An Investigation on Shenzhen Urban Green Space Changes and Their Effect on Local Eco-Environment in Recent Decades
Abstract
:1. Introduction
2. The Study Area and Data
2.1. Study Area
2.2. Data
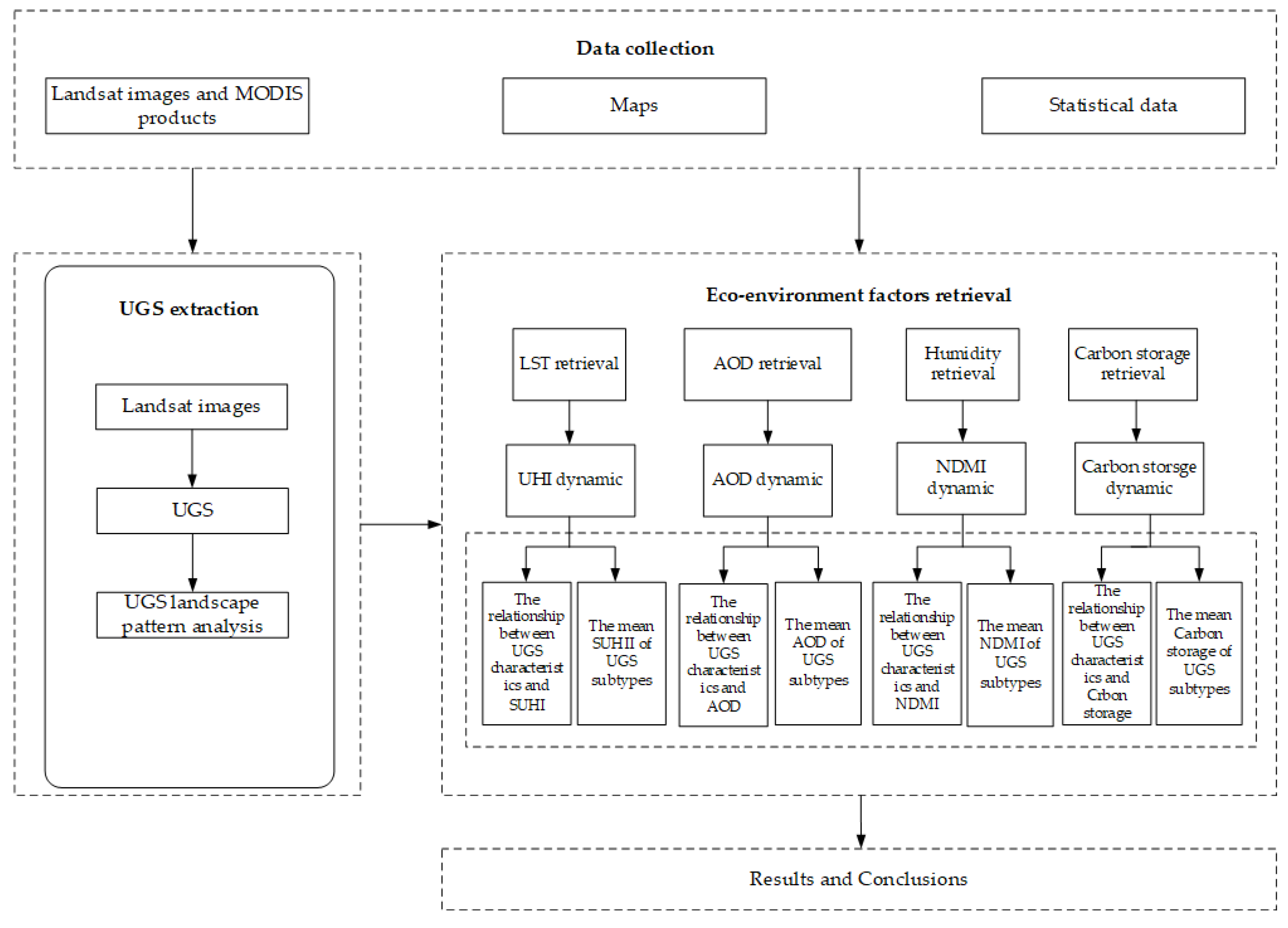
3. Methods
3.1. UGS Mapping and Landscape Pattern Analysis
3.2. Ecological Environment Factors Retrieving
3.2.1. LST and UHI
3.2.2. Surface Wetness
3.2.3. Carbon Storage
3.2.4. MODIS AOD Retrieval
3.3. Vegetation Fractional Coverage Calculation
3.4. Spearman’s Correlation Coefficient
4. Results
4.1. UGS Dynamics
4.2. Influences of UGS on UHI
4.3. Influences of UGS on NDMI
4.4. Influences of UGS on Carbon Storage
4.5. Influence of UGS on AOD
5. Discussion
6. Conclusions
Author Contributions
Funding
Data Availability Statement
Acknowledgments
Conflicts of Interest
References
- United Nations. World Urbanization Prospects: The 2014 Revision; Department of Economic and Social Affairs, Population Division: New York, NY, USA, 2015.
- Sudha, M.; Ragini, M.; Shabnam, A.; Mishra, I. Impact of urbanization on environment. Asian J. Environ. Sci. 2012, 7, 235–238. [Google Scholar]
- Dewan, A.; Kabir, M.; Nahar, K.; Rahman, M. Urbanisation and environmental degradation in Dhaka Metropolitan Area of Bangladesh. Environ. Sustain. Dev. 2012, 11, 118–147. [Google Scholar] [CrossRef]
- Ding, L.; Shao, Z.; Zhang, H.; Xu, C.; Wu, D. A Comprehensive Evaluation of Urban Sustainable Development in China Based on the TOPSIS-Entropy Method. Sustainability 2016, 8, 746. [Google Scholar] [CrossRef] [Green Version]
- Hunter, A.; Luck, G. Defining and measuring the social-ecological quality of urban greenspace: A semi-systematic review. Urban Ecosyst. 2015, 18, 1139–1163. [Google Scholar] [CrossRef]
- Akpinar, A.; Barbosa-Leiker, C.; Brooks, K. Does green space matter? Exploring relationships between green space type and health indicators. Urban For. Urban Green. 2016, 20, 407–418. [Google Scholar] [CrossRef]
- Chen, W.; Huang, H.; Dong, J.; Zhang, Y.; Tian, Y.; Yang, Z. Social functional mapping of urban green space using remote sensing and social sensing data. ISPRS-J. Photogramm. Remote Sens. 2018, 146, 436–452. [Google Scholar] [CrossRef]
- Ward, T.; Roe, J.; Aspinall, P.; Mitchell, R.; Clow, A.; Miller, D. More green space is linked to less stress in deprived communities: Evidence from salivary cortisol patterns. Landsc. Urban Plan. 2012, 105, 221–229. [Google Scholar] [CrossRef] [Green Version]
- Qin, J.; Zhou, X.; Sun, C.; Leng, H.; Lian, Z. Influence of green spaces on environmental satisfaction and physiological status of urban residents. Urban For. Urban Green. 2013, 12, 490–497. [Google Scholar] [CrossRef]
- Sietz, D.; Fleskens, L.; Stringer, L. Learning from non-linear ecosystem dynamics is vital for achieving land degradation neutrality. Land Degrad. Dev. 2017, 28, 2308–2314. [Google Scholar] [CrossRef] [Green Version]
- Li, X.; Zhou, W.; Ouyang, Z. Relationship between land surface temperature and spatial pattern of green space: What are the effects of spatial resolution? Landsc. Urban Plan. 2013, 114, 1–8. [Google Scholar] [CrossRef]
- Wolch, J.; Byrne, J.; Newell, J. Urban green space, public health, and environmental justice: The challenge of making cities ‘just green enough’. Landsc. Urban Plan. 2014, 125, 234–244. [Google Scholar] [CrossRef] [Green Version]
- Park, J.; Kim, J.; Lee, D.; Park, C.; Jeong, S. The influence of small green space type and structure at the street level on urban heat island mitigation. Urban For. Urban Green. 2016, 21, 203–212. [Google Scholar] [CrossRef]
- Di, S.; Li, Z.; Tang, R.; Pan, X.; Liu, H.; Niu, Y. Urban green space classification and water consumption analysis with remote-sensing technology: A case study in Beijing, China. Int. J. Remote Sens. 2019, 40, 1909–1929. [Google Scholar] [CrossRef]
- Liu, Y.; Li, H.; Gao, P.; Zhong, C. Monitoring the Spatiotemporal Dynamics of Urban Green Space and Its Impacts on Thermal Environment in Shenzhen City from 1978 to 2018 with Remote Sensing Data. Photogramm. Eng. Remote Sens. 2021, 87, 81–89. [Google Scholar] [CrossRef]
- Van, N.; Kawamura, K.; Trong, D.; Gong, Z.; Suwandana, E. Temporal change and its spatial variety on land surface temperature and land use changes in the Red River Delta, vietnam, using MODIS time-series imagery. Environ. Monit. Assess. 2015, 187, 464. [Google Scholar]
- Cai, Y.; Li, H.; Ye, X.; Zhang, H. Analyzing three-decadal patterns of land use/land cover change and regional ecosystem services at the landscape level: Case study of two coastal metropolitan regions, Eastern China. Sustainability 2016, 8, 773. [Google Scholar] [CrossRef] [Green Version]
- Zhang, W.; Jiang, J.; Zhu, Y. Type and seasonal difference of urban wetland’s temperature effect in Hangzhou, China. J. East China Normal Univ. (Nat. Sci.) 2015, 4, 123–131. [Google Scholar]
- Qiu, L.; Liu, F.; Zhang, X.; Gao, T. Difference of Airborne Particulate Matter Concentration in Urban Space with Different Green Coverage Rates in Baoji, China. Int. J. Environ. Res. Publ. Health 2019, 16, 1465. [Google Scholar] [CrossRef] [Green Version]
- Hashem, N. Assessing spatial equality of urban green spaces provision: A case study of Greater Doha in Qatar. Local Environ. 2015, 20, 386. [Google Scholar] [CrossRef]
- Xu, H. Quantitative analysis on the relationship of urban impervious surface with other components of the urban ecosystem. Acta Ecol. Sin. 2009, 29, 2456–2462. [Google Scholar]
- Xu, X.; Cui, C.; Xu, L.; Ma, L. Method study on relative assessment for ecosystem service: A case of green space in Beijing, China. Environ. Earth Sci. 2013, 68, 1913–1924. [Google Scholar] [CrossRef]
- Schetke, S.; Qureshi, S.; Lautenbach, S.; Kabisch, N. What determines the use of urban green spaces in highly urbanized areas?–Examples from two fast growing Asian cities. Urban For. Urban Green. 2016, 16, 150–159. [Google Scholar] [CrossRef]
- Bao, T.; Li, X.; Zhang, J.; Zhang, Y. Assessing the Distribution of Urban Green Spaces and its Anisotropic Cooling Distance on Urban Heat Island Pattern in Baotou, China. ISPRS Int. J. Geo-Inf. 2016, 10, 12. [Google Scholar] [CrossRef]
- Chen, Y.; Cai, W. The differences of thermal environment effect of urban green space evolution: A case study of Fuzhou. Chin. J. Ecol. 2019, 7, 2149–2158. [Google Scholar]
- Fang, J.; Chen, A. The Dynamic Changes and Significance of China’s Forest Vegetation Carbon Pool. J. Integr. Plant Biol. 2001, 43, 967–973. [Google Scholar]
- Woldesemayat, E.; Genovese, P. Monitoring Urban Expansion and Urban Green Spaces Change in Addis Ababa: Directional and Zonal Analysis Integrated with Landscape Expansion Index. Forests 2021, 12, 389. [Google Scholar] [CrossRef]
- Girma, Y.; Terefe, H.; Pauleit, S.; Kindu, M. Urban green spaces supply in rapidly urbanizing countries: The case of Sebeta Town, Ethiopia. Remote Sens. Appl. Soc. Environ. 2019, 13, 138–149. [Google Scholar] [CrossRef]
- Santanu, D.; Nilanjana, D.; Subrata, G. Modelling the future vulnerability of urban green space for priority-based management and green prosperity strategy planning in Kolkata, India: A PSR-based analysis using AHP-FCE and ANN-Markov model. Geocarto Int. 2021, 1952315. [Google Scholar] [CrossRef]
- Nor, A.; Corstanje, R.; Harris, J.; Brewer, T. Impact of rapid urban expansion on green space structure. Ecol. Indic. 2017, 81, 274–284. [Google Scholar] [CrossRef]
- Abass, K.; Afriyie, K.; Gyasi, R. From green to grey: The dynamics of land use/land cover change in urban Ghana. Landsc. Res. 2019, 44, 909–921. [Google Scholar] [CrossRef]
- Wu, J. Urban ecology and sustainability: The state-of-the-science and future directions. Landsc. Urban Plan. 2014, 125, 209–221. [Google Scholar] [CrossRef]
- Peng, J.; Zhao, M.; Guo, X.; Pan, Y.; Liu, Y. Spatial-temporal dynamics and associated driving forces of urban ecological land: A case study in Shenzhen City, China. Habitat Int. 2017, 60, 81–90. [Google Scholar] [CrossRef]
- Ye, Y.; Sun, F.; Zhang, Y.; Huang, T.; Lin, X.; Chen, L. A Dynamic Assessment for the Coordination between Economic Development and the Environment in Rapid Urbanized Areas: A Case Study of Baoan District in Shenzhen. Ecol. Environ. Sci. 2014, 33, 545–552. [Google Scholar]
- Yu, Y.; Zhang, W.; Fu, P.; Huang, W.; Li, K.; Cao, K. The Spatial Optimization and Evaluation of the Economic, Ecological, and Social Value of Urban Green Space in Shenzhen. Sustainability 2020, 12, 1844. [Google Scholar] [CrossRef] [Green Version]
- Yao, F.; Shi, M.; Li, W.; Wu, J. A multidimensional comparison between MODIS and VIIRS AOD in estimating ground-level PM2.5 concentrations over a heavily polluted region in China. Sci. Total Environ. 2018, 618, 819–828. [Google Scholar] [CrossRef] [PubMed]
- Rivers, M. Inside China’s Silicon Valley: From Copycats to Innovation. CNN. Available online: https://www.phillytrib.com/news/inside-chinas-silicon-valley-from-copycats-to-innovation/article_ce436869-5fc7-506c-bf9d-63bdfa824b50.html (accessed on 1 September 2019).
- Hong, W.; Guo, R.; Su, M.; Tang, H.; Chen, L.; Hu, W. Sensitivity evaluation and land-use control of urban ecological corridors: A case study of Shenzhen, China. Land Use Policy 2017, 62, 316–325. [Google Scholar] [CrossRef]
- Shenzhen Statistics Bureau. 2019. Available online: http://tjj.sz.gov.cn/ (accessed on 14 April 2019).
- Mcphetres, A.; Aggarwal, S. An evaluation of MODIS-retrieved aerosol optical depth over AERONET sites in Alaska. Remote Sens. 2018, 10, 1384. [Google Scholar] [CrossRef] [Green Version]
- Disong, F.; Xian, G.; Wang, J.; Liu, J. Synergy of AERONET and MODIS AOD products in the estimation of PM2.5 concentrations in Beijing. Sci. Rep. 2018, 8, 10174. [Google Scholar]
- Duro, D.; Franklin, S.; Dube, M. Multi-scale object-based image analysis and feature selection of multi-sensor earth observation imagery using random forests. Remote Sens. 2012, 33, 4502–4526. [Google Scholar] [CrossRef]
- Rodriguez-Galiano, V.; Ghimire, B.; Rogan, J.; Chica-Olmo, M.; Rigol-Sanchez, J. An assessment of the effectiveness of a random forest classifier for land-cover classification. ISPRS-J. Photogramm. Remote Sens. 2012, 67, 93–104. [Google Scholar] [CrossRef]
- Rozenstei, O.; Qin, Z.; Derimian, Y.; Karnieli, A. Derivation of Land Surface Temperature for Landsat 8 TIRS Using a Split Window Algorithm. Sensors 2014, 14, 5768–5780. [Google Scholar] [CrossRef]
- Qin, Z.; Karnieli, A.; Berliner, P. Mono-Window Algorithm for Retrieving Land Surface Temperature from Landsat TM Data and Its Application to the Israel-Egypt Border Region. Int. J. Remote Sens. 2001, 22, 3719–3746. [Google Scholar] [CrossRef]
- Jiménez-Munoz, J.; Sobrino, J.; Skokovic, D.; Mattar, C.; Rosselló, J. Land Surface Temperature Retrieval Methodsfrom Landsat-8Thermal Infrared Sensor Data. Geosci. Remote Sens. 2014, 11, 1840–1843. [Google Scholar] [CrossRef]
- Sobrino, J.; Jiménez-Munoz, J. Land Surface Temperature Retrieval from Landsat TM 5. Remote Sens. Environ. 2004, 90, 434–440. [Google Scholar] [CrossRef]
- Cai, D.; Fraedrich, K.; Guan, Y.; Guo, S.; Zhang, C. Urbanization and the thermal environment of Chinese and US-American cities. Sci. Total Environ. 2017, 589, 200–211. [Google Scholar] [CrossRef] [Green Version]
- Manoli, G.; Fatichi, S.; Schlpfer, M.; Yu, K.; Bou-Zeid, E. Magnitude of urban heat islands largely explained by climate and population. Nature 2019, 573, 55–60. [Google Scholar] [CrossRef] [PubMed]
- Bayala, M.; Rivas, R. Enhanced sharpening procedures on edge difference and water stress index basis over heterogeneous landscape of sub-humid region. Egypt. J. Remote Sens. Space Sci. 2014, 17, 17–27. [Google Scholar]
- Zheng, P.; Deng, Z.; Wang, D.; Xu, C.; Deng, F. Study on Predicting Shallow Groundwater in Semi-arid Area Based on Soil Humidity Index of TM Data: Taking Chaoyang City as A Study Case. J. China Hydrol. 2015, 35, 23–29. (In Chinese) [Google Scholar]
- Xing, L.; Niu, Z.; Zhang, H. Study on Capability of Wetness Indexes for Wetlands Classification. Geogr. Geo-Inf. Sci. 2015, 31, 35–40. [Google Scholar]
- Hardisky, M.; Klemas, V.; Smart, R. The influence of soil salinity, growth form, and leaf moisture on the spectral radiance of Spartina Alterniflora canopies. Photogram. Eng. Remote Sens. 1983, 49, 77–84. [Google Scholar]
- Wang, G.; Guan, D. Effects of vegetation cover and normalized difference moisture index on thermal landscape pattern: A case study of Guangzhou, South China. Chin. J. Appl. Ecol. 2012, 23, 2429–2436. [Google Scholar]
- Zhao, M.; Yue, T.; Zhao, N.; Sun, X. Spatial distribution of forest vegetation carbon stock in China based on HASM. Acta Geogr. Sin. 2013, 9, 2576–2584. [Google Scholar]
- Blackard, J.; Finco, M.; Helmer, E.; Holdend, G.; Hoppus, M.L.; Jacobs, D.M.; Lister, A.J.; Moisen, G.G.; Nelson, M.D.; Riemann, R.; et al. Mapping U.S forest biomass using nationwide forest inventory data and moderate resolution information. Remote Sens. Environ. 2008, 112, 1658–1677. [Google Scholar] [CrossRef]
- Ling, Z.; Huang, J. Study on Estimation Model and Dynamic Change of Urban Forest Carbon Storage Based on RBF and RS—A Case Study in Nanjing. For. Resour. Manag. 2013, 4, 120–125. [Google Scholar]
- Zhang, G.; Ganguly, S.; Nemani, R.; White, M.; Myneni, R. Estimation of forest aboveground biomass in California using canopy height and leaf area index estimated from satellite data. Remote Sens. Environ. 2014, 151, 44–56. [Google Scholar] [CrossRef]
- Xu, L.; Zhang, C.; Bo, H.; Wang, H.; Yue, W. Remote sensing estimation of urban forest carbon stocks based on QuickBird images. Chin. J. Appl. Ecol. 2014, 25, 2787–2793. [Google Scholar]
- Yu, X.; Wang, H.; Cai, W.; Han, Y. Analysis of urban forest carbon sequestration capacity: A case study of Zengdu, Suizhou. In Proceedings of the The International Archives of the Photogrammetry, Remote Sensing and Spatial Information Sciences, Wuhan, China, 18–22 September 2017. [Google Scholar]
- Zou, Q. Studies on Remote Sensing Estimation of Forest Carbon Stock for Shenzhen City. Master’s Thesis, Central South University of Forestry Science and Technology, Changsha, China, 2017. [Google Scholar]
- Yu, X.; Li, B.; Duan, Z.; Yang, M. Discussion on the evolution of the carbon sequestration capacity of Shenzhen’s green land. Geospat. Inf. 2015, 4, 140–142. (In Chinese) [Google Scholar]
- Zhang, Y.; Li, Z. Estimation of PM2.5 from fine-mode aerosol optical depth. J. Remote Sens. 2013, 4, 929–943. [Google Scholar]
- Hu, X.; Waller, L.; Al-Hamdan, M.; Crosson, W.; Estes, M., Jr.; Estes, S.M.; Quattrochi, D.A.; Sarnat, J.A.; Liu, Y. Estimating ground-level PM2.5 concentrations in the southeastern U.S. using geographically weighted regression. Environ. Res. 2013, 121, 1–10. [Google Scholar] [CrossRef]
- Zhai, T. Analysis of Spatio-Temporal Variability of Aerosol Optical Depth in the Changjiang River Delta, China. Master’s Thesis, East China Normal University, Shanghai, China, 2014. [Google Scholar]
- Xu, Y.; Liu, Y.; Shi, R.; Guo, C.; Dou, X. Impact of meteorological elements on estimation of PM2.5 by aerosol optical depth. Acta Sci. Circumst. 2018, 38, 1–13. [Google Scholar]
- Gupta, P.; Levy, R.; Mattoo, S.; Remer, L.; Munchak, L. A surface reflectance scheme for retrieving aerosol optical depth over urban surfaces in MODIS Dark Target retrieval algorithm. Atmos. Meas. Tech. 2016, 9, 3293–3308. [Google Scholar] [CrossRef] [Green Version]
- Remer, L.; Kaufman, Y.; Tanre, D.; Mattoo, S.; Chu, D.; Martins, J.; Li, R. The MODIS Aerosol Algorithm, Products, and Validation. J. Atmos. Sci. 2005, 62, 947–973. [Google Scholar] [CrossRef] [Green Version]
- Zhao, C.; Zheng, D.; He, W. Vegetation Cover Changes over Time and it is Effects on Resistance to Wind Erosion. Acta Phytoecol. Sin. 2005, 29, 68–73. [Google Scholar]
- Chen, Q.; Chen, Y. Monitoring vegetation coverage degree of forestland converted from cropland by applying high resolution satellite image. Sci. Silave Sin. 2006, 42, 5–9. [Google Scholar]
- Bronwen, T.; Fernado, P.; Bauman, A.; Williamson, A.; Jonathan, J.; Redman, S. Measuring the Quality of Public Open Space Using Google Earth. Am. J. Prev. Med. 2011, 40, 105–112. [Google Scholar]
- Chapman, S.; Watson, J.; Salazar, A.; Thatcher, M.; Mcalpine, C. The impact of urbanization and climate change on urban temperatures: A systematic review. Landsc. Ecol. 2017, 32, 1921–1935. [Google Scholar] [CrossRef]
- Liu, Y.; Li, H.; Gao, P.; Zhong, C. Monitoring the Detailed Dynamics of Regional Thermal Environment in a Developing Urban Agglomeration. Sensors 2020, 20, 1197. [Google Scholar] [CrossRef] [Green Version]
- Li, Y. Study on Temperature and Humidity Regulation Function of Green Space in Shenzhen Residential Area. Master’s Thesis, Peking University, Beijing, China, 2010. [Google Scholar]
- Lehman, A. Jmp for Basic Univariate and Multivariate Statistics: A Step-by-Step Guide; SAS Press: Cary, NC, USA, 2005; ISBN 978-1-59047-576-8. [Google Scholar]
- O’Donnell, M.; Bach, J. Reclaiming the New, Remaking the Local: Shenzhen at 40. China Perspect. 2021, 2021, 71–75. [Google Scholar] [CrossRef]
- Wang, X.; Kong, F.; Yin, H.; Xu, H.; Li, J.; Pu, Y. Characteristics of vegetation shading and transpiration cooling effects during hot summer. Acta Ecol. Sin. 2018, 38, 4234–4244. [Google Scholar]
- Toy, S.; Yilmaz, S.; Yilmaz, H. Determination of bioclimatic comfort in three different land uses in the city of Erzurum, Turkey. Build Environ. 2007, 42, 1315–1318. [Google Scholar] [CrossRef]
- Zhang, E.; Zhao, X.; Zhang, J. Climate change in Shenzhen during 1953-2004. Act Sci. Nat. Univ. Pekin. 2007, 43, 535–541. [Google Scholar]
- Wen, W.; Tan, Y.; Shi, Z.; Peng, Y. Biomass and Carbon Storage and Their Spatial Distribution of Economic Forest in Shenzhen City. J. West China For. Sci. 2015, 3, 90–96. [Google Scholar]
- Liang, Y.; Liao, R.; Yan, M.; Zheng, Z.; Xu, G. Accounting the Vessels Air Pollutant Emissions in Shenzhen Port. Environ. Sci. Surv. 2016, 164, 31–35. [Google Scholar]
- Wang, C.; Xia, S.; Cao, M. Study on the characteristics and the cause of atmospheric O3 pollution in western urban of Shenzhen. China Environ. Sci. 2020, 40, 1414–1420. [Google Scholar]
- Fan, S.; Li, X.; Han, J.; Cao, Y.; Dong, L. Field assessment of the impacts of landscape structure on different-sized airborne particles in residential areas of Beijing, China. Atmos. Environ. 2017, 166, 192–203. [Google Scholar] [CrossRef]
- Lei, Y.; Duan, Y.; He, D. Effects of urban greenspace patterns on particulate matter pollution in metropolitan Zhengzhou in Henan, China. Atmosphere 2018, 9, 199. [Google Scholar] [CrossRef] [Green Version]
- Kontgis, C.; Schneider, A.; Fox, J.; Saksena, S.; Spencer, H.; Castrence, M. Monitoring peri-urbanization inthe greater Ho Chi Minh City metropolitan area. Appl. Geogr. 2014, 53, 377–388. [Google Scholar] [CrossRef]
- Trotter, L.; Dewan, A.; Robinson, T. Effects of rapid urbanisation on the urban thermal environment between 1990 and 2011 in Dhaka Megacity, Bangladesh. AIMS Environ. Sci. 2017, 4, 145–167. [Google Scholar] [CrossRef]
- Mohan, M.; Kandya, A. Impact of urbanization and land-use/land-cover change on diurnal temperature range: A case study of tropical urban airshed of India using remote sensing data. Sci. Total Environ. 2015, 506, 453–465. [Google Scholar] [CrossRef]
- Hai, M.; Yamaguchi, Y. Urban growth and change analysis using remote sensing and spatial metrics from 1975 to 2003 for Hanoi, Vietnam. Int. J. Remote Sens. 2011, 32, 1901–1915. [Google Scholar]
- Lai, J.; Zhan, W.; Huang, F.; Quan, J.; Hu, L.; Gao, L.; Ju, W. Does quality control matter? Surface urban heat island intensity variations estimated by satellite-derived land surface temperature products. ISPRS-J. Photogramm. Remote Sens. 2018, 139, 212–227. [Google Scholar] [CrossRef]
- Hulley, G.; Shivers, S.; Wetherley, E.; Cudd, R. New ECOSTRESS and MODIS Land Surface Temperature Data Reveal Fine-Scale Heat Vulnerability in Cities: A Case Study for Los Angeles County, California. Remote Sens. 2019, 11, 2136. [Google Scholar] [CrossRef] [Green Version]














| Date | Collection | Spatial Resolution (m) | Temporal Resolution (Day) |
|---|---|---|---|
| 2 November 1978 | Landsat MSS | 80 | 18 |
| 22 November 1984 | Landsat TM | 30 | 16 |
| 8 November 1988 | Landsat TM | 30 | 16 |
| 15 November 1993 | Landsat TM | 30 | 16 |
| 4 November 1998 | Landsat TM | 30 | 16 |
| 26 October 2003 | Landsat TM | 30 | 16 |
| 15 November 2008 | Landsat TM | 30 | 16 |
| 29 November 2013 | Landsat OLI&TIRS | 30 | 16 |
| 3 October 2018 | Landsat OLI&TIRS | 30 | 16 |
| 26 October 2003 | MODIS MOD02 | 1000 | 1 |
| 27 October 2004 | MODIS MOD02 | 1000 | 1 |
| 24 October 2005 | MODIS MOD02 | 1000 | 1 |
| 26 October 2006 | MODIS MOD02 | 1000 | 1 |
| 22 October 2007 | MODIS MOD02 | 1000 | 1 |
| 15 November 2008 | MODIS MOD02 | 1000 | 1 |
| 11 November 2009 | MODIS MOD02 | 1000 | 1 |
| 12 November 2010 | MODIS MOD02 | 1000 | 1 |
| 15 November 2011 | MODIS MOD02 | 1000 | 1 |
| 15 November 2012 | MODIS MOD02 | 1000 | 1 |
| 29 November 2013 | MODIS MOD02 | 1000 | 1 |
| 27 November 2014 | MODIS MOD02 | 1000 | |
| 26 November 2015 | MODIS MOD02 | 1000 | 1 |
| 29 November 2016 | MODIS MOD02 | 1000 | 1 |
| 30 November 2017 | MODIS MOD02 | 1000 | 1 |
| 3 October 2018 | MODIS MOD02 | 1000 | 1 |
| 26 October 2003 | Quickbird | 0.61 | 1-6 |
| 15 November 2008 | Quickbird | 0.61 | 1-6 |
| 29 November 2013 | WorldView-2 | 1.85 | 1 |
| 3 October 2018 | WorldView-2 | 1.85 | 1 |
| 29 November 2013 | Meteorology data | hourly | |
| 2013 | carbon storage data | Quinquennial |
Publisher’s Note: MDPI stays neutral with regard to jurisdictional claims in published maps and institutional affiliations. |
© 2021 by the authors. Licensee MDPI, Basel, Switzerland. This article is an open access article distributed under the terms and conditions of the Creative Commons Attribution (CC BY) license (https://creativecommons.org/licenses/by/4.0/).
Share and Cite
Liu, Y.; Li, H.; Li, C.; Zhong, C.; Chen, X. An Investigation on Shenzhen Urban Green Space Changes and Their Effect on Local Eco-Environment in Recent Decades. Sustainability 2021, 13, 12549. https://doi.org/10.3390/su132212549
Liu Y, Li H, Li C, Zhong C, Chen X. An Investigation on Shenzhen Urban Green Space Changes and Their Effect on Local Eco-Environment in Recent Decades. Sustainability. 2021; 13(22):12549. https://doi.org/10.3390/su132212549
Chicago/Turabian StyleLiu, Yue, Hui Li, Chang Li, Cheng Zhong, and Xueye Chen. 2021. "An Investigation on Shenzhen Urban Green Space Changes and Their Effect on Local Eco-Environment in Recent Decades" Sustainability 13, no. 22: 12549. https://doi.org/10.3390/su132212549
APA StyleLiu, Y., Li, H., Li, C., Zhong, C., & Chen, X. (2021). An Investigation on Shenzhen Urban Green Space Changes and Their Effect on Local Eco-Environment in Recent Decades. Sustainability, 13(22), 12549. https://doi.org/10.3390/su132212549

