Assessing Employee Engagement in a Post-COVID-19 Workplace Ecosystem
Abstract
1. Introduction
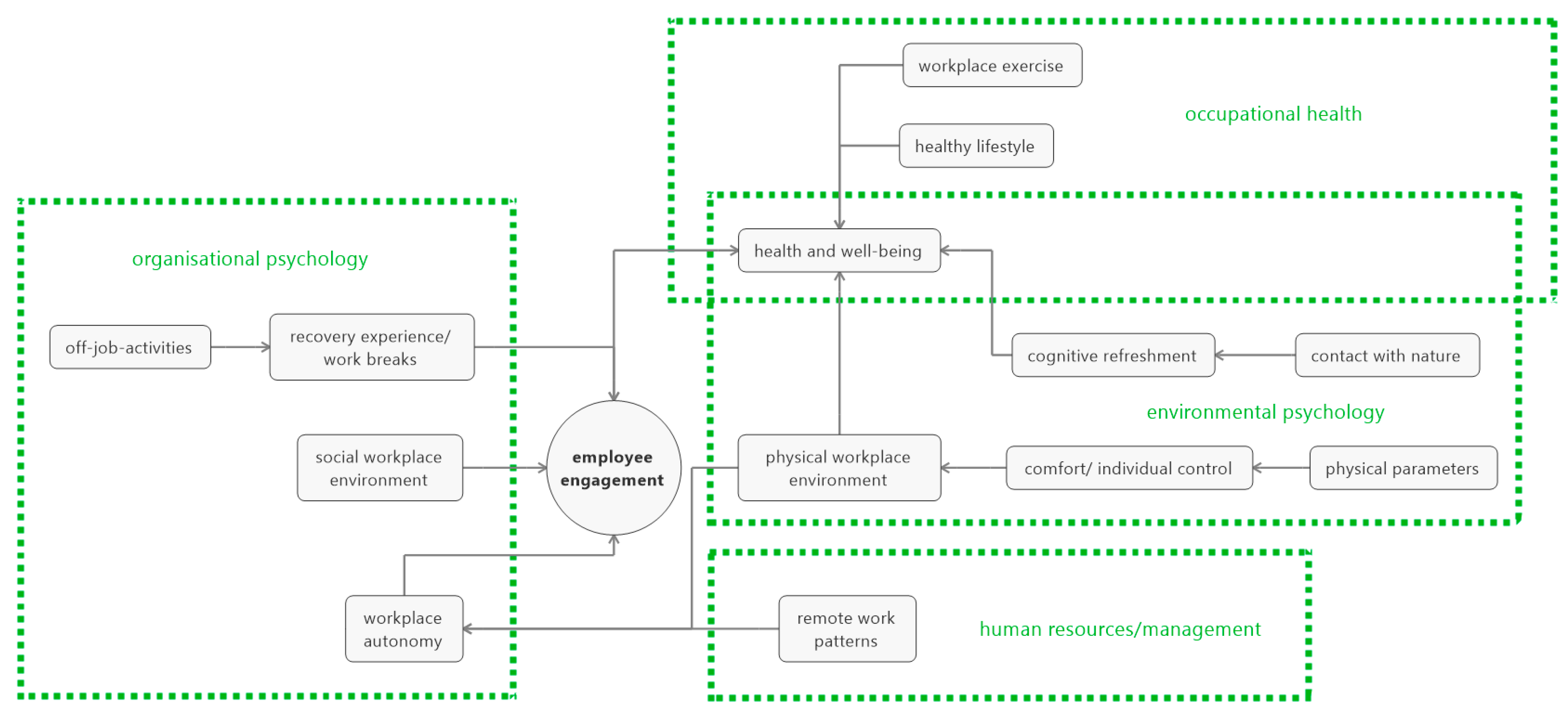
2. Theoretical Background
2.1. The Workplace and Its Effect on Employee Engagement
2.2. Defining the Post-COVID-19 ‘Workplace’
2.3. The New Workplace Ecosystem: Implications for Monitoring Employee Engagement Post-COVID-19
3. Methods
4. Results
4.1. The New Workplace Ecosystem: Typology of Space
4.2. Workplace Tools
4.3. Employee Engagement Metrics
4.4. Matrix of Metrics/Tools: Differences/Alignments
4.5. Matrix of Metrics/Tools: The New Workplace Ecosystem Scenario
5. Discussion
6. Conclusions
Author Contributions
Funding
Institutional Review Board Statement
Informed Consent Statement
Data Availability Statement
Acknowledgments
Conflicts of Interest
References
- Schaufeli, W.; Salanova, M. Work engagement: An emerging psychological concept and its implications for organizations. In Research in Social Issues in Management, 1st ed.; Gilliland, S.W., Steiner, D.D., Skarlicki, D.P., Eds.; Information Age Publishers: Greenwich, CT, USA, 2007; pp. 135–177. [Google Scholar]
- Schaufeli, W.B.; Salanova, M. Burnout, Boredom and Engagement in the Workplace. In An Introduction to Contemporary Work Psychology, 1st ed.; Peeters, M.C.W., de Jonge, J., Taris, T.W., Eds.; John Wiley & Sons, Incorporated: Chichester, UK, 2014; pp. 293–320. [Google Scholar]
- Attridge, M. Measuring and managing employee work engagement: A review of the research and business literature. J. Workplace Behav. Health 2009, 24, 383–398. [Google Scholar] [CrossRef]
- USGSA. Workplace Matters; U. S. General Services Administration: Washington, DC, USA, 2006.
- Deloitte. Elevating the Workforce Experience: The Physical Lens. Available online: https://www2.deloitte.com/content/dam/Deloitte/us/Documents/human-capital/us-elevating-the-workforce-experience-the-physical-lens.pdf (accessed on 12 May 2021).
- Gillen, N.; Nissen, P.; Park, J.; Scott, A.; Singha, S.; Taylor, H.; Taylor, I.; Featherstone, S. Rethink Design Guide: Architecture for a Post-Pandemic World, 1st ed.; RIBA Publishing: London, UK, 2021. [Google Scholar]
- Kegel, P. The impact of the physical work environment on organizational outcomes: A structured review of the literature. J. Facil. Manag. Educ. Res. 2017, 1, 19–29. [Google Scholar] [CrossRef]
- Appel-Meulenbroek, R.; Clippard, M.; Pfnür, A. The effectiveness of physical office environments for employee outcomes: An interdisciplinary perspective of research efforts. J. Corp. Real Estate 2018, 20, 56–80. [Google Scholar] [CrossRef]
- Smith, A. How important is the physical workplace to engagement and productivity? J. Facil. Manag. 2011, 9. [Google Scholar] [CrossRef]
- Deloitte. Designing Adaptive Workplaces: How the Public Sector Can Capitalize on Lessons Learned from COVID-19. Available online: https://www2.deloitte.com/xe/en/insights/industry/public-sector/designing-for-adaptive-work-in-the-public-sector.html (accessed on 5 March 2021).
- Kumar, R.; Sia, S.K. Employee engagement: Explicating the contribution of work environment. Manag. Labour Stud. 2012, 37, 31–43. [Google Scholar] [CrossRef]
- Osborne, S.; Hammoud, M.S. Effective employee engagement in the workplace. Int. J. Appl. Manag. Technol. 2017, 16, 50–57. [Google Scholar] [CrossRef]
- Rana, S.; Ardichvili, A.; Tkachenko, O. A theoretical model of the antecedents and outcomes of employee engagement. J. Workplace Learn. 2014, 26, 249–266. [Google Scholar] [CrossRef]
- Kämpf-Dern, A.; Will-Zocholl, M. Future workspaces. In Proceedings of the Transdisciplinary Workplace Research (TWR) Conference, Frankfurt am Main, Germany, 16–19 September 2020. [Google Scholar]
- Devlin, A.S. Environmental Psychology and Human Well-Being: Effects of Built and Natural Settings, 1st ed.; Elsevier Science & Technology: San Diego, CA, USA, 2018. [Google Scholar]
- Veitch, J.A. Work environments. In The Oxford Handbook of Environmental and Conservation Psychology, 1st ed.; Clayton, S.D., Ed.; Oxford University Press: Oxford, UK, 2012; pp. 248–275. [Google Scholar] [CrossRef]
- Valentin, J.; Gamez, L. Environmental Psychology: New Developments; Nova Science Publishers, Inc.: New York, NY, USA, 2010. [Google Scholar]
- Cooper, R.; Burton, E.; Cooper, C.L. Wellbeing and the Environment, 1st ed.; John Willey & Sons, Ltd.: Chichester, UK, 2014. [Google Scholar]
- IPUT&ARUP. Global Research Report: Making Place. The Recalibration of Work, Life and Place. Available online: https://www.arup.com/perspectives/publications/research/section/making-place-the-recalibration-of-work-life-and-place (accessed on 3 December 2020).
- Cushman&Wakefield. The Future of Workplace: How Will COVID-19 and Data Shape the New Workplace Ecosystem? Available online: https://www.cushmanwakefield.com/en/insights/covid-19/the-future-of-workplace (accessed on 3 December 2020).
- CBRE. Real Estate Strategy Asset: 8 Core Truths Guiding the Future of Work. Available online: https://www.cbre.com/-/media/files/the-way-forward/real-estate-reset/real-estate-strategy-reset-2021.pdf (accessed on 24 February 2021).
- Kane, G.C.; Nanda, R.; Phillips, A.; Copulsky, J. Redesigning the Post-Pandemic Workplace. MIT Sloan Manag. Rev. 2021, 62, 12–14. [Google Scholar]
- Love, A. Fueling engagement in times of crisis. Lead. Lead. 2021, 2021, 32–39. [Google Scholar] [CrossRef]
- Kniffin, K.M.; Narayanan, J.; Anseel, F.; Antonakis, J.; Ashford, S.P.; Bakker, A.B.; Bamberger, P.; Bapuji, H.; Bhave, D.P.; Choi, V.K. COVID-19 and the workplace: Implications, issues, and insights for future research and action. Am. Psychol. 2021, 76, 63. [Google Scholar] [CrossRef] [PubMed]
- Newman, S.A.; Ford, R.C. Five Steps to Leading Your Team in the Virtual COVID-19 Workplace. Organ. Dyn. 2021, 50, 100802. [Google Scholar] [CrossRef]
- Hickman, A.; Robison, J. Is Working Remotely Effective? Gallup Research Says Yes. Available online: http://metadataetc.org/gigontology/pdf/Is%20Working%20Remotely%20Effective%20Gallup%20Research%20Says%20Yes.pdf (accessed on 27 March 2021).
- Russo, D.; Hanel, P.H.P.; Altnickel, S.; van Berkel, N. Predictors of well-being and productivity among software professionals during the COVID-19 pandemic—A longitudinal study. Empir. Softw. Eng. 2021, 26, 62. [Google Scholar] [CrossRef]
- Bloom, N. To Raise Productivity, Let More Employees Work from Home. Available online: https://stayinthegame.net/wp-content/uploads/2019/07/HBR-To-Raise-Productivity-Let-More-Employees-Work-from-Home.pdf (accessed on 27 March 2021).
- Hunter, P. Remote working in research. EMBO Rep. 2019, 20, e47435. [Google Scholar] [CrossRef] [PubMed]
- Dongarwar, D.; Yusuf, K.K.; Maiyegun, S.O.; Ibrahimi, S.; Ikedionwu, C.; Salihu, H.M. Covid-19 and Neuro-Behavioral Economics: A Conceptual Framework to Improve Physical and Mental Health among Remote Workers. Int. J. MCH AIDS. 2020, 9, 360–363. [Google Scholar] [CrossRef] [PubMed]
- Teevan, J.; Hecht, B.; Jaffe, S. The New Future of Work: Research from Microsoft on the Impact of the Pandemic on Work Practices. Available online: https://www.microsoft.com/en-us/research/uploads/prod/2021/01/NewFutureOfWorkReport.pdf (accessed on 28 March 2021).
- Robertson, I.T.; Cooper, C.L. Full engagement: The integration of employee engagement and psychological well-being. Leadersh. Organ. Dev. J. 2010, 31, 324–336. [Google Scholar] [CrossRef]
- Altomonte, S.; Allen, J.; Bluyssen, P.M.; Brager, G.; Heschong, L.; Loder, A.; Schiavon, S.; Veitch, J.A.; Wang, L.; Wargocki, P. Ten questions concerning well-being in the built environment. Build. Environ. 2020, 180, 106949. [Google Scholar] [CrossRef]
- Loder, A. Small-Scale Urban Greening: Creating Places of Health, Creativity, and Ecological Sustainability, 1st ed.; Routledge/Taylor & Francis: London, UK; New York, NY, USA, 2020. [Google Scholar] [CrossRef]
- Wyon, D.P. The effects of indoor air quality on performance and productivity. Indoor Air 2004, 14, 92–101. [Google Scholar] [CrossRef]
- Clements-Croome, D. Intelligent Buildings: Design, Management and Operation, 1st ed.; Thomas Telford: London, UK, 2004. [Google Scholar]
- Kwallek, N.; Soon, K.; Lewis, C.M. Work week productivity, visual complexity, and individual environmental sensitivity in three offices of different color interiors. Color Res. Appl. 2007, 32, 130–143. [Google Scholar] [CrossRef]
- Vischer, J.C. The effects of the physical environment on job performance: Towards a theoretical model of workspace stress. Stress Health: J. Int. Soc. Investig. Stress 2007, 23, 175–184. [Google Scholar] [CrossRef]
- Chan, J.K.; Beckman, S.L.; Lawrence, P.G. Workplace design: A new managerial imperative. Calif. Manag. Rev. 2007, 49, 6–22. [Google Scholar] [CrossRef]
- Feige, A.; Wallbaum, H.; Janser, M.; Windlinger, L. Impact of sustainable office buildings on occupant’s comfort and productivity. J. Corp. Real Estate 2013, 15, 7–34. [Google Scholar] [CrossRef]
- Chadburn, A.; Smith, J.; Milan, J. Productivity drivers of knowledge workers in the central London office environment. J. Corp. Real Estate 2017, 19, 66–79. [Google Scholar] [CrossRef]
- Brinkley, I.; Fauth, R.; Mahdon, M.; Theodoropoulou, S. Is Knowledge Work Better for Us? Knowledge Workers, Good Work and Wellbeing. Available online: https://www.researchgate.net/profile/Sotiria_Theodoropoulou2/publication/274324989_Is_Knowledge_Work_Better_for_Us_Knowledge_Workers_Good_Work_and_Well-Being/links/551bbc4a0cf2fdce8438a88d/Is-Knowledge-Work-Better-for-Us-Knowledge-Workers-Good-Work-and-Well-Being.pdf (accessed on 3 March 2021).
- Klotz, A.C. Creating Jobs and Workspaces That Energize People. MIT Sloan Manag. Rev. 2020, 61, 74–78. [Google Scholar]
- IWBI. Global Research Agenda: Health, Well-Being and the Built Environment. Available online: https://marketing.wellcertified.com/global-research-agenda (accessed on 3 March 2021).
- Liu, S.; Su, Y. The impact of the COVID-19 pandemic on the demand for density: Evidence from the US housing market. Munich Pers. RePEc Arch. 2020, 207, 110010. [Google Scholar]
- Ramani, A.; Bloom, N. The Donut Effect: How COVID-19 Shapes Real Estate. Available online: https://siepr.stanford.edu/sites/default/files/publications/SIEPR%20Policy%20Brief%20January%202021%20v04.pdf (accessed on 26 May 2021).
- Dingel, J.I.; Neiman, B. How many jobs can be done at home? J. Public Econ. 2020, 189, 104235. [Google Scholar] [CrossRef] [PubMed]
- Schaufeli, W.B.; Salanova, M.; González-Romá, V.; Bakker, A.B. The measurement of engagement and burnout: A two sample confirmatory factor analytic approach. J. Happiness Stud. 2002, 3, 71–92. [Google Scholar] [CrossRef]
- IWBI. People + Planet. Applying BREEAM and the WELL Building Standard. Strategies for Interiors, New Buildings and Existing Buildings Seeking Dual Certification. Available online: https://a.storyblok.com/f/52232/x/295390c52f/breeam_well-v2-crosswalk_q2-2021.pdf (accessed on 7 February 2021).
- BRE. Assessing Health and Wellbeing in Buildings. Alignment between BREEAM and the WELL Building Standard. Available online: https://tools.breeam.com/filelibrary/Briefing%20Papers/BREEAM-Briefing---Assessing-Health-and-Wellbeing-in-Buildings---January-2017--93678-.pdf (accessed on 31 January 2021).
- Leesman. The World’s Best Workplaces 2019. Unpacking Lessons from the Top. Available online: https://www.leesmanindex.com/media/LeesmanInsights-Book-SP-2019-Digital.pdf (accessed on 21 September 2021).
- Leesman. The Workplace Experience Revolution. Part 2: Do New Workpalces Work. Available online: https://www.leesmanindex.com/media/Leesman-EwX-P2-Second-Digital-Edition.pdf (accessed on 21 September 2021).
- Leesman. The Home Working Impact Code. Available online: https://www.leesmanindex.com/media/Leesman-Impact-Code-Home-31.03.21.pdf (accessed on 8 May 2021).
- Carmona, M.; Giordano, V.; Nayyar, G.; Kurland, J.; Buddle, C. Home Comforts: How the Design of Our Homes and Neighbourhoods Effected Our Experience of the Covid-19 Lockdown and What We Can Learn for the Future. Available online: https://www.housinglin.org.uk/_assets/Resources/Housing/OtherOrganisation/Report_Home-Comforts-Report.pdf (accessed on 3 December 2020).
- Cushman&Wakefield. Purpose of Place: History and Future of the Office. Available online: https://www.cushmanwakefield.com/en/insights/covid-19/the-future-of-the-office-space (accessed on 3 December 2020).
- Leesman. Your Workplace of the Future: All You Need to Know to Plan Your Future Workplace Strategy. Available online: https://www.leesmanindex.com/media/Leesman-Your_Workplace_of_the_Future-SP.pdf (accessed on 8 December 2020).
- Olson, M.H. Remote office work: Changing work patterns in space and time. Commun. ACM 1983, 26, 182–187. [Google Scholar] [CrossRef]
- Brynjolfsson, E.; Horton, J.J.; Ozimek, A.; Rock, D.; Sharma, G.; TuYe, H.-Y. COVID-19 and Remote Work: An Early Look at US Data. Available online: https://www.nber.org/system/files/working_papers/w27344/w27344.pdf (accessed on 3 December 2020).
- Larson, B.Z.; Vroman, S.R.; Makarius, E.E. A Guide to Managing Your (Newly) Remote Workers. Available online: https://blackandmcdonaldhealth.com/wp-content/uploads/2020/03/HBR-A-Guide-to-Managing-Your-Newly-Remote-Workers.pdf (accessed on 3 December 2020).
- Angelucci, M.; Angrisani, M.; Bennett, D.M.; Kapteyn, A.; Schaner, S.G. Remote Work and the Heterogeneous Impact of COVID-19 on Employment and Health. Available online: https://www.nber.org/system/files/working_papers/w27749/w27749.pdf (accessed on 3 December 2020).
- Gallacher, G.; Hossain, I. Remote Work and Employment Dynamics under COVID-19: Evidence from Canada. Can. Public Policy 2020, 46, S44–S54. [Google Scholar] [CrossRef]
- Augustin, S. Designing to Beat Burnout and Encourage Engagement. In Proceedings of the Future Workspaces, Frankfurt am Main, Germany, 16–19 September 2020. [Google Scholar]
- Newsham, G.R.; Veitch, J.A.; Zhang, M.Q.N.; Galasiu, A.D.; Henderson, I.S.; Thompson, A.J.L. Improving Organizational Productivity with Building Automation Systems. Available online: https://www.caba.org/wp-content/uploads/2020/07/2017-CABA-Improving-Organizational-Productivity-with-Building-Automation-Systems-Full-Report.pdf (accessed on 19 January 2021).
- Veitch, J.A.; Stokkermans, M.G.M.; Newsham, G.R. Linking Lighting Appraisals to Work Behaviors. Environ. Behav. 2013, 45, 198–214. [Google Scholar] [CrossRef]
- Duque, L.; Costa, R.; Dias, Á.; Pereira, L.; Santos, J.; António, N. New Ways of Working and the Physical Environment to Improve Employee Engagement. Sustainability 2020, 12, 6759. [Google Scholar] [CrossRef]
- Gerards, R.; de Grip, A.; Baudewijns, C. Do new ways of working increase work engagement? Pers. Rev. 2018, 47, 517–534. [Google Scholar] [CrossRef]
- Veromaa, V.; Kautiainen, H.; Korhonen, P.E. Physical and mental health factors associated with work engagement among Finnish female municipal employees: A cross-sectional study. BMJ Open 2017, 7, e017303. [Google Scholar] [CrossRef]
- Eguchi, H.; Shimazu, A.; Kawakami, N.; Inoue, A.; Nakata, A.; Tsutsumi, A. Work engagement and high-sensitivity C-reactive protein levels among Japanese workers: A 1-year prospective cohort study. Int. Arch. Occup. Environ. Health 2015, 88, 651–658. [Google Scholar] [CrossRef]
- Nishi, D.; Suzuki, Y.; Nishida, J.; Mishima, K.; Yamanouchi, Y. Personal lifestyle as a resource for work engagement. J. Occup. Health 2016, 59, 17–23. [Google Scholar] [CrossRef] [PubMed]
- Jindo, T.; Kai, Y.; Kitano, N.; Tsunoda, K.; Nagamatsu, T.; Arao, T. Relationship of workplace exercise with work engagement and psychological distress in employees: A cross-sectional study from the MYLS study. Prev. Med. Rep. 2020, 17, 101030. [Google Scholar] [CrossRef] [PubMed]
- Munir, F.; Houdmont, J.; Clemes, S.; Wilson, K.; Kerr, R.; Addley, K. Work engagement and its association with occupational sitting time: Results from the Stormont study. BMC Public Health 2015, 15, 1–12. [Google Scholar] [CrossRef] [PubMed][Green Version]
- Roskams, M.; Haynes, B. Environmental demands and resources: A framework for understanding the physical environment for work. Facilities 2021, 39, 652–666. [Google Scholar] [CrossRef]
- Otsuka, S.; Moriguchi, J.; Nishida, N.; Ohashi, F.; Saito, N.; Okuda, T.; Kawamata, K.; Matsudaira, K.; Tabuchi, M.; Oka, H. The effects of a two-minute original exercise program supported by the workplace unit on the workers’ work engagement: The "Bipoji" exercise. J. Phys. Ther. Sci. 2020, 32, 410–413. [Google Scholar] [CrossRef]
- Seppälä, P.; Mauno, S.; Kinnunen, M.-L.; Feldt, T.; Juuti, T.; Tolvanen, A.; Rusko, H. Is work engagement related to healthy cardiac autonomic activity? Evidence from a field study among Finnish women workers. J. Posit. Psychol. 2012, 7, 95–106. [Google Scholar] [CrossRef]
- Brill, M. Using Office Design to Increase Productivity; Workplace Design and Productivity: Buffalo, NY, USA, 1984. [Google Scholar]
- Sundstrom, E. Work Places: The Psychology of the Physical Environment in Offices and Factories, 1st ed.; Cambridge University Press: Cambridge, MA, USA, 1986. [Google Scholar]
- Schullery, N.M. Workplace Engagement and Generational Differences in Values. Bus. Commun. Q. 2013, 76, 252–265. [Google Scholar] [CrossRef]
- Kahn, W.A. Psychological conditions of personal engagement and disengagement at work. Acad. Manag. J. 1990, 33, 692–724. [Google Scholar] [CrossRef]
- Robinson, D.; Perryman, S.; Hayday, S. The Drivers of Employee Engagement. Available online: https://www.employment-studies.co.uk/system/files/resources/files/408.pdf (accessed on 24 January 2021).
- Truss, C.; Soane, E.; Edwards, C.; Wisdom, K.; Croll, A.; Burnett, J. Working Life: Employee Attitudes and Engagement 2006; Chartered Institute of Personnel and Development: London, UK, 2007. [Google Scholar]
- Brim, B. The Longer Workers Stay in Their Jobs, the More Disheartened They Become. Available online: https://news.gallup.com/businessjournal/751/upend-trend.aspx (accessed on 25 March 2021).
- Albrecht, S.L. Employee engagement: 10 key questions for research and practice. In Handbook of Employee Engagement: Perspectives, Issues, Research and Practice, 1st ed.; Albrecht, S.L., Ed.; Edward Elgar Publishing: Northampton, MA, USA, 2010; pp. 3–19. [Google Scholar] [CrossRef]
- CambridgeDictionary. Vigour. Available online: https://dictionary.cambridge.org/pl/dictionary/english/vigour (accessed on 12 February 2021).
- Day, A.; Randell, K.D. Building a foundation for psychologically healthy workplaces and well-being. In Workplace Well-Being: How to Build Psychologically Healthy Workplaces, 1st ed.; Day, A., Kelloway, K., Hurrell, J.J., Jr., Eds.; Wiley Blackwell: Hoboken, NJ, USA, 2014; pp. 3–26. [Google Scholar]
- Lovelace, K.J. Work and well-being: Stress and health in the workplace. In Indoor Work and Living Environments. Health, Safety and Performance; Harris, R.G., Moore, D.P., Eds.; Nova Science Publishers, Incorporated: Hauppauge, NY, USA, 2009; pp. 263–291. [Google Scholar]
- Isaac, F.W.; Ratzan, S.C. Corporate wellness programs: Why investing in employee health and well-being is an investment in the health of the company. In The Fulfilling Workplace: The Organization’s Role in Achieving Individual and Organizational Health, 1st ed.; Cooper, C.L., Ed.; Taylor & Francis Group: Farnham, VA, USA, 2016; pp. 321–334. [Google Scholar]
- Bailey, C.; Madden, A.; Alfes, K.; Fletcher, L. The meaning, antecedents and outcomes of employee engagement: A narrative synthesis. Int. J. Manag. Rev. 2017, 19, 31–53. [Google Scholar] [CrossRef]
- Schaufeli, W.B.; Bakker, A.B. UWES: Utrecht Work Engagement Scale. Preliminary Manual; Department of Psychology, Utrecht University: Utrecht, The Netherlands, 2003. [Google Scholar]
- Shirom, A. Feeling vigorous at work? The construct of vigor and the study of positive affect in organizations. Res. Organ. Stress Well-Being 2003, 3, 135–165. [Google Scholar]
- May, D.R.; Gilson, R.L.; Harter, L.M. The psychological conditions of meaningfulness, safety and availability and the engagement of the human spirit at work. J. Occup. Organ. Psychol. 2004, 77, 11–37. [Google Scholar] [CrossRef]
- Harter, J.K.; Schmidt, F.L.; Hayes, T.L. Business-unit-level relationship between employee satisfaction, employee engagement, and business outcomes: A meta-analysis. J. Appl. Psychol. 2002, 87, 268–279. [Google Scholar] [CrossRef] [PubMed]
- Saks, A.M. Antecedents and consequences of employee engagement. J. Manag. Psychol. 2006, 21, 600–619. [Google Scholar] [CrossRef]
- AON. Working form Home: Implementing a Permanent Remote-Work Policy Post-Coronavirus. Available online: https://insights-north-america.aon.com/enhancing-wellbeing/aon-working-from-home-implementing-a-permanent-remote-work-policy-post-coronavirus-whitepaper (accessed on 17 February 2021).





Publisher’s Note: MDPI stays neutral with regard to jurisdictional claims in published maps and institutional affiliations. |
© 2021 by the authors. Licensee MDPI, Basel, Switzerland. This article is an open access article distributed under the terms and conditions of the Creative Commons Attribution (CC BY) license (https://creativecommons.org/licenses/by/4.0/).
Share and Cite
Surma, M.J.; Nunes, R.J.; Rook, C.; Loder, A. Assessing Employee Engagement in a Post-COVID-19 Workplace Ecosystem. Sustainability 2021, 13, 11443. https://doi.org/10.3390/su132011443
Surma MJ, Nunes RJ, Rook C, Loder A. Assessing Employee Engagement in a Post-COVID-19 Workplace Ecosystem. Sustainability. 2021; 13(20):11443. https://doi.org/10.3390/su132011443
Chicago/Turabian StyleSurma, Martyna Joanna, Richard Joseph Nunes, Caroline Rook, and Angela Loder. 2021. "Assessing Employee Engagement in a Post-COVID-19 Workplace Ecosystem" Sustainability 13, no. 20: 11443. https://doi.org/10.3390/su132011443
APA StyleSurma, M. J., Nunes, R. J., Rook, C., & Loder, A. (2021). Assessing Employee Engagement in a Post-COVID-19 Workplace Ecosystem. Sustainability, 13(20), 11443. https://doi.org/10.3390/su132011443

