A Conceptual Framework Integrating “Building Back Better” and Post-Earthquake Needs for Recovery and Reconstruction
Abstract
1. Introduction
2. Methodology
2.1. Constructing the Theoretical Framework and Index System of N-BBB Based on a Literature Review
2.2. Case Study Area
2.3. Field Investigation Method and Data Analysis
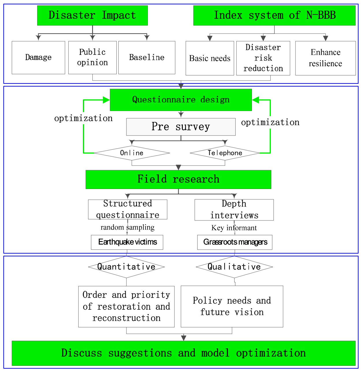
2.3.1. Field Investigation Method
2.3.2. Statistical and Analytical Methods
3. Results and Analysis
3.1. Overall Response Characteristics
3.2. Differences in Respondents’ Attention
3.3. Variations Among Different Communities
3.4. Reliability of the N-BBB Model
4. Discussion
4.1. Post-Disaster Reconstruction Based on the Needs of Survivors Cannot Address All BBB Goals
4.2. The N-BBB in Improving the Mechanism of Post-Disaster Recovery and Reconstruction
4.2.1. Coordinating the Top-Down and Bottom-Up Models
4.2.2. Coordinating the Diversity of Post-Disaster Recovery and Reconstruction Needs
5. Conclusions and Recommendations
- Overall, the N-BBB reflects the needs and vision of post-disaster recovery and reconstruction from different dimensions, and it includes required guidelines to achieve this vision and measures to reduce disaster risks and improve resilience. Empirical research has identified that focusing on the needs of the disaster area and using the guidelines advocated by the BBB can assist in overcoming the inequitable problem of post-disaster needs due to time constraints and can integrate the local needs for the BBB. The N-BBB can effectively address the policy and planning loopholes of disaster recovery and reconstruction to effectively achieve the BBB goals. Ideally, this model should be made a national guideline for post-disaster recovery and reconstruction.
- The results of the Changning Ms 6.0 N-BBB included a total of 35 indicators in the following nine dimensions: basic living assistance, industry, housing, social security, rural infrastructure, policy planning, empowerment, community reconstruction, and sustainable livelihoods. It reflects the needs of the people after the earthquake in totality. However, post-disaster needs primarily focus on short-term recovery and relatively ignore long-term reconstruction planning. Thus, reliance only on PDNA to formulate policies and plans for disaster recovery and reconstruction has a certain one-sidedness. Therefore, for future restoration and reconstruction, measures should be taken to enhance resilience at the community and family level by adopting a more holistic approach.
Author Contributions
Funding
Institutional Review Board Statement
Informed Consent Statement
Data Availability Statement
Acknowledgments
Conflicts of Interest
References
- Xu, J.; Lu, Y. A comparative study on the national counterpart aid model for post-disaster recovery and reconstruction: 2008 Wenchuan earthquake as a case. Disaster Prev. Manag. 2013, 22, 75–93. [Google Scholar] [CrossRef]
- Dube, E. The build-back-better concept as a disaster risk reduction strategy for positive reconstruction and sustainable development in Zimbabwe: A literature study. Int. J. Disaster Risk Reduct. 2020, 43, 101401. [Google Scholar] [CrossRef]
- Paton, D.; Buergelt, P. Risk, transformation, and adaptation: Ideas for reframing approaches to disaster risk reduction. Int. J. Environ. Res. Pub. Health 2019, 16, 2594. [Google Scholar] [CrossRef] [PubMed]
- National Strategy for Disaster Resilience. Building the Resilience of Our Nation to Disasters. 2011. Available online: https://knowledge.aidr.org.au/media/2153/nationalstrategyfordisasterresilience.pdf (accessed on 10 February 2021).
- Ge, Y.; Gu, Y.; Deng, W. Evaluating China’s national post-disaster plans: The 2008 Wenchuan earthquake’s recovery and reconstruction planning. Int. J. Disaster Risk Sci. 2010, 1, 17–27. [Google Scholar] [CrossRef]
- Kennedy, J.; Ashmore, J.; Babister, E.; Kelman, I. The meaning of ‘build back better’: Evidence from post-tsunami Aceh and Sri Lanka. J. Conting. Crisis Manag. 2008, 16, 24–36. [Google Scholar] [CrossRef]
- Mabon, L. Enhancing post-disaster resilience by “building back greener”: Evaluating the contribution of nature-based solutions to recovery planning in Futaba County, Fukushima Prefecture, Japan. Landsc. Urban Plan. 2019, 187, 105–118. [Google Scholar] [CrossRef]
- Clinton, W.J. Lessons Learned from Tsunami Recovery: Key Propositions for Building Back Better (Office of the UN Secretary-General’s Special Envoy for Tsunami Recovery, 2006). GoSL. Post-Tsunami Recovery and Reconstruction Strategy. 2006. Available online: https://pesquisa.bvsalud.org/portal/resource/pt/des-16694 (accessed on 21 February 2021).
- UNISDR (United Nations Office for Disaster Risk Reduction). Sendai Framework for Disaster Risk Reduction 2015–2030; 2015, 32p. Available online: https://www.unisdr.org/we/inform/publications/43291 (accessed on 21 February 2021).
- Fernandez, G.; Ahmed, I. “Build back better” approach to disaster recovery: Research trends since 2006. Prog. Disaster Sci. 2019, 1, 100003. [Google Scholar] [CrossRef]
- Tian, C.; Fang, Y.; Yang, C.; Zhang, C. Spatial-temporal analysis of community resilience to multi-hazards in the Anning River basin, Southwest China. Int. J. Disaster Risk Reduct. 2019, 39, 101144. [Google Scholar] [CrossRef]
- Li, Z.; Tan, X. Disaster-recovery social capital and community participation in earthquake-stricken Ya’an areas. Sustainability 2019, 11, 993. [Google Scholar] [CrossRef]
- He, L. Identifying local needs for post-disaster recovery in Nepal. World Dev. 2019, 118, 52–62. [Google Scholar] [CrossRef]
- Maly, E. “Rethinking “Build Back Better” in Housing Reconstruction: A Proposal for “People Centered Housing Recovery”. In Proceedings of the IOP Conference Series: Earth and Environmental Science, Banda Aceh, Indonesia, 22–24 November 2016; Volume 56, p. 012025. [Google Scholar] [CrossRef]
- Hinzpeter, K.; Sandholz, S. Squaring the circle? Integrating environment, infrastructure, and risk reduction in Post disaster needs assessments. Int. J. Disaster Risk Reduct. 2018, 32, 113–124. [Google Scholar] [CrossRef]
- Evans, C.M.; Adams, R.M.; Peek, L. Incorporating mental health research into disaster risk reduction: An Online training module for the hazards and disaster workforce. Int. J. Environ. Res. Public Health 2021, 18, 1244. [Google Scholar] [CrossRef]
- United Nations Development Programme (UNDP). Post-Disaster Needs Assessment (PDNA): Lessons from a Decade of Experience. 2018. Available online: https://www.researchgate.net/publication/329631146_Post-Disaster_Needs_Assessment_Lessons_from_a_Decade_of_Experience (accessed on 21 February 2021).
- Ortega, J.; Vasconcelos, G.; Rodrigues, H.; Correia, M.; Lourenço, P.B. Traditional earthquake resistant techniques for vernacular architecture and local seismic cultures: A literature review. J. Cult. Herit. 2017, 27, 181–196. [Google Scholar] [CrossRef]
- Davidson, C.H.; Johnson, C.; Lizarralde, G. Truths and myths about community participation in post-disaster housing projects. Habitat Int. 2007, 31, 100–115. [Google Scholar] [CrossRef]
- United Nations Office for Disaster Risk Reduction (UNDRR). Words into Action Guidelines: Implementation Guide for Land Use and Urban Planning. 2020. Available online: https://www.undrr.org/publication/words-action-guidelines-implementation-guide-local-disaster-risk-reduction-and (accessed on 21 February 2021).
- Tatham, P.; Houghton, L. The wicked problem of humanitarian logistics and disaster relief aid. J. Humanit. Logist. Supply Chain Manag. 2011, 1, 15–31. [Google Scholar] [CrossRef]
- Etinay, N.; Egbu, C.; Murray, V. Building urban resilience for disaster risk management and disaster risk reduction. Procedia Eng. 2018, 212, 575–582. [Google Scholar] [CrossRef]
- Yong, Z.; Zhuang, L.; Liu, Y. Differences in the disaster-preparedness behaviors of the general public and professionals: Evidence from Sichuan Province, China. Int. J. Environ. Res. Pub. Health 2020, 17, 5254. [Google Scholar] [CrossRef]
- Xiang, M.; Zhao, W.; Chen, J.A. Comparison of different reconstruction modes and adaptive evaluation systems for community recovery following the Wenchuan Earthquake. Sustainability 2018, 10, 4115. [Google Scholar] [CrossRef]
- Aldunce, P.; Beilin, R.; Howden, M.; Handmer, J. Resilience for disaster risk management in a changing climate: Practitioners’ frames and practices. Global Environ. Chang. 2015, 30, 1–11. [Google Scholar] [CrossRef]
- Arbon, P.; Steenkamp, M.; Cornell, V. Measuring disaster resilience in communities and households. Int. J. Disaster Resil. Built Environ. 2016, 7, 201–215. [Google Scholar] [CrossRef]
- Bilau, A.; Witt, E. An analysis of issues for the management of post-disaster housing reconstruction. Int. J. Strateg. Prop. Manag. 2016, 20, 265–276. [Google Scholar] [CrossRef]
- Yang, H.; Dietz, T.; Yang, W.; Zhang, J.; Liu, J. Changes in human well-being and rural livelihoods under natural disasters. Ecol. Econ. 2018, 151, 184–194. [Google Scholar] [CrossRef]
- United Nations Office for Disaster Risk Reduction (UNISDR). Build Back Better: In Recovery, Rehabilitation and Reconstruction (Consultative Version). 2017. Available online: https://www.undrr.org/publication/words-action-guidelines-build-back-better-recovery-rehabilitation-and-reconstruction (accessed on 21 February 2021).
- Mannakkara, S.; Wilkinson, S. Selecting an institutional mechanism for building back better: Lessons from Victorian bushfires recovery. Int. J. Disaster Risk Reduct. 2016, 19, 273–279. [Google Scholar] [CrossRef]
- Pescaroli, G.; Velazquez, O.; Alcántara Ayala, I.; Galasso, C.; Kostkova, P.; Alexander, D. A Likert scale-based model for benchmarking operational capacity, organizational resilience, and disaster risk reduction. Int. J. Disaster Risk Sci. 2020, 11, 404–409. [Google Scholar] [CrossRef]
- Elaina, J.; Sutley; Sara, H. Post-disaster housing stages: A Markov chain approach to model sequences and duration based on social vulnerability. Risk Anal. 2020, 40, 2675–2695. [Google Scholar] [CrossRef]
- Lewis, J. Housing construction in earthquake-prone places: Perspectives, priorities, and projections for development. Aust. J. Emerg. Manag. 2003, 18, 35–39. [Google Scholar]
- Platt, S.; So, E. Speed or deliberation: A comparison of post-disaster recovery in Japan, Turkey, and Chile. Disasters 2017, 41, 696–727. [Google Scholar] [CrossRef] [PubMed]
- Khasalamwa, S. Is “build back better” a response to vulnerability? Analysis of the post-tsunami humanitarian interventions in Sri Lanka. Nor. J. Geogr. 2009, 63, 73–88. [Google Scholar] [CrossRef]
- Yi, F.; Deng, D.; Zhang, Y. Collaboration of top-down and bottom-up approaches in the post-disaster housing reconstruction: Evaluating the cases in Yushu Qinghai-Tibet Plateau of China from resilience perspective. Land Use Policy 2020, 99, 104932. [Google Scholar] [CrossRef]
- Williams, D.; Page, M. A multi-dimensional measure of Maslow’s hierarchy of needs. J. Res. Personal. 1989, 23, 192–213. [Google Scholar] [CrossRef]
- Rizzi, P.; Porębska, A. Towards a revised framework for participatory planning in the context of risk. Sustainability 2020, 12, 5539. [Google Scholar] [CrossRef]






| N-BBB Dimension | Indicators | Interpretation |
|---|---|---|
| Basic needs for post-disaster recovery | Standardized disaster damage and needs assessment process | Differences between national assessment and local assessment |
| Production recovery and economic recovery | Including recovery to baseline level before disaster, reemployment, and so on | |
| Social recovery | Community security after the disaster, psychological recovery in the disaster area, and so on | |
| Infrastructure | Road/water/electricity/gas/network, and so on | |
| Division and cooperation | The government, victims, external aid forces, and other multi-body division of labor and cooperation | |
| Supervision and evaluation | Empowerment of the people in the disaster area, the third-party assessment of the reconstruction process and effect, and so on | |
| Disaster risk reduction | Early warning and forecast of disaster risk | Disaster risk assessment, detection, and prediction facilities |
| Planning and design of disaster prevention and mitigation | Disaster prevention and mitigation and preparedness planning under national policies and laws/local knowledge | |
| Multi stakeholder participation mechanism and guarantee system | Law and policy | |
| Land and space security planning | Spatial planning reduces regional vulnerability | |
| Enhance resilience | Technological innovation | New material and technologies |
| System and management innovation | The system and management mode of promoting community cohesion | |
| Cultural heritage and local perception | Local disaster prevention and mitigation knowledge | |
| Sustainable livelihoods | Diversity of livelihood modes |
| Community/Village | Demographic and Economic Information | Post-Earthquake Damage | Community Type |
|---|---|---|---|
| Shuanghe | Population: 7145 GDP: 18,235 RMB per year | Affected people: 4817 Died: 3; seriously injured: 13 Buildings collapsed: 869 | Market town |
| Heye | Population: 768 GDP: 10,235 RMB per year | Affected people: 765 Died: 1; seriously injured: 2 Buildings collapsed: 144 | Village close to market town |
| Putao | Population: 1842 GDP: 11,000 RMB per year | Affected people: 1400 Died: 4; seriously injured: 13 Buildings collapsed: 111 | Village close to market town |
| Yuchi | Population: 1800 GDP: 9000 RMB per year | Affected people: 1623 Died: 1; seriously injured: 5 Buildings collapsed: 10 | Remote villages |
| Fendong | Population: 1300 GDP: 8000 RMB per year | Affected people: 1300 Died: 0; seriously injured: 10 Buildings collapsed: 40 | Remote villages |
| Xingtai | Population: 2130 GDP: 16,000 RMB per year | Affected people: 1300 Died: 0; seriously injured: 10 Buildings collapsed: 4 | Market town |
| N-BBB Dimension | Sub-Dimension | Corresponding Needs Indicators | Mean | SD |
|---|---|---|---|---|
| Basic needs for post-disaster recovery | Basic living assistance | Disaster damage assessment | 3.52 | 0.41 |
| Insurance claims | 2.88 | 0.49 | ||
| Emergency humanitarian assistance | 3.16 | 0.54 | ||
| Government subsidy | 3.55 | 0.41 | ||
| Psychological comfort and assistance for the people in disaster areas | 2.86 | 1.08 | ||
| Industrial and economic reconstruction | Damaged farmland and farmland and water conservancy project restoration | 2.66 | 1.46 | |
| Cultivate local and characteristic industries (e.g., cold cake and salt mine processing) | 2.81 | 1.18 | ||
| Attracting investment | 2.66 | 1.36 | ||
| Cultivating tourism in disaster areas (e.g., bamboo tourism) | 2.81 | 1.18 | ||
| Urban and rural housing | Housing reinforcement and repair | 3.53 | 0.86 | |
| Repairing the original site of houses identified as Grade C (i.e., a dangerous house; to be used after reinforcement and maintenance) | 3.06 | 0.68 | ||
| Original site reconstruction of houses identified as Grade D (i.e., critical; reinforcement and maintenance needed and remains unable to be used) | 3.16 | 0.56 | ||
| Social security | Resumption of primary and secondary schools | 3.06 | 0.86 | |
| Hospital restoration and medical recovery | 3.39 | 0.68 | ||
| Strengthen the care for the old, weak, sick, disabled, youth, and women | 3.44 | 0.72 | ||
| Strengthen the care for ethnic minorities and foreign households | 1.95 | 1.38 | ||
| Disaster risk reduction | Urban and rural infrastructure | Drinking water safety | 2.97 | 1.02 |
| Power supply | 2.36 | 1.45 | ||
| Rural ecological environment facilities | 2.84 | 1.22 | ||
| Natural gas pipeline network | 2.06 | 1.46 | ||
| Grade of village road | 2.86 | 1.26 | ||
| Policy planning | Original site reconstruction | 2.48 | 1.37 | |
| Unified relocation to market town/centralized resettlement area | 2.16 | 1.48 | ||
| Enhance resilience | Empowerment and participation | Enhance information disclosure and transparency of recovery and reconstruction | 3.44 | 1.41 |
| Provide suggestions for rehabilitation policy | 1.13 | 1.48 | ||
| Participate in the planning process | 1.41 | 1.38 | ||
| Supervise the implementation process of rehabilitation planning | 1.49 | 1.41 | ||
| Participate in the evaluation of the effect of rehabilitation and reconstruction is in line with public expectations | 1.45 | 1.15 | ||
| Community reconstruction | Regular (twice annual) publicity, training, and drilling of disaster prevention and mitigation | 1.76 | 1.15 | |
| Increase family/personal disaster prevention and mitigation insurance | 1.60 | 1.08 | ||
| Construction of rural emergency shelters | 2.28 | 1.43 | ||
| Increase the number of rural disaster informants | 2.01 | 1.46 | ||
| Strengthen government capacity in disaster forecasting/early warning | 2.26 | 0.98 | ||
| Sustainable livelihoods | Carry out reemployment skill training | 2.58 | 1.19 | |
| Enhance the solidarity and cohesion of neighbors/communities | 1.26 | 1.28 |
| Clustering | Indexes | Principal Component | ||||||
|---|---|---|---|---|---|---|---|---|
| 1 | 2 | 3 | 4 | 5 | 6 | 7 | ||
| Comprehensive recovery and reconstruction | Strengthen the care for the old, weak, sick, disabled, youth, and women | 0.69 1 | 0.01 | 0.11 | 0.15 | 0.17 | −0.15 | −0.08 |
| Carry out psychological comfort and assistance for the people in disaster areas | 0.68 | −0.17 | −0.05 | 0.02 | 0.08 | −0.01 | −0.23 | |
| Cultivate tourism in disaster areas (e.g., bamboo tourism) | 0.63 | −0.19 | −0.34 | 0.13 | −0.12 | 0.14 | 0.22 | |
| Rural ecological environment facilities | 0.59 | −0.32 | −0.26 | −0.07 | −0.28 | 0.30 | 0.13 | |
| Strengthening government capacity in disaster forecasting/early warning | 0.58 | 0.04 | 0.28 | −0.46 | −0.18 | −0.23 | 0.29 | |
| Carry out re-employment skill training | 0.57 | −0.08 | −0.17 | 0.05 | −0.36 | −0.05 | −0.18 | |
| Construction of rural emergency shelters | 0.56 | 0.00 | −0.02 | −0.23 | 0.34 | −0.07 | −0.29 | |
| Regular (twice annually) publicity and training and drilling of disaster prevention and mitigation | 0.55 | −0.10 | −0.08 | 0.05 | −0.20 | 0.09 | 0.01 | |
| Increase family/personal disaster prevention and mitigation insurance | 0.53 | −0.31 | −0.13 | −0.32 | 0.03 | 0.34 | −0.03 | |
| Increase the number of rural disaster informants | 0.51 | −0.37 | 0.05 | −0.31 | 0.22 | 0.07 | −0.07 | |
| Enhance the solidarity and cohesion of neighbors/communities | 0.50 | −0.42 | 0.21 | −0.03 | 0.31 | 0.17 | −0.13 | |
| Empowerment and participation | Provide suggestions for rehabilitation policy | 0.48 | 0.74 | −0.33 | 0.35 | −0.42 | −0.15 | −0.11 |
| Participate in the planning process | 0.50 | 0.69 | 0.03 | 0.10 | −0.11 | 0.06 | −0.06 | |
| Supervise the implementation process of rehabilitation planning | 0.30 | 0.66 | 0.03 | 0.01 | −0.03 | 0.04 | −0.01 | |
| Participate in the evaluation of the effect of rehabilitation and reconstruction is in line with public expectations | 0.46 | 0.66 | 0.01 | 0.05 | −0.22 | 0.15 | 0.09 | |
| Urban and rural housing | Housing reinforcement and repair | 0.57 | 0.11 | 0.71 | 0.01 | 0.13 | 0.18 | 0.01 |
| Repair the original site of houses identified as Grade C (i.e., a dangerous house; to be used after reinforcement and maintenance) | 0.40 | 0.11 | 0.65 | −0.01 | 0.38 | −0.09 | 0.09 | |
| Original site reconstruction of houses identified as Grade D (i.e., critical; reinforcement and maintenance needed and remains unable to be used) | 0.43 | −0.15 | 0.52 | 0.18 | 0.38 | −0.32 | 0.30 | |
| Unified relocation to market town/centralized resettlement area | 0.50 | −0.27 | 0.44 | 0.16 | −0.02 | 0.06 | 0.45 | |
| Basic living assistance | Emergency humanitarian assistance | 0.41 | −0.01 | 0.18 | 0.62 | 0.05 | −0.31 | 0.20 |
| government subsidy | 0.42 | −0.28 | 0.32 | 0.59 | 0.18 | −0.30 | −0.01 | |
| Drinking water safety | 0.47 | −0.19 | 0.25 | 0.44 | 0.16 | 0.19 | 0.20 | |
| Disaster damage assessment | 0.32 | −0.06 | 0.23 | 0.18 | 0.52 | 0.39 | −0.33 | |
| Insurance claims | 0.41 | 0.11 | 0.35 | 0.35 | 0.49 | 0.38 | −0.43 | |
| Strengthen the care for ethnic minorities and foreign households | 0.38 | 0.11 | 0.20 | 0.20 | 0.51 | −0.02 | 0.16 | |
| Social security | Resumption of primary and secondary schools | 0.36 | −0.15 | −0.49 | −0.49 | 0.16 | 0.56 | 0.06 |
| Hospital restoration and medical recovery | 0.34 | −0.27 | 0.02 | 0.02 | 0.23 | 0.49 | −0.11 | |
| Industrial and economic reconstruction | Cultivate local industry and characteristic industry (e.g., cold cake and salt mine processing) | 0.33 | −0.01 | 0.24 | 0.24 | 0.11 | 0.19 | 0.55 |
| Attracting investment | 0.31 | −0.13 | 0.02 | 0.43 | 0.34 | −0.39 | 0.48 | |
Publisher’s Note: MDPI stays neutral with regard to jurisdictional claims in published maps and institutional affiliations. |
© 2021 by the authors. Licensee MDPI, Basel, Switzerland. This article is an open access article distributed under the terms and conditions of the Creative Commons Attribution (CC BY) license (https://creativecommons.org/licenses/by/4.0/).
Share and Cite
Shi, M.; Cao, Q.; Ran, B.; Wei, L. A Conceptual Framework Integrating “Building Back Better” and Post-Earthquake Needs for Recovery and Reconstruction. Sustainability 2021, 13, 5608. https://doi.org/10.3390/su13105608
Shi M, Cao Q, Ran B, Wei L. A Conceptual Framework Integrating “Building Back Better” and Post-Earthquake Needs for Recovery and Reconstruction. Sustainability. 2021; 13(10):5608. https://doi.org/10.3390/su13105608
Chicago/Turabian StyleShi, Manjiang, Qi Cao, Baisong Ran, and Lanyan Wei. 2021. "A Conceptual Framework Integrating “Building Back Better” and Post-Earthquake Needs for Recovery and Reconstruction" Sustainability 13, no. 10: 5608. https://doi.org/10.3390/su13105608
APA StyleShi, M., Cao, Q., Ran, B., & Wei, L. (2021). A Conceptual Framework Integrating “Building Back Better” and Post-Earthquake Needs for Recovery and Reconstruction. Sustainability, 13(10), 5608. https://doi.org/10.3390/su13105608
