Development of a Building Occupant Survey System with 3D Spatial Information
Abstract
1. Introduction
- From one-off to continuing;
- From high-level to detailed;
- From researchers-oriented to owners/occupants-oriented;
- From academia to industry;
- From independent to integrated.
- The ability to conduct replicable and repeated occupant surveys in the same building. A sustainable POE with aggregated data could help identify the reasons for dissatisfaction that otherwise cannot be fully explained the first time. In this regard, a new system is required to design an integrated database.
- The ability to decipher the meaning of survey responses from broad aspects to in-depth details. For instance, the average satisfaction level of the occupants can be analyzed from the entire building level to detailed end-user patterns.
- The ability to practically develop the actual system to reflect the owner/occupant-oriented perspectives as well as the researcher-oriented perspective.
- The findings of the POE are often displayed in the form of technical figures and charts in a report or paper. Nonprofessionals, such as building owners and occupants, should be able to understand the building’s performance from the figures and charts. Multidimensional displays can improve the understanding of spatial distributions [42]. In this regard, GIS tools could be a great solution to visualize the occupant feedback and display the spatial analysis of the building on maps. Thus, it makes it easier to link diverse stakeholders from academia to industry. In other words, the industry as well as academic researchers can play an important role in driving the development and implementation of POE through data visualization.
- The new comprehensive system, involving related stakeholders, helps POE activity to be integrated into a cost-efficient building performance evaluation scheme.
- To enhance the flexibility of survey options, such as criteria, items, and categories, an easily changeable survey module with various open sources should be developed and integrated into the survey tool.
2. Development of an Open-Source-Based Online Platform, K-BOSS
2.1. Integration of Open Data from the Korean Government
2.2. Spatial Information Collection
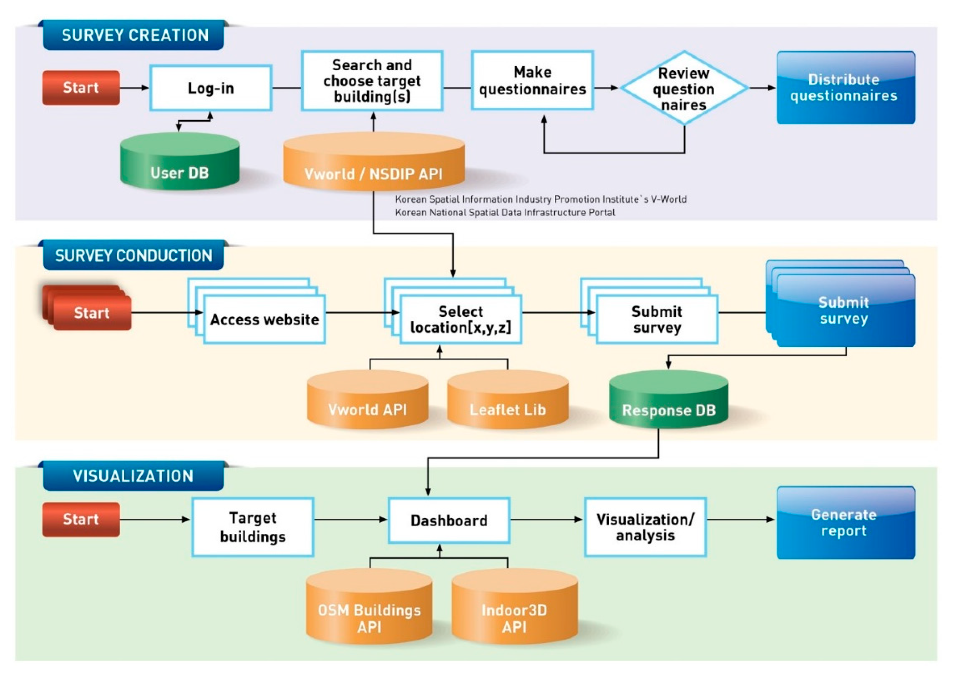
2.3. System Working Process and Functions
- Survey creation function. This function is accessed by survey designers (researchers, facility managers, building owners, etc.). After logging in, the surveyor selects the building to be surveyed and then creates and distributes the questionnaires. The building to be surveyed is selected from the GIS building-integrated information provided by the National Spatial Data Infrastructure Portal. The process of creating the questionnaires is similar to other survey schemes; the main difference is that this system requires the respondents to choose their location in the building in terms of geospatial information (latitude [x], longitude [y], and height [z]). Furthermore, the survey can be customized for various purposes using open-source libraries.
- Survey conduction function. This function is accessed by the survey respondents. A respondent accesses the distributed survey on the webpage and confirms the location and shape polygon of the building to be surveyed. First, the respondents type and choose the address of the building that they have occupied. Second, they choose their occupied location in the building by inputting the 3D spatial information [x, y, z] in the shape polygon of the building. After this process, the occupant satisfaction survey of their location commences. The final responses and location information completed and submitted by the respondents are saved in the database.
- Visualization function. This function is accessed by the surveyor and respondents. To create a 3D visualization of the collected dataset, a free editable map, OpenStreetMap (OSM), and OSM Buildings (3D building geometry data based on OSM), and API are used for the online map. In addition, the Indoor3D API is used for the 3D space. OSM Buildings and Indoor3D are open sources that provide a form that can be viewed directly in a web browser without having to install any program to express 3D visualization. The data from the response database are displayed in the dashboard, as shown in Figure 4. The dashboard service shows a building from a list of buildings on which the survey was conducted and detailed information on the buildings. In this figure, “User ID” means the K-BOSS’s user’s ID. “Survey ID means unique identification number in the survey and “Building ID” means the number of the state, city, and town and unique building number. Additionally, “Responses No” means the number of responses and “Details” shows the details of survey results. Furthermore, the dashboard displays the state of the surveyed buildings nationwide on a web-based GIS map and allows the entire list of buildings to be downloaded to Excel. Building ID on the dashboard means building register code in the GIS building-integrated information.
2.4. User-Friendly Functions of K-BOSS
- Q&A: the Q&A bulletin board is for questions and answers on how to use the system between different users and between users and administrators. Anyone can register inquiries and answers regardless of membership registration. There is a button on the top right of the system. Questions and answers are documented through the Q&A bulletin board for other mid-term users and long-term users.
- Live chat: although the Q&A bulletin board has a history management function in the long term, a live chat function is also applied to respond to immediate questions. Clicking the button at the lower-right corner of the site opens the chat window and allows users to chat with the administrator in real time. Through the live chat, a user can have a one-on-one conversation with the administrator in the system. If users leave inquiries in the chat window, administrators can view and respond to the chats not only on the web page but also on the mobile app. Anyone can enter a live chat without membership. This live chat function is developed as an open source.
- User manual: an instruction video and a document manual have been added to the first main page of the system. The function of selecting the location in a building based on the GIS map provided by K-BOSS is a new concept, so users may find it initially difficult to use this function. Therefore, three video manuals are provided: “Selecting the location and number of floors in my building”, “Checking my building on a GIS satellite map”, and “Registering photo information” so that users can conveniently use the system. In addition, the system is used by the building managers as well as the occupants, so a manual for the administrators is added.
- Mobile accessibility: the web-based survey system is not only used on the web but is also linked to a mobile application in order to have the expandability to conveniently participate in the survey anytime, anywhere. By clicking the messenger icon at the bottom right of the first webpage, a user can share the page via a messenger application. Users with whom it is shared can access K-BOSS and conduct surveys by clicking on the shared link in the messenger application.
- Interactive user guide design: the system has an interactive user guide design based on Intro.js, an open source that allows web and mobile developers to easily build a step-by-step introduction. This open source is small, which is suitable for cost-effective systems. When clicking on the question mark in each description, it highlights parts of the system as a guide.
2.5. Survey System Open Source and API Interaction Function
3. Pilot Test
4. Discussion
5. Conclusions
Author Contributions
Funding
Acknowledgments
Conflicts of Interest
References
- Corgnati, S.; da Silva, M.G.; Ansaldi, R.; Asadi, E.; Costa, J.; Filippi, M.; Kaczmarcczyk, J.; Melikov, A.; Olesen, B.; Popiolek, Z. REHVA-Indoor Climate Quality Assessment; Guidebook No.14; REHVA: Brussels, Belgium, 2011. [Google Scholar]
- Frontczak, M.; Schiavon, S.; Goins, J.; Arens, E.A.; Zhang, H.; Wargocki, P. Quantitative relationships between occupant satisfaction and satisfaction aspects of indoor environmental quality and building design. Indoor Air 2012, 22, 119–131. [Google Scholar] [CrossRef] [PubMed]
- Hay, R.; Samuel, F.; Watson, K.J.; Bradbury, S. Post-occupancy evaluation in architecture: Experiences and perspectives from UK practice. Build. Res. Inf. 2018, 46, 698–710. [Google Scholar] [CrossRef]
- Bordass, B.; Cohen, R.; Standeven, M.; Leaman, A. Assessing building performance in use 2: Technical performance of the Probe buildings. Build. Res. Inf. 2001, 29, 103–113. [Google Scholar] [CrossRef]
- Bordass, B.; Cohen, R.; Standeven, M.; Leaman, A. Assessing building performance in use 3: Energy performance of the Probe buildings. Build. Res. Inf. 2001, 29, 114–128. [Google Scholar] [CrossRef]
- Bordass, B.; Leaman, A. Making feedback and post-occupancy evaluation routine 1: A portfolio of feedback techniques. Build. Res. Inf. 2005, 33, 347–352. [Google Scholar] [CrossRef]
- Li, P.; Froese, T.M.; Brager, G. Post-occupancy evaluation: State-of-the-art analysis and state-of-the-practice review. Build. Environ. 2018, 133, 187–202. [Google Scholar] [CrossRef]
- Duarte Roa, C.; Schiavon, S.; Parkinson, T. Targeted Occupant Surveys: A Novel Method to Effectively Relate Occupant Feedback with Environmental Conditions. CBE Report. June 2020. Available online: https://escholarship.org/uc/item/9sj1c34p (accessed on 25 November 2020).
- Pinder, J.; Price, I.F.; Wilkinson, S.J.; Demack, S. A method for evaluating workplace utility. Prop. Manag. 2003, 21, 218–229. [Google Scholar] [CrossRef]
- Cole, R.J.; Robinson, J.; Brown, Z.; Shea, M. Re-contextualizing the notion of comfort. Build. Res. Inf. 2008, 36, 323–336. [Google Scholar] [CrossRef]
- Janda, K.B. Buildings don’t use energy: People do. Archit. Sci. Rev. 2011, 54, 15–22. [Google Scholar] [CrossRef]
- Lowe, R.; Chiu, L.F.; Oreszczyn, T. Socio-technical case study method in building performance evaluation. Build. Res. Inf. 2018, 46, 469–484. [Google Scholar] [CrossRef]
- Preiser, W.F.; Hardy, A.E.; Schramm, U. From linear delivery process to life cycle phases: The validity of the concept of building performance evaluation. In Building Performance Evaluation; Springer: Berlin, Germany, 2018; pp. 3–18. [Google Scholar]
- Graham, L.T.; Parkinson, T.; Schiavon, S. Where Do We Go Now? Lessons Learned Form 20 Years of CBE’s Occupants Survey. 2020. Available online: https://escholarship.org/uc/item/8k20v82j (accessed on 25 November 2020).
- Clements-Croome, D. (Ed.) Post-occupancy evaluation. In Intelligent Buildings: An Introduction; Routledge: Abingdon, UK, 2014. [Google Scholar]
- Humphreys, M.A. Field studies of thermal comfort compared and applied. Build. Serv. Eng. 1976, 44, 5–27. [Google Scholar]
- Tang, H.; Ding, Y.; Singer, B.C. Post-occupancy evaluation of indoor environmental quality in ten nonresidential buildings in Chongqing, China. J. Build. Eng. 2020. [Google Scholar] [CrossRef]
- Newsham, G.R.; Tiller, D.K. A field study of office thermal comfort using questionnaire software. ASHRAE Trans. 1997, 103, 3–17. [Google Scholar]
- Zagreus, L.; Huizenga, C.; Arens, E.; Lehrer, D. Listening to the occupants: A web-based indoor environmental quality survey. Indoor Air 2004, 14, 65–74. [Google Scholar] [CrossRef] [PubMed]
- CBE. Occupant Indoor Environmental Quality (IEQ) Survey and Building Benchmarking. 2020. Available online: https://cbe.berkeley.edu/research/occupant-survey-and-building-benchmarking/ (accessed on 25 November 2020).
- CBE. Occupant Survey Toolkit. Berkeley, CA: Center for the Built Environment. 2020. Available online: https://cbe.berkeley.edu/resources/occupant-survey/ (accessed on 25 November 2020).
- Cohen, R.; Standeven, M.; Bordass, B.; Leaman, A. Assessing building performance in use 1: The Probe process. Build. Res. Inf. 2001, 29, 85–102. [Google Scholar] [CrossRef]
- Levermore, G.J. Occupants’ assessments of indoor environments: Questionnaire and rating score method. Build. Serv. Eng. Res. Technol. 1994, 15, 113–118. [Google Scholar] [CrossRef]
- Candido, C.; Kim, J.; De Dear, R.; Thomas, L. BOSSA: A multidimensional post-occupancy evaluation tool. Build. Res. Inf. 2016, 44, 214–228. [Google Scholar] [CrossRef]
- Dykes, C.; Baird, G. A review of questionnaire-based methods used for assessing and benchmarking indoor environmental quality. Intell. Build. Int. 2013, 5, 135–149. [Google Scholar] [CrossRef]
- Candido, C.; Dear, R.; Thomas, L.; Kim, J.; Parkinson, T. Introducing BOSSA: The Building Occupants Survey System Australia’; Ecolibrium: Melbourne, Australia, 2013. [Google Scholar]
- Finley, R. SurveyMonkey; SurveyMonkey: San Mateo, CA, USA, 2019. [Google Scholar]
- Qualtrics, L.L.C. Qualtrics: Online Survey Software & Insight Platform; Qualtrics Labs, Inc.: Provo, UT, USA, 2014. [Google Scholar]
- Google. Google Forms: Free Online Surveys for Personal Use; Google: Mountain View, CA, USA, 2019; Available online: https://www.google.com/forms/about/ (accessed on 25 November 2020).
- Parkinson, T.; Candido, C.; de Dear, R. ‘Comfort Chimp’: A MultiPlatform IEQ Questionnaire Development Environment. In Proceedings of the 11th REHVA World Congress and 8th International Conference on IAQVEC, Prague, Czech Republic, 16–19 June 2013. [Google Scholar]
- Parkinson, T.; Parkinson, A.; de Dear, R. Continuous IEQ monitoring system: Performance specifications and thermal comfort classification. Build. Environ. 2019, 149, 241–252. [Google Scholar] [CrossRef]
- Parkinson, T.; Parkinson, A.; de Dear, R. Introducing the SAMBA indoor environmental quality monitoring system. Living Learn 2015, 1139–1148. [Google Scholar]
- de Dear, R.; Kim, J.; Parkinson, T. Residential adaptive comfort in a humid sub- tropical climate—Sydney Australia. Energy Build 2018, 158, 1296–1305. [Google Scholar] [CrossRef]
- Nian, F.Z.; Wang, K.; Zhao, Q.C. Research on indoor environmental comfort based on complaints. Int. J. Innov. Comp. Inf. Control 2017, 13, 1323–1333. [Google Scholar]
- Geng, Y.; Ji, W.; Wang, Z.; Lin, B.; Zhu, Y. A review of operating performance in green buildings: Energy use, indoor environmental quality and occupant satisfaction. Energy Build. 2019, 183, 500–514. [Google Scholar] [CrossRef]
- O’Brien, W.; Schweiker, M.; Day, J.K. Get the picture? Lessons learned from a smartphone-based post-occupancy evaluation. Energy Res. Soc. Sci. 2019, 56, 101224. [Google Scholar] [CrossRef]
- Day, J.K.; Ruiz, S.; O’Brien, W.; Schweiker, M. Seeing is believing: An innovative approach to post-occupancy evaluation. Energy Effic. 2020. [Google Scholar] [CrossRef]
- Xia, J. Visualizing Occupancy of Library Study Space with GIS Maps; New Library World: Cambridge, UK, 2005. [Google Scholar]
- Göçer, Ö.; Hua, Y.; Göçer, K. Completing the missing link in building design process: Enhancing post-occupancy evaluation method for effective feedback for building performance. Build. Environ. 2015, 89, 14–27. [Google Scholar] [CrossRef]
- Göçer, Ö.; Hua, Y.; Göçer, K. A BIM-GIS integrated pre-retrofit model for building data mapping. Build. Simul. 2016, 9, 513–527. [Google Scholar] [CrossRef]
- Göçer, Ö.; Göçer, K.; Karahan, E.E.; Oygür, I.İ. Exploring mobility & workplace choice in a flexible office through post-occupancy evaluation. Ergonomics 2018, 61, 226–242. [Google Scholar]
- Göçer, Ö.; Göçer, K.; Başol, A.M.; Kıraç, M.F.; Özbil, A.; Bakovic, M.; Siddiqui, F.P.; Özcan, B. Introduction of a spatio-temporal mapping based POE method for outdoor spaces: Suburban university campus as a case study. Build. Environ. 2018, 145, 125–139. [Google Scholar]
- Hua, Y.; Göçer, Ö.; Göçer, K. Spatial mapping of occupant satisfaction and indoor environment quality in a LEED platinum campus building. Build. Environ. 2014, 79, 124–137. [Google Scholar] [CrossRef]
- Chrisman, N.R. Exploring Geographic Information Systems; Wiley: New York, NY, USA, 1997. [Google Scholar]
- Demers, M.N. Fundamentals of Geographic Information Systems; Wiley: New York, NY, USA, 1997. [Google Scholar]
- Nichol, J.E. Monitoring Singapore’s microclimate. Geo-Info-System 1993, 3, 51–55. [Google Scholar]
- Ning, G.; London, K. Understanding and facilitating BIM adoption in the AEC industry. Autom. Constr. 2010, 19, 988–999. [Google Scholar]
- Porwal, A.; Hewage, K.N. Building information modeling (BIM) partnering framework for public construction projects. Autom. Constr. 2013, 31, 204–214. [Google Scholar] [CrossRef]
- Ozturk, Z.; Arayici, Y.; Coates, P. Post Occupancy Evaluation (POE) in Residential Buildings Utilizing BIM and Sensing Devices: Salord Energy House Example, Tuesday 24 Jan e Thursday 26 Jan, 2012; The Lowry: Greater Manchester, UK, 2012. [Google Scholar]
- Motawa, I.; Corrigan, W.; Architects, W.S. Sustainable BIM-Driven Post-Occupancy Evaluation for Buildings; CIC Start Feasibility Study: Glasgow, Scotland, 2012; pp. 1–12. [Google Scholar]
- Motawa, I.; Carter, K. Sustainable BIM-based evaluation of buildings. Procedia Soc. Behav. Sci. 2013, 74, 419–428. [Google Scholar] [CrossRef]
- West, J.; Dedrick, J. Open source standardization: The rise of Linux in the network era. Know. Technol. Policy 2001, 14, 88–112. [Google Scholar]
- West, J. How open is open enough: Melding proprietary and open source platform strategies. Res. Policy 2003, 32, 1259–1285. [Google Scholar] [CrossRef]
- Sanchez Leitner, D.; Christine Sotsek, N.; de Paula Lacerda Santos, A. Postoccupancy evaluation in buildings: Systematic literature review. J. Perform. Constr. Facil. 2020, 34, 03119002. [Google Scholar] [CrossRef]
- Leaman, A.; Bordass, B. Are users more tolerant of ‘green’ buildings? Build. Res. Inf. 2007, 35, 662–673. [Google Scholar] [CrossRef]
- Kim, H.G.; Kim, S.S. Occupants’ Awareness of and Satisfaction with Green Building Technologies in a Certified Office Building. Sustainability 2020, 12, 2109. [Google Scholar] [CrossRef]
- Lee, J.; Shepley, M. Analysis of human factors in a building environmental assessment system in Korea: Resident perception and the G-SEED for MF scores. Build. Environ. 2018, 142, 388–397. [Google Scholar] [CrossRef]
- Jong-Won, L.; Deuk-Woo, K.; Seung-Eon, L. Research on comparison and analysis of online occupant satisfaction survey system focusing on post-occupancy evaluation. J. Korean Inst. Archit. Sustain. Environ. Build. Syst. 2019, 13, 580–589. [Google Scholar]
- Leaflet—A JavaScript Library for Interactive Maps. Available online: https://leafletjs.com (accessed on 21 October 2020).
- OpenLayers—Welcome. Available online: https://openlayers.org (accessed on 21 October 2020).
- Proj4js by proj4js. Available online: http://proj4js.org (accessed on 21 October 2020).
- Park, J.-O.; Jung, T.-S.; Sung, M.-Y. A study on the residential environment satisfaction of apartment complex. J. Korea Real Estate Soc. 2009, 27, 223–240. [Google Scholar]
- Kats, G.; Alevantis, L.; Berman, A.; Mills, E.; Perlman, J. The Costs and Financial Benefits of Green Buildings: A Report to California’s Sustainable Building Task Force; Massachusetts Technology Collaborative: Boston, MA, USA, 2003; p. 134. [Google Scholar]
- Pyke, C.; McMahon, S.; Dietsche, T. Green Building & Human Experience Testing Green Building Strategies with Volunteered Geographic Information; US Green Building Council Research Program White Paper: Washington, DC, USA, 2010. [Google Scholar]
- Wilson, A. Productivity and Green Buildings. Environ. Build. News EBN 2004, 13, 10. [Google Scholar]
- Wargocki, P.; Seppänen, O.; Andersson, J.; Boestra, A.; Clements-Croome, D.; Fitzner, K.; Hanssen, S.O. Indoor Climate and Productivity in Offices: How to Integrate Productivity in Life Cycle Costs Analysis of Building Services, Guidebook 1st ed.; REHVA: Brussels, Belgium, 2006. [Google Scholar]
- Olesen, B.W.; Costa, J.J.; Wargocki, P.; Popiolek, Z.; Kaczmarczyk, J.; Asadi, E.; Filippi, M.; Ansaldi, R.; Melikov, A.K. Indoor Climate Quality Assessment; Guidebook No.14; REHVA: Brussels, Belgium, 2011. [Google Scholar]
- Olesen, B.W. Revision of EN 15251: Indoor environmental criteria. REHVA J. 2012, 4, 6–12. [Google Scholar]
- Webster, T.; Heinzerling, D.; Schiavon, S.; Anwar, G.; Dickerhoff, D. A Prototype Toolkit for Evaluating Indoor Environmental Quality in Commercial Buildings. 2013. Available online: https://escholarship.org/uc/item/12z3z69c (accessed on 25 November 2020).
- Yang, T.; Zhang, X. Benchmarking the building energy consumption and solar energy trade-offs of residential neighborhoods on Chongming Eco-Island, China. Appl. Energy 2016, 180, 792–799. [Google Scholar] [CrossRef]









| Organization | Data | Description |
|---|---|---|
| Spatial Information Industry Promotion Institute’s V-World website | Address and Location searching APIs | When a user enters and searches an address in the system, a list of addresses corresponding to the search term is displayed on the screen. |
| Background Map | The background map image is in the form of a tile map | |
| Road Name Address Building API | Building information provided by V-World; The system searches for the building information selected by the user. The polygon shape of each building is obtained, so it is displayed on the map. | |
| National Spatial Data Infrastructure Portal | GIS building-integrated information |
| USER API | RESPONSE API | ||
|---|---|---|---|
| Column Name | Description | Column Name | Description |
| (ID) | (Table Primary Key) | (ID) | (Table Primary Key) |
| user_login | User ID | m_id | Survey ID (ID of survey table) |
| user_pass | User Password | m_type | Survey form (form of survey table) |
| user_name | Username | ip | Survey respondent’s IP address |
| user_email | User Email Address | details | Survey response history-questions and answers |
| user_url | User Homepage Address | info | Survey respondent’s web browser UserAgent information |
| user_registered | User Registration Time | created_date | Survey participation time |
| BUILDING API | |
|---|---|
| Column Name | Description |
| GIS_IDNTFC_NO | GIS building-integrated identification number |
| SHAPE | Vector file structure used to store the location and attribute information of the points, lines, and faces |
| SRC_OBJECTID | Raw Figure ID of the continuous cadastral map defined in open DB |
| PNU | Parcel Serial Number |
| LD_CPSG_CODE | Administrative district code where the land is located |
| MNNM | Identification value of the land (first section number) |
| SLNO | Identification value of the land (second section number) |
| REGSTR_SE_CODE | Special land code |
| BULD_PRPOS_CODE | Building use code |
| STRCT_CODE | Building structure code |
| AR | Building area |
| USE_CONFM_DE | Building use approval date |
| TOTAR | Total floor area |
| PLOT_AR | Land area |
| HG | Height |
| BTL_RT | Building-to-land ratio |
| MEASRMT_RT | Floor area ratio |
| BULD_IDNTFC_NO | Unique Building Identification number |
| VIOLT_BILD | Violation of the building |
| REFRN_SYSTM_CNTC_NO | Reference system linkage key |
| LAST_UPDT_DT | Database date |
Publisher’s Note: MDPI stays neutral with regard to jurisdictional claims in published maps and institutional affiliations. |
© 2020 by the authors. Licensee MDPI, Basel, Switzerland. This article is an open access article distributed under the terms and conditions of the Creative Commons Attribution (CC BY) license (http://creativecommons.org/licenses/by/4.0/).
Share and Cite
Lee, J.-W.; Kim, D.-W.; Lee, S.-E.; Jeong, J.-W. Development of a Building Occupant Survey System with 3D Spatial Information. Sustainability 2020, 12, 9943. https://doi.org/10.3390/su12239943
Lee J-W, Kim D-W, Lee S-E, Jeong J-W. Development of a Building Occupant Survey System with 3D Spatial Information. Sustainability. 2020; 12(23):9943. https://doi.org/10.3390/su12239943
Chicago/Turabian StyleLee, Jong-Won, Deuk-Woo Kim, Seung-Eon Lee, and Jae-Weon Jeong. 2020. "Development of a Building Occupant Survey System with 3D Spatial Information" Sustainability 12, no. 23: 9943. https://doi.org/10.3390/su12239943
APA StyleLee, J.-W., Kim, D.-W., Lee, S.-E., & Jeong, J.-W. (2020). Development of a Building Occupant Survey System with 3D Spatial Information. Sustainability, 12(23), 9943. https://doi.org/10.3390/su12239943

