Managing Wind Turbine Generators with a Profit Maximized Approach
Abstract
1. Introduction
- The WTG do not have a fixed revenue per MWh revenue contract
- The WTG is facing (based on the age) a higher risk in terms of fatigue-related faults and replacement of costly parts.
- to describe the profit maximized optimization strategy;
- to define the input parameters needed for the optimization and propose a proof of concept;
- to demonstrate how and to explain why this strategy may lead to higher profits compared to no curtailments or curtailments only in case of negative prices;
- to discuss the potential impacts of the results in terms of decision-making.
2. Materials and Methods
2.1. Remaining Useful Lifetime
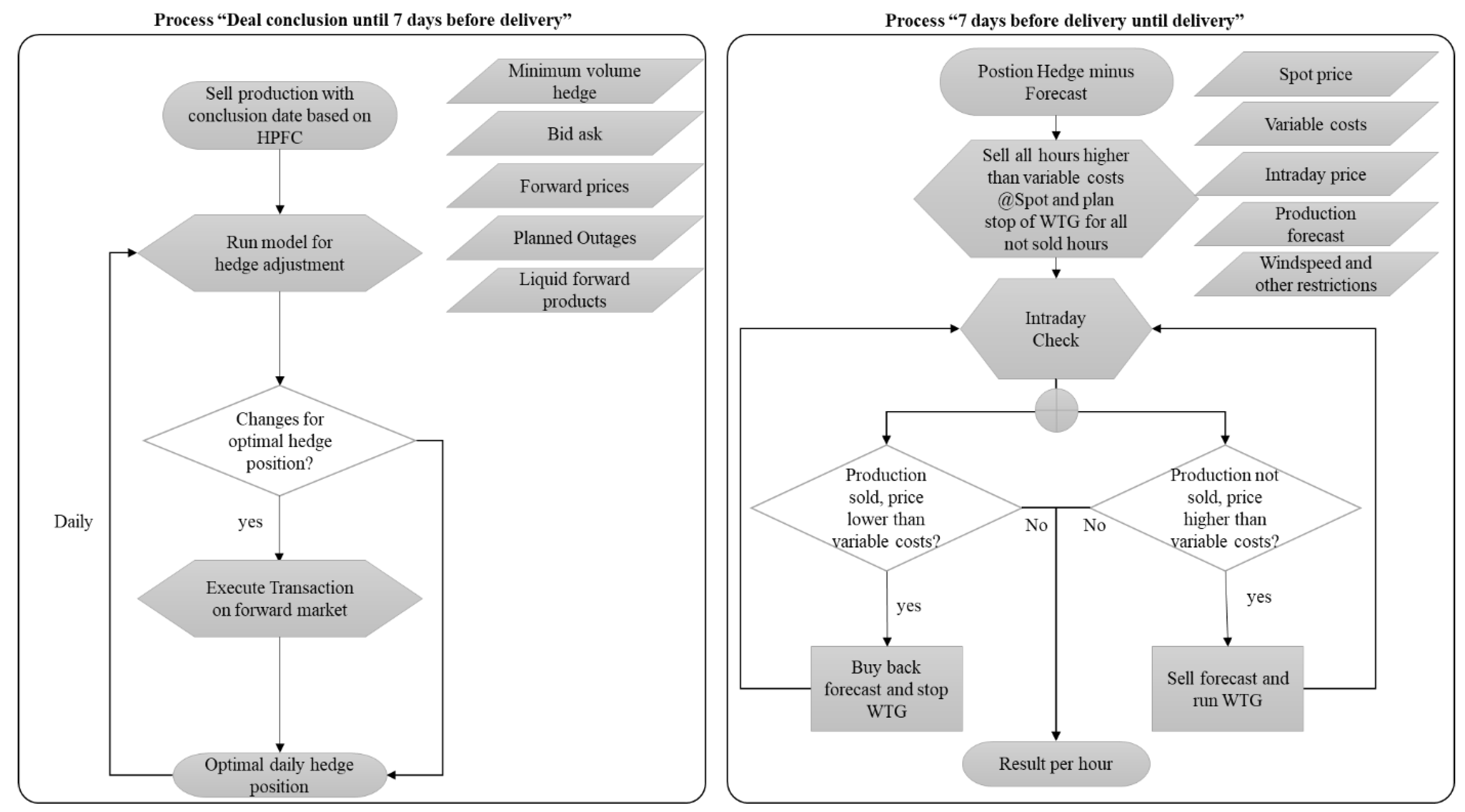
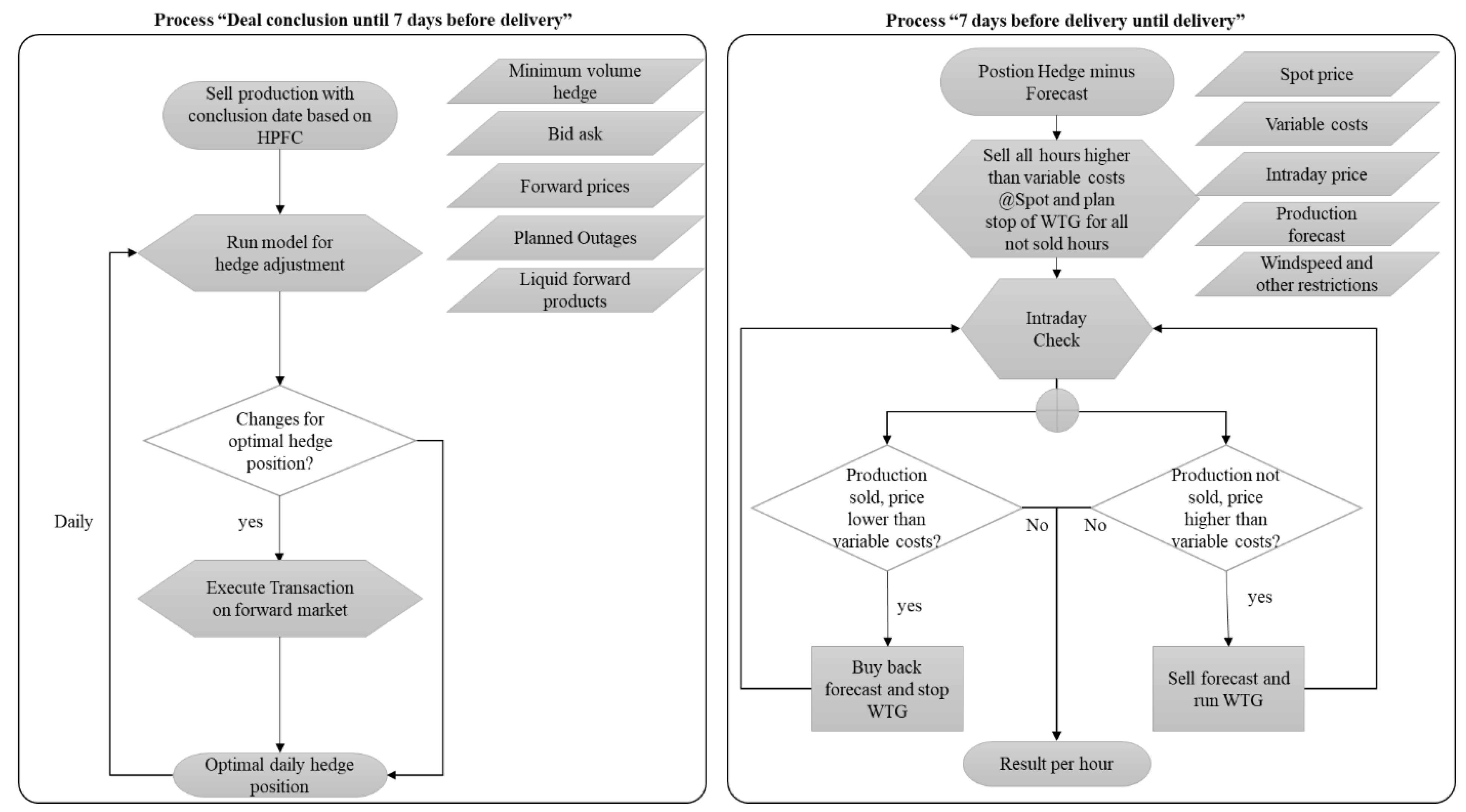
2.2. Optimization Framework
2.3. Operational Set-Up
2.4. Proof of Concept Simulation
3. Results
3.1. Operational Expenditures Adoption for WTG
3.2. Simulation
3.3. Discussion of the Results
4. Conclusions
- Failure and fatigue prediction with the help of “digital twins” should in the future lower costs of O&M and in parallel, improve the forecast quality of RUL. As a consequence, the TOM with a profit maximized optimization of the WTG should in the future generate even higher profits with a lower risk. Further research is of course needed on the evolution of the costs structure of WTG with more than 15 years of operation. In particular, more studies examining the advantages in terms of RUL from a technical perspective would be necessary to further improve the optimization process.
- The described modifications in the operational set up might lead to an increased turnover of ownership for WTG which cannot be repowered and would lead to more transactions of said WTG. More transactions need a standardized documentation of WTG status to avoid risk premiums in the acquisition process. The need to standardize the status of WTG falling out of the subsidy scheme is also highlighted by [13], “standardized procedures [...] and stable and clear legal frameworks would help in deciding on lifetime extension.”
- It is imperative that, on top of the economic and energy-related considerations underlying the approach related above, the exposed results present added value with respect to the materials management cycle. Indeed, the possibility to extend the lifetimes of WTG brings an improvement of materials usage—including some rare chemical elements that are used in the construction of critical WTG components. Hence, overall sustainability would be positively impacted by increasing RUL through the profit maximized approach.
5. Recommendations
Author Contributions
Funding
Acknowledgments
Conflicts of Interest
Appendix A
| Relevant Costs Components WTG | Standard Cost Structure as of Today for a WTG under Feed-in Tariff | Estimated Standard Cost Structure for a Fully Financed WTG | Target Operating Model (TOM) Structure Estimation | ||||
|---|---|---|---|---|---|---|---|
| Average costs 2009-2015 of a 10 MW park with 2 MW WTG [€ per year] | Percentage of Costs | Estimated amount [€ per year] | Comment in case of modification | Estimated amount [€ per year] | Estimated amount [€ per MWh] | Comment in case of modification | |
| Business interruption insurance | 43,435 | 5.70% | 434,350 | Not needed for the TOM | |||
| Insurance liability | 768 | 0.10% | 768 | 768 | |||
| Lend lease | 96,823 | 12.80% | Max.150,000 Min 50,000 | Lease is linked to profits of the WTG | Max 150,000 Min 50,000 | Lease is linked to profits of the WTG | |
| Grid connection fees | 8708 | 1.10% | 8708 | 8708 | |||
| Power supply contract | 34,650 | 4.60% | 30,000 | Assumption: slightly optimized | 30,000 | ||
| Full scope maintenance contract | 376,944 | 49.80% | 200,000 | Transformed to Minimum scope contract according to expert interviews | 8.23 | Fully variabalized based on the estimated production | |
| Maintenance of the site and other recurrent costs | 117,606 | 15.50% | 58,803 | Assumption: Reduced by 50% | 58,803 | Assumption: Reduced by 50% | |
| Dismantling fund | 10,000 | 1.30% | 0 | Fund completed after end of subsidies | 0 | ||
| Technical and Commercial Operational Management | 55,976 | 7.40% | 55,976 | 27,988 | Assumption: Reduced by 50%; compare Figure 2 | ||
| Expertise | 12,681 | 1.70% | 12,681 | 12,681 | |||
| Total | 757,591 | Min 407,194; Max 507,194 | Min 188,948; Max 288,948 | 8.23 | |||
Appendix B
| Number | Assumption | Estimations Used in the Simulation | Based on |
|---|---|---|---|
| 1 | Balancing costs WTG | 1 € per MWh | Estimation based on own expert knowledge |
| 2 | Intraday prices Germany for revenues | 01.01.2018–31.07.2019 ID3 and IDmin IDmax from www.epexspot.com | Realized prices |
| 3 | Spot prices Germany | 01.01.2018–31.07.2019 from www.epexspot.com | Realized prices |
| 4 | Forward prices Germany | HPFC based on liquid forward products from 14.07.2017–31.07.2019 | Realized prices |
| 5 | Bid ask forward prices | 0.25 € per MWh | Estimation based on own expert knowledge |
| 6 | Non repowerable WTG | Hub height is below 120 m or the maximum rotor diameter is smaller than 150 m | Estimation based on own expert knowledge |
| 7 | Price of GoO | 1 € per MWh | Estimation based on own expert knowledge |
| 8 | Hedging strategy for hours > curtailment level | Available capacity dived by 5 | Estimation based on own expert knowledge |
| 9 | Granularity of prices for simulation of Target Operating Model | HPFC hourly, forward prices monthly, spot prices and intraday prices hourly | Upside with smaller granularity, especially for the intraday market |
| 10 | Transaction size | 0, 5 MW for each product | own expert knowledge |
| 11 | Rolling intrinsic valuation | 5 days selected with important price movements selected. only used for value generated with monthly products | Simplification of the simulation |
| 12 | Appendix A | Comment in case of modification | Estimation based on expert interviews |
References
- Sensfuß, F.; Ragwitz, M.; Genoese, M. The merit-order effect: A detailed analysis of the price effect of renewable electricity generation on spot market prices in Germany. Energy Policy 2008, 36, 3086–3094. [Google Scholar] [CrossRef]
- Reder, M.; Melero, J. Assessing Wind Speed Effects on Wind Turbine Reliability. Wind Eur. Summit 2016. [Google Scholar] [CrossRef]
- Khaloie, H.; Abdollahi, A.; Shafie-Khah, M.; Siano, P.; Nojavan, S.; Khaloie, H.; Catalão, J.P. Co-optimized bidding strategy of an integrated wind-thermal-photovoltaic system in deregulated electricity market under uncertainties. J. Clean. Prod. 2020, 242, 118434. [Google Scholar] [CrossRef]
- Tautz-Weinert, J.; Watson, S. Using SCADA data for wind turbine condition monitoring—A review. IET Renew. Power Gener. 2017, 11, 382–394. [Google Scholar] [CrossRef]
- Clark, C.E.; Dupont, B. Reliability-based design optimization in offshore renewable energy systems. Renew. Sustain. Energy Rev. 2018, 97, 390–400. [Google Scholar] [CrossRef]
- Morales, J.; Conejo, A.J.; Perez-Ruiz, J. Short-Term Trading for a Wind Power Producer. IEEE Trans. Power Syst. 2010, 25, 554–564. [Google Scholar] [CrossRef]
- Bathurst, G.N.; Weatherill, J.; Strbac, G. Trading Wind Generation in Short-Term Energy Markets. IEEE Power Eng. Rev. 2002, 22, 54. [Google Scholar] [CrossRef]
- Niromandfam, A.; Yazdankhah, A.S.; Kazemzadeh, R. Modeling demand response based on utility function considering wind profit maximization in the day-ahead market. J. Clean. Prod. 2020, 251, 119317. [Google Scholar] [CrossRef]
- Torres, D.; Crichigno, J.; Padilla, G.; Rivera, R. Scheduling coupled photovoltaic, battery and conventional energy sources to maximize profit using linear programming. Renew. Energy 2014, 72, 284–290. [Google Scholar] [CrossRef]
- Nguyen, T.A.T.; Chou, S.-Y.; Tuyet, N.T.A. Improved maintenance optimization of offshore wind systems considering effects of government subsidies, lost production and discounted cost model. Energy 2019, 187. [Google Scholar] [CrossRef]
- Lutz, M.-A.; Görg, P.; Faulstich, S.; Cernusko, R.; Pfaffel, S. Monetary-based availability: A novel approach to assess the performance of wind turbines. Wind Energy 2020, 23, 77–89. [Google Scholar] [CrossRef]
- Hirth, L.; Müller, S. System-friendly wind power. Energy Econ. 2016, 56, 51–63. [Google Scholar] [CrossRef]
- Ziegler, L. AWESOME. In 26. Windenenergietage; Warnemünde, Germany, 2017; Available online: https://windenergietage.de/wp-content/uploads/sites/2/2017/11/26WT0811_F23_1400_Lisa-_Ziegler-Ramboll_AWESOME.pdf (accessed on 10 September 2019).
- STANDARD, I. IEC. ICS 03.120.01; 03.120.30. Weibull Analysis 61649; iTeh Standars: 2008 Published by International Electrotechnical Commission (IEC), 3 rue de Varembé, 1211 Geneva 20, Switzerland. Available online: https://standards.iteh.ai/catalog/standards/iec/8f778a3f-f6e1-47e8-b78a-949f476bde67/iec-61649-2008 (accessed on 1 September 2020).
- Ziegler, L.; Gonzalez, E.; Rubert, T.; Smolka, U.; Melero, J.J. Lifetime extension of onshore wind turbines: A review covering Germany, Spain, Denmark, and the UK. Renew. Sustain. Energy Rev. 2018, 28, 1261–1271. [Google Scholar] [CrossRef]
- Rubert, T.; McMillan, D.; Niewczas, P. A decision support tool to assist with lifetime extension of wind turbines. In Renewable Energy; Elsevier: Amsterdam, The Netherlands, 2018; Volume 120, pp. 423–433. Available online: https://ideas.repec.org/a/eee/renene/v120y2018icp423-433.html (accessed on 12 February 2020).
- Juangarcia, D.A.; Eguinoa, I.; Knudsen, T. Derating a single wind farm turbine for reducing its wake and fatigue. J. Phys. Conf. Ser. 2018, 1037, 032039. [Google Scholar] [CrossRef]
- Van Der Hoek, D.; Kanev, S.; Engels, W. Comparison of Down-Regulation Strategies for Wind Farm Control and their Effects on Fatigue Loads. In Proceedings of the 2018 Annual American Control Conference (ACC), Milwaukee, WI, USA, 27–29 June 2018; pp. 3116–3121. [Google Scholar] [CrossRef]
- Pettas, V.; Cheng, P.W. Down-regulation and individual blade control as lifetime extension enablers. J. Phys. Conf. Ser. 2018, 1102, 012026. [Google Scholar] [CrossRef]
- Loraux, C.T. Long-Term Monitoring of Existing Wind Turbine Towers and Fatigue Performance of UHPFRC under Compressive Stresses. Ph.D. Thesis, ÉCOLE POLYTECHNIQUE FÉDÉRALE DE LAUSANNE EPFL, Lausanne, Switzerland, 2018. THÈSE NO 8404. [Google Scholar]
- Gartner Survey Reveals Digital Twins Are Entering Mainstream Use (STAMFORD, Conn.; February 20, 2019). Available online: https://www.gartner.com/en/newsroom/press-releases/2019-02-20-gartner-survey-reveals-digital-twins-are-entering-mai (accessed on 11 December 2019).
- Tao, F.; Zhang, M.; Liu, Y.; Nee, A. Digital twin driven prognostics and health management for complex equipment. CIRP Ann. 2018, 67, 169–172. [Google Scholar] [CrossRef]
- Wang, L.; Zhang, Z.; Long, H.; Xu, J.; Liu, R. Wind Turbine Gearbox Failure Identification With Deep Neural Networks. IEEE Trans. Ind. Inform. 2017, 13, 1360–1368. [Google Scholar] [CrossRef]
- Huitao, C.; Shuangxi, J.; Xianhui, W.; Zhiyang, W. Fault diagnosis of wind turbine gearbox based on wavelet neural network. J. Low Freq. Noise Vib. Act. Control 2018, 37, 977–986. [Google Scholar] [CrossRef]
- A Abouel-Seoud, S. Fault detection enhancement in wind turbine planetary gearbox via stationary vibration waveform data. J. Low Freq. Noise Vib. Act. Control 2018, 37, 477–494. [Google Scholar] [CrossRef]
- Sivalingam, K.; Sepulveda, M.; Spring, M.; Davies, P. A Review and Methodology Development for Remaining Useful Life Prediction of Offshore Fixed and Floating Wind turbine Power Converter with Digital Twin Technology Perspective. In Proceedings of the 2018 2nd International Conference on Green Energy and Applications (ICGEA), Singapore, 24–26 March 2018; pp. 197–204. [Google Scholar]
- Energy Post. Available online: https://energypost.eu/trends-in-electricity-prices-in-europe-expect-more-volatility/ (accessed on 24 April 2020).
- Ketterer, J.C. The impact of wind power generation on the electricity price in Germany. Energy Econ. 2014, 44, 270–280. [Google Scholar] [CrossRef]
- Public Data Source. Available online: https://www.epexspot.com/en (accessed on 26 September 2019).
- Nonpublic Data Source. Available online: https://www.energymeteo.de/ (accessed on 26 September 2019).
- Raabe, W. Calculation of Monte-Carlo Sensitivities for a Portfolio of Time Coupled Options and Application to Conventional Power Plants. Ph.D. Thesis, University of Duisburg-Essen, Duisburg: Faculty of Business Administration and Economics at University of Duisburg-Essen, Essen, Germany, 2015. [Google Scholar]
- Deutsche Windtechnik. Available online: https://www.deutsche-windtechnik.com/contract-options (accessed on 13 January 2020).
- Holzmüller, J. Weiterbetrieb. Expert Workshop in Hamburg 21 November 2017; 8.2 the Experts in Renewable Energies: Hamburg, Germany, 2017. [Google Scholar]



| Optimization Parameter in General | Parameter Group | Used in the Proof of Concept Simulation | |
|---|---|---|---|
| 1 | Hourly price forward curve (HPFC) | Asset optimization and long-term prices | yes |
| 2 | Optimization logic | yes | |
| 3 | Price GoO (Guarantee of Origin) | ||
| 4 | Variable and fixed operational costs | Cost structure | yes |
| 5 | Decommissioning costs | no | |
| 6 | Costs of parts with the smallest RUL | no | |
| 7 | Predicted failure of the WTG and estimated RUL | Digital Twin | no |
| 8 | Spot prices [29] (hourly prices for Germany established by supply and demand fixing the day before delivery) | Short term prices | yes |
| 9 | Intraday prices (ID3) [29] (Weighted average of all German continuous intraday prices executed in the last 3 hours before delivery) | yes | |
| 10 | Wind forecast with updates up to delivery | “Virtual powerplant” | no |
| 11 | Outages and expected lengths of outages | no | |
| 12 | Technical data of the WTG | no | |
| 13 | Maintenance plan with real-time updates | no | |
| 14 | Real time production data | no | |
| Owner | Technical Asset Management | Commercial Asset Management | Maintenance Contract | Commercialization | Others |
|---|---|---|---|---|---|
| Controlling and financial planning | Mandating of all service contracts and expert opinions. | Financial reporting (IFRS). | Guarantees a certain availability | Mostly conventional power producer | Insurances that are proposing different types of coverage based on the maintenance contract. |
| Selected tasks of technical and commercial asset management | Recurring inspections and small maintenance interventions. | Contract negotiation with insurances, direct marketer and other service provider. | Covers most of the WTG parts for failures. | Very standardized product | Dismantling |
| If not mandated to asset management, responsible for dismantling. | Calculations for loss of yield and its assertion with the grid operator. | Role becomes more important with non-subsidized commercialization of WTG. | Independent experts for legal cases, lifetime extension assessment etc. | ||
| Management of a life cycle file of the WTG and supervision on site of works. |
| Simulation | Curtail-Ment Level [€/MWh] | Total Production [MWh] | Average Wind-Speed [m/s] | Revenue [€/MWh] without GoO | Variable and Fixed Costs [€] Including Balancing Cost | Profit [€] | Profit [€/MWh] |
|---|---|---|---|---|---|---|---|
| 1 | “Produce and forget” | 28,345 | 2.87 | 24.92 | 673,069 | 33,158 | 1.17 |
| 2 | 0 | 26,205 | 2.67 | 27.97 | 670,928 | 61,938 | 2.36 |
| 3 | 8.23 | 25,062 | 2.57 | 28.81 | 530,487 | 166,542 | 6.65 |
| 4 | 30 | 18,511 | 1.93 | 41.33 | 530,487 | 216,027 | 11.67 |
| 5 | 40 | 10,467 | 2.87 | 53.29 | 530,487 | 33,382 | 3.19 |
| 6 | 8.23 | 18,748 | 1.94 | 48.85 | 472,216 | 424,923 | 22.66 |
© 2020 by the authors. Licensee MDPI, Basel, Switzerland. This article is an open access article distributed under the terms and conditions of the Creative Commons Attribution (CC BY) license (http://creativecommons.org/licenses/by/4.0/).
Share and Cite
McInnis, D.; Capezzali, M. Managing Wind Turbine Generators with a Profit Maximized Approach. Sustainability 2020, 12, 7139. https://doi.org/10.3390/su12177139
McInnis D, Capezzali M. Managing Wind Turbine Generators with a Profit Maximized Approach. Sustainability. 2020; 12(17):7139. https://doi.org/10.3390/su12177139
Chicago/Turabian StyleMcInnis, Dominik, and Massimiliano Capezzali. 2020. "Managing Wind Turbine Generators with a Profit Maximized Approach" Sustainability 12, no. 17: 7139. https://doi.org/10.3390/su12177139
APA StyleMcInnis, D., & Capezzali, M. (2020). Managing Wind Turbine Generators with a Profit Maximized Approach. Sustainability, 12(17), 7139. https://doi.org/10.3390/su12177139

