Cradle-to-Site Carbon Emissions Assessment of Prefabricated Rebar Cages for High-Rise Buildings in China
Abstract
:1. Introduction
2. Research Methodology
2.1. LCA Framework
2.2. LCA Inventory
2.2.1. CO2 Emission Factors for Fossil Fuels
2.2.2. CO2 Emission Factors for Workers, Material, and Machinery
2.3. Life Cycle Impact Assessment
2.3.1. Material Preparation Emissions ()
2.3.2. Transportation Emissions ()
2.3.3. On-site Construction Emissions ()
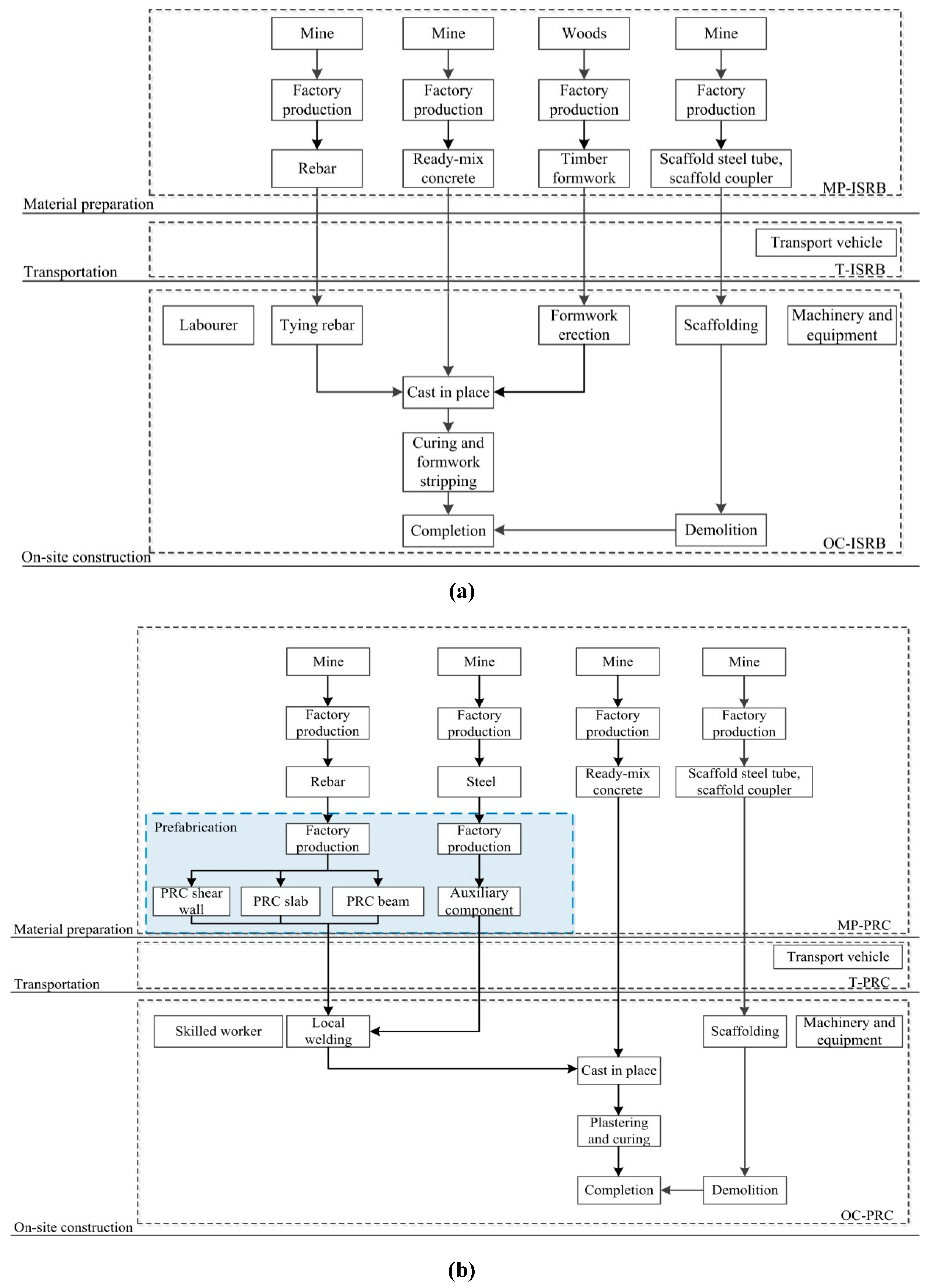
3. Case Study
4. Results
4.1. Assessment of Material Preparation Emissions ()
4.1.1 Assessment of Carbon Emissions of Scaffolding () Considering Reuse
4.1.2 Assessment of Prefabrication Emissions ()
4.2. Assessment of Transportation Emissions ()
4.3. Assessment of On-Site Construction Emissions ()
4.3.1. Assessment of Workforce Emissions (, )
4.3.2. Assessment of Machinery Emissions (, )
Assessment of the Machinery Emissions from Structure
Assessment of the Machinery Emissions from Scaffolding
4.4. Comparison of Total CO2 Emissions ()
5. Discussion
5.1. Carbon Reduction Measures
5.1.1. Measures for Material Preparation Stage
5.1.2. Measures for Transportation Stage
5.1.3. Measures for On-site Construction Stage
Measures for Workforce
Measures for Machinery
5.2. Time Duration
5.3. Electricity Savings on Construction Site
6. Conclusions
7. Limitations and Future Work
Author Contributions
Funding
Acknowledgments
Conflicts of Interest
Appendix A. Life Cycle Impact Assessment
Appendix B. Data Used in Case Study
| Material | Unit | For A Unified Area of 100 m2 | ||
|---|---|---|---|---|
| Single-Pole Scaffold | Double-Pole Scaffold | |||
| Steel tube (Φ48; 3.5–3.84 kg/m) | Standard | m | 57.3 | 109.3 |
| Long Ledger | m | 87.7 | 168.4 | |
| Ledger | m | 74.8 | 65.1 | |
| Diagonal brace | m | 18 | 20 | |
| ∑ | kg | 931 | 1393 | |
| Steel coupler | Double coupler (1.32 kg/pcs) | pcs | 85 | 155.5 |
| Sleeve coupler (1.84 kg/pcs) | pcs | 20 | 41.2 | |
| Swivel coupler | pcs | 4.5 | 5 | |
| Base plate | pcs | 4.3 | 5.5 | |
| ∑ | kg | 147 | 270 | |
| Construction Process | Construction Machinery | Electricity (kWh) | Diesel (kg) | CO2 Emission (kg CO2) |
|---|---|---|---|---|
| Join | Butt-welder 75 kW | 122.9 | — | 83.9 |
| Join | Angle bending machine Φ40 | 12.8 | — | 8.7 |
| Join | Direct current welder 32 kW | 93.6 | — | 63.9 |
| Join | Bar cuter Φ 40 mm | 32.1 | — | 21.9 |
| Join | Bar straightener Φ14 | 11.9 | — | 8.1 |
| Join | Electric winch 50 kN | 88.0 | 36.6 | |
| Lift | SCD200 construction elevators | 53.6 | — | 60.1 |
| Lift | Climbing tower crane QTZ80 | 236.5 | — | 161.4 |
| Lift | Auto-crane 10 t | — | 30.6 | 127.3 |
| Transport | Truck 10 t | — | 40.0 | 97.1 |
Appendix C. Data Used in Results
| Lifting Torque | Max. Main Boom Length | Max. Lifting Load at The End of Boom Length | Available Working Range | Max. Rated Lifting Load | Indepen-dent Max. Lift Height | Attached Max. Lift Height | The Velocity Ratio (V.R.) 2 of The Pulley for Wire Rope | The Velocity Ratio (V.R.) 4 of The Pulley for Wire Rope | Radius Changing Speed | Rotating Speed | |
|---|---|---|---|---|---|---|---|---|---|---|---|
| 800 kN·m | 60 m | 1.3 t | 2.5–60 m | 6.0 t | 46 m | 220 m | 80 m rope per minute can be pulled while lifting 1.5 t | 40 m rope per minute can be pulled while lifting 3 t | 20 m rope per minute can be pulled while lifting 6 t | 0–55 m per minute | 0–0.8 r per minute |
References
- Intergovernmental Panel on Climate Change. Climate Change 2014: Mitigation of Climate Change; Contribution of Working Group III to the Fifth Assessment; IPCC: Geneva, Switzerland, 2014. [Google Scholar]
- Core Writing Team; Pachauri, R.K.; Reisinger, A. Climate Change 2007: Synthesis Report; IPCC: Geneva, Switzerland, 2007; pp. 10–25. [Google Scholar]
- Yang, M.G.; Wang, G.X. Regional differences and influencing factors of carbon emissions in China: Empirical evidence from provincial panel data. J. Shandong Univ. (Nat. Sci.) 2017, 52, 16–23. (In Chinese) [Google Scholar]
- Environment Bureau. Hong Kong’s Climate Change Strategy and Action Agenda—Consultation Document; Environment Bureau: Hong Kong, China, 2010.
- Chau, C.K.; Hui, W.K.; Ng, W.Y.; Powell, G. Assessment of CO2 emissions reduction in high-rise concrete office buildings using different material use options. Resour. Conserv. Recycl. 2012, 61, 22–34. [Google Scholar] [CrossRef]
- Horvath, A. Construction materials and the environment. Annu. Rev. Environ. Resour. 2004, 29, 181–204. [Google Scholar] [CrossRef]
- Flower, D.J.; Sanjayan, J.G. Green house gas emissions due to concrete manufacture. Int. J. Life Cycle Assess. 2007, 12, 282. [Google Scholar] [CrossRef]
- Meyer, C. The greening of the concrete industry. Cem. Concr. Compos. 2009, 31, 601–605. [Google Scholar] [CrossRef]
- Balaras, C.A.; Gaglia, A.G.; Georgopoulou, E.; Mirasgedis, S.; Sarafidis, Y.; Lalas, D.P. European residential buildings and empirical assessment of the Hellenic building stock, energy consumption, emissions and potential energy savings. Build. Environ. 2007, 42, 1298–1314. [Google Scholar] [CrossRef]
- Li, L.; Chen, K. Quantitative assessment of carbon dioxide emissions in construction projects: A case study in Shenzhen. J. Clean. Prod. 2017, 141, 394–408. [Google Scholar] [CrossRef]
- Nie, T. Design and production mode of standard module of green affordable housing. Archit. Technol. 2017, 48, 461–464. (In Chinese) [Google Scholar]
- Dong, Y.H.; Jaillon, L.; Chu, P.; Poon, C.S. Comparing carbon emissions of precast and cast-in-situ construction methods—A case study of high-rise private building. Constr. Build. Mater. 2015, 99, 39–53. [Google Scholar] [CrossRef]
- Foraboschi, P. Structural layout that takes full advantage of the capabilities and opportunities afforded by two-way RC floors, coupled with the selection of the best technique, to avoid serviceability failures. Eng. Fail. Anal. 2016, 70, 387–418. [Google Scholar] [CrossRef]
- Foraboschi, P. Versatility of steel in correcting construction deficiencies and in seismic retrofitting of RC buildings. J. Build. Eng. 2016, 8, 107–122. [Google Scholar] [CrossRef]
- Zheng, Q. Reinforced industrialized development and application. China Build. Mater. Sci. Technol. 2016, 25, 79–81. (In Chinese) [Google Scholar]
- Bi, W.Z. Discuss advantages and disadvantages of PC buildings development. Archit. Decor. 2018, 16, 178–179. (In Chinese) [Google Scholar]
- Chen, J.W. Factory-fabricating and commercially distributing reinforcement components made from steel bars. South. Met. 2010, 173, 7–14. (In Chinese) [Google Scholar]
- Wang, Y. Construction of evaluation index system for the industrialization level of affordable housing. Hous. Sci. 2017, 12, 18–21. (In Chinese) [Google Scholar]
- Sezen, H.; Shamsai, M. High-strength concrete columns reinforced with prefabricated cage system. J. Struct. Eng. 2008, 134, 750–757. [Google Scholar] [CrossRef]
- Shamsai, M.; Whitlatch, E.; Sezen, H. Economic evaluation of reinforced concrete structures with columns reinforced with prefabricated cage system. J. Constr. Eng. Manag. 2007, 133, 864–870. [Google Scholar] [CrossRef]
- Jaillon, L.; Poon, C.S.; Chiang, Y.H. Quantifying the waste reduction potential of using prefabrication in building construction in Hong Kong. Waste Manag. 2009, 29, 309–320. [Google Scholar] [CrossRef]
- US Environmental Protection Agency. Defining Life Cycle Assessment (LCA). Available online: http://www.gdrc.org/uem/lca/lca-define.html (accessed on 5 April 2018).
- Rey, F.J.; Velasco, E.; Varela, F. Building Energy Analysis (BEA): A methodology to assess building energy labelling. Energy Build. 2007, 39, 709–716. [Google Scholar] [CrossRef]
- Pérez-García, A.; Víllora, A.G.; Pérez, G.G. Building’s eco-efficiency improvements based on reinforced concrete multilayer structural panels. Energy Build. 2014, 85, 1–11. [Google Scholar] [CrossRef]
- Castellano, J.; Castellano, D.; Ribera, A.; Ciurana, J. Developing a simplified methodology to calculate CO2/m2 emissions per year in the use phase of newly-built, single-family houses. Energy Build. 2015, 109, 90–107. [Google Scholar] [CrossRef]
- Zhang, X.; Wang, F. Life-cycle assessment and control measures for carbon emissions of typical buildings in China. Build. Environ. 2015, 86, 89–97. [Google Scholar] [CrossRef]
- Nadoushani, Z.S.M.; Akbarnezhad, A. Effects of structural system on the life cycle carbon footprint of buildings. Energy Build. 2015, 102, 337–346. [Google Scholar] [CrossRef]
- Li, X.; Yang, F.; Zhu, Y.; Gao, Y. An assessment framework for analyzing the embodied carbon impacts of residential buildings in China. Energy Build. 2014, 85, 400–409. [Google Scholar] [CrossRef]
- Oh, B.K.; Park, J.S.; Choi, S.W.; Park, H.S. Design model for analysis of relationships among CO2 emissions, cost, and structural parameters in green building construction with composite columns. Energy Build. 2016, 118, 301–315. [Google Scholar] [CrossRef]
- Park, H.S.; Lee, H.; Kim, Y.; Hong, T.; Choi, S.W. Evaluation of the influence of design factors on the CO2 emissions and costs of reinforced concrete columns. Energy Build. 2014, 82, 378–384. [Google Scholar] [CrossRef]
- Ramesh, T.; Prakash, R.; Shukla, K.K. Life cycle energy analysis of buildings: An overview. Energy Build. 2010, 42, 1592–1600. [Google Scholar] [CrossRef]
- Wong, F.; Tang, Y.T. Comparative embodied carbon analysis of the prefabrication elements compared with in-situ elements in residential building development of Hong Kong. World Acad. Sci. 2012, 62, 161–166. [Google Scholar]
- Foraboschi, P.; Mercanzin, M.; Trabucco, D. Sustainable structural design of tall buildings based on embodied energy. Energy Build. 2014, 68, 254–269. [Google Scholar] [CrossRef]
- Kim, Y.W.; Azari-N, R.; Yi, J.S.; Bae, J. Environmental impacts comparison between on-site vs. prefabricated Just-In-Time (prefab-JIT) rebar supply in construction projects. J. Civ. Eng. Manag. 2013, 19, 647–655. [Google Scholar] [CrossRef]
- Penadés-Plà, V.; Martí, J.V.; García-Segura, T.; Yepes, V. Life-cycle assessment: A comparison between two optimal post-tensioned concrete box-girder road bridges. Sustainability 2017, 9, 1864. [Google Scholar] [CrossRef]
- Chen, C. Research of Building Carbon Emissions Control and Forecast Based on LCA Theory. Master’s Thesis, Huazhong University of Science and Technology, Wuhan, China, 2013; pp. 27–28. (In Chinese). [Google Scholar]
- Yin S., C. Study of Life-Cycle Carbon Emission in Buildings. Master’s Thesis, Harbin Institute of Technology, Harbin, China, 2012. (In Chinese). [Google Scholar]
- Yu, Y.Z.; Li, T.L.; Liu, Z.Y.; Huang, H.C.; Lv, Y.F.; Chen, H.; Jin, S.X.; Zhang, X.C. Study on the grading standard of physical labor intensity. Chin. J. Occup. Dis. Labor Hyg. 1983, 4, 195–198. (In Chinese) [Google Scholar]
- Chen, X.D.; Bai, S.G.; Ceng, Z.S.; Yin, Y.L.; Lin, Q.H.; Zhang, Z.X. Survey on physical labor intensity of construction workers. Chin. J. Occup. Dis. Labor Hyg. 1992, 10, 375–377. (In Chinese) [Google Scholar]
- Yan, Y. Research of Energy Consumption and CO2 Emission of Building in Zhejiang Province Based on Life Cycle Assessment. Master’s Thesis, Zhejiang University, Hangzhou, China, 2011. (In Chinese). [Google Scholar]
- Reap, J.; Roman, F.; Duncan, S.; Bras, B. A survey of unresolved problems in life cycle assessment. Int. J. Life Cycle Assess. 2008, 13, 374. [Google Scholar] [CrossRef]
- Li, D.Z.; Chen, H.X.; Hui, E.C.; Zhang, J.B.; Li, Q.M. A methodology for estimating the life-cycle carbon efficiency of a residential building. Build. Environ. 2013, 59, 448–455. [Google Scholar] [CrossRef]
- Zhang, X.C. Carbon Emissions Measurement Methods and Comparative Studies on Green Building Structural System. Master’s Thesis, Harbin Institute of Technology, Harbin, China, 2014. (In Chinese). [Google Scholar]
- International Energy Agency. Evaluation of Embodied Energy and CO2eq for Building Construction (Annex 57). 2016. Available online: http://www.iea-ebc.org/Data/publications/EBC_Annex_57_ST4_Case_Studies_Recommendations.pdf (accessed on 1 December 2018).
- National Bureau of Statistics of the People’s Republic of China. Chinese Statistical Yearbook 2013/2014. Available online: http://www.stats.gov.cn/tjsj/ndsj/2013/indexch.htm (accessed on 5 October 2017).
- Bhat, I.K.; Prakash, R. LCA of renewable energy for electricity generation systems—A review. Renew. Sustain. Energy Rev. 2009, 13, 1067–1073. [Google Scholar]
- Shen, X.T.; Zhu, J.P. Analysis and prediction of energy-saving, energy consumption and pollution reduction in green construction for industrialized residential building. Build. Constr. 2007, 29, 983–985. (In Chinese) [Google Scholar]
- Pan, X.Y.; Liu, Y.F.; Liu, H. Technologies of preventing steel reinforcement cage up-floating in bored piles construction. Constr. Technol. 2015, 44, 41–44. (In Chinese) [Google Scholar]
- Zhu, Y.M.; Wang, Y.Q. Study and application of prefabrication technology for concrete reinforcing cage. Build. Constr. 2011, 33, 283–285. (In Chinese) [Google Scholar]
- Dong, Y.H.; Ng, S.T. A life cycle assessment model for evaluating the environmental impacts of building construction in Hong Kong. Build. Environ. 2015, 89, 183–191. [Google Scholar] [CrossRef]
- Ng, T.K.; Kwok, S.M. Carbon emission estimation—A design verification tool for new public housing developments in Hong Kong. In Proceedings of the HKU-HKHA International Conference, Hong Kong, China, 2–3 May 2013. [Google Scholar]
- Garg, A.; Kamat, V.R. Virtual prototyping for robotic fabrication of rebar cages in manufactured concrete construction. J. Arch. Eng. 2013, 20, 06013002. [Google Scholar] [CrossRef]












| Structural Components | ISRB Method | PRC Method | ||||
|---|---|---|---|---|---|---|
| Manufacture Processes | Main Material | Workforce | Manufacture Processes | Main Material | Workforce | |
| Shear wall | Binding rebar→fabricating timber formwork on site→installing scaffolding tied to timber mold→rebar binding and hole drilling→concrete pouring and vibrating→curing and stripping the mold | Rebar, scaffolding, concrete | Laborer | PRC transported to the site→locally welding PRC to reinforcing mesh→formwork assembly→grouting and vibrating→plastering and curing | PRC column and reinforcing mesh, scaffolding, rebar, concrete | Skilled worker |
| Slab | Setting out→fabricating timber formwork on site→installing scaffolding tied to timber mold→rebar binding and hole drilling→concrete pouring and vibrating→curing and stripping the mold | Rebar, scaffolding, concrete | Laborer | PRC transported to the site→floor deck assembly→locally welding PRC truss to reinforcing mesh→grouting and vibrating→plastering and curing | Floor deck, PRC truss and reinforcing mesh, scaffolding, rebar, concrete | Skilled worker |
| Stage | Method | Description of Method |
|---|---|---|
| Material preparation | ISRB | ISRB shear wall, slab, beam, including reinforcing bar produced in a factory |
| PRC | PRC shear wall, slab, beam, including PRC column, reinforcing mesh, PRC truss, floor deck produced in a factory | |
| Transportation | ISRB | Machinery for transporting materials for casting on site, including delivery truck |
| PRC | Machinery for transporting components for assembling and casting on site, including delivery truck and auto-crane | |
| On-site construction | ISRB | Laborer and machinery included in the ISRB construction method |
| PRC | Skilled worker and machinery included in the in-place PRC construction method |
| Item | Data Source |
|---|---|
| Quantity of materials and formwork | Estimated from drawings |
| Transport distance | Estimated using Google maps based on the factory locations |
| Transport method | Documentations |
| Factory location | Documentations |
| Energy, water and fuel consumption | Documentations/Stakeholder interviews |
| Adoption of construction machinery | Documentations/Stakeholder interviews |
| Electricity mix in Nanjing | Provincial Greenhouse Gas Inventory Guidelines |
| Category | Item | Unit | CO2 Emission Factor kg CO2/Unit |
|---|---|---|---|
| Workforce | Worker | Man-day | 0.95 [38] |
| Material | Steel * | kg | 1.722 [36] |
| Steel wire * | kg | 2.208 [36] | |
| Rebar * | kg | 1.53 [40] |
| Manufacture Process | Machine Type | Power Rate (kW) | Working Time (h) | Electricity (kWh) |
|---|---|---|---|---|
| Weld | Reinforcing mesh welding machine, YLWH-220 | 120.0 | 183.3 | 21,996.0 |
| Produce | Floor roll forming machine, YF720 | 37.0 | 60.8 | 2249.3 |
| Weld | Truss girder welding machine, SJL300T-18 | 61.7 | 68.3 | 4212.2 |
| Bend | Bar bending machine, YZ-WG-12 | 30.0 | 292.4 | 8772.7 |
| Machinery Equipment Name | Type | Power Rate (kW) | Fuel Consumption (L/t·100 km) | CO2 Emission Factor (EF) kg CO2 /(t·km) |
|---|---|---|---|---|
| Truck 10 t (diesel oil) | JUNCHI 4800 | — | 28.6 | 0.0556 [38] |
| Auto-crane 10 t (diesel oil) | EQ5250JSQGZ5D1 | 140 | 28.7 | — |
| Workforce | Unit | Shear Wall | Slab | Beam | Components Group | ||||
|---|---|---|---|---|---|---|---|---|---|
| OC-ISRB | OC-PRC | OC-ISRB | OC-PRC | OC-ISRB | OC-PRC | OC-ISRB | OC-PRC | ||
| Laborers | Man-day | 508 | 0 | 279 | 0 | 196 | 0 | 982 | 0 |
| Skilled workers | Man-day | 0 | 279 | 0 | 153 | 0 | 108 | 0 | 540 |
| Construction Machinery | Machine-Shift (Working for 8 h) | CO2 Emission Factor kg CO2/Machine-Shift | Energy Source | |
|---|---|---|---|---|
| OC-ISRB | OC-PRC | |||
| Butt-welder 75 kW | 23.6 | 6.8 | 83.9 | Electricity |
| Angle bending machine Φ40 | 423.6 | 251.7 | 8.7 | Electricity |
| Direct current welder 32 kW | 91.7 | 84.6 | 90.8 | Electricity |
| Bar cuter Φ 40 mm | 119.0 | 73.7 | 21.9 | Electricity |
| Bar straightener Φ14 | 2.0 | 16.4 | 8.1 | Electricity |
| SCD200 construction elevators | 348.1 | 191.4 | 36.6 | Electricity |
| Electric winch 50 kN | 0.0 | 8.0 | 60.1 | Electricity |
| Climbing tower crane 200 t m | 29.5 | 18.1 | 161.4 | Electricity |
| Truck 10 t | 3.8 | 14.8 | 127.3 | Diesel |
| Auto-crane 10 t | 0.0 | 10.1 | 97.1 | Diesel |
| Item | Unit | Interior Steel Scaffold | Steel Scaffold on the External Wall | Group | |||||
|---|---|---|---|---|---|---|---|---|---|
| Shear Wall | Slab | ||||||||
| ISRB | PRC | ISRB | PRC | ISRB | PRC | ISRB | PRC | ||
| Fixing area | m2 | 462 | 462 | 604 | 604 | 13,662 | 0 | ||
| Steel tube | kg | 6436 | 3862 | 8414 | 5048 | 190,312 | 0 | ||
| Coupler | kg | 1247 | 748 | 1630 | 978 | 36,887 | 0 | ||
| pcs | 957 | 574 | 1304 | 782 | 29,510 | 0 | |||
| Tube lifting capacity | t | 167 | 100 | 219 | 131 | 183 | 0 | 569 | 232 |
| Coupler lifting capacity | t | 33 | 19 | 42 | 25 | 36 | 0 | 110 | 45 |
| ∑ | t | 679 | 277 | ||||||
| Three Stages | ISRB ∑(t CO2) | PRC ∑(t CO2) | Variety (t CO2) | Variable Ratio (%) | |
|---|---|---|---|---|---|
| Material preparation | 846 t | 871 t | +25 t | +2.96% | |
| Transportation | 1.6 t | 6.9 t | +5.3 t | +331.25% | |
| On-site construction | Construction machinery and equipment | 32 t | 23 t | −9 t | −28.13% |
| Workforce | 25 t | 14 t | −11 t | −44.00% | |
| Scaffolding | 37 t | 15 t | −22 t | −59.46% | |
| ∑(t CO2) | 941.6 t | 929.9 t | −11.7 t | −1.24% | |
| Item | Unit | For A Mobile Home of 22.68 m2 |
|---|---|---|
| One day power supply (6 h) | W | 630 |
| No. of workers | ― | 7 |
© 2018 by the authors. Licensee MDPI, Basel, Switzerland. This article is an open access article distributed under the terms and conditions of the Creative Commons Attribution (CC BY) license (http://creativecommons.org/licenses/by/4.0/).
Share and Cite
Jiang, B.; Li, H.; Dong, L.; Wang, Y.; Tao, Y. Cradle-to-Site Carbon Emissions Assessment of Prefabricated Rebar Cages for High-Rise Buildings in China. Sustainability 2019, 11, 42. https://doi.org/10.3390/su11010042
Jiang B, Li H, Dong L, Wang Y, Tao Y. Cradle-to-Site Carbon Emissions Assessment of Prefabricated Rebar Cages for High-Rise Buildings in China. Sustainability. 2019; 11(1):42. https://doi.org/10.3390/su11010042
Chicago/Turabian StyleJiang, Boya, Hongxian Li, Ling Dong, Yu Wang, and Yiqi Tao. 2019. "Cradle-to-Site Carbon Emissions Assessment of Prefabricated Rebar Cages for High-Rise Buildings in China" Sustainability 11, no. 1: 42. https://doi.org/10.3390/su11010042
APA StyleJiang, B., Li, H., Dong, L., Wang, Y., & Tao, Y. (2019). Cradle-to-Site Carbon Emissions Assessment of Prefabricated Rebar Cages for High-Rise Buildings in China. Sustainability, 11(1), 42. https://doi.org/10.3390/su11010042
