Recycling of End-of-Life Vehicles in Small Islands: The Case of Kinmen, Taiwan
Abstract
1. Introduction
2. Materials and Methods
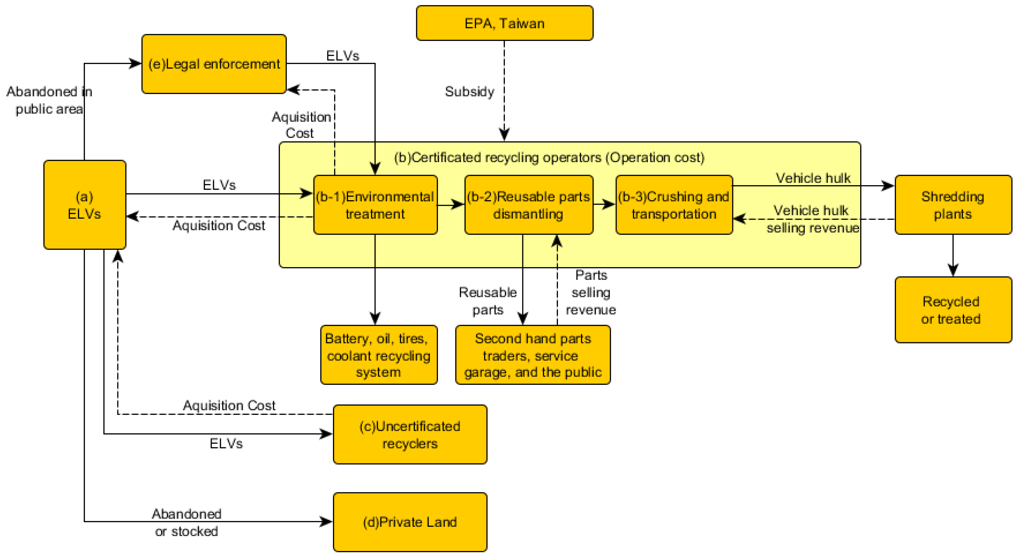
2.1. Background of the ELV Treatment in Kinmen
2.2. ELV Generation Estimation by Population Balance Model
2.3. Material Contents in Informal Flows of ELVs
2.4. Economic Analysis
3. Results
3.1. ELV Generation Amount Estimation Results
3.2. Material Contents in Informal Flows of ELVs
3.3. Economic Analysis
4. Discussion
4.1. Increment of The ELV Generation and Untreated Material Stocks
4.2. Improve The Profitability of Certificated Dismantling Business
4.3. Create A New Flow: Direct Transportation of ELV to the Main Island
4.4. Political Measures Supporting The Implementation of The Proposals
4.5. Comparison with International ELV Management Systems
4.6. Future Prospects
- The adoption of extended producer responsibility (EPR) concept: Under the current “polluters pay principle (PPP)”, the producers only pay the recycling fee to the RFMB, while RFMB manages the recycling system. However, it is shown in this study that the PPP is not enough to provide economic incentives to improve the recycling in rural areas like islands. Changing from PPP to EPR makes the producer take the responsibility to recycle the ELVs in all areas. Through this concept, the responsibility of the producers covers not only the fee of recycling but all the processes, including the regional difference emphasized in this work. The current PPP also cannot provide any incentive to promote design for dismantling (DfD), or to improve the recycling rate from the producer’s side [46]. If the DfD can be improved, the local dismantling and recycling may also be improved, which may make local treatment possible.
- Other types of vehicles: In our study, we only considered passenger cars and the results showed increasing ELV numbers. However, island territories usually are seen as tourist attractions, which means buses may also be a great ELV source. The percentage of buses in all vehicles in Kinmen is 80% higher than Taiwan, and buses are even more challenging to treat. Investigation into the treatment of other types of vehicles is a prospective future research direction.
- Application to other island cases: In this work, we studied the case of Kinmen, Taiwan, which has a relatively complete local municipality and ELV-related businesses. Our results revealed the possibility to reduce the informal flow and improve the local treatment business. However, for many cases, the certificated businesses or recycling operators do not even exist. In these cases, the abandoned vehicle problems still need to be solved by other methods in the future.
Author Contributions
Funding
Acknowledgments
Conflicts of Interest
References
- Dargay, J.; Gately, D.; Sommer, M. Vehicle Ownership and Income Growth, Worldwide: 1960–2030. Energy J. 2007, 28, 143–170. [Google Scholar] [CrossRef]
- Jody, B.J.; Daniels, E.J. End-of-Life Vehicle Recycling: The State of the Art of Resource Recovery from Shredder Residue. 2006. Available online: https://publications.anl.gov/anlpubs/2007/02/58559.pdf (accessed on 23 November 2018).
- Sakai, S.; Yoshida, H.; Hiratsuka, J.; Vandecasteele, C.; Kohlmeyer, R.; Rotter, V.S.; Passarini, F.; Santini, A.; Peeler, M.; Li, J.; et al. An international comparative study of end-of-life vehicle (ELV) recycling systems. J. Mater. Cycles Waste Manag. 2014, 16, 1–20. [Google Scholar] [CrossRef]
- Nwachukwu, M.A.; Feng, H.; Achilike, K. Integrated studies for automobile wastes management in developing countries; In the concept of environmentally friendly mechanic village. Environ. Monit. Assess. 2011, 178, 581–593. [Google Scholar] [CrossRef] [PubMed]
- Canzano, S.; Capasso, S.; Di Natale, M.; Erto, A.; Iovino, P.; Musmarra, D. Remediation of groundwater polluted by aromatic compounds by means of adsorption. Sustainability 2014, 6, 4807–4822. [Google Scholar] [CrossRef]
- Harraz, N.A.; Galal, N.M. Design of Sustainable End-of-life Vehicle recovery network in Egypt. Ain Shams Eng. J. 2011, 2, 211–219. [Google Scholar] [CrossRef]
- Shioji, H. Abandoned vehicles problem in Pacific Ocean islands countries. In Gerpisa Colloquium; The Gerpisa Blog: Paris, France, 2018. [Google Scholar]
- Smink, C.K. Vehicle recycling regulations: Lessons from Denmark. J. Clean. Prod. 2007, 15, 1135–1146. [Google Scholar] [CrossRef]
- Hiratsuka, J.; Sato, N.; Yoshida, H. Current status and future perspectives in end-of-life vehicle recycling in Japan. J. Mater. Cycles Waste Manag. 2014, 16, 21–30. [Google Scholar] [CrossRef]
- Doi, M. The Problem of Abandoned Cars in the Islands; Amami Newsletter: Kagoshima, Japan, 2014; Volume 8. [Google Scholar]
- Douglas, C.H. Small Island States and Territories: Sustainable Development Issues and Strategies—Challenges for Changing Islands in a Changing World. Sustain. Dev. 2006, 14, 75–80. [Google Scholar] [CrossRef]
- Eckelman, M.J.; Ashton, W.; Arakaki, Y.; Hanaki, K.; Nagashima, S.; Malone-Lee, L.C. Island waste management systems: Statistics, challenges, and opportunities for applied industrial ecology. J. Ind. Ecol. 2014, 18, 306–317. [Google Scholar] [CrossRef]
- Mohee, R.; Mauthoor, S.; Bundhoo, Z.M.A.; Somaroo, G.; Soobhany, N.; Gunasee, S. Current status of solid waste management in small island developing states: A review. Waste Manag. 2015, 43, 539–549. [Google Scholar] [CrossRef] [PubMed]
- Owens, E.; Zhang, Q.; Mihelcic, J. Material flow analysis applied to household solid waste and marine litter on a small island developing state. J. Environ. 2011, 137, 937–945. [Google Scholar] [CrossRef]
- Liu, J.C.; Chiang, C.H.; Lin, C.H.; Wu, M.C.; Shaw, W.M.; Wu, C.L. The Project of Recycling System Review and Reducing, Recycling Investigation for Wasted Car; Report No. EPA-97-HA14-03-A003; Environmental Protection Administration: Taipei, Taiwan, 2009; (in Chinese with an English Abstract). [Google Scholar]
- Chen, K.C.; Huang, S.H.; Lian, I.W. The development and prospects of the end-of-life vehicle recycling system in Taiwan. Waste Manag. 2010, 30, 1661–1669. [Google Scholar] [CrossRef] [PubMed]
- Cheng, Y.W.; Cheng, J.H.; Wu, C.L.; Lin, C.H. Operational characteristics and performance evaluation of the ELV recycling industry in Taiwan. Resour. Conserv. Recycl. 2012, 65, 29–35. [Google Scholar] [CrossRef]
- Environment Resource Database, Environmental Protection Administration, Executive Yuan, R.O.C. (Taiwan). Available online: https://erdb.epa.gov.tw/ENG/ (accessed on 15 October 2018).
- Recycling Fund Management Board, Executive Yuan, Environmental Protection Administration, ROC (Taiwan). Available online: https://recycle.epa.gov.tw/ (accessed on 15 October 2018).
- Xinbaonews Xinbaonews: Abandoned vehicles have becoming eyesores in Kinmen. Available online: http://xinbaonews.net/page222?article_id=1083#.W8RCxHszbIV (accessed on 15 October 2018).
- Ministry of Justice Laws and Regulatins Database of The Republic of China. Available online: https://law.moj.gov.tw/ENG/index.aspx (accessed on 15 October 2018).
- Executive Yuan, Environmental Protection Administration, ROC (Taiwan). Available online: https://www.epa.gov.tw/mp.asp?mp=epaen (accessed on 15 October 2018).
- Tasaki, T.; Oguchi, M.; Kameya, T.; Urano, K. A Prediction Method for the Number of Waste Durable Goods. J. Jpn. Soc. Waste Manag. Expert. 2001, 12, 49–58. [Google Scholar] [CrossRef]
- Kim, S.; Oguchi, M.; Yoshida, A.; Terazono, A. Estimating the amount of WEEE generated in South Korea by using the population balance model. Waste Manag. 2013, 33, 474–483. [Google Scholar] [CrossRef] [PubMed]
- Yano, J.; Hirai, Y.; Okamoto, K.; Sakai, S. ichi Dynamic flow analysis of current and future end-of-life vehicles generation and lead content in automobile shredder residue. J. Mater. Cycles Waste Manag. 2014, 16, 52–61. [Google Scholar] [CrossRef]
- Kakudate, K.; Adachi, Y.; Suzuki, T. A macro model for usage and recycling pattern of steel in Japan using the population balance model. Sci. Technol. Adv. Mater. 2000, 1, 105–116. [Google Scholar] [CrossRef]
- Gößling-Reisemann, S.; Knak, M.; Schulz, B. Product lifetimes and copper content of selected obsolete electric and electronic products. 2014. Available online: http://citeseerx.ist.psu.edu/viewdoc/download?doi=10.1.1.623.8199&rep=rep1&type=pdf (accessed on 23 November 2018).
- Müller, D.B.; Cao, J.; Kongar, E.; Altonji, M.; Weiner, P.-H.; Graedel, T.E. Service Lifetimes of Mineral End Uses; Final Report; US Geological Survey: Reston, VA, USA, 2007. [Google Scholar]
- Oguchi, M.; Fuse, M. Regional and longitudinal estimation of product lifespan distribution: A case study for automobiles and a simplified estimation method. Environ. Sci. Technol. 2015, 49, 1738–1743. [Google Scholar] [CrossRef] [PubMed]
- Ministry of Transportation and Communications, Taiwan. Available online: http://www.motc.gov.tw/en/ (accessed on 11 September 2018).
- National Development Council Population estimation in Taiwan for 2018–2065. Available online: https://www.ndc.gov.tw/ (accessed on 11 September 2018). (In Chinese)
- Lu, H.; Ma, H.; Sun, Z.; Wang, J. Analysis and Prediction on Vehicle Ownership Based on an Improved Stochastic Gompertz Diffusion Process. J. Adv. Transp. 2017, 2017. [Google Scholar] [CrossRef]
- Statistics of Domestic Productions for Automobiles(1989~2017); Taiwan Transportation Vehicle Manufacturer Association: Taipei, Taiwan, 2018.
- Lin, H.-Y.; Zhong, Z.-T.; Liu, J.-F.; Wang, R.-J.; Lu, D.-J. The Life Cycle Assessment of end life vehicles dismantling (in Chinese). Ph.D. Thesis, Chaoyang University of Technology, Taichung City, Taiwan, 2012. [Google Scholar]
- DaFeng End-of-Life Vehicle Recycling Center (in Chinese). Available online: https://www.car717.com.tw/recycle-price.html (accessed on 30 October 2018).
- Lin, H.-T.; Yamasue, E.; Ishihara, K.N.; Okumura, H. Waste shipments for energy recovery as a waste treatment strategy for small islands: The case of Kinmen, Taiwan. J. Mater. Cycles Waste Manag. 2018, 1–13. [Google Scholar] [CrossRef]
- Hsu, E.; Kuo, C.M. Recycling rates of waste home appliances in Taiwan. Waste Manag. 2005, 25, 53–65. [Google Scholar] [CrossRef] [PubMed]
- Ongondo, F.O.; Williams, I.D.; Cherrett, T.J. How are WEEE doing? A global review of the management of electrical and electronic wastes. Waste Manag. 2011, 31, 714–730. [Google Scholar] [CrossRef] [PubMed]
- Kaochin Shipping Services. Available online: http://kaochin.com/ (accessed on 20 September 2018).
- Lee, S.C.; Na, S.I. E-waste recycling systems and sound circulative economies in East Asia: A comparative analysis of systems in Japan, South Korea, China and Taiwan. Sustainability 2010, 2, 1632–1644. [Google Scholar] [CrossRef]
- Liu, H.-Y. From cold war island to low carbon Island: A study of Kinmen Island. Int. J. Technol. Hum. Interact. 2012, 8, 63–74. [Google Scholar] [CrossRef]
- Environmental Protection Administration R.O.C. Central and Kinmen Governments Commit to 3-2-0 Kinmen Low-carbon Island Plan. Available online: https://lcss.epa.gov.tw/en/news_01_02.html (accessed on 13 November 2018)(Taiwan).
- Li, W.; Bai, H.; Yin, J.; Xu, H. Life cycle assessment of end-of-life vehicle recycling processes in China—Take Corolla taxis for example. J. Clean. Prod. 2016, 117, 176–187. [Google Scholar] [CrossRef]
- Ministry of Justice, J. Japanese Law Translation—Act on Recycling, etc. of End-of-Life Vehicles. Available online: http://www.japaneselawtranslation.go.jp/law/detail/?printID=&id=127&re=02&vm=04 (accessed on 16 November 2018).
- Remote Islands Supporting Business Implementation Guideline; Japan Automobile Recycling Promotion Center: Tokyo, Japan, 2004.
- Tian, J.; Chen, M. Sustainable design for automotive products: Dismantling and recycling of end-of-life vehicles. Waste Manag. 2014, 34, 458–467. [Google Scholar] [CrossRef] [PubMed]





| Automobile | Motorcycle | |
|---|---|---|
| Taiwan | 0.045% | 0.207% |
| Kinmen | 0.135% | 0.139% |
| Materials | Automobiles | Motorcycles | ||
|---|---|---|---|---|
| Weight (kg) | Percentage | Weight (kg) | Percentage | |
| Engine oil | 6.0 | 0.58% | 0.7 | 0.77% |
| Tire (Rubber) | 27.3 | 2.64% | 3.5 | 3.85% |
| Battery | 12.0 | 1.16% | 2.4 | 2.64% |
| Coolant | 0.5 | 0.05% | - | - |
| Iron | 671.0 | 64.89% | 44.8 | 49.28% |
| Iron (engine) | 149.9 | 14.50% | 19.4 | 21.34% |
| Aluminum | 40.6 | 3.93% | 2.3 | 2.53% |
| Plastic | 31.8 | 3.08% | 10.9 | 11.99% |
| Glass | 37.5 | 3.63% | - | - |
| Foam | 14.8 | 1.43% | 0.8 | 0.88% |
| Wires (Copper) | 4.3 | 0.42% | 0.7 | 0.77% |
| Others | 38.3 | 3.70% | 5.4 | 5.94% |
| Subtotal | 1034 | 90.9 | ||
| Material | Unit Price (TWD/kg) |
|---|---|
| Iron | 6.8 |
| Aluminum | 50 |
| Copper | 100 |
| Reusable parts (Automobiles) | 3.9 |
| Reusable parts (Motorcycles) | 4.5 |
| Automobile | Motorcycle | |
|---|---|---|
| Cost (TWD/vehicle) | ||
| Acquisition cost 1 | 5500–14000 | 300–1000 |
| Operation cost 2 | 2235 | 288 |
| Transportation cost 2 | 714 | 54 |
| Revenue (TWD/vehicle) | ||
| Reusables selling 2 | 950 | 91 |
| Scraps selling 2 | 6294 | 444 |
| Subsidy 3 | 770 | 185 |
© 2018 by the authors. Licensee MDPI, Basel, Switzerland. This article is an open access article distributed under the terms and conditions of the Creative Commons Attribution (CC BY) license (http://creativecommons.org/licenses/by/4.0/).
Share and Cite
Lin, H.-T.; Nakajima, K.; Yamasue, E.; Ishihara, K.N. Recycling of End-of-Life Vehicles in Small Islands: The Case of Kinmen, Taiwan. Sustainability 2018, 10, 4377. https://doi.org/10.3390/su10124377
Lin H-T, Nakajima K, Yamasue E, Ishihara KN. Recycling of End-of-Life Vehicles in Small Islands: The Case of Kinmen, Taiwan. Sustainability. 2018; 10(12):4377. https://doi.org/10.3390/su10124377
Chicago/Turabian StyleLin, Hsin-Tien, Kenichi Nakajima, Eiji Yamasue, and Keiichi N. Ishihara. 2018. "Recycling of End-of-Life Vehicles in Small Islands: The Case of Kinmen, Taiwan" Sustainability 10, no. 12: 4377. https://doi.org/10.3390/su10124377
APA StyleLin, H.-T., Nakajima, K., Yamasue, E., & Ishihara, K. N. (2018). Recycling of End-of-Life Vehicles in Small Islands: The Case of Kinmen, Taiwan. Sustainability, 10(12), 4377. https://doi.org/10.3390/su10124377

