A Survey on User Acceptance of Wireless Electric Vehicle Charging
Abstract
1. Introduction
2. Methodology and Data
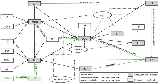
2.1. Structural Equation Modelling
2.2. Survey Data
3. Evaluation
3.1. Acceptance
3.2. Quality Criteria of PLS-SEM Modeling Activities
3.3. Main Effects of PLS-SEM
3.4. Multigroup Analyses
4. Limitations
5. Conclusions and Future Work
Author Contributions
Funding
Conflicts of Interest
Appendix
| Latent Variable | Definition |
|---|---|
| Affect | The degree of emotional and affective liking of wireless charging [25,61]. |
| Automotive involvement | The degree to which a person is interested in cars [25]. |
| Comfort | The degree to which a person believes that wireless charging increases the comfort of using electric vehicles [27]. |
| Personal innovativeness | The degree of interest in innovations and willingness to try innovative products [62]. |
| Price perception | The degree to which a person has a positive perception of costs for wireless charging [25,27] |
| Output quality | The degree to which a person believes that wireless charging systems perform well [63]. |
| Facilitating conditions charging time | The degree to which a person believes that the use of wireless charging is enabled or hindered by the charging time [21,22]. |
| Facilitating conditions charging infrastructure | The degree to which a person believes that the use of wireless charging is hindered by lacking infrastructure [24,64]. |
| Subjective norms | The degree of approval for the use of wireless charging that a person perceives from his social environment [65]. |
| Image | The degree to which the use of wireless charging is perceived to enhance one’s status in one’s social system [66]. |
| Environmental awareness | The degree to which a person’s decisions are influenced by environmental concerns [67] |
| Behavioral beliefs | The degree to which a person believes that the use of wireless charging will have positive effects [28]. |
| Perceived ease of use | The degree to which a person believes that using wireless charging would be free of effort [25,26]. |
| Perceived usefulness | The degree to which a person believes that using wireless charging would be useful [25,26]. |
| Perceived risk | The degree to which a person believes that using wireless charging is safe [24]. |
| Perceived knowledge | The degree to which a person believes to have a broad knowledge about alternative fuel vehicles [25]. |
| Perceived visibility of use | The degree to which it is important to a person that the use of wireless charging is visible to one’s social environment [62]. |
| Latent Variable | Composition | # of Indicators | Source |
|---|---|---|---|
| Affect (AF) | Reflective | 3 | [24,30] |
| Acceptance (ACC) | Reflective | 5 | [27,30,68] |
| Automotive involvement (AI) | Formative | 3 | [25] |
| Comfort (COMF) | Formative | 3 | [27] |
| Personal innovativeness (PI) | Reflective | 5 | [69,70,71,72] |
| Price perception (PP) | Reflective | 4 | [25,27] |
| Output quality (OQ) | Reflective | 3 | [24] |
| Facilitating conditions charging time (FCCT) | Reflective | 3 | [24] |
| Facilitating conditions charging infrastructure (FCCI) | Formative | 3 | [24] |
| Subjective norms (SN) | Reflective | 3 | [24,30] |
| Image (IMG) | Reflective | 3 | [24,27] |
| Environmental awareness (EA) | Formative | 4 | [24,73] |
| Intention to use (IU) | Reflective | 3 | [24] |
| Intention to buy (IB) | Reflective | 3 | [24] |
| Behavioral beliefs (BB) | Reflective | 4 | [27] |
| Perceived ease of use (PEOU) | Reflective | 3 | [24,25,27] |
| Perceived usefulness (PU) | Reflective | 5 | [24,25,30] |
| Perceived risk (PR) | Reflective | 5 | [24,25] |
| Perceived knowledge (PK) | Reflective | 4 | [24,25] |
| Perceived visibility of use (PVOU) | Reflective | 4 | [24] |
| Factor | Target | Path Coefficients | t | Hypothesis | f2 |
|---|---|---|---|---|---|
| ACC | IB | 0.686 | 15.364 | yes | 1.118 |
| ACC | IU | 0.599 | 14.174 | yes | 0.572 |
| PU | ACC | 0.507 | 8.044 | yes | 0.310 |
| PEOU | ACC | 0.010 | 0.399 | no | 0.000 |
| PEOU | PU | 0.187 | 3.467 | yes | 0.058 |
| AF | ACC | 0.326 | 5.293 | yes | 0.124 |
| AF | PEOU | 0.270 | 4.162 | yes | 0.070 |
| SN | ACC | 0.051 | 1.431 | no | 0.006 |
| SN | IMG | 0.642 | 17.497 | yes | 0.702 |
| SN | PU | 0.283 | 5.527 | yes | 0.116 |
| PI | ACC | 0.004 | 0.201 | no | 0.000 |
| PI | PU | 0.019 | 0.561 | no | 0.001 |
| PI | PEOU | 0.119 | 1.664 | yes (weak) | 0.017 |
| PK | PU | −0.172 | 3.551 | yes (opposite sign) | 0.057 |
| PK | PEOU | 0.021 | 0.458 | no | 0.001 |
| EA | ACC | −0.073 | 2.073 | yes (opposite sign) | 0.020 |
| EA | AF | −0.441 | 8.985 | yes (opposite sign) | 0.241 |
| EA | SN | −0.296 | 4.655 | yes (opposite sign) | 0.096 |
| AI | ACC | 0.026 | 0.992 | no | 0.003 |
| IMG | PU | 0.027 | 0.629 | no | 0.001 |
| WVN | PU | 0.136 | 2.287 | yes | 0.027 |
| OQ | PU | 0.108 | 1.834 | yes (weak) | 0.021 |
| COMF | BB | 0.629 | 21.135 | yes | 0.757 |
| BB | PU | 0.234 | 3.756 | yes | 0.077 |
| PR | PU | −0.107 | 2.088 | yes | 0.026 |
| FCCT | PEOU | 0.067 | 1.434 | no | 0.007 |
| FCCI | PEOU | 0.366 | 4.601 | yes | 0.127 |
| PP | IB | 0.257 | 5.228 | yes | 0.158 |
References
- Federal Ministry for the Environment, Nature Conservation, Building and Nuclear Safety (BMUB). Climate Action Report 2015: The German Government’s Climate Action Programme 2020; Federal Ministry for the Environment, Nature Conservation, Building and Nuclear Safety (BMUB): Bonn, Germany, 2015.
- Federal Ministry for the Environment, Nature Conservation, Building and Nuclear Safety (BMUB). The German Government’s Climate Action Programme 2020: Cabinet Decision of 3 December 2014; Federal Ministry for the Environment, Nature Conservation, Building and Nuclear Safety (BMUB): Bonn, Germany, 2014.
- Regierungspräsidium Stuttgart. Konzept Luftreinhaltung für die Landeshauptstadt Stuttgart: Konkretisierende Stellungnahme für die Europäische Kommission; Regierungspräsidium Stuttgart: Stuttgart, Germany, 2015. [Google Scholar]
- Bundesministerium für Wirtschaft und Energie (BMWi). Richtlinie zur Förderung des Absatzes von Elektrisch Betriebenen Fahrzeugen (Umweltbonus); Bundesministerium für Wirtschaft und Energie (BMWi): Berlin, Germany, 2016. [Google Scholar]
- Bundesamt für Wirtschaft und Ausfuhrkontrolle (BAFA). Elektromobilität (Umweltbonus): Zwischenbilanz zum Antragstand vom 31. Mai 2017; Bundesamt für Wirtschaft und Ausfuhrkontrolle (BAFA): Eschborn, Germany, 2017. [Google Scholar]
- Kraftfahrt Bundesamt (KBA). Fahrzeugzulassungen (FZ): Bestand an Kraftfahrzeugen nach Umwelt-Merkmalen; Kraftfahrt Bundesamt (KBA): Flensburg, Germany, 2017. [Google Scholar]
- Kraftfahrt Bundesamt (KBA). Monatliche Neuzulassungen; Kraftfahrt Bundesamt (KBA): Flensburg, Germany, 2016. [Google Scholar]
- Wimmelbücker, S. Keine Million Elektroautos bis 2020: Merkel verabschiedet sich vom Elektroauto-Ziel. Automobilwoche, 16 May 2017. [Google Scholar]
- Schäuble, J.; Jochem, P.; Fichtner, W. Cross-Border Mobility for Electric Vehicles: Selected Results from One of the First Cross-Border Field Tests in Europe; KIT Scientific Publishing: Karlsruhe, Germany, 2016. [Google Scholar]
- Muellerleile, T.; Orner, M.; Grimm, M.; Nissen, V.; Reuss, H.-C. Fully Charged: Process Acceptance of Different EV Charging Processes. SSRN 2016. [Google Scholar] [CrossRef]
- Taylor, M. Unplugged: Audi Readying Wireless Induction Charging for Q7 e-tron. Car and Driver. 10 April 2015. Available online: http://blog.caranddriver.com/unplugged-audi-readying-wireless-induction-charging-for-q7-e-tron/ (accessed on 8 June 2018).
- Singer, M. Consumer Vehicle Technology Data; National Renewable Energy Laboratory: Golden, CO, USA, 2015. [Google Scholar]
- BMW. BMW 5er Limousine: BMW iPerformance. Available online: https://www.bmw.de/de/neufahrzeuge/5er/limousine/2016/iperformance.html (accessed on 8 June 2018).
- Audi. Kleine Platte, Große Wirkung. Available online: https://www.audi.com/de/innovation/futuredrive/wireless_charging.html (accessed on 8 June 2018).
- Daimler. More Than Vehicles. The EQ Ecosystem. Available online: https://www.daimler.com/innovation/case/electric/eq-ecosystem.html (accessed on 8 June 2018).
- Schraven, S.; Kley, F.; Wietschel, M. Induktives Laden von Elektromobilen—Eine techno-ökonomische Bewertung. Z. Energiewirtschaft 2011, 35, 209–219. [Google Scholar] [CrossRef]
- Papendick, K.; Brennecke, U.; Márquez, J.S.S.; Deml, B. Nutzerverhalten beim Laden von Elektrofahrzeugen. (de). Forsch. Innov. 2011, 10, 1–9. [Google Scholar]
- Perik, H. CED Project Results: Feasibility Study on Inductive Wireless Vehicle Charging; Flanders DRIVE: Lommel, Belgium, 2013. [Google Scholar]
- Frenzel, I.; Jarass, J.; Trommer, S.; Lenz, B. Erstnutzer von Elektrofahrzeugen in Deutschland: Nutzerprofile, Anschaffung, Fahrzeugnutzung; Deutsches Zentrum für Luft- und Raumfahrt e. V.: Berlin, Germany, 2015. [Google Scholar]
- Carlson, R.W.; Normann, B. Test Results of the PLUGLESS™ Inductive Charging System from Evatran Group, Inc. SAE Int. J. Altern. Powertrains 2014, 3, 64–71. [Google Scholar] [CrossRef]
- Weßner, K. Marktpotenziale von Induktivem Laden als Aufladetechnologie für Elektrofahrzeuge; Puls Marktforschung GmbH: Schwaig bei Nürnberg, Germany, 2011. [Google Scholar]
- Jeong, S.; Jang, Y.J.; Kum, D. Economic Analysis of the Dynamic Charging Electric Vehicle. IEEE Trans. Power Electron. 2015, 30, 6368–6377. [Google Scholar] [CrossRef]
- Perik, H. Practical EV Integration Cases for Static and Dynamic Wireless Power Transfer; Flanders’ Drive: Lommel, Belgium, 2013. [Google Scholar]
- Fazel, L. Akzeptanz von Elektromobilität: Entwicklung und Validierung Eines Modells Unter Berücksichtigung der Nutzungsform des Carsharing; Springer: Wiesbaden, Germany, 2014. [Google Scholar]
- Dudenhöffer, K. Akzeptanz von Elektroautos in Deutschland und China: Eine Untersuchung von Nutzungsintentionen im Anfangsstadium der Innovationsdiffusion; Springer: Wiesbaden, Germany, 2015. [Google Scholar]
- Davis, F.D. Perceived Usefulness, Perceived Ease of Use, and User Acceptance of Information Technology. MIS Q. 1989, 13, 319–340. [Google Scholar] [CrossRef]
- Arndt, S. Evaluierung der Akzeptanz von Fahrerassistenzsystemen: Modell zum Kaufverhalten von Endkunden, 1st ed.; Springer: Wiesbaden, Germany, 2011. [Google Scholar]
- Ajzen, I. The theory of planned behavior. Organ. Behav. Hum. Decis. Process. 1991, 50, 179–211. [Google Scholar] [CrossRef]
- Homburg, C.; Klarmann, M. Die Kausalanalyse in der Empirischen Betriebswirtschaftlichen Forschung: Problemfelder und Anwendungsempfehlungen; Universität Mannheim Institut f. Marktorientierte Unternehmensführung: Mannheim, Germany, 2006. [Google Scholar]
- Dütschke, E.; Schneider, U.; Globisch, J. Elektromobilität in Haushalten und Flotten: Was beeinflusst die Kauf- und Nutzungsbereitschaft? Begleitforschung zu den Modellregionen Elektromobilität des BMVI—Ergebnisse des Themenfeldes Nutzerperspektive; Fraunhofer-Institut für System- und Innovationsforschung ISI: Karlsruhe, Germany, 2015. [Google Scholar]
- Hair, J.F.; Ringle, C.M.; Sarstedt, M. PLS-SEM: Indeed a Silver Bullet. J. Mark. Theory Pract. 2011, 19, 139–152. [Google Scholar] [CrossRef]
- Herrmann, A.; Huber, F.; Kressmann, F. Varianz- und kovarianzbasierte Strukturgleichungsmodelle—Ein Leitfaden zu deren Spezifikation, Schätzung und Beurteilung. Z. Betriebswirtschaftliche Forsch. 2006, 1, 34–66. [Google Scholar] [CrossRef]
- Dibbern, J.; Chin, W.W. Multi-group comparison: Testing a PLS model on thesourcing of application software services across Germany and the USA using apermutation based algorithm. In Handbuch PLS-Pfadmodellierung: Methode, Anwendung, Praxisbeispiele; Bliemel, F.W., Eggert, A., Fassott, G., Henseler, J., Eds.; Schäffer-Poeschel: Stuttgart, Germany, 2005; pp. 135–160. [Google Scholar]
- Bamberg, S.; Möser, G. Twenty years after Hines, Hungerford, and Tomera: A new meta-analysis of psycho-social determinants of pro-environmental behaviour. J. Environ. Psychol. 2007, 27, 14–25. [Google Scholar] [CrossRef]
- Schepers, J.; Wetzels, M. A meta-analysis of the technology acceptance model: Investigating subjective norm and moderation effects. Inf. Manag. 2007, 44, 90–103. [Google Scholar] [CrossRef]
- Dinse, G. Akzeptanz von Wasserstoffbetriebenen Fahrzeugen: Eine Studie Über die Verwendung Eines Neuen und Ungewohnten Kraftstoffs, 5th ed.; Inst. für Mobilitätsforschung: Berlin, Germany, 2005. [Google Scholar]
- Heffner, R.R.; Kurani, K.S.; Turrentine, T.S. Symbolism in California’s early market for hybrid electric vehicles. Transp. Res. Part D Transp. Environ. 2007, 12, 396–413. [Google Scholar] [CrossRef]
- Peters, A.; Popp, M.; Agosti, R.; Ryf, B. Electric mobility—A survey of different consumer groups in germany with regard to adoption. In Proceedings of the ECEEE Summer Study, Belambra Presqu’ile de Giens, France, 6–11 June 2011. [Google Scholar]
- Leiner, D.J. Too Fast, Too Straight, Too Weird. Post Hoc Identification of Meaningless Data in Internet Surveys; Ludwig-Maximilians-Universität Munich: Munich, Germany, 2013. [Google Scholar]
- Ensslen, A.; Gnann, T.; Globisch, J.; Plötz, P.; Jochem, P.; Fichtner, W. Willingness to Pay for E-Mobility Services: A Case Study from Germany. In Proceedings of the Karlsruhe Service Summit Workshop 2016, Karlsruhe, Germany, 25–26 February 2016. [Google Scholar]
- Hulland, J. Use of partial least squares (PLS) in strategic management research: A review of four recent studies. Strat. Manag. J. 1999, 20, 195–204. [Google Scholar] [CrossRef]
- Huber, F.; Herrmann, A.; Meyer, F.; Vogel, J.; Vollhardt, K. Kausalmodellierung Mit Partial Least Squares: Eine Anwendungsorientierte Einführung; Springer: Berlin/Heidelberg, Germany, 2008. [Google Scholar]
- Zarantonello, L.; Pauwels-Delassus, V. The Handbook of Brand Management Scales; Routledge: London, UK, 2015. [Google Scholar]
- DeVellis, R.F. Scale Development: Theory and Applications, 2nd ed.; SAGE Publishing: Thousand Oaks, CA, USA, 2003. [Google Scholar]
- Bagozzi, R.P.; Yi, Y. On the evaluation of structural equation models. J. Acad. Mark. Sci. 1988, 16, 74–94. [Google Scholar] [CrossRef]
- Fornell, C.; Larcker, D.F. Evaluating Structural Equation Models with Unobservable Variables and Measurement Error. J. Mark. Res. 1981, 18, 39–50. [Google Scholar] [CrossRef]
- Backhaus, K.; Erichson, B.; Plinke, W.; Weiber, R. Multivariate Analysemethoden: Eine Anwendungsorientierte Einführung, 14th ed.; Springer: Berlin/Heidelberg, Germany, 2016. [Google Scholar]
- Rossiter, J.R. The C-OAR-SE procedure for scale development in marketing. Int. J. Res. Mark. 2002, 19, 305–335. [Google Scholar] [CrossRef]
- Jarvis, C.B.; MacKenzie, S.B.; Podsakoff, P.M. A Critical Review of Construct Indicators and Measurement Model Misspecification in Marketing and Consumer Research. J. Consum. Res. 2003, 30, 199–218. [Google Scholar] [CrossRef]
- Fassott, G. Operationalisierung latenter Variablen in Strukturgleichungsmodellen: Eine Standortbestimmung. Z. Betriebswirtschaftliche Forsch. 2006, 58, 67–88. [Google Scholar] [CrossRef]
- Eberl, M. Formative und Reflektive Indikatoren im Forschungsprozess: Entscheidungsregeln und die Dominanz des Reflektiven Modells; Inst. für Organisation, Seminar für Empirische Forschung und Quantitative Unternehmensplanung: München, Germany, 2004. [Google Scholar]
- Weiber, R.; Mühlhaus, D. Strukturgleichungsmodellierung: Eine Anwendungsorientierte Einführung in die Kausalanalyse Mit Hilfe von AMOS, SmartPLS und SPSS, 2nd ed.; Springer: Berlin/Heidelberg, Germany, 2014. [Google Scholar]
- Henseler, J.; Ringle, C.M.; Sarstedt, M. Using Partial Least Squares Path Modeling in Advertising Research: Basic Concepts and Recent Issues. In Handbook of Research on International Advertising; Okazaki, S., Ed.; Edward Elgar Publishing: Cheltenham, UK, 2012. [Google Scholar]
- Chin, W.W. The partial least squares approach for structural equation modeling. In Methodology for Business and Management, Modern Methods for Business Research; Lawrence Erlbaum Associates Publishers: Mahwah, NJ, USA, 1998; pp. 295–336. [Google Scholar]
- Fornell, C.; Bookstein, F.L. Two Structural Equation Models: LISREL and PLS Applied to Consumer Exit-Voice Theory. J. Mark. Res. 1982, 19, 440–452. [Google Scholar] [CrossRef]
- Fett, D. Nutzerakzeptanz Induktiven Ladens von Elektrofahrzeugen. Master’s Thesis, Institute for Industrial Production (IIP), Karlsruhe Institute of Technology, Karlsruhe, Germany, 2016. [Google Scholar]
- Henseler, J. A new and simple approach to multi-group analysis in partial least squares path modeling. In Proceedings of the 5th International Symposium on PLS and Related Methods, Oslo, Norway, 5–7 September 2007; pp. 104–107. [Google Scholar]
- Ensslen, A.; Jochem, P.; Rometsch, M.; Fichtner, W. Adoption of EV in the French-German context. In Cross-Border Mobility for Electric Vehicles: Selected Results from One of the First Cross-Border Field Tests in Europe; Schäuble, J., Jochem, P., Fichtner, W., Eds.; KIT Scientific Publishing: Karlsruhe, Germany, 2016; pp. 141–171. [Google Scholar]
- Ketelaer, T.; Kaschub, T.; Jochem, P.; Fichtner, W. The potential of carbon dioxide emission reductions in German commercial transport by electric vehicles. Int. J. Environ. Sci. Technol. 2014, 11, 2169–2184. [Google Scholar] [CrossRef]
- Ensslen, A.; Gnann, T.; Jochem, P.; Plötz, P.; Dütschke, E.; Fichtner, W. Can product service systems support electric vehicle adoption? Transp. Res. Part A Policy Pract. 2018, in press. [Google Scholar] [CrossRef]
- Venkatesh, V.; Morris, M.G.; Davis, G.B.; Davis, F.D. User Acceptance of Information Technology: Toward a Unified View. MIS Q. 2003, 27, 425–478. [Google Scholar] [CrossRef]
- Rogers, E.M. Diffusion of Innovations, 5th ed.; Free Press: New York, NY, USA, 2003. [Google Scholar]
- Venkatesh, V.; Davis, F.D. A Theoretical Extension of the Technology Acceptance Model: Four Longitudinal Field Studies. Manag. Sci. 2000, 46, 186–204. [Google Scholar] [CrossRef]
- Thompson, R.L.; Higgins, C.A.; Howell, J.M. Personal Computing: Toward a Conceptual Model of Utilization. MIS Q. 1991, 15, 125–143. [Google Scholar] [CrossRef]
- Fishbein, M.; Ajzen, I. Belief, Attitude, Intention and Behavior: An Introduction to Theory and Research; Addison-Wesley: Boston, MA, USA, 1975. [Google Scholar]
- Moore, G.C.; Benbasat, I. Development of an Instrument to Measure the Perceptions of Adopting an Information Technology Innovation. Inf. Syst. Res. 1991, 2, 192–222. [Google Scholar] [CrossRef]
- Roberts, J.A. Profiling Levels of Socially Responsible Consumer Behavior: A Cluster Analytic Approach and Its Implications for Marketing. J. Mark. Theory Pract. 1995, 3, 97–117. [Google Scholar] [CrossRef]
- Jabeen, F.; Olaru, D.; Smith, B.; Braunl, T.; Speidel, S. Acceptability of electric vehicles: Findings from a driver survey. In Proceedings of the Australasian Transport Research Forum, Perth, Australia, 26–29 September 2012. [Google Scholar]
- Ensslen, A.; Jochem, P.; Fichtner, W. Experiences of EV users in the French-German context. In Proceedings of the World Electric Vehicle Symposium and Exhibition (EVS27), Barcelona, Spain, 17–20 November 2013; pp. 1–12. [Google Scholar]
- Parasuraman, A. Technology Readiness Index (Tri): A Multiple-Item Scale to Measure Readiness to Embrace New Technologies. J. Serv. Res. 2000, 2, 307–320. [Google Scholar] [CrossRef]
- Wietschel, M.; Dütschke, E.; Funke, S.; Peters, A.; Plötz, P. Kaufpotenzial für Elektrofahrzeuge bei Sogenannten “Early Adoptern”; Fraunhofer ISI: Karlsruhe, Germnay, 2012. [Google Scholar]
- Manning, K.C.; Bearden, W.O.; Madden, T.J. Consumer Innovativeness and the Adoption Process. J. Consum. Psychol. 1995, 4, 329–345. [Google Scholar] [CrossRef]
- Wippermann, C.; Calmbach, M.; Kleinhückelkotten, S. Umweltbewusstsein in Deutschland 2008: Ergebnisse Einer Repräsentativen; Bevölkerungsumfrage; Bundesministerium für Umwelt, Naturschutz, Bau und Reaktorsicherheit (BMU): Berlin, Germany, 2008. [Google Scholar]



© 2018 by the authors. Licensee MDPI, Basel, Switzerland. This article is an open access article distributed under the terms and conditions of the Creative Commons Attribution (CC BY) license (http://creativecommons.org/licenses/by/4.0/).
Share and Cite
Fett, D.; Ensslen, A.; Jochem, P.; Fichtner, W. A Survey on User Acceptance of Wireless Electric Vehicle Charging. World Electr. Veh. J. 2018, 9, 36. https://doi.org/10.3390/wevj9030036
Fett D, Ensslen A, Jochem P, Fichtner W. A Survey on User Acceptance of Wireless Electric Vehicle Charging. World Electric Vehicle Journal. 2018; 9(3):36. https://doi.org/10.3390/wevj9030036
Chicago/Turabian StyleFett, Daniel, Axel Ensslen, Patrick Jochem, and Wolf Fichtner. 2018. "A Survey on User Acceptance of Wireless Electric Vehicle Charging" World Electric Vehicle Journal 9, no. 3: 36. https://doi.org/10.3390/wevj9030036
APA StyleFett, D., Ensslen, A., Jochem, P., & Fichtner, W. (2018). A Survey on User Acceptance of Wireless Electric Vehicle Charging. World Electric Vehicle Journal, 9(3), 36. https://doi.org/10.3390/wevj9030036

