Optimization and Trends in EV Charging Infrastructure: A PCA-Based Systematic Review
Abstract
1. Introduction
1.1. Charging Networks and Smart Charging Strategies
1.2. EV Charging Optimization and Location
2. Materials and Methods
2.1. Data Preparation and Co-Word Analysis
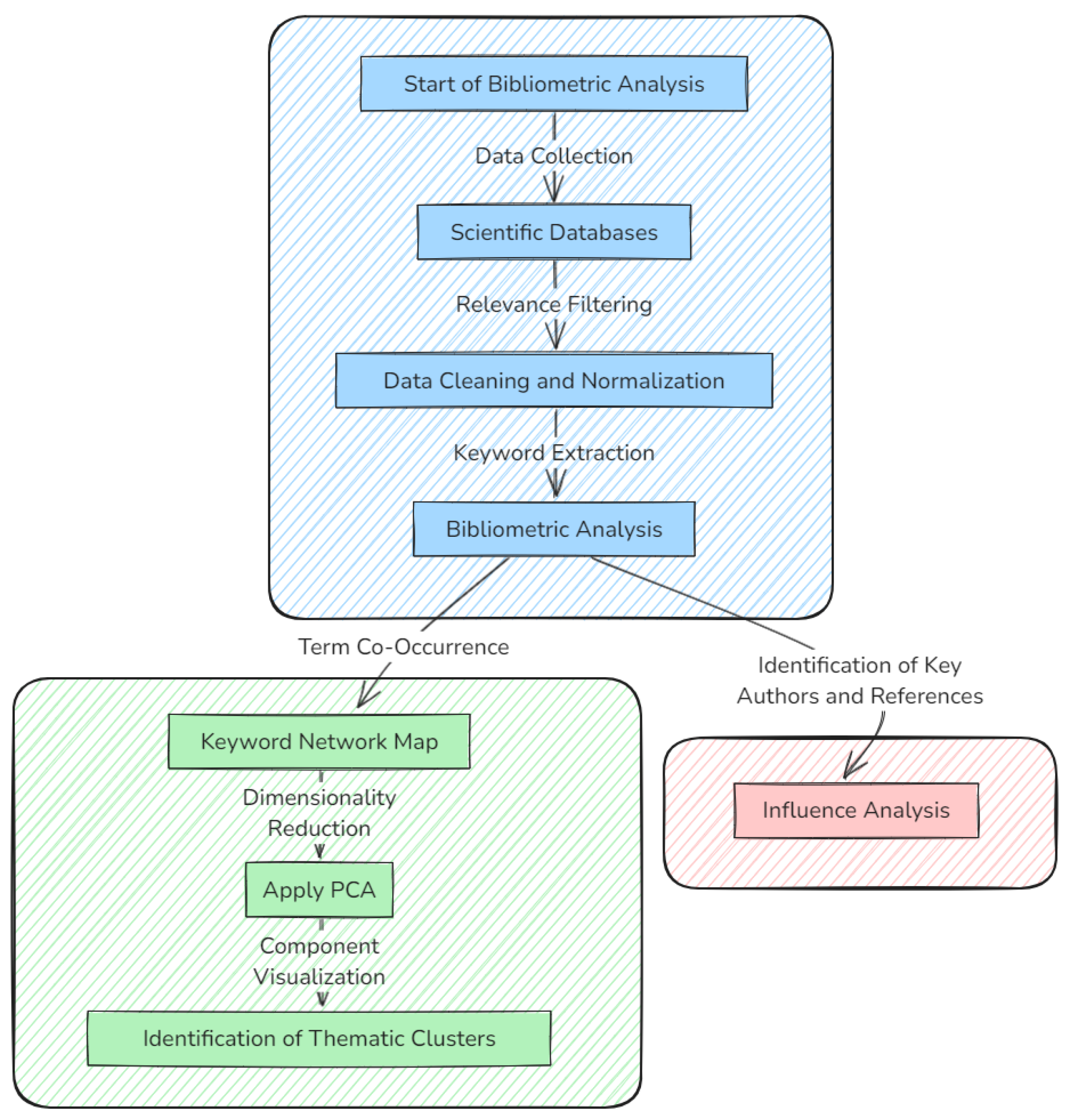
- Article Sources and Selection Criteria: Research articles were gathered from major academic databases, including Web of Science, Scopus, and IEEE Xplore, covering the period from 2010 to 2023. Only full-length articles and peer-reviewed conference proceedings written in English were considered. To ensure relevance, initial keywords such as (“electric vehicle” OR “EV”) AND (“charging station” OR “charging infrastructure”) AND (optimization OR planning OR location) were used. The search results were then filtered by reviewing abstracts and, when necessary, full texts; studies explicitly focused on EV charging strategies, locations, or operational planning were retained. Any duplicates found across databases were removed, resulting in a final corpus that captured both historical and emerging research trends in EV charging infrastructure.
- Tokenization and Cleaning: Each title was first tokenized, breaking down the text into individual words (tokens). To enhance the relevance of the analysis, common stopwords (such as “and”, “the”, “of”, etc.) were removed, along with any non-informative words that did not contribute to the thematic content. This step was crucial to isolate the core terms that reflect the primary focus of each research article. Where applicable, lemmatization or stemming was employed to consolidate variations of the same word (e.g., “optimization”, “optimizing”).
- Vectorization: Following the cleaning process, the tokenized titles were transformed into a term–document matrix using the CountVectorizer technique. This matrix quantifies the frequency of each term across all titles, providing a structured representation of the data that is suitable for further analysis. The resulting matrix captures the presence and significance of specific terms within the entire dataset, enabling a detailed exploration of thematic connections.
- Building the Co-Occurrence Matrix: To uncover the relationships between terms, a co-occurrence matrix was constructed. This matrix captures the frequency with which specific terms appear together within the same titles, revealing patterns of association that are indicative of underlying themes. By calculating cosine similarity between term vectors, the co-occurrence matrix serves as the foundation for identifying thematic clusters within the research corpus.The significance of co-occurrence analysis lies in its ability to highlight how different concepts are interconnected within the literature. Terms that frequently co-occur are likely to represent related concepts or themes, which can be grouped together to form a coherent cluster. This approach is particularly effective in uncovering the structure of research fields where multiple interrelated topics are explored.
- Visualization of Co-Word Analysis: The co-word analysis was visualized using a network graph, where each node represents a term, and edges between nodes indicate co-occurrences within the same titles. The size of the nodes is proportional to the frequency of the term, while the thickness of the edges corresponds to the strength of the co-occurrence relationship. The graph was generated using a spring layout algorithm, which positions the nodes in a way that emphasizes the clustering of related terms. The visualization in Figure 5 clearly delineates the thematic clusters within the research corpus. These clusters represent groups of terms that frequently appear together, indicating common topics or themes that dominate the literature. The graph provides a visual representation of the key areas of focus within the field of EV charging infrastructure, facilitating an understanding of how different research themes are interconnected.
- Transitioning to PCA for Thematic Clustering: After constructing the co-occurrence matrix, it was further analyzed using Principal Component Analysis (PCA) in a subsequent step. By reducing the dimensionality of the co-occurrence data, PCA helped isolate the dominant axes of variation and revealed distinct thematic groupings. This process enabled the creation of simplified 2D or 3D plots (e.g., the 3D galaxy graph) that clustered articles according to prevalent research topics. Thus, the outputs of co-word analysis seamlessly informed the PCA-based classification, ensuring that the discovered themes were both data-driven and interpretable.
2.2. Principal Component Analysis
3. Findings from Bibliometric and Cluster Analysis
3.1. Bibliometric and Content Analysis
- Publication Trends: Analysis of annual publication growth reflects increasing research interest and advancements in EV infrastructure.
- Prominent Authors: Identifies key contributors and their impact on the field through publication counts and citation metrics.
- Keyword Analysis: Highlights core themes and research areas based on frequently used keywords.
3.2. Thematic Clustering
- Principal Component Analysis (PCA): Given the high dimensionality of the co-occurrence matrix, we applied Principal Component Analysis (PCA) to reduce the data to a lower-dimensional space. PCA is a statistical technique that identifies the principal components accounting for the most variance within the data. By focusing on the first three principal components, we retained the most significant dimensions for visualization, facilitating a clearer understanding of the thematic structure within the dataset.
- Clustering with K-Means: To further refine our analysis, we employed K-Means clustering, a widely used unsupervised machine learning algorithm. The titles were grouped into five clusters, with each cluster representing a distinct thematic area. The clustering was based on the PCA components, which ensured that titles with similar thematic content were grouped together. The resulting clusters provided a meaningful categorization of the research topics, allowing for a nuanced exploration of the thematic diversity within the field.
- 3D Galaxy Graph Visualization: The final step involved visualizing the thematic clusters using a 3D galaxy graph. Each point in the graph represents a research paper, and the position of each point is determined by its PCA components. The colors of the points correspond to different clusters, highlighting the distinct thematic groups identified by the analysis.
3.3. 3D Galaxy Graph Visualization
3.4. Thematic Groups Identified
- Cluster 1—”Smart Grid and Communication Technologies”: This cluster includes research focused on the integration of EV infrastructure with smart grid technologies and communication systems. It encompasses topics related to energy management, communication protocols, and the optimization of grid resources. Research in this group provides methods—such as Genetic Algorithms or deep learning—to solve complex resource-allocation and scheduling problems. For planners, these techniques can significantly reduce costs and accelerate decision-making, whether it is selecting optimal station sites or anticipating high-demand hours. In practice, deploying algorithms from this cluster can help coordinate charging sessions to avoid grid overload, allocate power efficiently, and refine operational policies over time based on usage data.
- Cluster 2—”Optimization Algorithms and Machine Learning”: This group is centered around the use of optimization techniques and machine learning for enhancing EV charging infrastructure. It covers a wide range of algorithms, including Genetic Algorithms, Particle Swarm Optimization, and computational methods for grid management. Research in this group provides methods—such as Genetic Algorithms or deep learning—to solve complex resource-allocation and scheduling problems. For planners, these techniques can significantly reduce costs and accelerate decision-making, whether it is selecting optimal station sites or anticipating high-demand hours. In practice, deploying algorithms from this cluster can help coordinate charging sessions to avoid grid overload, allocate power efficiently, and refine operational policies over time based on usage data.
- Cluster 3—”Sustainability and Renewable Energy Integration”: Papers in this cluster discuss the integration of renewable energy sources, such as solar and wind, with EV charging infrastructure. This group also addresses sustainability issues, including the reduction in carbon emissions and the efficient use of renewable energy in transportation. Studies within this cluster delve into the synergy between EVs and renewable energy sources, highlighting pathways to reduce carbon footprints. In infrastructure planning, this means accounting for local renewable resource availability (e.g., solar, wind) and ensuring that stations are designed to capture or store green energy. Planners can leverage this cluster’s findings to achieve sustainability targets, comply with regulations (e.g., emissions limits), and potentially secure funding or incentives for environmentally friendly projects.
- Cluster 4—“Urban Planning and Charging Station Placement”: This cluster emphasizes the strategic placement of charging stations within urban environments. It includes studies on traffic flow, urban planning, and the economic and environmental considerations of deploying charging infrastructure in cities. Papers in this cluster assess how traffic flow, population density, and land-use constraints affect charging station deployment. They address balancing user convenience (e.g., minimal detour) with cost-effectiveness and equity of service across different neighborhoods. Urban and regional planners can directly apply these insights to refine zoning laws, optimize station spacing, and ensure accessibility for diverse communities, thereby boosting EV adoption and alleviating range anxiety.
- Cluster 5—”Policy, Standards, and Market Trends”: The final cluster focuses on policy-making, standardization, and market analysis related to EV charging infrastructure. It covers topics such as government policies, industry standards, and evolving market trends in electric mobility. Finally, this cluster reveals the crucial role played by policies, technical standards, and evolving market dynamics. In practical terms, planners must remain aware of regulations on safety, interoperability, and energy market structures. Findings from this cluster can guide legislative or financial mechanisms—such as subsidies, carbon taxes, or infrastructure rebates—that spur private-sector investment and consumer uptake of EV charging.
4. Classical Optimization and Heuristics
4.1. Objective Functions and Constraints of EV Charging Infrastructure
4.2. Recommendations from Relevant Authors
- Nature of the problem: Whether the relationships are linear or non-linear.
- Scale and complexity: The presence of binary variables, large-scale instances, or real-time requirements.
- Optimality and runtime needs: Whether an exact solution is necessary or an approximate solution in less time is sufficient.
5. Recent Advances in Machine Learning for EV Charging Optimization
6. Hybrid Approaches
7. Taxonomy and Structure of Computational Approaches for Electric Vehicle Charging Station Allocation
8. Discussion of Results and Relevant Measures in Cluster Analysis
Practical Considerations for Renewable Integration
- Co-occurrence Strength of Keywords: Cosine similarity was used to measure the frequency of terms co-occurring in article titles and abstracts. Key terms such as optimization, sustainability, and renewable energy were central to forming thematic clusters.
- Variance Explained by Principal Components: Principal Component Analysis (PCA) revealed that the first three components explained over 85% of the variance in the data, validating the model’s ability to capture significant thematic relationships.
- Silhouette Coefficient in Clustering: The average silhouette coefficient for the clusters was 0.72, indicating a clear separation between thematic groups and strong cohesion within each cluster.
- Publication Trends: A temporal analysis showed consistent growth in cluster-related themes, with significant increases in research on optimization algorithms and sustainability since 2019.
- Bibliometric Impact of Key Authors: Fifteen leading authors with high citation indices were identified within each cluster, reflecting their influence on research trends.
9. Conclusions and Recommendations
9.1. Conclusions
- Thematic Clustering: Five dominant research clusters were identified: (i) smart grid and communication technologies, (ii) optimization algorithms and machine learning, (iii) sustainability and renewable energy integration, (iv) urban planning and charging station placement, and (v) policy, standards, and market trends. These clusters reveal a multidisciplinary approach to EV charging infrastructure planning and highlight both mature and emerging research directions.
- Methodological Evolution: The field has evolved from classical optimization methods (e.g., linear, nonlinear, and mixed-integer programming) to advanced metaheuristics and hybrid models that incorporate machine learning and deep reinforcement learning. Hybrid approaches—integrating demand prediction with adaptive optimization—demonstrate superior performance in dynamic, data-rich urban environments.
- Sustainability Emphasis: There is a growing emphasis on integrating renewable energy sources into charging networks, with recent studies addressing the technical, economic, and policy-related challenges. However, practical deployment still faces barriers due to intermittency, policy gaps, and infrastructure limitations.
- Policy and Standard Impact: Policy support and standardization are critical for scaling up charging networks. Studies highlight the role of well-designed incentives, regulatory frameworks, and interoperability standards in accelerating infrastructure development and user adoption.
- Limitations and Research Gaps: Although significant progress has been made, challenges remain in data availability, model interpretability, and the incorporation of real-world factors such as thermal management and regional diversity. Few studies address the operational impacts of ultra-fast charging or the unique needs of emerging markets.
9.2. Recommendations
- For policymakers: Strengthen regulatory frameworks and incentive structures to support the expansion of charging networks and promote the integration of renewables. Encourage the adoption of interoperability standards to ensure system scalability and user convenience.
- For researchers: Prioritize hybrid and data-driven approaches that combine predictive modeling with robust optimization. Address gaps related to real-world operational factors, such as thermal management, and broaden the geographical scope of studies to include emerging markets.
- For urban planners and industry stakeholders: Use integrated decision-support tools that combine traffic, grid, and sustainability criteria for siting and managing charging stations. Foster cross-sector collaboration to align technological solutions with local needs and policy objectives.
9.3. Limitations and Data Constraints
- PCA and Dimensional Reduction Biases: PCA projects high-dimensional data onto a smaller number of components, thereby simplifying the dataset. While this helps to reveal dominant themes, it may also result in the loss of nuanced or subtle patterns not captured by the principal components. This bias is especially notable if only the first two or three principal components are used for clustering. Researchers should interpret the clusters with the understanding that certain low-variance but thematically important dimensions could be suppressed.
- Clustering Algorithm Choices: Each clustering algorithm (e.g., K-Means, hierarchical clustering, DBSCAN) relies on assumptions regarding distance metrics, density thresholds, or cluster shapes. Using a single algorithm can, therefore, limit the scope of the analysis. Different methods might yield slightly different groupings, indicating that a multimethod approach could offer a more robust view of thematic structure.
- Dataset Size and Composition: The final corpus was drawn from specific databases and limited to English-language, peer-reviewed articles, potentially excluding regional studies or grey literature that might offer unique perspectives. Consequently, certain geographies or niche research areas may be underrepresented, which can bias conclusions about global trends. Moreover, smaller datasets or unbalanced distributions of topics can skew cluster formation, making some themes appear less significant than they truly are.
- Regional Focus and Generalizability: Most studies included in this dataset center on regions with established EV markets—such as North America, Europe, and parts of Asia. This emphasis may overlook challenges faced by emerging markets or rural areas, where infrastructural and socio-economic factors differ substantially. Consequently, policy recommendations or siting strategies inferred from these clusters might not generalize well to other contexts without further adaptation.
- Temporal Evolution of Research Themes: Although the dataset ranges from 2010 to 2023, EV technology is rapidly evolving. The distribution of topics may shift over time as infrastructure matures or new technologies emerge. Researchers should periodically update their analyses to capture changes in focus—such as increasing attention to ultra-fast charging, wireless systems, or integrated renewable solutions.
Author Contributions
Funding
Data Availability Statement
Conflicts of Interest
Appendix A. Optimization Techniques
Appendix A.1. Linear Programming (LP)
Appendix A.2. Nonlinear Programming (NLP)
Appendix A.3. Dynamic Programming (DP)
Appendix A.4. Mixed-Integer Linear Programming (MILP)
Appendix A.5. Metaheuristics
Appendix A.5.1. Particle Swarm Optimization (PSO)
| Algorithm A1: PSO Framework |
![]() |
Appendix A.5.2. Genetic Algorithm (GA)
| Algorithm A2: GA Framework |
![]() |
Appendix A.5.3. Ant Colony Optimization (ACO)
| Algorithm A3: ACO Framework |
![]() |
References
- Pagany, R.; Ramirez Camargo, L.; Dorner, W. A review of spatial localization methodologies for the electric vehicle charging infrastructure. Int. J. Sustain. Transp. 2018, 13, 433–449. [Google Scholar] [CrossRef]
- Metais, M.; Jouini, O.; Perez, Y.; Berrada, J.; Suomalainen, E. Too much or not enough? Planning electric vehicle charging infrastructure: A review of modeling options. Renew. Sustain. Energy Rev. 2022, 153, 111719. [Google Scholar] [CrossRef]
- Majhi, R.C.; Ranjitkar, P.; Sheng, M.; Covic, G.A.; Wilson, D.J. A systematic review of charging infrastructure location problem for electric vehicles. Transp. Rev. 2020, 41, 432–455. [Google Scholar] [CrossRef]
- Karolemeas, C.; Tsigdinos, S.; Tzouras, P.G.; Nikitas, A.; Bakogiannis, E. Determining Electric Vehicle Charging Station Location Suitability: A Qualitative Study of Greek Stakeholders Employing Thematic Analysis and Analytical Hierarchy Process. Sustainability 2021, 13, 2298. [Google Scholar] [CrossRef]
- Yousuf, A.K.M.; Wang, Z.; Paranjape, R.; Tang, Y. An In-Depth Exploration of Electric Vehicle Charging Station Infrastructure: A Comprehensive Review of Challenges, Mitigation Approaches, and Optimization Strategies. IEEE Access 2024, 12, 51570–51589. [Google Scholar] [CrossRef]
- Mastoi, M.S.; Zhuang, S.; Munir, H.M.; Haris, M.; Hassan, M.; Usman, M.; Bukhari, S.S.H.; Ro, J.S. An in-depth analysis of electric vehicle charging station infrastructure, policy implications, and future trends. Energy Rep. 2022, 8, 11504–11529. [Google Scholar] [CrossRef]
- Szumska, E.M. Electric Vehicle Charging Infrastructure along Highways in the EU. Energies 2023, 16, 895. [Google Scholar] [CrossRef]
- Chen, T.; Zhang, X.P.; Wang, J.; Li, J.; Wu, C.; Hu, M.; Bian, H. A Review on Electric Vehicle Charging Infrastructure Development in the UK. J. Mod. Power Syst. Clean Energy 2020, 8, 193–205. [Google Scholar] [CrossRef]
- Yang, Z.; Guo, X.; Zhang, L. Optimal placement of electric vehicle charging stations: A review. Renew. Sustain. Energy Rev. 2017, 80, 509–519. [Google Scholar]
- Sanguesa, J.; Torres-Sanz, V.; Garrido, P.; Martínez, F.; Marqués-Mateu, J. A review on electric vehicles: Technologies and challenges. Smart Cities 2021, 4, 372–404. [Google Scholar] [CrossRef]
- Ullah, I.; Zheng, J.; Jamal, A.; Zahid, M.; Almoshageh, M.; Safdar, M. Electric vehicles charging infrastructure planning: A review. Int. J. Green Energy 2024, 21, 1710–1728. [Google Scholar] [CrossRef]
- Deb, S.; Tammi, K.; Kalita, K.; Mahanta, P. Impact of electric vehicle charging station load on distribution network. Energies 2018, 11, 178. [Google Scholar] [CrossRef]
- Giménez-Gaydou, D.; García-Villalobos, J.; Zamora, I.; San Martín, J. Optimal location of battery electric vehicle charging stations in urban areas: A new approach. Renew. Energy 2016, 88, 616–629. [Google Scholar] [CrossRef]
- Hosseini, S.; MirHassani, S. Optimal allocation of electric vehicle charging stations considering network constraints. J. Power Sources 2015, 295, 170–182. [Google Scholar]
- Funke, S.; Nussler, S.; Storandt, S. Placement of fast charging stations for electric vehicles in urban areas. Transp. Res. Part C Emerg. Technol. 2016, 65, 97–110. [Google Scholar]
- IEA. Global Electric Vehicle Outlook 2023; IEA: Paris, France, 2023. [Google Scholar]
- Wang, Y.; Wang, Y. A review of optimal location and sizing for charging stations of electric vehicles. Renew. Sustain. Energy Rev. 2017, 68, 52–63. [Google Scholar]
- Shamami, N.; Torabi, H.; Mazloum, J. Smart placement of charging stations for plug-in electric vehicles considering load demand uncertainties. Energy 2020, 198, 117308. [Google Scholar]
- Cruz-Zambrano, M.; Corchero, C.; Heredia, F.; Pagés, E. Optimal location of fast charging stations in urban areas. Energy 2013, 55, 101–109. [Google Scholar]
- Aghaei, J.; Shafie-Khah, M.; Catalão, J. Robust multi-objective model for simultaneous distributed generation and electric vehicle charging station planning. Appl. Energy 2016, 165, 517–530. [Google Scholar]
- Tungom, C.; Niu, B.; Wang, H. Hierarchical framework for demand prediction and iterative optimization of EV charging network infrastructure under uncertainty with cost and quality-of-service consideration. Expert Syst. Appl. 2024, 237, 121761. [Google Scholar] [CrossRef]
- Yilmaz, M.; Krein, P. Review of the impact of vehicle-to-grid technologies on distribution systems and utility interfaces. IEEE Trans. Power Electron. 2012, 28, 5673–5689. [Google Scholar] [CrossRef]
- Yan, X.; Li, H.; Cui, J. Planning of Electric Vehicle charging station based on hierarchic genetic algorithm. In Proceedings of the 2014 IEEE Conference and Expo Transportation Electrification Asia-Pacific (ITEC Asia-Pacific), Beijing, China, 31 August–3 September 2014; pp. 1–5. [Google Scholar]
- Kchaou-Boujelben, S.; Jouini, O. Charging station location problem: A comprehensive review on models and solution approaches. Transp. Res. Part C Emerg. Technol. 2021, 125, 102954. [Google Scholar] [CrossRef]
- Pirouzi, K.; Shaker, H. Exploring potential storage-based flexibility gains of electric vehicles in smart distribution grids. J. Energy Storage 2022, 40, 104066. [Google Scholar] [CrossRef]
- Wang, T.; Zhang, Y.; Li, M. Machine Learning-Based Electric Vehicle Charging Optimization: A Survey. In Proceedings of the 2020 IEEE International Conference on Communications, Control, and Computing Technologies for Smart Grids (SmartGridComm), Tempe, AZ, USA, 11–13 November 2020; pp. 1–7. [Google Scholar]
- Elkasrawy, M.; Makeen, P.; Abdellatif, S.; Ghali, H. Optimizing electric vehicles station performance using AI-based decision maker algorithm. In Proceedings of the Emerging Topics in Artificial Intelligence 2020, SPIE Nanoscience + Engineering, Online, 24 August–4 September 2020; Volume 11469, p. 114691W. [Google Scholar] [CrossRef]
- Tran, C.; Ngoduy, D.; Keyvan-Ekbatani, M.; Watling, D. Bi-level optimization for locating fast-charging stations in large-scale urban networks. In Proceedings of the 2020 Forum on Integrated and Sustainable Transportation Systems, FISTS, Delft, The Netherlands, 3–5 November 2020; pp. 205–210. [Google Scholar] [CrossRef]
- Singh, K.; Mistry, K.; Patel, H. Optimal Placement of Electric Vehicle Charging Station and DG in a Distribution System for Loss Minimization. In Proceedings of the 2023 IEEE 3rd International Conference on Sustainable Energy and Future Electric Transportation, SeFet, Bhubaneswar, India, 9–12 August 2023. [Google Scholar] [CrossRef]
- Zheng, Y.; Dong, Z.; Xu, Y.; Meng, K.; Zhao, J.; Qiu, J. Electric vehicle battery charging/swap stations in distribution systems: Comparison study and optimal planning. IEEE Trans. Power Syst. 2014, 29, 221–229. [Google Scholar] [CrossRef]
- Liu, Z.; Wen, F.; Ledwich, G. Optimal planning of electric-vehicle charging stations in distribution systems. IEEE Trans. Power Deliv. 2013, 28, 102–110. [Google Scholar] [CrossRef]
- Ahmad, F.; Al-Fagih, L.; Qadir, S.; Khalid, M. EV Charging Station Placement using Nature-Inspired Optimisation Algorithms. In Proceedings of the 2023 International Conference on Power, Instrumentation, Energy and Control, PIECON, Aligarh, India, 10–12 February 2023; p. 166. [Google Scholar] [CrossRef]
- Clemente, S.; Escandon, W.; Iparraguirre-Villanueva, O.; Zapata-Paulini, J.; Cabanillas-Carbonell, M. Optimization of a Photovoltaic Station for Charging Electric Vehicles. Lect. Notes Netw. Syst. 2024, 695, 963–973. [Google Scholar] [CrossRef]
- Xiong, Y.; Gan, J.; An, B.; Miao, C.; Bazzan, A. Optimal electric vehicle fast charging station placement based on game theoretical framework. IEEE Trans. Intell. Transp. Syst. 2018, 19, 2493–2504. [Google Scholar] [CrossRef]
- Xiang, Y.; Liu, J.; Tang, S.; Zhou, H.; Dai, S.; Li, T.; Wang, X. A traffic flow based planning strategy for optimal siting and sizing of charging stations. In Proceedings of the Asia-Pacific Power and Energy Engineering Conference, APPEEC, Xi’an, China, 25–28 October 2016. [Google Scholar] [CrossRef]
- Sun, J.; Che, Y.; Yang, T.; Zhang, J.; Cai, Y. Location and Capacity Determination Method of Electric Vehicle Charging Station Based on Simulated Annealing Immune Particle Swarm Optimization. Energy Eng. J. Assoc. Energy Eng. 2023, 120, 367–384. [Google Scholar] [CrossRef]
- Shahraki, N.; Cai, H.; Turkay, M.; Xu, M. Optimal locations of electric public charging stations using real world vehicle travel patterns. Transp. Res. Part D Transp. Environ. 2015, 41, 165–176. [Google Scholar] [CrossRef]
- Salehpour, M.J.; Hossain, M. Leveraging machine learning for efficient EV integration as mobile battery energy storage systems: Exploring strategic frameworks and incentives. J. Energy Storage 2024, 92, 112151. [Google Scholar] [CrossRef]
- Khan, M.R.; Haider, Z.M.; Malik, F.H.; Almasoudi, F.M.; Alatawi, K.S.S.; Bhutta, M.S. A Comprehensive Review of Microgrid Energy Management Strategies Considering Electric Vehicles, Energy Storage Systems, and AI Techniques. Processes 2024, 12, 270. [Google Scholar] [CrossRef]
- Mousaei, A.; Naderi, Y.; Bayram, I.S. Advancing State of Charge Management in Electric Vehicles With Machine Learning: A Technological Review. IEEE Access 2024, 12, 43255–43283. [Google Scholar] [CrossRef]
- Maguluri, L.P.; Umasankar, A.; Vijendra Babu, D.; Anselin Nisha, A.S.; Prabhu, M.R.; Tilwani, S.A. Coordinating electric vehicle charging with multiagent deep Q-networks for smart grid load balancing. Sustain. Comput. Inform. Syst. 2024, 43, 100993. [Google Scholar] [CrossRef]
- Dahiwale, P.V.; Rather, Z.H.; Mitra, I. A Comprehensive Review of Smart Charging Strategies for Electric Vehicles and Way Forward. IEEE Trans. Intell. Transp. Syst. 2024, 25, 10462–10482. [Google Scholar] [CrossRef]
- Mazhar, T.; Asif, R.N.; Malik, M.A.; Nadeem, M.A.; Haq, I.; Iqbal, M.; Kamran, M.; Ashraf, S. Electric Vehicle Charging System in the Smart Grid Using Different Machine Learning Methods. Sustainability 2023, 15, 2603. [Google Scholar] [CrossRef]
- Mololoth, V.K.; Saguna, S.; Åhlund, C. Blockchain and Machine Learning for Future Smart Grids: A Review. Energies 2023, 16, 528. [Google Scholar] [CrossRef]
- Khan, M.A.; Saleh, A.M.; Waseem, M.; Sajjad, I.A. Artificial Intelligence Enabled Demand Response: Prospects and Challenges in Smart Grid Environment. IEEE Access 2023, 11, 1477–1505. [Google Scholar] [CrossRef]
- Fescioglu-Unver, N.; Yıldız Aktaş, M. Electric vehicle charging service operations: A review of machine learning applications for infrastructure planning, control, pricing and routing. Renew. Sustain. Energy Rev. 2023, 188, 113873. [Google Scholar] [CrossRef]
- Dharavat, N.; Golla, N.K.; Sudabattula, S.K.; Velamuri, S.; Kantipudi, M.V.V.P.; Kotb, H.; AboRas, K.M. Impact of plug-in electric vehicles on grid integration with distributed energy resources: A review. Front. Energy Res. 2023, 10, 1099890. [Google Scholar] [CrossRef]
- Goodfellow, I.; Bengio, Y.; Courville, A. Deep Learning; MIT Press: Cambridge, MA, USA, 2016. [Google Scholar]
- Hastie, T.; Tibshirani, R.; Friedman, J. The Elements of Statistical Learning: Data Mining, Inference, and Prediction; Springer: Berlin/Heidelberg, Germany, 2009. [Google Scholar]
- Zhang, H.; Moura, S.; Hu, Z.; Song, Y. PEV Fast-Charging Station Siting and Sizing on Coupled Transportation and Power Networks. IEEE Trans. Smart Grid 2018, 9, 2595–2605. [Google Scholar] [CrossRef]
- Jia, L.; Hu, Z.; Song, Y.; Zhan, K.; Ding, H. Planning of electric vehicle charging stations in highway network. Dianli Xitong Zidonghua/Automation Electr. Power Syst. 2015, 39, 82–89+102. [Google Scholar] [CrossRef]
- Jia, L.; Hu, Z.; Liang, W.; Lang, W.; Song, Y. A novel approach for urban electric vehicle charging facility planning considering combination of slow and fast charging. In Proceedings of the POWERCON 2014–2014 International Conference on Power System Technology: Towards Green, Efficient and Smart Power System, Proceedings, Chengdu, China, 20–22 October 2014; pp. 3354–3360. [Google Scholar] [CrossRef]
- Jia, L.; Hu, Z.; Song, Y.; Luo, Z. Optimal siting and sizing of electric vehicle charging stations. In Proceedings of the 2012 IEEE International Electric Vehicle Conference, IEVC, Greenville, SC, USA, 4–8 March 2012. [Google Scholar] [CrossRef]
- Li, K.; Shao, C.; Hu, Z.; Shahidehpour, M. An MILP Method for Optimal Planning of Electric Vehicle Charging Stations in Coordinated Urban Power and Transportation Networks. IEEE Trans. Power Syst. 2023, 38, 5406–5419. [Google Scholar] [CrossRef]
- Yi, Z.; Bauer, P. Optimization models for placement of an energy-aware electric vehicle charging infrastructure. Transp. Res. Part E Logist. Transp. Rev. 2016, 91, 173–191. [Google Scholar] [CrossRef]
- Bilal, M.; Zeeshan, M. Electric vehicles in a smart grid: A comprehensive survey on optimal location of charging station. IET Smart Grid 2020, 3, 202–213. [Google Scholar] [CrossRef]
- Bilal, M.; Ahmed, S.; Ullah, I. Optimal placement and sizing of electric vehicle charging stations in smart distribution systems. Int. J. Electr. Power Energy Syst. 2020, 123, 106253. [Google Scholar]
- Gao, Y.; Zhang, Y.; Chen, S. Ant colony optimization-based hybrid algorithm for optimal charging station placement and sizing. Energy 2017, 140, 1186–1198. [Google Scholar]
- Alhussan, A.A.; Khafaga, D.S.; El-Kenawy, E.S.; Eid, M.M.; Ibrahim, A. Urban Electric Vehicle Charging Station Placement Optimization with Graylag Goose Optimization Voting Classifier. Comput. Mater. Contin. 2024, 80, 1163–1177. [Google Scholar] [CrossRef]
- Shukla, M.; Singh, D.K.; Yadav, A.; Singh, A.K.; Jumaa, N.A.; Mohammed, A. Optimizing Electric Vehicle Charging Station Placement in Urban Areas: A Data-Driven Approach. In Proceedings of the 2023 3rd International Conference on Advance Computing and Innovative Technologies in Engineering, ICACITE, Greater Noida, India, 12–13 May 2023; pp. 2835–2838. [Google Scholar] [CrossRef]
- Kalakanti, A.K.; Rao, S. Charging Station Planning for Electric Vehicles. Systems 2022, 10, 6. [Google Scholar] [CrossRef]
- Alsarhan, A.; Alnatsheh, A.; Aljaidi, M.; Makkawi, T.A.; Aljamal, M.; Alsarhan, T. Optimizing Electric Vehicle Charging Infrastructure through Machine Learning: A Study of Charging Patterns and Energy Consumption. Int. J. Interact. Mob. Technol. 2024, 18, 149–170. [Google Scholar] [CrossRef]
- Alanazi, F.; Alshammari, T.O.; Azam, A. Optimal Charging Station Placement and Scheduling for Electric Vehicles in Smart Cities. Sustainability 2023, 15, 6030. [Google Scholar] [CrossRef]
- Deb, S. Machine Learning for Solving Charging Infrastructure Planning: A Comprehensive Review. In Proceedings of the 5th International Conference on Smart Grid and Smart Cities, ICSGSC, Tokyo, Japan, 18–20 June 2021; pp. 16–22. [Google Scholar] [CrossRef]
- Brahmachary, R.; Ahmed, I. Optimal Distribution Network Expansion and EV Charging Station Allocation based on Load Forecasted using Machine Learning. IEEE Trans. Ind. Appl. 2025, 1–13. [Google Scholar] [CrossRef]
- Xi, Z.; Guo, G.; Yang, X.; Sun, J.; Shi, X.; Xiao, X. Forecasting and managing urban EV charging demand with spatiotemporal graph models. J. Renew. Sustain. Energy 2025, 17, 0244546. [Google Scholar] [CrossRef]
- Heo, J.; Chang, S. Optimal planning for electric vehicle fast charging stations placements in a city scale using an advantage actor-critic deep reinforcement learning and geospatial analysis. Sustain. Cities Soc. 2024, 113, 105567. [Google Scholar] [CrossRef]
- Elomiya, A.; Křupka, J.; Jovčić, S.; Simic, V.; Švadlenka, L.; Pamucar, D. A hybrid suitability mapping model integrating GIS, machine learning, and multi-criteria decision analytics for optimizing service quality of electric vehicle charging stations. Sustain. Cities Soc. 2024, 106, 105397. [Google Scholar] [CrossRef]
- Zhang, V.W. Optimal Deployment of Electric Vehicles Charging Network Using Point Clustering and Ray Casting. In Proceedings of the 32nd ACM SIGSPATIAL International Conference on Advances in Geographic Information Systems, ACM SIGSPATIAL, Atlanta, GA, USA, 1 November 2024; pp. 737–740. [Google Scholar] [CrossRef]
- Roy, A.; Law, M. Examining spatial disparities in electric vehicle charging station placements using machine learning. Sustain. Cities Soc. 2022, 83, 103978. [Google Scholar] [CrossRef]
- Elattar, H.; von Tüllenburg, F.; Karas, S.; Valdes, J. An Open-Source Model for Estimating the Need to Expansion in Local Charging Infrastructures. In Proceedings of the Communications in Computer and Information Science, Velizy, France, 28–30 September 2024; Volume 2107, pp. 69–91. [Google Scholar] [CrossRef]
- Richard, R.; Cao, H.; Wachowicz, M. Discovering EV Recharging Patterns through an Automated Analytical Workflow. In Proceedings of the 2020 IEEE International Smart Cities Conference, ISC2, Piscataway, NJ, USA, 28 September–1 October 2020. [Google Scholar] [CrossRef]
- Mohammad, F.; Kang, D.K.; Ahmed, M.A.; Kim, Y.C. Energy Demand Load Forecasting for Electric Vehicle Charging Stations Network Based on ConvLSTM and BiConvLSTM Architectures. IEEE Access 2023, 11, 67350–67369. [Google Scholar] [CrossRef]
- Rashid, M.; Elfouly, T.; Chen, N. A Comprehensive Survey of Electric Vehicle Charging Demand Forecasting Techniques. IEEE Open J. Veh. Technol. 2024, 5, 1348–1373. [Google Scholar] [CrossRef]
- Rao, P.U.; Sodhi, B. Hybrid quantum-classical solution for electric vehicle charger placement problem. Soft Comput. 2023, 27, 13347–13363. [Google Scholar] [CrossRef]
- Pourvaziri, H.; Taghavi, M.; Sarhadi, H.; Afshari, H.; Azad, N. Multi-objective planning of electric vehicles charging stations by integrating drivers’ preferences and fairness considerations: A case study in Halifax, Canada. Comput. Ind. Eng. 2025, 201, 110886. [Google Scholar] [CrossRef]
- Sommer, C.; Hossain, M.J. Artificial Intelligence-driven optimization of V2G and charging point selection en-route: A systematic literature review. Energy Convers. Manag. X 2025, 26, 100978. [Google Scholar] [CrossRef]
- Mousaei, A.; Naderi, Y. Predicting Optimal Placement of Electric Vehicle Charge Stations Using Machine Learning: A Case Study in Glasgow, UK. In Proceedings of the 2025 12th Iranian Conference on Renewable Energies and Distributed Generation, ICREDG, Toronto, ON, Canada, 27–28 December 2025. [Google Scholar] [CrossRef]
- Sabzi, S.; Vajta, L. Machine Learning Based Electric Vehicle Drivers Charging Satisfaction Analysis and Prediction. In Proceedings of the 2024 IEEE Conference on Technologies for Sustainability, SusTech, Portland, OR, USA, 14–17 April 2024; pp. 383–389. [Google Scholar] [CrossRef]
- von Wahl, L.; Tempelmeier, N.; São, A.; Demidova, E. Reinforcement Learning-based Placement of Charging Stations in Urban Road Networks. In Proceedings of the 28th ACM SIGKDD Conference on Knowledge Discovery and Data Mining (KDD ’22), Washington, DC, USA, 14–18 August 2022; Association for Computing Machinery: New York, NY, USA, 2022; pp. 3992–4000. [Google Scholar] [CrossRef]
- Koley, C. (Ed.) Condition Assessment Techniques in Electrical Systems. In Proceedings of the 2022 IEEE 6th International Conference on Condition Assessment Techniques in Electrical Systems (CATCON 2022), Department of Electrical Engineering, National Institute of Technology. Durgapur, India, 17–19 December 2022; IEEE: Piscataway, NJ, USA, 2022. ISBN 978-1-6654-7381-1. CFP2220V-POD. 459pAvailable online: https://www.proceedings.com/68473.html (accessed on 29 May 2025).
- Zhao, Z.; Lee, C.; Ren, J.; Tsang, Y. Optimal EV Fast Charging Station Deployment Based on a Reinforcement Learning Framework. IEEE Trans. Intell. Transp. Syst. 2023, 24, 8053–8065. [Google Scholar] [CrossRef]
- Pourvaziri, H.; Sarhadi, H.; Azad, N.; Afshari, H.; Taghavi, M. Planning of Electric Vehicle Charging Stations: An Integrated Deep Learning and Queueing Theory Approach. Transp. Res. Part E Logist. Transp. Rev. 2024, 186, 103568. [Google Scholar] [CrossRef]
- Petratos, A.; Ting, A.; Padmanabhan, S.; Zhou, K.; Hageman, D.; Pisel, J.; Pyrcz, M. Optimal Placement of Public Electric Vehicle Charging Stations Using Deep Reinforcement Learning. arXiv 2021, arXiv:2101.00000. [Google Scholar]
- Deb, S.; Tammi, K.; Kalita, K.; Mahanta, P.K. Review of recent trends in charging infrastructure planning for electric vehicles. Wiley Interdiscip. Rev. Energy Environ. 2018, 7, e295. [Google Scholar] [CrossRef]












| Cluster | Author(s) | Relevant Information and Contributions |
|---|---|---|
| Cluster 1 | Zhang, Y. | Focuses on smart grid integration, communication protocols, and energy management strategies for EV infrastructure. Zhang’s research includes the development of algorithms for optimizing grid resources in conjunction with EV charging demands. |
| “Smart Grid and Communication Technologies” | Wang, C. | Explores communication technologies for EV networks, including protocols for energy exchange and grid stabilization. Wang’s work is instrumental in advancing smart grid technologies that support large-scale EV adoption. |
| Cluster 2 | Li, J. | Specializes in the application of optimization algorithms, such as Genetic Algorithms and Particle Swarm Optimization, to enhance the efficiency of EV charging infrastructure. Li’s research also covers machine learning techniques for predictive grid management. |
| “Optimization Algorithms and Machine Learning” | Chen, H. | Investigates the use of machine learning models to predict charging demands and optimize the deployment of EV chargers. Chen’s contributions include developing algorithms that improve the performance and reliability of charging networks. |
| Cluster 3 | Liu, X. | Focuses on the integration of renewable energy sources with EV infrastructure, emphasizing the sustainability aspects of EV adoption. Liu’s research addresses the challenges of aligning renewable energy generation with EV charging needs. |
| “Sustainability and Renewable Energy Integration” | Huang, Y. | Investigates the environmental impacts of EV charging infrastructure, particularly in the context of reducing carbon emissions through the use of solar and wind energy. Huang’s work contributes to the understanding of how renewable energy can be effectively integrated into transportation systems. |
| Cluster 4 | Zhang, Z. | Examines the strategic placement of charging stations in urban environments, with a focus on optimizing traffic flow and minimizing environmental impact. Zhang’s research provides insights into the economic and logistical challenges of deploying charging infrastructure in cities. |
| “Urban Planning and Charging Station Placement” | Li, Y. | Analyzes the interplay between urban planning and EV infrastructure development, offering models for efficient station placement that consider both economic and environmental factors. Li’s work is critical for cities planning to expand their EV networks. |
| Cluster 5 | Smith, J. | Focuses on policy-making and industry standards related to EV charging infrastructure. Smith’s research includes the analysis of government policies that promote EV adoption and the development of international standards for charging technologies. |
| "Policy, Standards, and Market Trends" | Brown, T. | Specializes in market trends and economic analysis of the EV industry, with a particular emphasis on how policies influence market dynamics. Brown’s work is valuable for understanding the broader economic implications of the transition to electric mobility. |
| Technique | Key Variables | Objectives | Pros | Cons | Speed | Accuracy | Other Measures |
|---|---|---|---|---|---|---|---|
| Linear Programming (LP) | Decision variables (e.g., number of stations, power allocation) | Minimize costs, optimize resource allocation | Efficient for large-scale problems, simple to implement | Limited to linear relationships, may not capture complex interactions | High | High for linear problems | Scalability: Good for large problems |
| Nonlinear Programming (NLP) | Decision variables, nonlinear constraints (e.g., voltage stability) | Optimize grid stability, minimize power losses | Handles complex interactions, applicable to realistic scenarios | Computationally intensive, may converge to local optima | Moderate to Low | High | Robustness: Sensitive to initial conditions |
| Dynamic Programming (DP) | Sequential decisions, state variables (e.g., charging times, load) | Optimize resource allocation over time, manage real-time demand | Suitable for time-dependent problems, handles sequential decisions | High computational cost, sensitive to dimensionality | Low | High | Scalability: Poor for large problems |
| Mixed-Integer Linear Programming (MILP) | Binary and continuous decision variables (e.g., station placement, power allocation) | Minimize costs, optimize station placement and sizing | Combines discrete and continuous optimization, applicable to real-world scenarios | Complex implementation, high computational demand | Moderate | High | Scalability: Moderate |
| Particle Swarm Optimization (PSO) | Particles’ positions and velocities, global and local best positions | Find global optima, optimize multi-objective problems | Effective for large solution spaces, easy to implement | May converge prematurely, sensitive to parameter settings | Moderate to High | Moderate | Robustness: Sensitive to parameters |
| Genetic Algorithm (GA) | Chromosomes, fitness values, crossover and mutation rates | Evolve optimal solutions, optimize multi-objective problems | Robust against local minima, handles diverse problems | Requires careful tuning of parameters, can be slow to converge | Moderate to Low | Moderate | Robustness: High |
| Ant Colony Optimization (ACO) | Pheromone levels, heuristic information, ant paths | Find optimal paths, minimize travel distances | Effective for routing problems, adaptable to dynamic environments | Slow convergence, requires fine-tuning of pheromone evaporation rate | Low | Moderate to High | Scalability: Limited by convergence rate |
Disclaimer/Publisher’s Note: The statements, opinions and data contained in all publications are solely those of the individual author(s) and contributor(s) and not of MDPI and/or the editor(s). MDPI and/or the editor(s) disclaim responsibility for any injury to people or property resulting from any ideas, methods, instructions or products referred to in the content. |
© 2025 by the authors. Published by MDPI on behalf of the World Electric Vehicle Association. Licensee MDPI, Basel, Switzerland. This article is an open access article distributed under the terms and conditions of the Creative Commons Attribution (CC BY) license (https://creativecommons.org/licenses/by/4.0/).
Share and Cite
Guerrero-Silva, J.A.; Romero-Gelvez, J.I.; Aristizábal, A.J.; Zapata, S. Optimization and Trends in EV Charging Infrastructure: A PCA-Based Systematic Review. World Electr. Veh. J. 2025, 16, 345. https://doi.org/10.3390/wevj16070345
Guerrero-Silva JA, Romero-Gelvez JI, Aristizábal AJ, Zapata S. Optimization and Trends in EV Charging Infrastructure: A PCA-Based Systematic Review. World Electric Vehicle Journal. 2025; 16(7):345. https://doi.org/10.3390/wevj16070345
Chicago/Turabian StyleGuerrero-Silva, Javier Alexander, Jorge Ivan Romero-Gelvez, Andrés Julián Aristizábal, and Sebastian Zapata. 2025. "Optimization and Trends in EV Charging Infrastructure: A PCA-Based Systematic Review" World Electric Vehicle Journal 16, no. 7: 345. https://doi.org/10.3390/wevj16070345
APA StyleGuerrero-Silva, J. A., Romero-Gelvez, J. I., Aristizábal, A. J., & Zapata, S. (2025). Optimization and Trends in EV Charging Infrastructure: A PCA-Based Systematic Review. World Electric Vehicle Journal, 16(7), 345. https://doi.org/10.3390/wevj16070345




