Abstract
The research objective of this paper is to analyse what is behind the self-driving offer implemented in Phoenix (Arizona) by Waymo and a normal rent-a-car company by modelling both in e3value. A gap analysis proposes a new model of the rent-a-car business with the integration of a shared autonomous vehicle ride-hailing service. The goal is to encourage the growth of additional global shared autonomous vehicle trials and their incorporation into conventional businesses. The primary objective is to enhance shared autonomous mobility options, resulting in increased road safety, decreased traffic, and decreased emissions in urban areas. As a result, modelling Waymo can serve as a foundation for expanding the use of shared autonomous vehicles by other businesses in different geographic areas.
1. Introduction
Autonomous mobility is one of the most trending topics nowadays in the car industry, and with all the media attention and scrutiny, it is also a very sensitive theme. The agendas of public carmakers, such as Tesla, indicate an increasing autonomy trend in their roadmap intentions, and there are already trials in pilot projects and real-world scenarios, such as Waymo’s shared autonomous mobility offer in Phoenix and San Francisco or Baidu in Beijing.
A self-driving car is defined as a vehicle that does not need any type of human intervention. Self-driving cars are also referred to as autonomous vehicles, driverless vehicles, or robotic vehicles [1]. Although there are currently self-driving cars on the road, most nations have not yet issued licenses for completely autonomous vehicles. Most cars are currently semi-automated and require human intervention, with some automation and driving aids.
AVs (autonomous vehicles) need to have special sensors, LIDARs, and some specific technology that allows the car to be driverless. These sensors gather all types of input, from people crossing the road to the light colour of traffic lights. All this input is transformed into data that are processed by the car’s software through algorithms, and then decisions are taken accordingly.
AVs have the potential to reshape not only the automotive industry but also the transportation services and infrastructure needs of cities. The business models of automakers operating in the U.S. are in the global spotlight, especially because of Tesla’s major advances [2].
The awareness of energy issues and extreme pollution in cities has also driven innovation in AV technology. Regulations have imposed restrictions on vehicles in cities, and the relationship between the user and the vehicle has changed and will continue to change. In urban areas, the concept of using a vehicle is replacing ownership. Just as the relationship with everyday objects has become an ordinary contract, like the cell phone and the laptop, the idea of becoming a single user of a mode of transport is becoming a reality with the emergence of autonomous cars [3].
For there to be a shared autonomous offer in an urban area, someone has to provide it. This can be offered by a public or a private entity, and private entities can be, in principle, technological companies, ride-hailing companies, or companies already present in the automotive industry. Focusing on this last option, we propose a traditional car rental company, RAC (rent-a-car), to provide shared autonomous mobility due to its knowledge of end customers regarding mobility needs. This does not mean that other entities cannot be the providers. The goal of this research is just to evaluate the feasibility of a RAC company taking steps forward to become a mobility provider of shared autonomous vehicles (SAVs), not to prove that other entities cannot provide that type of mobility—a situation that, by the way, is already happening.
In this paper, we study the possibility and potential of a rental car company such as Europcar to implement shared autonomous mobility in its business. Europcar, as we all know, is a very well-established company in the rental car market, making it very well-positioned to explore this new technology and leverage its existing resources and capabilities to provide a whole new innovative service to its clients.
We will also investigate the business model and operations of Waymo, one of the world’s leading AV companies, for this purpose. This research will help us understand what a company needs to run a successful, shared AV business. Waymo is a company owned by Google that is responsible for the development of fully autonomous cars, and it implements a ride-hailing service, Waymo One, in Phoenix, Arizona.
With the danger of numerous technologies and new competitors growing, this research will assist in determining how Europcar can add autonomous cars to its business and consequently reinforce its position as one of the biggest innovative companies in the mobility services sector.
In this study, the e3value methodology is used to model both of these businesses through the interactions between value actors and value activities. The e3value approach is a method for designing an e-business model. An e3value e-business model is intended to help people understand the concept at hand more thoroughly and collaboratively, particularly in light of its key profit drivers [4], and that is exactly the aim of this paper.
It is our final goal to understand how Europcar can implement a similar business model as Waymo’s on its own. Through our analysis, we intend to identify the gaps that exist between both business models, those of Europcar and Waymo, and what type of potential Europcar has by adapting its business to provide a shared autonomous mobility service similar to Waymo One, as well as the challenges associated with this strategy.
We believe this research can provide valuable insights into the potential of a company like Europcar to implement a shared autonomous mobility service like Waymo. The e3value methodology will help us understand and model all the interactions between stakeholders and the value exchanged in a company like Waymo and provide a complete analysis of the technological and economic factors that underpin a business model like this one.
This paper is organised as follows. In Section 2, theoretical background research that covers AVs, Waymo, Europcar, and e3value is provided. In Section 3, an explanation of the investigation approach adopted is provided. In Section 4 and Section 5, both the Waymo and Europcar models in e3value are explained. In Section 6, a gap analysis is conducted, and a new model is proposed. In Section 7, the proposed model and all the insights gathered from the investigation conducted are discussed. Lastly, a final note is presented in Section 8, which explains the work’s contributions and limitations, in addition to future implications.
2. Research Background
According to the information collected at an early stage and to answer the central questions in the present study, it was pertinent to frame and conceptualise the main topics, namely urban mobility, AVs, Waymo, Europcar, and e3value, as these are the central topics on which our work is based. It was important to have good background research supported by a solid literature review as a starting point for our work. In this way, the three topics presented are centred on relevant and current studies to better understand how they relate to each other and sustain the framework of this work.
2.1. Autonomous Vehicles
Due to their potential to revolutionise the transportation industry, AVs, also known as self-driving cars, are gaining in popularity.
According to the American National Highway Traffic Safety Administration, AVs are classified into six levels, from Level 0 to Level 5, as represented in Table 1.
Table 1.
Classification of the different levels of automation in vehicles.
Safety issues are one of the main obstacles to the entry of self-driving cars into the market. Researchers have investigated various technologies for perception, decision-making, and control in self-driving vehicles. For example, LiDAR sensors are widely used for environmental perception, and decision-making is aided by reinforcement learning algorithms.
Sensors, cameras, LiDAR, artificial intelligence (along with machine learning and deep learning), neural networks, 5G, Big Data, and the Cloud have all seen significant advances in recent years. Many research articles describing the technological advancement of AVs have been published in academic journals [5].
Safety, on the other hand, is also a major concern in the development and deployment of self-driving cars. Researchers have investigated the safety of self-driving cars from a variety of perspectives, including system reliability, cyber security, and human–machine interaction. Several studies have suggested that AVs can significantly reduce the number of accidents caused by human error [6].
As previously stated, AVs have the potential to have a positive influence on society in economic and social terms. They can, for example, reduce traffic congestion, improve accessibility for the elderly and disabled, and provide lower transportation costs. According to a 2017 study conducted by the International Transportation Forum in Lisbon, replacing private car traffic with autonomous, shared mobility services could significantly reduce the need for current vehicles by up to 90% while also resulting in a 27% drop in CO2 emissions. Additionally, the elimination of unnecessary parking spaces could free up an area equivalent to 210 football fields for alternative uses. These findings suggest that the widespread adoption of autonomous shared mobility services could have significant environmental and urban planning benefits. There are, however, some social and economic issues, such as the potential loss of transportation jobs and the need for significant infrastructure investment.
AV development and deployment necessitate appropriate policies and regulations. Several countries have already implemented AV policies and regulations. Various policy options, such as liability rules, data privacy, and ethical considerations, have been investigated in the literature. However, the academic literature outlining AV can be very contradictory in terms of opinions (both positive and negative) in cities, and studies on how policies are being introduced to promote or address various disruptive effects are fairly limited [7]. Anyway, a recent prediction suggests that by 2045, AVs will take up half of all the traffic on the roads in the world [8,9].
The acceptance of AVs is critical to its success. Several studies have been conducted to investigate the factors that influence user acceptance of self-driving cars, such as trust, perceived safety, and privacy concerns. Social and cultural factors also influence user acceptance.
2.2. Waymo
Waymo is a subsidiary of Google that focuses on the development of autonomous cars and a self-driving ride-hailing service.
As advertised, Google has strong social and moral awareness in all its business ramifications, and this is a principle of the Alphabet Inc. group that is transversal to all its companies, which includes Waymo. This spin-off has the following value propositions that are very important for determining the scope of their business:
- the improvement in transportation for people around the world;
- prioritising the safety of clients;
- a more efficient network coupled with new technology such as AVs will significantly reduce the cost of public transit;
- transition to a fully autonomous service that aims to be cheaper than car ownership;
- to improve the quality of life in urban areas;
- to reduce CO2 emissions;
- to optimise people’s useful time when travelling (work, tasks, rest, etc.).
These are the announced foundations and the goals of Waymo to improve people’s lives and help with planet sustainability [10].
Google started investing in AV technology in 2009 with the creation of the Google Car. With the growing importance of this technology, the company decided to create Waymo to have an entire company fully dedicated to the research and development of the technology. At the same time that Waymo was founded, Tesla was also starting to invest a lot of its resources in this area of expertise.
Both companies have been very active in the development and research of this technology, with Waymo being a leader in this area of expertise. Waymo turned out to be the first company in the world to develop and implement a ride-hailing service operated entirely by autonomous cars.
One of the factors that most distinguishes Waymo, and also one of the reasons for the company’s success, has to do with the tight control of tests for the quality and safety of its cars. From the safety report, which is provided by Waymo, we can see the level of demand applied in the safety tests carried out by the company. Its approach to safety is the scope of the design and testing regime present in the company’s assessment of the vehicle’s safety.
In terms of testing, Waymo conducted virtual tests and also built a small replica of an urban city, with all types of obstacles and hazards possible to encounter in a normal street, where the first real-life tests were conducted. Waymo ended up carrying out millions of kilometres in tests, virtual and real, before taking its cars to the streets. Despite the time and money spent on this process, this proves how Waymo has approached the development of its product and the importance given to safety.
Waymo’s business model is based on providing transportation services using self-driving vehicles, and revenue is generated by charging customers for these services. Customers, vehicle manufacturers, and maintenance and repair services are all key stakeholders in Waymo’s business model. Waymo’s self-driving technology is built into vehicles made by partners like Fiat Chrysler, and the vehicles are maintained and repaired by third-party service providers.
2.3. Europcar Mobility Group
Europcar is a well-known car rental company with locations in many countries around the world. Since its founding in 1949, it has become a reference in the RAC market. The literature review provides an overview of Europcar research, including its history, business model, and customer satisfaction.
Europcar’s business model is based on renting vehicles to customers for short-term periods. It generates revenue by charging customers for the use of these vehicles, and it also generates revenue from insurance and other secondary services, like tyres or small damages.
One of the early works that focused on Europcar was a case study by [11]. The authors examined the company’s use of information technology to support its business processes. They found that Europcar’s investment in IT systems had enabled it to achieve operational efficiencies, improve customer service, and generate cost savings.
In 2015, [12] Europcar’s business model was examined, and it was compared with other car rental companies in a more recent study. These authors stated that Europcar’s strategy of offering a diverse range of vehicles, including luxury cars and commercial vehicles, supported the company in differentiating itself from its competitors. They also mentioned that Europcar’s collaboration with various airlines and hotel chains boosted the company’s customer base expansion.
Customer satisfaction, measured by net promoting score (NPS), which uses a scale of −100 to 100 to determine whether car rental company customers would recommend using the product [13], is another aspect of Europcar that has received attention in the literature. In 2017 [14], research was conducted on customer reviews of Europcar on TripAdvisor, a popular travel review website. They sustained that the majority of reviews were positive, with customers praising the company’s customer service and vehicle quality.
Not all studies, however, have been positive [15], as some researchers have investigated factors influencing customer loyalty to car rental companies, including Europcar. They have presented that factors such as price, location, and brand reputation were more important to customers than the rental experience itself.
Overall, the literature suggests that Europcar has been successful in differentiating itself from its competitors by offering a diverse range of vehicles and partnerships with airlines and hotels. The company’s investment in information technology systems has also facilitated it in achieving operational efficiencies and improving customer service.
2.4. e3value
The e3value methodology [4] is a conceptual modelling tool for analysing the feasibility and sustainability of a business idea. It [16] provides a means of exploring value webs, which consist of organisations or enterprises that offer a service to the market. The e3value methodology makes the exploration of a networked business idea easily comprehensible. The “e3” stands for “Economics of Electronic Environments”, and the “Value” stands for the value exchanges in business environments.
Value objects such as money, services, products, data, etc., are exchanged through value ports, which are grouped into value interfaces. These value interfaces model the economic reciprocity that exists in every business transaction [17].
The e3value methodology models business environments through the analysis of business actors and the value objects that are exchanged between each other. The e3value methodology stipulates that the value objects are produced by value activities from each actor.
The main purpose for which the e3value was designed and created is to better understand online businesses, how they operate, and what type of value they generate and trade between stakeholders [4]. It provides a group of modelling components [16] that are used to build the models.
This methodology is relevant in this study because it enables the modelling of both business networks that we are studying, providing important insights and perceptions of how they work. By modelling Waymo and Europcar business networks, we can easily identify the value exchanges that take place between actors, matching stakeholders, capabilities, and flows, allowing easier identification of gaps.
3. Research Methodology
Before laying down the strategy of research to be used in this paper, it was important to clearly understand its objective, which is to explore the potential of implementing a shared autonomous mobility service, like Waymo, in Europcar’s business model, as stated before. The investigation itself relied on the e3value methodology, which allowed us to model Waymo and Europcar’s current value chain and explore how a shared autonomous service could be integrated into Europcar’s operations. A gap analysis was also conducted to identify the challenges and opportunities of this potential application. The methodology adopted to elaborate the strategy of this paper consists of a literature review, e3value modelling, and a gap analysis, as represented in Figure 1.
Figure 1.
Research methodology diagram.
A complete and comprehensive description of what supports Metro Phoenix ride-hailing service based on AVs does not exist at all, either in stakeholders’ official communications or in scientific papers, and the same is the case when researching Europcar. Therefore, the research completed on both topics was accomplished through extensive literature research in the spread and unstructured information available on the several Waymo and Europcar stakeholders’ websites, in media articles, and in some papers matching specific aspects of our research. This review of the information supported our understanding concerning the definition of AVs and the background and business models of Waymo and Europcar. In summary, it consists of gathering relevant information by examining companies’ official communication, online journals, and academic publications.
4. Waymo Model
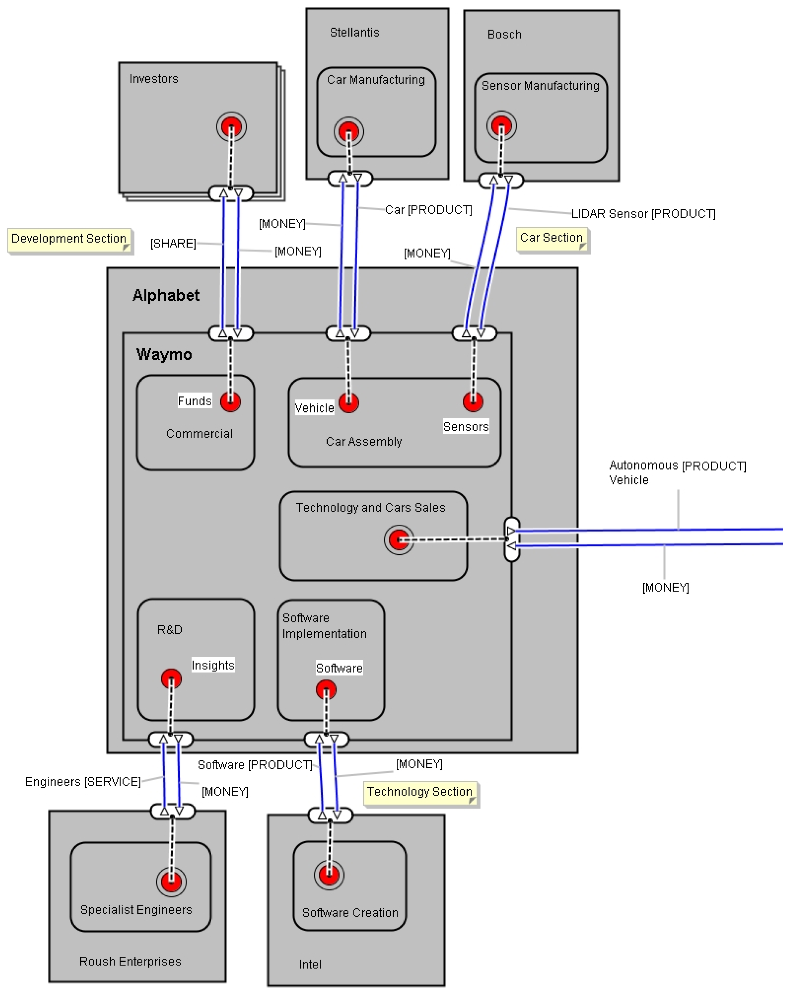
In the city of Phoenix, Waymo has already implemented its ride-sharing service, which is the subject-matter of our research. To recreate the ecosystem in which this service has been implemented in the e3value software, we needed to identify the stakeholders and actors involved and the type of economic exchanges in which they engage with one another. The Waymo organisation itself has shared a lot of information during the development phases, reserving for themselves strictly the necessity of keeping their original breakthroughs as a secret from the competition. The information was shared with official communications from Waymo and its partners, articles, formal speeches [18], and interviews. This was important to identify and represent how all the actors interact and exchange economic value. The ecosystem in which Waymo has established operations can be represented with a value network. A value network is a representation of all the economic transactions that happen between actors (stakeholders, organisations, or groups) needed for a business to function. These economic relations that Waymo and Waymo One have implemented in their business are represented in Figure 2.
Figure 2.
Alphabet e3value model. Reprinted from Ref. [19].
In the proposed e3value model (Figure 2), we identify a partnership between two Alphabet companies, Waymo and Waymo One. We also identified the following eight external actors (actors that are not part of this partnership): Intel, Roush Enterprises, Phoenix Government, Trov Insurances, Avis, Bosch, Stellantis, and Google. There are two market segments (represented by the multiple boxes), of investors and clients.
This macro scenario of the Waymo business implemented in Phoenix helps us understand how Waymo and Waymo One are operating in this pilot project city. The modelling of this business environment will support us to understand what are the specific economic transactions that need to happen for Waymo to establish its ride-hailing service using autonomous vehicles.
4.1. Waymo
Waymo has partnered with Chrysler and Jaguar to purchase their vehicles. This strategy of buying cars already produced by car manufacturers has helped Waymo focus only on the development of its AV software and sensors instead of spending money, resources, and time developing a car from scratch.
Waymo produces its sensors and computing technology in partnership with Bosch and Intel. Bosch is in charge of developing the custom sensors and adapting them to fit in the cars, and Intel is responsible for developing the software that will support the AV technology developed by Waymo. This way of developing and implementing the sensors is part of Waymo’s business strategy for the future. This gives Waymo the power to adapt its technology to any car and then provide it directly to the mobility provider, which in this case is Waymo One. In Figure 3, we take a closer look at how Waymo interacts with the other actors present in the value web and what type of value it exchanges with them to successfully run its ride-hailing service with autonomous vehicles. This is the model of the organisation that develops the technology and provides the final product to the customer organisation.
Figure 3.
Waymo scope. Reprinted from Ref. [19].
The central actor, Waymo, exchanges value with four other different actors. Waymo’s self-driving technology needs to be able to observe and recognise its surroundings to assist it in safely navigating through the hazards of the road. Waymo has been developing its technology, called Waymo Driver, that uses cameras and sensors to gather all the input from the surroundings and uses special software that processes all that information so it can tell the car what to do [6]. Waymo has been working closely with Roush Enterprises, a diversified engineering, manufacturing, and product development company specialising in automotive, aerospace, and advanced technologies, known for its expertise in performance engineering and innovation in the autonomous car sector. Intel, a major partner of several companies within the group, has been developing custom software for Waymo since the launch of Google’s self-driving car. As Waymo’s self-driving technology continues to advance, its high-performance hardware and software will demand increasingly powerful and efficient computing. Through close collaboration with Waymo, Intel delivers the advanced processing power needed to support Level 4 and Level 5 autonomy in Waymo’s vehicle fleet. As mentioned before, Waymo has partnered with the manufacturer of the Chrysler Pacifica, Stellantis [20]. One of Waymo’s key advantages lies in its in-house development and manufacturing of sensors and LiDAR systems integrated into its vehicles. This capability is a major factor in Waymo being considered one of the leading companies in autonomous driving. Although these sensors are highly complex and expensive, they offer significant improvements over the cameras and sensors that make up Tesla’s self-driving system, as noted by [21]. As mentioned, a close partnership with Bosch helps Waymo to build all these important hardware pieces peripherally to the standard Pacifica. From a market segment perspective, Waymo engages in value exchanges with investors who provide essential funding and investment. One of Waymo’s key investor partners is Magna International [22], a leading Canadian multinational specialising in the design, manufacturing, and assembly of automotive systems, components, and modules for major automakers worldwide. In addition to its role as one of the largest global automotive parts’ suppliers, Magna also makes strategic investments in innovative technologies, including electric vehicles, autonomous driving, and mobility solutions, to support future growth and maintain its leadership in the evolving automotive industry, especially in Waymo. In addition to Magna, other investment groups, including Alphabet, for obvious reasons, contribute to funding Waymo’s technological developments. In return for these investments, Waymo issues company shares, creating the value transition previously discussed in the e3value model.
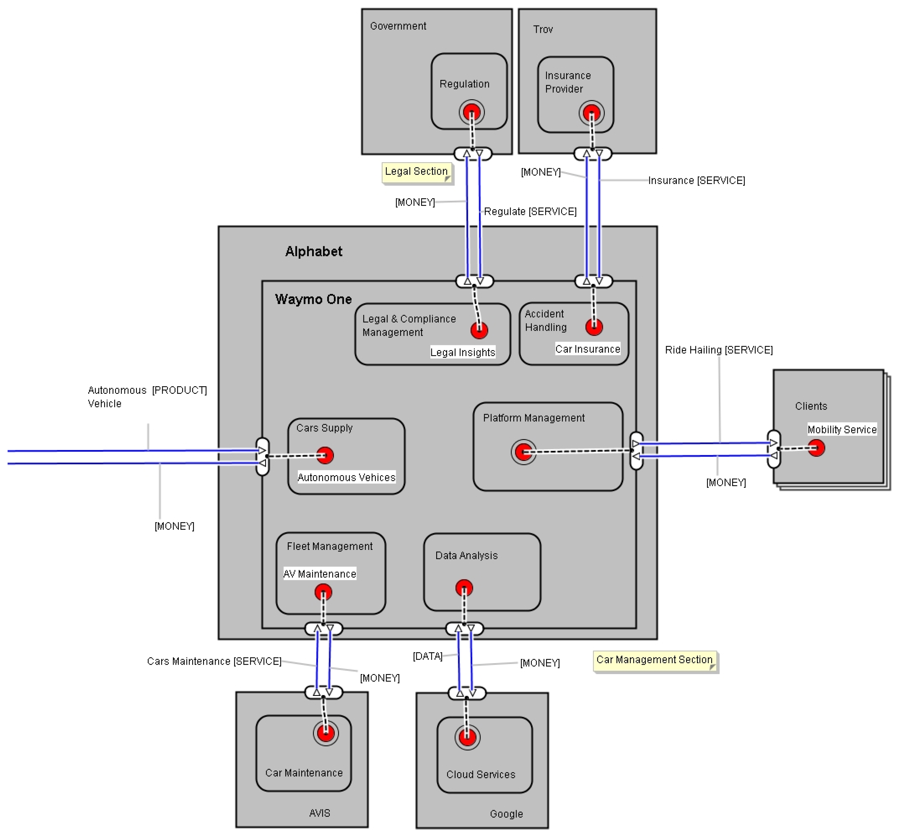
4.2. Waymo One
Following extensive testing and development of the self-driving technology, Waymo launched Waymo One, the first commercial autonomous ride-hailing service in the U.S. This new service was created to utilise the autonomous vehicles from its parent company to provide a sustainable and efficient transportation solution. Figure 4 presents a diagram illustrating how Waymo One collaborates with external partners to optimise and sustain its operations through value exchanges.
Figure 4.
Waymo One scope. Reprinted from Ref. [19].
Waymo One operates as a platform that handles various aspects of its service, including customer requests, fleet management, legal compliance, accident management, and vehicle supply. The process begins when a customer needs transportation within Chandler’s designated area. This need is addressed through the services provided by Waymo One. In exchange for the ride, the customer pays a fee and provides personal information. The platform processes the payment and collects data from both the customer and the trip itself. Once payment is confirmed, the platform dispatches the nearest available vehicle to pick up the customer, and the trip begins. Based on the information the platform receives, it may trigger specific actions or notifications. In the event of an issue, such as a car malfunction or accident, the customer can report it via the app, and follow-up actions are initiated. The platform works directly with Trov [23], an insurance technology company that provides on-demand, usage-based insurance coverage. It offers flexible, digital-first insurance solutions that are well-suited for businesses in the technology and mobility sectors, such as Waymo. For Waymo, Trov provides insurance coverage for its autonomous vehicle fleet, particularly for handling incidents like accidents or damage. Waymo vehicles are covered by Trov’s insurance platform, which allows the company to manage claims efficiently and respond to incidents quickly. When an accident or vehicle issue occurs, Waymo customers can report the event through the app, triggering the insurance process. Trov’s platform handles the claim and coordinates the necessary steps to resolve the issue, ensuring that Waymo’s vehicles and operations are covered in case of unforeseen events.
For fleet management, Waymo maintains a hangar where its vehicles are stationed for cleaning, charging, fuelling, and routine check-ups to avoid breakdowns. Avis [23], provides the fleet management and maintenance services for Waymo’s autonomous vehicle fleet, ensuring tasks such as cleaning, charging, fuelling, and repairs are carried out. This partnership is essential, as autonomous vehicles require specialised care, including regular check-ups and maintenance of their advanced sensors and systems. Autonomous vehicles require more frequent maintenance than conventional ones due to the absence of a human driver, particularly for preventative measures. This includes regular upkeep, like oil and brake pad changes, as well as specialised care for the LiDARs, sensors, and cameras that support autonomous driving.
As an actor, the Phoenix government is responsible for continuously legislating and regulating this service. Remembering that AVs are still in the early stages of development and that there is a greater social responsibility attached to them since they lack human drivers is important. As for all of this, governments reserve to themselves a strict and continuous presence when controlling and regulating these services.
To support its operations, Waymo One has formed a partnership with Google to utilise its cloud services for processing the vast amounts of data generated during self-driving cars’ operations. Additionally, Google’s cloud services enable Waymo One to collect real-time data, which is continuously shared to support the development of their autonomous driving technology.
5. Goldcar AS-IS Model
Traditional rental is beginning to evolve to meet modern consumer needs. A human interface at an airport counter, accessing the vehicle and verifying a vehicle’s condition and location, are just a few of the conventional features of the car rental industry that are being eliminated by technological advancements [24]. The major companies in the rental automobile market are becoming more aware of these developments and are modernising their business methods to keep up with contemporary trends. A recent case study conducted in a car rental company emphasised the importance of the digitalisation of business processes in this type of company [25]. Click’N Go is being developed with the main goal of keeping up with these new trends by providing an innovative mobility service solution.
The primary focus of this paper will be on Goldcar, which has served as Europcar’s subsidiary in implementing cutting-edge technologies such as Key’n go and Click’n go. It is noteworthy that Europcar has chosen to leverage Goldcar for these advances as it not only helps improve its overall brand image and reputation but also showcases its commitment to delivering exceptional customer service through innovative solutions. Consequently, this paper will utilise Goldcar as a benchmark to evaluate the applicability and potential benefits of adopting such a service.
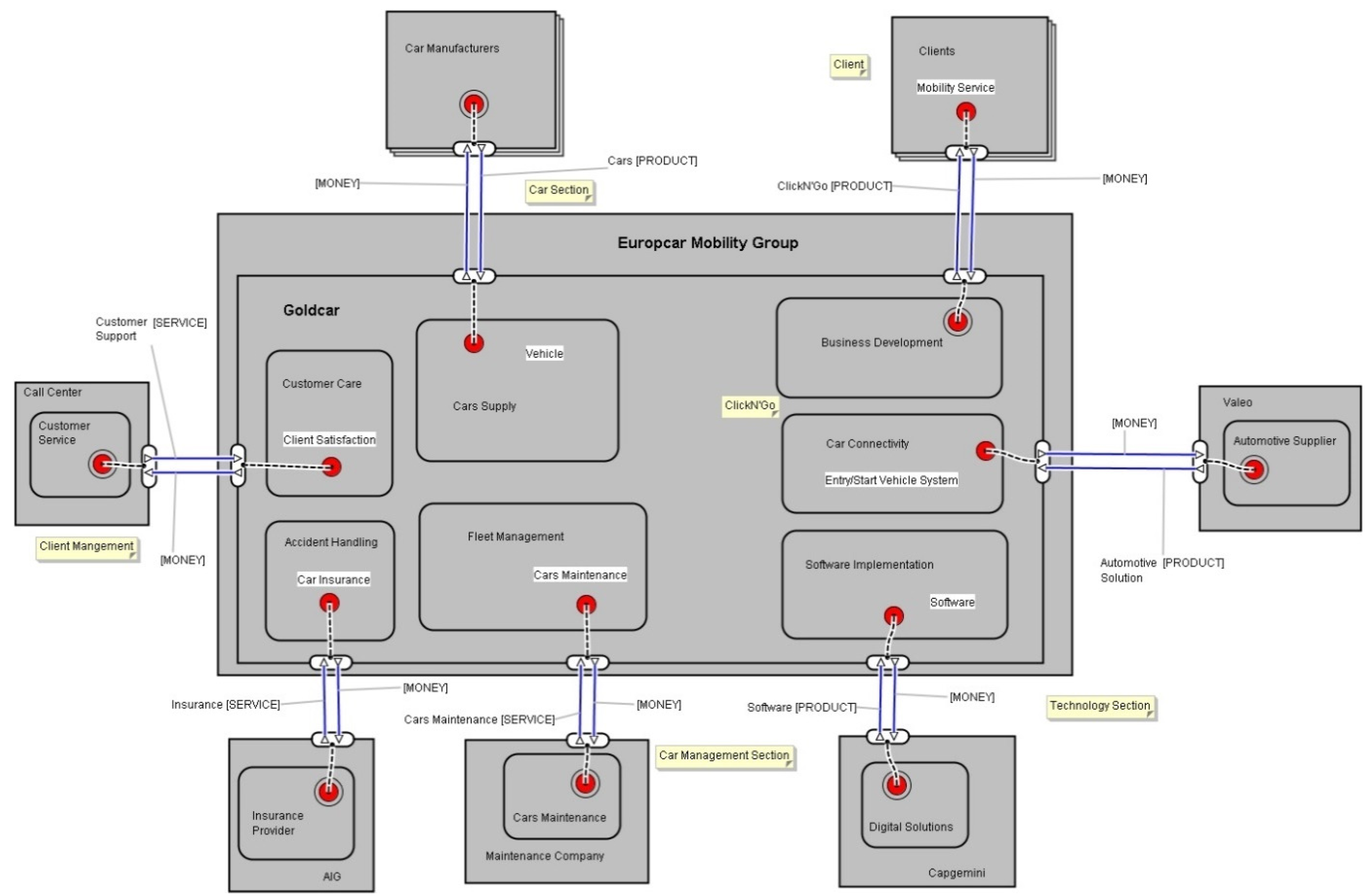
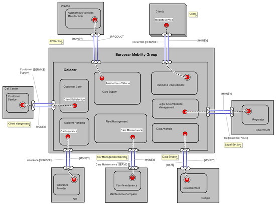
In the e3value model represented in Figure 5, we are modelling the partnership between Europcar Mobility Group and its subsidiary Goldcar. The following five actors interact with the partnership: the call centre, AIG, the maintenance company, Capgemini, and Valeo. There are also the two market segments of car manufacturers and clients. The following research dives deep into each main actor and how they interact with others. This type of analysis will help us later to understand Europcar’s plans for its business inside this market. This initial overview of the various components is useful in understanding how Goldcar and Click’N Go operate in this pilot project. Going forward, we will analyse in more detail the value web into which each partner is inserted to understand their needs and how these outside actors are contributing to the value exchanges.
Figure 5.
Europcar Mobility Group e3value model. Reprinted from Ref. [19].
5.1. Goldcar
Goldcar is a subsidiary of Europcar that operates primarily in Europe, and while it benefits from Europcar’s global resources, it also operates under its brand name and has some autonomy in its operations. With one-way rentals and no credit card-required rentals among its many flexible rental options, Goldcar is widely recognised for its competitive pricing. Customers have a variety of options, such as car rentals and airport shuttles. The company has expanded its rental fleet in the past years, which includes everything from luxury cars to small, economical cars. In our study, when modelling Goldcar, we are only focusing on the actors and value actions that are directly related to automobile mobility [26].
Low prices are one of the company’s key selling points, which are made possible by a combination of factors such as efficient operations and a focus on cost control. Goldcar also has a fidelity package called Club Goldcar, which offers discounts in partner companies and many other benefits [27].
As stated, Goldcar is focused on achieving low prices through highly efficient operation strategies. Its cost structure is mainly constituted by fleet investment, fleet maintenance, labour expenses, and infrastructures. Following Europcar company’s guidelines, Goldcar tends to outsource to other companies whenever it is possible to reduce structural costs.
In the model in Figure 5, we have three companies responsible for providing critical services directly related to a normal rental company.
Call centre companies are in control of customer service, one of the most critical departments in Goldcar, being available 24 hours a day and 7 days a week for customer support. This service is also available in five different languages, reinforcing here the dedication of the company in this specific area.
AIG is the company responsible for providing insurance for the cars. It is necessary to keep in mind that this insurance, which protects against civil liability and third-party damages, is required. The own damages coverage is a service that is provided by rental car companies, this being a simple type of service/extra that each client can purchase before the rental. There is a department that is responsible for all accident-handling value-generating activities.
Regarding the hygiene, cleaning, and maintenance of the fleet, the responsibility is also the responsibility of a company that partners with Goldcar for this purpose. A fleet management department controls the operations related to these activities and maintains strict cost control so Goldcar can maintain its low prices. This department is also responsible for another important value activity in the business core, the fleet investment. Car supply is a need present in any rental car company that buys its fleet from the different car manufacturers present in this market segment. Usually, this involves partnerships that can be more profitable due to the high volume of business. Nonetheless, rent-a-car companies tend not to be too dependent on one car manufacturer to have the possibility of providing a wide range of car brands to its clients, which is also a differentiation factor.
The business development department in Goldcar is where the company has been investing more of its resources. Technology innovation and customer satisfaction are top priorities, and the creation of Key’N Go is an example of it.
5.2. ClickN’Go
Goldcar has also faced critiques and complaints from customers for issues such as hidden fees [28], poor customer service, and aggressive sales tactics, making Europcar step in and intervene in the business model. It was important for the group to assist Goldcar and elevate it to higher standards and to level it with the rest of the companies in the market. There was a need to improve operations and customer relations, and for that, an innovative service was desperately needed.
The first product, called Key’N Go, aimed to improve NPS, was developed to reduce waiting times when picking up rental cars. Goldcar’s Key’N Go product consists of a special machine that provides the keys of the cars integrated with software that processes the reservation and also the clients’ information. The service is intended to make car rental easier and more convenient for customers. The rental process can be completed online or through the Goldcar app before arriving at the rental location. Customers can select the type of vehicle they want, add any additional services or equipment they require, and pay upfront for the rental [29].
The company wanted to take a step forward in its business development, so it created a new product called Click’N Go. It is a similar service where customers can complete the rental process online or through the app before arriving at the designated centres. Customers can select the type of vehicle they prefer, select extras and add-ons, and pay for the rental. The main difference is that when customers arrive at the rental location, they can proceed to unlock the car and begin their rental only using their phones.
The right sector of the previous value web is focused on Click’N Go and all the activities, actors, and segments related to it. Clients are considered a market segment as Click’N Go does not only focus on one specific type of customer, but instead, its services are meant to provide an alternative mobility solution that can serve any person with a driver’s permit. This innovative rental service is provided to its clients through an exchange of money, and all the payments, rental bookings, and client interactions are processed through value activity and business development. Click’N Go is considered a product, so it is represented in the model as a value object, considering the definition [4].
Valeo is a pioneer in automotive innovation, creating end-to-end experiences in embedded systems and cloud-based smartphone applications [30]. They are responsible for developing an automotive solution that allows a car to be opened via a mobile phone. Valeo creates a smart vehicle entry/start and data gathering system for Click’N Go, along with a highly reliable cloud-based platform.
One of the world’s leading consulting, technology, and service providers, Capgemini, also a digital strategy leader, is identifying ways of mastering the digital experience through a digital transformation institute and a partnership with MIT. Capgemini has complete control over Click’N Go information technology integration, where it develops and operates the mobile app and platform through a tailored digital service. In the value web, we can observe that it provides a product in return for money.
6. Strategic Analysis
At present, Europcar Group offers different mobility services. Of course, it started as a RAC, but through the years, it has developed and adapted its business to keep up with the market’s needs and business trends.
The group has been investing in mobility as a service (MaaS), a service that consists of an all-in-one platform where you can plan, book, and pay for different types of mobility services [31]. The chauffeur service is another type of mobility service that Europcar provides that resides in a more exclusive and luxury transportation service, where the clients can book a private driver and a high-end car [32]. Ubeeqo is a different rental solution that provides short-term rentals for its clients. Right now, the company is implementing in its subsidiary Goldcar its new product, the Click’N Go.
It is entirely possible that Europcar has made significant progress in developing innovative solutions in the automobile industry. The purpose of this paper is to study the possibility of Europcar taking the next step in automobile innovation, AVs. Adapting this concept to the company’s business proposition would entail the establishment of a ride-hailing service that works with a fully electric and autonomous fleet of cars, like Waymo One’s business model.
The plan is for Europcar to leverage one of its subsidiary companies to launch this new service initially. As we have already discussed in this paper, Goldcar has been one of the companies within the Europcar Group that have successfully pursued innovation in its services, exemplified by the development of Key’N Go and Click’N Go.
Therefore, we created a SWOT matrix, presented in Table 2, to gain a better understanding of Goldcar’s current competitive position in the market. This is a complementary tool to the gap analysis that we are conducting in the following chapter, which identifies the strengths, weaknesses, opportunities and threats of a company or its future projects [33].
Table 2.
Goldcar SWOT Matrix.
7. Goldcar TO-BE Model
In this stage, we are conducting a gap analysis between the Waymo model and the Europcar model. By doing this, we will be able to understand how and what Europcar need to implement in its operations and core business to have an autonomous mobility service. The e3value models give us information about value exchange, as said before in this article, so our gap analysis will assess those differences.
7.1. Strategic Objectives
Goldcar’s strengths can be exploited and leveraged to develop innovative transport options that are in line with the company’s business strategy and can be used to enhance its strengths. The company has followed an innovative trend by implementing Key’N Go and Click’N Go, and an evolution to a shared autonomous mobility approach would be consistent with its strategy. These are all strategies used to address the company’s reputational and customer satisfaction weaknesses.
It is very important to consider all threats inherent when making this business decision. There are already many companies following this same path of business transformation, so it becomes crucially important to be careful and strategic when identifying new companies to partner with. The success of Goldcar’s entry and establishment in the new market segment will significantly depend on these partnerships, making them a critical factor in the process.
The planning desired state resides on Goldcar, providing a unique, cutting-edge mobility alternative. This extension of the company’s business model consists of a brand-new ride-hailing service that only employs electric AVs. This plan focuses on providing a service like the one that Waymo One, the company’s ride-hailing business, is providing in Phoenix.
An ideal scenario for Goldcar’s service would involve a user-friendly smartphone application designed specifically for this purpose. Through this app, the clients would be able to ask for self-driving cars, choose the destination, and pay for the trip. Other extras and options would be available, such as choosing the car model and characteristics, renting the car for short-term periods to plan a day trip with multiple stops, or using the service for transporting goods and products from one location to another.
Through the use of self-driving technology, Goldcar must create a service that is distinguished by innovation, which is a key selling point. Since these automobiles would be entirely electric, this service also places a strong priority on environmental sustainability.
7.2. Gap Analysis
At this stage of the gap analysis, our primary objective is to pinpoint the gaps between Goldcar’s current e3value model and Waymo One’s model, which we evaluated earlier in this study. Our ultimate goal is to determine how Goldcar can emulate a business model similar to Waymo One. To achieve this, we will begin by identifying the aspects that are present in Waymo One’s model but missing in Goldcar’s model.
As we examine the Waymo One e3value model depicted in Figure 4, we notice six distinct value transactions that represent exchanges of value objects between Waymo One and its various actors and market segments. Our goal is to compare these value transactions with Goldcar’s e3value model, which is presented in Figure 5. To accomplish this, we created a table that cross-references the identified Waymo One actors and value transactions with Goldcar’s value web to determine any gaps or discrepancies between the two models. Contrasting the actors and value objects of various models can reveal insights into potential problems and solutions, drawing on the e3value literature. In this way, by contrasting Waymo One and Goldcar, we may find weaknesses in Goldcar’s business strategy and come up with a viable approach for bridging these gaps.
We will then examine each of the gaps listed in the previous table, Table 3, in more detail. Despite the possibility that there are comparable actors and value objects between Goldcar and Waymo One, it is crucial to keep in mind that to create more convincing partnership proposals, these business alliances may need to be adjusted, subject to negotiation, or involve new partners. Both actors, AIG and car maintenance companies (that already work with Goldcar), will need to readjust their business partnership with Goldcar. Nevertheless, this can also be seen as an opportunity for these actors, as they can become the first companies in their markets to provide specific services to AVs. If these partnerships become learning processes, it can also help them to learn, prepare, and transform their businesses to be ready for this technology through the exchange of information, data, and inputs. AIG and the car maintenance companies that already work with Goldcar can establish themselves as AV services providers, becoming prepared for the future.
Table 3.
Gap analysis.
7.2.1. Waymo (Autonomous Vehicles)
The main gap and the leading reason for this study is the absence of the Waymo actor and respective value object, autonomous cars. However, this gap represents a big business opportunity for Goldcar and the EMG, as already identified in the SWOT analysis of Figure 2, as the integration of this new technology has the potential to expand the company’s market reach.
Additionally, by integrating self-driving technology in its fleet, Goldcar could improve its reputation, reduce operational costs, be more sustainable, and provide a unique pioneering experience to its clients.
Bridging this gap will be a huge challenge for the enterprise. Developing its technology is clearly out of the question; it would take years to develop it. It is far easier for a company with the investment capacity such as that of EMG to purchase the technology rather than develop it.
To bridge this gap, Goldcar would need to consider a partnership with a company like Waymo to have access to their autonomous driving technology, either purchasing or leasing it. Another alternative could be a joint effort between Waymo and Goldcar to adjust the existing technology to suit Goldcar’s business plan.
7.2.2. Government (Regulation)
It will be crucial for Goldcar to develop a partnership with local government to start delimiting and delineating new specific laws for autonomous cars and their integration into public ride-hailing services.
This could be a challenge for the company in terms of complying with local laws and regulations. There is even a high probability that in most countries, no laws exist that foresee the use of this type of vehicle, let alone as a way of service provision.
This situation may become a major obstacle to the legalisation of this service, as several laws need to be drafted and subsequently approved by the governments of each country. These processes can be quite time-consuming, causing delays in the implementation and resulting in unwanted high costs.
Bridging this gap can imply investing in legal and compliance expertise or subcontracting companies that specialise in these types of services. It can also mean developing other partnerships with local authorities and policymakers.
Very similar to what happened in Phoenix with Waymo One, this partnership will be a learning process for both stakeholders. It is not expected that the local governments will design all the laws without any type of data and input. It is easier for governments to give temporary permits to the pioneer companies that break into the market and take that opportunity to design specific laws for this service [34]. The first countries or cities to have these laws established and implemented will become attractive landing spots for future AV companies.
7.2.3. Google (Data)
Right now, Goldcar does not have a data gathering and processing system incorporated into its fleet. This resource is very important, especially for companies that are in the process of digitally transforming their businesses, as it enables the service provider to optimise various aspects of the business. In the case of an AV ride-hailing firm, it can support the optimisation of the resources taken by the vehicles, timing of clients’ pickups, and fleet positioning management.
To close this gap, Goldcar has the two alternatives of either investing in developing data collection processes by hiring data scientists or paying firms like Google that are specialised in this area.
Again, a partnership with a company like Google could be very advantageous, especially when it comes to big data. All the customers’ actions and inputs received from their interactions and use of the service are transformed into data. This information is analysed and processed so service can be adjusted and optimised for a better customer experience. This information can also support the marketing development of the service.
Ride-Hailing Service
Goldcar will need to develop its service of ride-hailing as a value object to exchange with its clients. The Key’N Go and Click’N Go can be great starting points for developing this new product. Similar to these products that the company already has implemented, this ride-hailing service will be available for the clients through an online platform where you can call the cars, predict your trip, and pay for the ride.
8. Proposed Model
Figure 6 represents a proposed model in e3value after the process of bridging the gaps previously identified. In this value web, the missing actors, value activities, and value objects are already represented with the respective value transactions that a business transformation like this would imply.
Figure 6.
Proposed model for EMG to have a SAV ride-hailing service.
In this model, Waymo (actor) is acting as the AV provider, where a value transaction occurs between Goldcar, which pays for a product that Waymo provides. Google, as the data provider, enables Goldcar to improve the quality of its service by offering valuable information related to traffic patterns, navigation, and customer preferences. This transaction is based on the value proposition that Goldcar can deliver a more efficient and personalised ride-hailing experience to customers with the support of Google’s data. Finally, the government (actor) acting as the regulator, as mentioned before, will involve a collaborative effort with Goldcar, whereby the company will not only be subject to regulation but will also provide expertise to help design and implement new laws and regulations.
9. Discussion
The e3value tool offered a robust framework for understanding how value is exchanged within a business ecosystem. It enabled us to map out the relationships between actors and the flow of value exchange, which is crucial for designing a sustainable business model. Through detailed analysis of the insights from this study, we were able to simulate a business model for a ride-hailing service using Waymo’s autonomous vehicles, applicable to other cities around the world and other mobility providers like Goldcar. The real strength of e3value lies in its dual purpose; not only does it provide a detailed map of value networks, but it also serves as a valuable reference for future business ventures. It provides an understanding of how different actors in a network collectively create, distribute, and consume value, offering an operational overview that is essential for planning and strategy.
In the mobility industry, established players tend to prioritise acquiring advanced technology rather than developing it in-house. This approach is particularly evident in companies specialising in mobility services, who often opt to purchase ready-made autonomous vehicle (AV) technology, as it is more cost-effective than developing such technologies internally. By acquiring these technologies, companies can integrate them into their services and quickly monetise them.
The literature reveals a growing trend where large corporations increasingly seek partnerships with smaller, specialised firms. As highlighted by [23], these collaborations have become more common in recent years as larger firms gain access to the innovation and agility of smaller companies. For smaller firms, this partnership model offers a fast track to global markets without the need to build extensive infrastructure or technology themselves [35].
This pattern is observed in Waymo’s strategy. Former CEO John Krafcik stated in 2018 that Waymo’s future would be centred on refining its autonomous driving technology, [36] known as Waymo Driver, while leaving the manufacturing and ride-hailing services to other industry players. This strategic decision reinforces the findings of our analysis, suggesting that Waymo is positioning itself primarily as a technology provider rather than a ride-hailing competitor.
Alphabet Inc., Waymo’s parent company, has long pursued a strategy of acquiring and investing in innovative technology firms to secure future profits [37].
The business model we have modelled in Figure 7 illustrates how Waymo could replicate Alphabet’s strategy in the autonomous vehicle market. In this model, Waymo continues to advance its autonomous driving technology while selling it to a diverse range of market participants, including existing ride-hailing companies like Uber and Lyft, as well as traditional car manufacturers that cannot develop autonomous technology. It is important to note that Waymo’s technology is not limited to ride-hailing applications; it has the potential to transform lower levels of autonomy into full Level 5 autonomy, making it applicable to a wide range of vehicles. This raises the possibility that Waymo could monetise its technology by licensing it to car manufacturers or by selling fully autonomous vehicles—though it is still too early to predict the exact path Waymo will take.
Figure 7.
Proposed simple value network of future Waymo business modelled in e3value. Reprinted from Ref. [19].
Waymo’s approach provides valuable insights into how technology can be developed and integrated into the wider mobility ecosystem. The creation of Waymo One, its pilot ride-hailing service, can be viewed as an extension of its R&D efforts, serving as a real-world testing ground for the technology. As the literature suggests, Waymo One was designed not as a profit-driven business but as a tool for gathering data and refining the technology in a live setting. This strategy allows Waymo to develop its systems iteratively while also gaining valuable insights from its deployment in real-world conditions.
Looking forward, the direction of Waymo’s business model remains uncertain. It could continue to operate its ride-hailing service in parallel with its ongoing technological development, using it as a testbed for further improvements, or it could pivot to focus exclusively on licensing its technology to other companies. Regardless of the specific approach, it is clear that Waymo’s future strategy will be centred around leveraging its autonomous driving technology as a key asset within the evolving mobility landscape [19].
Through the review of the literature, we can understand the importance of autonomous cars. Their integration and implementation in daily life, through a service or private acquisition, have a significant economic and environmental impact on society. The International Transportation Forum study conducted in Lisbon in 2017 highlights the importance of having this technology integrated into urban areas due to the impact it would have environmentally.
All these insights are key indicators for companies to take this step in the mobility segment. It just makes sense, especially when a company like EMG is already established in the mobility industry and has the investment and infrastructure capacity to achieve it. From our gap analysis, we determined that there are important similarities between the actors and value objects of both companies that could facilitate this business transition.
The current car maintenance structure at Goldcar may require minimal modification to facilitate support for AVs. However, it may be necessary to recruit specialised personnel with expertise in overseeing the sensors, hardware, and other specific components unique to autonomous cars.
The business relationship with AIG is a cross-company partnership across all companies in the group. This allows EMG to have greater negotiating power and ease in designing new contracts specific to this business model extension involving AVs.
The gaps identified in the previous section present some challenges to overcome. Financially, a large investment will be required to acquire and subscribe to Waymo’s technology, as well as other necessary adjustments to adapt Goldcar’s structure to this new model.
Establishing a strong partnership with the government and the respective regulatory entities will be crucial for ensuring the implementation of this business in different countries. This is still a new technology, and it is constantly scrutinised by the media and public opinion, also due to inherent doubts regarding safety.
There is another big lesson learned regarding Europcar’s incredibly advantageous position to enter the AV sector that we came across while conducting research for this report. A car rental firm like Europcar might increase the value of its assets by developing an AV ride-hailing service. An AV ride-hailing service may be a useful approach to making money during periods when vehicles are not in use. RAC’s main objective is to have its vehicles always occupied. Elon Musk has already made this suggestion, saying that Tesla owners should consider joining a car-sharing business that offers a ride-hailing service when their vehicles are not in use [38]. This would help to advance the circular economy. However, Europcar has a distinct edge over automakers like Tesla in that it has extensive data and customer relationships with the final users of these services. This supports the notion that one of the leading contenders to succeed in this shift to AV ride-hailing services is a firm like Europcar.
10. Conclusions
Modelling both Waymo and Europcar in e3value was very important to support all the findings and conclusions obtained in the completion of this paper. These models helped us to understand how both companies operate and exchange value within their environments. This method is important because it facilitates the process of comparison between Waymo and Europcar businesses. All the information and insights that supported the construction of both models were only possible through the literature review made previously in this study.
The gap analysis concluded our investigation, synthesising and processing all the understandings gathered before. This involved comparing the e3value model of Waymo and Europcar and identifying the gaps and challenges that Europcar would need to address to successfully implement a shared autonomous mobility service. The gap analysis also aimed at exploring the potential benefits of shared autonomous mobility applications, such as increased efficiency, reduced costs, and enhanced customer experience.
Limitations and Future Work
As acknowledged before, there were some methodological limitations, especially in the literature review, due to the lack of academic papers and official information regarding Waymo and Europcar. This limitation ended up shaping the models built in e3value once these were based on this literature review. The e3value model tool itself was not explored to its maximum net value flow analysis due to the absence of economic information from both companies.
Thus, having some limitations, the previous methodologies listed were the most adequate for our study and its aim. These three approaches allowed us to conduct a scientifically coherent and correct study. In this paper, a model is proposed that integrates AVs in a conventional RAC business like Goldcar. Despite the potential of the proposed model from the demonstration of this research, more empirical work is required to reveal how applicable this model is to different scenarios and other conventional automotive businesses.
Even though this model helps assess the processes that could integrate AVs in RACs, its evaluation is currently limited. The model may be validated in the future through additional research.
Furthermore, because this technology is still relatively recent, there have yet to be many studies on it; most of it is found in case studies, journals, and online publications, as mentioned before.
Therefore, as the literature offers more information on this technology’s adoption, researchers are encouraged to monitor this technology’s application in various industries. This expansion of information might enable more thorough, reliable pairwise comparisons of the criteria and better alternative evaluation.
Author Contributions
Conceptualization, J.P.N.R. and A.R.P.; methodology, M.M.d.S.; software, J.P.N.R.; validation, A.R.P., P.P., and M.M.d.S.; formal analysis, A.R.P.; investigation, J.P.N.R.; data curation, A.R.P. and P.P.; writing—original draft preparation, J.P.N.R.; writing—review and editing, J.P.N.R. and A.R.P.; visualization, J.P.N.R.; supervision, A.R.P., P.P. and M.M.d.S. All authors have read and agreed to the published version of the manuscript.
Funding
This research received no external funding.
Data Availability Statement
The original data presented in the study are openly available in Waymo website at https://waymo.com, and Europcar Mobility Group website at: https://europcar-mobility-group.com/.
Conflicts of Interest
The authors declare no conflicts of interest.
Abbreviations
| AmoD | Autonomous Mobility on Demand |
| AV | Autonomous Vehicle |
| EMG | Europcar Mobility Group |
| GDP | Gross Domestic Product |
| MaaS | Mobility as a Service |
| MoD | Mobility on Demand |
| NPS | Net Promoting Score |
| RAC | Rent-a-Car |
| SAV | Shared Autonomous Vehicle |
References
- Knight, W. Driverless cars are further away than you think. Technol. Rev. 2013, 116, 44. [Google Scholar]
- Daily, M.; Medasani, S.; Behringer, R.; Trivedi, M. Self-driving cars. Computer 2017, 50, 18–23. [Google Scholar] [CrossRef]
- Attias, D. The autonomous car, a disruptive business model? In The Automobile Revolution; Springer: Cham, Switzerland, 2017; pp. 99–113. [Google Scholar]
- Gordijn, J.; Akkermans, H.; Koks, A.; Schildwacht, J. User Manual e3-Value Editor; Vrije Universiteit Amsterdam: Amsterdam, The Netherlands, 2004; pp. 30–35. [Google Scholar]
- Denaro, R.P.; Zmud, J.; Shladover, S.; Smith, B.W.; Lappin, J. Automated vehicle technology. King Coal Highw. 2014, 292, 19–24. [Google Scholar]
- Schwall, M.; Daniel, T.; Victor, T.; Favaro, F.; Hohnhold, H. Waymo public road safety performance data. arXiv 2020, arXiv:2011.00038. [Google Scholar]
- Bagloee, S.A.; Tavana, M.; Asadi, M.; Oliver, T. Autonomous vehicles: Challenges, opportunities, and future implications for transportation policies. J. Mod. Transp. 2016, 24, 284–303. [Google Scholar] [CrossRef]
- Bansal, P.; Kockelman, K.M. Forecasting Americans’ long-term adoption of connected and autonomous vehicle technologies. Transp. Res. Part Policy Pract. 2017, 95, 49–63. [Google Scholar] [CrossRef]
- Litman, T. Autonomous Vehicle Implementation Predictions-Implications for Transport Planning Summary; Victoria Transport Policy Institute: Victoria, BC, Canada, 2021. [Google Scholar]
- Margulis, C.; Goulding, C. Waymo vs. Uber May be the next Edison vs. Westinghouse. J. Pat. Trademark Off. Soc’y 2017, 99, 500. [Google Scholar]
- Peppard, J.; Rylander, A. From value chain to value network:: Insights for mobile operators. Eur. Manag. J. 2006, 24, 128–141. [Google Scholar] [CrossRef]
- González-Iglesias Baeza, P. Business Model Innovation in Rent-A-Car Companies Introducing Carsharing in Their Portfolios; ICAI—Universidad Pontificia de Comillas: Madrid, Spain, 2015. [Google Scholar]
- Fisher, N.I.; Kordupleski, R.E. Good and bad market research: A critical review of Net Promoter Score. Appl. Stoch. Models Bus. Ind. 2019, 31, 138–151. [Google Scholar] [CrossRef]
- Huang, P.; Lurie, N.H.; Mitra, S. Searching for Experience on the Web: An Empirical Examination of Consumer Behavior for Search and Experience Goods. J. Mark. 2009, 73, 55–69. [Google Scholar] [CrossRef]
- Litvin, S.; Goldsmith, R.; Pan, B. Electronic Word-of-Mouth in Hospitality and Tourism Management. Tour. Manag. 2008, 29, 458–468. [Google Scholar] [CrossRef]
- Gordijn, J.; Akkermans, J.M. Value-based requirements engineering: Exploring innovative e-commerce ideas. Requir. Eng. 2003, 8, 114–134. [Google Scholar]
- Bon, A.; Akkermans, H.; Gordijn, J. Developing ICT services in a low-resource development context. Complex Syst. Inform. Model. Q. 2016, 9, 84–109. [Google Scholar] [CrossRef]
- Sacha Arnoud, Director of Engineering, Waymo—MIT Self-Driving Cars. Available online: https://www.youtube.com/watch?app=desktop&v=LSX3qdy0dFg&t=740s (accessed on 30 November 2024).
- Rosa, J.N.; Pereira, A.R.; Santoro, F.; Gordijn, J.; da Silva, M.M. Modeling Waymo’s Shared Autonomous Vehicle Service in Phoenix Using e3value. Int. J. Transp. Dev. Integr. 2023, 7, 153–165. [Google Scholar] [CrossRef]
- Gibbs, S. Google sibling waymo launches fully autonomous ride-hailing service. The Guardian, 7 November 2017. [Google Scholar]
- Rice, D. The driverless car and the legal system: Hopes and fears as the courts, regulatory agencies, waymo, tesla, and uber deal with this exciting and terrifying new technology. J. Strateg. Innov. Sustain. 2019, 14, 134–146. [Google Scholar]
- Bigelow, P. Waymo, with partner Magna, firms up plans for Detroit AV assembly plant. Automotive News Canada, 23 April 2019. [Google Scholar]
- Alsoubaie, F. Strategic planning for google’s autonomous vehicle technology based on patent analysis. In Proceedings of the e International Annual Conference of the American Society for Engineering Management, Philadelphia, PA, USA, 23–26 October 2019; American Society for Engineering Management (ASEM): Philadelphia, PA, USA, 2019; p. 1. [Google Scholar]
- Autonomous Cars: Every Car Can Be Rented by Anyone, Anywhere; Morgan Stanley: New York, NY, USA, 2014.
- Gomes, S.B.; Pinto, P.; Santoro, F.M.; Silva, M.M.d. Digital transformation and business process innovation: A car rental company case study. In Proceedings of the Business Process Management Forum: BPM Forum, Seville, Spain, 13–18 September 2020; Springer International Publishing: Berlin/Heidelberg, Germany, 2020; pp. 13–18. [Google Scholar]
- About Us—Goldcar. Available online: https://www.goldcar.es/en/p/about-us/ (accessed on 1 December 2022).
- Goldcar Club Day—Exclusive Discounts for Our Clients. Available online: https://www.goldcar.es/en/offers/goldcar-club-day/ (accessed on 1 December 2022).
- Tims, A. Goldcar put me under pressure to get unwanted insurance. The Guardian, 22 June 2022. [Google Scholar]
- Aluguer de Carros Sem Tempos de Espera Key’n Go—Goldcar. Available online: https://www.goldcar.es/pt/p/keyngo/ (accessed on 1 December 2022).
- Automotive Innovation at Valeo. Available online: https://www.valeo.com/en/innovation/ (accessed on 1 March 2023).
- Europcar Mobility Group Joins MaaS (Mobility as a Service) Alliance|Business Wire. Available online: https://www.businesswire.com/news/home/20180716005528/en/Europcar-Mobility-Group-Joins-MaaS-Mobility-as-a-Service-Alliance (accessed on 1 March 2023).
- Mobility Solutions. Available online: https://europcar-mobility-group.com/solutions (accessed on 1 March 2023).
- Gretzky, W. Strategic Planning and Swot Analysis. Available online: https://www.academia.edu/29094267/STRATEGIC_PLANNING_AND_SWOT_ANALYSIS (accessed on 30 November 2024).
- Shepardson, D. California issues permits to Cruise, Waymo for autonomous vehicle service. Reuters, 1 March 2022. [Google Scholar]
- Doz, Y.L. Technology Partnerships between Larger and Smaller Firms: Some Critical Issues. Int. Stud. Manag. Organ. 1987, 17, 31–57. [Google Scholar] [CrossRef]
- Waymo Is 99% of the Way to Self-Driving Cars. The Last 1% Is the Hardest. Bloomberg.com 2021. Available online: https://www.bloomberg.com/news/articles/2021-08-17/waymo-s-self-driving-cars-are-99-of-the-way-there-the-last-1-is-the-hardest (accessed on 30 November 2024).
- Ledenyov, D.; Ledenyov, V. Quantum strategy synthesis by Alphabet Inc. 2016. Available online: https://ssrn.com/abstract=2729207 (accessed on 30 November 2024).
- Tesla Plans a “Shared Autonomous Fleet” for Owners to Make Money off Their Car|Electrek. Available online: https://electrek.co/2016/07/20/tesla-shared-fleet-autonomous-fleet-money-off-their-car/ (accessed on 1 May 2023).
Disclaimer/Publisher’s Note: The statements, opinions and data contained in all publications are solely those of the individual author(s) and contributor(s) and not of MDPI and/or the editor(s). MDPI and/or the editor(s) disclaim responsibility for any injury to people or property resulting from any ideas, methods, instructions or products referred to in the content. |
© 2024 by the authors. Published by MDPI on behalf of the World Electric Vehicle Association. Licensee MDPI, Basel, Switzerland. This article is an open access article distributed under the terms and conditions of the Creative Commons Attribution (CC BY) license (https://creativecommons.org/licenses/by/4.0/).






