Recognition and Diagnosis Method of Accelerated Aging of Lithium-Ion Battery Based on Logistic Regression
Abstract
:1. Introduction
2. Accelerated Aging Characterization Parameters and Change Characteristics of Lithium Batteries
2.1. Curve Matching Method
2.2. Characteristic Parameters in DV Curve
2.3. Characteristic Parameters in IC Curve
2.4. Correlation Analysis between the Change of Characteristic Parameters and the Inflection Point of Accelerated Aging
3. Recognition Model of the Inflection Point of Accelerating Aging of Battery
3.1. Logistic Regression and Related Theoretical Basis
3.2. Model Building Method Based on Logistic Regression
4. Experimental Results and Model Verification
5. Conclusions
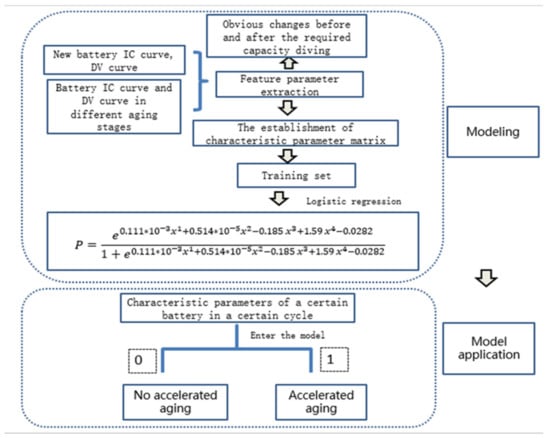
- (1)
- In view of the fact that it is difficult to obtain the complete charging curve of the battery, the DTW algorithm is used to realize the matching analysis of the curve, and the battery characteristic curve in the range of 15–75% SOC is compared with the complete characteristic curve of the new battery, and the accelerated aging of the battery is compared. Before and after the change of the battery characteristic curve in this interval, it is necessary to extract the characteristic parameters that have obvious changes before and after the accelerated aging of the battery. Finally, a characteristic parameter system including the distance between the DV curve (40–60% SOC), the minimum valley value of the DV curve bottom, the main peak area of the IC curve, and the difference sequence of the main peak area is established.
- (2)
- As the lithium-ion battery ages, the DV curve moves upward, the distance between the curves expands, and the main peak area of the IC curve decreases. When accelerating aging of the battery occurs, the capacity decay rate increases, and an obvious inflection point appears, and the corresponding characteristic parameters also change significantly. The bottom of the DV curve and the distance between the DV curve are significantly increased, while the main peak of the IC curve is rapidly reduced.
- (3)
- Use logistic regression to train the characteristic parameter set and establish a judgment model for accelerating battery aging. Extract the required characteristic parameters in the characteristic curve of each cycle of the battery to be tested, and input them into the established model in sequence according to the number of cycles. The model output 0 means that the battery has not undergone accelerated aging, and the model output 1 means that the battery has accelerated aging failure.
Supplementary Materials
Author Contributions
Funding
Institutional Review Board Statement
Informed Consent Statement
Conflicts of Interest
References
- Maheshwari, A.; Heck, M.; Santarelli, M. Cycle aging studies of lithium nickel manganese cobalt oxide-based batteries using electrochemical impedance spectroscopy. Electrochim. Acta 2018, 273, 335–348. [Google Scholar] [CrossRef]
- Schuster, S.F.; Bach, T.; Fleder, E.; Müller, J.; Brand, M.; Sextl, G.; Jossen, A. Nonlinear aging characteristics of lithium-ion cells under different operational conditions. J. Energy Storage 2015, 1, 44–53. [Google Scholar] [CrossRef]
- Gu, W.; Sun, Z.; Wei, X.; Dai, H. A new method of accelerated life testing based on the Grey System Theory for a model-based lithium-ion battery life evaluation system. J. Power Sources 2014, 267, 366–379. [Google Scholar] [CrossRef]
- Liu, J.; Saxena, A.; Goebel, K.; Saha, B.; Wang, W. An adaptive re-current neural network for remaining useful life prediction of lithium-ion batteries. In Proceedings of the Annual Conference of Prognostics and Health Management Society 2010, Portland, OR, USA, 10–16 October 2010; pp. 1–9. [Google Scholar]
- Surendar, V.; Mohankumar, V.; Anand, S.; Prasanna, V.D. Estimation of State of Charge of a Lead Acid Battery Using Support Vector Regression. Procedia Technol. 2015, 21, 264–270. [Google Scholar] [CrossRef] [Green Version]
- Long, B.; Xian, W.; Jiang, L.; Liu, Z. An improved autoregressive model by particle swarm optimization for prognostics of lithium-ion batteries. Microelectron. Reliab. 2013, 53, 821–831. [Google Scholar] [CrossRef]
- Hu, C.; Jain, G.; Schmidt, C.; Strief, C.; Sullivan, M. Online estimation of lithium-ion battery capacity using sparse Bayesian learning. J. Power Sources 2015, 289, 105–113. [Google Scholar] [CrossRef]
- Shi, H.; Wang, Y. A Method for Identifying and Predicting the “Diving” Fault of Ternary Battery Capacity. Patent CN202010010285.2, 1 June 2020. [Google Scholar]
- Guo, Q. Research on Health Feature Extraction and Diagnosis of Lithium-ion Power Battery. Ph.D. Thesis, Beijing Jiaotong University, Beijing, China, 2018. [Google Scholar]
- Zhang, C.; Wang, Y.; Gao, Y.; Wang, F.; Mu, B.; Zhang, W. Accelerated fading recognition for lithium-ion batteries with Nickel-Cobalt-Manganese cathode using quantile regression method. Appl. Energy 2019, 256, 11384. [Google Scholar] [CrossRef]
- Ye, K.; Chen, Z.; Wang, R.; Shi, J.; Hu, C. Dynamic time warping optimization algorithm. Softw. Guide 2021, 20, 1. [Google Scholar]








| Distance between DV Curves | The Bottom of the DV Curve | Area of the Main Peak of the IC Curve | Difference Sequence of Main Peak Area of IC Curve | Lable |
|---|---|---|---|---|
| … | … | … | … | … |
| 3.70 × 10−6 | 7.26 × 10−5 | 49.6 | 0 | 0 |
| 6.90 × 10−6 | 7.27 × 10−5 | 49.0 | 0.6 | 0 |
| … | … | … | … | … |
| 2.34 × 10−4 | 8.58 × 10−5 | 42.5 | 7.1 | 1 |
| 3.97 × 10−4 | 9.16 × 10−5 | 41.0 | 8.6 | 1 |
| … | … | … | … | … |
| Distance between DV Curves | The Bottom of the DV Curve | Area of the Main Peak of the IC Curve | Difference Sequence of Main Peak Area of IC Curve | Lable |
|---|---|---|---|---|
| 3.70 × 10−6 | 7.26 × 10−5 | 49.6 | 0 | 0 |
| 6.90 × 10−6 | 7.27 × 10−5 | 49.0 | 0.6 | 0 |
| 1.00 × 10−5 | 7.36 × 10−5 | 48.5 | 1.1 | 0 |
| 2.9 × 10−5 | 7.56 × 10−5 | 48.0 | 1.6 | 0 |
| 2.54 × 10−5 | 7.81 × 10−5 | 47.3 | 2.3 | 0 |
| 7.87 × 10−5 | 8.07 × 10−5 | 46.7 | 2.9 | 0 |
| … | …. | … | … | … |
| 2.34 × 10−4 | 8.58 × 10−5 | 41.6 | 8 | 1 |
| 6.59 × 10−4 | 9.47 × 10−5 | 41 | 8.6 | 1 |
| … | … | … | … | … |
| Cycles | Distance between DV Curves | The Bottom of the DV Curve | Area of the Main Peak of the IC Curve | Difference Sequence of Main Peak Area of IC Curve | Lable |
|---|---|---|---|---|---|
| … | … | … | … | … | … |
| 200 | 4.66 × 10−6 | 7.14 × 10−5 | 49.0 | 0 | 0 |
| 400 | 1.14 × 10−5 | 7.29 × 10−5 | 48.4 | 0.6 | 0 |
| 600 | 2.91 × 10−5 | 7.34 × 10−5 | 47.7 | 1.3 | 0 |
| … | … | … | … | … | … |
| 1400 | 1.47 × 10−4 | 7.70 × 10−5 | 45.2 | 3.8 | 0 |
| 1600 | 4.97 × 10−4 | 8.29 × 10−5 | 41.7 | 7.3 | 1 |
| 1800 | 1.38 × 10−3 | 9.13 × 10−5 | 40.2 | 8.8 | 1 |
| … | … | … | … | … | … |
Publisher’s Note: MDPI stays neutral with regard to jurisdictional claims in published maps and institutional affiliations. |
© 2021 by the authors. Licensee MDPI, Basel, Switzerland. This article is an open access article distributed under the terms and conditions of the Creative Commons Attribution (CC BY) license (https://creativecommons.org/licenses/by/4.0/).
Share and Cite
Zou, N.; Zhang, C.; Wang, Y.; Zhang, L. Recognition and Diagnosis Method of Accelerated Aging of Lithium-Ion Battery Based on Logistic Regression. World Electr. Veh. J. 2021, 12, 143. https://doi.org/10.3390/wevj12030143
Zou N, Zhang C, Wang Y, Zhang L. Recognition and Diagnosis Method of Accelerated Aging of Lithium-Ion Battery Based on Logistic Regression. World Electric Vehicle Journal. 2021; 12(3):143. https://doi.org/10.3390/wevj12030143
Chicago/Turabian StyleZou, Naipeng, Caiping Zhang, Yubin Wang, and Linjing Zhang. 2021. "Recognition and Diagnosis Method of Accelerated Aging of Lithium-Ion Battery Based on Logistic Regression" World Electric Vehicle Journal 12, no. 3: 143. https://doi.org/10.3390/wevj12030143
APA StyleZou, N., Zhang, C., Wang, Y., & Zhang, L. (2021). Recognition and Diagnosis Method of Accelerated Aging of Lithium-Ion Battery Based on Logistic Regression. World Electric Vehicle Journal, 12(3), 143. https://doi.org/10.3390/wevj12030143
