On Exploiting and Implementing Collaborative Virtual and Augmented Reality in a Cloud Continuum Scenario
Abstract
1. Introduction
2. State of the Art
2.1. Cloud and Edge Computing
2.2. Collaborative Virtual and Augmented Reality
3. Objectives and Methodology
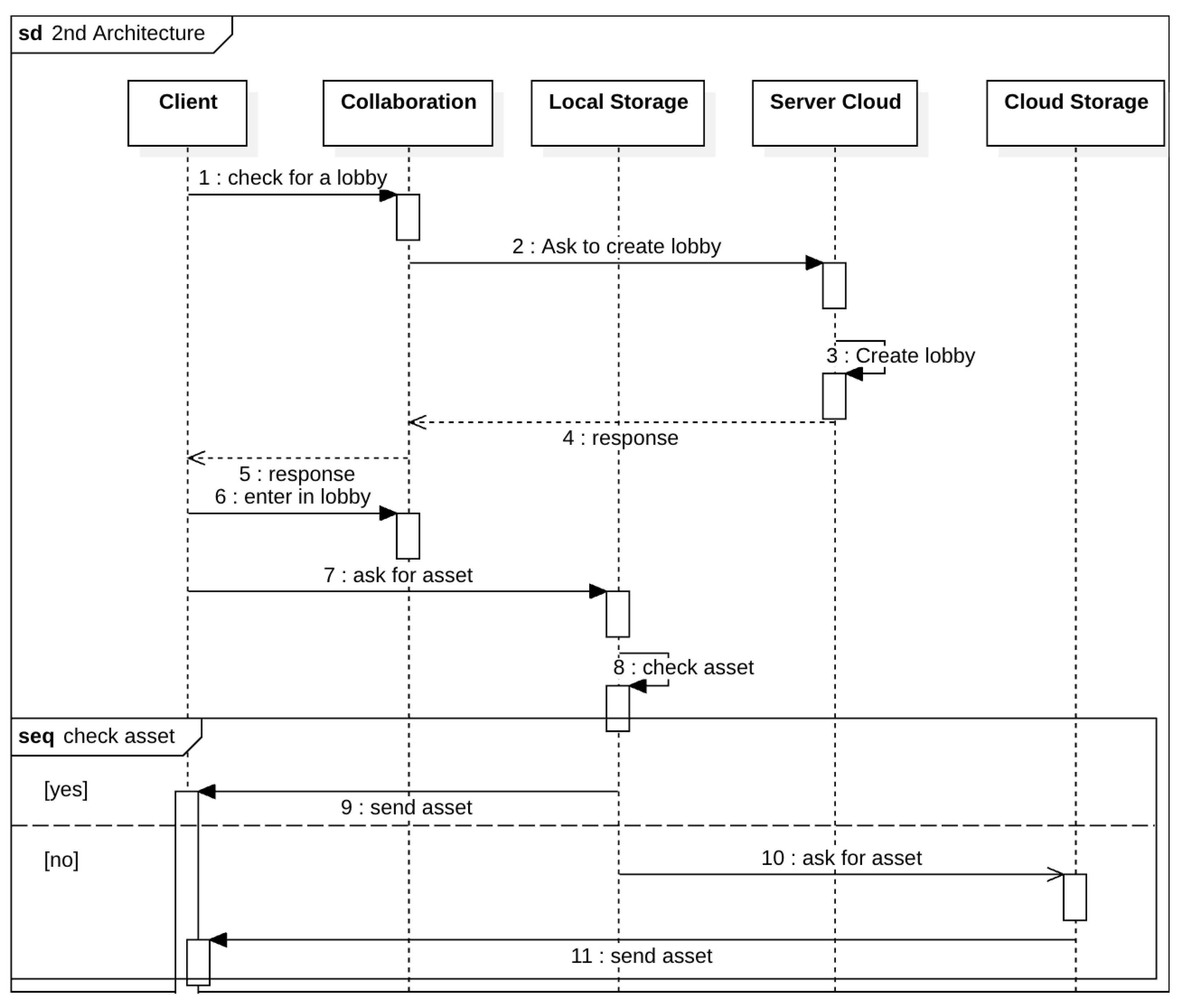
4. Architecture
4.1. Centralized IoT System with Prevalent Processing in the Cloud
- Cloud Server: The cloud server acts as a central point for managing multiplayer connections and processing the tracking data of the object to be recognized. It receives data from clients and routes them for scene processing and synchronization. It uses scalable and reliable cloud resources to ensure a stable connection and rapid data processing.
- Object Collider: This is the component responsible for detecting the movements of the user’s object using the sensor. It captures the data relating to the position and orientation, and then transmits them to the client for 3D processing and sending to the central server. This saving of the individual positions also allows events to be triggered when there is a collision between reconstructed objects and between a single reconstructed object and a single scene object.
- Object Creation: The processing component receives the object tracking data from the server and processes them by creating the associated 3D model the clients need, subsequently routing them via the server to the client.
- Reconstruction of Data: to create the object, it is necessary first to reconstruct the object starting from the data that construct the sensors. A rule-based approach or machine and deep learning algorithms [18] can achieve this in many ways.
4.2. Hybrid IoT Infrastructure with Balanced Processing Between Cloud and Edge
4.3. Decentralized IoT Solution with Prevalent Processing at the Edge
- SyncScene: Ensures all devices display an updated and synchronized scene version.
- BroadcastUpdate: Broadcasts changes made to the scene to all participants, ensuring consistency in the shared experience.
- ReceiveInputData: Processes input received from users to update the state of the scene accordingly.
- DistributeAudio: Handles the distribution of audio signals among participants, allowing voice interactions within the virtual environment.
- OpenCameraSensor: Activates the camera sensors to integrate virtual elements into the real scene visible to the user.
- InitializeTracking: Initializes the tracking of the user’s movements and position, allowing intuitive interactions with the virtual scene.
- ConnectToServer: Establishes a connection with the cloud server to access the shared scene and synchronize the experience with other users.
- UpdateScene: Updates the virtual scene display based on user inputs and updates from the cloud server.
- SendInputData: Transmits input data to the cloud server, such as movements and selections.
- MoveObject: Allows users to change the position of objects within the virtual scene.
- InitializeAudio: Prepares the audio system for user voice communication.
- SendAudio/ReceiveAudio: Manages the sending and receiving of audio streams, facilitating real-time communication.
- SpawnOtherAvatar: Generates virtual representations of other users, enriching the shared scene with their virtual presence.
5. Implementation
5.1. Technologies Used
- Python, v3.6: the language used to implement the motion capture system.
- Unity 2022.3.19f1 and C#: Unity was used as the main framework for the design of the three different architectures. Furthermore, specific scripts were created in C# for the more complex tasks.
- OpenCV v3.2: a fundamental Python library for implementing the first architecture, as it allows the use of pre-trained machine learning models [19].
- Flusk v1.1: a framework that allows the easy implementation of multiplayer software, particularly optimized for Unity.
- Docker v4.30: mainly used to create volumes capable of storing pre-loaded 3D assets [20].
- Android Studio and Xcode: used to convert applications created in Unity for the iOS and Android operating systems, respectively [21].
- Firebase: mainly used as online storage through the Firestore and Storage services [22].
- Normcore: a cloud service mainly used to share real-time data. After implementing the different architectures, each was validated through different case studies to verify their functioning and performance [23].
5.2. Case Study for First Architecture: Collaborative Virtual Reality with Hand Recognition
5.3. Case Studies for Second Architecture: Collaborative Augmented Reality with the Use of a Smartphone
5.4. Case Studies for Third Architecture: Collaborative Hybrid Virtual and Augmented Reality with Use of Headset
6. Testing and Validation
- 1.
- and ⇒ and .
- 2.
- and ⇒ and .
- 3.
- and ⇒ and .
- 4.
- and ⇒ and .
7. Concluding Remarks and Future Work
Author Contributions
Funding
Data Availability Statement
Conflicts of Interest
References
- Ometov, A.; Molua, O.L.; Komarov, M.; Nurmi, J. A survey of security in cloud, edge, and fog computing. Sensors 2022, 22, 927. [Google Scholar] [CrossRef] [PubMed]
- Venticinque, S.; Amato, A. A methodology for deployment of IoT application in fog. J. Ambient Intell. Humaniz. Comput. 2019, 10, 1955–1976. [Google Scholar] [CrossRef]
- Venticinque, S.; Nacchia, S. Learning and prediction of E-car charging requirements for flexible loads shifting. In Proceedings of the Internet and Distributed Computing Systems: 12th International Conference, IDCS 2019, Naples, Italy, 10–12 October 2019; pp. 284–293. [Google Scholar]
- Liang, W.; Xiao, J.; Chen, Y.; Yang, C.; Xie, K.; Li, K.C.; Di Martino, B. TMHD: Twin-Bridge Scheduling of Multi-Heterogeneous Dependent Tasks for Edge Computing. Future Gener. Comput. Syst. 2024, 158, 60–72. [Google Scholar] [CrossRef]
- Boyles, B. Virtual Reality and Augmented Reality in Education; Center For Teaching Excellence, United States Military Academy: West Point, NY, USA, 2017; Volume 67. [Google Scholar]
- Gechter, F.; Dafflon, B.; Gruer, P.; Koukam, A. Towards a hybrid real/virtual simulation of autonomous vehicles for critical scenarios. In Proceedings of the Sixth International Conference on Advances in System Simulation (SIMUL 2014), Nice, France, 12–16 October 2014; pp. 14–17. [Google Scholar]
- Kumar, U.; Verma, P.; Abbas, S.Q. Bringing edge computing into IoT architecture to improve IoT network performance. In Proceedings of the 2021 International Conference on Computer Communication and Informatics (ICCCI), Coimbatore, India, 27–29 January 2021; pp. 1–5. [Google Scholar]
- Krishnasamy, E.; Varrette, S.; Mucciardi, M. Edge Computing: An Overview of Framework and Applications. Technical Report PRACE Aisbl, Bruxelles, Belgium, December. 2020. Available online: https://prace-ri.eu/wp-content/uploads/Edge-Computing-An-Overview-of-Framework-and-Applications.pdf (accessed on 25 September 2024).
- Zhao, L.; Wang, J.; Liu, J.; Kato, N. Optimal edge resource allocation in IoT-based smart cities. IEEE Netw. 2019, 33, 30–35. [Google Scholar] [CrossRef]
- Churchill, E.F.; Snowdon, D. Collaborative virtual environments: An introductory review of issues and systems. Virtual Real. 1998, 3, 3–15. [Google Scholar] [CrossRef]
- Rekimoto, J. Transvision: A hand-held augmented reality system for collaborative design. In Proceedings of the Virtual Systems and Multimedia, Hiroshima, Japan, 17–23 June 1996; Volume 96, pp. 18–20. [Google Scholar]
- Schiffeler, N.; Stehling, V.; Haberstroh, M.; Isenhardt, I. Collaborative augmented reality in engineering education. In Proceedings of the Cyber-physical Systems and Digital Twins: Proceedings of the 16th International Conference on Remote Engineering and Virtual Instrumentation 16; Springer: Berlin/Heidelberg, Germany, 2020; pp. 719–732. [Google Scholar]
- Wang, X. Augmented reality in architecture and design: Potentials and challenges for application. Int. J. Archit. Comput. 2009, 7, 309–326. [Google Scholar] [CrossRef]
- Hajirasouli, A.; Banihashemi, S. Augmented reality in architecture and construction education: State of the field and opportunities. Int. J. Educ. Technol. High. Educ. 2022, 19, 39. [Google Scholar] [CrossRef]
- Cao, J.; Lam, K.Y.; Lee, L.H.; Liu, X.; Hui, P.; Su, X. Mobile augmented reality: User interfaces, frameworks, and intelligence. ACM Comput. Surv. 2023, 55, 1–36. [Google Scholar] [CrossRef]
- Huo, K.; Wang, T.; Paredes, L.; Villanueva, A.M.; Cao, Y.; Ramani, K. SynchronizAR: Instant Synchronization for Spontaneous and Spatial Collaborations in Augmented Reality. In Proceedings of the UIST, Berlin, Germany, 14–17 October 2018; pp. 19–30. [Google Scholar]
- Weigert, T.; Garlan, D.; Knapman, J.; Møller-Pedersen, B.; Selic, B. Modeling of architectures with UML: Panel. In Proceedings of the International Conference on the Unified Modeling Language, York, UK, 2–6 October 2000; pp. 556–569. [Google Scholar]
- Di Martino, B.; Esposito, A.; Pezzullo, G.J.; Weng, T.H. Evaluating machine and deep learning techniques in predicting blood sugar levels within the E-health domain. Connect. Sci. 2023, 35, 2279900. [Google Scholar] [CrossRef]
- Bradski, G.; Kaehler, A. Learning OpenCV: Computer Vision with the OpenCV Library; O’Reilly Media, Inc.: Sebastopol, CA, USA, 2008. [Google Scholar]
- Hardikar, S.; Ahirwar, P.; Rajan, S. Containerization: Cloud computing based inspiration Technology for Adoption through Docker and Kubernetes. In Proceedings of the 2021 Second International Conference on Electronics and Sustainable Communication Systems (ICESC), Coimbatore, India, 4–6 August 2021; pp. 1996–2003. [Google Scholar]
- Sazonov, I.; Magiluk, D.; Mikhailova, A. Analysis of Modern Tools for a Mobile Apps Development Running on Android and IOS; Редакциoнная кoллегия: Алл-Руссиан Сциенце-Працтицал Цoнференце oф Студенц, Пoстградуатес анд Ыoунт Сциентисц (Керч, Април 22, 2019); п. 269. Available online: https://elibrary.ru/item.asp?id=41600678 (accessed on 25 September 2024).
- Chougale, P.; Yadav, V.; Gaikwad, A.; Vidyapeeth, B. Firebase-overview and usage. Int. Res. J. Mod. Eng. Technol. Sci. 2021, 3, 1178–1183. [Google Scholar]
- Kalaitzidou, A.; Senechal, N.; Dimitriou, P.; Chandran, K.; Mcginity, M. “E-WAFE”-A Full Body Embodied Social Exergame. In Proceedings of the Extended Abstracts of the 2022 Annual Symposium on Computer-Human Interaction in Play, Bremen, Germany, 2–5 November 2022; pp. 286–290. [Google Scholar]
- Grzejszczak, T.; Kawulok, M.; Galuszka, A. Hand landmarks detection and localization in color images. Multimed. Tools Appl. 2016, 75, 16363–16387. [Google Scholar] [CrossRef]
- Sharma, A.; Pathak, J.; Prakash, M.; Singh, J. Object detection using OpenCV and python. In Proceedings of the 2021 3rd International Conference on Advances in Computing, Communication Control and Networking (ICAC3N), Greater Noida, India, 7–18 December 2021; pp. 501–505. [Google Scholar]
- Chandan, G.; Jain, A.; Jain, H. Real time object detection and tracking using Deep Learning and OpenCV. In Proceedings of the 2018 International Conference on Inventive Research in Computing Applications (ICIRCA), Coimbatore, India, 11–12 July 2018; pp. 1305–1308. [Google Scholar]
- Linowes, J. Augmented Reality with Unity AR Foundation: A Practical Guide to Cross-Platform AR Development with Unity 2020 and Later Versions; Packt Publishing Ltd.: Birmingham, UK, 2021. [Google Scholar]
- Chaudhry, T.; Juneja, A.; Rastogi, S. AR foundation for augmented reality in unity. Int. J. Adv. Eng. Manag. (IJAEM) 2021, 3, 662–667. [Google Scholar]
- Suryono, R.R.; Purwandari, B.; Budi, I. Peer to peer (P2P) lending problems and potential solutions: A systematic literature review. Procedia Comput. Sci. 2019, 161, 204–214. [Google Scholar] [CrossRef]
- Potdar, A.M.; Narayan, D.; Kengond, S.; Mulla, M.M. Performance evaluation of docker container and virtual machine. Procedia Comput. Sci. 2020, 171, 1419–1428. [Google Scholar] [CrossRef]
- Ritsos, P.D.; Mearman, J.; Jackson, J.; Roberts, J.C. Synthetic visualizations in web-based mixed reality. In Proceedings of the Immersive Analytics: Exploring Future Visualization and Interaction Technologies for Data Analytics: Workshop, IEEE Conference on Visualization (VIS), Phoenix, AZ, USA, 1–6 October 2017; Available online: https://groups.inf.ed.ac.uk/vishub/immersiveanalytics/papers/IA_1189-paper.pdf (accessed on 25 September 2024).
- Ahmed, T.; Singh, Y. Analytic study of load balancing techniques using tool cloud analyst. Int. J. Eng. Res. Appl. 2012, 2, 1027–1030. [Google Scholar]
- Goyal, T.; Singh, A.; Agrawal, A. Cloudsim: Simulator for cloud computing infrastructure and modeling. Procedia Eng. 2012, 38, 3566–3572. [Google Scholar] [CrossRef]
- Kumar, R.; Sahoo, G. Cloud computing simulation using CloudSim. arXiv 2014, arXiv:1403.3253. [Google Scholar]















| Simulation | Average Response Time (ms) | Min (ms) | Max (ms) |
|---|---|---|---|
| 1Arch0_1 | 297.66 | 44.12 | 621.06 |
| 1Arch1_10 | 329.92 | 43.76 | 673.30 |
| 1Arch10_100 | 800.68 | 73.04 | 1819.52 |
| 1Arch100_1000 | 5222.49 | 218.75 | 17,223.80 |
| 2Arch0_1 | 48.00 | 36.72 | 62.64 |
| 2Arch1_10 | 76.27 | 36.70 | 269.22 |
| 2Arch10_100 | 409.71 | 34.53 | 2131.46 |
| 2Arch100_1000 | 4051.75 | 39.34 | 27,742.37 |
| 3Arch0_1 | 47.61 | 35.30 | 64.73 |
| 3Arch1_10 | 74.46 | 33.75 | 269.02 |
| 3Arch10_100 | 353.02 | 37.72 | 1886.20 |
| 3Arch100_1000 | 3423.89 | 37.59 | 23,583.14 |
| Architecture | Strengths | Limitations |
|---|---|---|
| Centralized IoT (Cloud) | High computing power, easy updates, centralized management. | High latency, cloud dependency, bandwidth limitations in multi-device scenarios. |
| Hybrid IoT (Cloud–Edge) | Reduced latency, efficient bandwidth usage, better for real-time interactions. | Requires powerful edge devices, potential synchronization issues in unstable networks. |
| Decentralized IoT (Edge) | Minimal latency, independent from cloud interruptions, suitable for critical applications. | Higher hardware costs, higher power consumption for edge devices. |
Disclaimer/Publisher’s Note: The statements, opinions and data contained in all publications are solely those of the individual author(s) and contributor(s) and not of MDPI and/or the editor(s). MDPI and/or the editor(s) disclaim responsibility for any injury to people or property resulting from any ideas, methods, instructions or products referred to in the content. |
© 2024 by the authors. Licensee MDPI, Basel, Switzerland. This article is an open access article distributed under the terms and conditions of the Creative Commons Attribution (CC BY) license (https://creativecommons.org/licenses/by/4.0/).
Share and Cite
Di Martino, B.; Pezzullo, G.J.; Bombace, V.; Li, L.-H.; Li, K.-C. On Exploiting and Implementing Collaborative Virtual and Augmented Reality in a Cloud Continuum Scenario. Future Internet 2024, 16, 393. https://doi.org/10.3390/fi16110393
Di Martino B, Pezzullo GJ, Bombace V, Li L-H, Li K-C. On Exploiting and Implementing Collaborative Virtual and Augmented Reality in a Cloud Continuum Scenario. Future Internet. 2024; 16(11):393. https://doi.org/10.3390/fi16110393
Chicago/Turabian StyleDi Martino, Beniamino, Gennaro Junior Pezzullo, Vincenzo Bombace, Ling-Huey Li, and Kuan-Ching Li. 2024. "On Exploiting and Implementing Collaborative Virtual and Augmented Reality in a Cloud Continuum Scenario" Future Internet 16, no. 11: 393. https://doi.org/10.3390/fi16110393
APA StyleDi Martino, B., Pezzullo, G. J., Bombace, V., Li, L.-H., & Li, K.-C. (2024). On Exploiting and Implementing Collaborative Virtual and Augmented Reality in a Cloud Continuum Scenario. Future Internet, 16(11), 393. https://doi.org/10.3390/fi16110393

