Abstract
The revolution of cooperative connected and automated vehicles is about to begin and a key milestone is the introduction of short range wireless communications between cars. Given the tremendous expected market growth, two different technologies have been standardized by international companies and consortia, namely IEEE 802.11p, out for nearly a decade, and short range cellular-vehicle-to-anything (C-V2X), of recent definition. In both cases, evolutions are under discussion. The former is only decentralized and based on a sensing before transmitting access, while the latter is based on orthogonal resources that can be also managed by an infrastructure. Although studies have been conducted to highlight advantages and drawbacks of both, doubts still remain. In this work, with a reference to the literature and the aid of large scale simulations in realistic urban and highway scenarios, we provide an insight in such a comparison, also trying to isolate the contribution of the physical and medium access control layers.
1. Introduction
Wireless communications and the wide distribution of the Internet have completely changed society over the last twenty years. The rapid evolution of communication technology has made it possible to implement the paradigm of everyone communicating everywhere and any time. The next step, which has already begun but is still in its infancy, is the interconnection and interoperability of robots, which will have a drastic impact in many fields, including industry, health, and mobility.
With an unpredictable period of transition, someday vehicles will be all autonomous and connected, with the promise of no more deaths on the road, of more efficiency of traffic flows, and of more comfort for all passengers. One of the main first steps along this path is the transformation of cars and trucks from isolated road-users, adhering common rules, to communicating, coordinated, and cooperative parts of an ecosystem. Such transformation passes through the capability of vehicles to connect to each other and to the rest of the world, and a key role is played by wireless short-range technologies. In fact, short-range is required to allow scalability of the service as well as to avoid risks of areas where the connectivity is not available.
From an industrial point of view, this represents an enormous opportunity, given that more than 90 million of vehicles are produced every year [1] and that the global connected car market is projected to grow tremendously in the next years (estimated in [2] to exceed $225,000.0 million by 2025). In this scenario, two technologies have been designed to be used on board of the vehicles for short-range connectivity and a tough debate is ongoing to demonstrate that either can be preferred to the other. The point is that vehicles need to use the same technology to be able to communicate, thus if vehicles from different manufacturers are equipped or use only one of them without agreements, it would have detrimental effects.
The two technologies, largely discussed in the following, are the Wi-Fi solution, often referred to as IEEE 802.11p from the name of the first standard designed to this scope, and the cellular solution, named long-term-evolution-vehicle-to-anything (LTE-V2X) as part of the fourth generation of Third Generation Partnership Project (3GPP) standards and under the broader umbrella of the so-called cellular-V2X (C-V2X). Whereas IEEE 802.11p has a relatively long history, with very large field trials performed worldwide, LTE-V2X is very recent. This gives to the latter solution a potential advantage in the improved physical (PHY) layer design, but makes its effective reliability and scalability still to be completely verified.
Several works have recently discussed the two technologies from various perspectives and a number of performance comparisons have been provided both in white [3,4,5,6] and peer-reviewed papers [7,8,9,10,11,12,13,14,15]. A common conclusion is normally that, given a target performance, the more advanced PHY layer of LTE-V2X allows for reaching a longer distance. However, as deeply discussed in the following, there are specific scenarios and settings where IEEE 802.11p provides similar or even better results. It is also worth noting that most papers showing a comparison assume given modulation and coding schemes (MCSs), which are not optimized and often penalize IEEE 802.11p. In addition, no specific discussion has been done about the role played by the medium access control (MAC) protocol.
In this work, we aim at revising the performance comparison between IEEE 802.11p and sidelink LTE-V2X, first summarizing the related work and then providing original results in various realistic scenarios and optimizing the adopted MCSs. More specifically, the rest of the paper is organized into the following two main parts:
- The first part is related to the state of the art and corresponds to Section 2: specifically, we provide an overview of the two technologies and their evolutions in Section 2.1 and Section 2.2, followed by a discussion of the related work on their comparison in Section 2.3;
2. Overview of the Technologies and Comparative Discussion
After the studies on short-range communications between vehicles carried out in the eighties and nineties, probably the first milestone was the allocation of dedicated bandwidth in the US in 1999. In particular, seven channels of 10 MHz each were reserved around 5.9 GHz for what was called dedicated short range communication (DSRC) (for this reason, DSRC is often used to denote IEEE 802.11p and the related American standards). A similar allocation was issued in Europe in 2008 (similar frequencies, with only five channels [16]). In both cases, the allocations were implicitly addressing IEEE 802.11p.
Since the first allocations in the US, for more than one decade all remained confined to research efforts and there was no clear program for a real deployment. Everything has instead accelerated in the latest years, after large scale tests in the US and the so-called European Telecommunications Standards Institute (ETSI) Plugtests in Europe have proved the feasibility of massive use of short-range V2X. As a consequence, various governments are working at the opportunity to mandate or at least encourage the installation on new vehicles.
In the meantime, 3GPP have recognized the relevance of this vertical and the urgency of specific effort inside the cellular ecosystem. For this reason, in 2016, it created the so-called C-V2X within LTE Release 14, frozen in 2017, and included a short-range interface that can be used also outside the cellular coverage. The new short-range LTE-V2X interface clearly appears as an alternative to IEEE 802.11p. The main events are also summarized in Table 1, where it is possible to observe at a glance that, while the IEEE 802.11 working group spent about 15 years to make commercial products available on the market, 3GPP has taken a leap forward and promises to have LTE-V2X devices soon available (despite the decidedly lower series of experimentations).
Table 1.
Chronology of the main facts in the US and Europe.
In this section, the main characteristics of the two technologies, the planned evolutions, and a comparative discussion based on related work are reported.
2.1. IEEE 802.11p
The first Wi-Fi based standard specifically designed for vehicular communications was approved under the name IEEE 802.11p in 2010. IEEE 802.11p was later included in the IEEE 802.11-2012, now superseded by the IEEE 802.11-2016. The peculiarities of the vehicular based technology with respect to the other associated standards are mainly a smaller bandwidth of 10 MHz (less noise and longer cyclic prefix) and the possibility to work without the need to join a basic service set (BSS), which is called outside of the context of a BSS (OCB) mode.
IEEE 802.11p defines the PHY and MAC layer protocols. Above IEEE 802.11p, a number of other standards have been defined, creating two different pillars in the US and in Europe [17]. In the US, IEEE 1609 standards focus on the protocols below the application layer, which is instead defined by the Society of Automotive Engineers (SAE). In Europe, IEEE 802.11p was adopted by ETSI under the name ITS-G5, together with a large number of other documents dealing with all layers above it.
At the PHY layer, IEEE 802.11p adopts orthogonal frequency division multiplexing (OFDM) with 48 useful and four pilot subcarriers. The OFDM symbol lasts 8 s and the subcarrier spacing is 156.25 kHz, bringing to a raw bandwidth of 10 MHz. The packet is preceded by a preamble for synchronization and training. Eight MCSs are possible, with modulations going from binary phase shift keying (BPSK) to 16-quadrature amplitude modulation (QAM) and (possibly punctured) convolutional coding. The eight combinations are reported in Table 2.
Table 2.
IEEE 802.11p modulation and coding schemes and corresponding values.
At the MAC layer, carrier sensing multiple access with collision avoidance (CSMA/CA) is adopted. A node needing to transmit senses the medium to check if it is idle, and a mechanism based on random backoff is performed to reduce the probability of collisions. In the vehicular scenario, the acknowledgement is not foreseen and thus the exponential backoff introduced in other versions for retransmissions does not apply.
The CSMA/CA mechanism introduces significant overhead, especially with short packets and high level modulations. In addition, it is known that communications are severely affected by collisions when the channel occupation raises 50–60% [18], thus mechanisms to avoid overloads are necessary. This indeed brought both SAE through SAE J2945/1 and ETSI through decentralized congestion control (DCC) to add algorithms specifically addressing congestion control.
2.1.1. Next Generation: IEEE 802.11bd
In May 2018, IEEE and the IEEE Standards Association announced the formation of a new study group focused on the evolution of 802.11 technology for next-generation V2X communications, named IEEE 802.11 Next Generation V2X (NGV) and now preparing the amendment IEEE 802.11bd.
This activity was also strongly encouraged by the CAR 2 CAR Communication Consortium, which in its early studies towards an ITS-G5 Release 2, noted that IEEE 802.11ac is already the state of the art for Wi-Fi technologies. Therefore, the idea was to take this version of the standard as a starting point and adapt it to high mobility and OCB mode, while guaranteeing backward compatibility with legacy devices. Emphasis was posed, in particular, to multiple input multiple output (MIMO) techniques, improved channel coding, and better pilots placing (specifically designed for the vehicular wireless channel). Expected gains have been estimated in about 6 dB by low density parity check (LDPC) (advanced channel coding) and 2–3 dB by space time block codes (STBC) (MIMO space diversity).
The IEEE study group is presently in its initial stage [19], with the goal to investigate the usage of more advanced PHY technologies in amendments after 802.11p, in order to enhance the throughput (one transmission mode that at least doubles the throughput) and the transmission range (one transmission mode providing at least 3 dB lower sensitivity). In particular, the following technology candidates have been listed [19,20]:
- OFDM numerology re-design: definition of new optimized tone spacing and guard interval duration to better cope with 5.9 GHz frequencies and high-speed mobility;
- LDPC codes to improve coding effectiveness;
- MIMO diversity through STBC codes or cyclic shift diversity (CSD);
- Addition of midambles (control sequences in the middle of the packet) to improve Doppler recovery;
- Dual carrier modulation (DCM) and 20 MHz channels.
It can be noted that all mentioned modifications are at the PHY layer.
In addition, co-existence and interoperability with legacy IEEE 802.11p is remarked as mandatory: any NGV device must communicate with legacy devices, granting fairness in channel access.
2.2. Sidelink LTE-V2X
Short-range LTE-V2X was defined in Release 14, based on the device-to-device (D2D) of Release 12. It is also called sidelink (opposed to downlink/uplink) and its communication interface is named PC5.
At the PHY and MAC layers, sidelink LTE-V2X (hereafter simply LTE-V2X) relies on the same single carrier frequency division multiple access (SC-FDMA) used by LTE uplink: in the frequency domain, the subcarrier spacing is fixed to 15 kHz and subcarriers are used in groups of 12 (i.e., 180 kHz); in the time domain, 14 symbols form a subframe of 1 ms, also called transmission time interval (TTI), and include nine data symbols, four demodulation reference signal (DMRS) symbols, and one empty symbol for Tx-Rx switch and timing adjustment. LTE-V2X has a high number of MCSs, with 4-QAM and 16-QAM modulations and an almost continuous coding rate. As an example, the MCSs, with modulation and coding rate, are listed in Table 3 referring to packets of 300 bytes.
Table 3.
LTE-V2X modulation and coding schemes and corresponding values.
The minimum resource for the allocation of messages in LTE-V2X is the subchannel in the frequency domain, corresponding to a multiple of the 12 subcarriers groups, and the TTI in the time domain. One packet normally occupies one or more subchannels in one TTI. In principle, resources are orthogonal and two transmitters either fully or negligibly interfere, except for in-band emission (IBE) due to the use of different frequencies in the same TTI.
Regarding the upper layers, LTE-V2X is stated compatible with ETSI-Intelligent Transportation System (ITS), ISO, SAE and IEEE standards.
Given the time-frequency structure with orthogonal resources, the resource allocation algorithm plays a crucial role to optimize the spatial reuse. Since LTE-V2X was mainly designed to enable the cooperative awareness service, which is the transmission of periodic messages by each vehicle to inform about its status and movements, the resource allocation is normally associated with a semi-persistent scheduling (SPS) mechanism. Two different approaches are defined by 3GPP for the reservation of resources, namely Mode 3 and Mode 4, depending on the entity in charge of the allocation.
In Mode 3, also known as scheduled or controlled, the resources to be used by each vehicle for short-range communications are defined by the network. This strategy, on the one hand, clearly requires that the vehicles are within the coverage of some eNodeB and that some information is exchanged between nodes and controllers to allow efficient transmissions. On the other hand, it can take advantage of large processing capabilities and wider view of the state of the network, thus is expected to enable improved performance. Mode 3 algorithms are not defined in the specifications and their implementation is left to the operators. Software-defined networking (SDN) is also expected to play a relevant role in this case [21].
In Mode 4, also known as autonomous or out-of-coverage, each node selects the resources to use based on a sensing procedure and an SPS mechanism. The algorithm is defined in details by 3GPP (see also [7,22]) and can be summarized as follows. At the MAC layer, a resource is randomly selected within the set received from the PHY and maintained (i.e., the same subchannels at periodic TTIs, with a period equal to the periodicity of the messages) for a period normally taken within 5 to 15 times the packet generation interval; after that time, the same resource is kept for another random interval with probability (set by the operator within 0 and 0.8) and changed otherwise.
At the PHY layer, the resources are monitored within a window of 1 s, comparing the received power measurements with a given threshold and reading sidelink control information (SCI) messages that advertise future reservations. Among the resources that are assumed not used in the next packet interval (or a portion of it), the 20% less interfered are selected and passed to the MAC. If less than 20% resources are estimated free, the mentioned threshold is increased by 3 dB and the process is repeated.
The algorithm presents several parameters, although it has been shown in [22,23] that its performance is mostly determined by the setting of . The choice of in most scenarios leads to a trade-off between reliability and latency: on the one hand, a low value makes reservations changing often and thus the sensing procedure fail to correctly estimate the occupancy in the next future; on the other, a high value makes possible incorrect selections to last for long intervals, causing longer bursts of errors.
Next Generation: 5G and New Radio
In the cellular ecosystem, standardization processes are continuously proceeding and the first steps towards 5G and new radio (NR) have been done inside Release 15, frozen in March 2019.
After a debate on how to support each V2X use case in the 3GPP standard, the conclusion is that, while 5G NR will provide enhancements in future releases to support advanced services, Release 14 C-V2X (i.e., LTE-V2X) will be the only core of basic safety communications. Differently from Wi-Fi, the principle does not have backward compatibility, but rather adds an optional second interface with improved performance on different channels [20].
5G-V2X modifications designed to enhance sidelink PC5 interface will include:
- Carrier aggregation with support of up to eight bands;
- Use of frequencies above 6 GHz;
- Flexible numerology, with the possibility of subcarrier spacing of 30 kHz and 60 kHz at 5.9 GHz;
- Higher order of MCSs, also including 64-QAM;
- Possibility to transmit over single slots and even portions of slots;
- Addition of a sidelink feedback channel to allow higher reliability and lower latency;
- LDPC and polar codes designed to offer higher robustness without increasing encoding and decoding complexity;
- Use of MIMO receiving antennas to enable spatial diversity especially useful to mitigate multipath in urban scenarios;
- A modification of the scheduling Modes in order to enhance the sensing-based procedures and to deal with aperiodic traffic, also including the possibility of group reservations.
2.3. Related Work
Since the first experiments with IEEE 802.11p, studies to compare its performance to that of cellular communications have been carried out. Long-range cellular connection is considered in some early works, both using unicast or multicast transmissions [24,25,26,27]. Although this solution appears possible, it is clear that it suffers from the following two issues: (1) it is not possible to guarantee a full coverage of the territory; and, (2) with large cells, it has limited scalability and, with small cells, the complexity increases due to frequent handovers.
The mentioned problems motivated 3GPP to add first D2D capabilities in Release 12 and specific short-range V2X in Release 14. In Release 12, the target was mainly on public safety, but its applicability to vehicular scenarios was already considered by a few works. For example, in [28], a non-standard frame structure is proposed for this aim.
Since Release 14 was defined, several studies have been carried out to compare IEEE 802.11p and sidelink LTE-V2X, which can be separated into two major groups: (1) white papers published by those companies that have a direct interest in either technology, such as [3,4,5,6]; and (2) research papers that have gone through a peer-review process and have in most cases no direct commercial interest (Table 4) [7,8,9,10,11,12,13,14,15].
Table 4.
Related work dealing with Vehicular Wi-Fi vs. Sidelink Cellular-V2X. n.s. means not specified.
Within white papers, some push C-V2X as a more efficient technology, supported by a stronger ecosystem and a clearer road-map for future evolutions. In [5], comparative experiments with real devices are shown, demonstrating 1.7x–3.4x range improvement of C-V2X with respect to IEEE 802.11p and verifying that the latency in C-V2X under congested conditions does not exceed 100 ms. Other white papers are instead in favour of IEEE 802.11p and against C-V2X, remarking that only the Wi-Fi technology is truly tested and reliable, and C-V2X products are not expected to be ready for the market within a few years. In [6], the mentioned results demonstrating the superiority of C-V2X are contested as biased by methodological weaknesses and issues with the PHY layer design are highlighted.
Peer-review papers mainly use simulations with moving vehicles and compare the two technologies in terms of reliability [7,8,9,11,12,13,15]. Except for [15], addressing a rural area, all of them consider a highway scenario. Some also include an urban Manhattan case [8,9]. Platooning as a specific application is addressed in [12]. In addition, analytical evaluations are provided in [10] and a focus on the link quality is posed in [14].
Focusing on Mode 4 of LTE-V2X, the standard protocol is always shown to guarantee the same performance at larger distance when the basic 6 Mb/s MCS is adopted by IEEE 802.11p, especially under low channel load conditions [7,8,9]. Adopting a different MCS in IEEE 802.11p, however, it is shown in [7] that the outcome might be different, especially when the generated data traffic increases.
Results using Mode 3 are given in [8] using a not specified algorithm, in [10] under ideal conditions, in [11] adopting an algorithm that blocks some calls in order to guarantee a configurable reliability at a given distance, and in [15] with a simple round-robin based scheduling. Even if the mentioned algorithms all appear as simplified solutions, yet the more complete knowledge of the network status is shown to allow outperforming IEEE 802.11p in all cases.
In summary, all of the mentioned works basically agree that C-V2X can provide a longer range than IEEE 802.11p. However, most of them adopt settings that might not be optimal for IEEE 802.11p. In addition, results are not able to distinguish the contribution from the PHY and MAC layers and it is difficult to infer what happens if the PHY layer is re-designed in IEEE 802.11p. With these limitations in mind, in the following, we provide results from large scale simulations performed in different scenarios and with different MCSs; in addition, we consider an ideally modified IEEE 802.11p with a PHY layer providing the same performance as that of C-V2X.
3. Simulation Tool and Settings
In the following, we use IEEE 802.11p to denote vehicular Wi-Fi and LTE-V2X to indicate sidelink C-V2X, based on Release 14. In this section, some details about the simulation platform used for numerical results, the main settings, and the output metrics are provided.
3.1. LTEV2Vsim
LTEV2Vsim is a discrete-event simulation tool, developed in MATLAB (version R2016b or later, by MathWorks, Natick, MA, USA), aiming at modelling vehicular networks, with a focus on the cooperative awareness service. Regarding the position and movements of vehicles, they can be either produced following mobility models or reading the information from external traffic traces. Designed to simulate LTE-V2X, it also includes IEEE 802.11p.
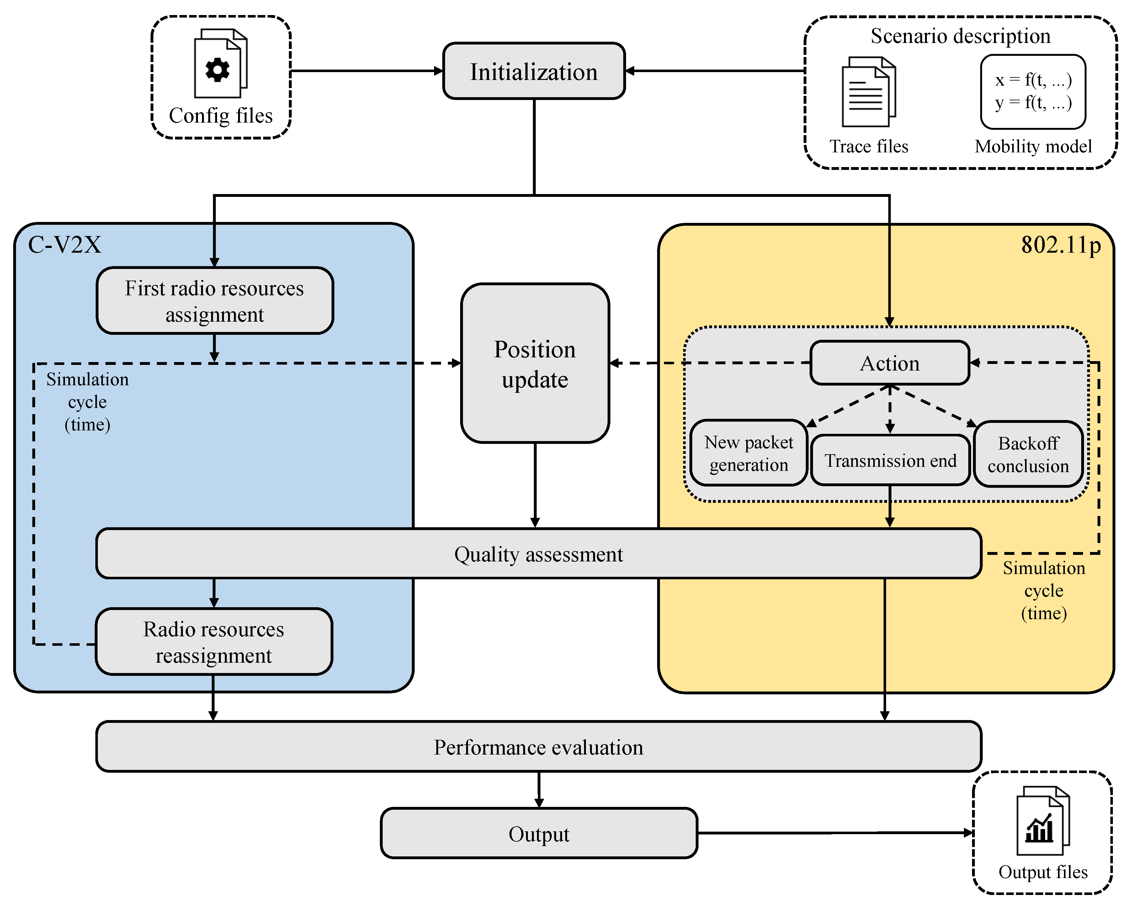
The block diagram of LTEV2Vsim is shown in Figure 1 and consists of the following parts:
Figure 1.
LTEV2Vsim block diagram.
- Initialization. At the beginning, configuration parameters contained in configuration files or in the command line are read. If the position of vehicles is obtained from a traffic trace, an interpolation is possibly performed to have position granularity not larger than the beacon period.
- C-V2X resource assignment and 802.11p management of the next event. If LTE-V2X is simulated, the simulation step is the beacon period. At the beginning of each step, the allocation of radio resources is performed with the adopted algorithm. In case of IEEE 802.11p, there is no time step; the instants of the next events are continuously sorted and elaborated one after the other. The possible events are: (1) a new packet generation, triggering the sensing and backoff procedures; (2) the end of a transmission; and (3) the conclusion of a backoff procedure and the start of a transmission.
- Position update. Every beacon period, the position of all vehicles is updated, adopting the model or traffic traces. In case of LTE-V2X, an estimated position can also be derived with some inaccuracy to reproduce the effective knowledge at the eNodeB (e.g., assuming the use of methods like uplink time difference of arrival (UTDOA)).
- Quality assessment. At the end of each time step in LTE-V2X and of each transmission in IEEE 802.11p, the output metrics are updated. In particular, the correctness of each transmission is assessed based on the average signal to noise and interference ratio (SINR) and a comparison with a given threshold that depends on the technology and MCS. In addition to the error rate, possibly other statistics are collected, including those related to the delay.
- End of simulation and output generation. The simulation is cyclically repeated until the simulated time exceeds the set duration. At that point, the various metrics are elaborated into final outputs and the simulation ends.
3.2. Main Settings
The main settings are reported in Table 5. The investigated application is the cooperative awareness service, where each vehicle transmits in broadcast periodic messages informing of its status and movements. Such service is at the basis of most other applications, especially those related to safety and coordinated manoeuvres. The messages, which are called cooperative awareness messages (CAMs) by ETSI and are a subclass of the basic safety messages (BSMs) defined by SAE, are sent with a 100 ms period, which is the lowest value considered by ETSI. Messages of 300 bytes are assumed, which is the largest size suggested by 3GPP in [29].
Table 5.
Main simulation parameters and settings.
The channel bandwidth of IEEE 802.11p, i.e., 10 MHz, is assumed. All nodes transmit with the same transmission power of 23 dBm, adopting antennas with 3 dB gain. The propagation is modelled following the WINNER+ model, scenario B1, with a path loss exponent of 4 (except for small distances) and with correlated shadowing, as suggested by 3GPP in [29]. The log-normal shadowing has a standard deviation of 3 dB in line-of-sight (LOS) and 4 dB in non-line-of-sight (NLOS), and is correlated with decorrelation distance 10 m in urban and 25 m in highway scenarios. Per each transmission and receiver, the average SINR is calculated, taking into account the interference from all nodes transmitting at the same time. If the bandwidth is not the same, the SINR calculation includes the presence of IBE [30].
3.2.1. Minimum SINR Thresholds
At the PHY layer, a threshold model on SINR is adopted, as done in several similar works (e.g., [31,32,33]). Indeed, especially for LTE-V2X, reference curves relating the SINR to the packet error rate (PER) are not available and the few presented (e.g., in [5,34]): (1) do not cover all possible combinations of MCS and packet size; and (2) all have an almost threshold behaviour.
In order to set the thresholds, in IEEE 802.11p, we used the transmission power, noise power density, and minimum sensitivity level indicated in [35]. In IEEE 802.11p, the threshold only depends on the MCS, whereas the packet length has no impact. Regarding LTE-V2X, we adopt the procedure detailed in ([36], Appendix A), which starts from the Shannon capacity and considers a parametric loss as suggested by 3GPP in [37]; this approach lets us set the threshold for any possible combination of MCS and packet size.
The values obtained with the detailed approaches are listed in Table 2 and Table 3. Both for IEEE 802.11p and LTE-V2X, our assumptions might be restrictive and real devices could perform better. However, the performance of the devices is strongly affected by the specific hardware. In any case, it can be noted that, if we focus as a specific example to MCS 3 of IEEE 802.11p (QPSK, coding rate 1/2) and MCS 6 of LTE-V2X (QPSK, coding rate 0.48), we have approximately 7 dB difference, which is somehow in the middle between what is indicated in [5,6]. In addition, in order to overcome this aspect and verify the performance of the two systems if they performed the same at the PHY layer, we also simulate what we call IEEE 802.11p with LTE PHY layer, as detailed in the following subsection.
3.2.2. IEEE 802.11p with LTE Physical Layer
In order to focus on the performance of the MAC layer, we also simulate a version of IEEE 802.11p where the PHY layer is assumed with the same data rate and reliability as LTE-V2X. Please remark that this assumption, corresponding to a redefinition of the PHY of the Wi-Fi technology, also reflects what is targeted by IEEE 802.11bd (see Section 2.1.1).
More specifically, the MAC procedure remains the same as in standard IEEE 802.11p, including the sensing and backoff procedure, the duration of the inter-frame spaces and the MAC overhead. Unchanged is also the first part of the message, where the training sequence and the control part are transmitted (which is also compliant with the retro-compatibility addressed by IEEE 802.11bd). Like in standard IEEE 802.11p, all transmissions always occupy the full bandwidth.
Differently from the standard version, the following two metrics are taken from Table 3, i.e., from the numbers of LTE-V2X: (1) the data rate adopted to calculate the duration of the payload transmission; and (2) the SINR threshold. In general, these assumptions mean shorter transmissions and/or higher reliability than standard IEEE 802.11p. Clearly, the number of possible MCSs is the same as with LTE-V2X.
3.2.3. LTE-V2X Resource Allocation Algorithms
In LTE-V2X, the 10 MHz channel corresponds to 50 resource block pairs (RBPs) per subframe. An adjacent allocation of the SCIs (i.e., control information adjacent to related data) is assumed, with a number of subchannels that is optimized based on the number of RBPs per packet and reported in the second column from the right of Table 3. The adopted resource allocation algorithms are as follows.
Mode 3 algorithm. When the allocation is controlled by the network, the algorithm detailed in [38] is adopted. The network allocates the resources trying to maximize the distance between nodes using the same subchannels. More specifically, handling the vehicles in random order, it allocates to each of them the subframe used farther than its position (assumed known with a Gaussian error of less than 100 m in 95% of the cases) and, within that subframe, it reserves the subchannels used farther than its position. The allocation process is repeated every 2 s.
Mode 4 algorithm. The standard Mode 4 described in [39,40] is adopted. It has been shown in [22,23,41] that its performance is significantly affected by the value of , which allows a trade-off between reliability and latency (see Section 2.2). For this reason, both the minimum and the maximum are considered. In both cases, the initial threshold on the measured power to define the channel as busy is set to dBm as in [7].
3.2.4. Useful CAMs and Significant Neighbours
Normally, when the cooperative awareness service is addressed, the performance of IEEE 802.11p and/or LTE-V2X is calculated for all possible nodes at some distance or within some given range. This might include also vehicles that are on parallel roads with respect to the transmitter or are moving away in the opposite direction, which are cases where the correct/wrong reception of the packet has indeed no particular relevance.
To cope with this situation, here we only consider for our metrics those nodes that are possibly interested in the sent CAM, selected with the procedure detailed in [42]. Such procedure exploits the moving direction of each vehicle to verify if their trajectories can somehow intersect or are completely disjoint. We call the identified nodes significant neighbours. In the example shown in [42], referring to both technologies in an urban scenario, the reliability is significantly higher if we limit the attention to the significant neighbours and the improvement is larger for IEEE 802.11p.
3.2.5. Scenarios
Results are provided in three scenarios:
- Cologne: This scenario is a 1.85×1.85 km portion, at 7:30, of the urban trace detailed in [43], which is moderately dense; on average, there are 930 vehicles and 7.8 significant neighbours within 100 m;
- Bologna: This scenario is a 1.6×1.3 km urban area, denoted in [44] as congested; queues are present at some intersections; on average, there are 670 vehicles and 13.1 significant neighbours within 100 m, although in some cases the significant neighbours within 100 m exceed 40;
- Highway: The scenario, detailed in [44], corresponds to approximately 16 km of an almost congested lanes highway; on average, there are 2016 vehicles and 25.4 significant neighbours within 200 m.
In Figure 2, the cumulative distribution function (cdf) of the vehicles within a given range (indicated as all neighbours) and the significant neighbours within the same range are shown.
Figure 2.
Distribution of the number of neighbours in the three scenarios.
3.3. Outputs
The following output metrics will be used.
- Packet reception ratio (PRR): the average ratio between the number of significant neighbours correctly decoding a beacon and the total number of significant neighbours;
- Update delay (UD): given a destination and source couple, it is the time difference between the instant a message is correctly received and the one the last of the previous messages was correctly received. The UD quantifies how long a node does not receive any update from one neighbour and implicitly gives information about the correlation among errors. The UD is calculated for all significant neighbours within 100 m in the urban scenarios and 200 m in the highway scenario.
4. Results
Results are shown focusing on the Highway in Figure 3, on Bologna in Figure 4, and on Cologne in Figure 5. Each of these figures is divided into four subfigures and all results are shown varying the adopted MCS. The upper two subfigures show the maximum distance that allows a PRR higher than 0.9. The lower two subfigures show the 99.99 percentile of the update delay. On the left, results refer to IEEE 802.11p, legacy or with LTE PHY layer (11p w/LTE-PHY in the figures), while on the right, results correspond to LTE-V2X. From Figure 3, Figure 4 and Figure 5, we can derive the following considerations:
Figure 3.
Packet reception ratio and update delay in Highway.

Figure 4.
Packet reception ratio and update delay in Bologna.
Figure 5.
Packet reception ratio and update delay in Cologne.
- Varying the MCS in IEEE 802.11p: Observing the impact of the MCS on PRR in IEEE 802.11p, it can be noted that the optimal value strictly depends on the considered scenario. The optimal MCS is in fact subject to a clear trade-off: a higher MCS allows for shortening the transmission duration and to decrease the congestion of the channel, but, at the same time, it reduces the reliability of the communication. For example, considering the standard version, the best MCS moves from 4 in Highway to 6 in Bologna, where there is a more congested situation, and to 3 in Cologne, where the propagation plays a more relevant role than the congestion. In addition, the performance in terms of UD is not monotonic and the best MCS is not coincident with the one that maximizes the PRR. In the case of UD, what is relevant is not only the error rate, but also the correlation among errors, which increases when the channel is more congested. Anyway, except for high MCSs, the variability of the UD is limited.
- Varying the MCS in LTE-V2X: In LTE, the trade-off between congestions and reliability is also influenced by the way packets are allocated in the frequency domain. For example, moving from MCS 3 to MCS 5, the number of available resources is always 1 per TTI (see Table 3), thus the reduced reliability does not reflect a less congested channel. Due to this reason, in all scenarios and settings, the best MCS in terms of PRR is either MCS 3 (the lowest with one packet per TTI), MCS 6 (the lowest with two packets per TTI), or MCS 12 (the lowest with three packets per TTI). In particular, MCS 3 provides the best performance in Cologne and MCS 6 in Highway and Bologna (except for Highway, Mode 4 with , where MCS 12 is slightly preferable). In addition, in this case, with few exceptions, the variability of UD is not remarkable and the best MCS in terms of UD does not exactly coincide with the one obtained looking at the PRR. It can also be noted that, in most cases, the best MCS in terms of UD is higher than the one in terms of PRR, since, in LTE-V2X, a higher MCS means more orthogonal possible allocations for the packets and thus less probability to choose the same resource for long intervals.
- Standard IEEE 802.11p vs. LTE-V2X Mode 3: Comparing the PRR of the standard IEEE 802.11p and that of LTE-V2X with Mode 3, the difference is always remarkable and, considering the best cases, the latter provides from 1.4x (in Bologna) to 2.9x (in Highway) times more distance. In terms of UD, LTE-V2X is again preferable in Highway, where neighbours are considered within 200 m, whereas IEEE 802.11p provides better results in the urban scenarios, when neighbours are considered within 100 m. The lower UD achieved in some cases by IEEE 802.11p does not appear anyway sufficient to balance the results in terms of PRR.
- Standard IEEE 802.11p vs. LTE-V2X Mode 4: When Mode 4 of LTE-V2X is adopted, the comparison with IEEE 802.11p leads to less definite results. Indeed, the conclusion changes depending on : if is assumed, the PRR of IEEE 802.11p is higher than that of LTE-V2X in Bologna, similar in Highway, and lower in Cologne, whereas the UD is lower in Bologna and Cologne, and similar in Highway; if is set, then the PRR of LTE-V2X is higher, but at the cost of a UD that is also higher.
- IEEE 802.11p with LTE-V2X PHY vs. LTE-V2X: If the LTE-V2X PHY is assumed for IEEE 802.11p, the gap to LTE-V2X with Mode 4 becomes small. In this case, the PRR is comparable with that of LTE-V2X with and the UD is always lower. If Mode 3 is considered, LTE-V2X still remains preferable in terms of PRR, with a UD that is similar in Highway and Cologne and higher in Bologna.
Given the best MCS per each technology in terms of PRR, inferred from Figure 3, Figure 4 and Figure 5, a comparison in terms of PRR, varying the transmitter–receiver distance, and in terms of UD, varying the target, is provided in Figure 6 and Figure 7, respectively.
Figure 6.
Packet reception ratio vs. distance.
Figure 7.
Update delay vs. target.
If we compare the performance of LTE-V2X Mode 3 with the other cases, a higher PRR is always observable and the UD is only slightly worse than that of IEEE 802.11p in Bologna. Even if the used algorithm is only based on the positions of the nodes (not taking channel variability and NLOS into account), still the wider knowledge of the network allows for achieving better performance.
Focusing on a the standard IEEE 802.11p compared to LTE-V2X Mode 4, although a lower range is overall observable, it can be noted that its performance until a certain distance is comparable in terms of PRR (especially if ) and better in UD (especially if ). The UD is worse only in the Highway scenario, where it is calculated within 200 m and thus affected by a low PRR.
If IEEE 802.11p with LTE PHY layer is considered, then similar performance in terms of PRR and better in terms of UD can be noted. This suggests that, when out-of-coverage scenarios are addressed, most of the improvement shown in the literature with LTE-V2X compared to IEEE 802.11p is due to the PHY layer.
5. Discussion
Taking into account the conclusions from the literature (see Section 2.3) and the novel results shown in Section 4, it is overall agreed that the improved PHY layer of LTE-V2X allows for achieving the desired delivery rate at a longer distance in most scenarios, compared to the standard IEEE 802.11p. However, whereas this appears clear using Mode 3 (i.e., when the resources are assigned by the network), doubts arise assuming Mode 4 (i.e., when the selection is autonomous). Indeed, up to some distance and subject to an optimal choice of the MCS, the standard IEEE 802.11p might behave similar to LTE-V2X in terms of PRR and better in terms of UD. These considerations are valid also at higher distances when an improved PHY is used in IEEE 802.11p.
In general, LTE-V2X is anyway expected to provide a longer range than the standard IEEE 802.11p and overall significant performance improvement in most scenarios, especially if Mode 3 is assumed. However, it should be noted that tests with real hardware are still at an initial stage. In addition, aspects that are of simple management or have been deeply investigated in IEEE 802.11p still need insights in LTE-V2X. For example, the congestion control mechanisms designed for IEEE 802.11p might not be optimal for LTE-V2X, as early works suggest [45,46]. As another example, dealing with messages of different sizes is trivial in IEEE 802.11p; in LTE-V2X, instead, given the time-frequency organization of the resources and the SPS procedure, variable size messages need specific solutions, as discussed for example in [7,36].
6. Conclusions
This paper provides, in its first part, an overview of the two main wireless access technologies for V2X communications and of their roadmap and evolutions: IEEE 802.11p is ready for deployment and is gaining momentum; concurrently, C-V2X is running to be ready as well, having the advantage that its infrastructure is already deployed. For both technologies, we have briefly discussed the work ongoing for a next generation, namely IEEE 802.11bd and 5G NR, respectively.
Then, we have presented a performance comparison in realistic scenarios to evaluate which conditions and parameters mainly affect the performance of the two technologies. To summarize: (1) LTE-V2X has an improved PHY layer allowing wider range than IEEE 802.11p, an aspect that is well known and considered for IEEE 802.11bd; (2) LTE-V2X Mode 3 outperforms IEEE 802.11p and LTE-V2X Mode 4, since resources are reserved by the network, which has a wider knowledge of the node positions and allocations; (3) LTE-V2V Mode 4 outperforms IEEE 802.11p in most cases, but it suffers from higher update delay (i.e., higher probability of several consecutive errors). Thinking of the evolution of IEEE 802.11p, we have also evaluated its performance with an improved PHY layer, demonstrating that, in such case, the performance in terms of packet delivery rate becomes similar to LTE-V2X Mode 4, still granting a quite lower update delay.
Author Contributions
Conceptualization, A.B., G.C., B.M.M. and A.Z.; Data curation, A.B. and G.C.; Formal analysis, A.B.; Funding acquisition, A.B., B.M.M. and A.Z.; Investigation, A.B., G.C. and M.M.; Methodology, A.B. and A.Z.; Project administration, A.B.; Software, A.B., G.C. and M.M.; Supervision, A.B.; Validation, A.B.; Visualization, A.B. and G.C.; Writing – original draft, A.B., G.C. and M.M.; Writing, review and editing, A.B., B.M.M. and A.Z.
Funding
This research received no external funding.
Conflicts of Interest
The authors declare no conflict of interest.
References
- Production Statistics from the International Organization of Motor Vehicle Manufacturers (OICA). Available online: http://www.oica.net/production-statistics/ (accessed on 1 May 2019).
- Jadhav, A.; Sonpimple, A. Connected car market by technology (2G, 3G, and 4G/LTE), connectivity solutions (integrated, embedded, and tethered), service (driver assistance, safety, entertainment, well-being, vehicle management, and mobility management), and end market (OEM and aftermarket): Global opportunity analysis and industry forecast, 2018–2025. Allied Market Research. November 2018. Available online: https://www.premiummarketinsights.com/reports-amr/connected-car-market (accessed on 10 May 2019).
- Autotalks and NXP Semiconductors. IEEE 802.11p Ahead of LTE-V2V for Safety Applications. 2017. Available online: https://www.nxp.com/docs/en/white-paper/ROADLINK-TECH-WP.pdf (accessed on 1 May 2019).
- 5GAA. An Assessment of LTE-V2X (PC5) and 802.11p Direct Communications Technologies for Improved Road Safety in the EU. 2017. Available online: http://5gaa.org/news/an-assessment-of-lte-v2x-pc5-and-802-11p-direct-communications-technologies-for-improved-road-safety-in-the-eu/ (accessed on 1 May 2019).
- 5GAA. V2X Functional and Performance Test Report; Test Procedures and Results. 2018. Available online: http://5gaa.org/wp-content/uploads/2018/11/P-180106-V2X-Functional-and-Performance-Test-Report_Final_051118.pdf (accessed on 10 May 2019).
- NXP USA, Inc. Annex A of the Comments of NXP USA, Inc., in the Letter before the Federal Communications Commission. Washington, WA, USA, 18 March 2019. Available online: https://ecfsapi.fcc.gov/file/10318493028780/Wi-Fi%20Alliance%206%20GHz%20Reply%20Comments%203.18.2019.pdf (accessed on 1 May 2019).
- Molina-Masegosa, R.; Gozalvez, J. LTE-V for Sidelink 5G V2X Vehicular Communications: A New 5G Technology for Short-Range Vehicle-to-Everything Communications. IEEE Veh. Technol. Mag. 2017, 12, 30–39. [Google Scholar] [CrossRef]
- Min, W.; Winbjork, M.; Zhang, Z.; Blasco, R.; Do, H.; Sorrentino, S.; Belleschi, M.; Zang, Y. Comparison of LTE and DSRC-Based Connectivity for Intelligent Transportation Systems. In Proceedings of the IEEE 85th Vehicular Technology Conference (VTC Spring), Sydney, Australia, 4–7 June 2017. [Google Scholar]
- Nguyen, T.V.; Shailesh, P.; Sudhir, B.; Kapil, G.; Jiang, L.; Wu, Z.; Malladi, D.; Li, J. A Comparison of cellular vehicle-to-everything and dedicated short range communication. In Proceedings of the IEEE Vehicular Networking Conference (VNC), Torino, Italy, 27–29 November 2017. [Google Scholar]
- Bazzi, A.; Masini, B.M.; Zanella, A.; Thibault, I. On the Performance of IEEE 802.11p and LTE-V2V for the Cooperative Awareness of Connected Vehicles. IEEE Trans. Veh. Technol. 2017, 66, 10419–10432. [Google Scholar] [CrossRef]
- Cecchini, G.; Bazzi, A.; Masini, B.M.; Zanella, A. Performance comparison between IEEE 802.11p and LTE-V2V in-coverage and out-of-coverage for cooperative awareness. In Proceedings of the IEEE Vehicular Networking Conference (VNC), Torino, Italy, 27–29 November 2017; pp. 109–114. [Google Scholar]
- Vukadinovic, V.; Bakowski, K.; Marsch, P.; Garcia, I.D.; Xu, H.; Sybis, M.; Sroka, P.; Wesolowski, K.; Lister, D.; Thibault, I. 3GPP C-V2X and IEEE 802.11p for Vehicle-to-Vehicle communications in highway platooning scenarios. Ad Hoc Netw. 2018, 74, 17–29. [Google Scholar] [CrossRef]
- Thota, J.; Abdullah, N.F.; Doufexi, A.; Armour, S. Performance of Car to Car Safety Broadcast Using Cellular V2V and IEEE 802.11P. In Proceedings of the IEEE Vehicular Technology Conference (VTC Spring), Porto, Portugal, 3–6 June 2018; pp. 1–5. [Google Scholar]
- Anwar, W.; Kulkarni, K.; Augustin, T.R.; Franchi, N.; Fettweis, G. PHY Abstraction Techniques for IEEE 802.11p and LTE-V2V: Applications and Analysis. In Proceedings of the 2018 IEEE Globecom Workshops (GC Wkshps), Abu Dhabi, UAE, 9–13 December 2018; pp. 1–7. [Google Scholar]
- Kühlmorgen, S.; Schmager, P.; Festag, A.; Fettweis, G. Simulation-based Evaluation of ETSI ITS-G5 and Cellular-VCS in a Real-World Road Traffic Scenario. In Proceedings of the IEEE Vehicular Technology Conference (VTC Fall), Chicago, IL, USA, 27–30 August 2018. [Google Scholar]
- Campolo, C.; Molinaro, A. Multichannel communications in vehicular Ad Hoc networks: A survey. IEEE Commun. Mag. 2013, 51, 158–169. [Google Scholar] [CrossRef]
- Festag, A. Standards for vehicular communication—from IEEE 802.11p to 5G. e i Elektrotechnik und Informationstechnik 2015, 132, 409–416. [Google Scholar] [CrossRef]
- Fallah, Y.P.; Huang, C.; Sengupta, R.; Krishnan, H. Analysis of Information Dissemination in Vehicular Ad-Hoc Networks With Application to Cooperative Vehicle Safety Systems. IEEE Trans. Veh. Technol. 2011, 60, 233–247. [Google Scholar] [CrossRef]
- IEEE P802.11-TASK GROUP BD (NGV) MEETING UPDATE. Available online: http://www.ieee802.org/11/Reports/tgbd_update.htm (accessed on 1 May 2019).
- Naik, G.; Choudhury, B.; Park, J. IEEE 802.11bd & 5G NR V2X: Evolution of Radio Access Technologies for V2X Communications. CoRR 2019, abs/1903.08391. Available online: https://arxiv.org/abs/1903.08391 (accessed on 1 May 2019).
- Dos Reis Fontes, R.; Campolo, C.; Esteve, R.C.; Molinaro, A. From Theory to Experimental Evaluation: Resource Management in Software-Defined Vehicular Networks. IEEE Access 2017, 5, 3069–3076. [Google Scholar] [CrossRef]
- Bazzi, A.; Cecchini, G.; Zanella, A.; Masini, B.M. Study of the Impact of PHY and MAC Parameters in 3GPP C-V2V Mode 4. IEEE Access 2018, 6, 71685–71698. [Google Scholar] [CrossRef]
- Molina-Masegosa, R.; Gozalvez, J.; Sepulcre, M. Configuration of the C-V2X Mode 4 Sidelink PC5 Interface for Vehicular Communications. In Proceedings of the 14th Conference on Mobile Ad-hoc and Sensor Networks (MSN 2018), Shenyang, China, 6–8 December 2018. [Google Scholar]
- Moller, A.; Nuckelt, J.; Rose, D.M.; Kurner, T. Physical Layer Performance Comparison of LTE and IEEE 802.11p for Vehicular Communication in an Urban NLOS Scenario. In Proceedings of the Vehicular Technology Conference (VTC Fall), Vancouver, BC, Canada, 14–17 September 2014; pp. 1–5. [Google Scholar]
- Mir, Z.H.; Filali, F. On the Performance Comparison between IEEE 802.11p and LTE-Based Vehicular Networks. In Proceedings of the 2014 IEEE 79th Vehicular Technology Conference (VTC Spring), Seoul, Korea, 18–21 May 2014; pp. 1–5. [Google Scholar]
- Mir, Z.H.; Filali, F. LTE and IEEE 802.11p for vehicular networking: a performance evaluation. EURASIP J. Wirel. Commun. Netw. 2014, 8, 1–15. [Google Scholar]
- Vinel, A. 3GPP LTE Versus IEEE 802.11p/WAVE: Which Technology is Able to Support Cooperative Vehicular Safety Applications? IEEE Wirel. Commun. Lett. 2012, 1, 125–128. [Google Scholar] [CrossRef]
- Chen, S.; Hu, J.; Shi, Y.; Zhao, L. LTE-V: A TD-LTE-Based V2X Solution for Future Vehicular Network. IEEE Internet Things J. 2016, 3, 997–1005. [Google Scholar] [CrossRef]
- Technical Specification Group Radio Access Network; Study on LTE-Based V2X Services. 3GPP TR 36.885 V14.0.0. 2016. Available online: https://www.3gpp.org/dynareport/36885.htm (accessed on 10 May 2019).
- Technical Specification Group Radio Access Network; Evolved Universal Terrestrial Radio Access (E-UTRA); User Equipment (UE) Radio Transmission and Reception. 3GPP TS 36.101 V14.8.0. 2018. Available online: https://www.3gpp.org/dynareport/36101.htm (accessed on 1 May 2019).
- Hung, S.C.; Zhang, X.; Festag, A.; Chen, K.C.; Fettweis, G. An Efficient Radio Resource Re-Allocation Scheme for Delay Guaranteed Vehicle-to-Vehicle Network. In Proceedings of the IEEE 84th Vehicular Technology Conference (VTC-Fall), Montreal, QC, Canada, 18–21 September 2016; pp. 1–6. [Google Scholar]
- Martin-Vega, F.J.; Soret, B.; Aguayo-Torres, M.C.; Kovacs, I.Z.; Gomez, G. Geolocation-Based Access for Vehicular Communications: Analysis and Optimization via Stochastic Geometry. IEEE Trans. Veh. Technol. 2018, 67, 3069–3084. [Google Scholar] [CrossRef]
- Fritzsche, R.; Festag, A. Location-Based Scheduling for Cellular V2V Systems in Highway Scenarios. In Proceedings of the 2018 IEEE 87th Vehicular Technology Conference (VTC Spring), Porto, Portugal, 3–6 June 2018; pp. 1–5. [Google Scholar]
- Huawei. DMRS Enhancement of V2V. 3GPP TSG-RAN WG1 Meeting n.84, R1-160284. 2016. Available online: https://portal.3gpp.org/ngppapp/CreateTdoc.aspx?mode=view&contributionId=681811 (accessed on 1 May 2019).
- IEEE Std 802.11-2016 - IEEE Standard for Information Technology—Telecommunications and Information Exchange between Systems Local and Metropolitan Area Networks—Specific Requirements Part 11: Wireless LAN Medium Access Control (MAC) and Physical Layer (PHY) Specifications. 2016. Available online: https://standards.ieee.org/standard/802_11-2016.html (accessed on 1 May 2019).
- Bazzi, A.; Zanella, A.; Masini, B.M. Optimizing the Resource Allocation of Periodic Messages with Different Sizes in LTE-V2V. IEEE Access 2019, 7, 43820–43830. [Google Scholar] [CrossRef]
- Technical Specification Group Radio Access Network; Evolved Universal Terrestrial Radio Access (E-UTRA); Radio Frequency (RF) System Scenarios. 3GPP TR 36.942 V13.0.0. 2016. Available online: https://www.3gpp.org/dynareport/36942.htm (accessed on 1 May 2019).
- Cecchini, G.; Bazzi, A.; Menarini, M.; Masini, B.M.; Zanella, A. Maximum Reuse Distance Scheduling for Cellular-V2X Sidelink Mode 3. In Proceedings of the 2018 IEEE Globecom Workshops (GC Wkshps), Abu Dhabi, UAE, 9–13 December 2018; pp. 1–6. [Google Scholar]
- Technical Specification Group Radio Access Network; Evolved Universal Terrestrial Radio Access (E-UTRA); Physical Layer Procedures. 3GPP TS 36.213 V14.7.0. 2018. Available online: https://www.3gpp.org/dynareport/36213.htm (accessed on 1 May 2019).
- Technical Specification Group Radio Access Network; Evolved Universal Terrestrial Radio Access (E-UTRA); Medium Access Control (MAC) Protocol Specification. 3GPP TS 36.321 V14.7.0. 2018. Available online: https://www.3gpp.org/dynareport/36321.htm (accessed on 1 May 2019).
- Toghi, B.; Saifuddin, M.; Mahjoub, H.N.; Mughal, M.; Fallah, Y.P.; Rao, J.; Das, S. Multiple Access in Cellular V2X: Performance Analysis in Highly Congested Vehicular Networks. In Proceedings of the 2018 IEEE Vehicular Networking Conference (VNC), Taipei, Taiwan, 5–7 December 2018; pp. 1–8. [Google Scholar]
- Bazzi, A.; Cecchini, G.; Masini, B.M.; Zanella, A. Should I Really Care of That CAM? In Proceedings of the IEEE 29th Annual International Symposium on Personal, Indoor and Mobile Radio Communications (PIMRC), Bologna, Italy, 9–12 September 2018; pp. 1–6. [Google Scholar]
- Uppoor, S.; Trullols-Cruces, O.; Fiore, M.; Barcelo-Ordinas, J.M. Generation and Analysis of a Large-Scale Urban Vehicular Mobility Dataset. IEEE Trans. Mob. Comput. 2014, 13, 1061–1075. [Google Scholar] [CrossRef]
- Bazzi, A.; Masini, B.M.; Zanella, A.; Calisti, A. Visible Light Communications as a Complementary Technology for the Internet of Vehicles. Comput. Commun. 2016, 93, 39–51. [Google Scholar] [CrossRef]
- Toghi, B.; Saifuddin, M.; Fallah, Y.P.; Mughal, M. Analysis of Distributed Congestion Control in Cellular Vehicle-to-everything Networks. arXiv 2019, arXiv:1904.00071. [Google Scholar]
- Mansouri, A.; Martinez, V.; Härri, J. A First Investigation of Congestion Control for LTE-V2X Mode 4. In Proceedings of the IEEE Wireless On-demand Network systems and Services Conference (WONS), Wengen, Switzerland, 22–24 January 2019. [Google Scholar]
© 2019 by the authors. Licensee MDPI, Basel, Switzerland. This article is an open access article distributed under the terms and conditions of the Creative Commons Attribution (CC BY) license (http://creativecommons.org/licenses/by/4.0/).