SIMCB-Yolo: An Efficient Multi-Scale Network for Detecting Forest Fire Smoke
Abstract
1. Introduction
- This study presents a multi-tiered forest fire smoke detection model based on Yolov5s that is designed to accurately detect small target smoke in the early stages of forest fires. It offers new insights and approaches for fire detection and monitoring.
- To improve the model’s accuracy in detecting small target smoke, we incorporated the Swin transformer module into the neck of Yolov5s, blending its output feature maps into the detection layer to bolster the model’s capability to extract pixel-level feature information, thereby improving its detection accuracy for small target smoke and significantly reducing missed detections.
- To balance the model’s accuracy in detecting general target smoke, we incorporated a C3 block and CBS block into the main body of Yolov5s, which not only expanded the model’s receptive field but also enriched the information it extracted.
- To bolster the model’s resilience against complex natural backgrounds, such as mountain clouds and fog, we incorporated the SimAM attention mechanism at the end of the backbone network. This enhancement enables the model to more effectively identify regional features resembling smoke, mitigating interference from complex environmental backgrounds, and thereby significantly improving detection accuracy while reducing false positives.
2. Data and Methods
2.1. Data
2.2. Methods
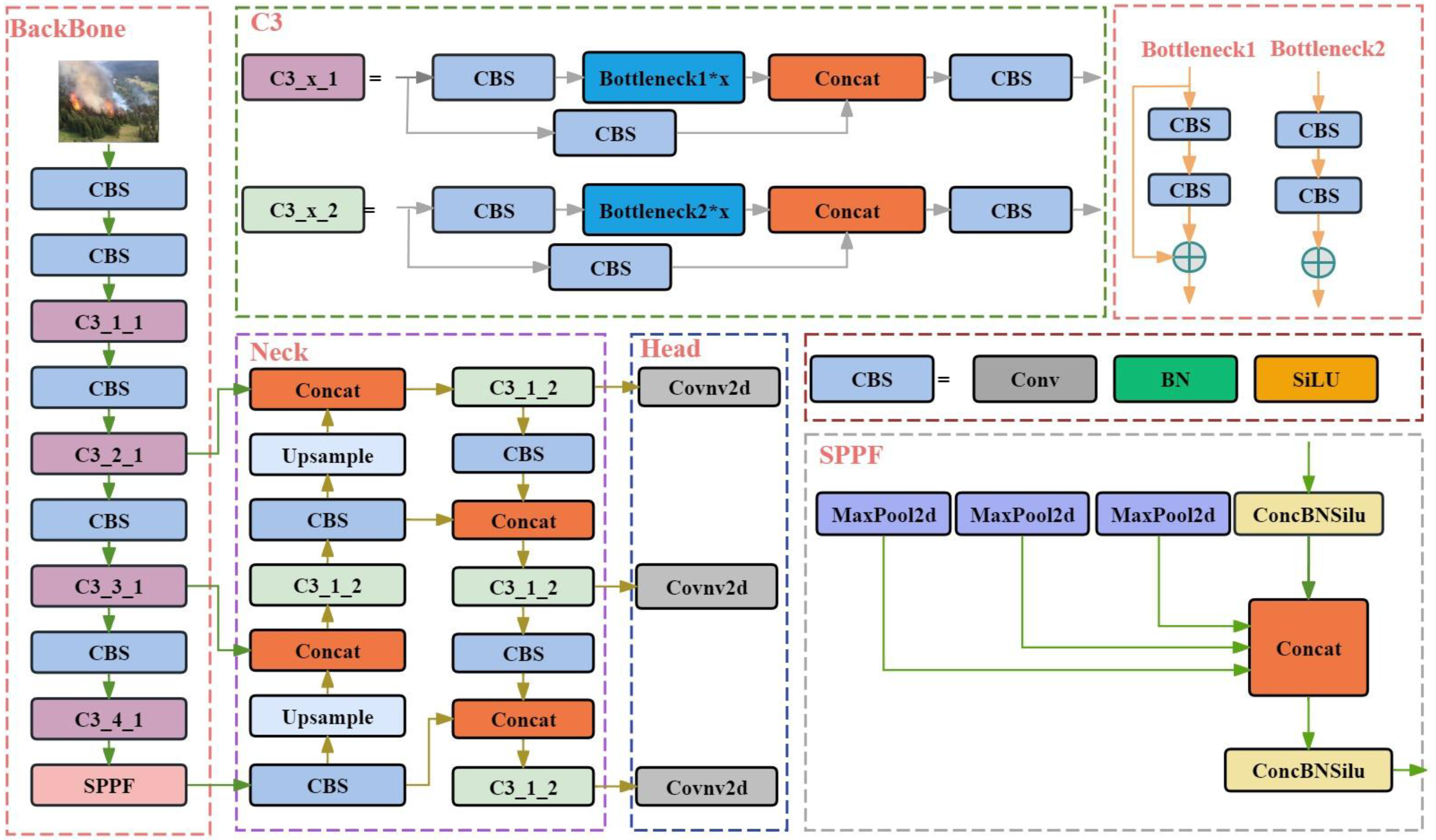
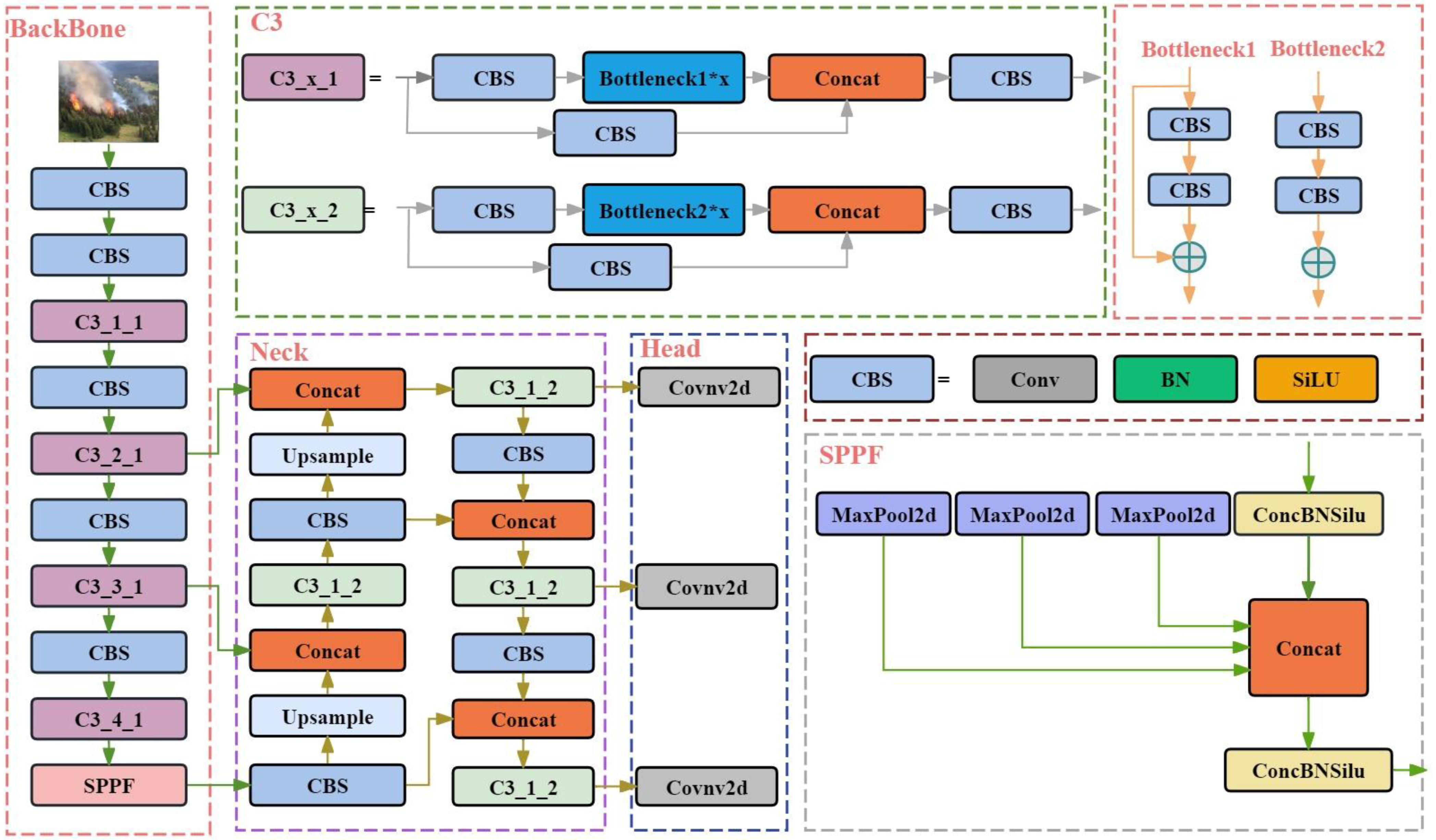
2.2.1. Yolov5s
2.2.2. Swin Transformer
2.2.3. SimAM
2.2.4. The Improved Forest Fire Smoke Recognition Model
3. Results
3.1. Implement Details
3.2. Evaluation Metrics
3.3. Impact of Different Swin Transformer Improvements
3.4. Impact of Different Attention Mechanisms
3.5. Ablation Experiment
3.6. Comparison
4. Discussion
5. Conclusions
Author Contributions
Funding
Data Availability Statement
Conflicts of Interest
References
- Li, Y.; Mei, B.; Linhares-Juvenal, T. The economic contribution of the world’s forest sector. Forest Policy Econ. 2019, 100, 236–253. [Google Scholar] [CrossRef]
- Sahoo, G.; Wani, A.; Rout, S.; Sharma, A.; Kar, S.; Prusty, A. Impact and Contribution of Forest in Mitigating Global Climate Change. Des. Eng. 2021, 4, 667–682. [Google Scholar]
- Arteaga, B.; Diaz, M.; Jojoa, M. Deep Learning Applied to Forest Fire Detection. In Proceedings of the 2020 IEEE International Symposium on Signal Processing and Information Technology, Abu Dhabi, United Arab Emirates, 7–10 December 2020. [Google Scholar]
- Lin, Q.; Li, Z.; Zeng, K.; Fan, H.; Li, W.; Zhou, X. Fire Match: A semi-supervised video fire detection network based on consistency and distribution alignment. Expert Syst. Appl. 2024, 248, 123409. [Google Scholar] [CrossRef]
- Vicente, J.; Guillemant, P. An image processing technique for automatically detecting forest fire. Int. J. Therm. Sci. 2002, 41, 1113–1120. [Google Scholar] [CrossRef]
- Toreyin, B.U.; Dedeoglu, Y.; Cetin, A.E. Contour based smoke detection in video using wavelets. In Proceedings of the European Signal Processing Conference, Florence, Italy, 4–8 September 2006; pp. 1–5. [Google Scholar]
- Huang, J.; Zhao, J.; Gao, W.; Long, C.; Xiong, L.; Yuan, Z.; Han, S. Local Binary Pattern Based Texture Analysis for Visual Fire Recognition. In Proceedings of the 2010 3rd International Congress on Image and Signal Processing, Yantai, China, 16–18 October 2010; pp. 1887–1891. [Google Scholar]
- Xiao, G.; Yichao, C.; Tongxin, H. An Efficient and Lightweight Detection Model for Forest Smoke Recognition. Forests 2024, 15, 210. [Google Scholar] [CrossRef]
- Ren, S.; He, K.; Girshick, R.; Sun, J. Faster R-CNN: Towards Real-Time Object Detection with Region Proposal Networks. IEEE Trans. Pattern Anal. Mach. Intell. 2017, 39, 1137–1149. [Google Scholar] [CrossRef]
- Pang, J.; Chen, K.; Shi, J.; Feng, H.; Ouyang, W.; Lin, D. Libra R-CNN: Towards Balanced Learning for Object Detection. In Proceedings of the IEEE/CVF Conference on Computer Vision and Pattern Recognition (CVPR), Long Beach, CA, USA, 15–20 June 2019; pp. 821–830. [Google Scholar]
- Dai, J.; Li, Y.; He, K.; Sun, J. R-FCN: Object Detection via Region-Based Fully Convolutional Networks. In Proceedings of the NIPS’16: Proceedings of the 30th International Conference on Neural Information Processing Systems, Barcelona, Spain, 5–10 December 2016; pp. 379–387. [Google Scholar]
- Lin, T.-Y.; Goyal, P.; Girshick, R.; He, K.; Dollár, P. Focal Loss for Dense Object Detection. IEEE Trans. Pattern. Anal. Mach Intell. 2020, 42, 318–327. [Google Scholar] [CrossRef] [PubMed]
- Ultralytics-YOLOv5. Available online: https://github.com/ultralytics/YOLOv5 (accessed on 2 June 2024).
- Joseph, R.; Santosh, D.; Ross, G.; Ali, F. You Only Look Once: Unified, Real-Time Object Detection. In Proceedings of the IEEE Conference on Computer Vision and Pattern Recognition (CVPR), Las Vegas, NV, USA, 27–30 June 2016; pp. 779–788. [Google Scholar]
- Bochkovskiy, A.; Wang, C.-Y.; Liao, H.-Y.M. YOLOv4: Optimal Speed and Accuracy of Object Detection. arXiv 2020, arXiv:2004.10934. [Google Scholar]
- Tan, M.; Pang, R.; Le, Q.V. Efficientdet: Scalable and efficient object detection. In Proceedings of the IEEE/CVF Conference on Computer Vision and Pattern Recognition, Seattle, WA, USA, 13–19 June 2020; pp. 10781–10790. [Google Scholar]
- Zhao, E.; Liu, Y.; Zhang, J.; Tian, Y. Forest Fire Smoke Recognition Based on Anchor Box Adaptive Generation Method. Electronics 2021, 10, 566. [Google Scholar] [CrossRef]
- Khan, S.; Khan, A. FFireNet: Deep Learning Based Forest Fire Classification and Detection in Smart Cities. Symmetry 2022, 14, 2155. [Google Scholar] [CrossRef]
- Pang, Y.; Wu, Y.; Yuan, Y. FuF-Det: An Early Forest Fire Detection Method under Fog. Remote Sens. 2023, 15, 5435. [Google Scholar] [CrossRef]
- Qian, J.; Lin, H. A Forest Fire Identification System Based on Weighted Fusion Algorithm. Forests 2022, 13, 1301. [Google Scholar] [CrossRef]
- Zhao, L.; Zhi, L.; Zhao, C.; Zheng, W. Fire-YOLO: A Small Target Object Detection Method for Fire Inspection. Sustainability 2022, 14, 4930. [Google Scholar] [CrossRef]
- Guo, J.; Liu, X.; Bi, L.; Liu, H.; Lou, H. UN-YOLOv5s: A UAV-Based Aerial Photography Detection Algorithm. Sensors 2023, 23, 5907. [Google Scholar] [CrossRef] [PubMed]
- Yuan, H.; Lu, Z.; Zhang, R.; Li, J.; Wang, S.; Fan, J. An effective graph embedded YOLOv5 model for forest fire detection. Comput. Intell. 2024, 40, e12640. [Google Scholar] [CrossRef]
- Fraser, D.; Schowengerdt, R.A. Avoidance of additional aliasing in multipass image rotations. IEEE Trans. Image Process. 1994, 3, 6. [Google Scholar] [CrossRef] [PubMed]
- Zhan, J.; Hu, Y.; Zhou, G.; Wang, Y.; Cai, W.; Li, L. A high-precision forest fire smoke detection approach based on ARGNet. Comput. Electron. Agric. 2022, 196, 106874. [Google Scholar] [CrossRef]
- Xiao, Z.; Wan, F.; Lei, G.; Xiong, Y.; Xu, L.; Ye, Z.; Liu, W.; Zhou, W.; Xu, C. FL-YOLOv7: A Lightweight Small Object Detection Algorithm in Forest Fire Detection. Forests 2023, 14, 1812. [Google Scholar] [CrossRef]
- Wang, C.-Y.; Liao, H.-Y.M.; Yeh, I.-H.; Wu, Y.-H.; Chen, P.-Y.; Hsieh, J.-W. CSPNet: A New Backbone that can Enhance Learning Capability of CNN. arXiv 2019, arXiv:1911.11929. [Google Scholar]
- Liu, Z.; Lin, Y.; Cao, Y.; Hu, H.; Wei, Y.; Zhang, Z.; Lin, S.; Guo, B. Swin Transformer: Hierarchical Vision Transformer using Shifted Windows. arXiv 2021, arXiv:2103.14030. [Google Scholar]
- Vaswani, A.; Shazeer, N.; Parmar, N.; Uszkoreit, J.; Jones, L.; Gomez, A.N.; Kaiser, Ł.; Polosukhin, I. Attention is all you need. Adv. Neural Inf. Process. Syst. 2017, 30, 2. [Google Scholar]
- Chollet, F. Deep Learning with Python, 2nd ed.; Manning Publications: Shelter Island, NY, USA, 2021; pp. 298–310. [Google Scholar]
- Wang, Y.; Sun, Q.; Liu, Z.; Tan, T. SimAM: A Simple but Effective Attention Module for Image Recognition. In Proceedings of the IEEE Conference on Computer Vision and Pattern Recognition (CVPR), Seattle, WA, USA, 13–19 June 2020; pp. 6292–6301. [Google Scholar]
- Fu, G. Artificial Intelligence Attention Mechanism: System, Model, and Algorithm Analysis; Mechanical Industry Press: Beijing, China, 2024; pp. 128–150. [Google Scholar]
- Hu, J.; Shen, L.; Sun, G. Squeeze-and-excitation networks. In Proceedings of the IEEE Conference on Computer Vision and Pattern Recognition (CVPR), Salt Lake City, UT, USA, 18–23 June 2018; pp. 7132–7141. [Google Scholar]
- Woo, S.; Park, J.; Lee, J.Y.; Kweon, I.S. CBAM: Convolutional Block Attention Module. In Computer Vision—ECCV 2018; Ferrari, V., Hebert, M., Sminchisescu, C., Weiss, Y., Eds.; Lecture Notes in Computer Science; Springer: Cham, Switzerland, 2018; Volume 11211. [Google Scholar]
- Hou, Q.; Zhou, D.; Feng, J. Coordinate attention for efficient mobile network design. In Proceedings of the IEEE/CVF Conference on Computer Vision and Pattern Recognition, Nashville, TN, USA, 20–25 June 2021; pp. 13713–13722. [Google Scholar]
- Ge, Q.; Li, J.; Wang, X.; Deng, Y.; Zhang, K.; Sun, H. LiteTransNet: An interpretable approach for landslide displacement prediction using transformer model with attention mechanism. Eng. Geol. 2024, 331, 107446. [Google Scholar] [CrossRef]
- Jocher, G.; Chaurasia, A.; Qiu, J. Ultralytics YOLO (Version 8.0.0) [Computer Software]. 2023. Available online: https://github.com/ultralytics/ultralytics (accessed on 15 March 2024).
- Liu, W.; Anguelov, D.; Erhan, D.; Szegedy, C.; Reed, S.; Fu, C.-Y.; Berg, A.C. SSD: Single Shot MultiBox Detector. arXiv 2016, arXiv:1512.02325. [Google Scholar]
- Li, R.; Hu, Y.; Li, L.; Guan, R.; Yang, R.; Zhan, J.; Cai, W.; Wang, Y.; Xu, H.; Li, L. SMWE-GFPNNet: A high-precision and robust method for forest fire smoke detection. Knowl. Based Syst. 2024, 289, 111528. [Google Scholar] [CrossRef]
- Yang, X.; Hua, Z.; Zhang, L.; Fan, X.; Zhang, F.; Ye, Q.; Fu, L. Preferred vector machine for forest fire detection. Pattern Recognit. 2023, 143, 109722. [Google Scholar] [CrossRef]
- Xue, Z.; Lin, H.; Wang, F. A small target forest fire detection model based on YOLOv5 improvement. Forests 2022, 13, 1332. [Google Scholar] [CrossRef]
- Hinton, G.; Vinyals, O.; Dean, J. Distilling the knowledge in a neural network. arXiv 2015, arXiv:1503.02531. [Google Scholar]
- Zhou, M.; Wu, L.; Liu, S.; Li, J. UAV forest fire detection based on lightweight YOLOv5 model. Multimed. Tools Appl. 2023, 2. [Google Scholar] [CrossRef]
- Jiang, Y.; Wang, S.; Valls, V.; Ko, B.J.; Lee, W.-H.; Leung, K.K. Model Pruning Enables Efficient Federated Learning on Edge Devices. IEEE Trans. Neural Netw. Learn. Syst. 2023, 34, 12. [Google Scholar] [CrossRef]
- Zheng, Y.; Sun, P.; Ren, Q.; Xu, W.; Zhu, D. A novel and efficient model pruning method for deep convolutional neural networks by evaluating the direct and indirect effects of filters. Neurocomputing 2024, 569, 127124. [Google Scholar] [CrossRef]
- Peng, Y.; Ganesh, A.; Wright, J.; Xu, W.; Ma, Y. RASL: Robust Alignment by Sparse and Low-Rank Decomposition for Linearly Correlated Images. IEEE Trans. Pattern Anal. Mach. Intell. 2012, 34, 11. [Google Scholar]
- Ong, F.; Lustig, M. Beyond Low Rank + Sparse: Multiscale Low Rank Matrix Decomposition. IEEE J. Sel. Top. Signal Process. 2016, 10, 4. [Google Scholar] [CrossRef] [PubMed]
- Ying, L.; Han, J.; Du, Y.; Shen, Z. Forest fire characteristics in China: Spatial patterns and determinants with thresholds. For. Ecol. Manag. 2018, 424, 345–354. [Google Scholar] [CrossRef]
- Kumar, A. Preserving life on earth. In Adaptation, Ecosystem-Based; Elsevier: Amsterdam, The Netherlands, 2022; pp. 105–111. [Google Scholar]
- Šerić, l.; Stipaničev, D.; Štula, M. Observer network and forest fire detection. Inf. Fusion 2011, 12, 160–175. [Google Scholar] [CrossRef]











| Train Environment | Details |
|---|---|
| Programming language | Python3.9.18 |
| Operating system | Centos7 |
| Deep learning framework | Pytorch1.12.0+cu102 |
| Running device | Tesla V100 |
| Training Parameters | Details |
|---|---|
| Epchos | 300 |
| Batch size | 32 |
| Image size | 640 |
| Learning rate | 0.01 |
| Optimizer | SGD |
| Patience | True |
| Symbols | Meanings |
|---|---|
| The count of samples where the model accurately detects smoke. | |
| The quantity of samples where the model incorrectly identifies background as smoke. | |
| The count of samples where the model identifies smoke as background. | |
| The quantity of samples where the model correctly identifies background. | |
| The area beneath the precision–recall curve, indicative of the average precision in smoke detection. |
| Improvement Methods | Precision | Recall | mAP50 | mAP50-95 | FPSbs=1 |
|---|---|---|---|---|---|
| Yolov5s | 0.895 | 0.793 | 0.811 | 0.567 | 112 |
| Yolov5s+Swin | 0.859 | 0.784 | 0.836 | 0.594 | 86 |
| Yolov5s+Swin_RE_C3 | 0.846 | 0.711 | 0.755 | 0.468 | 71 |
| Improvement Methods | Precision | Recall | mAP50 | mAP50-95 | FPSbs=1 |
|---|---|---|---|---|---|
| Yolov5s | 0.895 | 0.793 | 0.811 | 0.567 | 112 |
| Yolov5s+SE | 0.884 | 0.753 | 0.797 | 0.545 | 113 |
| Yolov5s+CA | 0.903 | 0.794 | 0.816 | 0.570 | 116 |
| Yolov5s+SimAM | 0.892 | 0.764 | 0.798 | 0.577 | 111 |
| Yolov5s+CBAM | 0.906 | 0.753 | 0.810 | 0.560 | 114 |
| Improvement Methods | Precision | Recall | mAP50 | mAP50-95 | FPSbs=1 |
|---|---|---|---|---|---|
| Yolov5s | 0.895 | 0.793 | 0.811 | 0.567 | 112 |
| Yolov5s+SE+Swin | 0.856 | 0.763 | 0.803 | 0.58 | 87 |
| Yolov5s+CA+Swin | 0.886 | 0.773 | 0.815 | 0.592 | 73 |
| Yolov5s+SimAM+Swin | 0.915 | 0.794 | 0.856 | 0.636 | 85 |
| Yolov5s+CBAM+Swin | 0.827 | 0.739 | 0.796 | 0.594 | 80 |
Disclaimer/Publisher’s Note: The statements, opinions and data contained in all publications are solely those of the individual author(s) and contributor(s) and not of MDPI and/or the editor(s). MDPI and/or the editor(s) disclaim responsibility for any injury to people or property resulting from any ideas, methods, instructions or products referred to in the content. |
© 2024 by the authors. Licensee MDPI, Basel, Switzerland. This article is an open access article distributed under the terms and conditions of the Creative Commons Attribution (CC BY) license (https://creativecommons.org/licenses/by/4.0/).
Share and Cite
Yang, W.; Yang, Z.; Wu, M.; Zhang, G.; Zhu, Y.; Sun, Y. SIMCB-Yolo: An Efficient Multi-Scale Network for Detecting Forest Fire Smoke. Forests 2024, 15, 1137. https://doi.org/10.3390/f15071137
Yang W, Yang Z, Wu M, Zhang G, Zhu Y, Sun Y. SIMCB-Yolo: An Efficient Multi-Scale Network for Detecting Forest Fire Smoke. Forests. 2024; 15(7):1137. https://doi.org/10.3390/f15071137
Chicago/Turabian StyleYang, Wanhong, Zhenlin Yang, Meiyun Wu, Gui Zhang, Yinfang Zhu, and Yurong Sun. 2024. "SIMCB-Yolo: An Efficient Multi-Scale Network for Detecting Forest Fire Smoke" Forests 15, no. 7: 1137. https://doi.org/10.3390/f15071137
APA StyleYang, W., Yang, Z., Wu, M., Zhang, G., Zhu, Y., & Sun, Y. (2024). SIMCB-Yolo: An Efficient Multi-Scale Network for Detecting Forest Fire Smoke. Forests, 15(7), 1137. https://doi.org/10.3390/f15071137

