Optimization of the Stand Structure in Secondary Forests of Pinus yunnanensis Based on Deep Reinforcement Learning
Abstract
1. Introduction
2. Materials and Methods
2.1. Study Areas
2.2. Data Collection
2.3. Determination of Spatial Structure Units and Edge Correction
2.4. Stand Structure Indexes
2.4.1. Non-Spatial Structure Indexes
2.4.2. Spatial Structure Indexes
2.5. Optimization Model for the Cutting of Stand Structure
2.5.1. Constrain
2.5.2. Model Construction
2.5.3. Felling Decisions
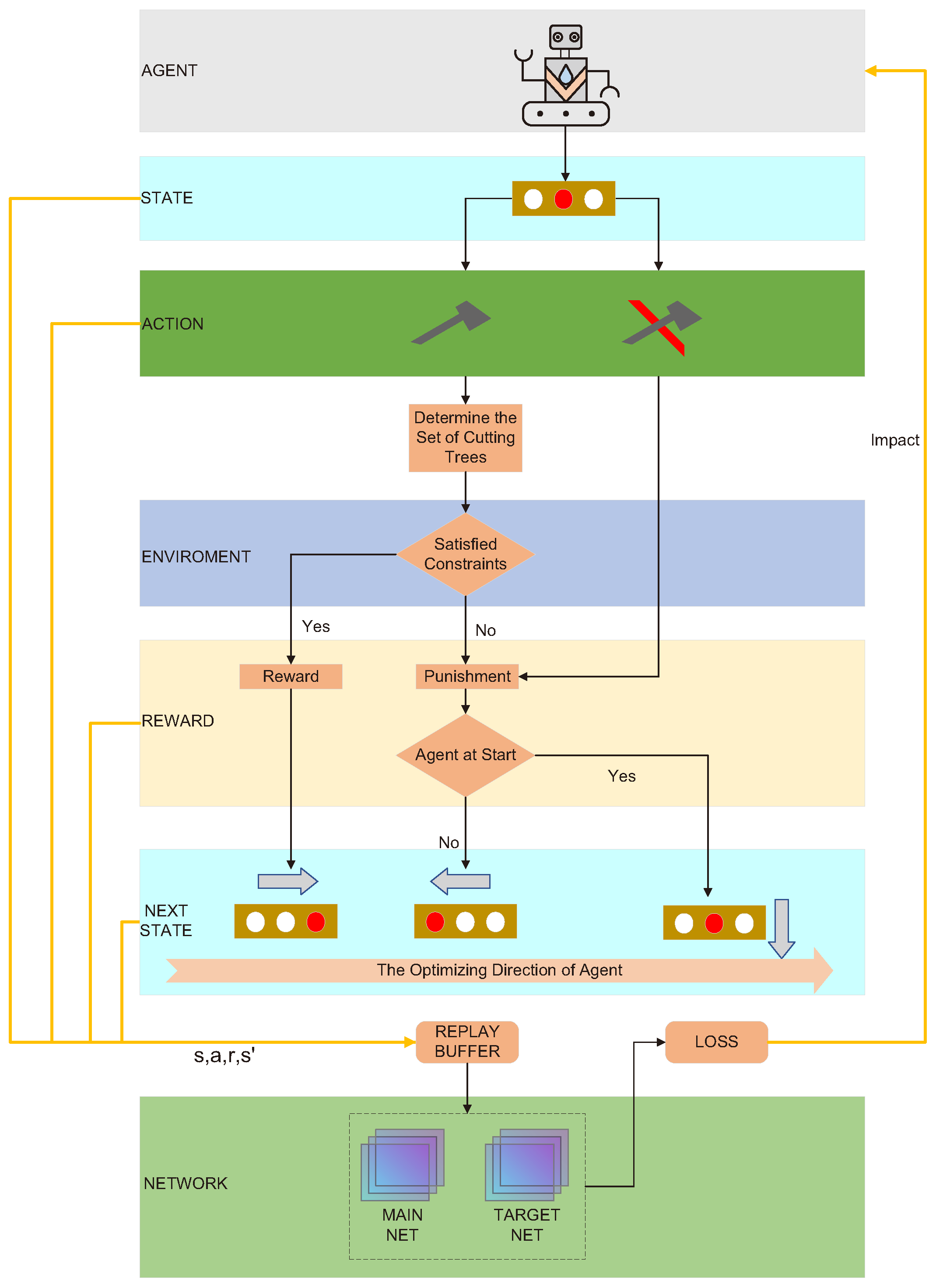
2.6. Deep Reinforcement Learning Solution Algorithm
2.6.1. Deep Reinforcement Learning Optimization Algorithms
2.6.2. Algorithms for Solving the Model
3. Results
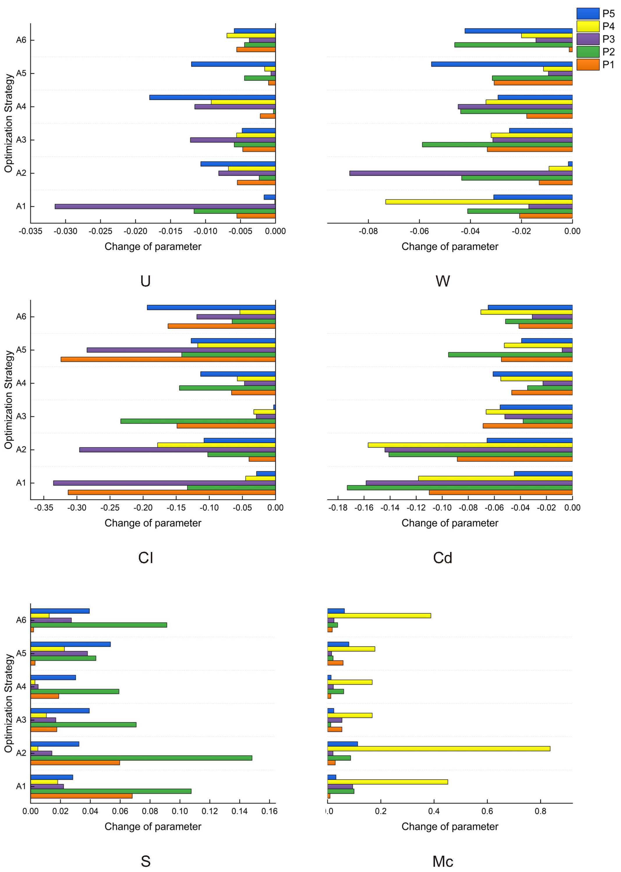
3.1. Parameter Configuration
3.2. Results of Simulated Cutting Optimization
3.3. Algorithm Performance
3.4. Influence of Felling Decisions
4. Discussion
5. Conclusions
Author Contributions
Funding
Data Availability Statement
Acknowledgments
Conflicts of Interest
Appendix A
| Algorithm A1: DQN Algorithm for Stand Structure Optimization |
![]() |
Appendix B
| Algorithm A2: Canopy Density Calculation |
![]() |
Appendix C


References
- Xu, Y.; Woeste, K.; Cai, N.; Kang, X.; Li, G.; Chen, S.; Duan, A. Variation in needle and cone traits in natural populations of Pinus yunnanensis. J. For. Res. 2016, 27, 41–49. [Google Scholar] [CrossRef]
- Wang, L.; Huang, X.; Su, J. Tree Species diversity and stand attributes differently influence the ecosystem functions of Pinus Yunnanensis secondary forests under the climate context. Sustainability 2022, 14, 8332. [Google Scholar] [CrossRef]
- Yang, G. Study on the Division of Forest Fire Danger Grade in Cangshan Mountain of Dali City. J. Fujian For. Sci. Technol. 2015, 42, 138–142. [Google Scholar]
- Ding, Y.; Zang, R. Effects of thinning on the demography and functional community structure of a secondary tropical lowland rain forest. J. Environ. Manag. 2021, 279, 111805. [Google Scholar] [CrossRef] [PubMed]
- Zaizhi, Z. Status and perspectives on secondary forests in tropical China. J. Trop. For. Sci. 2001, 13, 639–651. [Google Scholar]
- Huang, X.; Su, J.; Li, S.; Liu, W.; Lang, X. Functional diversity drives ecosystem multifunctionality in a Pinus yunnanensis natural secondary forest. Sci. Rep. 2019, 9, 6979. [Google Scholar] [CrossRef]
- Ali, A. Forest stand structure and functioning: Current knowledge and future challenges. Ecol. Indic. 2019, 98, 665–677. [Google Scholar] [CrossRef]
- Tang, C.Q.; Shen, L.Q.; Han, P.B.; Huang, D.S.; Li, S.; Li, Y.F.; Song, K.; Zhang, Z.Y.; Yin, L.Y.; Yin, R.H.; et al. Forest characteristics, population structure and growth trends of Pinus yunnanensis in Tianchi National Nature Reserve of Yunnan, southwestern China. Veg. Classif. Surv. 2020, 1, 7–20. [Google Scholar] [CrossRef]
- Von Gadow, K.; Hui, G. Characterizing forest spatial structure and diversity. In Sustainable Forestry in Temperate Regions; Björk, L., Ed.; SUFOR, University of Lund: Lund, Sweden, 2002; pp. 20–30. [Google Scholar]
- Liu, S. Research on the Analysis and Multi-Objective Intelligent Optimization of Stand Structure of Natural Secondary Forest. Ph.D. Thesis, Central South University of Forestry and Technology, Changsha, China, 2017. [Google Scholar]
- Dong, L.; Bettinger, P.; Liu, Z. Optimizing neighborhood-based stand spatial structure: Four cases of boreal forests. For. Ecol. Manag. 2022, 506, 119965. [Google Scholar] [CrossRef]
- Qing, D.; Peng, J.; Li, J.; Liu, S.; Deng, Q. Genetic algorithm to solve the optimization problem of stand spatial structure. J. For. Environ. 2022, 42, 434–441. [Google Scholar]
- Chi, P.; Zhu, K.; Li, J.; Ai, W.; Huang, J.; Qing, D. Dynamic Multi-Objective Optimization Model for Forest Spatial Structure with Environmental Detection Mechanism. In Proceedings of the 2019 IEEE 21st International Conference on High Performance Computing and Communications; IEEE 17th International Conference on Smart City; IEEE 5th International Conference on Data Science and Systems (HPCC/SmartCity/DSS), Zhangjiajie, China, 10–12 August 2019; pp. 1635–1642. [Google Scholar]
- Hof, J.G.; Kent, B.M. Nonlinear programming approaches to multistand timber harvest scheduling. For. Sci. 1990, 36, 894–907. [Google Scholar] [CrossRef]
- Barahona, F.; Weintraub, A.; Epstein, R. Habitat dispersion in forest planning and the stable set problem. Oper. Res. 1992, 40, S14–S21. [Google Scholar] [CrossRef]
- Haight, R.G.; Travis, L.E. Wildlife conservation planning using stochastic optimization and importance sampling. For. Sci. 1997, 43, 129–139. [Google Scholar] [CrossRef]
- Boston, K.; Bettinger, P. An analysis of Monte Carlo integer programming, simulated annealing, and tabu search heuristics for solving spatial harvest scheduling problems. For. Sci. 1999, 45, 292–301. [Google Scholar] [CrossRef]
- Okasha, N.M.; Frangopol, D.M. Lifetime-oriented multi-objective optimization of structural maintenance considering system reliability, redundancy and life-cycle cost using GA. Struct. Saf. 2009, 31, 460–474. [Google Scholar] [CrossRef]
- Wang, J.; Wu, B.; Liang, Q. Forest Thinning Subcompartment Intelligent Selection Based on Genetic Algorithm. Sci. Silvae Sin. 2017, 53, 63–72. [Google Scholar]
- Fotakis, D.G.; Sidiropoulos, E.; Myronidis, D.; Ioannou, K. Spatial genetic algorithm for multi-objective forest planning. For. Policy Econ. 2012, 21, 12–19. [Google Scholar] [CrossRef]
- Qiu, H.; Zhang, H.; Lei, K.; Hu, X.; Yang, T.; Jiang, X. A New Tree-Level Multi-Objective Forest Harvest Model (MO-PSO): Integrating Neighborhood Indices and PSO Algorithm to Improve the Optimization Effect of Spatial Structure. Forests 2023, 14, 441. [Google Scholar] [CrossRef]
- Li, J.; Zhang, H.; Liu, S.; Kuang, Z.; Wang, C.; Zang, H.; Cao, X. A space optimization model of water resource conservation forest in Dongting Lake based on improved PSO. Acta Ecol. Sin. 2013, 33, 4031–4040. [Google Scholar]
- Wiering, M.A.; Van Otterlo, M. Reinforcement learning. Adapt. Learn. Optim. 2012, 12, 729. [Google Scholar]
- Tahvonen, O.; Suominen, A.; Malo, P.; Viitasaari, L.; Parkatti, V.P. Optimizing high-dimensional stochastic forestry via reinforcement learning. J. Econ. Dyn. Control 2022, 145, 104553. [Google Scholar] [CrossRef]
- Zou, F.; Yen, G.G.; Tang, L.; Wang, C. A reinforcement learning approach for dynamic multi-objective optimization. Inf. Sci. 2021, 546, 815–834. [Google Scholar] [CrossRef]
- Xuan, S.; Wang, J.; Chen, Y. Reinforcement Learning for Stand Structure Optimization of Pinus yunnanensis Secondary Forests in Southwest China. Forests 2023, 14, 2456. [Google Scholar] [CrossRef]
- Li, K.; Zhang, T.; Wang, R. Deep Reinforcement Learning for Multiobjective Optimization. IEEE Trans. Cybern. 2021, 51, 3103–3114. [Google Scholar] [CrossRef] [PubMed]
- Waschneck, B.; Reichstaller, A.; Belzner, L.; Altenmüller, T.; Bauernhansl, T.; Knapp, A.; Kyek, A. Optimization of global production scheduling with deep reinforcement learning. Procedia CIRP 2018, 72, 1264–1269. [Google Scholar] [CrossRef]
- Oroojlooyjadid, A.; Nazari, M.; Snyder, L.V.; Takáč, M. A deep q-network for the beer game: Deep reinforcement learning for inventory optimization. Manuf. Serv. Oper. Manag. 2022, 24, 285–304. [Google Scholar] [CrossRef]
- Packalen, P.; Strunk, J.; Maltamo, M.; Myllymäki, M. Circular or square plots in ALS-based forest inventories—Does it matter? Forestry 2023, 96, 49–61. [Google Scholar] [CrossRef]
- Liu, H.; Dong, X.; Meng, Y.; Gao, T.; Mao, L.; Gao, R. A novel model to evaluate spatial structure in thinned conifer-broadleaved mixed natural forests. J. For. Res. 2023, 34, 1881–1898. [Google Scholar] [CrossRef]
- Gadow, K. Beziehungen zwischen winkelmaB and baumabstanden. Forstwiss Centralbl 2003, 122, 127–137. [Google Scholar]
- Han, M.; Li, L.; Zheng, W.; Su, J.; Li, W.; Gong, J.; Zheng, S. Effects of different intensity of thinning on the improvement of middle-aged Yunnan pine stand. J. Cent. South Univ. For. Technol. 2011, 31, 27–33. [Google Scholar]
- Su, J.; Li, L.; Zheng, W.; Yang, W.; Han, M.; Huang, Z.; Xu, P.; Feng, Z. Effect of Intermediate Cutting Intensity on Growth of Pinus yunnanensis Plantation. West. For. Sci. 2010, 39, 27–32. [Google Scholar]
- Aguirre, O.; Hui, G.; von Gadow, K.; Jiménez, J. An analysis of spatial forest structure using neighbourhood-based variables. For. Ecol. Manag. 2003, 183, 137–145. [Google Scholar] [CrossRef]
- Wang, J.M. Study on Decision Technology of Tending Felling for Larix principis-Rupprechtii Plantation Forest. Ph.D. Thesis, Beijing Forestry University, Beijing, China, 2017. [Google Scholar]
- Bao, Q.; Liang, X.; Weng, G. The concept of tree crown overlap and its calculating methods of area. J. Northeast. For. Univ. 1995, 23, 103–109. [Google Scholar]
- Zhou, C.; Liu, D.; Chen, K.; Hu, X.; Lei, X.; Feng, L.; Zhang, Y.; Zhang, H. Spatial structure dynamics and maintenance of a natural mixed forest. Forests 2022, 13, 888. [Google Scholar] [CrossRef]
- Lei, X.; Zhu, G.; Lu, J. Top Height Estimation for Mixed Spruce-fir-deciduous Over-logged Forests. For. Res. 2018, 31, 36–41. [Google Scholar]
- Sharma, M.; Amateis, R.L.; Burkhart, H.E. Top height definition and its effect on site index determination in thinned and unthinned loblolly pine plantations. For. Ecol. Manag. 2002, 168, 163–175. [Google Scholar] [CrossRef]
- Sheng, Q.; Dong, L.; Chen, Y.; Liu, Z. Selection of the Optimal Timber Harvest Based on Optimizing Stand Spatial Structure of Broadleaf Mixed Forests. Forests 2023, 14, 2046. [Google Scholar] [CrossRef]
- Zhang, G.; Hui, G.; Zhao, Z.; Hu, Y.; Wang, H.; Liu, W.; Zang, R. Composition of basal area in natural forests based on the uniform angle index. Ecol. Inform. 2018, 45, 1–8. [Google Scholar] [CrossRef]
- Tang, M.; Tang, S.; Lei, X.; Li, X. Study on spatial structure optimizing model of stand selection cutting. Sci. Silvae Sin. 2004, 40, 25–31. [Google Scholar]
- Yu, Y.T. Study on Forest Structure of Different Recovery Stages and Optimization Models of Natural Mixed Spruce-Fir Secondary Forests on Selective Cutting. Ph.D. Thesis, Beijing Forestry University, Beijing, China, 2019. [Google Scholar]
- Zhang, G.; Hui, G.; Zhang, G.; Zhao, Z.; Hu, Y. Telescope method for characterizing the spatial structure of a pine-oak mixed forest in the Xiaolong Mountains, China. Scand. J. For. Res. 2019, 34, 751–762. [Google Scholar] [CrossRef]
- Fan, J.; Wang, Z.; Xie, Y.; Yang, Z. A theoretical analysis of deep Q-learning. In Proceedings of the Learning for Dynamics and Control (PMLR), Virtual, 10–11 June 2020; pp. 486–489. [Google Scholar]
- Mnih, V.; Kavukcuoglu, K.; Silver, D.; Graves, A.; Antonoglou, I.; Wierstra, D.; Riedmiller, M. Playing atari with deep reinforcement learning. arXiv 2013, arXiv:1312.5602. [Google Scholar]
- Malo, P.; Tahvonen, O.; Suominen, A.; Back, P.; Viitasaari, L. Reinforcement learning in optimizing forest management. Can. J. For. Res. 2021, 51, 1393–1409. [Google Scholar] [CrossRef]
- Chen, Y.T.; Chang, C.T. Multi-coefficient goal programming in thinning schedules to increase carbon sequestration and improve forest structure. Ann. For. Sci. 2014, 71, 907–915. [Google Scholar] [CrossRef]
- Zhou, Z.; Yang, D.; Liu, H. Improved Sparrow Search Algorithm in Optimizing Spatial Structure of Forest Stands. J. Northeast. Foresrty Univ. 2023, 51, 68–73. [Google Scholar]
- Qing, D.; Zhang, X.; Li, J.; Guo, R.; Deng, Q. Spatial Structure Optimization of Natural Forest Based on Bee Colony-particle Swarm Algorithm. J. Syst. Simul. 2020, 32, 371. [Google Scholar]
- Wang, C.; Zhang, X.; Zou, Z.; Wang, S. On Path Planning of Unmanned Ship Based on Q-Learning. Ship Ocean Eng. 2018, 47, 168–171. [Google Scholar]
- Watkins, C.J.; Dayan, P. Q-learning. Mach. Learn. 1992, 8, 279–292. [Google Scholar] [CrossRef]
- Joo, H.; Lim, Y. Traffic signal time optimization based on deep Q-network. Appl. Sci. 2021, 11, 9850. [Google Scholar] [CrossRef]
- Liang, Z.; Yang, R.; Wang, J.; Liu, L.; Ma, X.; Zhu, Z. Dynamic constrained evolutionary optimization based on deep Q-network. Expert Syst. Appl. 2024, 249, 123592. [Google Scholar] [CrossRef]
- Yang, Y.; Juntao, L.; Lingling, P. Multi-robot path planning based on a deep reinforcement learning DQN algorithm. CAAI Trans. Intell. Technol. 2020, 5, 177–183. [Google Scholar] [CrossRef]
- Li, Y. Deep reinforcement learning: An overview. arXiv 2017, arXiv:1701.07274. [Google Scholar]
- Dulac-Arnold, G.; Evans, R.; van Hasselt, H.; Sunehag, P.; Lillicrap, T.; Hunt, J.; Mann, T.; Weber, T.; Degris, T.; Coppin, B. Deep reinforcement learning in large discrete action spaces. arXiv 2015, arXiv:1512.07679. [Google Scholar]
- Shresthamali, S.; Kondo, M.; Nakamura, H. Multi-Objective Resource Scheduling for IoT Systems Using Reinforcement Learning. J. Low Power Electron. Appl. 2022, 12, 53. [Google Scholar] [CrossRef]
- Hu, T.; Luo, B.; Yang, C. Multi-objective optimization for autonomous driving strategy based on Deep Q Network. Discov. Artif. Intell. 2021, 1, 11. [Google Scholar] [CrossRef]









| Sample Plots | Altitude | Slope (°) | Slope Dir. | Mean DBH (cm) | Mean Height (m) | Sample Plot Radius (m) | Tree Species Composition | Stand Density (Trees· ha−1) |
|---|---|---|---|---|---|---|---|---|
| P1 | 2254 | 13.45 | E | 17.10 | 11.97 | 35 | 8PY2PA-BA-RM-TG | 1603 |
| P2 | 2273 | 16.16 | S | 13.79 | 9.39 | 32 | 7PY3PA | 2182 |
| P3 | 2205 | 17.70 | NE | 14.50 | 9.30 | 20 | 7PY3PA+BA-QA-VB-GG | 2109 |
| P4 | 2138 | 5.10 | NE | 14.26 | 10.94 | 19 | 10PY-QA | 2618 |
| P5 | 2253 | 15.25 | SE | 16.03 | 9.57 | 30 | 8PY1PA+QA-VB-BA-CS | 2631 |
| Q-Learning | DQN | |
|---|---|---|
| random selection | A1 | A2 |
| tree homogeneity index | A3 | A4 |
| spatial competition | A5 | A6 |
| Algorithms | Settings | Meaning |
|---|---|---|
| DQN | Initial iteration | |
| Upper limit of iterations | ||
| Agent’s initial location | ||
| The agent’s permitted farthest move distance | ||
| Neural network depth | ||
| The size of the hidden layers in a three-layer fully connected network | ||
| Using Adam as the optimizer to adaptively adjust learning rates | ||
| Using ReLu as the activation function | ||
| Using Mean Squared Error (MSE) as the loss function | ||
| Replay buffer capacity | ||
| Batch size for sampling from the replay buffer | ||
| Discount factor | ||
| Learning rate | ||
| exploration rate for -greedy strategy | ||
| Exploration Decay Rate | ||
| The minimum exploration rate for -greedy strategy. | ||
| Reward and punishment values | ||
| Q-Learning | Initial iteration | |
| Upper limit of iterations | ||
| Agent’s initial location | ||
| The agent’s permitted farthest move distance | ||
| Discount factor | ||
| Learning rate | ||
| Epsilon for -greedy strategy | ||
| Exploration Decay Rate | ||
| The minimum exploration rate for -greedy strategy. | ||
| Reward and punishment values |
| P1 | P2 | P3 | P4 | P5 | Scheme Average | Scheme Improvement Extent | ||
|---|---|---|---|---|---|---|---|---|
| Before Optimizing | 0.2950 | 0.2954 | 0.3445 | 0.3010 | 0.3168 | 0.3105 | ||
| After Optimizing | A1 | 0.3392 | 0.3579 | 0.3986 | 0.4321 | 0.3412 | 0.3738 | 20.62% |
| A2 | 0.3813 | 0.3701 | 0.4301 | 0.4599 | 0.3689 | 0.4021 | 29.73% | |
| A3 | 0.3250 | 0.3539 | 0.3860 | 0.4062 | 0.3339 | 0.3610 | 16.47% | |
| A4 | 0.3356 | 0.3593 | 0.4022 | 0.4193 | 0.3503 | 0.3733 | 20.40% | |
| A5 | 0.3394 | 0.3506 | 0.3833 | 0.4028 | 0.3556 | 0.3664 | 18.22% | |
| A6 | 0.3469 | 0.3576 | 0.3895 | 0.4236 | 0.3600 | 0.3755 | 21.22% |
Disclaimer/Publisher’s Note: The statements, opinions and data contained in all publications are solely those of the individual author(s) and contributor(s) and not of MDPI and/or the editor(s). MDPI and/or the editor(s) disclaim responsibility for any injury to people or property resulting from any ideas, methods, instructions or products referred to in the content. |
© 2024 by the authors. Licensee MDPI, Basel, Switzerland. This article is an open access article distributed under the terms and conditions of the Creative Commons Attribution (CC BY) license (https://creativecommons.org/licenses/by/4.0/).
Share and Cite
Zhao, J.; Wang, J.; Yin, J.; Chen, Y.; Wu, B. Optimization of the Stand Structure in Secondary Forests of Pinus yunnanensis Based on Deep Reinforcement Learning. Forests 2024, 15, 2181. https://doi.org/10.3390/f15122181
Zhao J, Wang J, Yin J, Chen Y, Wu B. Optimization of the Stand Structure in Secondary Forests of Pinus yunnanensis Based on Deep Reinforcement Learning. Forests. 2024; 15(12):2181. https://doi.org/10.3390/f15122181
Chicago/Turabian StyleZhao, Jian, Jianmming Wang, Jiting Yin, Yuling Chen, and Baoguo Wu. 2024. "Optimization of the Stand Structure in Secondary Forests of Pinus yunnanensis Based on Deep Reinforcement Learning" Forests 15, no. 12: 2181. https://doi.org/10.3390/f15122181
APA StyleZhao, J., Wang, J., Yin, J., Chen, Y., & Wu, B. (2024). Optimization of the Stand Structure in Secondary Forests of Pinus yunnanensis Based on Deep Reinforcement Learning. Forests, 15(12), 2181. https://doi.org/10.3390/f15122181



