Energy Management and Hosting Capacity Evaluation of a Hybrid AC-DC Micro Grid Including Photovoltaic Units and Battery Energy Storage Systems
Abstract
1. Introduction
2. Materials and Methods
- Developing EMS using the logical–numerical modeling approach through MATLAB program.
- Calculating the operating cost and the objective function by using equations 6 and 7.
- Clarify system-specific restrictions.
- Analysis of active power and reactive power using the FDLF method.
- Calculate the voltages and phase angles per bus using the FDLF method.
- Calculating the hosting capacity by the number of iterations to converge in the FDLF method.
- Finding the optimal location and size for PV through PSO and HHO algorithms.
- The test system is IEEE 34 bus to check the system analysis.
3. Proposed Simulation Model
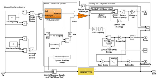
3.1. Charge Discharge Controller (CDC)
3.2. Power Converter System (PCS)
3.3. Battery
4. Proposed Methodology
4.1. Micro-Grid Energy Management System
4.2. Hosting Capacity Evaluation (Optimal Location and Sizing) by PSO Algorithm
- Deterministic
- Stochastic
- Optimization
- Streamlined
- i.
- Bus over-voltage.
- ii.
- Thermal overload.
- iii.
- Power loss.
- iv.
- Power quality.
- v.
- Reliability.
4.3. Hosting Capacity Evaluation (Optimal Location and Sizing) by HHO Algorithm
5. Results and Analysis
5.1. Energy Management System
5.2. Hosting Capacity Evaluation by PSO Algorithm
5.3. Hosting Capacity Evaluation by HHO Algorithm
6. Comparison of the Results of the PSO and HHO Algorithms for the Optimal Size and Placement of the PV
7. Conclusions
Author Contributions
Funding
Data Availability Statement
Conflicts of Interest
References
- Evans, A.; Strezov, V.; Evans, T.J. Assessment of sustainability indicators for renewable energy technologies. Renew. Sustain. Energy Rev. 2009, 13, 1082–1088. [Google Scholar] [CrossRef]
- Qazi, A.; Hussain, F.; Rahim, N.A.; Hardaker, G.; Alghazzawi, D.; Shaban, K.; Haruna, K. Towards sustainable energy: A systematic review of renewable energy sources, technologies, and public opinions. IEEE Access 2019, 7, 63837–63851. [Google Scholar] [CrossRef]
- Sinsel, S.R.; Riemke, R.L.; Hoffmann, V.H. Challenges and solution technologies for the integration of variable renewable energy sources—A review. Renew. Energy 2020, 145, 2271–2285. [Google Scholar] [CrossRef]
- Molina, M.G. Dynamic modelling and control design of advanced energy storage for power system applications. In Dynamic Modelling; IntechOpen: London, UK, 2010; Volume 300. [Google Scholar]
- Vonsien, S.; Madlener, R. Li-ion battery storage in private households with PV systems: Analyzing the economic impacts of battery aging and pooling. J. Energy Storage 2020, 29, 101407. [Google Scholar] [CrossRef]
- Rydh, C.J.; Sandén, B.A. Energy analysis of batteries in photovoltaic systems. Part I: Performance and energy requirements. Energy Convers. Manag. 2005, 46, 1957–1979. [Google Scholar] [CrossRef]
- Bragard, M.; Soltau, N.; De Doncker, R.W.; Schmiegel, A. Design and implementation of a 5 kW photovoltaic system with li-ion battery and additional DC-DC converter. In Proceedings of the 2010 IEEE Energy Conversion Congress and Exposition, Atlanta, GA, USA, 12–16 September 2010; IEEE: Piscataway, NJ, USA, 2010; pp. 2944–2949. [Google Scholar]
- Campana, P.E.; Cioccolanti, L.; François, B.; Jurasz, J.; Zhang, Y.; Varini, M.; Stridh, B.; Yan, J. Li-ion batteries for peak shaving, price arbitrage, and photovoltaic self-consumption in commercial buildings: A Monte Carlo Analysis. Energy Convers. Manag. 2021, 234, 113889. [Google Scholar] [CrossRef]
- Rafique, S.F.; Zhang, J. Energy management system, generation and demand predictors: A review. IET Gener. Transm. Distrib. 2018, 12, 519–530. [Google Scholar] [CrossRef]
- Khunkitti, S.; Boonluk, P.; Siritaratiwat, A. Optimal location and sizing of BESS for performance improvement of distribution systems with high DG penetration. Int. Trans. Electr. Energy Syst. 2022, 2022, 6361243. [Google Scholar] [CrossRef]
- Rawa, M.; Abusorrah, A.; Al-Turki, Y.; Mekhilef, S.; Mostafa, M.H.; Ali, Z.M.; Aleem, S.H.A. Optimal allocation and economic analysis of battery energy storage systems: Self-consumption rate and hosting capacity enhancement for microgrids with high renewable penetration. Sustainability 2020, 12, 10144. [Google Scholar] [CrossRef]
- Mostafa, M.H.; Aleem, S.H.A.; Ali, S.G.; Abdelaziz, A.Y.; Ribeiro, P.F.; Ali, Z.M. Robust energy management and economic analysis of microgrids considering different battery characteristics. IEEE Access 2020, 8, 54751–54775. [Google Scholar] [CrossRef]
- Ismael, S.M.; Aleem, S.H.A.; Abdelaziz, A.Y.; Zobaa, A.F. State-of-the-art of hosting capacity in modern power systems with distributed generation. Renew. Energy 2019, 130, 1002–1020. [Google Scholar] [CrossRef]
- Ding, F.; Mather, B. On distributed PV hosting capacity estimation, sensitivity study, and improvement. IEEE Trans. Sustain. Energy 2016, 8, 1010–1020. [Google Scholar] [CrossRef]
- Tan, R.H.; Tinakaran, G.K. Development of battery energy storage system model in MATLAB/Simulink. Int. J. Smart Grid Clean Energy 2020, 9, 180–188. [Google Scholar] [CrossRef]
- Jayachandran, M.; Ravi, G. Predictive power management strategy for PV/battery hybrid unit based islanded AC microgrid. Int. J. Electr. Power Energy Syst. 2019, 110, 487–496. [Google Scholar] [CrossRef]
- e Silva, D.P.; Salles, J.L.F.; Fardin, J.F.; Pereira, M.M.R. Management of an island and grid-connected microgrid using hybrid economic model predictive control with weather data. Appl. Energy 2020, 278, 115581. [Google Scholar] [CrossRef]
- Nair, U.R.; Costa-Castelló, R. A model predictive control-based energy management scheme for hybrid storage system in islanded microgrids. IEEE Access 2020, 8, 97809–97822. [Google Scholar] [CrossRef]
- Abdeltawab, H.H.; Mohamed, Y.A.-R.I. Market-oriented energy management of a hybrid wind-battery energy storage system via model predictive control with constraint optimizer. IEEE Trans. Ind. Electron. 2015, 62, 6658–6670. [Google Scholar] [CrossRef]
- Abbas, F.A.; Obed, A.A.; Qasim, M.A.; Yaqoob, S.J.; Ferahtia, S. An efficient energy-management strategy for a DC microgrid powered by a photovoltaic/fuel cell/battery/supercapacitor. Clean Energy 2022, 6, 827–839. [Google Scholar] [CrossRef]
- Yaqoob, S.J.; Arnoos, H.; Qasim, M.A.; Agyekum, E.B.; Alzahrani, A.; Kamel, S. An optimal energy management strategy for a photovoltaic/li-ion battery power system for DC microgrid application. Front. Energy Res. 2023, 10, 1066231. [Google Scholar] [CrossRef]
- Mahmoud, T.S.; Ahmed, B.S.; Hassan, M.Y. The role of intelligent generation control algorithms in optimizing battery energy storage systems size in microgrids: A case study from Western Australia. Energy Convers. Manag. 2019, 196, 1335–1352. [Google Scholar] [CrossRef]
- Wu, D.; Ma, X.; Huang, S.; Fu, T.; Balducci, P. Stochastic optimal sizing of distributed energy resources for a cost-effective and resilient Microgrid. Energy 2020, 198, 117284. [Google Scholar] [CrossRef]
- Feng, X.; Gu, J.; Guan, X. Optimal allocation of hybrid energy storage for microgrids based on multi-attribute utility theory. J. Mod. Power Syst. Clean Energy 2018, 6, 107–117. [Google Scholar] [CrossRef]
- Nojavan, S.; Majidi, M.; Esfetanaj, N.N. An efficient cost-reliability optimization model for optimal siting and sizing of energy storage system in a microgrid in the presence of responsible load management. Energy 2017, 139, 89–97. [Google Scholar] [CrossRef]
- Mostafa, M.H.; Ali, S.G.; Aleem, S.H.E.A.; Abdelaziz, A.Y. Optimal allocation of energy storage system for improving performance of microgrid using symbiotic organisms search. In Proceedings of the 2018 Twentieth International Middle East Power Systems Conference (MEPCON), Cairo, Egypt, 18–20 December 2018; IEEE: Piscataway, NJ, USA, 2018; pp. 474–479. [Google Scholar]
- Chen, C.; Duan, S. Optimal allocation of distributed generation and energy storage system in microgrids. IET Renew. Power Gener. 2014, 8, 581–589. [Google Scholar] [CrossRef]
- Qiu, J.; Zhao, J.; Zheng, Y.; Dong, Z.; Dong, Z.Y. Optimal allocation of BESS and MT in a microgrid. IET Gener. Transm. Distrib. 2018, 12, 1988–1997. [Google Scholar] [CrossRef]
- Zain ul Abideen, M.; Ellabban, O.; Al-Fagih, L. A review of the tools and methods for distribution networks hosting capacity calculation. Energies 2020, 13, 2758. [Google Scholar] [CrossRef]
- Heidari, A.A.; Mirjalili, S.; Faris, H.; Aljarah, I.; Mafarja, M.; Chen, H. Harris hawks optimization: Algorithm and applications. Future Gener. Comput. Syst. 2019, 97, 849–872. [Google Scholar] [CrossRef]
- Kersting, W.H. Radial distribution test feeders. IEEE Trans. Power Syst. 1991, 6, 975–985. [Google Scholar] [CrossRef]
- Farzin, H.; Chehrazi, F.; Saniei, M. Multi-objective planning of mobile energy storage unit in active distribution network considering reliability. J. Energy Storage 2025, 109, 115138. [Google Scholar] [CrossRef]


















| Feature | [16] | [17] | [18] | [22] | [23] | [25] | [26] | [27] | [28] | Proposed Model |
|---|---|---|---|---|---|---|---|---|---|---|
| I | ✗ | ✗ | ✗ | ✓ | ✗ | ✗ | ✓ | ✗ | ✗ | ✓ |
| II | ✗ | ✗ | ✗ | ✗ | ✗ | ✓ | ✓ | ✓ | ✓ | ✓ |
| III | ✗ | ✗ | ✗ | ✗ | ✗ | ✗ | ✗ | ✓ | ✗ | ✓ |
| IV | ✗ | ✗ | ✗ | ✗ | ✓ | ✗ | ✗ | ✗ | ✗ | ✓ |
| V | ✗ | ✗ | ✗ | ✗ | ✗ | ✗ | ✗ | ✗ | ✓ | ✓ |
| VI | ✓ | ✓ | ✗ | ✗ | ✗ | ✗ | ✗ | ✗ | ✗ | ✓ |
| VII | ✗ | ✗ | ✓ | ✗ | ✗ | ✗ | ✗ | ✗ | ✗ | ✓ |
| IX | ✓ | ✗ | ✗ | ✗ | ✗ | ✗ | ✗ | ✗ | ✗ | ✓ |
| X | ✗ | ✗ | ✗ | ✗ | ✗ | ✗ | ✗ | ✗ | ✗ | ✓ |
| Elements | Setting |
|---|---|
| Rated Charge Power | 200 kW |
| Rated Discharge Power | 200 kW |
| Battery Size | 500 kWh |
| Initial State of Charge | 5% |
| Conversion System Efficiency | 93% |
| State of Charge MIN | 5% |
| State of Charge MAX | 95% |
| PV Size (MW) | Location | Total Daily Loss (MWh) |
|---|---|---|
| 2.2917 | Node 28 | 0.7542 |
| PV Size (MW) | Location | Total Daily Loss (MWh) |
|---|---|---|
| 2.3483 | Node 28 | 0.7542 |
Disclaimer/Publisher’s Note: The statements, opinions and data contained in all publications are solely those of the individual author(s) and contributor(s) and not of MDPI and/or the editor(s). MDPI and/or the editor(s) disclaim responsibility for any injury to people or property resulting from any ideas, methods, instructions or products referred to in the content. |
© 2025 by the authors. Licensee MDPI, Basel, Switzerland. This article is an open access article distributed under the terms and conditions of the Creative Commons Attribution (CC BY) license (https://creativecommons.org/licenses/by/4.0/).
Share and Cite
Awdaa, M.A.; Mashhour, E.; Farzin, H.; Joorabian, M. Energy Management and Hosting Capacity Evaluation of a Hybrid AC-DC Micro Grid Including Photovoltaic Units and Battery Energy Storage Systems. Algorithms 2025, 18, 114. https://doi.org/10.3390/a18020114
Awdaa MA, Mashhour E, Farzin H, Joorabian M. Energy Management and Hosting Capacity Evaluation of a Hybrid AC-DC Micro Grid Including Photovoltaic Units and Battery Energy Storage Systems. Algorithms. 2025; 18(2):114. https://doi.org/10.3390/a18020114
Chicago/Turabian StyleAwdaa, Mohammed Ajel, Elaheh Mashhour, Hossein Farzin, and Mahmood Joorabian. 2025. "Energy Management and Hosting Capacity Evaluation of a Hybrid AC-DC Micro Grid Including Photovoltaic Units and Battery Energy Storage Systems" Algorithms 18, no. 2: 114. https://doi.org/10.3390/a18020114
APA StyleAwdaa, M. A., Mashhour, E., Farzin, H., & Joorabian, M. (2025). Energy Management and Hosting Capacity Evaluation of a Hybrid AC-DC Micro Grid Including Photovoltaic Units and Battery Energy Storage Systems. Algorithms, 18(2), 114. https://doi.org/10.3390/a18020114

