Artificial-Weld-Crack Detection Network, YOLOv6-NW, Based on Target Recognition Technology
Abstract
1. Introduction
2. Weld-Crack-Defect Data Preparation
2.1. Preparation Method for Non-Natural Weld-Seam Cracks
2.2. Data Annotation and Data Augmentation
3. Weld-Crack-Defect Detection Network
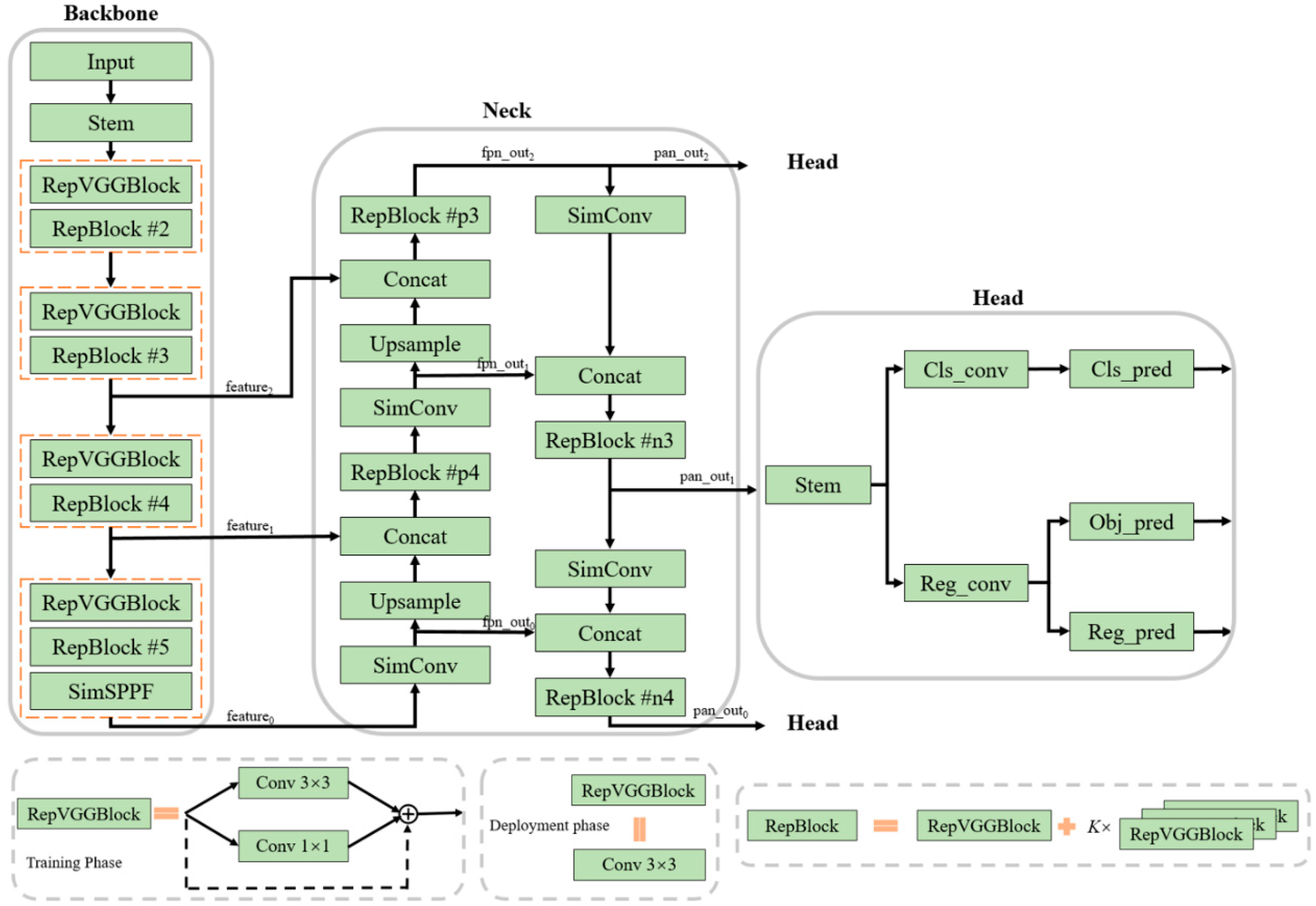
3.1. Structure of the Weld-Crack-Defect Detection Model
3.2. Loss Function and Model Optimization
4. Experimental Results and Analysis
5. Conclusions
Author Contributions
Funding
Institutional Review Board Statement
Informed Consent Statement
Data Availability Statement
Conflicts of Interest
References
- Chang, Y.; Yue, J.; Guo, R.; Liu, W.; Li, L. Penetration quality prediction of asymmetrical fillet root welding based on optimized BP neural network. J. Manuf. Process. 2020, 50, 247–254. [Google Scholar] [CrossRef]
- Xiong, J.; Zou, S. Active vision sensing and feedback control of back penetration for thin sheet aluminum alloy in pulsed MIG suspension welding. J. Process Control 2019, 77, 89–96. [Google Scholar] [CrossRef]
- Chen, X.; Kong, F.; Fu, Y.; Zhao, X.; Li, R.; Wang, G.; Zhang, H. A review on wire-arc additive manufacturing: Typical defects, detection approaches, and multisensor data fusion-based model. Int. J. Adv. Manuf. Technol. 2021, 117, 707–727. [Google Scholar] [CrossRef]
- Yang, L.; Jiang, H. Weld defect classification in radiographic images using unified deep neural network with multi-level features. J. Intell. Manuf. 2021, 32, 459–469. [Google Scholar] [CrossRef]
- Lv, N.; Xu, Y.; Li, S.; Yu, X.; Chen, S. Automated control of welding penetration based on audio sensing technology. J. Mater. Process. Technol. 2017, 250, 81–98. [Google Scholar] [CrossRef]
- Chen, Y.; Feng, B.; Kang, Y.; Liu, B.; Wang, S.; Duan, Z. A Novel Thermography-Based Dry Magnetic Particle Testing Method. IEEE Trans. Instrum. Meas. 2022, 71, 9505309. [Google Scholar] [CrossRef]
- Liu, P.; Jang, J.; Yang, S.; Sohn, H. Fatigue crack detection using dual laser induced nonlinear ultrasonic modulation. Opt. Lasers Eng. 2018, 110, 420–430. [Google Scholar] [CrossRef]
- Malarvel, M.; Sethumadhavan, G.; Bhagi, P.C.R.; Kar, S.; Saravanan, T.; Krishnan, A. Anisotropic diffusion based denoising on X-radiography images to detect weld defects. Digit. Signal Process. 2017, 68, 112–126. [Google Scholar] [CrossRef]
- Hu, C.; Wang, Y. An efficient convolutional neural network model based on object-level attention mechanism for casting defect detection on radiography images. IEEE Trans. Ind. Electron. 2020, 67, 10922–10930. [Google Scholar] [CrossRef]
- Munir, N.; Park, J.; Kim, H.J.; Song, S.J.; Kang, S.S. Performance enhancement of convolutional neural network for ultrasonic flaw classification by adopting autoencoder. NDT E Int. 2020, 111, 102218. [Google Scholar] [CrossRef]
- Wu, Q.; Qin, X.; Dong, K.; Shi, A.; Hu, Z. A learning-based crack defect detection and 3D localization framework for automated fluorescent magnetic particle inspection. Expert Syst. Appl. 2023, 214, 118966. [Google Scholar] [CrossRef]
- Shen, W.; Hu, T.; Zhang, C.; Ye, Y.; Li, Z. A welding task data model for intelligent process planning of robotic welding. Robot. Comput.-Integr. Manuf. 2020, 64, 101934. [Google Scholar] [CrossRef]
- Zhang, Z.; Wen, G.; Chen, S. Audible Sound-Based Intelligent Evaluation for Aluminum Alloy in Robotic Pulsed GTAW: Mechanism, Feature Selection, and Defect Detection. IEEE Trans. Ind. Inform. 2018, 14, 2973–2983. [Google Scholar] [CrossRef]
- Zhang, Y.; Wang, Q.; Liu, Y. Adaptive Intelligent Welding Manufacturing. Weld. J. 2021, 100, 63–83. [Google Scholar] [CrossRef]
- Jining High-Tech Dongfang Mould Manufacturing Co., Ltd. Equipment for Making Artificial Cracks in Test Pieces for Welding Defects. CN201820054197.0, 21 August 2018. [Google Scholar]
- Wuhan University. A Method for the Preparation of In-Built Artificial Defects for Non-Destructive Testing of Additive Manufacturing. CN201910159363.2, 11 June 2019. [Google Scholar]
- Liu, T.; Zheng, P.; Bao, J. Deep learning-based welding image recognition: A comprehensive review. J. Manuf. Syst. 2023, 68, 601–625. [Google Scholar] [CrossRef]
- Shorten, C.; Khoshgoftaar, T.M. A survey on image data augmentation for deep learning. J. Big Data 2019, 6, 60. [Google Scholar] [CrossRef]
- Gevorgyan, Z. SIoU loss: More powerful learning for bounding box regression. arXiv 2022, arXiv:2205.12740. [Google Scholar]
- Padilla, R.; Netto, S.; Silva, E. A Survey on Performance Metrics for Object-Detection Algorithms. In Proceedings of the 2020 International Conference on Systems, Signals and Image Processing (IWSSIP), Niteroi, Brazil, 1–3 July 2020. [Google Scholar]






| Unit Structure | YOLOv6-N | YOLOv6-NW |
|---|---|---|
| RepBlock #2 | RepVGGBlock + 1 × RepVGGBlock | RepVGGBlock |
| RepBlock #3 | RepVGGBlock + 3 × RepVGGBlock | RepVGGBlock + 1 × RepVGGBlock |
| RepBlock #4 | RepVGGBlock + 5 × RepVGGBlock | RepVGGBlock + 2 × RepVGGBlock |
| RepBlock #5 | RepVGGBlock + 1 × RepVGGBlock | RepVGGBlock |
| RepBlock #p4 | RepVGGBlock + 3 × RepVGGBlock | RepVGGBlock + 1 × RepVGGBlock |
| RepBlock #p3 | RepVGGBlock + 3 × RepVGGBlock | RepVGGBlock + 1 × RepVGGBlock |
| RepBlock #n3 | RepVGGBlock + 3 × RepVGGBlock | RepVGGBlock + 1 × RepVGGBlock |
| RepBlock #n4 | RepVGGBlock + 3 × RepVGGBlock | RepVGGBlock + 1 × RepVGGBlock |
| Input Resolution (Pixels) | Precision (P) | Recall (R) | mAP@0.5 |
|---|---|---|---|
| 256 × 256 | 0.919 | 0.841 | 0.889 |
| 512 × 512 | 0.933 | 0.856 | 0.921 |
| 640 × 640 | 0.963 | 0.884 | 0.949 |
| 768 × 768 | 0.964 | 0.882 | 0.948 |
| Exposure Time (ms) | Precision (P) | Recall (R) | mAP@0.5 |
|---|---|---|---|
| Low (50) | 0.952 | 0.875 | 0.936 |
| Medium (150) | 0.963 | 0.886 | 0.953 |
| High (300) | 0.961 | 0.906 | 0.959 |
| Network | Precision (P) | Recall (R) | mAP@0.5 | Params |
|---|---|---|---|---|
| YOLOv5-N | 0.926 | 0.859 | 0.923 | 1.7 M |
| YOLOv6-N | 0.968 | 0.882 | 0.946 | 4.3 M |
| YOLOv7-T | 0.953 | 0.907 | 0.942 | 5.9 M |
| YOLOv6-NW | 0.969 | 0.885 | 0.949 | 0.7 M |
Disclaimer/Publisher’s Note: The statements, opinions and data contained in all publications are solely those of the individual author(s) and contributor(s) and not of MDPI and/or the editor(s). MDPI and/or the editor(s) disclaim responsibility for any injury to people or property resulting from any ideas, methods, instructions or products referred to in the content. |
© 2024 by the authors. Licensee MDPI, Basel, Switzerland. This article is an open access article distributed under the terms and conditions of the Creative Commons Attribution (CC BY) license (https://creativecommons.org/licenses/by/4.0/).
Share and Cite
Wang, Y.; Shang, L.; Li, B.; Liu, Y.; Ji, Y.; Hao, L.; Zhang, Y.; Li, Y.; Tian, M. Artificial-Weld-Crack Detection Network, YOLOv6-NW, Based on Target Recognition Technology. Materials 2024, 17, 6102. https://doi.org/10.3390/ma17246102
Wang Y, Shang L, Li B, Liu Y, Ji Y, Hao L, Zhang Y, Li Y, Tian M. Artificial-Weld-Crack Detection Network, YOLOv6-NW, Based on Target Recognition Technology. Materials. 2024; 17(24):6102. https://doi.org/10.3390/ma17246102
Chicago/Turabian StyleWang, Yiming, Lunhua Shang, Bin Li, Yu Liu, Ye Ji, Linbo Hao, Yang Zhang, Yuchen Li, and Menghan Tian. 2024. "Artificial-Weld-Crack Detection Network, YOLOv6-NW, Based on Target Recognition Technology" Materials 17, no. 24: 6102. https://doi.org/10.3390/ma17246102
APA StyleWang, Y., Shang, L., Li, B., Liu, Y., Ji, Y., Hao, L., Zhang, Y., Li, Y., & Tian, M. (2024). Artificial-Weld-Crack Detection Network, YOLOv6-NW, Based on Target Recognition Technology. Materials, 17(24), 6102. https://doi.org/10.3390/ma17246102
