Optimization Algorithms and Their Applications and Prospects in Manufacturing Engineering
Abstract
1. Introduction
2. Classification, Advantages and Disadvantages, and Application Areas of Optimization Algorithms
2.1. Response Surface Method
2.2. Genetic Algorithm
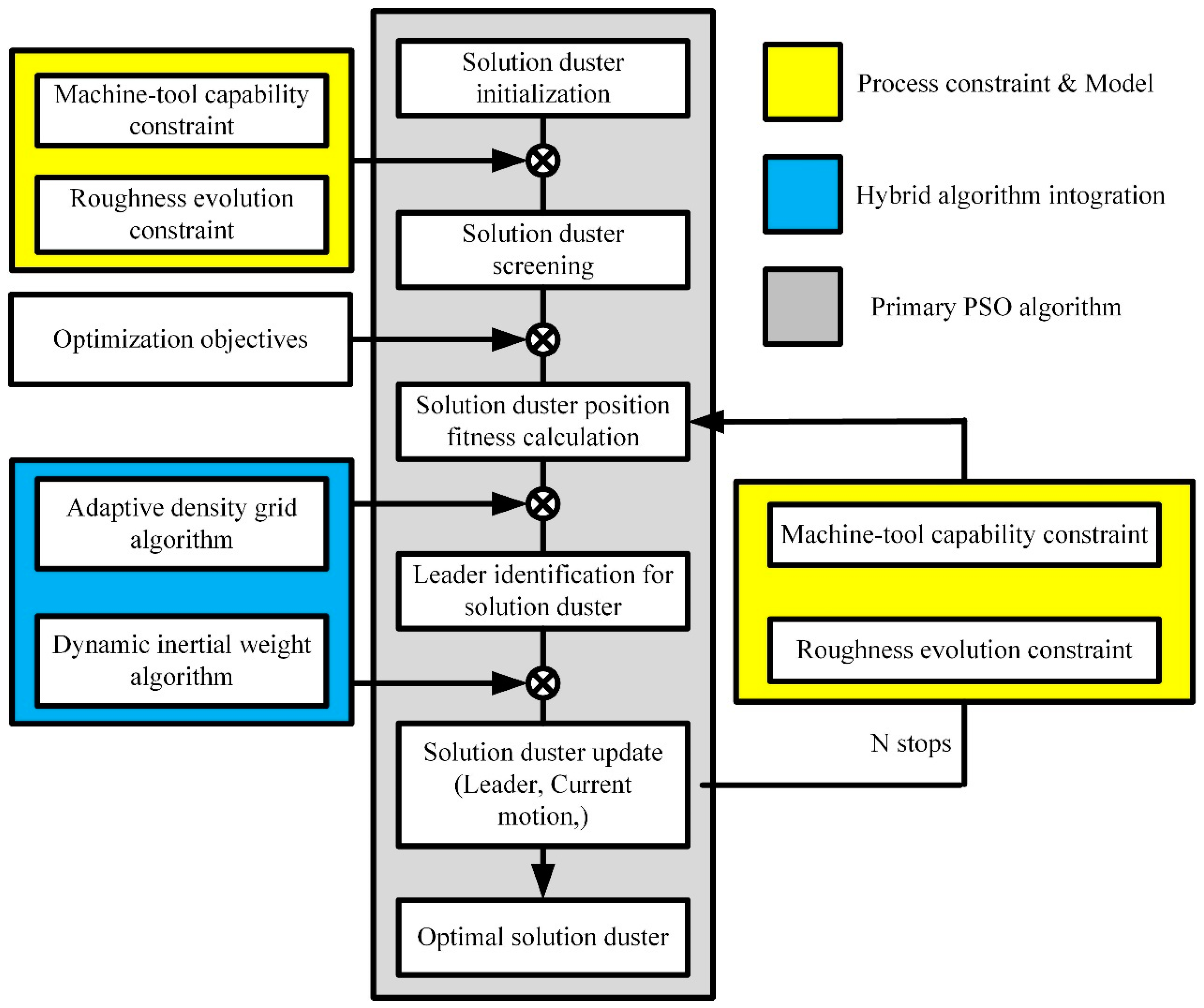
2.3. Particle Swarm Optimization
- (1)
- Initializing the velocity and position of the particle swarm, the inertia factor acceleration constant, and the maximum number of iterations [47].
- (2)
- Evaluating the initial fitness value of each particle and substituting it into the objective function.
- (3)
- Using the initial fitness value as the local optimum of the current particle (dependent variable) and the position as the position of the current local optimum (independent variable).
- (4)
- Taking the optimal local optimal value (initial fitness value) among all particles as the current global optimal value and the optimal position as the position of the global optimal value.
- (5)
- Substituting the velocity update relation to update the flight velocity of the particles.
- (6)
- Updating the position of each particle.
- (7)
- To compare whether the adaptation value of each particle is better than the historical local optimum. If yes, take the current fitness value as the local optimal value of the particle and take the corresponding position as the local optimal position of the particle.
- (8)
- To find out the global optimal value in the current particle swarm and take the corresponding position as the global optimal position.
- (9)
- Reiterating steps 5–9 until the set minimum error or maximum number of iterations is reached. Output the optimal value and position, the local optimal value, and position of other particles [48].
2.4. Machine Learning and Other Algorithms
2.4.1. Decision Tree Algorithm
2.4.2. Naive Bayes Algorithm
2.4.3. Support Vector Machine Algorithm
2.4.4. Random Forest Algorithm
2.4.5. Artificial Neural Network Algorithm
3. Optimization Objectives and Constraints of Process Parameters
3.1. Optimization Objective
3.2. Constraint Condition
4. Typical Applications of Optimization Algorithms in Practical Working Conditions
4.1. Genetic Algorithm
4.2. Response Surface Method
4.3. Taguchi Method
4.4. Particle Swarm Optimization
4.5. Other Algorithms
5. Conclusions
- (1)
- Currently, the response surface method, genetic algorithm, Taguchi method, and particle swarm optimization algorithm are relatively mature regarding their stage of development and have been extensively applied in process parameter optimization. These methods are increasingly utilized as optimization targets in various aspects of manufacturing, including surface roughness, subsurface damage, cutting force, and mechanical properties, whether in mechanical processing or special processing. However, these optimization algorithms have reached a level of maturity and are no longer novel.
- (2)
- In addition, as existing optimization algorithms continue to evolve and be updated, machine learning and other advanced optimization algorithms will emerge. When establishing mathematical optimization models, these approaches consider specific problem-specific analyses and set objective functions and constraints for optimization objectives.
- (3)
- However, the constraints encountered in real-world engineering manufacturing processes are frequently intricate and often entail multi-objective optimization challenges, where distinct optimization goals are inter-related by specific constraints. This intricate nature poses a significant obstacle to the formulation of an optimization model that can effectively address multiple objectives at once. Subsequent research has demonstrated that employing a weighting method can effectively consolidate multiple objectives into a unified target, thereby facilitating the identification of optimal process parameter solutions.
- (4)
- With the advent of intelligent manufacturing, the application of optimization algorithms in machining technology increasingly relies on data-driven and real-time feedback mechanisms. This trend enhances the intelligence and automation of the production process. These optimization algorithms not only bolster the competitiveness of the manufacturing industry but also drive the evolution of manufacturing technology towards greater efficiency, sustainability, and customization.
6. The Development Trend of Optimization Algorithms
- (1)
- Adaptation and self-optimization
- (2)
- Complex systems and multi-objective optimization
- (3)
- Algorithm fusion and integrated innovation
Author Contributions
Funding
Data Availability Statement
Conflicts of Interest
References
- Zheng, S.; Tan, J.; Jiang, C.; Li, L. Automated Multi-Modal Transformer Network (AMTNet) for 3D Medical Images Segmentation. Phys. Med. Biol. 2023, 68, 025014. [Google Scholar] [CrossRef] [PubMed]
- Babu, K. Comparison of PSO, AGA, SA and Memetic Algorithms for Surface Grinding Optimization. Appl. Mech. Mater. 2016, 852, 241–247. [Google Scholar] [CrossRef]
- Liao, Z.; Xu, C.; Chen, W.; Chen, Q.; Wang, F.; She, J. Effective Throughput Optimization of SAG Milling Process Based on BPNN and Genetic Algorithm. In Proceedings of the 2023 IEEE 6th International Conference on Industrial Cyber-Physical Systems (ICPS), Wuhan, China, 8–11 May 2023. [Google Scholar] [CrossRef]
- Chen, Z.; Li, X.; Wang, L.; Zhang, S.; Cao, Y.; Jiang, S.; Rong, Y. Development of a Hybrid Particle Swarm Optimization Algorithm for Multi-Pass Roller Grinding Process Optimization. Int. J. Adv. Manuf. Technol. 2018, 99, 97–112. [Google Scholar] [CrossRef]
- Ding, W.; Zhao, L.; Chen, M.; Cheng, J.; Chen, G.; Lei, H.; Liu, Z.; Geng, F.; Wang, S.; Xu, Q. Determination of Stress Waves and Their Effect on the Damage Extension Induced by Surface Defects of KDP Crystals under Intense Laser Irradiation. Optica 2023, 10, 671. [Google Scholar] [CrossRef]
- Mellal, M.A.; Williams, E.J. Parameter Optimization of Advanced Machining Processes Using Cuckoo Optimization Algorithm and Hoopoe Heuristic. J. Intell. Manuf. 2016, 27, 927–942. [Google Scholar] [CrossRef]
- Li, Z.; Grandhi, R.V.; Srinivasan, R. Distortion Minimization during Gas Quenching Process. J. Mater. Process. Technol. 2006, 172, 249–257. [Google Scholar] [CrossRef]
- Gholami, M.H.; Azizi, M.R. Constrained Grinding Optimization for Time, Cost, and Surface Roughness Using NSGA-II. Int. J. Adv. Manuf. Technol. 2014, 73, 981–988. [Google Scholar] [CrossRef]
- Wang, Z.; Dong, Z.; Ran, Y.; Kang, R. On Understanding the Mechanical Properties and Damage Behavior of CF/SiC Composites by Indentation Method. J. Mater. Res. Technol. 2023, 26, 3784–3802. [Google Scholar] [CrossRef]
- Huang, Q.; Zhao, B.; Qiu, Y.; Cao, Y.; Fu, Y.; Chen, Q.; Tang, M.; Deng, M.; Liu, G.; Ding, W. MOPSO Process Parameter Optimization in Ultrasonic Vibration-Assisted Grinding of Hardened Steel. Int. J. Adv. Manuf. Technol. 2023, 128, 903–914. [Google Scholar] [CrossRef]
- Li, K.; Yan, S.; Zhong, Y.; Pan, W.; Zhao, G. Multi-Objective Optimization of the Fiber-Reinforced Composite Injection Molding Process Using Taguchi Method, RSM, and NSGA-II. Simul. Model. Pract. Theory 2019, 91, 69–82. [Google Scholar] [CrossRef]
- Ding, W.; Cheng, J.; Zhao, L.; Wang, Z.; Yang, H.; Liu, Z.; Xu, Q.; Wang, J.; Geng, F.; Chen, M. Determination of Intrinsic Defects of Functional KDP Crystals with Flawed Surfaces and Their Effect on the Optical Properties. Nanoscale 2022, 14, 10041–10050. [Google Scholar] [CrossRef] [PubMed]
- Cao, Y.; Yin, J.; Ding, W.; Xu, J. Alumina Abrasive Wheel Wear in Ultrasonic Vibration-Assisted Creep-Feed Grinding of Inconel 718 Nickel-Based Superalloy. J. Mater. Process. Technol. 2021, 297, 117241. [Google Scholar] [CrossRef]
- Zhang, S.; Zhang, G.; Ran, Y.; Wang, Z.; Wang, W. Multi-Objective Optimization for Grinding Parameters of 20CrMnTiH Gear with Ceramic Microcrystalline Corundum. Materials 2019, 12, 1352. [Google Scholar] [CrossRef] [PubMed]
- Jiang, W.; Lv, L.; Xiao, Y.; Fu, X.; Deng, Z.; Yue, W. A Multi-Objective Modeling and Optimization Method for High Efficiency, Low Energy, and Economy. Int. J. Adv. Manuf. Technol. 2023, 128, 2483–2498. [Google Scholar] [CrossRef]
- Li, H.; Xu, L.; Li, J.; He, K.; Zhao, Y. Research on Grinding Parameters Optimization Method of CNC Grinding Machine Based on Black Hole-Continuous Ant Colony Algorithm. In Proceedings of the 2022 IEEE 6th Advanced Information Technology, Electronic and Automation Control Conference (IAEAC), Beijing, China, 3–5 October 2022; pp. 1182–1186. [Google Scholar] [CrossRef]
- Liu, Z.; Li, X.; Wu, D.; Qian, Z.; Feng, P.; Rong, Y. The Development of a Hybrid Firefly Algorithm for Multi-Pass Grinding Process Optimization. J. Intell. Manuf. 2019, 30, 2457–2472. [Google Scholar] [CrossRef]
- Mellal, M.A.; Williams, E.J. Total Production Time Minimization of a Multi-Pass Milling Process via Cuckoo Optimization Algorithm. Int. J. Adv. Manuf. Technol. 2016, 87, 747–754. [Google Scholar] [CrossRef]
- Xing, C.; Ping, X.; Guo, R.; Zhang, H.; Yang, F.; Yu, M.; Yang, A.; Wang, Y. Machine Learning-Based Multi-Objective Optimization and Thermodynamic Evaluation of Organic Rankine Cycle (ORC) System for Vehicle Engine under Road Condition. Appl. Therm. Eng. 2023, 231, 120904. [Google Scholar] [CrossRef]
- Zhang, X.; Li, A.; Chen, J.; Ma, M.; Ding, P.; Huang, X.; Yu, T.; Zhao, J. Sustainability-Driven Optimization of Ultrasonic Atomization-Assisted Micro Milling Process with Ceramic Matrix Composite. Sustain. Mater. Technol. 2022, 33, e00465. [Google Scholar] [CrossRef]
- He, Z.; Shi, T.; Xuan, J.; Li, T. Research on Tool Wear Prediction Based on Temperature Signals and Deep Learning. Wear 2021, 478–479, 203902. [Google Scholar] [CrossRef]
- Chen, W.C.; Nguyen, M.H.; Chiu, W.H.; Chen, T.N.; Tai, P.H. Optimization of the Plastic Injection Molding Process Using the Taguchi Method, RSM, and Hybrid GA-PSO. Int. J. Adv. Manuf. Technol. 2016, 83, 1873–1886. [Google Scholar] [CrossRef]
- Chen, W.J.; Huang, C.K.; Yang, Q.Z.; Yang, Y.L. Optimal Prediction and Design of Surface Roughness for Cnc Turning of AL7075-T6 by Using the Taguchi Hybrid QPSO Algorithm. Trans. Can. Soc. Mech. Eng. 2016, 40, 883–895. [Google Scholar] [CrossRef]
- Ding, W.; Zhao, L.; Chen, M.; Cheng, J.; Yin, Z.; Liu, Q.; Chen, G.; Lei, H. Quantitative Identification of Deposited Energy in UV-Transmitted KDP Crystals from Perspectives of Electronic Defects, Atomic Structure and Sub-Bandgap Disturbance. J. Mater. Chem. C 2024, 12, 4699–4710. [Google Scholar] [CrossRef]
- Vamsi Krishna, M.; Anthony Xavior, M. A New Hybrid Approach to Optimize the End Milling Process for AL/SiC Composites Using RSM and GA. Indian J. Sci. Technol. 2016, 9, 1–7. [Google Scholar] [CrossRef]
- Yi, J.; Yuanguang, X.; Zhengjia, L. Optimization Design and Performance Evaluation of a Novel Asphalt Rejuvenator. Front. Mater. 2022, 9, 1081858. [Google Scholar] [CrossRef]
- Tao, T.; Li, L.; He, Q.; Wang, Y.; Guo, J. Mechanical Behavior of Bio-Inspired Honeycomb–Core Composite Sandwich Structures to Low-Velocity Dynamic Loading. Materials 2024, 17, 1191. [Google Scholar] [CrossRef] [PubMed]
- Li, C.; Xiao, Q.; Tang, Y.; Li, L. A Method Integrating Taguchi, RSM and MOPSO to CNC Machining Parameters Optimization for Energy Saving. J. Clean. Prod. 2016, 135, 263–275. [Google Scholar] [CrossRef]
- Lucas, J.M. How to Achieve a Robust Process Using Response Surface Methodology. J. Qual. Technol. 1994, 26, 248–260. [Google Scholar] [CrossRef]
- Masoudi, S.; Mirabdolahi, M.; Dayyani, M.; Jafarian, F.; Vafadar, A.; Dorali, M.R. Development of an Intelligent Model to Optimize Heat-Affected Zone, Kerf, and Roughness in 309 Stainless Steel Plasma Cutting by Using Experimental Results. Mater. Manuf. Process. 2019, 34, 345–356. [Google Scholar] [CrossRef]
- Guo, R.; Chen, M.; Wang, G.; Zhou, X. Milling Force Prediction and Optimization of Process Parameters in Micro-Milling of Glow Discharge Polymer. Int. J. Adv. Manuf. Technol. 2022, 122, 1293–1310. [Google Scholar] [CrossRef]
- Hussain, S.; Qazi, M.I.; Abas, M. Investigation and Optimization of Plasma Arc Cutting Process Parameters for AISI 304 by Integrating Principal Component Analysis and Composite Desirability Method. J. Braz. Soc. Mech. Sci. Eng. 2024, 46, 33. [Google Scholar] [CrossRef]
- Aravind, S.; Shunmugesh, K.; Akhil, K.T.; Pramod Kumar, M. Process Capability Analysis and Optimization in Turning of 11sMn30 Alloy. Mater. Today Proc. 2017, 4, 3608–3617. [Google Scholar] [CrossRef]
- Shehadeh, H.A.; Idris, M.Y.I.; Ahmedy, I. Multi-Objective Optimization Algorithm Based on Sperm Fertilization Procedure (MOSFP). Symmetry 2017, 9, 241. [Google Scholar] [CrossRef]
- Vishnu Vardhan, M.; Sankaraiah, G.; Yohan, M.; Jeevan Rao, H. Optimization of Parameters in CNC Milling of P20 Steel Using Response Surface Methodology and Taguchi Method. Mater. Today Proc. 2017, 4, 9163–9169. [Google Scholar] [CrossRef]
- Mohamed, L.; Christie, M.; Demyanov, V. Comparison of Stochastic Sampling Algorithms for Uncertainty Quantification. SPE J. 2010, 15, 31–38. [Google Scholar] [CrossRef]
- Bousnina, K.; Hamza, A.; Ben Yahia, N. An Energy Survey to Optimize the Technological Parameters during the Milling of AISI 304L Steel Using the RSM, ANN and Genetic Algorithm. Adv. Mater. Process. Technol. 2023, 1–19. [Google Scholar] [CrossRef]
- Godreau, V.; Ritou, M.; de Castelbajac, C.; Furet, B. Diagnosis of Spindle Failure by Unsupervised Machine Learning from in-Process Monitoring Data in Machining. Int. J. Adv. Manuf. Technol. 2024, 131, 749–759. [Google Scholar] [CrossRef]
- Soorya Prakash, K.; Gopal, P.M.; Karthik, S. Multi-Objective Optimization Using Taguchi Based Grey Relational Analysis in Turning of Rock Dust Reinforced Aluminum MMC. Meas. J. Int. Meas. Confed. 2020, 157, 107664. [Google Scholar] [CrossRef]
- Gu, P.; Zhu, C.; Sun, Y.; Wang, Z.; Tao, Z.; Shi, Z. Surface Roughness Prediction of SiCp/Al Composites in Ultrasonic Vibration-Assisted Grinding. J. Manuf. Process. 2023, 101, 687–700. [Google Scholar] [CrossRef]
- Gu, P.; Zhu, C.; Wu, Y.; Mura, A. Energy Consumption Prediction Model of Sicp/al Composite in Grinding Based on Pso-Bp Neural Network. Solid State Phenom. 2020, 305, 163–168. [Google Scholar] [CrossRef]
- Chen, X.; Tianfield, H.; Mei, C.; Du, W.; Liu, G. Biogeography-Based Learning Particle Swarm Optimization. Soft Comput. 2017, 21, 7519–7541. [Google Scholar] [CrossRef]
- Adalarasan, R.; Santhanakumar, M.; Rajmohan, M. Application of Grey Taguchi-Based Response Surface Methodology (GT-RSM) for Optimizing the Plasma Arc Cutting Parameters of 304L Stainless Steel. Int. J. Adv. Manuf. Technol. 2015, 78, 1161–1170. [Google Scholar] [CrossRef]
- Chen, F.; Xu, Z.; Yang, X. Capacity Optimization Configuration of Grid-Connected Microgrid Considering Green Certificate Trading Mechanism. In Proceedings of the 2023 26th International Conference on Electrical Machines and Systems, ICEMS 2023, Zhuhai, China, 5–8 November 2023. [Google Scholar]
- Yin, P.; Peng, M. Station Layout Optimization and Route Selection of Urban Rail Transit Planning: A Case Study of Shanghai Pudong International Airport. Mathematics 2023, 11, 1539. [Google Scholar] [CrossRef]
- Duarte, A.; Carrão, L.; Espanha, M.; Viana, T.; Freitas, D.; Bártolo, P.; Faria, P.; Almeida, H.A. Segmentation Algorithms for Thermal Images. Procedia Technol. 2014, 16, 1560–1569. [Google Scholar] [CrossRef]
- Wen, C.; Xia, B.; Liu, X. Solution of Second Order Ackley Function Based on SAPSO Algorithm. In Proceedings of the 2017 3rd IEEE International Conference on Control Science and Systems Engineering, ICCSSE 2017, Beijing, China, 17–19 August 2017. [Google Scholar]
- Dong, Y.; Huo, L.; Zhao, L. An Improved Two-Layer Model for Rumor Propagation Considering Time Delay and Event-Triggered Impulsive Control Strategy. Chaos Solitons Fractals 2022, 164, 112711. [Google Scholar] [CrossRef]
- Li, F.; Li, Y.; Yan, C.; Ma, C.; Liu, C.; Suo, Q. Swing Speed Control Strategy of Fuzzy PID Roadheader Based on PSO-BP Algorithm. In Proceedings of the IEEE 6th Information Technology and Mechatronics Engineering Conference, ITOEC 2022, Chongqing, China, 4–6 March 2022. [Google Scholar]
- Zhang, Q.; Wen, X.; Na, D. Research on Intelligent Bus Scheduling Based on QPSO Algorithm. In Proceedings of the 8th International Conference on Intelligent Computation Technology and Automation, ICICTA 2015, Nanchang, China, 14–15 June 2015. [Google Scholar]
- Gao, X.; Tian, Y.; Jiao, J.; Li, C.; Gao, J. Non-Destructive Measurements of Thickness and Elastic Constants of Plate Structures Based on Lamb Waves and Particle Swarm Optimization. Meas. J. Int. Meas. Confed. 2022, 204, 111981. [Google Scholar] [CrossRef]
- Cheng, P.; Xu, Z.; Li, R.; Shi, C. A Hybrid Taguchi Particle Swarm Optimization Algorithm for Reactive Power Optimization of Deep-Water Semi-Submersible Platforms with New Energy Sources. Energies 2022, 15, 4565. [Google Scholar] [CrossRef]
- Yang, Z.; Li, N.; Zhang, Y.; Li, J. Mobile Robot Path Planning Based on Improved Particle Swarm Optimization and Improved Dynamic Window Approach. J. Robot. 2023, 2023, 6619841. [Google Scholar] [CrossRef]
- Thepsonthi, T.; Özel, T. Multi-Objective Process Optimization for Micro-End Milling of Ti-6Al-4V Titanium Alloy. Int. J. Adv. Manuf. Technol. 2012, 63, 903–914. [Google Scholar] [CrossRef]
- Zhang, S.; Wang, W.; Jiang, R.; Xiong, Y.; Huang, B.; Wang, J. Multi-Objective Optimization for the Machining Performance during Ultrasonic Vibration-Assisted Helical Grinding Hole of Thin-Walled CF/BMI Composite Laminates. Thin Walled Struct. 2023, 192, 111086. [Google Scholar] [CrossRef]
- Osorio-Pinzon, J.C.; Abolghasem, S.; Marañon, A.; Casas-Rodriguez, J.P. Cutting Parameter Optimization of Al-6063-O Using Numerical Simulations and Particle Swarm Optimization. Int. J. Adv. Manuf. Technol. 2020, 111, 2507–2532. [Google Scholar] [CrossRef]
- Faisal, N.; Kumar, K. Utilization Of Particle Swarm Optimization Technique For Process Parameter Optimization In Electrical Discharge Machining. Adv. Mater. Manuf. Charact. 2018, 8, 58–68. [Google Scholar]
- Sen, B.; Debnath, S.; Bhowmik, A. Sustainable Machining of Superalloy in Minimum Quantity Lubrication Environment: Leveraging GEP-PSO Hybrid Optimization Algorithm. Int. J. Adv. Manuf. Technol. 2024, 130, 4575–4601. [Google Scholar] [CrossRef]
- Bishnoi, S.; Hooda, B.K. Decision Tree Algorithms and Their Applicability in Agriculture for Classification. J. Exp. Agric. Int. 2022, 44, 20–27. [Google Scholar] [CrossRef]
- Mrva, J.; Neupauer, S.; Hudec, L.; Sevcech, J.; Kapec, P. Decision Support in Medical Data Using 3D Decision Tree Visualisation. In Proceedings of the 2019 7th E-Health and Bioengineering Conference, EHB 2019, Iasi, Romania, 21–23 November 2019. [Google Scholar]
- Damanik, I.S.; Windarto, A.P.; Wanto, A.; Poningsih; Andani, S.R.; Saputra, W. Decision Tree Optimization in C4.5 Algorithm Using Genetic Algorithm. Proc. J. Phys. Conf. Ser. 2019, 1255, 012012. [Google Scholar] [CrossRef]
- Barros, R.C.; Basgalupp, M.P.; De Carvalho, A.C.P.L.F.; Freitas, A.A. A Survey of Evolutionary Algorithms for Decision-Tree Induction. IEEE Trans. Syst. Man Cybern. Part C Appl. Rev. 2012, 42, 291–312. [Google Scholar] [CrossRef]
- Mahesh, B. Machine Learning Algorithms-a Review. Int. J. Sci. Res. IJSR Internet 2020, 9, 381–386. [Google Scholar] [CrossRef]
- Charbuty, B.; Abdulazeez, A. Classification Based on Decision Tree Algorithm for Machine Learning. J. Appl. Sci. Technol. Trends 2021, 2, 20–28. [Google Scholar] [CrossRef]
- Tso, G.K.F.; Yau, K.K.W. Predicting Electricity Energy Consumption: A Comparison of Regression Analysis, Decision Tree and Neural Networks. Energy 2007, 32, 1761–1768. [Google Scholar] [CrossRef]
- Singh, S.; Gupta, P. Comparative Study ID3, Cart and C4. 5 Decision Tree Algorithm: A Survey. Int. J. Adv. Inf. Sci. Technol. 2014, 27, 97–103. [Google Scholar]
- Loh, W.Y. Fifty Years of Classification and Regression Trees. Int. Stat. Rev. 2014, 82, 329–348. [Google Scholar] [CrossRef]
- Jiao, S.R.; Song, J.; Liu, B. A Review of Decision Tree Classification Algorithms for Continuous Variables. Proc. J. Phys. Conf. Ser. 2020, 1651, 012083. [Google Scholar] [CrossRef]
- Taneja, S.; Gupta, C.; Goyal, K.; Gureja, D. An Enhanced K-Nearest Neighbor Algorithm Using Information Gain and Clustering. In Proceedings of the International Conference on Advanced Computing and Communication Technologies, ACCT, Rohtak, India, 8–9 February 2014. [Google Scholar]
- Wen, J. The Investigation of Prediction for Stroke Using Multiple Machine Learning Models. Highlights Sci. Eng. Technol. 2024, 81, 143–152. [Google Scholar] [CrossRef]
- Mittal, K.; Khanduja, D.; Tewari, P.C. An Insight into “Decision Tree Analysis”. World Wide J. Multidiscip. Res. Dev. 2017, 3, 111–115. [Google Scholar]
- Priyanka; Kumar, D. Decision Tree Classifier: A Detailed Survey. Int. J. Inf. Decis. Sci. 2020, 12, 246. [Google Scholar] [CrossRef]
- Dai, A.; Zhou, X.; Dang, H.; Sun, M.; Wu, Z. Intelligent Modeling Method for a Combined Radiation-Convection Grain Dryer: A Support Vector Regression Algorithm Based on an Improved Particle Swarm Optimization Algorithm. IEEE Access 2018, 6, 14285–14297. [Google Scholar] [CrossRef]
- Zhang, Y. Glucose Prediction Based on the Recurrent Neural Network Model. In Proceedings of the 2023 International Conference on Intelligent Supercomputing and BioPharma, ISBP 2023, Zhuhai, China, 6–8 January 2023. [Google Scholar]
- Yuazhi, Z.; Guozheng, Z. Prediction of Surface Roughness and Optimization of Process Parameters for Efficient Cutting of Aluminum Alloy. Adv. Mech. Eng. 2024, 16, 16878132231197906. [Google Scholar] [CrossRef]
- Li, D.; You, S.; Liao, Q.; Sheng, M.; Tian, S. Prediction of Shale Gas Production by Hydraulic Fracturing in Changning Area Using Machine Learning Algorithms. Transp. Porous Media 2023, 149, 373–388. [Google Scholar] [CrossRef]
- Lu, Y.J.; Lee, W.C.; Wang, C.H. Using Data Mining Technology to Explore Causes of Inaccurate Reliability Data and Suggestions for Maintenance Management. J. Loss Prev. Process. Ind. 2023, 83, 105063. [Google Scholar] [CrossRef]
- Ren, X.; Fan, J.; Pan, R.; Sun, K. Modeling and Process Parameter Optimization of Laser Cutting Based on Artificial Neural Network and Intelligent Optimization Algorithm. Int. J. Adv. Manuf. Technol. 2023, 127, 1177–1188. [Google Scholar] [CrossRef]
- Wang, W.; Tian, G.; Chen, M.; Tao, F.; Zhang, C.; AI-Ahmari, A.; Li, Z.; Jiang, Z. Dual-Objective Program and Improved Artificial Bee Colony for the Optimization of Energy-Conscious Milling Parameters Subject to Multiple Constraints. J. Clean. Prod. 2020, 245, 118714. [Google Scholar] [CrossRef]
- Tao, H.; Abba, S.I.; Al-Areeq, A.M.; Tangang, F.; Samantaray, S.; Sahoo, A.; Siqueira, H.V.; Maroufpoor, S.; Demir, V.; Dhanraj Bokde, N.; et al. Hybridized Artificial Intelligence Models with Nature-Inspired Algorithms for River Flow Modeling: A Comprehensive Review, Assessment, and Possible Future Research Directions. Eng. Appl. Artif. Intell. 2024, 129, 107559. [Google Scholar] [CrossRef]
- Usman, A.G.; Işik, S.; Abba, S.I. Hybrid Data-Intelligence Algorithms for the Simulation of Thymoquinone in HPLC Method Development. J. Iran. Chem. Soc. 2021, 18, 1537–1549. [Google Scholar] [CrossRef]
- Rathnayake, N.; Rathnayake, U.; Dang, T.L.; Hoshino, Y. Water Level Prediction Using Soft Computing Techniques: A Case Study in the Malwathu Oya, Sri Lanka. PLoS ONE 2023, 18, e0282847. [Google Scholar] [CrossRef]
- Pham, Q.B.; Abba, S.I.; Usman, A.G.; Linh, N.T.T.; Gupta, V.; Malik, A.; Costache, R.; Vo, N.D.; Tri, D.Q. Potential of Hybrid Data-Intelligence Algorithms for Multi-Station Modelling of Rainfall. Water Resour. Manag. 2019, 33, 5067–5087. [Google Scholar] [CrossRef]
- Yaseen, Z.M.; Mohtar, W.H.M.W.; Ameen, A.M.S.; Ebtehaj, I.; Razali, S.F.M.; Bonakdari, H.; Salih, S.Q.; Al-Ansari, N.; Shahid, S. Implementation of Univariate Paradigm for Streamflow Simulation Using Hybrid Data-Driven Model: Case Study in Tropical Region. IEEE Access 2019, 7, 74471–74481. [Google Scholar] [CrossRef]
- Lin, Z.C.; Liu, C.Y. Analysis and Application of the Adaptive Neuro-Fuzzy Inference System in Prediction of CMP Machining Parameters. Int. J. Comput. Appl. Technol. 2003, 17, 80. [Google Scholar] [CrossRef]
- Phate, M.; Bendale, A.; Toney, S.; Phate, V. Prediction and Optimization of Tool Wear Rate during Electric Discharge Machining of Al/Cu/Ni Alloy Using Adaptive Neuro-Fuzzy Inference System. Heliyon 2020, 6, e05308. [Google Scholar] [CrossRef] [PubMed]
- Jović, S.; Arsić, N.; Vukojević, V.; Anicic, O.; Vujičić, S. Determination of the Important Machining Parameters on the Chip Shape Classification by Adaptive Neuro-Fuzzy Technique. Precis. Eng. 2017, 48, 18–23. [Google Scholar] [CrossRef]
- Bengio, Y. Learning Deep Architectures for AI. In Foundations and Trends® in Machine Learning; Now Publishers Inc.: Hanover, MA, USA, 2009; Volume 2. [Google Scholar] [CrossRef]
- Wegayehu, E.B.; Muluneh, F.B. Multivariate Streamflow Simulation Using Hybrid Deep Learning Models. Comput. Intell. Neurosci. 2021, 2021, 5172658. [Google Scholar] [CrossRef]
- Zakhrouf, M.; Hamid, B.; Kim, S.; Madani, S. Novel Insights for Streamflow Forecasting Based on Deep Learning Models Combined the Evolutionary Optimization Algorithm. Phys. Geogr. 2023, 44, 31–54. [Google Scholar] [CrossRef]
- Dahou, A.; Abd Elaziz, M.; Chelloug, S.A.; Awadallah, M.A.; Al-Betar, M.A.; Al-qaness, M.A.A.; Forestiero, A. Intrusion Detection System for IoT Based on Deep Learning and Modified Reptile Search Algorithm. Comput. Intell. Neurosci. 2022, 2022, 6473507. [Google Scholar] [CrossRef]
- Haznedar, B.; Kilinc, H.C.; Ozkan, F.; Yurtsever, A. Streamflow Forecasting Using a Hybrid LSTM-PSO Approach: The Case of Seyhan Basin. Nat. Hazards 2023, 117, 681–701. [Google Scholar] [CrossRef]
- Yang, R.; Singh, S.K.; Tavakkoli, M.; Amiri, N.; Yang, Y.; Karami, M.A.; Rai, R. CNN-LSTM Deep Learning Architecture for Computer Vision-Based Modal Frequency Detection. Mech. Syst. Signal Process. 2020, 144, 106885. [Google Scholar] [CrossRef]
- Li, W.; Li, B.; He, S.; Mao, X.; Qiu, C.; Qiu, Y.; Tan, X. A Novel Milling Parameter Optimization Method Based on Improved Deep Reinforcement Learning Considering Machining Cost. J. Manuf. Process. 2022, 84, 1362–1375. [Google Scholar] [CrossRef]
- Wu, P.; He, Y.; Li, Y.; He, J.; Liu, X.; Wang, Y. Multi-Objective Optimisation of Machining Process Parameters Using Deep Learning-Based Data-Driven Genetic Algorithm and TOPSIS. J. Manuf. Syst. 2022, 64, 40–52. [Google Scholar] [CrossRef]
- Jiang, Y.; Chen, J.; Zhou, H.; Yang, J.; Hu, P.; Wang, J. Contour Error Modeling and Compensation of CNC Machining Based on Deep Learning and Reinforcement Learning. Int. J. Adv. Manuf. Technol. 2022, 118, 551–570. [Google Scholar] [CrossRef]
- Serin, G.; Sener, B.; Ozbayoglu, A.M.; Unver, H.O. Review of Tool Condition Monitoring in Machining and Opportunities for Deep Learning. Int. J. Adv. Manuf. Technol. 2020, 109, 953–974. [Google Scholar] [CrossRef]
- Li, R.; Wang, Z.; Yan, J. Multi-Objective Optimization of the Process Parameters of a Grinding Robot Using LSTM-MLP-NSGAII. Machines 2023, 11, 882. [Google Scholar] [CrossRef]
- Deng, X. Multiconstraint Fuzzy Prediction Analysis Improved the Algorithm in Internet of Things. Wirel. Commun. Mob. Comput. 2021, 2021, 5499173. [Google Scholar] [CrossRef]
- Li, C.; Jiao, F.; Ma, X.; Niu, Y.; Tong, J. Dressing Principle and Parameter Optimization of Ultrasonic-Assisted Diamond Roller Dressing WA Grinding Wheel Using Response Surface Methodology and Genetic Algorithm. Int. J. Adv. Manuf. Technol. 2024, 131, 2551–2568. [Google Scholar] [CrossRef]
- Manav, O.; Chinchanikar, S. Multi-Objective Optimization of Hard Turning: A Genetic Algorithm Approach. Mater. Today Proc. 2018, 5, 12240–12248. [Google Scholar] [CrossRef]
- Padhi, P.C.; Mahapatra, S.S.; Yadav, S.N.; Tripathy, D.K. Multi-Objective Optimization of Wire Electrical Discharge Machining (WEDM) Process Parameters Using Weighted Sum Genetic Algorithm Approach. J. Adv. Manuf. Syst. 2016, 15, 85–100. [Google Scholar] [CrossRef]
- Huang, S.; Fu, Z.; Liu, C.; Li, J. Multi-Objective Optimization of Fiber Laser Cutting Quality Characteristics of Glass Fiber Reinforced Plastic (GFRP) Materials. Opt. Laser Technol. 2023, 167, 109720. [Google Scholar] [CrossRef]
- Zhao, Y.; Cui, L.; Sivalingam, V.; Sun, J. Understanding Machining Process Parameters and Optimization of High-Speed Turning of NiTi SMA Using Response Surface Method (RSM) and Genetic Algorithm (GA). Materials 2023, 16, 5786. [Google Scholar] [CrossRef]
- Meng, M.; Zhou, C.; Lv, Z.; Zheng, L.; Feng, W.; Wu, T.; Zhang, X. Research on a Method of Robot Grinding Force Tracking and Compensation Based on Deep Genetic Algorithm. Machines 2023, 11, 1075. [Google Scholar] [CrossRef]
- Xiao, G.; Gao, H.; Zhang, Y.; Zhu, B.; Huang, Y. An Intelligent Parameters Optimization Method of Titanium Alloy Belt Grinding Considering Machining Efficiency and Surface Quality. Int. J. Adv. Manuf. Technol. 2023, 125, 513–527. [Google Scholar] [CrossRef]
- Mallick, B.; Sarkar, B.R.; Doloi, B.; Bhattacharyya, B. Analysis on the Effect of ECDM Process Parameters during Micro-Machining of Glass Using Genetic Algorithm. J. Mech. Eng. Sci. 2018, 12, 3942–3960. [Google Scholar] [CrossRef]
- Sharma, A.; Chaturvedi, R.; Sharma, K.; Saraswat, M. Force Evaluation and Machining Parameter Optimization in Milling of Aluminium Burr Composite Based on Response Surface Method. Adv. Mater. Process. Technol. 2022, 8, 4073–4094. [Google Scholar] [CrossRef]
- Murthy, B.R.N.; Rao, U.S.; Naik, N.; Potti, S.R.; Nambiar, S.S. A Study to Investigate the Influence of Machining Parameters on Delamination in the Abrasive Waterjet Machining of Jute-Fiber-Reinforced Polymer Composites: An Integrated Taguchi and Response Surface Methodology (RSM) Optimization to Minimize Delamination. J. Compos. Sci. 2023, 7, 475. [Google Scholar] [CrossRef]
- Jiang, E.; Yue, Q.; Xu, J.; Fan, C.; Song, G.; Yuan, X.; Ma, Y.; Yu, X.; Yang, P.; Feng, P.; et al. A Wear Testing Method of Straight Blade Tools for Nomex Honeycomb Composites Machining. Wear 2024, 546–547, 205325. [Google Scholar] [CrossRef]
- Camposeco-Negrete, C. Optimization of Cutting Parameters for Minimizing Energy Consumption in Turning of AISI 6061 T6 Using Taguchi Methodology and ANOVA. J. Clean. Prod. 2013, 53, 195–203. [Google Scholar] [CrossRef]
- Pan, Y.; Zhou, P.; Yan, Y.; Agrawal, A.; Wang, Y.; Guo, D.; Goel, S. New Insights into the Methods for Predicting Ground Surface Roughness in the Age of Digitalisation. Precis. Eng. 2021, 67, 393–418. [Google Scholar] [CrossRef]
- Kwak, J.S. Application of Taguchi and Response Surface Methodologies for Geometric Error in Surface Grinding Process. Int. J. Mach. Tools Manuf. 2005, 45, 327–334. [Google Scholar] [CrossRef]
- Khalilpourazari, S.; Khalilpourazary, S. Optimization of Time, Cost and Surface Roughness in Grinding Process Using a Robust Multi-Objective Dragonfly Algorithm. Neural Comput. Appl. 2020, 32, 3987–3998. [Google Scholar] [CrossRef]
- Bijukumar, B.; Chakkarapani, M.; Ganesan, S.I. On the Importance of Blocking Diodes in Thermoelectric Generator Arrays and Their Effect on MPPs Under Temperature Mismatch Conditions. IEEE Trans. Energy Convers. 2023, 38, 2730–2743. [Google Scholar] [CrossRef]
- Li, Z.; Zhang, F.; Luo, X.; Chang, W.; Cai, Y.; Zhong, W.; Ding, F. Material Removal Mechanism of Laser-Assisted Grinding of RB-SiC Ceramics and Process Optimization. J. Eur. Ceram. Soc. 2019, 39, 705–717. [Google Scholar] [CrossRef]
- Alajmi, M.S.; Alfares, F.S.; Alfares, M.S. Selection of Optimal Conditions in the Surface Grinding Process Using the Quantum Based Optimisation Method. J. Intell. Manuf. 2019, 30, 1469–1481. [Google Scholar] [CrossRef]
- Wang, D.A.; Lin, Y.C.; Chow, H.M.; Fan, S.F.; Wang, A.C. Optimization of Machining Parameters Using EDM in Gas Media Based on Taguchi Method. Adv. Mater. Res. 2012, 459, 170–175. [Google Scholar] [CrossRef]
- Kucukoglu, A.; Yuce, C.; Sozer, I.E.; Karpat, F. Multi-Response Optimization for Laser Transmission Welding of PMMA to ABS Using Taguchi-Based TOPSIS Method. Adv. Mech. Eng. 2023, 15, 16878132231193260. [Google Scholar] [CrossRef]
- Abdul Shukor, J.; Said, S.; Harun, R.; Husin, S.; Kadir, A. Optimising of Machining Parameters of Plastic Material Using Taguchi Method. Adv. Mater. Process. Technol. 2016, 2, 50–56. [Google Scholar] [CrossRef]
- Saravanan, K.; Francis Xavier, J.; Sudeshkumar, M.P.; Maridurai, T.; Suyamburajan, V.; Jayaseelan, V. Optimization of SiC Abrasive Parameters on Machining of Ti-6Al-4V Alloy in AJM Using Taguchi-Grey Relational Method. Silicon 2022, 14, 997–1004. [Google Scholar] [CrossRef]
- Fan, M.; Zhou, X.; Chen, S.; Jiang, S.; Song, J. Study of the Surface Roughness and Optimization of Machining Parameters during Laser-Assisted Fast Tool Servo Machining of Glass-Ceramic. Surf. Topogr. Metrol. Prop. 2023, 11, 025017. [Google Scholar] [CrossRef]
- Pradhan, B.B.; Tiwary, A.P.; Masanta, M.; Bhattacharyya, B. Investigation of Micro-Electro-Discharge Machining Process Parameters during Machining of M2 Hardened Die-Steel. Proc. Inst. Mech. Eng. Part E J. Process Mech. Eng. 2024, 09544089241234626. [Google Scholar] [CrossRef]
- Siva Prasad, K.; Chaitanya, G. Optimization of Process Parameters on Surface Roughness during Drilling of GFRP Composites Using Taguchi Technique. Mater. Today Proc. 2020, 39, 1553–1558. [Google Scholar] [CrossRef]
- Song, H.; Dan, J.; Li, J.; Du, J.; Xiao, J.; Xu, J. Experimental Study on the Cutting Force during Laser-Assisted Machining of Fused Silica Based on the Taguchi Method and Response Surface Methodology. J. Manuf. Process. 2019, 38, 9–20. [Google Scholar] [CrossRef]
- Kilickap, E. Determination of Optimum Parameters on Delamination in Drilling of GFRP Composites by Taguchi Method. Indian J. Eng. Mater. Sci. 2010, 17, 265–274. [Google Scholar]
- Sarikaya, M.; Güllü, A. Taguchi Design and Response Surface Methodology Based Analysis of Machining Parameters in CNC Turning under MQL. J. Clean. Prod. 2014, 65, 604–616. [Google Scholar] [CrossRef]
- Gill, J.S.; Singh, P.; Singh, L. Taguchi’s Design Optimization for Finishing of Plane Surface with Diamond-Based Sintered Magnetic Abrasives. Eng. Res. Express 2022, 4, 035004. [Google Scholar] [CrossRef]
- Rao, R.V. Modeling and Optimization of Modern Machining Processes. In Advanced Modeling and Optimization of Manufacturing Process; Springer Series in Advanced Manufacturing; Springer: Berlin/Heidelberg, Germany, 2011. [Google Scholar]
- Simsek, S.; Uslu, S.; Simsek, H.; Uslu, G. Multi-Objective-Optimization of Process Parameters of Diesel Engine Fueled with biodiesel/2-Ethylhexyl Nitrate by Using Taguchi Method. Energy 2021, 231, 120866. [Google Scholar] [CrossRef]
- Krishna Madhavi, S.; Sreeramulu, D.; Venkatesh, M. Evaluation of Optimum Turning Process of Process Parameters Using DOE and PCA Taguchi Method. Mater. Today Proc. 2017, 4, 1937–1946. [Google Scholar] [CrossRef]
- Latchoumi, T.P.; Balamurugan, K.; Dinesh, K.; Ezhilarasi, T.P. Particle Swarm Optimization Approach for Waterjet Cavitation Peening. Meas. J. Int. Meas. Confed. 2019, 141, 184–189. [Google Scholar] [CrossRef]
- Diyaley, S.; Das, P.P. Metaheuristic-Based Parametric Optimization of Abrasive Water-Jet Machining Process—A Comparative Analysis. In International Conference on Production and Industrial Engineering; Lecture Notes in Mechanical Engineering; Springer Nature: Berlin/Heidelberg, Germany, 2024. [Google Scholar]
- Sahu, A.K.; Mahapatra, S.S.; Thomas, J.; Patterson, A.E.; Leite, M.; Goel, S. Optimization of Electro-Discharge Machining Process Using Rapid Tool Electrodes via Metaheuristic Algorithms. J. Braz. Soc. Mech. Sci. Eng. 2023, 45, 470. [Google Scholar] [CrossRef]
- Feng, Q.; Li, Q.; Quan, W.; Pei, X.M. Overview of Multiobjective Particle Swarm Optimization Algorithm. Gongcheng Kexue Xuebao Chin. J. Eng. 2021, 43, 745–753. [Google Scholar] [CrossRef]
- Huang, H.; Qiu, J.; Riedl, K. On the Global Convergence of Particle Swarm Optimization Methods. Appl. Math. Optim. 2023, 88, 30. [Google Scholar] [CrossRef]
- Khalilpourazari, S.; Khalilpourazary, S. SCWOA: An Efficient Hybrid Algorithm for Parameter Optimization of Multi-Pass Milling Process. J. Ind. Prod. Eng. 2018, 35, 135–147. [Google Scholar] [CrossRef]
- Zheng, J.; Chen, Y.; Pan, H.; Tong, J. Composite Multi-Scale Phase Reverse Permutation Entropy and Its Application to Fault Diagnosis of Rolling Bearing. Nonlinear Dyn. 2023, 111, 459–479. [Google Scholar] [CrossRef]
- Guo, C.; Chen, X.; Li, Q.; Ding, G.; Yue, H.; Zhang, J. Milling Optimization of GH4169 Nickel–based Superalloy under Minimal Quantity Lubrication Condition Based on Multi-Objective Particle Swarm Optimization Algorithm. Int. J. Adv. Manuf. Technol. 2022, 123, 3983–3994. [Google Scholar] [CrossRef]
- Pramanik, D.; Roy, N.; Kuar, A.S.; Sarkar, S.; Mitra, S. Experimental Investigation of Sawing Approach of Low Power Fiber Laser Cutting of Titanium Alloy Using Particle Swarm Optimization Technique. Opt. Laser Technol. 2022, 147, 107613. [Google Scholar] [CrossRef]
- Chen, T.J.; Zheng, Y.L. Modified Multiobjective Dynamic Multi-Swarm Particle Swarm Optimization for Mineral Grinding Process. Adv. Mater. Res. 2014, 971–973, 1242–1246. [Google Scholar] [CrossRef]
- Lin, C.J.; Jhang, J.Y.; Young, K.Y. Parameter Selection and Optimization of an Intelligent Ultrasonic-Assisted Grinding System for SiC Ceramics. IEEE Access 2020, 8, 195721–195732. [Google Scholar] [CrossRef]

















| Factor | Factor Level | ||||
|---|---|---|---|---|---|
| −2 | −1 | 0 | 1 | 2 | |
| Power P (W) | 10 | 20 | 30 | 40 | 50 |
| Speed V (rpm) | 6000 | 8000 | 10,000 | 12,000 | 14,000 |
| Feed rate F (mm/min) | 5 | 15 | 25 | 35 | 45 |
| Grinding depth D (μm) | 2.5 | 5 | 7.5 | 10 | 12.5 |
Disclaimer/Publisher’s Note: The statements, opinions and data contained in all publications are solely those of the individual author(s) and contributor(s) and not of MDPI and/or the editor(s). MDPI and/or the editor(s) disclaim responsibility for any injury to people or property resulting from any ideas, methods, instructions or products referred to in the content. |
© 2024 by the authors. Licensee MDPI, Basel, Switzerland. This article is an open access article distributed under the terms and conditions of the Creative Commons Attribution (CC BY) license (https://creativecommons.org/licenses/by/4.0/).
Share and Cite
Song, J.; Wang, B.; Hao, X. Optimization Algorithms and Their Applications and Prospects in Manufacturing Engineering. Materials 2024, 17, 4093. https://doi.org/10.3390/ma17164093
Song J, Wang B, Hao X. Optimization Algorithms and Their Applications and Prospects in Manufacturing Engineering. Materials. 2024; 17(16):4093. https://doi.org/10.3390/ma17164093
Chicago/Turabian StyleSong, Juan, Bangfu Wang, and Xiaohong Hao. 2024. "Optimization Algorithms and Their Applications and Prospects in Manufacturing Engineering" Materials 17, no. 16: 4093. https://doi.org/10.3390/ma17164093
APA StyleSong, J., Wang, B., & Hao, X. (2024). Optimization Algorithms and Their Applications and Prospects in Manufacturing Engineering. Materials, 17(16), 4093. https://doi.org/10.3390/ma17164093
