Simulations of Femtosecond-Laser Near-Field Ablation Using Nanosphere under Dynamic Excitation
Abstract
1. Introduction
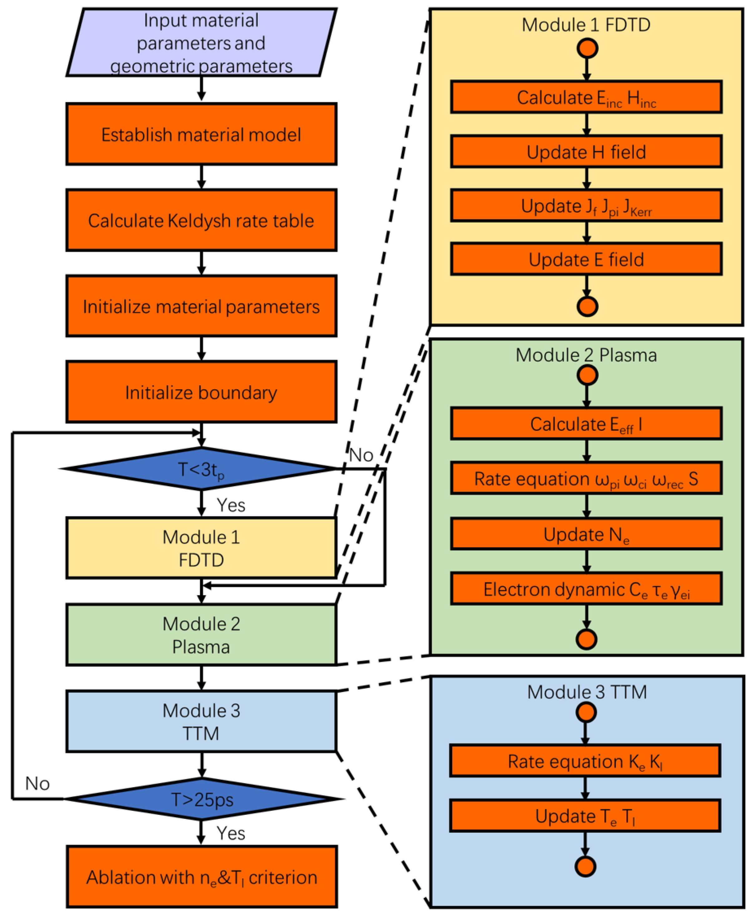
2. Simulation Framework
2.1. Finite-Difference Time-Domain Method
2.2. Plasma Model
2.3. Two-Temperature Model
3. Result and Discussion
3.1. Single Au Nanosphere on a Si Substrate Subjected to Linearly Polarized Laser Irradiation
3.2. PS Nanosphere Array on a SiO2 Substrate Subjected to Circularly Polarized Laser Irradiation
4. Conclusions
Author Contributions
Funding
Institutional Review Board Statement
Informed Consent Statement
Data Availability Statement
Conflicts of Interest
References
- Jipa, F.; Dinescu, A.; Filipescu, M.; Anghel, I.; Zamfirescu, M.; Dabu, R. Laser parallel nanofabrication by single femtosecond pulse near-field ablation using photoresist masks. Opt. Express 2014, 22, 3356–3361. [Google Scholar] [CrossRef] [PubMed]
- Boneberg, J.; Leiderer, P. Optical near-field imaging and nanostructuring by means of laser ablation. Opto.-Electron. Sci. 2022, 1. [Google Scholar] [CrossRef]
- Zhang, S.; Menoni, C.; Gruzdev, V.; Chowdhury, E. Ultrafast laser material damage simulation—A new look at an old problem. Nanomaterials 2022, 12, 1259. [Google Scholar] [CrossRef] [PubMed]
- Zhang, X.A.; Chen, I.T.; Chang, C.H. Recent progress in near-field nanolithography using light interactions with colloidal particles: From nanospheres to three-dimensional nanostructures. Nanotechnology 2019, 30, 352002. [Google Scholar] [CrossRef] [PubMed]
- Wu, Y.; Ji, L.; Lin, Z.; Li, Q.; Jiang, Y. Substrate effect of laser surface sub-micro patterning by means of self-assembly SiO2 microsphere array. Appl. Surf. Sci. 2015, 357, 832–837. [Google Scholar] [CrossRef]
- Plech, A.; Leiderer, P.; Boneberg, J. Femtosecond laser near field ablation. Laser Photonics Rev. 2009, 3, 435–451. [Google Scholar] [CrossRef]
- Sedao, X.; Abou Saleh, A.; Rudenko, A.; Douillard, T.; Esnouf, C.; Reynaud, S.; Maurice, C.; Pigeon, F.; Garrelie, F.; Colombier, J.P. Self-arranged periodic nanovoids by ultrafast laser-induced near-field enhancement. ACS Photonics 2018, 5, 1418–1426. [Google Scholar] [CrossRef]
- Li, X.; Yan, X.; Zhao, Z.; Mohamed, M.S.; Wang, J.; Zhu, X. FDTD simulation on transmittance of silica microsphere thin films with varying embedding in an optical adhesive. Optik 2021, 241, 166997. [Google Scholar] [CrossRef]
- Boneberg, J.; Scheer, E.; Leiderer, P. Optical Nanostructuring by Near-Field Laser Ablation. In Ultrafast Laser Nanostructuring: The Pursuit of Extreme Scales; Springer: Berlin/Heidelberg, Germany, 2023; pp. 411–445. [Google Scholar]
- Luk’yanchuk, B.S.; Paniagua-Domínguez, R.; Minin, I.; Minin, O.; Wang, Z. Refractive index less than two: Photonic nanojets yesterday, today and tomorrow. Opt. Mater. Express 2017, 7, 1820–1847. [Google Scholar] [CrossRef]
- Pikulin, A.; Afanasiev, A.; Agareva, N.; Alexandrov, A.P.; Bredikhin, V.; Bityurin, N. Effects of spherical mode coupling on near-field focusing by clusters of dielectric microspheres. Opt. Express 2012, 20, 9052–9057. [Google Scholar] [CrossRef] [PubMed]
- Bonse, J.; Rosenfeld, A.; Krüger, J. On the role of surface plasmon polaritons in the formation of laser-induced periodic surface structures upon irradiation of silicon by femtosecond-laser pulses. J. Appl. Phys. 2009, 106, 104910. [Google Scholar] [CrossRef]
- Sakai, T.; Nedyalkov, N.; Obara, M. Positive and negative nanohole-fabrication on glass surface by femtosecond laser with template of polystyrene particle array. J. Phys. Appl. Phys. 2007, 40, 2102. [Google Scholar] [CrossRef]
- Déziel, J.L.; Dubé, L.J.; Messaddeq, S.H.; Messaddeq, Y.; Varin, C. Femtosecond self-reconfiguration of laser-induced plasma patterns in dielectrics. Phys. Rev. B 2018, 97, 205116. [Google Scholar] [CrossRef]
- Bonse, J.; Gräf, S. Maxwell meets Marangoni—A review of theories on laser-induced periodic surface structures. Laser Photonics Rev. 2020, 14, 2000215. [Google Scholar] [CrossRef]
- Rudenko, A.; Colombier, J.P.; Itina, T.E.; Stoian, R. Genesis of Nanogratings in Silica Bulk via Multipulse Interplay of Ultrafast Photo-Excitation and Hydrodynamics. Adv. Opt. Mater. 2021, 9, 2100973. [Google Scholar] [CrossRef]
- Taflove, A.; Hagness, S. The Finite-Difference Time-Domain Method, 3rd ed.; Artech House: Norwood, MA, USA, 2005. [Google Scholar]
- Varin, C.; Emms, R.; Bart, G.; Fennel, T.; Brabec, T. Explicit formulation of second and third order optical nonlinearity in the FDTD framework. Comput. Phys. Commun. 2018, 222, 70–83. [Google Scholar] [CrossRef]
- Colombier, J.P.; Rudenko, A.; Silaeva, E.; Zhang, H.; Sedao, X.; Bévillon, E.; Reynaud, S.; Maurice, C.; Pigeon, F.; Garrelie, F.; et al. Mixing periodic topographies and structural patterns on silicon surfaces mediated by ultrafast photoexcited charge carriers. Phys. Rev. Res. 2020, 2, 043080. [Google Scholar] [CrossRef]
- Guay, J.; Villafranca, A.; Baset, F.; Popov, K.; Ramunno, L.; Bhardwaj, V. Polarization-dependent femtosecond laser ablation of poly-methyl methacrylate. New J. Phys. 2012, 14, 085010. [Google Scholar] [CrossRef]
- Jiang, L.; Tsai, H.L. Energy transport and material removal in wide bandgap materials by a femtosecond laser pulse. Int. J. Heat Mass Transf. 2005, 48, 487–499. [Google Scholar] [CrossRef]
- Chimier, B.; Utéza, O.; Sanner, N.; Sentis, M.; Itina, T.; Lassonde, P.; Legaré, F.; Vidal, F.; Kieffer, J.C. Damage and ablation thresholds of fused-silica in femtosecond regime. Phys. Rev. B 2011, 84, 094104. [Google Scholar] [CrossRef]
- Pineau, A.; Kafka, K.; Demos, S.; Kosc, T.; Goncharov, V.; Hu, S.; Duchateau, G. Benchmarking solid-to-plasma transition modeling for inertial confinement fusion laser-imprint with a pump-probe experiment. Phys. Rev. Res. 2022, 4, 033178. [Google Scholar] [CrossRef]
- Chen, J.; Tzou, D.; Beraun, J. Numerical investigation of ultrashort laser damage in semiconductors. Int. J. Heat Mass Transf. 2005, 48, 501–509. [Google Scholar] [CrossRef]
- Rämer, A.; Osmani, O.; Rethfeld, B. Laser damage in silicon: Energy absorption, relaxation, and transport. J. Appl. Phys. 2014, 116, 053508. [Google Scholar] [CrossRef]
- Pineau, A.; Chimier, B.; Hu, S.; Duchateau, G. Modeling the electron collision frequency during solid-to-plasma transition of polystyrene ablator for direct-drive inertial confinement fusion applications. Phys. Plasmas 2020, 27, 092703. [Google Scholar] [CrossRef]
- Pineau, A.; Chimier, B.; Hu, S.; Duchateau, G. Improved modeling of the solid-to-plasma transition of polystyrene ablator for laser direct-drive inertial confinement fusion hydrocodes. Phys. Rev. E 2021, 104, 015210. [Google Scholar] [CrossRef] [PubMed]
- Wellershoff, S.S.; Hohlfeld, J.; Güdde, J.; Matthias, E. The role of electron–phonon coupling in femtosecond laser damage of metals. Appl. Phys. A 1999, 69, S99–S107. [Google Scholar]
- Gurevich, E.L.; Levy, Y.; Gurevich, S.V.; Bulgakova, N.M. Role of the temperature dynamics in formation of nanopatterns upon single femtosecond laser pulses on gold. Phys. Rev. B 2017, 95, 054305. [Google Scholar] [CrossRef]
- Enami, T.; Obara, G.; Terakawa, M.; Obara, M. Electron excitation effect on scattering near-field and far-field ablation material processing by femtosecond laser irradiation. Appl. Phys. A 2014, 114, 253–259. [Google Scholar] [CrossRef]
- Vaghasiya, H.; Krause, S.; Miclea, P.T. Thermal and non-thermal ablation mechanisms in crystalline silicon by femtosecond laser pulses: Classical approach of the carrier density two temperature model. J. Phys. D Appl. Phys. 2022, 55, 175109. [Google Scholar] [CrossRef]
- Zhang, J.; Wang, S.; Jiang, L.; Wang, M.; Chu, Z.; Zhu, W.; Li, X. Morphology control of nanostructure using microsphere-assisted femtosecond laser double-pulse ablation and chemical etching. Appl. Surf. Sci. 2020, 502, 144272. [Google Scholar] [CrossRef]
- Xu, Z.; Liu, W.; Zhang, N.; Wang, M.; Zhu, X. Effect of intensity clamping on laser ablation by intense femtosecond laser pulses. Opt. Express 2008, 16, 3604–3609. [Google Scholar] [CrossRef] [PubMed]
- Rolle, J.; Bergé, L.; Duchateau, G.; Skupin, S. Filamentation of ultrashort laser pulses in silica glass and KDP crystals: A comparative study. Phys. Rev. A 2014, 90, 023834. [Google Scholar] [CrossRef]









| Symbol | Unit | Au [18] | Si [19] | SiO2 [14] | PS [20] |
|---|---|---|---|---|---|
| - | 7.6 | 13.54 | 1 | 2 | |
| fs | 0.0207 | 1 | 1 | 0.1 | |
| m−3 | 54.6499 | dynamic | dynamic | dynamic | |
| m2/V2 | - | 4 × 10−20 | 2 × 10−22 | 1 × 10−22 |
| Symbol | Unit | Au | Si [25] | SiO2 [14] | PS [27] |
|---|---|---|---|---|---|
| eV | - | (, | 9.0 | 4.05 | |
| m−3s−1 | - | Keldysh | Keldysh | ||
| m−3s−1 | - | ||||
| m−3s−1 | - | - | - | ||
| m−3 | - | 50 × 1027 | 22 × 1027 | 6.31 × 1027 |
| Symbol | Unit | Au [28] | Si [25] | SiO2 | PS |
|---|---|---|---|---|---|
| G | W/(m−3K) | 2.1 × 1016 | / | - | - |
| J/(m−3K) | 3 | - | - | ||
| W/(m K) | / | () | - | - | |
| J/(m−3K) | 2.5 × 106 | () | - | - | |
| W/(m K) | 1 [29] | () | - | - |
Disclaimer/Publisher’s Note: The statements, opinions and data contained in all publications are solely those of the individual author(s) and contributor(s) and not of MDPI and/or the editor(s). MDPI and/or the editor(s) disclaim responsibility for any injury to people or property resulting from any ideas, methods, instructions or products referred to in the content. |
© 2024 by the authors. Licensee MDPI, Basel, Switzerland. This article is an open access article distributed under the terms and conditions of the Creative Commons Attribution (CC BY) license (https://creativecommons.org/licenses/by/4.0/).
Share and Cite
Sun, J.; Jiang, L.; Guan, M.; Liu, J.; Wang, S.; Zhu, W. Simulations of Femtosecond-Laser Near-Field Ablation Using Nanosphere under Dynamic Excitation. Materials 2024, 17, 3626. https://doi.org/10.3390/ma17153626
Sun J, Jiang L, Guan M, Liu J, Wang S, Zhu W. Simulations of Femtosecond-Laser Near-Field Ablation Using Nanosphere under Dynamic Excitation. Materials. 2024; 17(15):3626. https://doi.org/10.3390/ma17153626
Chicago/Turabian StyleSun, Jiaxin, Lan Jiang, Mingle Guan, Jiangfeng Liu, Sumei Wang, and Weihua Zhu. 2024. "Simulations of Femtosecond-Laser Near-Field Ablation Using Nanosphere under Dynamic Excitation" Materials 17, no. 15: 3626. https://doi.org/10.3390/ma17153626
APA StyleSun, J., Jiang, L., Guan, M., Liu, J., Wang, S., & Zhu, W. (2024). Simulations of Femtosecond-Laser Near-Field Ablation Using Nanosphere under Dynamic Excitation. Materials, 17(15), 3626. https://doi.org/10.3390/ma17153626
