Identification of the Right Environmental KPIs for Manufacturing Operations: Towards a Continuous Sustainability Framework
Abstract
1. Introduction
2. Literature Review
2.1. Measuring and Reporting Sustainable Manufacturing Performance
2.2. Sources of KPIs
2.3. Sustainability KPIs Classification
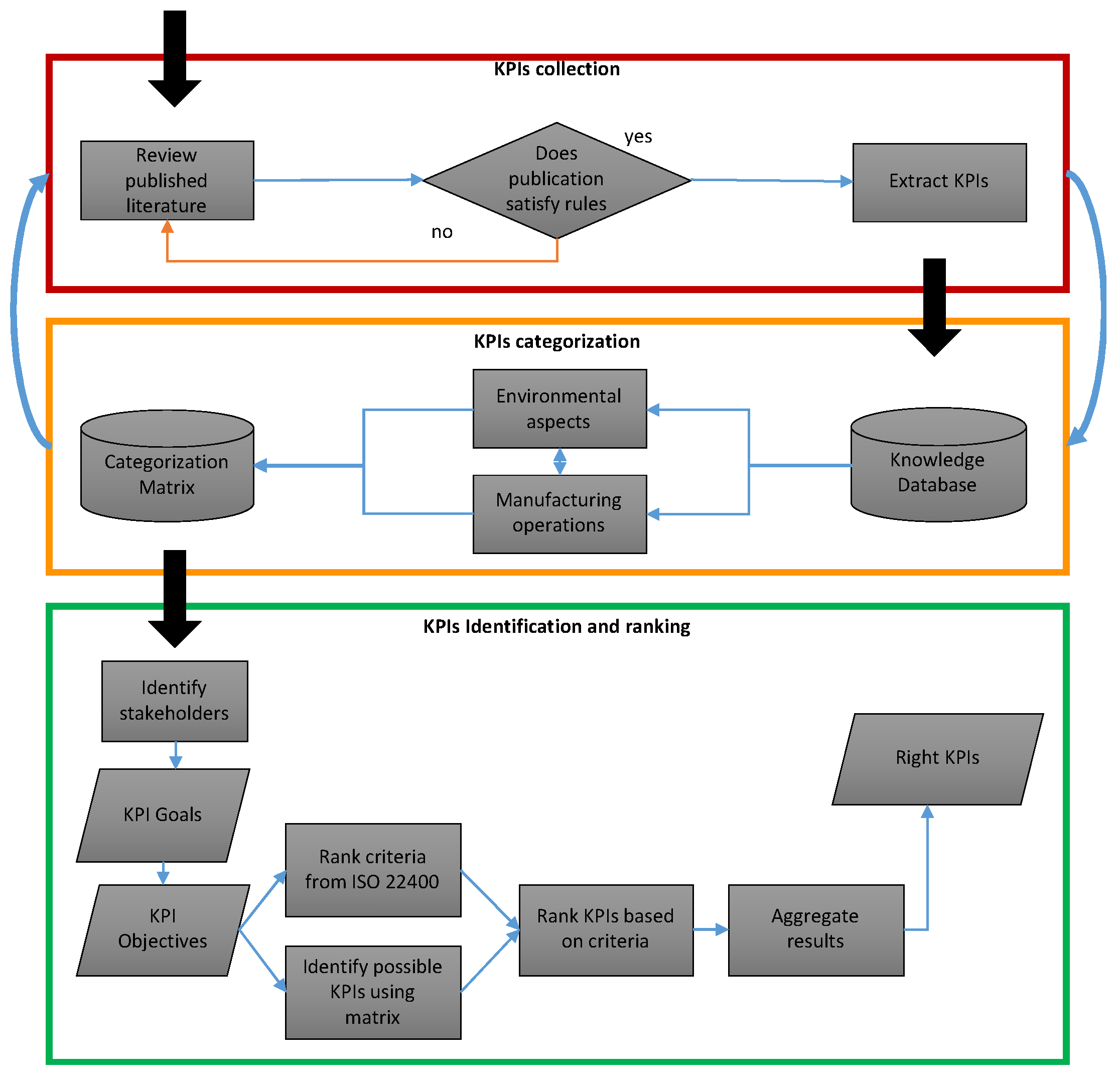
3. Framework Development
3.1. Collection of Initial KPIs: KPIs Knowledge Database
- Sufficient background research has been conducted prior to the method introduction
- The method should apply to the evaluation of the manufacturing sector
- The methodology should be in accordance with the TBL aspects
- The KPIs should be chosen or developed systematically with sufficient reasoning
- The evaluation method should apply to any stage or type of manufacturing processes
3.2. KPIs Categorisation
- Reductions: KPIs that deal with real and relative factors with negative environmental impacts that require reduction, till elimination if possible. This includes the most pressing concern of carbon emissions as well as energy and resource management.
- Substitutions: KPIs that reflect on attributes with no further reduction possible but the negative impact could still be moderated by substituting aspects of the manufacturing operation. This includes the relatively untapped prospective of examining recycling and output reuse.
- Compensations: KPIs which represent any unavoidable or residual emissions, asset sharing, and carbon credits as well as considering actions beyond carbon neutrality.
3.3. Ranking of KPIs towards a Specific Goal
4. Framework Validation
- Categorisation successfully integrates environmental sustainability in manufacturing operations
- Criteria aid in choosing KPIs by representing their usefulness/effectiveness
- Ranking results would support decision making by prioritising KPIs
- The framework has potential applicability in manufacturing organisations
- The approach is user-friendly
5. Framework Demonstration
- Reduce energy use
- Zero waste to landfill
- Reduce gas emissions
- Increase renewable electricity
Case Study
6. Discussion and Conclusions
7. Limitations and Future Research
Author Contributions
Funding
Institutional Review Board Statement
Informed Consent Statement
Data Availability Statement
Acknowledgments
Conflicts of Interest
Appendix A

References
- WCED, Special Working Session. World commission on environment and development. Our Common Future 1987, 17, 1–91. [Google Scholar]
- Wursthorn, S.; Poganietz, W.-R.; Schebek, L. Economic–environmental monitoring indicators for European countries: A disaggregated sector-based approach for monitoring eco-efficiency. Ecol. Econ. 2011, 70, 487–496. [Google Scholar] [CrossRef]
- Elkington, J.; Rowlands, I.H. Cannibals with forks: The triple bottom line of 21st century business. Altern. J. 1999, 25, 42. [Google Scholar]
- Murad, M.Q.; Sales, W.F.; Feraressi, V.A. Metric-based approach to assess sustainable manufacturing performance at manufacturing process levels. Int. J. Sustain. Eng. 2021, 14, 1342–1352. [Google Scholar] [CrossRef]
- Gholami, H.; Saman, M.Z.M.; Sharif, S.; Md Khudzari, J.; Zakuan, N.; Streimikiene, D.; Streimikis, J. A general framework for sustainability assessment of sheet metalworking processes. Sustainability 2020, 12, 4957. [Google Scholar] [CrossRef]
- White, G.R.T.; James, P. Extension of process mapping to identify “green waste”. Benchmarking Int. J. 2014, 21, 835–850. [Google Scholar] [CrossRef]
- Bonsón, E.; Bednárová, M. CSR reporting practices of Eurozone companies. Rev. Contab. 2015, 18, 182–193. [Google Scholar] [CrossRef]
- Rao, P.; Singh, A.K.; la O’Castillo, O.; Intal, P.S.; Sajid, A. A metric for corporate environmental indicators … for small and medium enterprises in the Philippines. Bus. Strat. Environ. 2009, 18, 14–31. [Google Scholar] [CrossRef]
- Medne, A.; Lapina, I. Sustainability and Continuous Improvement of Organization: Review of Process-Oriented Performance Indicators. JOItmC 2019, 5, 49. [Google Scholar] [CrossRef]
- Nudurupati, S.S.; Bititci, U.S.; Kumar, V.; Chan, F.T. State of the art literature review on performance measurement. Comput. Ind. Eng. 2011, 60, 279–290. [Google Scholar] [CrossRef]
- Neely, A.; Gregory, M.; Platts, K. Performance measurement system design: A literature review and research agenda. Int. J. Oper. Prod. Manag. 2005, 25, 1228–1263. [Google Scholar] [CrossRef]
- Veleva, V.; Hart, M.; Greiner, T.; Crumbley, C. Indicators for measuring environmental sustainability: A case study of the pharmaceutical industry. Benchmarking Int. J. 2003, 10, 107–119. [Google Scholar] [CrossRef]
- Athanasopoulou, A.; Selsky, J.W. The Social Context of Corporate Social Responsibility: Enriching Research With Multiple Perspectives and Multiple Levels. Bus. Soc. 2015, 54, 322–364. [Google Scholar] [CrossRef]
- Keeble, J.J. Using Indicators to Measure Sustainability Performance at a Corporate and Project Level. J. Bus. Ethics 2003, 44, 149–158. [Google Scholar] [CrossRef]
- Yun, J.J.; Yigitcanlar, T. Open Innovation in Value Chain for Sustainability of Firms. Sustainability 2017, 9, 811. [Google Scholar] [CrossRef]
- Roša, A.; Lace, N. The Open Innovation Model of Coaching Interaction in Organisations for Sustainable Performance within the Life Cycle. Sustainability 2018, 10, 3516. [Google Scholar] [CrossRef]
- Danileviciene, I.; Lace, N. The features of economic growth in the case of Latvia and Lithuania. J. Open Innov. 2017, 3, 21. [Google Scholar] [CrossRef]
- Chvatalová, Z.; Kocmanová, A.; Dočekalová, M. Corporate Sustainability Reporting and Measuring Corporate Performance. In Environmental Software Systems. Frameworks of eEnvironment; Hřebíček, J., Schimak, G., Denzer, R., Eds.; Springer: Berlin/Heidelberg, Germany, 2011; Volume 359, pp. 245–254. ISBN 978-3-642-22284-9. [Google Scholar] [CrossRef]
- Fantini, P.; Palasciano, C.; Taisch, M. Back to Intuition: Proposal for a Performance Indicators Framework to Facilitate Eco-factories Management and Benchmarking. Procedia CIRP 2015, 26, 1–6. [Google Scholar] [CrossRef]
- Ritchie, H.; Roser, M.; Rosado, P. CO₂ and Greenhouse Gas Emissions. Our World Data. 2020. Available online: https://ourworldindata.org/emissions-by-sector (accessed on 14 August 2022).
- Jayal, A.D.; Badurdeen, F.; Dillon, O.W.; Jawahir, I.S. Sustainable manufacturing: Modeling and optimization challenges at the product, process and system levels. CIRP J. Manuf. Sci. Technol. 2010, 3, 144–152. [Google Scholar] [CrossRef]
- US EPA. Sustainable Manufacturing. Available online: https://www.epa.gov/sustainability/sustainable-manufacturing (accessed on 11 September 2022).
- Cezarino, L.O.; Queiroz Murad, M.d.; Resende, P.V.; Falco Sales, W. Being green makes me greener? An evaluation of sustainability rebound effects. J. Clean. Prod. 2020, 269, 121436. [Google Scholar] [CrossRef]
- Searcy, C. Corporate Sustainability Performance Measurement Systems: A Review and Research Agenda. J. Bus. Ethics 2012, 107, 239–253. [Google Scholar] [CrossRef]
- Nambiar, A.N. Challenges in Sustainable Manufacturing. In Proceedings of the International Conference on Industrial Engineering and Operations Management, Dhaka, Bangladesh, 9–10 January 2010. [Google Scholar]
- Rusinko, C. Green Manufacturing: An Evaluation of Environmentally Sustainable Manufacturing Practices and Their Impact on Competitive Outcomes. IEEE Trans. Eng. Manag. 2007, 54, 445–454. [Google Scholar] [CrossRef]
- Markus, H.; Ken, S. Industrial-Resource Productivity and the Road to Sustainability; McKinsey Global Institute: Vienna, Austria, 18 October 2021; Available online: https://www.mckinsey.com/business-functions/operations/our-insights/industrial-resource-productivity-and-the-road-to-sustainability (accessed on 11 September 2022).
- De Schepper, M.; Van den Heede, P.; Van Driessche, I.; De Belie, N. Life Cycle Assessment of Completely Recyclable Concrete. Materials 2014, 7, 6010–6027. [Google Scholar] [CrossRef] [PubMed]
- Stockwell, G.; Geiges, A.; Ramalope, D.; Gidden, M.; Hare, B.; Villafranca Casas, M. Climate Action Tracker Warming Projections Global Update; Climate Analytics and NewClimate Institute: Berlin, Germany, 2021. [Google Scholar]
- Stocker, T. Climate Change 2013: The Physical Science Basis: Working GROUP I Contribution to the Fifth Assessment Report of the Intergovernmental Panel on Climate Change; Cambridge University Press: Cambridge, UK, 2014; ISBN 1-107-05799-X. [Google Scholar]
- Rogelj, J.; Shindell, D.; Jiang, K.; Fifita, S.; Forster, P.; Ginzburg, V.; Handa, C.; Kheshgi, H.; Kobayashi, S.; Kriegler, E. Mitigation pathways compatible with 1.5 C in the context of sustainable development. In Global Warming of 1.5 C; Intergovernmental Panel on Climate Change; Cambridge University Press: Cambridge, UK; New York, NY, USA, 2018; pp. 93–174. [Google Scholar] [CrossRef]
- European Commission. EC Proposal for a Regulation of the European Parliament and of the Council Establishing the Framework for Achieving Climate Neutrality and Amending Regulation (EU) 2018/1999 (European Climate Law); European Commission (EC): Brussels, Belgium, 2020. [Google Scholar]
- Ijomah, W.L.; McMahon, C.A.; Hammond, G.P.; Newman, S.T. Development of design for remanufacturing guidelines to support sustainable manufacturing. Robot. Comput.-Integr. Manuf. 2007, 23, 712–719. [Google Scholar] [CrossRef]
- Ayabaca, C.; Vila, C. An Approach to Sustainable Metrics Definition and Evaluation for Green Manufacturing in Material Removal Processes. Materials 2020, 13, 373. [Google Scholar] [CrossRef]
- Yellishetty, M.; Mudd, G.M.; Ranjith, P.G.; Tharumarajah, A. Environmental life-cycle comparisons of steel production and recycling: Sustainability issues, problems and prospects. Environ. Sci. Policy 2011, 14, 650–663. [Google Scholar] [CrossRef]
- Mien, L.H.; Feng, L.W.; Gay, R.; Leng, K. An Integrated Manufacturing and Product Services System (IMPSS) Concept for Sustainable Product Development. In Proceedings of the 2005 4th International Symposium on Environmentally Conscious Design and Inverse Manufacturing, Tokyo, Japan, 12–14 December 2005; pp. 656–662. [Google Scholar] [CrossRef]
- Koplin, J.; Seuring, S.; Mesterharm, M. Incorporating sustainability into supply management in the automotive industry—The case of the Volkswagen AG. J. Clean. Prod. 2007, 15, 1053–1062. [Google Scholar] [CrossRef]
- Vachon, S.; Klassen, R.D. Environmental management and manufacturing performance: The role of collaboration in the supply chain. Int. J. Prod. Econ. 2008, 111, 299–315. [Google Scholar] [CrossRef]
- Herrmann, C.; Zein, A.; Thiede, S.; Bergmann, L.; Bock, R. Bringing Sustainable Manufacturing into Practice: The Machine Tool Case. In Proceedings of the 6th Global Conference on Sustainable Product Development and Life Cycle Engineering, Busan, Korea, 29 September–1 October 2008; p. 7. [Google Scholar]
- Barni, A.; Capuzzimati, C.; Fontana, A.; Pirotta, M.; Hänninen, S.; Räikkönen, M.; Uusitalo, T. Design of a Lifecycle-Oriented Environmental and Economic Indicators Framework for the Mechanical Manufacturing Industry. Sustainability 2022, 14, 2602. [Google Scholar] [CrossRef]
- Amrina, E.; Yusof, S.M. Key performance indicators for sustainable manufacturing evaluation in automotive companies. In Proceedings of the 2011 IEEE International Conference on Industrial Engineering and Engineering Management, Changchun, China, 3–5 September 2011; pp. 1093–1097. [Google Scholar] [CrossRef]
- Hristov, I.; Chirico, A. The Role of Sustainability Key Performance Indicators (KPIs) in Implementing Sustainable Strategies. Sustainability 2019, 11, 5742. [Google Scholar] [CrossRef]
- Iacovidou, E.; Velis, C.A.; Purnell, P.; Zwirner, O.; Brown, A.; Hahladakis, J.; Millward-Hopkins, J.; Williams, P.T. Metrics for optimising the multi-dimensional value of resources recovered from waste in a circular economy: A critical review. J. Clean. Prod. 2017, 166, 910–938. [Google Scholar] [CrossRef]
- Wesumperuma, A.; Ginige, A.; Ginige, J.; Hol, A. Green Activity Based Management (ABM) for Organisations. In Proceedings of the 24th Australasian Conference on Information Systems, Melbourne, Australia, 4–6 December 2013. [Google Scholar]
- Gohar, S.R.; Indulska, M. Environmental Sustainability through Green Business Process Management. Australas. J. Inf. Syst. 2020, 24, 1–30. [Google Scholar] [CrossRef]
- Romanelli, C.; Cooper, D.; Campbell-Lendrum, D.; Maiero, M.; Karesh, W.B.; Hunter, D.; Golden, C.D. Connecting Global Priorities: Biodiversity and Human Health: A State of Knowledge Review; World Health Organistion/Secretariat of the UN Convention on Biological Diversity: Brisbane, Australia, 2015; ISBN 978-92-4-150853-7. Available online: https://cgspace.cgiar.org/handle/10568/67397 (accessed on 9 August 2022).
- Rosenkranz, C.; Seidel, S.; Mendling, J.; Schaefermeyer, M.; Recker, J. Towards a Framework for Business Process Standardization. In Business Process Management Workshops; Rinderle-Ma, S., Sadiq, S., Leymann, F., Eds.; Springer: Berlin/Heidelberg, Germany, 2010; Volume 43, pp. 53–63. ISBN 978-3-642-12185-2. [Google Scholar] [CrossRef]
- Haddad, Y.; Pagone, E.; Parra, R.V.; Pearson, N.; Salonitis, K. How do small changes enable the shift to net-zero? A techno-environmental-economic analysis. Int. J. Adv. Manuf. Technol. 2022, 122, 4247–4257. [Google Scholar] [CrossRef]
- Schaffartzik, A.; Mayer, A.; Gingrich, S.; Eisenmenger, N.; Loy, C.; Krausmann, F. The global metabolic transition: Regional patterns and trends of global material flows, 1950–2010. Glob. Environ. Chang. 2014, 26, 87–97. [Google Scholar] [CrossRef]
- Wiedmann, T.O.; Schandl, H.; Lenzen, M.; Moran, D.; Suh, S.; West, J.; Kanemoto, K. The material footprint of nations. Proc. Natl. Acad. Sci. USA 2015, 112, 6271–6276. [Google Scholar] [CrossRef]
- Niamat, M.; Sarfraz, S.; Ahmad, W.; Shehab, E.; Salonitis, K. Parametric Modelling and Multi-Objective Optimization of Electro Discharge Machining Process Parameters for Sustainable Production. Energies 2019, 13, 38. [Google Scholar] [CrossRef]
- Contini, G.; Peruzzini, M. Sustainability and Industry 4.0: Definition of a Set of Key Performance Indicators for Manufacturing Companies. Sustainability 2022, 14, 11004. [Google Scholar] [CrossRef]
- Haddad, Y.; Pagone, E.; Afy-Shararah, M.; Pearson, N.; Folland, J.J.; Salonitis, K. The transition to environmentally sustainable production: A roadmap timeline methodology. Procedia CIRP 2021, 103, 79–84. [Google Scholar] [CrossRef]
- Swarnakar, V.; Singh, A.R.; Tiwari, A.K. Evaluation of key performance indicators for sustainability assessment in automotive component manufacturing organization. Mater. Today Proc. 2021, 47, 5755–5759. [Google Scholar] [CrossRef]
- Huang, A.; Badurdeen, F. Metrics-based approach to evaluate sustainable manufacturing performance at the production line and plant levels. J. Clean. Prod. 2018, 192, 462–476. [Google Scholar] [CrossRef]
- Rodriguez Delgadillo, R.; Medini, K.; Wuest, T. A DMAIC Framework to Improve Quality and Sustainability in Additive Manufacturing—A Case Study. Sustainability 2022, 14, 581. [Google Scholar] [CrossRef]
- Plehn, J.; Sproedt, A.; Gontarz, A.; Reinhard, J. From Strategic Goals to focused Eco-efficiency Improvement in Production—Bridging the gap using Environmental Value Stream Mapping. In Proceedings of the 10th Global Conference of Sustainable Manufacturing (GCSM 2012), Istanbul, Turkey, 31 October–2 November 2012. [Google Scholar]
- Veleva, V.; Ellenbecker, M. Indicators of sustainable production: Framework and methodology. J. Clean. Prod. 2001, 9, 519–549. [Google Scholar] [CrossRef]
- Joung, C.B.; Carrell, J.; Sarkar, P.; Feng, S.C. Categorization of indicators for sustainable manufacturing. Ecol. Indic. 2013, 24, 148–157. [Google Scholar] [CrossRef]
- Feng, S.C.; Joung, C.B. An Overview of a Proposed Measurement Infrastructure for Sustainable Manufacturing. In Proceedings of the 7th Global Conference on Sustainable Manufacturing, Melaka, Malaysia, 2–4 December 2009; Volume 6. [Google Scholar]
- Bhat, P.; Agrawal, C.; Khanna, N. Development of a Sustainability Assessment Algorithm and Its Validation Using Case Studies on Cryogenic Machining. JMMP 2020, 4, 42. [Google Scholar] [CrossRef]
- Hristov, I.; Appolloni, A.; Chirico, A. The adoption of the key performance indicators to integrate sustainability in the business strategy: A novel five-dimensional framework. Bus. Strat. Environ. 2022, 10, 3072. [Google Scholar] [CrossRef]
- Nigri, G.; Del Baldo, M. Sustainability Reporting and Performance Measurement Systems: How do Small- and Medium-Sized Benefit Corporations Manage Integration? Sustainability 2018, 10, 4499. [Google Scholar] [CrossRef]
- Maletič, M.; Maletič, D.; Dahlgaard, J.J.; Dahlgaard-Park, S.M.; Gomišček, B. Effect of sustainability-oriented innovation practices on the overall organisational performance: An empirical examination. Total Qual. Manag. Bus. Excell. 2016, 27, 1171–1190. [Google Scholar] [CrossRef]
- Duflou, J.R.; Sutherland, J.W.; Dornfeld, D.; Herrmann, C.; Jeswiet, J.; Kara, S.; Hauschild, M.; Kellens, K. Towards energy and resource efficient manufacturing: A processes and systems approach. CIRP Ann. 2012, 61, 587–609. [Google Scholar] [CrossRef]
- Mahmood, S.; Saman, M.Z.M.; Yusof, N.M. Proposed Framework for Assessing the Sustainability of Membrane Life Cycle. Procedia CIRP 2015, 26, 35–39. [Google Scholar] [CrossRef]
- Lim, C.I.; Biswas, W.; Samyudia, Y. Review of Existing Sustainability Assessment Methods for Malaysian Palm Oil Production. Procedia CIRP 2015, 26, 13–18. [Google Scholar] [CrossRef]
- Wolf, K.; Scheumann, R.; Minkov, N.; Chang, Y.-J.; Neugebauer, S.; Finkbeiner, M. Selection Criteria for Suitable Indicators for Value Creation Starting with a Look at the Environmental Dimension. Procedia CIRP 2015, 26, 24–29. [Google Scholar] [CrossRef]
- Pinna, C.; Demartini, M.; Tonelli, F.; Terzi, S. How Soft Drink Supply Chains drive sustainability: Key Performance Indicators (KPIs) identification. Procedia CIRP 2018, 72, 862–867. [Google Scholar] [CrossRef]
- Kibira, D.; Feng, S. Environmental KPI Selection Using Criteria Value and Demonstration. In Advances in Production Management Systems. The Path to Intelligent, Collaborative and Sustainable Manufacturing; Lödding, H., Riedel, R., Thoben, K.-D., von Cieminski, G., Kiritsis, D., Eds.; Springer International Publishing: Cham, Switzerland, 2017; Volume 514, pp. 488–495. ISBN 978-3-319-66925-0. [Google Scholar] [CrossRef]
- Faulkner, W.; Badurdeen, F. Sustainable Value Stream Mapping (Sus-VSM): Methodology to visualize and assess manufacturing sustainability performance. J. Clean. Prod. 2014, 85, 8–18. [Google Scholar] [CrossRef]
- Lu, T. A Metrics-Based Sustainability Assessment of Cryogenic Machining Using Modeling and Optimization of Process Performance. Ph.D. Thesis, University of Kentucky, Lexington, MA, USA, 2014. [Google Scholar]
- Rocha-Lona, L.; Garza-Reyes, J.A.; Lim, M.K.; Kumar, V. Corporate Sustainability and Business Excellence. In Proceedings of the 2015 International Conference on Industrial Engineering and Operations Management (IEOM), Dubai, United Arab Emirates, 3–5 March 2015; pp. 1–7. [Google Scholar] [CrossRef]
- Hegab, H.A.; Darras, B.; Kishawy, H.A. Towards sustainability assessment of machining processes. J. Clean. Prod. 2018, 170, 694–703. [Google Scholar] [CrossRef]
- Brundage, M.P.; Bernstein, W.Z.; Morris, K.C.; Horst, J.A. Using Graph-based Visualizations to Explore Key Performance Indicator Relationships for Manufacturing Production Systems. Procedia CIRP 2017, 61, 451–456. [Google Scholar] [CrossRef]
- Fonseca, L.M.; Lima, V.M. Countries three wise men: Sustainability, Innovation, and Competitiveness. J. Ind. Eng. Manag. 2015, 8, 1288–1302. [Google Scholar] [CrossRef]
- Ivanov, C.-I.; Avasilcăi, S. Measuring the Performance of Innovation Processes: A Balanced Scorecard Perspective. Procedia—Soc. Behav. Sci. 2014, 109, 1190–1193. [Google Scholar] [CrossRef]
- Kuszewski, J. The OECD Sustainable Manufacturing Toolkit. Sustainability and US Competitiveness Summit, US Department of Commerce. May 2011, 54. Available online: https://www.oecd.org/innovation/green/toolkit/aboutsustainablemanufacturingandthetoolkit.htm (accessed on 10 August 2022).
- Gary, F. IEMA—Transition to Net Zero. Available online: https://www.iema.net/transition-to-net-zero (accessed on 10 August 2022).
- National Grid Group. What Are Scope 1, 2 and 3 Carbon Emissions? Available online: https://www.nationalgrid.com/stories/energy-explained/what-are-scope-1-2-3-carbon-emissions (accessed on 15 August 2022).
- Donaldson, T.; Preston, L.E. The Stakeholder Theory of the Corporation: Concepts, Evidence, and Implications. Acad. Manag. Rev. 1995, 20, 65. [Google Scholar] [CrossRef]
- Dowling, J.; Pfeffer, J. Organizational Legitimacy: Social Values and Organizational Behavior. Pac. Sociol. Rev. 1975, 18, 122–136. [Google Scholar] [CrossRef]
- Kibira, D.; Brundage, M.; Feng, S.; Morris, K. Procedure for Selecting Key Performance Indicators for Sustainable Manufacturing. J. Manuf. Sci. Eng. 2017, 140, 011005. [Google Scholar] [CrossRef]
- Dissanayake, D. Sustainability key performance indicators and the global reporting initiative: Usage and challenges in a developing country context. MEDAR 2021, 29, 543–567. [Google Scholar] [CrossRef]
- World Bank Group. Environmental, Health, and Safety Guidelines for Glass Manufacturing. Available online: https://data.worldbank.org/indicator/NV.IND.MANF.CD (accessed on 9 August 2022).
- Małek, M.; Łasica, W.; Jackowski, M.; Kadela, M. Effect of Waste Glass Addition as a Replacement for Fine Aggregate on Properties of Mortar. Materials 2020, 13, 3189. [Google Scholar] [CrossRef] [PubMed]



| Title | Rules | Selected | |||||
|---|---|---|---|---|---|---|---|
| A | B | C | D | E | |||
| [60] | Key Performance Indicators for Sustainable Manufacturing Evaluation in Industry | y | y | y | y | y | √ |
| [66] | Proposed Framework for Assessing the Sustainability of Membrane Life Cycle | y | y | y | y | y | √ |
| [19] | Back to Intuition: Proposal for a Performance Indicators Framework to Facilitate Eco-factories Management and Benchmarking | y | y | y | y | y | √ |
| [67] | Review of Existing Sustainability Assessment Methods for Malaysian Palm Oil Production | y | y | y | x | ||
| [68] | Selection Criteria for Suitable Indicators for Value Creation Starting with a Look at the Environmental Dimension | y | y | y | y | y | √ |
| [4] | Metric-based approach to assess sustainable manufacturing performance at manufacturing process levels | y | y | y | y | y | √ |
| [69] | How Soft Drink Supply Chains drive sustainability: Key Performance Indicators (KPIs) identification | y | y | y | y | y | √ |
| [62] | The adoption of the key performance indicators to integrate sustainability in the business strategy: A five-dimensional framework | y | y | x | |||
| [70] | Environmental KPI Selection Using Criteria Value and Demonstration | y | y | x | |||
| [42] | The Role of Sustainability Key Performance Indicators (KPIs) in Implementing Sustainable Strategies | y | y | y | y | y | √ |
| [59] | Categorization of indicators for sustainable manufacturing | y | y | y | y | y | √ |
| [71] | Sustainable Value Stream Mapping (Sus-VSM): methodology to visualize and assess manufacturing sustainability performance | y | y | y | y | y | √ |
| [72] | A Metrics-based Sustainability Assessment of Cryogenic Machining Using Modelling and Optimization of Process Performance | y | y | y | y | y | √ |
| Manufacturing → ↓ Environment | Input | Operation | Output | Scope | |||||||
|---|---|---|---|---|---|---|---|---|---|---|---|
| R | S | C | R | S | C | R | S | C | |||
| Operation Levels | Facility | s1, s2 and s3 | |||||||||
| Multi-process system | s1, s2 | ||||||||||
| Unit process | s1 | ||||||||||
| Accurate | Automated | Complete |
| Actionable | Buy-in | Documented |
| Aligned | Comparable | Inexpensive |
| Timely | Understandable | Standardized |
| Trackable | Valid | Unambiguous |
| Predictive | Quantifiable | Relevant |
| KPIs | ||||||
|---|---|---|---|---|---|---|
| Criteria | Energy Efficiency | Fuel Consumption | Electricity Consumption | Energy Waste | Fossil Fuel Consumption | |
| 4 | Accurate | 4 | 4 | 5 | 3 | 5 |
| 3 | Trackable | 2 | 4 | 5 | 2 | 4 |
| 2 | Quantifiable | 4 | 5 | 5 | 5 | 5 |
| 1 | Inexpensive | 3 | 3 | 5 | 4 | 4 |
| Final Score | 33 | 41 | 50 | 32 | 46 | |
| KPIs | |||
|---|---|---|---|
| Criteria | Renewable Energy | Renewable Electricity | |
| 4 | Trackable | 5 | 5 |
| 3 | Inexpensive | 2 | 2 |
| 2 | Timely | 3 | 3 |
| 1 | Quantifiable | 4 | 5 |
| Final Score | 36 | 37 | |
Publisher’s Note: MDPI stays neutral with regard to jurisdictional claims in published maps and institutional affiliations. |
© 2022 by the authors. Licensee MDPI, Basel, Switzerland. This article is an open access article distributed under the terms and conditions of the Creative Commons Attribution (CC BY) license (https://creativecommons.org/licenses/by/4.0/).
Share and Cite
Sherif, Z.; Sarfraz, S.; Jolly, M.; Salonitis, K. Identification of the Right Environmental KPIs for Manufacturing Operations: Towards a Continuous Sustainability Framework. Materials 2022, 15, 7690. https://doi.org/10.3390/ma15217690
Sherif Z, Sarfraz S, Jolly M, Salonitis K. Identification of the Right Environmental KPIs for Manufacturing Operations: Towards a Continuous Sustainability Framework. Materials. 2022; 15(21):7690. https://doi.org/10.3390/ma15217690
Chicago/Turabian StyleSherif, Ziyad, Shoaib Sarfraz, Mark Jolly, and Konstantinos Salonitis. 2022. "Identification of the Right Environmental KPIs for Manufacturing Operations: Towards a Continuous Sustainability Framework" Materials 15, no. 21: 7690. https://doi.org/10.3390/ma15217690
APA StyleSherif, Z., Sarfraz, S., Jolly, M., & Salonitis, K. (2022). Identification of the Right Environmental KPIs for Manufacturing Operations: Towards a Continuous Sustainability Framework. Materials, 15(21), 7690. https://doi.org/10.3390/ma15217690
