Bilevel Stochastic Low-Carbon Operation Optimization of Integrated Energy Systems Based on Dynamic Mean–Conditional Value at Risk (CVaR) and Stepwise Carbon Trading Mechanism
Abstract
1. Introduction
- Most CVaR-based IES models adopt static risk coefficients, lacking dynamic risk adjustment mechanisms to reflect temporal uncertainty characteristics.
- Existing carbon trading models rarely incorporate revenue cap mechanisms under stepped pricing schemes, which may distort carbon market incentives.
- Comprehensive stochastic bilevel optimization frameworks that jointly integrate dynamic risk modeling, stepped carbon trading, and multi-energy coupling remain limited.
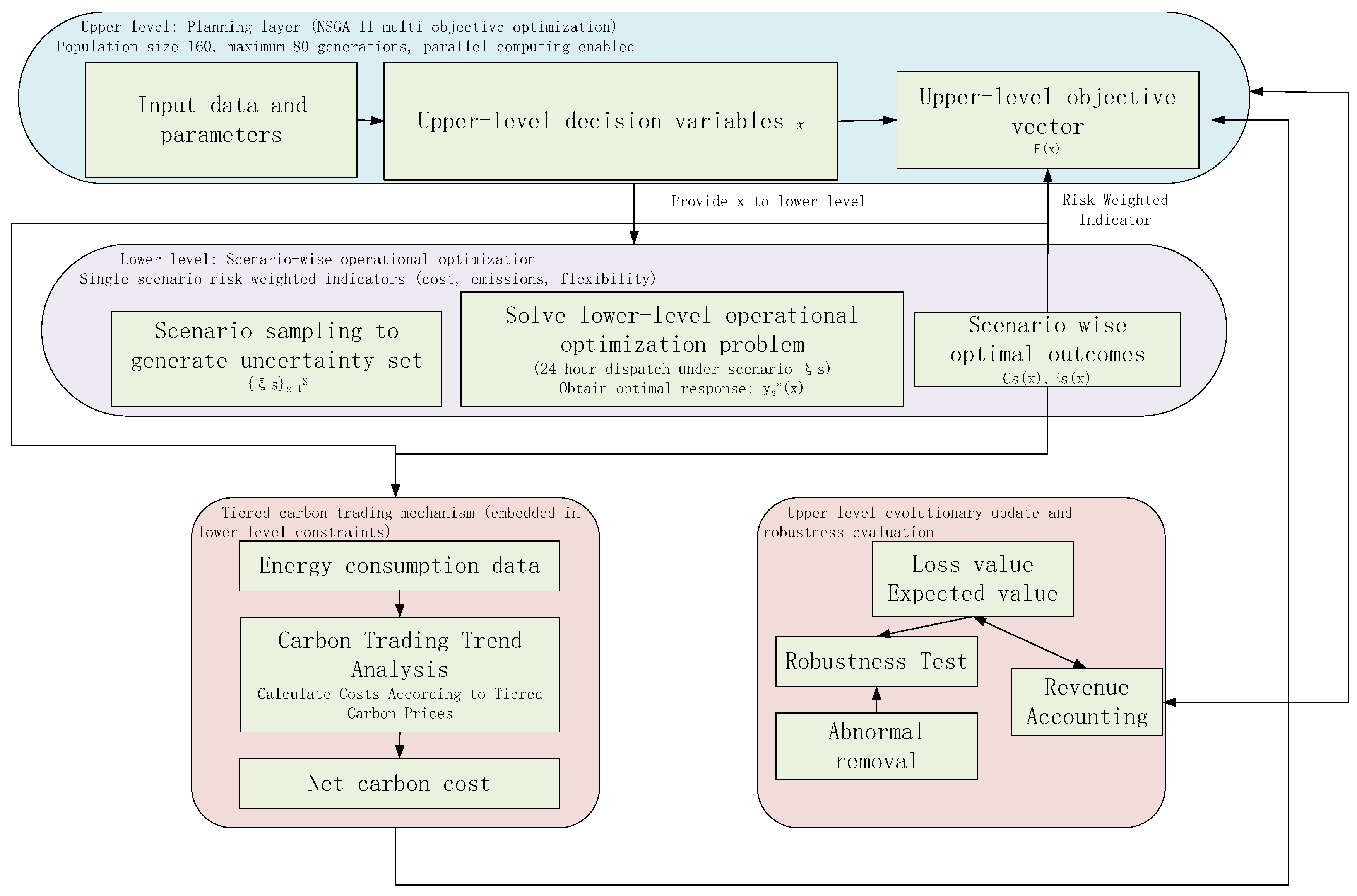
2. Model Framework and Mathematical Description
2.1. Bilevel Stochastic Formulation
- (1)
- Upper-layer optimization → generate planning solutions;
- (2)
- Lower-layer simulation → evaluate risk under multi-scenario disturbances;
- (3)
- Risk feedback → compute dynamic mean–CVaR indicators;
- (4)
- Multi-criteria decision-making → eliminate abnormal solutions and rank valid schemes using TOPSIS.
2.2. Upper-Layer Optimization Objectives
2.3. Uncertainty Modeling and Scenario Generation
- (1)
- Capacity coupling and bounds (bilevel coupling)
- (2)
- Hourly supply–demand balance (equality)
- (3)
- Hydrogen storage dynamics and discharge feasibility
- (4)
- Product revenue constraint and revenue cap
- (5)
- Carbon trading balance and piecewise decomposition
- (6)
- Carbon revenue cap
2.4. Dynamic Risk Weight and Mean–CVaR Linearization
2.5. Stepwise Carbon Price and Carbon Revenue Cap Mechanism
- The first interval (0–1000 tCO2) represents mild excess emissions within controllable deviation.
- The second interval (1000–5000 tCO2) corresponds to moderate regulatory stress approaching the baseline annual emission scale.
- The third interval (>5000 tCO2) represents severe excess beyond the system’s typical annual emission magnitude.
2.6. System Flexibility Index
2.7. Robustness Analysis and Anomaly Elimination Mechanism
3. Mathematical Modeling and Solution Algorithm
3.1. Nested Bilevel Optimization Strategy
- (1)
- Generate uncertainty scenarios using Monte Carlo sampling with correlation preservation.
- (2)
- For each scenario , solve the lower-level operational optimization problem to obtain the optimal response .
- (3)
- Compute scenario-wise outcomes and , and aggregate them via the mean–CVaR formulation defined in Equation (5).The aggregated objective vector F(x) is then returned to the upper-level evolutionary algorithm.
3.2. Formal Bilevel Coupling Conditions
- (1)
- primal feasibility: ;
- (2)
- dual feasibility: ;
- (3)
- strong duality: .
3.3. Dynamic Mean–CVaR Risk Modeling
3.4. NSGA-II Integration with RU-Based Mean–CVaR Evaluation and Embedded Carbon Pricing
4. Results and Discussion
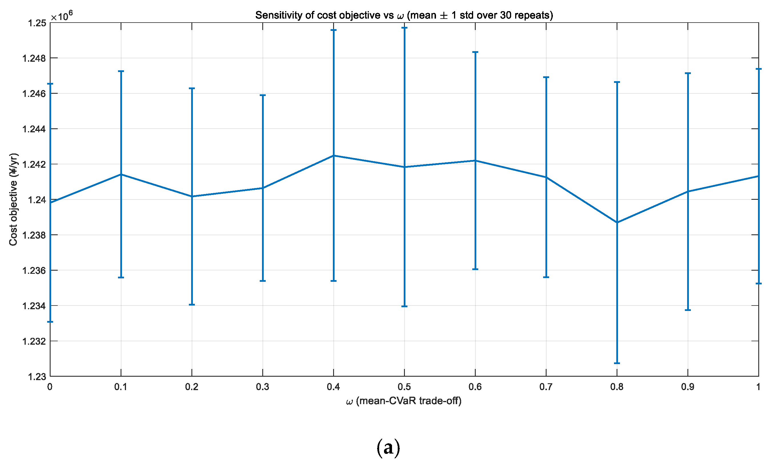
4.1. Risk Weight Sensitivity Analysis and Discussion
- 1.
- Impact of β on system cost and carbon emissions
- 2.
- Impact of β on flexibility and Pareto-front characteristics
- 3.
- Statistical robustness under ω
- 4.
- Summary of sensitivity findings
4.2. Analysis of Dynamic Risk and Carbon Price Coupling Mechanism
- 1.
- Same-scenario comparison: dynamic vs. static
- 2.
- Regulatory and incentive effects of graded carbon price mechanism
- 3.
- Coupling relationship between robustness and risk propagation
4.3. Optimization Convergence Analysis
4.4. Pareto Front and Multi-Objective Trade-Off Characteristics
4.5. Top 10 Robust Solution Set and Comprehensive Performance Analysis
5. Conclusions and Discussion
5.1. Main Research Conclusions
- (1)
- A formally coupled bilevel stochastic structure was established, in which upper-level planning decisions are evaluated through scenario-wise optimal responses of the lower-level operational problem. The nested solution strategy preserves theoretical bilevel consistency while maintaining computational tractability.
- (2)
- The introduction of dynamic time-varying risk coefficients enables differentiated risk sensitivity across peak and off-peak periods. Compared with static risk settings under identical uncertainty realizations, the dynamic formulation modifies tail risk distributions and alters investment–operation trade-offs.
- (3)
- The embedded stepwise carbon pricing and revenue cap mechanism effectively regulates excessive carbon revenue distortion and strengthens emission reduction incentives. Simulation results indicate that progressive carbon pricing reduces average emissions by approximately 23% relative to fixed-price benchmarks.
- (4)
- Sensitivity analysis reveals that increasing risk aversion shifts system strategy from economy-oriented dispatch to robustness-oriented configuration, resulting in higher renewable penetration and hydrogen storage capacity but increased total cost.
- (5)
- The multi-objective Pareto frontier demonstrates explicit trade-offs among cost, emissions, and flexibility, providing quantitative guidance for carbon market policy design and integrated energy planning.
5.2. Discussion and Implications
- Importance of risk dynamics
- 2.
- Boundary effect of interaction between policy constraints and market mechanisms
- 3.
- There exists a trade-off relationship between flexibility and robustness
- 4.
- Model generalization
5.3. Future Research Directions
- 1.
- Introduce a carbon emission path tracking mechanism to realize the coupling of intraday and annual carbon constraints.
- 2.
- Incorporate reinforcement learning algorithms to perform adaptive updates on the dynamic risk weight βt.
- 3.
- Extend the model to multi-region interaction scenarios to study carbon transfer and risk diffusion effects.
- 4.
- This study focuses on planning-level capacity configuration under correlated uncertainty. Detailed equipment-level dynamics, such as hydrogen degradation effects, electrolyzer part load efficiency curves, and P2G ramp rate constraints, are not explicitly modeled. Incorporating such nonlinear dynamic behaviors may improve operational realism and will be considered in future research.
Author Contributions
Funding
Data Availability Statement
Conflicts of Interest
References
- Faisal, S.; Gao, C. A comprehensive review of integrated energy systems considering power-to-gas technology. Energies 2024, 17, 4551. [Google Scholar] [CrossRef]
- Liang, T.; Chai, L.; Tan, J.; Jing, Y.; Lv, L. Dynamic optimization of an integrated energy system with carbon capture and power-to-gas interconnection: A deep reinforcement learning-based scheduling strategy. Appl. Energy 2024, 361, 123390. [Google Scholar] [CrossRef]
- Fambri, G.; Diaz-Londono, C.; Mazza, A.; Badami, M.; Weiss, R. Power-to-Gas in gas and electricity distribution systems: A comparison of different modeling approaches. J. Energy Storage 2022, 55, 105454. [Google Scholar] [CrossRef]
- Yang, C.; Dong, X.; Wang, G.; Lv, D.; Gu, R.; Lei, Y. Low-carbon economic dispatch of integrated energy system with CCS-P2G-CHP. Energy Rep. 2024, 12, 42–51. [Google Scholar] [CrossRef]
- Zeng, Y. Low-carbon Economic Dispatch of Integrated Electricity and Heat Energy System Considering Carbon Captureand Carbon Trading Mechanism. J. Electr. Power 2025, 40, 11–24. [Google Scholar] [CrossRef]
- Brodnicke, L.; Gabrielli, P.; Sansavini, G. Impact of policies on residential multi-energy systems for consumers and prosumers. Appl. Energy 2023, 344, 121276. [Google Scholar] [CrossRef]
- Mu, Y.; Wang, C.; Cao, Y.; Jia, H.; Zhang, Q.; Yu, X. A CVaR-based risk assessment method for park-level integrated energy system considering the uncertainties and correlation of energy prices. Energy 2022, 247, 123549. [Google Scholar] [CrossRef]
- Liu, C.; Guo, Q.R.; Ge, H.; Yang, Y.; Liu, Z.Y.; Gong, L. Optimal scheduling strategy for virtual power plants considering CVaR and carbon trading cost under multi-scenario conditions. J. Electr. Eng. Autom. 2025, 4, 21–40. [Google Scholar] [CrossRef]
- Rockafellar, R.T.; Uryasev, S. Conditional Value-at-Risk for General Loss Distributions. J. Bank. Financ. 2002, 26, 1443–1471. [Google Scholar] [CrossRef]
- Morales, J.M.; Conejo, A.J.; Pérez-Ruiz, J. Economic Valuation of Reserves in Power Systems with High Penetration of Wind Power. IEEE Trans. Power Syst. 2009, 24, 900–910. [Google Scholar] [CrossRef]
- Moazeni, S.; Powell, W.B.; Hajimiragha, A.H. Mean-Conditional Value-at-Risk Optimal Energy Storage Operation in the Presence of Transaction Costs. IEEE Trans. Power Syst. 2014, 30, 1222–1232. [Google Scholar] [CrossRef]
- Xuan, A.; Shen, X.; Guo, Q.; Sun, H. A conditional value-at-risk based planning model for integrated energy system with energy storage and renewables. Appl. Energy 2021, 294, 116971. [Google Scholar] [CrossRef]
- Zhang, M.; Dong, J. Stochastic Scheduling Model for Flexible Integrated Energy System Based on CVaR. J. Glob. Energy Interconnect. 2020, 3, 301–309. [Google Scholar] [CrossRef]
- Huang, Q.; Cheng, H.; Zhuang, Z.; Duan, M.; Fang, K.; Huang, Y.; Wang, L. Distributed Dispatch of Distribution Network Operators, Distributed Energy Resource Aggregators, and Distributed Energy Resources: A Three-Level Conditional Value-at-Risk Optimization Model. Inventions 2024, 9, 117. [Google Scholar] [CrossRef]
- Guo, X.; Ryan, S.M. Avoiding momentum crashes using stochastic mean-CVaR optimization with time-varying risk aversion. Eng. Econ. 2023, 68, 3. [Google Scholar] [CrossRef]
- Zhu, J.; Li, G.; Guo, Y.; Chen, J.; Liu, H.; Luo, Y. Real-time risk-averse dispatch of an integrated electricity and natural gas system via conditional value-at-risk-based lookup-table approximate dynamic programming. Prot. Control Mod. Power Syst. 2024, 9, 47–60. [Google Scholar] [CrossRef]
- Jana, S.; Sabine, F.; Nikolay, K.; Michael, O. A dynamic CVaR-portfolio approach using real options: An application to energy investments. In Proceedings of the 2009 6th International Conference on the European Energy Market, Leuven, Belgium, 27–29 May 2009; pp. 1–7. [Google Scholar] [CrossRef]
- Zhou, X.; Hu, J.; Li, C.; Yang, C. Risk adjustable optimal operation for electricity-hydrogen integrated energy system based on chance constrained goal programming. J. Cent. South Univ. 2025, 32, 2224–2238. [Google Scholar] [CrossRef]
- Ran, J.; Song, Y.; Zhou, S.; Yang, K.; Liu, J.; Tian, Z. A bi-level optimization method for regional integrated energy system considering uncertainty and load prediction under climate change. J. Build. Eng. 2024, 84, 108527. [Google Scholar] [CrossRef]
- Aljohani, T.; Mohamed, M.A.; Mohammed, O. Tri-level hierarchical coordinated control of large-scale EVs charging based on multi-layer optimization framework. Electr. Power Syst. Res. 2024, 226, 109923. [Google Scholar] [CrossRef]
- Zhao, J.; Liu, Y.; Chen, A. Modeling robust bi-level BCC production planning problem with uncertain carbon emission mechanism. Comput. Chem. Eng. 2024, 181, 108548. [Google Scholar] [CrossRef]
- Li, H.; Ye, Y.; Lin, L. Low-Carbon Economic Bi-Level Optimal Dispatching of an Integrated Power and Natural Gas Energy System Considering Carbon Trading. Appl. Sci. 2021, 11, 6968. [Google Scholar] [CrossRef]
- Lu, M.; Teng, Y.; Chen, Z.; Song, Y. A bi-level optimization strategy of electricity-hydrogen-carbon integrated energy system considering photovoltaic and wind power uncertainty and demand response. Sci. Rep. 2025, 15, 18. [Google Scholar] [CrossRef] [PubMed]
- Zhou, S.; Han, Y.; Zalhaf, A.S.; Lehtonen, M.; Darwish, M.M.F.; Mahmoud, K. Risk-averse bi-level planning model for maximizing renewable energy hosting capacity via empowering seasonal hydrogen storage. Appl. Energy 2024, 361, 122853. [Google Scholar] [CrossRef]
- Wang, L.; Ren, X.; Ma, Y.; Liu, Z.; Dong, W.; Ni, L. Optimal low-carbon scheduling of integrated energy systems considering stepped carbon trading and source-load side resources. Energy Rep. 2024, 12, 3145–3154. [Google Scholar] [CrossRef]
- Xu, T.; Cheng, C.; Ren, F.; Zhang, W. Optimal scheduling of integrated energy systems considering carbon trading. J. Phys. Conf. Ser. 2022, 2395, 012053. [Google Scholar] [CrossRef]
- Tanveer, U.; Ishaq, S.; Hoang, T.G. Enhancing carbon trading mechanisms through innovative collaboration: Case studies from developing nations. J. Clean. Prod. 2024, 482, 144122. [Google Scholar] [CrossRef]
- Kong, X.; Zheng, Y.; Yang, S.; Wang, Y. Profit-driven economic expansion planning of CCUS deployment and carbon trading in carbon-neutral energy systems under liberalized market-oriented decarbonization strategies with step-based pricing. Energy 2025, 334, 136762. [Google Scholar] [CrossRef]
- Jiang, X.; Lv, S.; Wang, J.; Zhang, Y.; Bao, Z.; Yu, M. Park-level Integrated Energy System Planning Considering Tiered Carbon Trading and Optimal Construction Timing Under Dual Carbon Goals. Electr. Meas. Instrum. 2023, 60, 11–19. [Google Scholar] [CrossRef]
- Zhang, N.; Jia, J.X.; Li, B.Q.; Shi, Z. Study on optimization of operation strategy of electric-gas coupling virtual power plant considering carbon trading. Electr. Meas. Instrum. 2024, 61, 20–28. [Google Scholar] [CrossRef]
- Minai, A.F.; Khan, A.A.; Kitmo; Ndiaye, M.F.; Alam, T.; Khargotra, R.; Singh, T. Evolution and role of virtual power plants: Market strategy with integration of renewable-based microgrids. Energy Strategy Rev. 2024, 53, 101390. [Google Scholar] [CrossRef]
- Mashhour, E.; Moghaddas-Tafreshi, S.M. Bidding strategy of virtual power plant for participating in energy and spinning reserve markets—Part I: Problem formulation. IEEE Trans. Power Syst. 2011, 26, 949–956. [Google Scholar] [CrossRef]
- Zhao, F.; Wang, Y. IES optimal scheduling with carbon trading mechanism and coupled demand response. Mod. Electron. Tech. 2025, 48, 91–98. [Google Scholar] [CrossRef]












| Scenario Number | Net Cost Range (¥/yr) | Emission Range (tCO2/yr) | Mean Robustness | Mean Flexibility |
|---|---|---|---|---|
| 120 | 6.29 × 104–2.04 × 106 | 27–477 | 0.882 | 0.219 |
| 240 | 1.24 × 105–2.25 × 106 | 29–535 | 0.775 | 0.272 |
| Scheme | P_renew (kW) | Elec_kW | H2_store | CCS_rate | P2G_kW | NG_ratio | NetCost (¥) | Emission (tCO2/yr) | Flex | Robustness |
|---|---|---|---|---|---|---|---|---|---|---|
| 1 | 35.59 | 6.62 | 455.04 | 0.030 | 8.97 | 0.03 | 2.51 × 105 | 152.33 | 0.11555 | 0.97333 |
| 3 | 194.59 | 0.86 | 1366.1 | 0.111 | 6.87 | 0.02 | 4.61 × 105 | 92.6 | 0.215 | 0.80 |
| 5 | 281.5 | 1.20 | 1418.4 | 0.032 | 9.48 | 0.08 | 6.00 × 105 | 231.8 | 0.243 | 0.76 |
| 8 | 2155.6 | 31.60 | 2383.6 | 0.961 | 141.4 | 0.41 | 3.43 × 106 | 217.7 | 0.675 | 0.72 |
| 9 | 1078.4 | 2.04 | 2955.0 | 0.177 | 77.7 | 0.09 | 1.81 × 106 | 384.8 | 0.470 | 0.72 |
Disclaimer/Publisher’s Note: The statements, opinions and data contained in all publications are solely those of the individual author(s) and contributor(s) and not of MDPI and/or the editor(s). MDPI and/or the editor(s) disclaim responsibility for any injury to people or property resulting from any ideas, methods, instructions or products referred to in the content. |
© 2026 by the authors. Licensee MDPI, Basel, Switzerland. This article is an open access article distributed under the terms and conditions of the Creative Commons Attribution (CC BY) license.
Share and Cite
Zhang, J.; He, X.; Li, J.; Chen, D.; Ye, Y.; Chu, S.; Cheng, X.; Zhao, F. Bilevel Stochastic Low-Carbon Operation Optimization of Integrated Energy Systems Based on Dynamic Mean–Conditional Value at Risk (CVaR) and Stepwise Carbon Trading Mechanism. Energies 2026, 19, 1421. https://doi.org/10.3390/en19061421
Zhang J, He X, Li J, Chen D, Ye Y, Chu S, Cheng X, Zhao F. Bilevel Stochastic Low-Carbon Operation Optimization of Integrated Energy Systems Based on Dynamic Mean–Conditional Value at Risk (CVaR) and Stepwise Carbon Trading Mechanism. Energies. 2026; 19(6):1421. https://doi.org/10.3390/en19061421
Chicago/Turabian StyleZhang, Jing, Xinyi He, Jianfei Li, Diyu Chen, Yingang Ye, Shumei Chu, Xinhong Cheng, and Fei Zhao. 2026. "Bilevel Stochastic Low-Carbon Operation Optimization of Integrated Energy Systems Based on Dynamic Mean–Conditional Value at Risk (CVaR) and Stepwise Carbon Trading Mechanism" Energies 19, no. 6: 1421. https://doi.org/10.3390/en19061421
APA StyleZhang, J., He, X., Li, J., Chen, D., Ye, Y., Chu, S., Cheng, X., & Zhao, F. (2026). Bilevel Stochastic Low-Carbon Operation Optimization of Integrated Energy Systems Based on Dynamic Mean–Conditional Value at Risk (CVaR) and Stepwise Carbon Trading Mechanism. Energies, 19(6), 1421. https://doi.org/10.3390/en19061421

