Next Article in Journal
CFD Analysis of Equivalence Ratio Effects on Combustion and Emissions in a Methanol–Diesel Dual-Fuel Marine Engine
Previous Article in Journal
Interference Characteristics of a Primary–Secondary Integrated Distribution Switch Under Lightning Strike Conditions Based on a Field-Circuit Hybrid Full-Wave Model
 
 
Font Type:
Arial Georgia Verdana
Font Size:
Aa Aa Aa
Line Spacing:
Column Width:
Background:
Article

Evaluating a Meanline Model for Partially Admitted Axial Turbines Operating in Organic Rankine Cycles: Extensive Experimental Validation with Multiple Working Fluids and Mixtures

LCST, LITEN, CEA, Université Grenoble Alpes, F-38054 Grenoble, France
*
Author to whom correspondence should be addressed.
Energies 2026, 19(3), 625; https://doi.org/10.3390/en19030625
Submission received: 15 December 2025 / Revised: 9 January 2026 / Accepted: 15 January 2026 / Published: 25 January 2026
(This article belongs to the Section J2: Thermodynamics)

Abstract

This study aims to evaluate the robustness of the well proved Aungier meanline model, originally developed for air and steam turbines, on Organic Rankine Cycles (ORC) turbines. More specifically, the study focuses on two pure-impulse axial turbines with partial admission and using various working fluids, including zeotropic mixtures. To this end, a three-part numerical model was developed to adapt this type of meanline model to a prediction-oriented methodology rather than a design-oriented one. Using inlet and outlet pressures, inlet temperature, and rotational speed as inputs, the model provides the resulting mass flow rate through the turbine as well as its performance characteristics. The model predictions are compared against an extensive experimental dataset comprising more than 300 operating points obtained with three pure fluids—R1233zd(E), NOVEC™ 649, and HFE7000—and three zeotropic mixtures. The model demonstrates good predictive accuracy over a wide range of operating conditions, including very low velocity ratios corresponding to severe off-design operation. Specifically, the mass flow rate is predicted with a Mean Absolute Percentage Error (MAPE) ranging from 1.23% to 3.31%, depending on the working fluid. Furthermore, over an experimental specific work range of 5 to 15 kJ/kg, the predicted numerical work exhibits a MAPE of 7.04% for 102 experimental points corresponding to the main dataset (R1233zd(E)). Finally, the total-to-total efficiency is predicted within ±4 efficiency points, showing a very good trend over a velocity ratio range from 0.06 to 0.36.

1. Introduction

Organic Rankine Cycle (ORC) systems, particularly small-scale versions, are gaining attention for their ability to efficiently convert low-grade heat (<250 °C) into electricity. The use of organic fluids makes these compact systems ideal for applications where waste heat recovery or renewable energy sources, such as biomass, geothermal, or solar-thermal, are available at a small scale.
Expander is a key component in these cycles as it has a major influence on overall performance. On small power units (<50 kWe), volumetric expanders are mostly used [1]; nevertheless, turbo-expanders, such as a single highly loaded impulse axial turbines, can be deployed [2]. Moreover, these machines present some interesting characteristics compared to volumetric ones, such as reduced mechanical losses, compactness, lightness, and more flexible control. However, for small power, the turbomachinery size cannot be reduced indefinitely due to the penalties caused by small dimensions, which, combined with the low entropy drop and mass flow rate in such facilities, often necessitate partial admission configuration [3], which consist of blocking some of the nozzle channels. Even if this configuration induces less losses for micro-turbines [2], they bring a new type of losses: the partial-admission losses (PA), which have to be taken into account for performance assessment.
Furthermore, turbomachinery used in ORC are more subject to supersonic regime due to the higher density of the organic fluids. Indeed, in such fluids the sound speed is significantly lower than in air or steam. This point requires the consideration of real gas behavior [4]. Moreover, due to the wide temperature range of ORCs, the fluid selection is of crucial importance. Also, the regulation around these fluids is evolving over time due to safety concerns, ozone depletion potential, or global warming potential [5,6]. Thus, adopting a multi-fluid approach is essential for both experimental and numerical ORC developments since it will allow us to have a long-term vision and strategy.
Several techniques, exhibiting different levels of complexity, have been developed over time to evaluate turbine performance. The simplest approach relies on the use of selection charts, such as the Smith charts [7], the Balje charts [8], or more recently, charts based on specific non-dimensional quantities tailored to turbines operating with organic fluids [9]. These methods provide a convenient means to estimate turbine performance with reasonable accuracy for given operating conditions.
At the opposite end of the spectrum, Computational Fluid Dynamics (CFD) offers a highly detailed and powerful tool for turbine analysis. However, it is computationally demanding and requires full knowledge of the turbine geometry, which limits its applicability when a large number of operating points must be assessed.
Between these two extremes, meanline models—based on semi-empirical correlations—offer an efficient compromise for performance prediction. They rely on dimensional quantities and provide a physically grounded description of turbine behavior by accounting for the various loss mechanisms occurring through the machine. Moreover, they can accommodate a wide range of operating conditions and different working fluids by using appropriate thermodynamic databases.
From the 1950s and the Ainley and Mathieson (AM) paper [10], several meanline models have been developed in order to guide manufacturers to design axial-flow turbines. One of the remarkable aspects of the Ainley–Mathieson family of loss methods is that it has been updated with new experimental data several times, since most of models have the same architecture and differ by the addition of new elements over time [11,12,13].
A large number of studies have investigated axial turbines using meanline models. The most relevant for the present work are summarized in Table 1. Salah et al. [14] evaluated four major meanline models on air, CO2, and ORC axial turbines of different scales (from a few kW to a few MW) and operating ranges. This study represents the most extensive comparison of meanline models reported in the literature. The authors reported significant deviations between the models but did not identify a clearly superior approach. However, for the small ORC turbine (144 kWe) taken from Da Lio et al. [9], the Craig and Cox (CC) [11] and Aungier (AU) [13] models showed the best agreement, with errors below 1% in total-to-static efficiency. Unfortunately, this validation is based on a single operating point, corresponding to the Best Operating Point (BOP). Consequently, it does not allow a thorough assessment of the advantages and limitations of the meanline models when applied to organic fluids.
Meroni et al. [15] focused on turbines more relevant to the present study: small-power impulse turbines (3 kWe), with partial admission (ε = 0.4). They developed a numerical code to optimize ORC turbine design using the CC method, with adjustments: shock loss coefficients from Kacker and Okapuu (KO) [12] and partial-admission losses from Traupel [16]. The model was validated on a single experimental point, yielding efficiency errors of 1.29 points on the efficiency and power errors within 7%.
Qin et al. [17] applied the KO model to optimize partially admitted (ε = 0.22) pure-impulse axial turbines operating with steam at very high pressure ratios (π = 25) for unmanned vehicles. The model was validated against both CFD simulations and experimental data across a wide velocity ratio range (0.09–0.26, including the design point). All methods (experimental, CFD, meanline) predicted efficiency within ±10%.
Most studies assume that choking occurs when the Mach number reaches unity in the nozzle throat. However, as emphasized by Shahbazi et al. [18], this holds only for isentropic flows. Indeed, including frictional losses in the converging nozzle section leads to overprediction of the critical mass flow rate [14].
It is worth noting that most previous studies using a meanline approach focus on design optimization rather than performance assessment, as in the present work. Therefore, adaptations are necessary. In this study, turbine geometry is known, whereas velocities and thermodynamic properties must be computed from boundary conditions—specifically, stagnation pressure and temperature at the turbine inlet. The runner rotational speed is also an input, reflecting electrical grid constraints rather than turbine design. Depending on the study, authors use outlet stagnation pressure [9,18,19] flowrate [20,21] or both [15,22] as boundary conditions. In the present case, the turbine operates in the supersonic regime, therefore the three quantities m ˙ ; T 0 , i n ; p 0 , i n are interrelated [23], making it more appropriate to compute the mass flow rate rather than prescribe it.
Finally, the study that best aligns with the present work is that of Anderson et al. [19], who propose a robust numerical method using the AM meanline model and specifically dedicate to the performance assessment of axial turbines operating with air. They clearly detail the governing equations and the unknowns of their system and validate their approach using several experimental datasets over a wide range of operating conditions: pressure ratios between 1.4 and 3.8, shaft torques between 20 and 100 N·m, and rotational speeds from 70% to 105% of the design value. As emphasized by the authors, variable rotational speed (off-design operation) is crucial for ORCs subjected to fluctuating heat sources such as waste-heat recovery. Their validation is convincing, with mass flow rate predictions within ±2.5% and torque predictions within ±10%. For these reasons, the present study is strongly inspired by their equation system.
Nevertheless, compared to all the relevant studies presented in Table 1, in order to evaluate the performance of pure-impulse, partially admitted axial turbines operating with organic fluids, several additional developments and new assumptions are required. Moreover, as highlighted by Meroni et al. [15], there is a significant lack of experimental data on small axial turbines used in ORCs. For this reason, a dedicated experimental campaign was conducted for this study on an ORC testing loop using R1233zd(E). This campaign has enabled a rigorous assessment of the robustness of the developed numerical model over a wide operating range, including highly off-design conditions (low velocity ratios), different pressure ratios, and various inlet temperatures. In addition, previous experimental results obtained on another testing loop, using two pure fluids (NOVECTM649 [24] and HFE7000) and three of their mixtures, are also used as validation points. Overall, this constitutes, to the authors’ knowledge, the largest experimental dataset used to validate such a numerical model.
The paper is organized as follows: Section 2 presents the main methodology, Section 3 introduces the numerical model, Section 4 describes the experimental campaign, and Section 5 compares the numerical and experimental results.
Table 1. State-of-the-art of main studies related to the present work.
Table 1. State-of-the-art of main studies related to the present work.
AuthorMeroni et al. [15]Qin et al.
[17]
Salah et al. [14]Shahbazi et al.
[18]
Anderson et al. [19]Present Study
Fluid
(approach)
R113
(real gas)
Steam
(ideal gas)
R245faCombustion gases
(real gas)
Air
(real gas)
R1233zd(E)
NOVECTM649
HFE7000
Mixtures
(real gas)
Type of turbineImpulseImpulseReaction Impulse
Power3 kWe13 kWe440 kWe 150 kWe0.2–3 kWe
Partial admission?Yes, 0.4Yes, 0.22NoNoNoYes 0.17 and 0.25
Off design?NoYesNoYesYesYes
Meanline modelCC adjustedKOAM, KO, CC, AUAUAMAU
Chocking M a t h r o a t * = 1 m a x   ( m ˙ t h r o a t * ) m a x   ( m ˙ t h r o a t * ) m a x   ( m ˙ t h r o a t * )
Boundary conditions m ˙   and   p o u t p o u t m ˙   and   p o u t p o u t p o u t p o u t
ValidationEXP (1 pt)CFD and EXP (3 pts)EXP (1 pt)EXP (4 turbines: 1 pt/turbine)EXP(~40 pts)EXP (>300 pts)
Results1.29 pt trend and 7% power Power   or   η . <10%CC and AU the best

2. Meanline Methodology

The main hypotheses and equations associated with the meanline approach, as well as the primary geometrical parameters of the turbines under investigation are presented in this section.

2.1. Geometric Parameterisation

The geometry of the nozzle and rotor, along with their key parameters, is shown in Figure 1. Point 1 denotes the turbine inlet, which coincides with the nozzle inlet since casing effects are neglected due to the very low velocity in this region. Point 2 corresponds to the nozzle–rotor interface and point 3 identifies the runner exit. Angles are defined relative to the axial direction and are considered positive in the direction of rotation.
Partial admission is achieved by blocking selected nozzle channels. The nozzles are rectangular convergent–divergent (Laval-type) passages: the flow accelerates through the converging section up to the throat (point *), and then further accelerates in the diverging section before exiting. Additional details on the modeling of this component are provided in Section 3.2.
The rotor blades are specifically designed for impulse turbines: the metal angle β b is identical at both the inlet and outlet, and the throat is located at mid-span, where the blade thickness is maximal. The blades are shrouded, and the shroud thickness is equal to the blade height. Moreover, no diffuser is installed at the rotor outlet, implying that the exit kinetic energy is entirely lost.

2.2. Hypotheses

Several assumptions are introduced to apply meanline models to this specific type of turbine:
  • The flow through the turbine is assumed to be purely axial, meaning all properties are uniform across any section perpendicular to the axis. Consequently, all geometrical parameters are defined at mean radius.
  • The turbine operates on the pure-impulse principle: the expansion occurs exclusively within the nozzles, and the static pressure across the rotor remains constant ( p 2 = p 3 ), even though the static enthalpy still increases within the runner. This results in the non-classical h–s diagram shown in Figure 2 [23].
  • Because the casing–shroud clearance is much smaller than the shroud thickness, internal leakage is neglected. All fluid particles entering the turbine therefore pass through it and transfer their energy to the blades (i.e., the entire mass flow rate is effective).
  • The turbine is considered adiabatic, and the flow is steady, leading to the steady-flow energy equation:
W m e c = h 0 i n h 0 o u t
While the “in” subscript refers to point 1 defined earlier, the definition of the exit point is less straightforward, as explained in the next section.

2.3. Main Equations

Additional losses, including the partial-admission losses, are incorporated in the whole energy balance as an enthalpy penalty to the Euler equation [13,25]:
W m e c = W E u l e r Δ h A d = U Δ C θ Δ h A d
Further details concerning the Δ h A d are providen in Section 3.4.2.
The complete enthalpy–entropy diagram for this type of turbine is shown in Figure 2. In addition to the specific shape resulting from the pure-impulse operation, a virtual point 3 is introduced to illustrate the effect of additional losses. At this point, the velocity is the same as point 3, but its stagnation enthalpy is increased by Δ H P A . Moreover, it represents the turbine outlet. An energy balance is also proposed in this figure in order to show the different types of losses through the turbine.
Since the exit kinetic energy is not recovered, the ideal work output corresponds to the work obtained between the stagnation state 0.1 and the isentropic state 3,ss [23]:
W m a x = Δ H i s = h 01 h 3 , s s = h 1 h 2 , i s = 1 2 C 2 s 2
where C 2 s the spouting velocity, which is the maximum theorical velocity achievable at the nozzle exit. Accordingly, the total-to-total efficiency is considered and defined as:
η t t = W m e c W m a x = U C 2 s i n α 2 C 3 s i n α 3 Δ h A d 1 2 C 2 s 2

2.4. Real Gas Model

The use of organic fluids leads to banish the classical “perfect gas” assumptions made with steam or air. Indeed, these fluids have higher density and thus have lower speed of sound leading to supersonic flows (see Table 2 for illustration). Consequently, at each step of the numerical calculation where thermodynamic properties (enthalpy, entropy, speed of sound, or isothermal compressibility) are required, the REFPROP fluid database is called [25]. That is why, instead of the ratio of specific heat γ , the generalized isentropic pressure-volume exponent is used. It is defined as [26,27]:
γ p v = γ p β T
where β T is the fluid isothermal compressibility and p the static pressure.

2.5. Pressure-Loss Coefficients and Stagnation Pressure Definitions

The pressure-loss coefficient is commonly used to quantify losses through turbine components (stator or rotor), as it can be easily determined from cascade data. It is defined as:
Y d e f = p 0 , i n p 0 , o u t p 0 , o u t p o u t
where p 0 , is the stagnation pressure defined as:
p 0 = p 1 + γ p v 1 2 M a 2 γ p v γ p v 1
with M a being the Mach number at the point of interest.
Since the meanline model directly provides a loss coefficient, the idea is to compare its definition with the computed value to ensure convergence (see next section).

3. Numerical Model

Starting from geometry and boundary conditions easily accessible with experiment—namely, stagnation pressure and temperature at the inlet, exit pressure, and rotational speed—the numerical model has to compute velocity triangle and thermodynamic states at the main points of the turbine in order to assess its performance.

3.1. Global Architecture

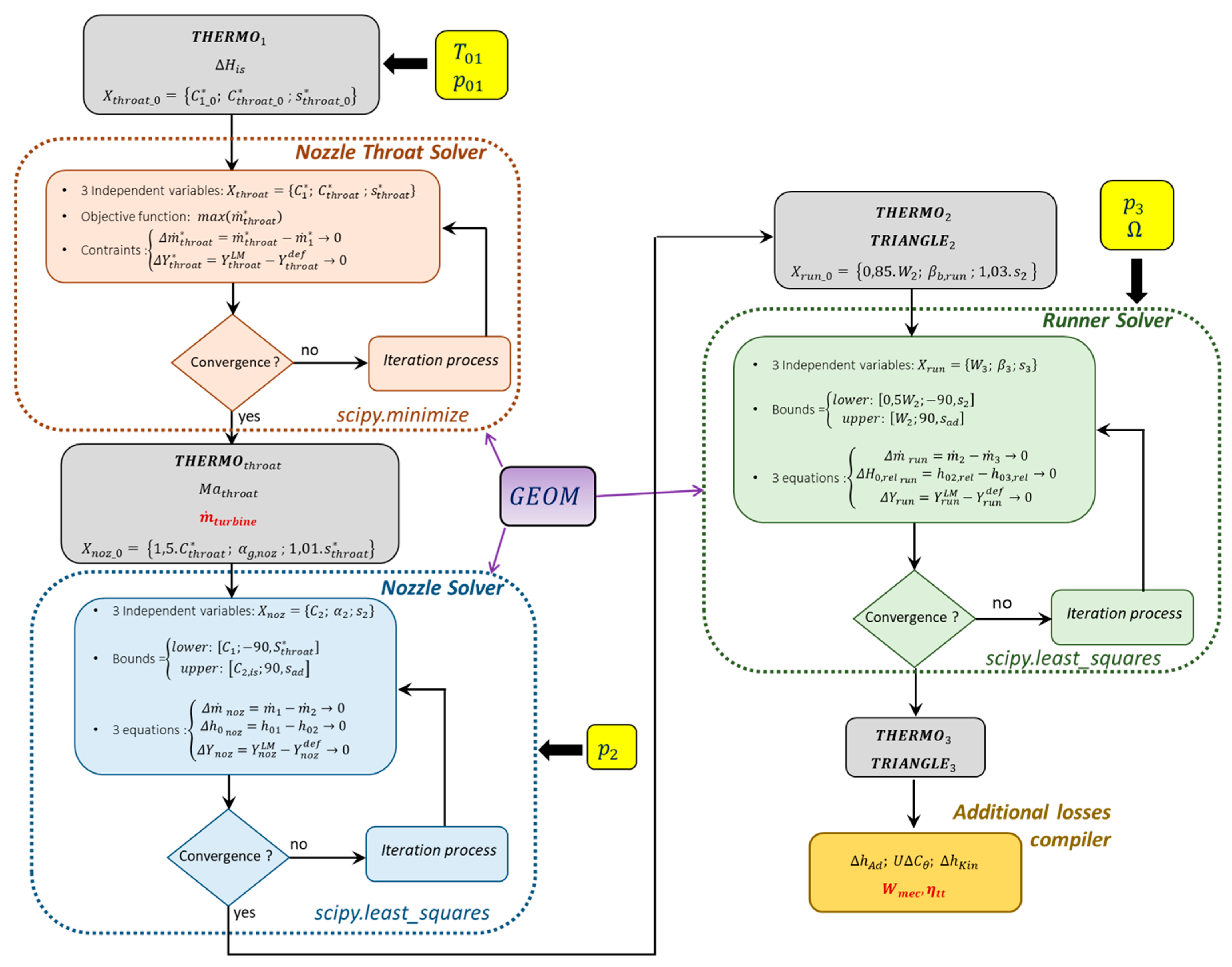
The present model lies at the boundary between sequential-modular (SM) and equation-oriented (EO) formulations. Although it was strongly inspired by the work of Anderson et al. [19], the EO approach did not yield satisfactory results. For this reason, the calculation through the turbine is divided into three solvers that follow the flow path. Figure 3 summarizes the application range of each solver. Each solver applies mass and energy conservation laws together with loss coefficients provided by the meanline method and adapted to the specific component.
The throat solver evaluates the chocking conditions at the nozzle throat. It computes the mass flow rate by maximizing it under two constraint equations, further details are provided in the next section. The nozzle solver computes the flow through the entire nozzle and provides the state at point 2 (velocity, angle, and thermodynamic state), as well as the nozzle losses. Similarly, the runner solver computes the flow through the runner and provides the state at point 3 together with the runner losses.
The main flowchart of the present model is depicted in Figure 4. Between each solver, the thermodynamic state (THERMO) and velocity triangle (TRIANGLE) of each specific point are computed. Some of these variables serve as initial condition for the next solver. For example, the throat velocity computed in the Nozzle Throat Solver is used as the initial guess for C2.
In addition, computed quantities can also be used as bounds for the next solver. For instance, the nozzle outlet entropy s2 is used as lower bound for the runner-outlet entropy s3, ensuring entropy increase through the runner. A strong velocity constraint is also imposed: W3 is restricted to the interval 1 2 W 2 ; W 2 to remain consistent with the pure-impulse hypothesis and with the h–s diagram of Figure 2. For the same reason, the outlet static pressure is directly imposed in the loss coefficient definition and outlet stagnation pressure (Equations (6) and (7)) in both the nozzle and runner solvers.
Finally, a compiler computes the additional losses (equations are provided in Section 3.4.2) and evaluates the main turbine performance metrics, namely the mechanical work and the total-to-total efficiency. These quantities can be directly compared with experimental results.

3.2. Throat Solver

As previously explained, choking conditions are determined by maximizing the mass flow rate at the throat, following the approach of [18,19]. For this purpose, three independent variables are provided to the solver: the critical velocity at the nozzle inlet C 1 * , the critical velocity at the throat C t h r o a t * , and the critical entropy at the throat s t h r o a t * .
Assuming the flow is perpendicular to the throat section, the mass flow rate is given by:
m t h r o a t * = ρ t h r o a t * C t h r o a t * A t h r o a t
where A t h r o a t is the throat area and ρ t h r o a t * = f s t h r o a t * ,   h t h r o a t * is the critical density at the throat. The critical enthalpy at the throat h t h r o a t * is calculated thanks to the stagnation enthalpy conservation in the nozzle:
h t h r o a t * + 1 2 C t h r o a t * 2 = h i n + 1 2 C i n * 2
To ensure physical consistency, two closure conditions are introduced:
  • Mass conservation: Δ m ˙ t h r o a t * = m ˙ t h r o a t * m ˙ 1 * 0
  • Pressure-loss coefficient matching: Δ Y t h r o a t * = Y t h r o a t L M Y t h r o a t d e f 0
For the second condition, the loss coefficient from the meanline model (LM subscript) is adapted to the converging section of the nozzle.
The SciPy (v 1.16.0) function minimize, with the SLSQP method [28], is used to maximize the critical mass flow rate at the throat while enforcing the two constraint equations.
In summary, the Nozzle Throat Solver provides the thermodynamic state at the throat as well as the mass flow rate through the turbine. It will be validated independently against experimental results in Section 5.1.

3.3. Nozzle and Runner Solvers

For both the entire nozzle and the runner, a non-linear system of three equations is solved by providing three independent variables and using the SciPy function least squares with the trf method. The three independent variables are as follows:
  • Outlet velocity: either absolute (C2) for the nozzle or relative (W3) for the runner.
  • Outlet angle: either absolute ( α 2 ) for the nozzle or relative ( β 3 ) for the runner.
  • Outlet entropy for both solvers.
Two of the tree equations are the same for both solvers:
  • Mass conservation: Δ m ˙ = m ˙ i n m ˙ o u t 0
  • Pressure-loss coefficient matching: Δ Y = Y L M Y d e f 0
Note that the loss coefficient is adapted to the frame considered (stationary or rotating).
The third equation expresses energy conservation. For the nozzle, this corresponds to stagnation enthalpy conservation, similar to Equation (9) but applied at the nozzle outlet (point 2) instead of the throat section. For the runner solver, rothalpy conservation is used as the third equation:
h 2 + 1 2 W 2 2 = h 3 + 1 3 W 3 2
This simplification to the original rothalpy conservation is justified by the purely axial nature of the turbines studied, which implies no change in rotational velocity between the inlet and outlet of the runner.

3.4. Meanline Model Setting Up

3.4.1. Aungier Model

As highlighted in Section 1, despite the large number of available meanline models, there is no consensus on the best approach. Since these models generally represent successive developments of earlier formulations, the model of Aungier [13] was selected, as it is the most recent and comprehensive. In addition, the author provides explicit equations for each loss mechanism considered, which are significantly easier to implement than complex charts requiring interpolation.
The total loss coefficient returned by the model is a sum of several individual loss coefficients, which must be treated as independent for the model to remain valid [2]. In this study, only five of the seven proposed by the author are considered:
Y t o t = Y p + Y s e c + Y s h + Y e x + Y t e
Clearance losses are neglected due to the large shroud thickness (Section 2.2), and lashing-wire losses are not considered because the turbines under investigation are not equipped with them.
The considered losses are:
  • Profile losses: due to friction and blade wakes;
  • Secondary losses: caused by unbalanced forces acting on the fluid through a blade row;
  • Shock losses: produced by shock waves occurring near the hub stream surface;
  • Supersonic Expansion losses: caused by the over-expansion of blade row at high discharge Mach number;
  • Trailing-Edge losses: due to the finite thickness of the blade trailing-edge, which creates flow separation and induces recirculation zones.
The numerical implementation of this model is rigorously followed to assess its ability to predict the performance of the turbines used in ORCs.

3.4.2. Additional Losses

Aungier provides also a large number of additional losses, which are considered as enthalpy decrements in the overall energy equation (Equation (2)). Among those used in the present study, two categories can be distinguished: losses related to partial admission et losses related to disk friction.
The latter category accounts for friction occurring in the enclosed rotating disk between the fixed nozzle and the rotating rotor. It also includes the clearance-gap windage loss, resulting from shear forces on the rotating walls of the shrouded blades in close proximity to the fixed turbine casing.
Regarding the first category, Aungier only considers the windage and sector-end losses, and not expansion losses, contrary to most authors studying this effect [16,25]. However, as noted by [2], there is no clear consensus on losses induced by partial admission, and the present study follows Aungier’s formulation rigorously. Moreover, according to [3], partial-admission laws reported in the literature show the greatest divergence at low partial-admission rates ( ε < 0.25 ), which corresponds exactly to the conditions studied here.
In conclusion, the total enthalpy decrement for the additional losses is:
Δ h A d = Δ h w i n d + Δ h s e c + Δ h D F + Δ h c l   g a p

3.5. Discussion

One can note that, in both the Nozzle and Runner solvers, the flow angle does not appear in the energy conservation equation. As a result, the nonlinear system is partially decoupled, which may lead to convergence difficulties and non-unique solutions. Furthermore, no equation governing flow deviation is included in the solvers, unlike in Anderson et al. This choice was made because enforcing energy conservation was considered more important, and adding a flow-deviation equation was found to compromise it. For this reason, the energy equation was retained as the primary constraint.
In addition, as recalled by Tosto et al. [27], a turbine vane becomes critically limited in operating range when the turbine reaches choking conditions, corresponding to a meridional outlet Mach number above 1; across all test points, however, the meridional Mach number remains below 0.7.
These considerations will be further supported by the results obtained through numerical validation (Section 5).

4. Experimental Facilities

The present study uses experimental results from two different ORC testing loops: AMORCE and GEOHEX. Both have been designed and installed at the Components and Thermal Storage Laboratory (LCST) of the French Alternative Energies and Atomic Energy Commission (CEA). The first one has been previously investigated [29,30] and provided a large dataset including different fluids and mixtures over a wide range of operating conditions which will be useful for numerical model comparison. In contrast, the GEOHEX testing loop has been operated specifically for the present study. During this experimental campaign, the ORC was not operated in accordance with any dedicated control strategy. Instead, the test rig was run over extended ranges of conditions (including non-optimal points) in order to properly characterize turbine behavior in off-design and part-load operations.

4.1. Turbines Parameters

Table 2 summarizes key data for the two turbines. Both operate with very low partial-admission rates, and the GEOHEX turbine delivers roughly ten times the power of the AMORCE unit. However, only one working fluid (R1233zd(E)) has been tested on GEOHEX, whereas AMORCE has operated with two pure fluids and three of their mixtures.

4.2. ORC Testing Loops

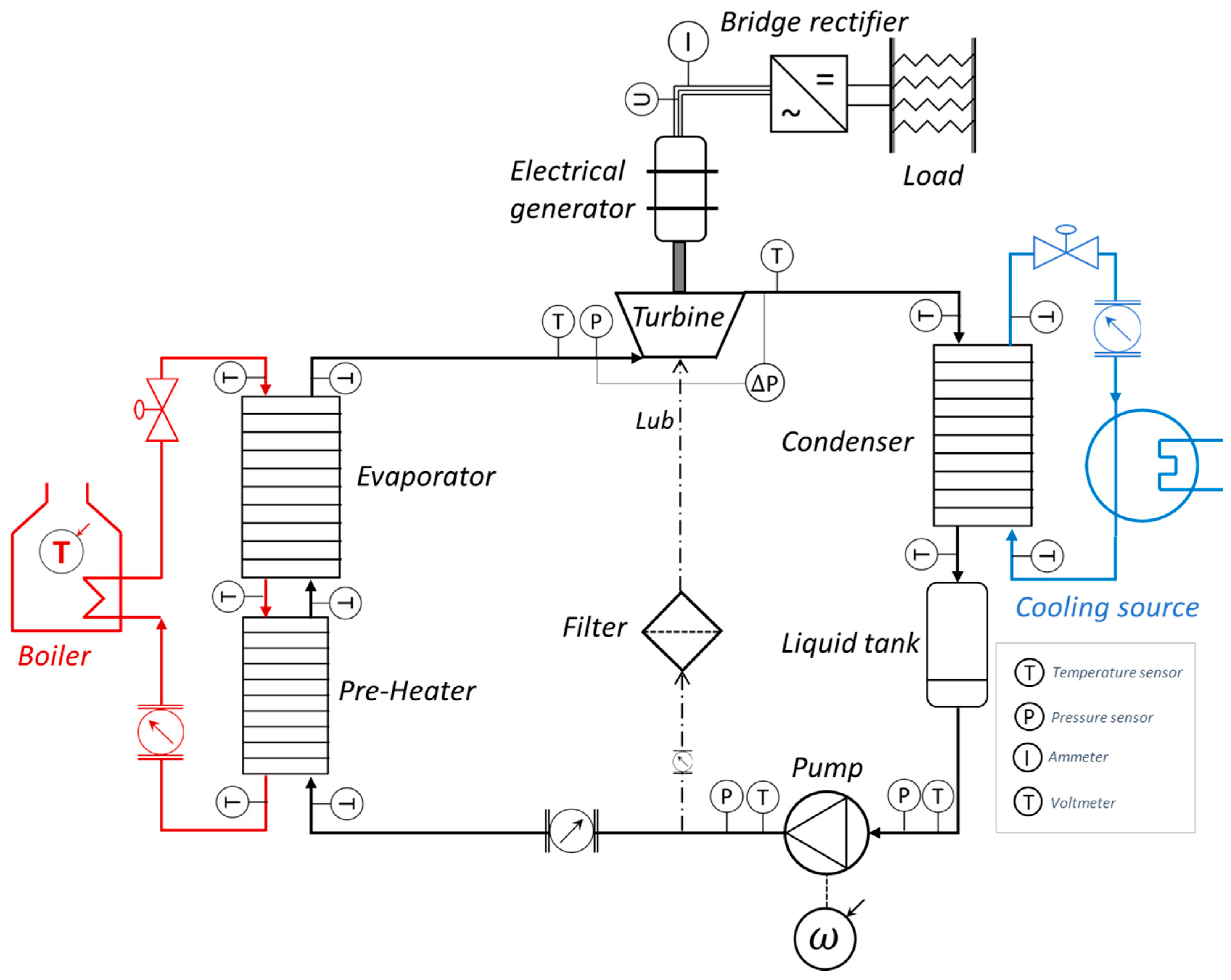
Pictures and a schematic diagram of the GEOHEX ORC testing loop are shown in Figure 5 and Figure 6, respectively. The main components are three heat exchangers, a volumetric pump, and the turbine. The entire loop is insulated with a 0.1 m thick layer of rock wool.
The cooling source uses water from the building cooling circuit at 13 °C, and only the mass flow rate can be adjusted in the condenser to modify the condensation conditions. On the hot side, the 80 kW boiler heats the thermal oil (SERIOLA ETA32) up to 170 °C with an adjustable mass flow rate before its inlet to the evaporator. The Wanner Hydra-Cell multi-membrane volumetric pump is driven by a 0–50 Hz variable-frequency drive, allowing adjustment of the working-fluid mass flow rate.
Finally, the partially admitted axial turbine is connected to a synchronous E+A generator whose efficiency is known. The three-phase AC current is converted into DC single-phase current through an AC/DC converter bridge. The electrical power is then dissipated through electrical resistors for which the global impedance is known, which in turn affects the rotational speed of the shaft. Current and voltage sensors are installed on the three-phase AC line, allowing the electrical power produced by the generator to be measured:
P e l e c = 3 U   I
Furthermore, the voltage sensor enables the determination of the turbine rotational speed using the back-EMF constant.
A very small portion of fluid is extracted after the pump in order to lubricate the turbine. Mass flowmeters are installed on this lub pipe as well as on the main loop, so the repartition between the actual working fluid through the turbine and the lubrication flow is precisely known.

4.3. Acquisition and Uncertainties

Thermometers and pressure gauges are placed at all main points of the loop. Note that the pressure drop across the turbine is measured using a differential pressure sensor for improved accuracy. The models of the different sensors used in the GEOHEX loop are summarized in Table 3. The uncertainties associated with the sensors, as well as the uncertainties from the data logger (National Instrument 1 Hz) or the automaton (WAGO 0.1 Hz), are also specified.
An experimental data point is recorded when all variables of interest (pressure, temperature, mass flow rate, electrical power, etc.) remain within a predefined variation range—specific to each variable and listed in Table 3—for more than three minutes. This criterion ensures that the turbine operates under steady-state conditions. All experimental data points considered in this study are presented in Section 4.5.
The uncertainties associated with the turbine measurements were rigorously evaluated by combining both sensor and data-acquisition contributions. For each measured quantity, the manufacturer specifications were applied either as a constant value (e.g., pressures, voltages, and currents) or as a function of the measured value (e.g., temperatures and mass flow rates). The acquisition-system uncertainty, representing the limitations of the data-logging hardware, was accounted for separately and combined with the sensor uncertainty using the root-sum-of-squares (RSS) method to obtain a total type-B uncertainty for each measurement [31]:
u t o t , v a l u e = u s e n s o r 2 + u a c q u i s i t i o n 2
For quantities such as enthalpy, which are derived from measured temperature and pressure using thermodynamic property calls to REFPROP, numerical partial derivatives were computed using small, fixed numerical increments to propagate the input uncertainties through to the derived quantities. For example:
h T h T + T , P h T , P T
Uncertainty propagation was then performed using the standard orthogonal formulation, in which the uncertainty in enthalpy was evaluated as the square root of the sum of the squared contributions of each independent variable:
u h = h T u T 2 + h P u P 2
For other derived quantities, the total uncertainties were obtained by propagating the uncertainties of enthalpy differences, mass flow rate, electrical power, and rotational speed through the corresponding equations, again using a linearized RSS approach. This hierarchical combination of sensor, acquisition, and derived-quantity uncertainties provides a comprehensive and traceable assessment of the reliability of all measured and computed turbine parameters.

4.4. Experimental Results

Only a few experimental quantities are available for comparison with the numerical results. These are:
  • The mass flow rate through the turbine, directly measured by the mass flow meter;
  • The mechanical work, evaluated using Equation (1);
  • The mechanical power, expressed as:
P m e c = m ˙ w o r k i n g Δ h 0 = m ˙ w o r k i n g h 0 , i n h 0 , o u t
  • The total-to-total efficiency, computed using Equation (2) under the assumption of zero internal leakage in the turbine.
Here, m ˙ w o r k i n g denotes the mass flow rate of the fluid actually expanding in the turbine (i.e., excluding the lubrication flow). Note also that all three latter quantities depend on the stagnation enthalpies at the turbine boundaries, h o , x = h x = f T x , p x . Since no measurements are available inside the turbine, the inlet and outlet points correspond to the locations of the external sensors. In this regard, stagnation and static enthalpies are equivalent because the kinetic term in the loop piping is negligible.
Because the lubrication line introduces colder fluid into the turbine casing, the working fluid experiences thermal mixing before reaching the outlet sensor. As a result, the measured outlet temperature does not correspond to the real outlet state of the working fluid alone T o u t m e a s u r e d < T o u t w o r k i n g . To correct this effect, and since the lubrication line is instrumented, an energy balance can be established:
m ˙ o u t h o u t w o r k i n g h o u t m e a s u r e d = Q ˙ w a r m i n g   l u b
where m ˙ o u t is the total mass flow rate at the turbine exit (sum of the lubrification and working mass flow rate), h o u t w o r k i n g the outlet enthalpy of interest, and Q ˙ w a r m i n g   l u b is the thermal power associated with heating and evaporating the lubrication fluid. This evaporation is assumed to occur at the turbine low pressure, from the pump-exit temperature up to the measured turbine-outlet temperature. Equation (18) is thus used to retrieve the corrected outlet enthalpy required ( h o u t w o r k i n g ) for the mechanical power calculation.
Mechanical power can also be estimated from the measured electrical power:
P m e c = P e l e c η g e n
where η g e n is the generator efficiency, which depend on electrical power and rotational speed and is provided by the manufacturer.
This allows a consistency check between two independent estimates of mechanical power. As shown in Figure 7, the agreement between the two methods is quantified using the Root Mean Square (RMS) of orthogonal distances to the ideal x = y line. The RMS value shown on the plot corresponds to all experimental points for which the comparison is valid ( Ω t u r b i n e > 12,000   R P M ) , while only a subset of the points is displayed for clarity.
The excellent agreement—an RMS deviation of 108 W over 102 test points—demonstrates that the mechanical power measurements in the GEOHEX testing loop are highly reliable.

4.5. Tested Point

A summary of all experimental points is provided in Table 4. The first rows correspond to the measurements obtained with the GEOHEX loop and presented above. The following rows summarize the experimental results from the AMORCE loop, produced by [29,30]. These results are less accurate because their studies were not specifically focused on turbine performance analysis, and because the outlet temperature cannot be reconstructed and the generator efficiency is unknown. Therefore, a mathematical reconstruction of the electromechanical losses of the generator is required (see Section 5.3). Nevertheless, the very large dataset from this loop—covering a wide range of temperatures, pressures, mass flow rates, and working fluids—must be considered in the present study.
It is worth noting that all fluids are operated far from their critical pressure. In addition, all experimental points from AMORCE correspond to very low rotational speeds due to the choice of the electrical load, whose impedance is not adapted to the turbine. Consequently, these points represent highly off-design operating conditions, which constitute an additional challenge for the numerical model.

5. Results

5.1. Mass Flow Rate Assessment

The first validation point for the numerical model is its ability to accurately predict the mass flow rate through the turbine (the “working” mass flow rate). This prediction relies solely on the Nozzle Throat Solver and the critical mass flow rate maximization method. Results for the six tested fluids (one in GEOHEX and five in AMORCE) are shown in Figure 8. The values are normalized by the maximum experimental value for improved readability. Additionally, the Mean Absolute Percentage Error (MAPE) is used to quantify the numerical error over the full dataset for each fluid:
M A P E = 100 N m ˙ E X P m ˙ N U M m ˙ E X P  
Overall, the results are very good, with a maximum MAPE of 3.31% for R1233zd(E), which is also the fluid tested over the widest operating range. A slight linear variation is also observed for this fluid. Unfortunately, higher mass flow rates could not be tested due to the maximum pressure limit of the loop. This error is probably due to the boundary layer thickness [19] which change the real throat section size. But the influence of the fluid on the boundary thickness at the throat section is way beyond the scope of the present study since it will require CFD calculation.
Another important observation is the negligible effect of fluid type. Indeed, the model predicts the mass flow rate accurately regardless of the working fluid or mixture. This is very encouraging toward the accuracy of the mass flow rate maximization method put forward by Shahbazi et al. [18].

5.2. GEOHEX Performance Prediction

5.2.1. Mechanical Work Assessment

This section examines the comparison of mechanical work in the GEOHEX testing loop, as its experimental values are reliable thanks to the previously validated reconstructed outlet enthalpy method (Figure 7). Note that this physical quantity is more suitable for numerical validation than mechanical power, since it does not depend on the mass flow rate and is thus not affected by the small linear error observed previously (Figure 8). The experimental mechanical work is calculated using Equation (1), based on h o u t w o r k i n g from Equation (18), while the numerical values are obtained from the computed velocity triangles and the partial-admission penalty (Equation (2)).
The comparison is shown in Figure 9a for the 102 experimental points from the GEOHEX testing loop using R1233zd(E). For clarity, only a subset of error bars is displayed. Considering the relatively large experimental uncertainties and the wide range of tested operating points, the numerical model can be considered highly reliable for predicting mechanical work across the entire operating envelope.
More specifically, as shown in Figure 9b, larger errors occur at low pressure ratios and low rotational speeds, corresponding to highly off-design operating conditions. Indeed, at this low rotational speed, the relative vector of the fluid coming out from the nozzle is misfit with the runner blade angle. This led to a sharp increase in profile losses for which the implantation has not been developed.

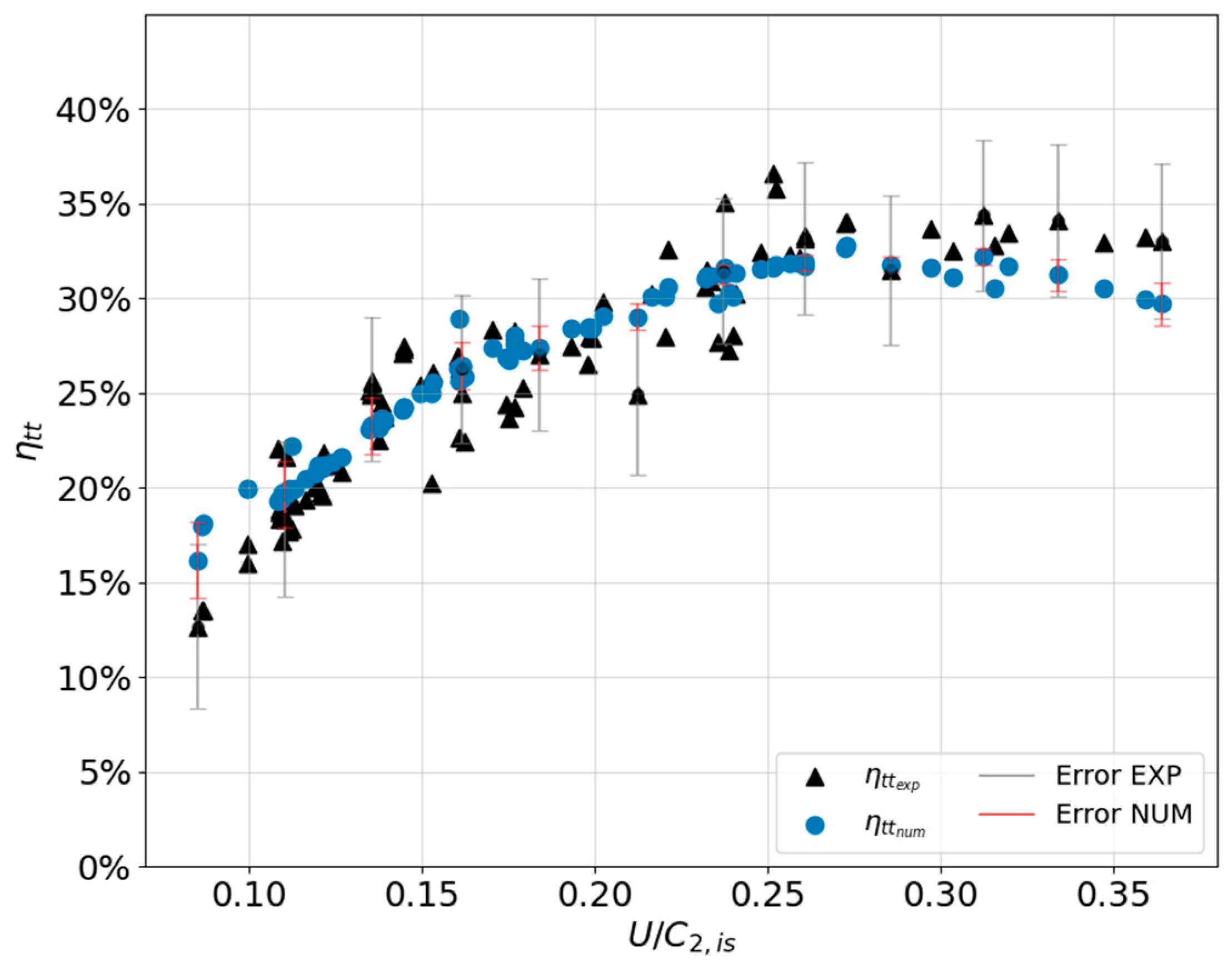
5.2.2. Efficiency Assessment

Finally, the total-to-total efficiencies are compared in Figure 10. In this case, the efficiency is plotted as a function of the velocity ratio rather than as a direct numerical versus experimental comparison. This representation allows for a clearer identification of the maximum-efficiency point.
Overall, the trend is very well captured by the numerical model, whose results appear smoother and less scattered than the experimental data. Furthermore, given the partial-admission rate of 0.17 of the tested turbine, the maximal efficiency point is consistent with the experimental results reported by Cho et al. [25] in terms of velocity ratio.

5.3. AMORCE Mechanical Power Reconstitution and Comparison

Since the correct outlet enthalpy is not available on the AMORCE testing loop, generator losses must be reconstituted in order to compare the experiment and numerical mechanical powers. A linear multivariable function was chosen to approximate these losses as a power decrement, depending on electrical power and turbine inlet pressure:
Δ P g e n = P m e c P e l e c = A · Ω + B · p i n + C
The three coefficients (A, B, C) were calibrated using a training set drawn from the largest single-fluid database, NOVECTM649. The mechanical power used for calibration is the one predicted by the numerical model corresponding to the selected experimental points. This approach is justified by the excellent numerical agreement previously observed for GEOHEX data with R1233zd(E).
The NOVECTM649 database spans the largest range of electrical power. To ensure consistency with the other fluids, the maximum electrical power for the training set was limited to the maximum power observed for the other fluids. This choice ensures: (1) coverage of the full operating range of the other fluids; and (2) a more challenging test for NOVECTM649 at higher powers, where no training points are available.
Applying this procedure, a training set was selected. It comprises 35 points out of 117 available. Meaning with an electrical power below 280 W, which corresponds to the highest power for all the other fluids of this loop. The selection of points is purely random using a function that randomly shuffles the data using NumPy’s random generator and splits them into training and test sets according to the specified test size. In this case, the test size was set to 0.3.
Results are plotted in Figure 11a for the NOVECTM649, with the training set points highlighted. First, using this method led to very good results for the NOVECTM649 database since the MAPE for the tested points is 2.7%. In addition, at higher power—where there was no training point selected—the approximation is very good, with only a very tight under-prediction of the numerical model but still way over the −10% error line.
Next, results for the four other tested fluids and zeotropic mixtures of AMORCE are plotted in Figure 11b. Comparison is also very encouraging since all of the points are in the ±10% error range and the maximum MAPE is 4.3% for the HFE700 data. A slight fluid effect can be observed on this last fluid. Results for the three zeotropic mixtures confirm this trend since the more HFE7000 is in the mixture, the higher is the MAPE. But it still is a very reasonable range.
In conclusion, by using only three new parameters (A, B, C of Equation (21)) and given the size of the dataset: 267 experimental points of two different fluids and three zeotropic mixtures. This unusual method for reconstituting the losses through the generator have proven the consistency of the numerical model in order to predict mechanical power from the turbine.

6. Conclusions

The objective of this work was to evaluate the robustness of the Aungier meanline model to predict the performance of a pure-impulse axial turbine with partial admission operating in ORCs. To this end, a numerical model was developed based on the methodology of Anderson et al., adapted to real-fluid thermodynamics and incorporating the pure-impulse hypothesis. In parallel, an experimental campaign was conducted on a 3 kWe ORC test bench using R1233zd(E) to characterize the turbine under various operating conditions. The mechanical power delivered by the turbine was measured using two independent methods, which showed excellent agreement. Numerical and experimental results were then compared and demonstrated strong consistency, with a mass-flow-rate prediction MAPE of 3.31% over 102 points and a mechanical-work MAPE of 7.04%.
Furthermore, a large dataset of 267 experimental points—obtained from another ORC test loop using NOVEC™ 649, HFE7000, and three of their mixtures—was also confronted with the numerical model. The mass flow rate was accurately predicted for all fluids, confirming the robustness of the critical flow rate maximization procedure. Since only electrical power was available in this dataset, a multivariable linear model was introduced to reconstruct generator losses. Calibrated using a limited set of measurements for a single fluid, it was then applied to the entire dataset to enable direct comparison between numerical and experimental turbine power. The agreement remained strong over the remaining dataset of the fluid used for training, with a maximum MAPE of 2.7%, even beyond the calibration range (at high power). When extended to the second fluid and to the zeotropic mixtures using the same calibration relation, the results were still very good, showing minimal fluid sensitivity and a maximum MAPE of 4.3%.
In conclusion, the Aungier meanline model demonstrated strong predictive robustness for turbine performance, even under severe off-design conditions and for a wide range of organic fluids and mixtures. This is highly encouraging for industrial applications, as it avoids the need to develop a new numerical model for each new organic fluid.

Author Contributions

Conceptualization, R.G. and N.T.; methodology, R.G. and N.T.; software, R.G.; validation, R.G.; formal analysis, R.G. and N.T.; investigation, R.G.; resources, N.T.; data curation, R.G.; writing—original draft preparation, R.G.; writing—review and editing, N.T.; supervision, N.T.; project administration, N.T. All authors have read and agreed to the published version of the manuscript.

Funding

This study is part of the BATCAR project and is funded by Carnot Energies of the Future Institute.

Data Availability Statement

The datasets presented in this article are not readily available because the data are part of an ongoing study.

Acknowledgments

The authors would like to express their gratitude to the ORCs and turbines manufacturer Enogia for their cooperation and sharing the turbines geometries.

Conflicts of Interest

The authors declare no conflicts of interest.

Nomenclature

CAbsolute velocity[m/s]
cChord[m]
hSpecific enthalpy[J/kg]
MaMach number[-]
m ˙ Mass flow rate[kg/s]
oThroat[m]
PPower[W]
pPressure[Pa]
Q ˙ Thermal power[W]
SEntropy[J/K]
sSpecific entropy[J/K·kg]
sPitch[m]
TTemperature[K]
UPeripheral velocity[m/s]
WRelative velocity[m/s]
WSpecific work[J/kg]
YPressure-loss coefficient[-]
α Absolute angle[°]
β Relative angle[°]
β b Construction blade angle[°]
β g Gauging angle[°]
β T Isothermal compressibility[Pa−1]
γ Ratio specific heat[-]
γ p v Generalizes isentropic pressure-volume exponent[-]
ε Partial-admission rate[-]
η Eficiency[-]
ρ Density[kg/m3]
Ω Rotational speed[rad/s]

Subscripts

0Stagnation
1Nozzle inlet
2Nozzle/Runner interface
3Runner exit
inInlet
outOutlet
mecMechanical
expExperimental
elecElectrical
genGenerator
ttTotal-to-total
s/isIsentropic
lubLubrication
relRelative
nozNozzle
runRunner
kinKinetic
AdAdditional
axAxial
θTangential direction
pProfile
secSecondary
shShock
exExpansion (supersonic)
teTrailing-edge
LMMeanline
defDefinition
windWindage
secSector-end
DFDisc friction
cl gapClearance gap

References

  1. Alshammari, F.; Usman, M.; Pesyridis, A. Expanders for Organic Rankine Cycle Technology. In Organic Rankine Cycle Technology for Heat Recovery; Wang, E., Ed.; IntechOpen: London, UK, 2018. [Google Scholar] [CrossRef]
  2. Klonowicz, P.; Heberle, F.; Preißinger, M.; Brüggemann, D. Significance of loss correlations in performance prediction of small scale, highly loaded turbine stages working in Organic Rankine Cycles. Energy 2014, 72, 322–330. [Google Scholar] [CrossRef]
  3. Macchi, E.; Lozza, G. Comparison of Partial vs Full Admission for Small Turbines at Low Specific Speeds. In Volume 1: Aircraft Engine; Marine; Turbomachinery; Microturbines and Small Turbomachinery; American Society of Mechanical Engineers: Houston, TX, USA, 1985; p. V001T03A059. [Google Scholar] [CrossRef]
  4. Macchi, E.; Astolfi, M. Axial flow turbines for Organic Rankine Cycle applications. In Organic Rankine Cycle (ORC) Power Systems; Elsevier: Amsterdam, The Netherlands, 2017; pp. 299–319. [Google Scholar] [CrossRef]
  5. Bao, J.; Zhao, L. A review of working fluid and expander selections for organic Rankine cycle. Renew. Sustain. Energy Rev. 2013, 24, 325–342. [Google Scholar] [CrossRef]
  6. Chowdhury, A.S.; Ehsan, M.M. A Critical Overview of Working Fluids in Organic Rankine, Supercritical Rankine, and Supercritical Brayton Cycles Under Various Heat Grade Sources. Int. J. Thermofluids 2023, 20, 100426. [Google Scholar] [CrossRef]
  7. Smith, S.F. A Simple Correlation of Turbine Efficiency. J. R. Aeronaut. Soc. 1965, 69, 467–470. [Google Scholar] [CrossRef]
  8. Balje, O.E. Turbomachines: A guide to Design, Selection, and Theory; Wiley: New York, NY, USA, 1981. [Google Scholar]
  9. Da Lio, L.; Manente, G.; Lazzaretto, A. New efficiency charts for the optimum design of axial flow turbines for organic Rankine cycles. Energy 2014, 77, 447–459. [Google Scholar] [CrossRef]
  10. Ainley, D.G.; Mathieson, G.C.R. A Method of Performance Estimation for Axial-Flow Turbines; Defense Technical Information Center: Fort Belvoir, VA, USA, 1951. [Google Scholar]
  11. Craig, H.R.M.; Cox, H.J.A. Performance Estimation of Axial Flow Turbines. Proc. Inst. Mech. Eng. 1970, 185, 407–424. [Google Scholar] [CrossRef]
  12. Kacker, S.C.; Okapuu, U. A Mean Line Prediction Method for Axial Flow Turbine Efficiency. J. Eng. Power 1982, 104, 111–119. [Google Scholar] [CrossRef]
  13. Aungier, R.H. Axial-Flow and Radial-Inflow Turbine Design and Analysis; ASME Press: Fort Lee, NJ, USA, 2006. [Google Scholar]
  14. Salah, S.I.; White, M.T.; Sayma, A.I. A comparison of axial turbine loss models for air, sCO2 and ORC turbines across a range of scales. Int. J. Thermofluids 2022, 15, 100156. [Google Scholar] [CrossRef]
  15. Meroni, A.; La Seta, A.; Andreasen, J.; Pierobon, L.; Persico, G.; Haglind, F. Combined Turbine and Cycle Optimization for Organic Rankine Cycle Power Systems—Part A: Turbine Model. Energies 2016, 9, 313. [Google Scholar] [CrossRef]
  16. Traupel, W. Thermische Turbomaschinen; Springer: Berlin/Heidelberg, Germany, 2001. [Google Scholar] [CrossRef]
  17. Qin, K.; Wang, H.; Qi, J.; Sun, J.; Luo, K. Aerodynamic design and experimental validation of high pressure ratio partial admission axial impulse turbines for unmanned underwater vehicles. Energy 2022, 239, 122242. [Google Scholar] [CrossRef]
  18. Shahbazi, A.A.; Esfahanian, V.; Taghavi, A.; Salavati-Zadeh, A.; Poursamad, A.; Zirak, S. Performance estimation of multi-stage cooled axial flow turbines under choked conditions. Appl. Therm. Eng. 2023, 230, 120828. [Google Scholar] [CrossRef]
  19. Anderson, L.B. Equation-Oriented Meanline Performance Prediction and Design Optimization of Axial Turbines. Ph.D. Thesis, Norwegian University of Science and Technology, Trondheim, Norway, 2025. [Google Scholar]
  20. Denton, J.D. Multall—An Open Source, Computational Fluid Dynamics Based, Turbomachinery Design System. J. Turbomach. 2017, 139, 121001. [Google Scholar] [CrossRef]
  21. Agromayor, R.; Nord, L.O. Preliminary Design and Optimization of Axial Turbines Accounting for Diffuser Performance. Int. J. Turbomach. Propuls. Power 2019, 4, 32. [Google Scholar] [CrossRef]
  22. Pini, M.; Persico, G.; Casati, E.; Dossena, V. Preliminary Design of a Centrifugal Turbine for Organic Rankine Cycle Applications. J. Eng. Gas Turbines Power 2013, 135, 042312. [Google Scholar] [CrossRef]
  23. Dixon, S.L.; Hall, C.A. (Eds.) Fluid Mechanics and Thermodynamics of Turbomachinery, 6th ed.; Butterworth-Heinemann/Elsevier: Burlington, MA, USA, 2012. [Google Scholar]
  24. Cho, S.-Y.; Cho, C.-H.; Kim, C. Performance Prediction on a Partially Admitted Small Axial-Type Turbine. JSME Int. J. Ser. B 2006, 49, 1290–1297. [Google Scholar] [CrossRef]
  25. REFPROP. NIST, April 2013. Available online: https://www.nist.gov/srd/refprop (accessed on 9 December 2025).
  26. Nederstigt, P.; Pecnik, R. Generalised Isentropic Relations in Thermodynamics. Energies 2023, 16, 2281. [Google Scholar] [CrossRef]
  27. Tosto, F.; Giuffré, A.; Colonna, P.; Pini, M. Flow deviation and critical choking in transonic turbine cascades operating with non-ideal compressible flows. J. Glob. Power Propuls. Soc. 2022, 6, 181–199. [Google Scholar] [CrossRef]
  28. SciPy. Available online: https://scipy.org/ (accessed on 8 December 2025).
  29. Blondel, Q.; Tauveron, N.; Caney, N.; Voeltzel, N. Experimental Study and Optimization of the Organic Rankine Cycle with Pure NovecTM649 and Zeotropic Mixture NovecTM649/HFE7000 as Working Fluid. Appl. Sci. 2019, 9, 1865. [Google Scholar] [CrossRef]
  30. Lhermet, G.; Tauveron, N.; Caney, N.; Blondel, Q.; Morin, F. A Recent Advance on Partial Evaporating Organic Rankine Cycle: Experimental Results on an Axial Turbine. Energies 2022, 15, 7559. [Google Scholar] [CrossRef]
  31. BIPM; IEC; IFCC; ISO; IUPAC; IUPAP; OIML. Evaluation of Measurement Data—Guide to the Expression of Uncertainty in Measurement (JCGM 100:2008). Sèvres, France (BIPM Headquarters), 2008. Available online: https://www.bipm.org/documents/20126/2071204/JCGM_100_2008_E.pdf (accessed on 14 December 2025).
Figure 1. Main geometric parameters with the angle convention and velocity triangles for the investigated turbine. Red points indicate the main locations where the thermodynamic state and velocities are computed.
Figure 1. Main geometric parameters with the angle convention and velocity triangles for the investigated turbine. Red points indicate the main locations where the thermodynamic state and velocities are computed.
Energies 19 00625 g001
Figure 2. Enthalpy–entropy diagram for the main locations of a pure-impulse turbine associated with an energy balance.
Figure 2. Enthalpy–entropy diagram for the main locations of a pure-impulse turbine associated with an energy balance.
Energies 19 00625 g002
Figure 3. Application domain of the three numerical solvers.
Figure 3. Application domain of the three numerical solvers.
Energies 19 00625 g003
Figure 4. Flowchart of the numerical model.
Figure 4. Flowchart of the numerical model.
Energies 19 00625 g004
Figure 5. Photographs of the GEOHEX test loop before insulation. Note that some components shown in the pictures are not dedicated to the ORC loop but are used for other experimental studies.
Figure 5. Photographs of the GEOHEX test loop before insulation. Note that some components shown in the pictures are not dedicated to the ORC loop but are used for other experimental studies.
Energies 19 00625 g005
Figure 6. Piping and instrument diagram of the GEOHEX testing loop.
Figure 6. Piping and instrument diagram of the GEOHEX testing loop.
Energies 19 00625 g006
Figure 7. Comparison of turbine mechanical power calculated from the electrical power and generator efficiency against the enthalpy-drop method.
Figure 7. Comparison of turbine mechanical power calculated from the electrical power and generator efficiency against the enthalpy-drop method.
Energies 19 00625 g007
Figure 8. Comparison between experimental and numerical mass flow rates for the six tested fluids.
Figure 8. Comparison between experimental and numerical mass flow rates for the six tested fluids.
Energies 19 00625 g008
Figure 9. (a) Comparison between experimental and numerical mechanical work. (b) Relative error of the numerical work across all the tested pressure ratios and rotational speeds tested.
Figure 9. (a) Comparison between experimental and numerical mechanical work. (b) Relative error of the numerical work across all the tested pressure ratios and rotational speeds tested.
Energies 19 00625 g009
Figure 10. Numerical and experimental total-to-total efficiencies against the velocity speed for the GEOHEX dataset.
Figure 10. Numerical and experimental total-to-total efficiencies against the velocity speed for the GEOHEX dataset.
Energies 19 00625 g010
Figure 11. Comparison between reconstituted experimental and numerical mechanical powers of the five tested fluids of AMORCE. (a) results for the NOVECTM649 points and visualization of the training set. (b) Results for all the four other fluids and zeotropic mixtures using the equation calibrated with the NOVECTM649 training set.
Figure 11. Comparison between reconstituted experimental and numerical mechanical powers of the five tested fluids of AMORCE. (a) results for the NOVECTM649 points and visualization of the training set. (b) Results for all the four other fluids and zeotropic mixtures using the equation calibrated with the NOVECTM649 training set.
Energies 19 00625 g011
Table 2. Key data for the two turbines and their working fluids. N: NOVECTM649; H: HFE7000.
Table 2. Key data for the two turbines and their working fluids. N: NOVECTM649; H: HFE7000.
GEOHEXAMORCE
Partial-admission   rate   ε 0.17 (2/12)0.25 (3/12)
FluidR1233zd(E)NOVECTM6490.8 N/0.2 H0.5 H/0.5 N0.25 N/0.75 HHFE7000
M f l u i d M a i r 4.510.99.88.47.66.9
Critical pressure [bar]36.218.720.322.023.324.8
Max   P e l e c [kW]30.40.2
Table 3. Summary of the GEOHEX testing loop sensor accuracies and those of the data logger. MV: Measured value. FS: Full scale. Steady-state variation corresponds to the maximum allowable range of variation for an experimental point acquisition.
Table 3. Summary of the GEOHEX testing loop sensor accuracies and those of the data logger. MV: Measured value. FS: Full scale. Steady-state variation corresponds to the maximum allowable range of variation for an experimental point acquisition.
SensorSteady-State VariationModelAccuracyData LoggerAccuracy
Mass flowmeters ± 0.001   k g / s Emerson|Micro motion
Coriolis flowmeter
CMFS075M
±0.1% MSNational
Instrument
9208
±0.76% of MS ±0.04% of span
Pressure Gauge ± 20   m B a r ROSEMOUNT 3051
(0–20 bar)
0.1% FS
(±20 mBar)
National
Instrument
9208
±0.76% of MS ±0.04% of span
Pressure Relative ± 120   m B a r ROSEMOUNT 3051
(0–20 bar)
0.1% FS
(±20 mBar)
National
Instrument
9208
±0.76% of MS ±0.04% of span
Temperature ± 0.3   ° C PT100
Class B—3 wires
±(0.3 °C + 0.005 T )National
Instrument
9216
±0.5 °C
Current intensity ± 0.5   A LEM
AP50 B420L
1% FS
(±0.5 A)
WAGO
750-455
±0.6 A
Current voltage ± 5.5   V Phoenix Contact
MACX MCR-VAC
550 V AC
1% FS
(±5.5 V)
WAGO
750-455
±7 V
Table 4. Summary of experimental points and fluid properties for the two ORC testing loops. N: NOVECTM649; H: HFE7000.
Table 4. Summary of experimental points and fluid properties for the two ORC testing loops. N: NOVECTM649; H: HFE7000.
GEOHEXAMORCE
FluidR1233zd(E)NOVECTM6490.8 N/0.2 H0.5 H/0.5 N0.25 N/0.75 HHFE7000
Tested points10213734402828
Inlet pressure range [bar][5.3–17.0][2.4–5.2][2.8–4.2][3.0–4.5][3.2–4.6][3.3–4.9]
Pressure   ratio   π [4.3–7.8][4.1–12.3][5.4–8.6][4.0–7.2][4.0–6.2][3.8–6.1]
Inlet temperature range [°C][86–148][39–110][94–105][95–107][95–107][93–108]
Mass flow rate range [kg/s][0.11–0.25][0.03–0.07][0.03–0.05][0.03–0.06][0.03–0.05][0.03–0.05]
Velocity   ratio   range   U C 2 ,   s [0.06–0.36][0.08–0.19][0.09–0.13][0.08–0.12][0.07–0.11][0.08–0.12]
Disclaimer/Publisher’s Note: The statements, opinions and data contained in all publications are solely those of the individual author(s) and contributor(s) and not of MDPI and/or the editor(s). MDPI and/or the editor(s) disclaim responsibility for any injury to people or property resulting from any ideas, methods, instructions or products referred to in the content.

Share and Cite

MDPI and ACS Style

Gautier, R.; Tauveron, N. Evaluating a Meanline Model for Partially Admitted Axial Turbines Operating in Organic Rankine Cycles: Extensive Experimental Validation with Multiple Working Fluids and Mixtures. Energies 2026, 19, 625. https://doi.org/10.3390/en19030625

AMA Style

Gautier R, Tauveron N. Evaluating a Meanline Model for Partially Admitted Axial Turbines Operating in Organic Rankine Cycles: Extensive Experimental Validation with Multiple Working Fluids and Mixtures. Energies. 2026; 19(3):625. https://doi.org/10.3390/en19030625

Chicago/Turabian Style

Gautier, Robin, and Nicolas Tauveron. 2026. "Evaluating a Meanline Model for Partially Admitted Axial Turbines Operating in Organic Rankine Cycles: Extensive Experimental Validation with Multiple Working Fluids and Mixtures" Energies 19, no. 3: 625. https://doi.org/10.3390/en19030625

APA Style

Gautier, R., & Tauveron, N. (2026). Evaluating a Meanline Model for Partially Admitted Axial Turbines Operating in Organic Rankine Cycles: Extensive Experimental Validation with Multiple Working Fluids and Mixtures. Energies, 19(3), 625. https://doi.org/10.3390/en19030625

Note that from the first issue of 2016, this journal uses article numbers instead of page numbers. See further details here.

Article Metrics

Back to TopTop