Optimal ATECO-Based Clustering and Photovoltaic System Sizing for Industrial Users in Renewable Energy Communities
Abstract
1. Introduction
2. Generation Units, Loads, Available Data and Economic Incentives
2.1. PV System Description
2.2. ATECO-Based Load Profiles
2.3. Economic Parameters of the REC
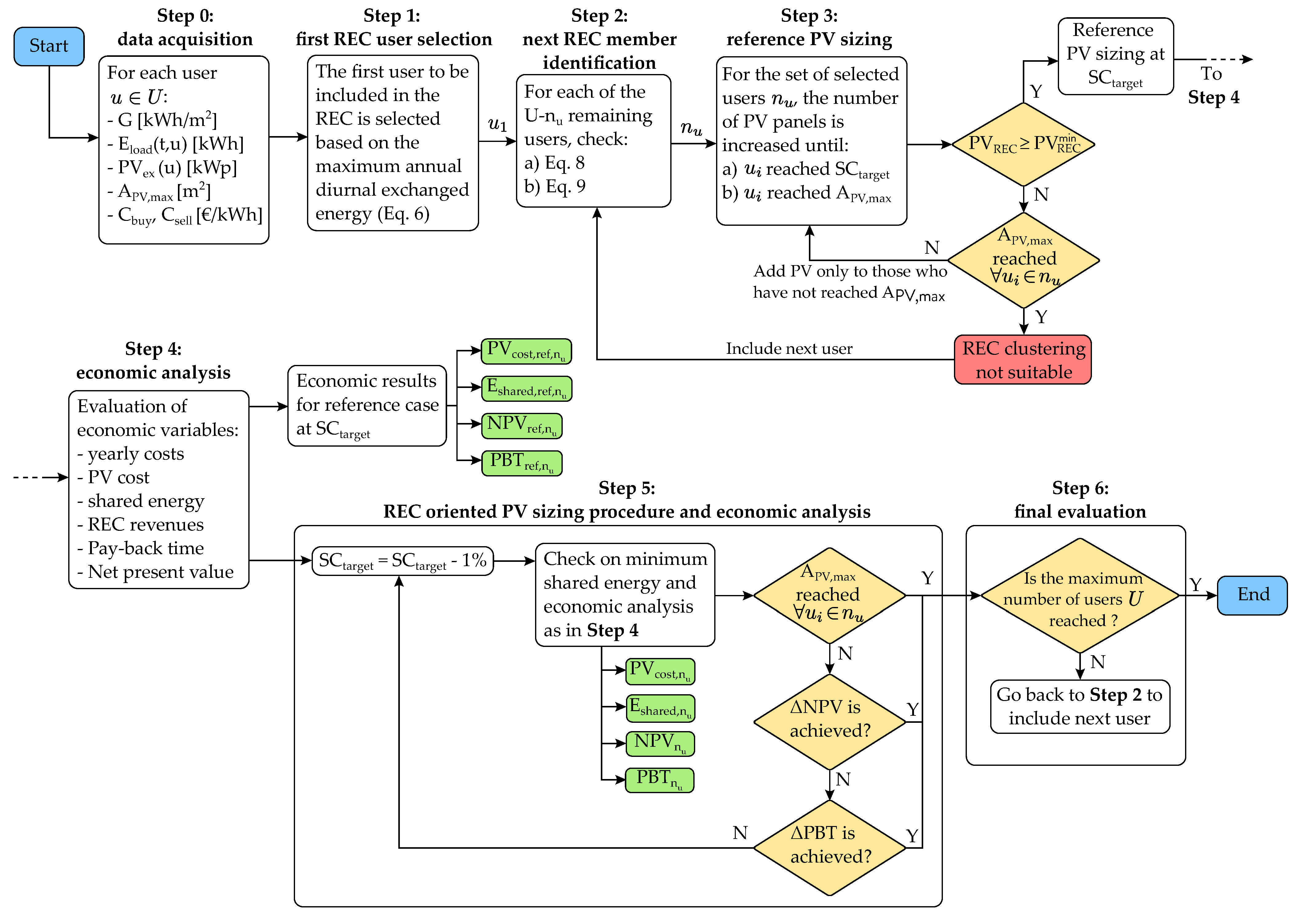
3. Proposed Algorithm for Optimal REC Member Clustering and PV Sizing
3.1. Step 0: Data Acquisition
- The hourly irradiance profile of the year— [kWh/m2];
- The hourly ATECO-based consumption profile of the year— [kWh];
- The capacity of pre-existing PV systems, if any— [kWp];
- The available area for increasing each user’s PV capacity, if any— [m2];
- The hourly energy buying and selling price profiles— and [€/kWh].
- The hourly PV generation profile of a single PV panel over one year— [kWh] [40]
- The hourly PV generation profile of each user over one year— [kWh];
- The hourly energy exchange profile for each user [kWh], including pre-existing PVs, if any, and evalauted as:
- The yearly energy cost for each user €], including the income from pre-existent PVs, if any.
3.2. Step 1: First REC User Selection
- Traditional self-consumption provides the maximum economic benefit;
- Shared energy, thanks to the current economic incentives, provides a significant economic income, but is not as relevant as self-consumption;
- Sold energy provides minimal economic income.
3.3. Step 2: Identification of the Next REC Member
- (a)
- When only the first REC member has been selected in Step 1, and the second REC member is to be identified;
- (b)
- When a number of REC members have been selected, and the successive one is to be identified.
3.4. Step 3: Reference PV Sizing
- Be consistent with common PV installation practices;
- Serve as a reference for the evaluation of the economic benefits of establishing an REC, with respect to having each user install a PV capacity tailored to their own needs, without considering a possible REC.
- The user’s self-consumption becomes equal to or smaller than the target self-consumption, namely ;
- The number of PV panels installed reaches the maximum available area, namely .
3.5. Step 4: Economic Analysis
3.6. Step 5: REC-Oriented PV Sizing Procedure and Economic Analysis
- (a)
- All users reach their maximum PV capacity;
- (b)
- The target increase is reached;
- (c)
- The maximum allowed is reached.
3.7. Step 6: Final Evaluation
4. Case Study and Company Dataset Description
5. Results
5.1. Dataset A
5.2. Dataset B
6. Conclusions
Author Contributions
Funding
Data Availability Statement
Conflicts of Interest
References
- Emissions Trends and Drivers. In Climate Change 2022—Mitigation of Climate Change, 1st ed.; Intergovernmental Panel on Climate Change (Ipcc), Ed.; Cambridge University Press: Cambridge, UK, 2023; pp. 215–294. [Google Scholar] [CrossRef]
- European Commission. Communication from the Commission to the European Parliament, The European Council, the Council, the European Economic and Social Committee and the Committee of the Regions—A Green Deal Industrial Plan for the Net-Zero Age; Technical Report; European Commission: Brussels, Belgium, 2023. [Google Scholar]
- Sorknæs, P.; Johannsen, R.M.; Korberg, A.D.; Nielsen, T.B.; Petersen, U.R.; Mathiesen, B.V. Electrification of the industrial sector in 100% renewable energy scenarios. Energy 2022, 254, 124339. [Google Scholar] [CrossRef]
- Nurdiawati, A.; Urban, F. Towards Deep Decarbonisation of Energy-Intensive Industries: A Review of Current Status, Technologies and Policies. Energies 2021, 14, 2408. [Google Scholar] [CrossRef]
- Fais, B.; Sabio, N.; Strachan, N. The critical role of the industrial sector in reaching long-term emission reduction, energy efficiency and renewable targets. Appl. Energy 2016, 162, 699–712. [Google Scholar] [CrossRef]
- Solar PV—Analysis. Available online: https://www.iea.org/reports/solar-pv (accessed on 25 January 2025).
- Reindl, K.; Palm, J. Installing PV: Barriers and enablers experienced by non-residential property owners. Renew. Sustain. Energy Rev. 2021, 141, 110829. [Google Scholar] [CrossRef]
- Ministero dell’Ambiente e della Sicurezza Energetica. Individuazione di una tariffa incentivante per impianti a fonti rinnovabili inseriti in comunità energetiche rinnovabili e nelle configurazioni di autoconsumo singolo a distanza e collettivo. 2024. Available online: https://www.mase.gov.it/sites/default/files/Decreto%20CER.pdf (accessed on 25 January 2025).
- Teladia, A.; Van Der Waal, E.; Brouwer, J.; Van Der Windt, H. From kilowatts to cents: Financial inclusion of citizens through Dutch community energy business model configurations. Energy Res. Soc. Sci. 2023, 106, 103322. [Google Scholar] [CrossRef]
- Haji Bashi, M.; De Tommasi, L.; Le Cam, A.; Relaño, L.S.; Lyons, P.; Mundó, J.; Pandelieva-Dimova, I.; Schapp, H.; Loth-Babut, K.; Egger, C.; et al. A review and mapping exercise of energy community regulatory challenges in European member states based on a survey of collective energy actors. Renew. Sustain. Energy Rev. 2023, 172, 113055. [Google Scholar] [CrossRef]
- Magni, G.; Battistelli, F.; Trovalusci, F.; Groppi, D.; Astiaso Garcia, D. How national policies influence energy community development across Europe? A review on societal, technical, and economical factors. Energy Convers. Manag. X 2024, 23, 100624. [Google Scholar] [CrossRef]
- Esposito, P.; Marrasso, E.; Martone, C.; Pallotta, G.; Roselli, C.; Sasso, M.; Tufo, M. A roadmap for the implementation of a renewable energy community. Heliyon 2024, 10, e28269. [Google Scholar] [CrossRef]
- Directive (EU) 2018/2001 of the European Parliament and of the Council of 11 December 2018 on the Promotion of the Use of Energy from Renewable Sources. Available online: https://eur-lex.europa.eu/eli/dir/2018/2001/2018-12-21 (accessed on 25 January 2025).
- Di Silvestre, M.L.; Ippolito, M.G.; Sanseverino, E.R.; Sciumè, G.; Vasile, A. Energy self-consumers and renewable energy communities in Italy: New actors of the electric power systems. Renew. Sustain. Energy Rev. 2021, 151, 111565. [Google Scholar] [CrossRef]
- Blasuttigh, N.; Negri, S.; Massi Pavan, A.; Tironi, E. Optimal Sizing and Environ-Economic Analysis of PV-BESS Systems for Jointly Acting Renewable Self-Consumers. Energies 2023, 16, 1244. [Google Scholar] [CrossRef]
- Negri, S.; Giani, F.; Blasuttigh, N.; Pavan, A.M.; Mellit, A.; Tironi, E. Combined model predictive control and ANN-based forecasters for jointly acting renewable self-consumers: An environmental and economical evaluation. Renew. Energy 2022, 198, 440–454. [Google Scholar] [CrossRef]
- Blasuttigh, N.; Negri, S.; Pavan, A.M. Economic and Environmental Impact of Electric Vehicles Trends on Jointly-Acting Renewable Self-Consumers Groups. In Proceedings of the IEEE EUROCON 2023—20th International Conference on Smart Technologies, Torino, Italy, 6–8 July 2023; pp. 360–365. [Google Scholar] [CrossRef]
- Piazza, G.; Bracco, S.; Delfino, F.; Somma, M.D.; Graditi, G. Impact of electric mobility on the design of renewable energy collective self-consumers. Sustain. Energy Grids Netw. 2023, 33, 100963. [Google Scholar] [CrossRef]
- Blasuttigh, N.; Pastore, S.; Scorrano, M.; Danielis, R.; Massi Pavan, A. Vehicle-to-Ski: A V2G Optimization-Based Cost and Environmental Analysis for a Ski Resort. Sustain. Energy Technol. Assess. 2022, 55, 102916. [Google Scholar] [CrossRef]
- Giordano, F.; Diaz-Londono, C.; Gruosso, G. Comprehensive Aggregator Methodology for EVs in V2G Operations and Electricity Markets. IEEE Open J. Veh. Technol. 2023, 4, 809–819. [Google Scholar] [CrossRef]
- Diaz-Londono, C.; Maffezzoni, P.; Daniel, L.; Gruosso, G. Flexibility of Electric Vehicle Chargers in Residential, Workplace, and Public Locations Based on Real-World Data. In Proceedings of the IEEE EUROCON 2023—20th International Conference on Smart Technologies, Torino, Italy, 6–8 July 2023; pp. 354–359. [Google Scholar] [CrossRef]
- Cutore, E.; Volpe, R.; Sgroi, R.; Fichera, A. Energy management and sustainability assessment of renewable energy communities: The Italian context. Energy Convers. Manag. 2023, 278, 116713. [Google Scholar] [CrossRef]
- Oliva, F.; Moretti, M.; Gallo, E.; Faranda, R. Energy and Economic Comparison of Virtual and Physical Power Sharing. In Proceedings of the 2023 IEEE International Conference on Environment and Electrical Engineering and 2023 IEEE Industrial and Commercial Power Systems Europe (EEEIC/I&CPS Europe), Madrid, Spain, 6–9 June 2023; pp. 1–6. [Google Scholar] [CrossRef]
- Moscatiello, C.; Loggia, R.; Di Lorenzo, G.; Palma, A.L.; Kermani, M.; Faranda, R.; Oliva, F.; Tironi, E.; Araneo, R.; Martirano, L. A New Proposal for Power Sharing in LVDC Energy Community Microgrids. IEEE Trans. Ind. Appl. 2023, 59, 4951–4963. [Google Scholar] [CrossRef]
- Negri, S.; Tironi, E.; Superti-Furga, G.; Ubezio, G. Control and fault analysis of multiport converters for low voltage DC distribution systems. Int. J. Electr. Power Energy Syst. 2021, 124, 106335. [Google Scholar] [CrossRef]
- Sousa, J.; Lagarto, J.; Camus, C.; Viveiros, C.; Barata, F.; Silva, P.; Alegria, R.; Paraíba, O. Renewable energy communities optimal design supported by an optimization model for investment in PV/wind capacity and renewable electricity sharing. Energy 2023, 283, 128464. [Google Scholar] [CrossRef]
- Bianchi, F.R.; Bosio, B.; Conte, F.; Massucco, S.; Mosaico, G.; Natrella, G.; Saviozzi, M. Modelling and optimal management of renewable energy communities using reversible solid oxide cells. Appl. Energy 2023, 334, 120657. [Google Scholar] [CrossRef]
- Spazzafumo, G.; Raimondi, G. Economic assessment of hydrogen production in a Renewable Energy Community in Italy. E-Prime Adv. Electr. Eng. Electron. Energy 2023, 4, 100131. [Google Scholar] [CrossRef]
- Ceglia, F.; Marrasso, E.; Roselli, C.; Sasso, M.; Coletta, G.; Pellegrino, L. Biomass-Based Renewable Energy Community: Economic Analysis of a Real Case Study. Energies 2022, 15, 5655. [Google Scholar] [CrossRef]
- Houben, N.; Cosic, A.; Stadler, M.; Mansoor, M.; Zellinger, M.; Auer, H.; Ajanovic, A.; Haas, R. Optimal dispatch of a multi-energy system microgrid under uncertainty: A renewable energy community in Austria. Appl. Energy 2023, 337, 120913. [Google Scholar] [CrossRef]
- Buonomano, A.; Giuzio, G.F.; Maka, R.; Palombo, A.; Russo, G. Empowering sea ports with renewable energy under the enabling framework of the energy communities. Energy Convers. Manag. 2024, 314, 118693. [Google Scholar] [CrossRef]
- Agostinelli, S.; Neshat, M.; Majidi Nezhad, M.; Piras, G.; Astiaso Garcia, D. Integrating Renewable Energy Sources in Italian Port Areas towards Renewable Energy Communities. Sustainability 2022, 14, 13720. [Google Scholar] [CrossRef]
- Ceglia, F.; Marrasso, E.; Martone, C.; Pallotta, G.; Roselli, C.; Sasso, M. Towards the Decarbonization of Industrial Districts through Renewable Energy Communities: Techno-Economic Feasibility of an Italian Case Study. Energies 2023, 16, 2722. [Google Scholar] [CrossRef]
- Negri, S.; Blasuttigh, N.; Pagani, C.; Pavan, A.M.; Pastore, S. Economic and Environmental Assessment of Industrial Renewable Energy Communities. In Proceedings of the 2024 IEEE International Conference on Environment and Electrical Engineering and 2024 IEEE Industrial and Commercial Power Systems Europe (EEEIC/I&CPS Europe), Rome, Italy, 17–20 June 2024; pp. 1–6. [Google Scholar] [CrossRef]
- Veronese, E.; Lauton, L.; Barchi, G.; Prada, A.; Trovato, V. Impact of Non-Residential Users on the Energy Performance of Renewable Energy Communities Considering Clusterization of Consumptions. Energies 2024, 17, 3984. [Google Scholar] [CrossRef]
- Canizes, B.; Costa, J.; Bairrão, D.; Vale, Z. Local Renewable Energy Communities: Classification and Sizing. Energies 2023, 16, 2389. [Google Scholar] [CrossRef]
- Istituto Nazionale di Statistica; Vicari, P.; Ferrillo, A.; Valery, A. Classificazione delle Attività Economiche: Ateco 2007: Derivata dalla Nace Rev. 2; Istituto Nazionale di Statistica: Roma, Italy, 2009; Available online: https://www.istat.it/wp-content/uploads/2022/03/volume_integrale_ATECO2007.pdf (accessed on 25 January 2025).
- Sunpower. Pannelli fotovoltaici ad alta efficienza|Maxeon|SunPower Italia. Available online: https://sunpower.maxeon.com/it/prodotti-pannelli-fotovoltaici/pannelli-fotovoltaici (accessed on 25 January 2025).
- PVGIS Photovoltaic Geographical Information System. Available online: https://joint-research-centre.ec.europa.eu/pvgis-photovoltaic-geographical-information-system (accessed on 25 January 2025).
- Negri, S.; Giani, F.; Massi Pavan, A.; Mellit, A.; Tironi, E. MPC-based control for a stand-alone LVDC microgrid for rural electrification. Sustain. Energy Grids Netw. 2022, 32, 100777. [Google Scholar] [CrossRef]
- Seim, S.; Ruedt, D.; Wu, Q.; Held, M.; Verwiebe, P.; Mueller-Kirchenbauer, J. Regression-Based Electricity Load Profiles of 32 Industrial and Commercial Subsectors in Germany. 2021. Available online: https://zenodo.org/records/4576494 (accessed on 25 January 2025).
- ARERA—Autorità di Regolazione Energia Reti e Ambiente. Available online: https://www.arera.it/dati-e-statistiche (accessed on 25 January 2025).
- Istat—Istituto Nazionale di Statistica. Available online: https://www.istat.it/ (accessed on 25 January 2025).











| Power Range | Power Fees [€/(kW year)] | Fix Fees [€/year] |
|---|---|---|
| P ≤ 100 kW | 31.79 | 436.88 |
| 100 kW < P < 500 kW | 28.55 | 393.20 |
| P ≥ 500 kW | 25.04 | 379.90 |
Disclaimer/Publisher’s Note: The statements, opinions and data contained in all publications are solely those of the individual author(s) and contributor(s) and not of MDPI and/or the editor(s). MDPI and/or the editor(s) disclaim responsibility for any injury to people or property resulting from any ideas, methods, instructions or products referred to in the content. |
© 2025 by the authors. Licensee MDPI, Basel, Switzerland. This article is an open access article distributed under the terms and conditions of the Creative Commons Attribution (CC BY) license (https://creativecommons.org/licenses/by/4.0/).
Share and Cite
Blasuttigh, N.; Negri, S.; Massi Pavan, A. Optimal ATECO-Based Clustering and Photovoltaic System Sizing for Industrial Users in Renewable Energy Communities. Energies 2025, 18, 763. https://doi.org/10.3390/en18040763
Blasuttigh N, Negri S, Massi Pavan A. Optimal ATECO-Based Clustering and Photovoltaic System Sizing for Industrial Users in Renewable Energy Communities. Energies. 2025; 18(4):763. https://doi.org/10.3390/en18040763
Chicago/Turabian StyleBlasuttigh, Nicola, Simone Negri, and Alessandro Massi Pavan. 2025. "Optimal ATECO-Based Clustering and Photovoltaic System Sizing for Industrial Users in Renewable Energy Communities" Energies 18, no. 4: 763. https://doi.org/10.3390/en18040763
APA StyleBlasuttigh, N., Negri, S., & Massi Pavan, A. (2025). Optimal ATECO-Based Clustering and Photovoltaic System Sizing for Industrial Users in Renewable Energy Communities. Energies, 18(4), 763. https://doi.org/10.3390/en18040763
