Experimental Evaluation of Energy Efficiency of Four Sun-Tracking Photovoltaic Configurations
Abstract
1. Introduction
2. Research Methodology
- (a)
- Electronic part:
- Controlling the sun path tracker (SPT) system using a microcontroller.
- Collecting photovoltaic energy data using INA 219 sensor (Texas Instruments, Dallas, TX, USA), which communicates with the MCU via the I2C bus.
- Converting the energy data, via sensors, into digital values using the Analog-to-Digital Converter (ADC) mapping function provided in the Arduino IDE.
- (b)
- Astronomical part:
- Calculating the two coordinates (elevation and azimuth) of sun’s position as expressed by Equations (1)–(3).
- Driving motor PV positions, these coordinates are also converted into digital values using the mapping function provided in the Arduino IDE.
- (c)
- Software part:
- Connecting and initializing by retrieving the current time through the ESP32 MCU from www.pool.nt.org website.
- Verifying the connection to a local database named power_sunpathtarcker_db.
- Storing continuously all energy-related data along with astronomical parameters in the local database during the day.
- (d)
- Result part:
- Extracting the energy data from the local database.
- Calculating energy efficiency and standard deviation.
- Generating performance curves using MATLAB r2019a and Python 3.11.
3. Experimental Procedure and Measurement Setup
3.1. Calibration of PV Orientations and Correction of Energy Data Readings
- = 3.41 × 10−2
- = 1.11 × 10−3
- = 3.01 × 10−7
- = 1.18 × 10−10
- = 1.60 × 10−14
3.2. In-Depth Study of Experimental Research
4. Assessment of Energy Efficiency of Sun Path Trackers
4.1. Evaluation of Energy Production of Sun Trackers
4.2. Assessment of Energy Consumption of Sun Trackers
- Sensor, most of the energy consumption of which is dissipated in the shunt resistor.
- Microcontroller; the energy consumed by the MCU is calculated as the average of its deep sleep and active modes.
- Servo motor, the energy consumption of which varies based on the operating state—whether stationary, in motion, or blocked.
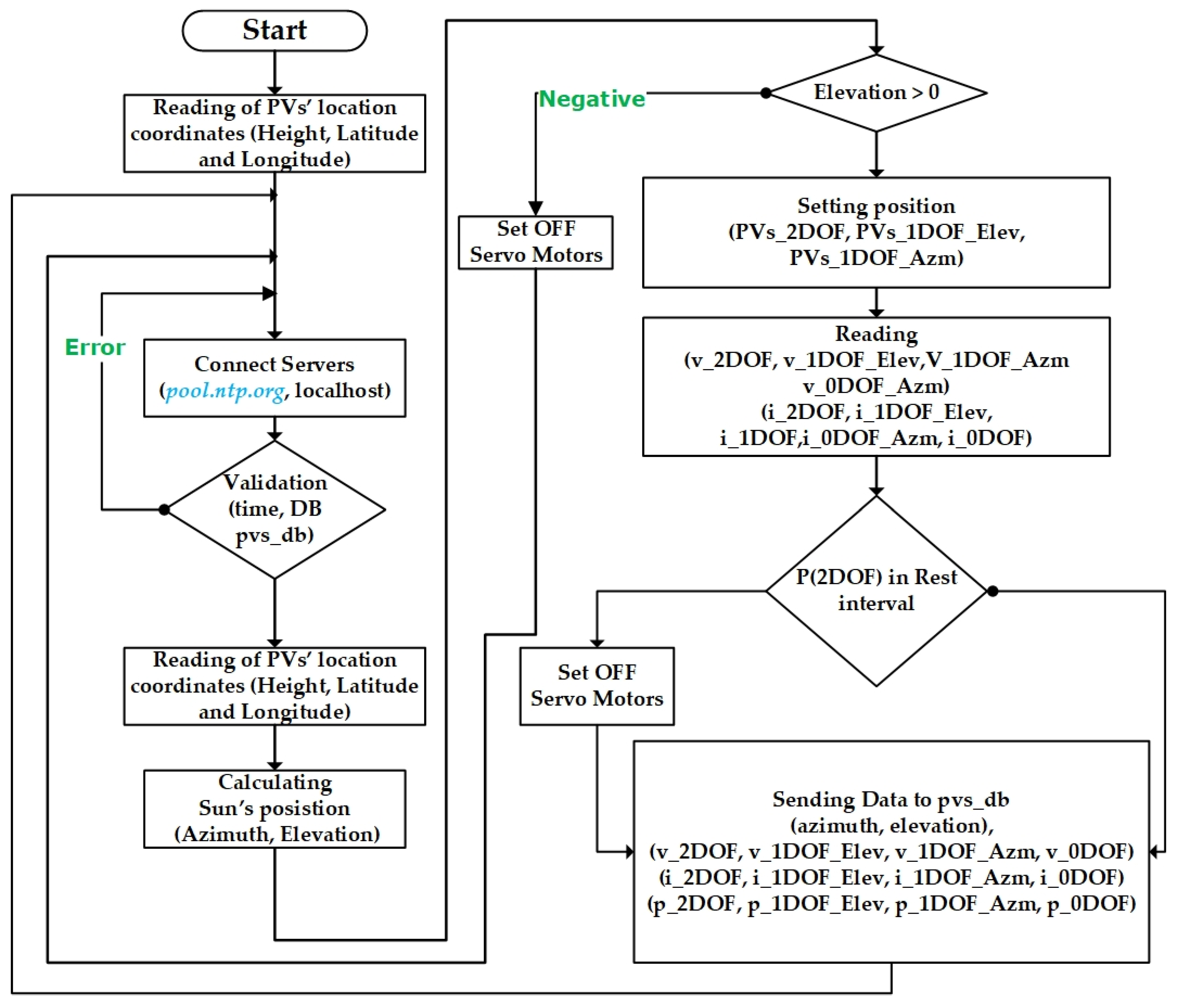
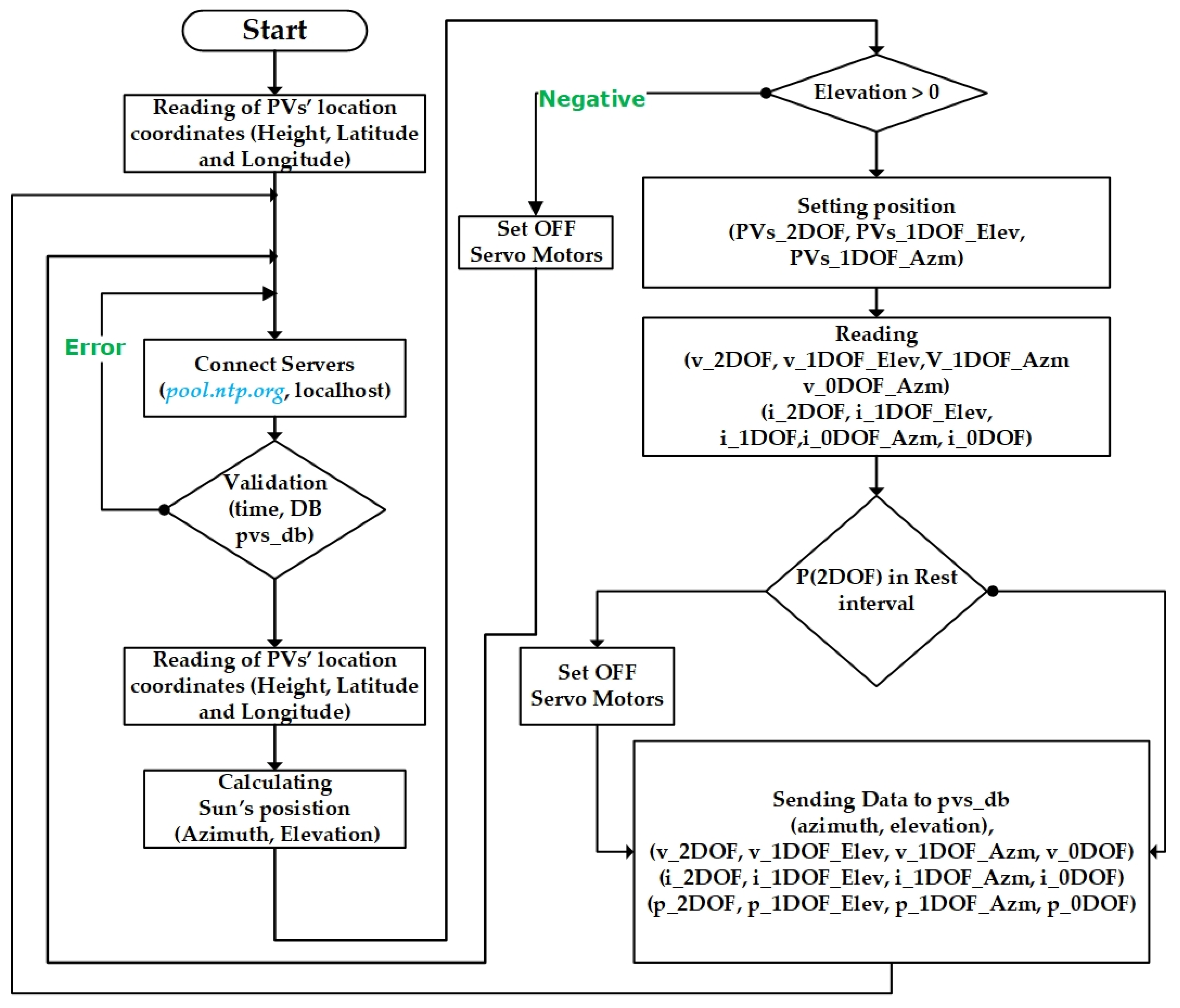
5. Algorithm Flowchart of Sun Path Tracker Systems
6. Results and Discussion
6.1. Energy Efficiency Assessment of SPT Systems
- Meteorological: receiving variations in sunlight intensity by the PVs, and during periods of cloud cover.
- Technical: reading errors either in the sensors or in the MCU.
6.2. Relative Energy Efficiency
6.3. Mapping and Behavior Systems During the Day
- (a)
- First, from 8:40 to 10:10.
- (b)
- Second, during midday from 13:30 to 15:10.
- (c)
- Last, until sunset from 16:00 to 18:30.
6.4. Limitations
7. Conclusions and Future Work
Author Contributions
Funding
Data Availability Statement
Conflicts of Interest
Nomenclature
| Abbreviations | |
| ADC | Analog to Digital Converter |
| AI | Artificial Intelligence |
| Azim | Azimuth |
| BMS | Batterie Management System |
| CMD | Command |
| DB | Database |
| DOF | Degree Of Freedom |
| Elev | Elevation |
| fct | function |
| GPIO | General Purpose Input Output |
| MCU | Micro Controller Unit |
| n.a. | Not Available |
| IoT | Internet of Thing |
| PA | Power in Active mode |
| PD | Power in Deep mode |
| PV | Photovoltaic |
| SCADA | Supervisory Control And Data Acquisition |
| SD | Standard Deviation |
| SDA | Serial Data line |
| SCL | Serial Clock Line |
| SG | Smart Grid |
| SM | Servo Motor |
| SPT | Sun Path Tracker |
| Symbols | |
| E | Energy (J) |
| i | 0, 1, 2 in “iDOF” |
| PMCU | Power consumptions MCU |
| R | Resistor |
| S | Step |
| S2 | Two batteries (3.7 V) in series |
| T | Clock cycle time |
| toff | Time of deep mode |
| ton | Time of active mode |
| Greek symbols | |
| αoff | Deep mode |
| αon | Duty cycle active mode |
| αs | Solar altitude angle |
| γs | Solar azimuth angle |
| γ | Surface azimuth angle |
| δ | Declination angle |
| µ | Efficiency. % |
| ϕ | Latitude angle |
| ω | Hour angle |
| Subscripts | |
| A | Active |
| avr | Average |
| c | Consumption |
| D | Deep |
| L | Load |
| P | Production |
| r | Relative |
| S | Shunt |
| tot | Total |
References
- Maia, B.; Ferreira, G.; Hanriot, M. Evaluation of a tracking flat-plate solar collector in Brazil. Appl. Therm. Eng. 2014, 73, 953–962. [Google Scholar] [CrossRef]
- Mousazadeh, H.; Keyhani, A.; Javadi, A.; Mobli, H.; Abrinia, K.; Sharifi, A. A review of principle and sun-tracking methods for maximizing solar systems output. Renew. Sustain. Energy Rev. 2009, 13, 1800–1818. [Google Scholar] [CrossRef]
- Eke, R.; Senturk, A. Performance comparison of a double-axis sun tracking versus fixed PV system. Sol. Energy 2012, 86, 2665–2672. [Google Scholar] [CrossRef]
- Khalifa, A.; Al-Mutawalli, S. Effect of two-axis sun tracking on the performance of compound parabolic concentrators. Energy Convers. Manag. 1998, 39, 1073–1079. [Google Scholar] [CrossRef]
- Abdallah, S.; Nijmeh, S. Two axes sun tracking system with PLC control. Energy Convers. Manag. 2004, 45, 1931–1939. [Google Scholar] [CrossRef]
- Finster, C. El heliostato de la Universidad Santa Maria. Scientia 1962, 119, 5–20. [Google Scholar]
- Lizbeth, S. A review on sun position sensors used in solar applications. Renew. Sustain. Energy Rev. 2018, 82, 2128–2146. [Google Scholar] [CrossRef]
- Rajesh, S.; Suresh, K.; Anita, G.; Rupendra, P. An imperative role of sun trackers in photovoltaic technology: A review. Renew. Sustain. Energy Rev. 2018, 82, 3263–3278. [Google Scholar] [CrossRef]
- Gubarev, A.; Ganpantsurova, O.; Belikov, K. Thermal hydraulic actuator. J. Mech. Eng. NTUU Kyiv Polytech. Inst. 2013, 115–121. Available online: https://ela.kpi.ua/server/api/core/bitstreams/790a924f-db73-4dc9-8df9-901ba0c52727/content#:~:text=Purpose.%20Justification%20of%20the%20possibility%20of%20using,in%20solar%20power%20systems%2C%20design%20of%20the (accessed on 2 March 2025).
- Brown, J.; Bright, V. Thermal Actuators. In Encyclopedia of Nanotechnology; Bhushan, B., Ed.; Springer: Berlin/Heidelberg, Germany, 2012. [Google Scholar]
- Mikova, L.; Medvecka–Beňova, S.; Kelemen, M.; Trebuna, F.; Virgala, I. Application of shape memory alloy (sma) as actuator. Metalurgija 2015, 54, 169–172. [Google Scholar]
- Abdollahpour, M.; Golzarian, M.; Rohani, A.; Zarchi, H. Development of a machine vision dual-axis solar tracking system. Sol. Energy 2018, 169, 136–143. [Google Scholar] [CrossRef]
- Anshul, A.; Akash, S.; Chandrakant, D.; Shukla, K.; Deepak, P.; Geetam, R. Review on sun tracking technology in solar PV system. Energy Rep. 2020, 6, 392–405. [Google Scholar] [CrossRef]
- Canada, J.; Utrillas, M.; Martinez-Lozano, J.; Pedros, R.; Gomez-Amob, J.; Maj, A. Design of a sun tracker for the automatic measurement of spectral irradiance and construction of an irradiance, database in the 330–1100nm range. Renew. Energy 2007, 32, 2053–2068. [Google Scholar] [CrossRef]
- Blanco-Muriel, M.; Alarcon-Padilla, D.; Lopez-Moratalla, T.; Lara-Coira, M. Computing the solar vector. Sol. Energy 2001, 70, 431–441. [Google Scholar] [CrossRef]
- Alata, M.; Al-Nimr, M.; Qaroush, Y. Developing a multipurpose sun tracking system using fuzzy control. Energy Convers. Manag. 2005, 46, 1229–1245. [Google Scholar] [CrossRef]
- Boukdir, Y.; EL Omari, H. Novel high precision low-cost dual axis sun tracker based on three light sensors. Heliyon 2022, 8, e12412. [Google Scholar] [CrossRef] [PubMed]
- Wang, J.; Zhang, J.; Cui, Y.; Bi, X. Design and Implementation of PLC-Based Automatic Sun tracking System for Parabolic Trough Solar Concentrator. MATEC Web Conf. 2016, 77, 06006. [Google Scholar] [CrossRef]
- Sun, J.; Wang, R.; Hong, H.; Liu, Q. An optimized tracking strategy for small-scale double-axis parabolic trough collector. Appl. Therm. Eng. 2017, 112, 1408–1420. [Google Scholar] [CrossRef]
- Ai, B.; Shen, H.; Ban, Q.; Ji, B.; Liao, X. Calculation of the hourly and daily radiation incident on three step tracking planes. Energy Convers. Manag. 2003, 44, 1999–2011. [Google Scholar] [CrossRef]
- Fathabadi, H. Novel high accurate sensorless dual-axis solar tracking system controlled by maximum power point tracking unit of photovoltaic systems. Appl. Energy 2016, 173, 448–459. [Google Scholar] [CrossRef]
- Ghassoul, M. Single axis automatic tracking system based on PILOT scheme to control the solar panel to optimize solar energy extraction. Energy Rep. 2018, 4, 520–527. [Google Scholar] [CrossRef]
- Achkari, O.; El Fadar, A.; Amlal, I.; Haddi, A.; Hamidoun, M.; Hamdoune, S. A new sun-tracking approach for energy saving. Renew. Energy 2021, 169, 820–835. [Google Scholar] [CrossRef]
- Mortadi, M.; El Fadar, A. Cost-effective and environmentally friendly solar collector for thermally driven cooling systems. Appl. Therm. Eng. 2022, 217, 119234. [Google Scholar] [CrossRef]
- Current Consumption Measurement of Modules. Available online: https://docs.espressif.com/projects/esp-idf/en/stable/esp32/api-guides/current-consumption-measurement-modules.html (accessed on 3 January 2025).
- Khadeejah, A.; Abdulsalam, J.; Michael, E.; Olubayo, B. An overview and multicriteria analysis of communication technologies for smart grid applications. e-Prime-Adv. Electr. Eng. Electron. Energy 2023, 3, 100121. [Google Scholar]
- Jha, K.; Shaik, A.G. A comprehensive review of power quality mitigation in the scenario of solar PV integration into utility grid. e-Prime-Adv. Electr. Eng. Electron. Energy 2023, 3, 100103. [Google Scholar] [CrossRef]
- Bousla, M.; Belfkir, M.; Haddi, A.; El Mourabit, Y.; Sadki, A. Comparative Evaluation of Weibull Parameter Estimation Methods for Wind Energy Forecasting: A Case Study of the Tetouan Wind Farm with SCADA-Based Availability Integration. Results Eng. 2025, 27, 106835. [Google Scholar] [CrossRef]
- Takialddin, A.; Handam, A.; Gaeid, K.; Al-Smadi, A.; Al-Husban, Y.; Al-smadi, K. Artificial intelligent control of energy management PV system. Results Control. Optim. 2024, 14, 100343. [Google Scholar] [CrossRef]














| Data Parameters | Description | |
|---|---|---|
| Inputs | Current, Voltage, and Power: These PV values are obtained from the INA219 sensor and sent to the ESP32 microcontroller with 1% precision. | |
| Time: This time data was obtained from Server Time: www.pool.nt.org (accessed on 2 March 2025) and sent to local database via Arduino IDE (Integrated Development Environment) framework and connect.ph programs. | ||
| Outputs | Numerical | Cmd 2DOF_Elev: This numerical value (ADC: Analog to Digital Converter) from CPU ESP32 to command SM_Elev. |
| Cmd 2DOF_Azim: This numerical value (ADC) from CPU ESP32 to command SM_Azim. | ||
| Cmd 1DOF_Elev: This numerical value (ADC) from CPU ESP32 to command SM_Elev. | ||
| Cmd 1DOF_Azim: This numerical value (ADC) from CPU ESP32 to command SM_Azim. | ||
| Astronomical | Azimuth and Elevation: These astronomical values are calculated using Equations (1) and (2) and inserted into the Arduino IDE program and sent to local database, power_sunpathtracker_db, via connect.php file. | |
| Component | Characteristics | Energy Consumption Active Mode Deep Mode | Description | |
|---|---|---|---|---|
| ESP32S2 | Power Consumption by MCU PMCU during one cycle T is 6.37 mW | 78.32 mW | 26.85 μW | During the Ton period of active mode. the MCU consumes more energy than during the period Toff of deep sleep mode. |
| 6.37 mW | ||||
| MG995 | n.a | 170–400 mA, 5 V | 10 mA, 5 V | These typical values Stall torque: 9.8 kgf·cm (4.8 V). 11 kgf·cm (6.0 V). |
| Loads (Resistors) | 4 × 750 Ohms, ¼ W | n.a | n.a | Small carbon resistors. |
| PV Cell | 8 V, 250 mA, 2 W | n.a | n.a | Material: monocrystalline silicon cell. |
| Sensor INA219 | Analog input voltage (Min, Max) = (−26 V, +26 V) | 5 mW | The INA219 is a power and current shunt monitor featuring an I2C. | |
| Sensors INA219 Indices | Two Bridges Stats (A0. A1) | Binary Address (I2C) |
|---|---|---|
| S1 → pvs_2DOF | A0 = Bridge A1 = No Bridge | 00001 → Offset 0 × 41 |
| S2 → pvs_1DOF_Elev | A0 = No Bridge A1 = Bridge | 00100 → Offset 0 × 44 |
| S3 → pvs_1DOF_Azim | A0 = No Bridge A1 = No Bridge | 0000 → Offset 0 × 40 |
| S4 → pvs_0DOF | A0 = Bridge A1 = Bridge | 00101 → Offset 0 × 45 |
| Step Number | Systems | Voltage (V) | Current (mA) | Power (mW) | Energy (kJ) |
|---|---|---|---|---|---|
| S1 → S60 Time = 35,400 s | 2DOF | 5.858 | 7.098 | 45.71 | 1.618 |
| 1DOF_Elev | 5.123 | 6.271 | 36.66 | 1.297 | |
| 1DOF_Azim | 5.253 | 6.278 | 37.60 | 1.330 | |
| 0DOF | 4.906 | 5.951 | 33.31 | 1.179 |
| MCU ESP32 Deep toff Active ton | SPT System | PPVs (mW) | PRL (mW) RL = 750 Ω | PRS (mW) RS = 0.1 Ω | PMCU (mW) | PSM (mW) | Psens (mW) | Ptot (mW) | (kJ) | ||
|---|---|---|---|---|---|---|---|---|---|---|---|
| Total step number: N = 60 Total experiment time: 35,400 s | 26.85 (µW) | 78.32 (mW) | 2DOF | 45.71 | 41.58 | 0.0055 | 6.37 | Two SM | 5 | 152.96 | 5.41 |
| 6.37 (mW) | 100 | ||||||||||
| 1DOF_Elev | 36.66 | 33.56 | 0.0044 | 6.37 | One SM | 5 | 94.93 | 3.36 | |||
| 50 | |||||||||||
| 1DOF_Azim | 37.59 | 33.79 | 0.0045 | 6.37 | One SM | 5 | 95.16 | 3.36 | |||
| 50 | |||||||||||
| 0DOF | 33.31 | 30.26 | 0.0040 | 6.37 | Zero SM | 5 | 41.63 | 1.47 | |||
| 0 | |||||||||||
| µ2DOF | µ1DOF_Elev | µ1DOF_Azim | µ0DOF | Time | |
|---|---|---|---|---|---|
| Efficiency (%) | 94.6 | 90.6 | 86.5 | 92.0 | 28 January 2025 11:43 |
| 95.6 | 94.0 | 89.6 | 93.6 | 28 January 2025 11:44 | |
| 94.2 | 94.7 | 88.2 | 94.3 | 28 January 2025 11:45 | |
| 93.6 | 92.0 | 88.8 | 93.6 | 28 January 2025 11:46 | |
| 94.3 | 94.7 | 89.1 | 94.1 | 28 January 2025 11:47 | |
| 94.7 | 94.9 | 88.3 | 92.2 | 28 January 2025 11:49 | |
| 95.8 | 92.1 | 89.0 | 91.5 | 28 January 2025 11:50 | |
| 92.4 | 90.8 | 87.4 | 92.1 | 28 January 2025 11:51 | |
| 93.6 | 93.3 | 91.1 | 90.8 | 28 January 2025 11:52 | |
| 98.4 | 93.5 | 90.1 | 92.4 | 28 January 2025 11:53 | |
| Average | 94.7 | 93.1 | 88.8 | 92.7 | Duration → 10 min |
| Time | µ2 | µ1_Elev | µ1_Azim |
|---|---|---|---|
| 35,400 s | 37.22% | 10.05% | 12.86% |
| 2DOF | 1DOF_Elev | 1DOF_Azim | ||
|---|---|---|---|---|
| First third | 67.94 | 41.70 | 44.87 | |
| Second third | 63.51 | 32.26 | 56.30 | Yield (%) |
| Last third | 93.15 | negative | 16.31 |
| 2DOF | ||
|---|---|---|
| First tier | +31.91 | Sd (%) |
| Midday | +25.29 | |
| Last tier | +53.78 |
Disclaimer/Publisher’s Note: The statements, opinions and data contained in all publications are solely those of the individual author(s) and contributor(s) and not of MDPI and/or the editor(s). MDPI and/or the editor(s) disclaim responsibility for any injury to people or property resulting from any ideas, methods, instructions or products referred to in the content. |
© 2025 by the authors. Licensee MDPI, Basel, Switzerland. This article is an open access article distributed under the terms and conditions of the Creative Commons Attribution (CC BY) license (https://creativecommons.org/licenses/by/4.0/).
Share and Cite
Hraich, A.; Haddi, A.; El Fadar, A.; Begdouri, O.A. Experimental Evaluation of Energy Efficiency of Four Sun-Tracking Photovoltaic Configurations. Energies 2025, 18, 5943. https://doi.org/10.3390/en18225943
Hraich A, Haddi A, El Fadar A, Begdouri OA. Experimental Evaluation of Energy Efficiency of Four Sun-Tracking Photovoltaic Configurations. Energies. 2025; 18(22):5943. https://doi.org/10.3390/en18225943
Chicago/Turabian StyleHraich, Abdellatif, Ali Haddi, Abdellah El Fadar, and Oussama Achkari Begdouri. 2025. "Experimental Evaluation of Energy Efficiency of Four Sun-Tracking Photovoltaic Configurations" Energies 18, no. 22: 5943. https://doi.org/10.3390/en18225943
APA StyleHraich, A., Haddi, A., El Fadar, A., & Begdouri, O. A. (2025). Experimental Evaluation of Energy Efficiency of Four Sun-Tracking Photovoltaic Configurations. Energies, 18(22), 5943. https://doi.org/10.3390/en18225943

