An Optimal Integral Fast Terminal Synergetic Control Scheme for a Grid-to-Vehicle and Vehicle-to-Grid Battery Electric Vehicle Charger Based on the Black-Winged Kite Algorithm
Abstract
1. Introduction
- Design of an Integral Fast Terminal Synergetic Controller for a BEV charger.
- The IFTSC gains are optimally selected via a Black-Winged Kite Algorithm (BKA).
- The Optimized Integral Fast Terminal Synergetic Controller (OIFTSC) is compared with several control strategies, such as Integral Fast Terminal Synergetic Control, Optimal Integral Synergetic control (OISC), Integral Synergetic Control (ISC), and PID.
2. Overall System Configuration
2.1. System Overview
2.2. System Modeling
2.2.1. Grid-Connected Model
2.2.2. DC-Bus Voltage Modeling
2.2.3. Buck-Boost Converter Modeling
3. Design of the Proposed Control Scheme
- Maintaining the unity power factor by keeping the three-phase grid currents and voltages sinusoidal in phase.
- Regulating the DC-link voltage accurately to its predefined reference value.
- Providing a safe and reliable process for charging and discharging the battery in both G2V and V2G modes.
3.1. Integral Synergetic Controller
3.1.1. DC-Bus Voltage Control Design
3.1.2. Grid-Connected Control Design
3.1.3. Bidirectional Buck-Boost Control Design
3.2. Integral Fast Terminal Synergetic Controller
3.2.1. DC-Bus Voltage Control Design
3.2.2. Grid-Connected Control Design
3.2.3. Bidirectional Buck-Boost Control Design
4. Stability Proof of the Proposed Control Scheme
4.1. Integral Synergetic Control Stability Proof
4.1.1. Stability Analysis of Grid-Connected Control Scheme Based on ISC
4.1.2. Stability Analysis of DC-Bus Controller Based on ISC
4.1.3. Lyapunov-Based Stability Investigation for Bidirectional Buck-Boost with ISC
4.2. Integral Fast Terminal Synergetic Control Stability Proof
4.2.1. Stability Analysis of Grid-Connected Control Scheme Based on IFTSC
4.2.2. Stability Analysis of DC-Bus Controller Based on IFTSC
4.2.3. Lyapunov-Based Stability Investigation for Bidirectional Buck-Boost with IFTSC
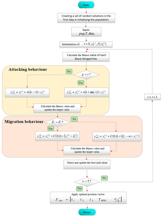
5. Black-Winged Kite Algorithm (BKA)
5.1. Mathematical Model of BKA
5.1.1. Initialization Step
5.1.2. Attacking Behavior
5.1.3. Migration Behavior
5.2. BKA in DC-Bus Optimized Design
6. Test Types and Simulation Results
6.1. Initial G2V Operation
6.2. Transition to V2G
7. Co-Simulation Results
8. Conclusions
Author Contributions
Funding
Data Availability Statement
Conflicts of Interest
References
- El Fadil, H.; Belhaj, F.Z.; Rachid, A.; Giri, F.; Ahmed-Ali, T. Nonlinear modeling and observer for supercapacitors in electric vehicle applications. IFAC-PapersOnLine 2017, 50, 1898–1903. [Google Scholar] [CrossRef]
- Jia, C.; Liu, W.; He, H.; Chau, K.T. Superior energy management for fuel cell vehicles guided by improved DDPG algorithm: Integrating driving intention speed prediction and health-aware control. Appl. Energy 2025, 394, 126195. [Google Scholar] [CrossRef]
- Dubey, A.; Santoso, S. Electric vehicle charging on residential distribution systems: Impacts and mitigations. IEEE Access 2015, 3, 1871–1893. [Google Scholar] [CrossRef]
- Shi, L.; Lv, T.; Wang, Y. Vehicle-to-grid service development logic and management formulation. J. Mod. Power Syst. Clean Energy 2019, 7, 935–947. [Google Scholar] [CrossRef]
- Oad, A.; Ahmad, H.G.; Talpur, M.S.H.; Zhao, C.; Pervez, A. Green smart grid predictive analysis to integrate sustainable energy of emerging V2G in smart city technologies. Optik 2023, 272, 170146. [Google Scholar] [CrossRef]
- Allehyani, A.; Ajabnoor, A.; Alharbi, M. Chapter 14- demand response scheme for electric vehicles charging in smart power systems with 100% of renewable energy. In Power Systems Operation with 100% Renewable Energy Sources; Chenniappan, S., Padmanaban, S., Palanisamy, S., Eds.; Elsevier: Amsterdam, The Netherlands, 2024; pp. 247–268. [Google Scholar]
- Ding, B.; Li, Z.; Li, Z.; Xue, Y.; Chang, X.; Su, J.; Sun, H. Cooperative Operation for Multiagent Energy Systems Integrated with Wind, Hydrogen, and Buildings: An Asymmetric Nash Bargaining Approach. IEEE Trans. Ind. Inform. 2025, 2025, 1–12. [Google Scholar] [CrossRef]
- Zhai, X.; Li, Z.; Li, Z.; Xue, Y.; Chang, X.; Su, J.; Jin, X.; Wang, P.; Sun, H. Risk-averse energy management for integrated electricity and heat systems considering building heating vertical imbalance: An asynchronous decentralized approach. Appl. Energy 2025, 383, 125271. [Google Scholar] [CrossRef]
- Ahmed, I.; Adil, H.M.M.; Ahmed, S.; Ahmed, I.; Rehman, Z. Robust nonlinear control of battery electric vehicle charger in grid to vehicle and vehicle to grid applications. J. Energy Storage 2022, 52, 104813. [Google Scholar] [CrossRef]
- Kumar, P.; Channi, H.K.; Kumar, R.; Rajiv, A.; Kumari, B.; Singh, G.; Dyab, I.F.; Lozanović, J. A comprehensive review of vehicle-to-grid integration in electric vehicles: Powering the Future. Energy Convers. Manag. X 2024, 25, 100864. [Google Scholar] [CrossRef]
- Sultan, V.; Aryal, A.; Chang, H.; Kral, J. Integration of EVs into the smart grid: A systematic literature review. Energy Inform. 2022, 5, 65. [Google Scholar] [CrossRef]
- Mojumder, M.R.H.; Antara, F.A.; Hasanuzzaman, M.; Alamri, B.; Alsharef, M. Electric Vehicle-to-Grid (V2G) Technologies: Impact on the Power Grid and Battery. Sustainability 2022, 14, 13856. [Google Scholar] [CrossRef]
- Zabihi, A.; Parhamfar, M. Decentralized energy solutions: The impact of smart grid-enabled EV charging stations. Heliyon 2025, 19, e41815. [Google Scholar] [CrossRef]
- Vishnu, G.; Kaliyaperumal, D.; Jayaprakash, R.; Karthick, A.; Chinnaiyan, V.K.; Ghosh, A. Review of Challenges and Opportunities in the Integration of Electric Vehicles to the Grid. World Electr. Veh. J. 2023, 14, 259. [Google Scholar] [CrossRef]
- Maheriya, A.; Raval, A.S.; Panchal, S.; Borisagar, K. Empowering the Future of Smart Grids: Unveiling the Role of Electric Vehicles in V2G Integration for Sustainable Infrastructure. In E-Mobility in Electrical Energy Systems for Sustainability; Chamkha, A.J., Saidur, R., Mohammed, M.A., Eds.; IGI Global: Hershey, PA, USA, 2023; pp. 227–256. [Google Scholar] [CrossRef]
- Seth, A.K.; Singh, M. Plant Integrated Proportional Integrating Based Control Design for electric vehicle charger. Comput. Electr. Eng. 2023, 105, 108522. [Google Scholar] [CrossRef]
- Premchand, M.; Gudey, S.K. Analysis of PI, PR and SMC Controllers for Bidirectional Converter Used in Electric Vehicle. In Advances in Automation, Signal Processing, Instrumentation, and Control; Komanapalli, V.L.N., Sivakumaran, N., Hampannavar, S., Eds.; Lecture Notes in Electrical Engineering; Springer: Singapore, 2021; Volume 700, pp. 449–466. [Google Scholar] [CrossRef]
- Singirikonda, S.; Obulesu, Y.P.; Kannan, R.; Reddy, K.J.; Kumar, G.K.; Alhakami, W.; Baz, A.; Alhakami, H. Adaptive control-based Isolated bi-directional converter for G2V& V2G charging with integration of the renewable energy source. Energy Rep. 2022, 8, 11416–11428. [Google Scholar] [CrossRef]
- Goto, T.; Kodaira, D. Optimal Control of Battery System by Reinforcement Learning Considering Profitability. In Proceedings of the International Conference on Power and Renewable Energy Engineering (PREE), Tokyo, Japan, 20–22 October 2023; pp. 12–16. [Google Scholar] [CrossRef]
- Jia, C.; Liu, W.; He, H.; Chau, K.T. Deep reinforcement learning-based energy management strategy for fuel cell buses integrating future road information and cabin comfort control. Energy Convers. Manag. 2024, 321, 119032. [Google Scholar] [CrossRef]
- He, T.; Zhu, J.; Lu, D.D.C.; Zheng, L. Modified Model Predictive Control for Bidirectional Four-Quadrant EV Chargers with Extended Set of Voltage Vectors. IEEE J. Emerg. Sel. Top. Power Electron. 2019, 7, 274–281. [Google Scholar] [CrossRef]
- He, T.; Wu, M.; Lu, D.D.C.; Aguilera, R.P.; Zhang, J.; Zhu, J. Designed Dynamic Reference with Model Predictive Control for Bidirectional EV Chargers. IEEE Access 2019, 7, 129362–129375. [Google Scholar] [CrossRef]
- Mohammed, A.M.; Alalwan, S.N.H.; Taşcıkaraoğlu, A.; Catalão, J.P.S. Sliding Mode-Based Control of an Electric Vehicle Fast Charging Station in a DC Microgrid. Sustain. Energy Grid Netw. 2022, 32, 100820. [Google Scholar] [CrossRef]
- Cheddadi, Y.; El Idrissi, Z.; Errahimi, F.; Es-sbai, N. Robust Integral Sliding Mode Controller Design of a Bidirectional DC Charger in PV-EV Charging Station. Int. J. Digit. Signals Smart Syst. 2021, 5, 137–151. [Google Scholar] [CrossRef]
- Mishra, D.; Singh, B.; Panigrahi, B.K. Adaptive Current Control for a Bidirectional Interleaved EV Charger with Disturbance Rejection. IEEE Trans. Ind. Appl. 2021, 57, 4080–4090. [Google Scholar] [CrossRef]
- Saadaoui, A.; Ouassaid, M. Super-twisting sliding mode control approach for battery electric vehicles ultra-fast charger based on Vienna rectifier and three-phase interleaved DC/DC buck converter. J. Energy Storage 2024, 84 Pt B, 110854. [Google Scholar] [CrossRef]
- Ahmed, I.; Adnan, M.; Ali, M.; Kaddoum, G. Supertwisting sliding mode controller for grid-to-vehicle and vehicle-to-grid battery electric vehicle charger. J. Energy Storage 2023, 70, 107914. [Google Scholar] [CrossRef]
- Rajendran, S.; Jena, D.; Diaz, M.; Rodríguez, J. Terminal Integral Synergetic Control for Wind Turbine at Region II Using a Two-Mass Model. Processes 2023, 11, 616. [Google Scholar] [CrossRef]
- Li, Y.; Shi, B.; Qiao, W.; Du, Z. A black-winged kite optimization algorithm enhanced by osprey optimization and vertical and horizontal crossover improvement. Sci. Rep. 2025, 15, 6737. [Google Scholar] [CrossRef]
- Laib, A.; Talbi, B.; Krama, A.; Gharib, M. Hybrid interval type-2 fuzzy PID+ I controller for a multi-DOF oilwell drill-string system. IEEE Access 2022, 10, 67262–67275. [Google Scholar] [CrossRef]
- Jain, D.; Bhaskar, M.K.; Parihar, M. Optimization of Controller Parameters for Load Frequency Control Problem of Two-Area Deregulated Power System Using Soft Computing Techniques. In Proceedings of Congress on Control, Robotics, and Mechatronics; Jha, P.K., Tripathi, B., Natarajan, E., Sharma, H., Eds.; Springer Nature: Singapore, 2024; pp. 385–401. [Google Scholar] [CrossRef]
- Gul, B.T.; Ahmad, I.; Rehman, H.; Hasan, A. Optimized ANFIS-Based Robust Nonlinear Control of a Solar Off-Grid Charging Station for Electric Vehicles. IEEE Access 2025, 13, 20361–20373. [Google Scholar] [CrossRef]
- Abdel-Basset, M.; Mohamed, R.; Hezam, I.M.; Sallam, K.M.; Hameed, I.A. Parameters identification of photovoltaic models using Lambert W-function and Newton-Raphson method collaborated with AI-based optimization techniques: A comparative study. Expert Syst. Appl. 2024, 255 Pt D, 124777. [Google Scholar] [CrossRef]
- Mahmud, K.; Town, G.E.; Morsalin, S.; Hossain, M.J. Integration of electric vehicles and management in the internet of energy. Renew. Sustain. Energy Rev. 2018, 82 Pt 3, 4179–4203. [Google Scholar] [CrossRef]
- Rubino, L.; Capasso, C.; Veneri, O. Review on plug-in electric vehicle charging architectures integrated with distributed energy sources for sustainable mobility. Appl. Energy 2017, 207, 438–464. [Google Scholar] [CrossRef]
- Yahya, A.; El Fadil, H.; Oulcaid, M.; Ammeh, L.; Giri, F.; Guerrero, J.M. Control of grid connected photovoltaic systems with microinverters: New Theoretical Design and Numerical Evaluation. Asian J. Control. 2018, 20, 906–918. [Google Scholar] [CrossRef]
- Tahri, A.; El Fadil, H.; Belhaj, F.Z.; Gaouzi, K.; Rachida, A.; Giri, F.; Chaoui, F.Z. Management of fuel cell power and supercapacitor state-of-charge for electric vehicles. Electr. Power Syst. Res. 2018, 160, 89–98. [Google Scholar] [CrossRef]
- Rachid, A.; El Fadil, H.; Gaouzi, K.; Rachid, K.; Lassioui, A.; El Idrissi, Z.; Koundi, M. Electric vehicle charging systems: Comprehensive review. Energies 2022, 16, 255. [Google Scholar] [CrossRef]
- Cui, X.; Avestruz, A.T. Fast-response variable frequency DC-DC converters using switching cycle event-driven digital control. IEEE Trans. Power Electron. 2023, 38, 8190–8207. [Google Scholar] [CrossRef]
- Elnady, A.; Noureldin, A.; Adam, A.A. Improved Synergetic Current Control for Grid-connected Microgrids and Distributed Generation Systems. J. Mod. Power Syst. Clean Energy 2022, 10, 1302–1313. [Google Scholar] [CrossRef]
- Deffaf, B.; Farid, H.; Benbouhenni, H.; Medjmadj, S.; Debdouche, N. Synergetic control for three-level voltage source inverter-based shunt active power filter to improve power quality. Energy Rep. 2023, 10, 1013–1027. [Google Scholar] [CrossRef]
- Wang, K.; Liu, D.; Wang, L. The Implementation of Synergetic Control for a DC-DC Buck-Boost Converter. Procedia Comput. Sci. 2022, 199, 900–907. [Google Scholar] [CrossRef]
- Badoud, A.E.; Merahi, F.; Ould Bouamama, B.; Mekhilef, S. Bond Graph Modeling, Design and Experimental Validation of a Photovoltaic/Fuel Cell/ Electrolyzer/Battery Hybrid Power System. Int. J. Hydrog. Energy 2021, 46, 24011–24027. [Google Scholar] [CrossRef]
- Kanouni, B.; Badoud, A.E.; Mekhilef, S.; Bajaj, M.; Zaitsev, I. Advanced Efficient Energy Management Strategy Based on State Machine Control for Multi-Sources PV-PEMFC-Batteries System. Sci. Rep. 2024, 14, 7996. [Google Scholar] [CrossRef]
- Kolesnikov, A.; Veselov, G. Modern Applied Control Theory: Synergetic Approach. In Control Theory; TRTU: Taganrog, Russia, 2000; pp. 4477–4479. [Google Scholar]
- Kolesnikov, A.; Veselov, G.; Kolesnikov, A.; Monti, A.; Ponci, F.; Santi, E.; Dougal, R. Synergetic synthesis of DC-DC boost converter controllers: Theory and experimental analysis. In Proceedings of the APEC Seventeenth Annual IEEE Applied Power Electronics Conference and Exposition, Dallas, TX, USA, 10–14 March 2002; Volume 1, pp. 409–415. [Google Scholar] [CrossRef]
- Li, D.; Proddutur, K.; Santi, E.; Monti, A. Synergetic Control of a boost converter: Theory and experimental verification. In Proceedings of the IEEE Southeast Conference, Columbia, SC, USA, 5–7 April 2002; pp. 197–200. [Google Scholar] [CrossRef]
- Qian, J.; Li, K.; Wu, H.; Yang, J.; Li, X. Synergetic control of grid-connected photovoltaic systems. Int. J. Photoenergy 2017, 2017, 5051489. [Google Scholar] [CrossRef]
- Yu, Z.; Ai, Q.; Gong, J.; Piao, L. A novel secondary control for microgrid based on Synergetic Control of multi-agent system. Energies 2016, 9, 243. [Google Scholar] [CrossRef]
- Komurcugil, H. Adaptive terminal sliding-mode control strategy for DC-DC converters. ISA Trans. 2012, 51, 673–681. [Google Scholar] [CrossRef] [PubMed]
- Abderrezek, H.; Harmas, M.N. Particle swarm optimization of a terminal synergetic controllers for a DC-DC converter. Int. J. Electr. Comput. Electron. Commun. Eng. 2014, 8, 8. [Google Scholar]
- Zerroug, N.; Harmas, M.N.; Benaggoune, S.; Bouchama, Z.; Zehar, K. DSP-based implementation of fast-terminal synergetic control for a DC-DC Buck converter. J. Frankl. Inst. 2018, 355, 2329–2343. [Google Scholar] [CrossRef]
- Elnady, A.; Noureldin, A.; Adam, A.A. Integral terminal synergetic based direct power control for distributed generation systems. IEEE Trans. Smart Grids 2022, 13, 1287–1297. [Google Scholar] [CrossRef]
- Boudouani, S.; Yahdou, A.; Benbouhenni, H.; Boudjema, Z.; Almalki, M.M.; Alghamdi, T.A. Enhanced speed sensorless control of IPMSM using integral synergetic observer. Meas. Control. 2025, 58, 1–10. [Google Scholar] [CrossRef]
- Niu, H.; Lan, Q.; Liu, Y.; Xu, H. A continuous integral terminal sliding mode control approach for a class of uncertain nonlinear systems. Meas. Control. 2019, 52, 720–728. [Google Scholar] [CrossRef]
- Ebrahim, M.A.; Aziz, B.A.; Nashed, M.N.; Osman, F.A. Op timal design of proportional-resonant controller and its harmonic compensators for grid-integrated renewable energy sources based three-phase voltage source inverters. IET Gener. Transm. Distrib. 2021, 15, 1371–1386. [Google Scholar] [CrossRef]
- Zaid, S.A.; Mohamed, I.S.; Bakeer, A.; Liu, L.; Albalawi, H.; Tawfiq, M.E.; Kassem, A.M. From MPC-based to end to-end (E2E) learning-based control policy for grid-tied 3L-NPC transformerless inverter. IEEE Access 2022, 10, 57309–57326. [Google Scholar] [CrossRef]

























| Parameters | Values |
|---|---|
| Inductance Lg | 0.01 H |
| Resistance Rg | |
| Nominal grid voltage Vg | 85 V |
| Grid frequency f | 50 Hz |
| Vdc | 200 V |
| Capacitor Cv | |
| Inductance Lh | 0.02 H |
| SVM frequency fsvm | 40 KHz |
| Switching frequency fs | 50 KHz |
| Battery nominal voltage Vnom | 96 V |
| Battery capacity Cp | 200 ah |
| Resistance Rh | 0.0001 Ω |
| Battery response time | 1 s |
| Battery initial state of charge SOC | 50% |
| Parameters | Values |
|---|---|
| λ1 | 4.5128 × 10−7 |
| λ2 | 0.004 |
| λ3 | 0.6520 |
| T | 0.0051 s |
| a/b | 0.0075 |
| 1st Steady-State | 2nd Steady-State | 3rd Steady-State | 4th Steady-State | |
|---|---|---|---|---|
| Optimized IFTSC | 0.62 | 0.69 | 0.51 | 0.46 |
| Optimized ISC | 0.70 | 0.71 | 0.54 | 0.46 |
| IFTSC | 0.84 | 0.86 | 0.56 | 0.62 |
| ISC | 0.85 | 0.89 | 0.59 | 0.61 |
| PID | 1.43 | 1.57 | 1.79 | 2.16 |
| Control Scheme | Step Decrease in Battery Current Reference 10 → −10 V | Step Decrease in Battery Current Reference −10 → 15 V | Step Decrease in Battery Current Reference −15 → 15 V | ||||||
|---|---|---|---|---|---|---|---|---|---|
| Undershoot (V) | Settling Time (s) | RMSE (V) | Overshoot (V) | Settling Time (s) | RMSE (V) | Undershoot (V) | Settling Time (s) | RMSE (V) | |
| PID | 48% | 0.18 | 0.0722 | 50.61% | 0.19 | 4.7 | 65% | 0.27 | 7.14 |
| ISC | 29% | 0.08 | 0.04 | 25.7% | 0.12 | 3.9 | 49% | 0.15 | 2.28 |
| IFTSC | 18% | 0.05 | 0.04 | 16.61% | 0.06 | 0.54 | 31% | 0.05 | 0.19 |
| OISC | 18% | 0.05 | 0.04 | 16.89% | 0.07 | 0.64 | 31% | 0.05 | 0.21 |
| Proposed | 11% | 0.02 | 0.03 | 9.06% | 0.03 | 0.04 | 7.3% | 0.02 | 0.06 |
| OIFTSC Under | Ideal Conditions | Parameters Disturbance | Grid Voltage Harmonic Disturbance | |||||||||
|---|---|---|---|---|---|---|---|---|---|---|---|---|
| 1st steady-state | 2nd steady-state | 3rd steady-state | 4th steady-state | 1st steady-state | 2nd steady-state | 3rd steady-state | 4th steady-state | 1st steady-state | 2nd steady-state | 3rd steady-state | 4th steady-state | |
| THD (%) | 0.62% | 0.69% | 0.51% | 0.46% | 0.76% | 0.87% | 0.74% | 0.67% | 0.77% | 0.82% | 0.59% | 0.53% |
| 1st Steady-State | 2nd Steady-State | 3rd Steady-State | 4th Steady-State | |
|---|---|---|---|---|
| THD% | 3.88% | 3.58% | 2.51% | 2.44% |
Disclaimer/Publisher’s Note: The statements, opinions and data contained in all publications are solely those of the individual author(s) and contributor(s) and not of MDPI and/or the editor(s). MDPI and/or the editor(s) disclaim responsibility for any injury to people or property resulting from any ideas, methods, instructions or products referred to in the content. |
© 2025 by the authors. Licensee MDPI, Basel, Switzerland. This article is an open access article distributed under the terms and conditions of the Creative Commons Attribution (CC BY) license (https://creativecommons.org/licenses/by/4.0/).
Share and Cite
Aris, I.; Sadou, Y.; Laib, A. An Optimal Integral Fast Terminal Synergetic Control Scheme for a Grid-to-Vehicle and Vehicle-to-Grid Battery Electric Vehicle Charger Based on the Black-Winged Kite Algorithm. Energies 2025, 18, 3397. https://doi.org/10.3390/en18133397
Aris I, Sadou Y, Laib A. An Optimal Integral Fast Terminal Synergetic Control Scheme for a Grid-to-Vehicle and Vehicle-to-Grid Battery Electric Vehicle Charger Based on the Black-Winged Kite Algorithm. Energies. 2025; 18(13):3397. https://doi.org/10.3390/en18133397
Chicago/Turabian StyleAris, Ishak, Yanis Sadou, and Abdelbaset Laib. 2025. "An Optimal Integral Fast Terminal Synergetic Control Scheme for a Grid-to-Vehicle and Vehicle-to-Grid Battery Electric Vehicle Charger Based on the Black-Winged Kite Algorithm" Energies 18, no. 13: 3397. https://doi.org/10.3390/en18133397
APA StyleAris, I., Sadou, Y., & Laib, A. (2025). An Optimal Integral Fast Terminal Synergetic Control Scheme for a Grid-to-Vehicle and Vehicle-to-Grid Battery Electric Vehicle Charger Based on the Black-Winged Kite Algorithm. Energies, 18(13), 3397. https://doi.org/10.3390/en18133397

