Practical Implementation of Hydrogen in Buildings: An Integration Model Based on Flowcharts and a Variable Matrix for Decision-Making
Abstract
1. Introduction
2. Methods—Classification of Knowledge
2.1. Building Engineering Requirements
- The first phase is related to design viability. This is the phase when the technical material aspects of the system, including components, connections, spatial requirements, and controls, are determined. The objective is to optimize and customize the system.
- The second phase is related to construction viability. In this phase, the space is materialized, including determining location, scale, dimensions, operations, and requirements.
- The final phase concerns the maintenance viability of the building services. This is a delicate phase for the building owners, as the more innovative the systems, the more uncertainties they raise regarding their performance, reliability, and costs. This phase encompasses the work to be carried out, including startup, shutdown, and response times, as well as the periodic repair and replacement of components.
2.2. Stakeholders’ Requirements
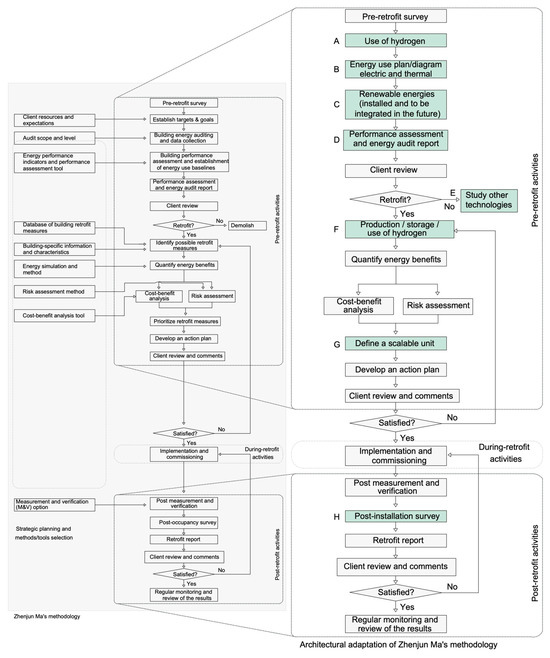
3. Flowchart and Matrix of Variables
4. Discussion
- Implementation of detachable materials and connections. Same metric and material.
- Definition of the system for storage and determinate production. Permanent H2 production and FC work scheduled only on Saturdays.
- Create a communication protocol. Connect to the general control system.
- Establish the role of the system on electrical consumption. The system covers the electrical needs on Saturdays.
- Invest in an automation system. Design a complete automation system.
- Design of failure option. Establish a series of alarms.
- Provision for possible future scaling. Ensure the adaptability of the equipment to meet larger requirements.
- Location of the system—consider placement outside the building.
- Integration of PV elements into the building envelope.
- Prioritize H2 production.
- Determine ventilation flow. Design window and fans.
- Provision of space for workers.
- Implement a monitoring system. Design a local visor of the systems.
- Training for employees.
- Determination of safe parameters. Investigate the safe operational range.
- Assess use and maintenance needs. Cleaning and control.
- Design alarms to ensure optimum performance.
5. Conclusions
Author Contributions
Funding
Data Availability Statement
Acknowledgments
Conflicts of Interest
Abbreviations
| ATEX | Equipment for potentially explosive atmospheres |
| CHHP | Combined heat, hydrogen, and power |
| CHP | Combined heat and power |
| CO2 | Carbon Dioxide |
| DDPG | Deep Deterministic Policy Gradient |
| FC | Fuel Cell |
| GBRS/GNRS | Green building/neighborhood rating systems |
| GHG | Greenhouse gas |
| H2 | Hydrogen |
| IEA | International Energy Agency |
| kW | Kilowatts |
| MCDMP | Multi-Criteria Decision-Making Problems |
| PEMFC | Proton-exchange membrane fuel cells |
| PV | Photovoltaic |
| t | Tone |
Appendix A
Appendix A.1
| Reference | Technology | Data/Method | Design | Construction | Maintenance |
|---|---|---|---|---|---|
| Holappa, 2020 [44] | Carbon capture and storage (CCS) | assessed levels achievable | Materials | - | |
| Zhu et al., 2020 [35] | - | nine different criteria | Infrastructure | Location | - |
| Desportes et al., 2021 [31] | PV, battery and H2 batteries | DDPG αep Algorithm to Learn the Policy | Performance | - | - |
| AlHashmi et al., 2021 [41] | Battery and H2 storage | TOPSIS method | Energy economy | - | |
| Han et al., 2009 [33] | FCs | combined heat and power (CHP) and combined heat, hydrogen, and power (CHHP) | Efficiency | - | - |
| Boretti 2024 [22] | Renewables | GHG | Integration | - | |
| Li et al., 2021 [36] | Combined cooling, heat and power (CCHP) system | life cycle cost | Work mode | Cost comparison | |
| Zhang et al., 2022 [34] | Biomass and public grid | polygeneration system | Work mode | - | - |
| Madurai Elavarasan et al., 2022 [32] | Renewables | digitalization | Strategies | - | |
| Sung et al., 2011 [66] | PV and FCs | integrated energy-saving system | Integration | Location | - |
| Apostoleris et al., 2021 [67] | Application-oriented concentrator PV | CPV “Toolbox” | PV tracking | - | - |
| Zhang et al., 2022 [37] | PV, wind energy | green building/neighborhood rating systems (GBRSs/GNRS) | Energy storage | ||
| Cherrad, 2019 [68] | Gas-cooled reactors | adsorbed mass of hydrogen, Bernuilli and flow loss | Work mode |
Appendix A.2
| Reference | Technology | Program (s) | Design | Construction | Maintenance |
|---|---|---|---|---|---|
| Murray et al., 2018 [38] | Battery, thermal storage and H2 storage | CESAR (no info at the article) | Work mode | Equipment, storage | |
| Marino et al., 2013 [45] | PV, wind power, electrolyzer and FCs | POVSOL https://valentin-software.com/produkte/pvsol-premium/ (accessed on 3 June 2020). | Work mode, efficiency | Economic cost | |
| Hedström et al., 2004 [40] | FC system, PV, FC array, electrolyzer, biogas burner, and storage tank | MATLAB Simulink | Equipment and location | Fuel cost | |
| Marino et al., 2012 [39] | PV, H2 storage and FCs | POVSOL Expert, Valentine Energy Software, Berlin, 2012 | Equipment | Sustainability and economic cost | |
| Kuwahara et al., 2022 [46] | Geothermal and solar | BEST Building Energy Simulation Tool (BEST). Available online: https://www.ibec.or.jp/best/ (accessed on 3 June 2020). | Equipment | ||
| Roberts et al., 2017 [53] | Pumped H2 storage | HOMER Computer software. Vers. Legacy. N.p., n.d. https://www.homerenergy.com/ (accessed on 3 June 2020). | Work mode | Economic cost | |
| Bartolucci et al., 2021 [50] | PV, proton exchange membrane (PEM), electrolyzer, and heat pump | MILP (Mixed Integer Linear Programming) | Equipment | Efficiency | |
| Joshua et al., 2024 [69] | PV, electrolyzer | MATLAB Simulink | Work mode | Scalability | |
| Dong et al., 2022 [43] | PV, solar thermal collectors, wind power, electrolyzer, tank, FC CHP, absorption chiller | ILOG CPLEX MATLAB | Hydrogen cost | ||
| Fan Hong et al., 2023 [70] | PV, wind, battery, and FCs | MATLAB (no info at the article) | Work mode | ||
| Calise et al., 2017 [42] | FCs, PV thermal collector, electrolyzer, and single-stage lithium bromide (LiBr/ H2O) | TRNSYS Solar energy laboratory, TRNSYS. A transient system simulation program University of Wisconsin, Madison (2006) | Equipment | Pay-back | |
| He et al., 2021 [49] | FCs | TRNSYS 18 and Python | Work mode | - | FC degradation |
| Pedamallu et al., 2016 [71] | PV, wind power, batteries | BUENAS (Bottom-Up Energy Analysis System) | Equipment | ||
| Lamagna et al., 2021 [52] | PV and storage | MATLAB ConfigDym built by Sylfen | Integration | Economic cost | |
| He et al., 2021 [48] | PV, H2 vehicles, H2 stations and H2 pipelines | TRNSYS 18 | Management | ||
| Liu et al., 2022 [51] | Energy communities integrated with H2 vehicles and battery vehicles | TRNSYS 18 | Work mode |
Appendix A.3
| Reference | Technology | Location | Design | Construction | Maintenance |
|---|---|---|---|---|---|
| Hedström et al., 2004 [40] | FC, PV, electrolyzer, H2 storage, biogas, heat exchangers and accumulator tank | GlashusETT, Stockholm Sweden | Equipment and location | Fuel cost | |
| Marino et al., 2012 [39] | PV, H2 storage and FCs | ARPACAL Reggio Calabria | Equipment | Sustainability and economic cost | |
| Marino et al., 2013 [45] | PV, wind power, electrolyzer, and FCs | ARPACAL Reggio Calabria | Work mode, efficiency | Economic cost | |
| Masi et al., 2024 [29] | PV and FCs | Benevento | Equipment | ||
| Kuwahara et al., 2022 [46] | Geothermal and solar for heating and air conditioningf | Ibaraki Prefecture, Japan | Equipment | ||
| Aki et al., 2012 [54] | FCs and accumulator tank | Osaka | System | Equipment | |
| Roberts et al., 2017 [53] | Pumped H2 storage | Lake Sammamish, WA, | Work mode | Economic cost | |
| He et al., 2021 [49] | FCs, H2 cars. | House in San Francisco | Work mode | FC degradation | |
| Widera, 2019 [23] | Wind power and electrolyzer | Utsira and Orkney archipelago | Equipment and location | Technical issues | |
| Lamagna et al., 2021 [52] | PV and storage | Procida Naples | Integration | Economic cost |
References
- European Commission. Communication from the Commission to the European Parliament, The Council, the European Economic and Social Committee and the Committee of the Regions A Renovation Wave for Europe-Greening Our Buildings, Creating Jobs, Improving Lives. 2020. Available online: https://eur-lex.europa.eu/legal-content/EN/ALL/?uri=CELEX%3A52012DC0673 (accessed on 11 October 2024).
- Unfccc, Adoption of the Paris Agreement. 2016. Available online: https://unfccc.int/sites/default/files/english_paris_agreement.pdf (accessed on 11 October 2024).
- European Commission. 2020. Available online: https://energy.ec.europa.eu/system/files/2020-07/hydrogen_strategy_0.pdf (accessed on 11 October 2024).
- Ibn-Mohammed, T.; Greenough, R.; Taylor, S.; Ozawa-Meida, L.; Acquaye, A. A decision support framework for evaluation of environmentally and economically optimal retrofit of non-domestic buildings. In Sustainability in Energy and Buildings. Smart Innovation, Systems and Technologies; Hakansson, A., Höjer, M., Howlett, R., Jain, L., Eds.; Springer: Berlin/Heidelberg, Germany, 2013. [Google Scholar] [CrossRef]
- Ascione, F.; Bianco, N.; De Masi, R.F.; De’Rossi, F.; Vanoli, G.P. Energy retrofit of an educational building in the ancient center of Benevento. Feasibility study of energy savings and respect of the historical value. Energy Build. 2015, 95, 172–183. [Google Scholar] [CrossRef]
- Karmellos, M.; Kiprakis, A.; Mavrotas, G. A multi-objective approach for optimal prioritization of energy efficiency measures in buildings: Model, software and case studies. Appl. Energy 2015, 139, 131–150. [Google Scholar] [CrossRef]
- Roberti, F.; Exner, D.; Troi, A. Energy consumption and indoor comfort in historic refurbished and non-refurbished buildings in south tyrol: An open database. In Smart and Sustainable Planning for Cities and Regions. SSPCR 2017. Green Energy and Technology; Bisello, A., Vettorato, D., Laconte, P., Costa, S., Eds.; Springer: Cham, Switzerland, 2018. [Google Scholar] [CrossRef]
- Pombo, O.; Rivela, B.; Neila, J. The challenge of sustainable building renovation: Assessment of current criteria and future outlook. J. Clean. Prod. 2016, 123, 88–100. [Google Scholar] [CrossRef]
- Si, J.; Marjanovic-Halburd, L.; Nasiri, F.; Bell, S. Assessment of building-integrated green technologies: A review and case study on applications of Multi-Criteria Decision Making (MCDM) method. Sustain. Cities Soc. 2016, 27, 106–115. [Google Scholar] [CrossRef]
- Ma, Z.; Cooper, P.; Daly, D.; Ledo, L. Existing building retrofits: Methodology and state-of-the-art. Energy Build. 2012, 55, 889–902. [Google Scholar] [CrossRef]
- UN Environment. Global Environment GEO-6 Healthy Planet, Healthy People; Cambridge University Press: Cambridge, UK, 2019. [Google Scholar]
- Economidou, M.; Todeschi, V.; Bertoldi, P.; D’Agostino, D.; Zangheri, P.; Castellazzi, L. Review of 50 years of EU energy efficiency policies for buildings. Energy Build. 2020, 225, 110322. [Google Scholar] [CrossRef]
- Toosi, H.A.; Lavagna, M.; Leonforte, F.; Del Pero, C.; Aste, N. Life Cycle Sustainability Assessment in Building Energy Retrofitting; A Review. Sustain. Cities Soc. 2020, 60, 102248. [Google Scholar] [CrossRef]
- Yang, L.; Yan, H.; Lam, J.C. Thermal comfort and building energy consumption implications–A review. Appl. Energy 2014, 115, 164–173. [Google Scholar] [CrossRef]
- Zuazua-Ros, A.; Martín-Gómez, C.; Bermejo-Busto, J.; Vidaurre-Arbizu, M.; Baquero, E.; Miranda, R. Thermal energy performance in working-spaces from biomorphic models: The tuna case in an office building. Build. Simul. 2016, 9, 347–357. [Google Scholar] [CrossRef]
- Sicignano, E.; Di Ruocco, G.; Melella, R. Mitigation strategies for reduction of embodied energy and carbon, in the construction systems of contemporary quality architecture. Sustainability 2019, 11, 3806. [Google Scholar] [CrossRef]
- Sugar, L.; Kennedy, C. A low carbon infrastructure plan for Toronto, Canada. Can. J. Civ. Eng. 2013, 40, 86–96. [Google Scholar] [CrossRef]
- Neto, L.S.A.; de Souza, L.R.; Muniz, P.B.V.; Câmara, J.C.C. Use of Hydrogen as Energy Source: A Literature Review. J. Bioeng. Technol. Health 2022, 5, 60–64. [Google Scholar] [CrossRef]
- Akyüz, E.S.; Telli, E.; Farsak, M. Hydrogen generation electrolyzers: Paving the way for sustainable energy. Int. J. Hydrogen Energy 2024, 81, 1338–1362. [Google Scholar] [CrossRef]
- Hart, D.; Howes, J.; Lehner, F.; Dodds, P.; Hughes, N.; Fais, B. Scenarios for Deployment of Hydrogen in Contributing to Meeting Carbon Budgets and the 2050 Target; E4tech: London, UK, 2015. [Google Scholar]
- Carmo, M.; Fritz, D.L.; Mergel, J.; Stolten, D. A comprehensive review on PEM water electrolysis. Int. J. Hydrogen Energy 2013, 38, 4901–4934. [Google Scholar] [CrossRef]
- Boretti, A.; Pollet, B.G. Hydrogen economy: Paving the path to a sustainable, low-carbon future. Int. J. Hydrogen Energy 2024, 93, 307–319. [Google Scholar] [CrossRef]
- Widera, B. Renewable hydrogen as an energy storage solution. E3S Web Conf. 2019, 116, 00097. [Google Scholar] [CrossRef]
- Turkdogan, S. Design and optimization of a solely renewable based hybrid energy system for residential electrical load and fuel cell electric vehicle. Eng. Sci. Technol. Int. J. 2021, 24, 397–404. [Google Scholar] [CrossRef]
- IEA. The Future of Hydrogen, The Future of Hydrogen; OECD: Paris, France, 2019. [Google Scholar] [CrossRef]
- Dorregaray-Oyaregui, S.; Martín-Gómez, C.; Aguado, M. Installation of fuel cells in building in use: Technical, regulatory, and economic feasibility. Energy Convers. Manag. 2024, 22, 100536. [Google Scholar] [CrossRef]
- Staffell, I.; Scamman, D.; Abad, A.V.; Balcombe, P.; Dodds, P.E.; Ekins, P.; Shah, N.; Ward, K.R. The role of hydrogen and fuel cells in the global energy system. Energy Environ. Sci. 2019, 12, 463–491. [Google Scholar] [CrossRef]
- Repsol. Repsol will Invest €2.549 Billion to Boost Renewable Hydrogen; Repsol: Madrid, Spain, 2021; pp. 1–6. [Google Scholar]
- De Masi, R.F.; Festa, V.; Penchini, D.; Ruggiero, S.; Tariello, F.; Vanoli, G.P.; Zinno, A. State of art of hydrogen utilization for building sector and set-up with preliminary experimental results of 1 kWel solid oxide fuel cell installed in a nearly zero energy house. Energy 2024, 302, 131810. [Google Scholar] [CrossRef]
- European Commission. A Hydrogen Strategy for a Climate Neutral Europe The Path Towards a European Hydrogen Eco-System Step by Step; European Commission: Brussels, Belgium, 2020. [Google Scholar]
- Desportes, L.; Fijalkow, I.; Andry, P. Deep Reinforcement Learning for Hybrid Energy Storage Systems: Balancing Lead and Hydrogen Storage. Energies 2021, 14, 4706. [Google Scholar] [CrossRef]
- Elavarasan, R.M.; Pugazhendhi, R.; Irfan, M.; Mihet-Popa, L.; Khan, I.A.; Campana, P.E. State-of-the-art sustainable approaches for deeper decarbonization in Europe–An endowment to climate neutral vision. Renew. Sustain. Energy Rev. 2022, 159, 112204. [Google Scholar] [CrossRef]
- Han, J.; Elgowainy, A.; Wang, M. Fuel-Cycle Analysis of Fuel Cells for Combined Heat, Hydrogen, and Power Generation. In Volume 6: Emerging Technologies: Alternative Energy Systems; Energy Systems: Analysis, Thermodynamics and Sustainability; ASMEDC: Lake Buena Vista, FL, USA, 2009; pp. 367–375. [Google Scholar] [CrossRef]
- Zhang, X.; Yan, R.; Zeng, R.; Zhu, R.; Kong, X.; He, Y.; Li, H. Integrated performance optimization of a biomass-based hybrid hydrogen/thermal energy storage system for building and hydrogen vehicles. Renew. Energy 2022, 187, 801–818. [Google Scholar] [CrossRef]
- Zhu, L.; Hu, L.; Yüksel, S.; Dinçer, H.; Karakuş, H.; Ubay, G.G. Analysis of Strategic Directions in Sustainable Hydrogen Investment Decisions. Sustainability 2020, 12, 4581. [Google Scholar] [CrossRef]
- Li, N.; Zhao, X.; Shi, X.; Pei, Z.; Mu, H.; Taghizadeh-Hesary, F. Integrated energy systems with CCHP and hydrogen supply: A new outlet for curtailed wind power. Appl. Energy 2021, 303, 117619. [Google Scholar] [CrossRef]
- Zhang, S.; Ocłoń, P.; Klemeš, J.J.; Michorczyk, P.; Pielichowska, K.; Pielichowski, K. Renewable energy systems for building heating, cooling and electricity production with thermal energy storage. Renew. Sustain. Energy Rev. 2022, 165, 112560. [Google Scholar] [CrossRef]
- Murray, P.; Orehounig, K.; Grosspietsch, D.; Carmeliet, J. A comparison of storage systems in neighbourhood decentralized energy system applications from 2015 to 2050. Appl. Energy 2018, 231, 1285–1306. [Google Scholar] [CrossRef]
- Marino, C.; Nucara, A.; Pietrafesa, M.; Pudano, A.; Tripodi, M. Energetic, economic and environmental sustainability of integrated techniques for energy production in buildings using hydrogen as storage system. Renew. Energy Power Qual. 2012, 1, 1240–1244. [Google Scholar] [CrossRef]
- Hedström, L.; Wallmark, C.; Alvfors, P.; Rissanen, M.; Stridh, B.; Ekman, J. Description and modelling of the solar–hydrogen–biogas-fuel cell system in GlashusEtt. J. Power Sources 2004, 131, 340–350. [Google Scholar] [CrossRef]
- AlHashmi, M.; Chhipi-Shrestha, G.; Nahiduzzaman, K.M.; Hewage, K.; Sadiq, R. Framework for Developing a Low-Carbon Energy Demand in Residential Buildings Using Community-Government Partnership: An Application in Saudi Arabia. Energies 2021, 14, 4954. [Google Scholar] [CrossRef]
- Calise, F.; Figaj, R.D.; Massarotti, N.; Mauro, A.; Vanoli, L. Polygeneration system based on PEMFC, CPVT and electrolyzer: Dynamic simulation and energetic and economic analysis. Appl. Energy 2017, 192, 530–542. [Google Scholar] [CrossRef]
- Dong, X.; Wu, J.; Xu, Z.; Liu, K.; Guan, X. Optimal coordination of hydrogen-based integrated energy systems with combination of hydrogen and water storage. Appl. Energy 2022, 308, 118274. [Google Scholar] [CrossRef]
- Holappa, L. A General Vision for Reduction of Energy Consumption and CO2 Emissions from the Steel Industry. Metals 2020, 10, 1117. [Google Scholar] [CrossRef]
- Marino, C.; Nucara, A.; Pietrafesa, M.; Pudano, A. An energy self-sufficient public building using integrated renewable sources and hydrogen storage. Energy 2013, 57, 95–105. [Google Scholar] [CrossRef]
- Kuwahara, R.; Kim, H.; Sato, H. Evaluation of Zero-Energy Building and Use of Renewable Energy in Renovated Buildings: A Case Study in Japan. Buildings 2022, 12, 561. [Google Scholar] [CrossRef]
- Starkov, S.O.; Lavrenkov, Y.N. Application of spiking neural networks for modeling the process of high-temperature hydrogen production in systems with gas-cooled reactors. Izv. Wysshikh Uchebnykh Zawedeniy Yad. Energ. 2019, 2019, 143–154. [Google Scholar] [CrossRef]
- He, Y.; Zhou, Y.; Yuan, J.; Liu, Z.; Wang, Z.; Zhang, G. Transformation towards a carbon-neutral residential community with hydrogen economy and advanced energy management strategies. Energy Convers. Manag. 2021, 249, 114834. [Google Scholar] [CrossRef]
- He, Y.; Zhou, Y.; Wang, Z.; Liu, J.; Liu, Z.; Zhang, G. Quantification on fuel cell degradation and techno-economic analysis of a hydrogen-based grid-interactive residential energy sharing network with fuel-cell-powered vehicles. Appl. Energy 2021, 303, 117444. [Google Scholar] [CrossRef]
- Bartolucci, L.; Cordiner, S.; Mulone, V.; Pasquale, S. Hydrogen based Multi Energy Systems: Assessment of the marginal utility of increasing hydrogen penetration on system performances. Int. J. Hydrogen Energy 2021, 46, 38588–38602. [Google Scholar] [CrossRef]
- Liu, J.; Zhou, Y.; Yang, H.; Wu, H. Uncertainty energy planning of net-zero energy communities with peer-to-peer energy trading and green vehicle storage considering climate changes by 2050 with machine learning methods. Appl. Energy 2022, 321, 119394. [Google Scholar] [CrossRef]
- Lamagna, M.; Nastasi, B.; Groppi, D.; Rozain, C.; Manfren, M.; Garcia, D.A. Techno-economic assessment of reversible Solid Oxide Cell integration to renewable energy systems at building and district scale. Energy Convers. Manag. 2021, 35, 113993. [Google Scholar] [CrossRef]
- Roberts, T.; Cai, H. Hybrid Renewable Energy System Model Analysis: Pumped Hydrogen Storage Compared to Battery-Bank Storage Systems. In AEI 2017; American Society of Civil Engineers: Reston, VA, USA, 2017; pp. 184–203. [Google Scholar] [CrossRef]
- Aki, H.; Taniguchi, Y.; Tamura, I.; Kegasa, A.; Hayakawa, H.; Ishikawa, Y.; Yamamoto, S.; Sugimoto, I. Fuel cells and energy networks of electricity, heat, and hydrogen: A demonstration in hydrogen-fueled apartments. Int. J. Hydrogen Energy 2012, 37, 1204–1213. [Google Scholar] [CrossRef]
- Nikolaidis, P.; Poullikkas, A. A comparative overview of hydrogen production processes. Renew. Sustain. Energy Rev. 2017, 67, 597–611. [Google Scholar] [CrossRef]
- F.H.A. Community EnergyScotland, Calvera, BIG HIT. 2020. Available online: https://www.bighit.eu/about (accessed on 14 June 2024).
- IEA. Key World Energy Statistics 2021, IEA. 2020. Available online: https://www.iea.org/reports/key-world-energy-statistics-2021 (accessed on 14 June 2024).
- Zheng, D.; Yu, L.; Wang, L.; Tao, J. A screening methodology for building multiple energy retrofit measures package considering economic and risk aspects. J. Clean. Prod. 2019, 208, 1587–1602. [Google Scholar] [CrossRef]
- Ricci, M.; Newsholme, G.; Bellaby, P.; Flynn, R. Hydrogen: Too dangerous to base our future upon? Inst. Chem. Eng. Symp. Ser. 2006, 2006, 42–60. [Google Scholar]
- Saffers, J.B.; Molkov, V.V. Hydrogen safety engineering framework and elementary design safety tools. Int. J. Hydrogen Energy 2014, 39, 6268–6285. [Google Scholar] [CrossRef]
- Mirza, N.R.; Degenkolbe, S.; Witt, W. Analysis of hydrogen incidents to support risk assessment. Int. J. Hydrogen Energy 2011, 36, 12068–12077. [Google Scholar] [CrossRef]
- Aceves, S.M.; Espinosa-Loza, F.; Petitpas, G.; Ross, T.O.; Switzer, V.A. Hydrogen safety training for laboratory researchers and technical personnel. Int. J. Hydrogen Energy 2012, 37, 17497–17501. [Google Scholar] [CrossRef]
- Najjar, Y.S.H. Hydrogen safety: The road toward green technology. Int. J. Hydrogen Energy 2013, 38, 10716–10728. [Google Scholar] [CrossRef]
- Tohir, M.Z.M.; Martín-Gómez, C. Electric vehicle fire risk assessment framework using Fault Tree Analysis. Open Res. Eur. 2023, 3, 178. [Google Scholar] [CrossRef]
- CIFP San Jorge. El Hidrógeno Verde, el Nuevo Combustible en la Capacitación de Especialistas en Energías Renovables en la FP Vasca. Available online: https://www.Fpsanturtzilh.Eus/2023/02/24/El-Hidrogeno-Verde-El-Nuevo-Combustible-En-La-Capacitacion-de-Especialistas-En-Energias-Renovables-En-La-Fp-Vasca/ (accessed on 18 July 2024).
- Sung, W.P.; Ou, W.S.; Chang, J.M.; Kuan, Y.D. Studies on an Integrated Energy-Saving System Combining Architectural Energy-Saving Features and Renewable Energy in Taiwan. Adv. Mat. Res. 2011, 250–253, 3271–3274. [Google Scholar] [CrossRef]
- Apostoleris, H.; Stefancich, M.; Chiesa, M. The CPV “Toolbox”: New Approaches to Maximizing Solar Resource Utilization with Application-Oriented Concentrator Photovoltaics. Energies 2021, 14, 795. [Google Scholar] [CrossRef]
- Cherrad, N. Pumping of hydrogen by free heating for buildings supply from a safe storage bed. Therm. Sci. Eng. Prog. 2019, 13, 100370. [Google Scholar] [CrossRef]
- Joshua, S.R.; Yeon, A.N.; Park, S.; Kwon, K. Solar–Hydrogen Storage System: Architecture and Integration Design of University Energy Management Systems. Appl. Sci. 2024, 14, 4376. [Google Scholar] [CrossRef]
- Fan, H.; Wang, L.; Xing, M.; Tian, S.; Yu, W. Coordinated Scheduling of Multiple Buildings with Electric-Hydrogen Complementary Considering Frequency Stability Constraints. J. Shanghai Jiao Tong Univ. 2023, 57, 1559–1570. [Google Scholar] [CrossRef]
- Pedamallu, L.R.T.; Singh, V.K.; Gomes, A.P.F. Quantitative Assessment of Advanced Energy Efficiency Retrofitting for Hospitals in India. In Proceedings of the ASME 2016 10th International Conference on Energy Sustainability, ES 2016, Collocated with the ASME 2016 Power Conference and the ASME 2016 14th International Conference on Fuel Cell Science, Engineering and Technology, Charlotte, NC, USA, 26–30 June 2016; American Society of Mechanical Engineers: New York, NY, USA, 2016. [Google Scholar] [CrossRef]





Disclaimer/Publisher’s Note: The statements, opinions and data contained in all publications are solely those of the individual author(s) and contributor(s) and not of MDPI and/or the editor(s). MDPI and/or the editor(s) disclaim responsibility for any injury to people or property resulting from any ideas, methods, instructions or products referred to in the content. |
© 2025 by the authors. Licensee MDPI, Basel, Switzerland. This article is an open access article distributed under the terms and conditions of the Creative Commons Attribution (CC BY) license (https://creativecommons.org/licenses/by/4.0/).
Share and Cite
Dorregaray-Oyaregui, S.; Martín-Gómez, C.; Zuazua-Ros, A.; Aguado, M. Practical Implementation of Hydrogen in Buildings: An Integration Model Based on Flowcharts and a Variable Matrix for Decision-Making. Energies 2025, 18, 2546. https://doi.org/10.3390/en18102546
Dorregaray-Oyaregui S, Martín-Gómez C, Zuazua-Ros A, Aguado M. Practical Implementation of Hydrogen in Buildings: An Integration Model Based on Flowcharts and a Variable Matrix for Decision-Making. Energies. 2025; 18(10):2546. https://doi.org/10.3390/en18102546
Chicago/Turabian StyleDorregaray-Oyaregui, Sara, César Martín-Gómez, Amaia Zuazua-Ros, and Mónica Aguado. 2025. "Practical Implementation of Hydrogen in Buildings: An Integration Model Based on Flowcharts and a Variable Matrix for Decision-Making" Energies 18, no. 10: 2546. https://doi.org/10.3390/en18102546
APA StyleDorregaray-Oyaregui, S., Martín-Gómez, C., Zuazua-Ros, A., & Aguado, M. (2025). Practical Implementation of Hydrogen in Buildings: An Integration Model Based on Flowcharts and a Variable Matrix for Decision-Making. Energies, 18(10), 2546. https://doi.org/10.3390/en18102546

