Next Article in Journal
Evaluation of a Database of the Spanish Wind Energy Resources Derived from a Regional Reanalysis
Previous Article in Journal
Analysis of Losses Associated with Series Resistance (Rs) in Simple-Structured c-Si Solar Cells
Previous Article in Special Issue
Hybrid Optical and Thermal Energy Conversion System to Power Internet of Things Nodes
 
 
Font Type:
Arial Georgia Verdana
Font Size:
Aa Aa Aa
Line Spacing:
Column Width:
Background:
Article

Quality–Cost–Environment Assessment of Sustainable Manufacturing of Photovoltaic Panels

1
Department of Public Management, Institute of Public Policy and Administration, College of Public Economy and Administration, Krakow University of Economics, ul. Rakowicka 27, 31-510 Krakow, Poland
2
NWU Business School, North-West University, Potchefstroom 2531, South Africa
3
Faculty of Mechanical Engineering and Aeronautics, Rzeszow University of Technology, Al. Powstancow Warszawy 12, 35-959 Rzeszow, Poland
*
Author to whom correspondence should be addressed.
Energies 2024, 17(7), 1522; https://doi.org/10.3390/en17071522
Submission received: 16 February 2024 / Revised: 12 March 2024 / Accepted: 21 March 2024 / Published: 22 March 2024

Abstract

This paper aims to develop an integrated Quality–Cost–Environmental (QCE) indicator for the selection of photovoltaic panels (PVps) offered to customers, considering the following criteria: (i) quality satisfaction; (ii) cost-effectiveness; and (iii) environmental impact throughout the life cycle. The proposed QCE indicator was developed within a framework that incorporated an FAHP (Fuzzy Analytic Hierarchy Process), cost-effectiveness analysis (CEA), and life cycle assessment (LCA). The model test confirmed its effectiveness in choosing a PVp which combines environmental friendliness throughout its entire life cycle with satisfactory quality and a reasonable purchase price for customers. The proposed model can be utilized by individuals, businesses, and public entities for the selection of high-quality, cost-efficient, and environmentally friendly PVps—thereby promoting sustainable development.

1. Introduction

Climate change is drawing increasing attention to measures that mitigate negative environmental impacts [1]. One significant action to address climate issues is improving energy efficiency, as by 2030, it is necessary to increase its efficiency by at least 32.5% [2,3]. Excessive energy consumption, particularly noticeable in households, contributes to this challenge. In 2022, the global electricity sector recorded a consumption of over 13000 TWh in households, increasing by approximately 3000 TWh every five years [4,5]. Renewable energy sources (RESs), i.e., solar, wind, water, biomass, etc., are vital for addressing this issue [6,7]. However, variable weather conditions and high investment costs for RES installations hinder their widespread adoption, especially among customers (mainly households) [8]. Additionally, storing excess energy during surplus hours, redistributing during shortage hours, and potentially minimizing differences in the annual cycle (due to seasons) pose challenges. Therefore, it is crucial to develop green energy production devices that meet customer expectations about price and quality while minimizing the environmental impact throughout their life cycle. Hence, the proper planning and implementation of actions are essential [9], including analyzing and developing energy consumption patterns in households, considering customer needs [10], cost analysis, and environmental protection. These aspects play a key role in shaping demand-related policies and sustainable development initiatives [11].
Photovoltaic panels (PVps) are a popular source of renewable energy [12]. These panels do not produce greenhouse gases during operation and use, utilizing energy flow from the environment [13]. Recognized for their key role in improving electrical energy consumption efficiency, PV panels (PVps) can cover approximately 70% (even up to 100% in summer months) of the demand for domestic hot water [14]. The total PV capacity at the end of 2022 was 1.2 TW worldwide [15], with a geometric growth of +228 MW annually from 2000 to 2023 (+24% in 2022). Another advantage is their relatively high reliability [16]. However, adapting PVps to customer expectations remains challenging, mainly because the efficiency of PV systems becomes noticeable to the customer only after a longer period of use [13]. Moreover, the increased production of PVps negatively impacts their environmental footprint throughout their life cycle, mainly in the recycling phase [17,18,19]. Consequently, simultaneously ensuring the adequate quality of PVps while achieving minimal environmental impact throughout their life cycle remains an ongoing challenge [20,21].
For example, in [22], a full life cycle analysis of photovoltaic power plant materials and components was conducted. Ref. [23] focused on recycling silicon photovoltaic waste in the final life cycle assessment (LCA) phase. Ref. [24] compared micromorph photovoltaic panels throughout their life cycle, showing significant efficiency improvements. Ref. [25] analyzed PV performance based on installation methods, highlighting the relevance of agrivoltaic systems. Ref. [26] applied sustainable development criteria to assess various PVps’ performance and production costs. Ref. [27] conducted an initial LCA of green energy products, including PVps. Ref. [28] demonstrated the usefulness of electricity turnover analyses for accurate LCA result interpretation. Other studies linked the quality of PVps with customers. Ref. [29] proposed an integrated AHP and Quality Function Deployment (QFD) approach for selecting PVps based on customer satisfaction. Ref. [30] linked the producer and the customer when designing PVps that were both cost-efficient and of sufficient quality. Customer satisfaction with the quality of various PVps was assessed in [31,32,33], which incorporated customer expectations into the LCA design phase.
The direct result of this research is our own proposal of an integrated Quality–Cost–Environmental (QCE) indicator for the selection of high-quality, cost-efficient, eco-friendly PVps.
The literature review reveals that manufacturers prioritize PV quality to ensure customer satisfaction, leading to increased prices and a diminished focus on environmental considerations. Simultaneously, there is a growing ecological awareness regarding the environmental impact of discarded PVps. In the realm of sustainable development, a competitive edge can be gained by addressing PV panels’ quality, cost, and ecological impact. In an environmentally conscious society, PV manufacturers must take this into account. While previous research has individually explored these aspects of competitive advantage, a comprehensive approach, encompassing a nuanced analysis of PVps for quality (customer satisfaction), cost-effectiveness, and environmental impact throughout their life cycle, remains uncharted. This article addresses this research gap.
The aim of this paper is to develop an integrated QCE indicator for selecting a PVp offered to customers by the producers, considering their (i) quality (user satisfaction); (ii) cost-effectiveness; and (iii) environmental impact throughout the life cycle. The QCE indicator represents the final outcome of our original model proposal.
The model’s uniqueness lies in integrating various supporting analyses into a cohesive framework to estimate a product’s quality, cost-effectiveness, and environmental impact throughout its life cycle. The model yields a new Quality–Cost–Environmental indicator (QCE), enabling the selection of a product that is not only advantageous for customers in terms of quality and cost-effectiveness but also environmentally friendly, considering its impact throughout the product’s life cycle.

2. Model Design

We have developed a multicriteria decision-making (MCDM) model where the manufacturer selects which of the PV panel types to produce for the customers. The model, useful for all types of production entities, is based on our proposal of the QCE indicator, which facilitates offering environmentally friendly PVps that align with customers’ quality expectations at a reasonable cost-effectiveness ratio.
The PV panel selection model covers three aspects: (I) quality—Stages 1–4; (II) cost-effectiveness from the manufacturer’s perspective—Stage 5; (III) environment—Stage 6. Stages 7–8 cover culminative calculations. The model’s application involves (1) setting the research objective and quality criteria using the SMARTER [34] and Preliminary Criteria Reduction (PCR) [35] methods (model assumptions from the manufacturer); (2) customer weighting the quality criteria on an ordinal scale of preference—with the use of the focus group (clients’ preferences); (3) expert evaluations of the quality criteria within the Fuzzy Analytic Hierarchy Process (FAHP) [36,37] (experts’ evaluations); (4) the calculation of the Aggregated Quality Index (AQI, model operator); (5) cost-effectiveness analysis (CEA) (experts’ calculations); (6) life cycle assessment (LCA) of environmental impact of PV panel types (experts); (7) the aggregation of the normalized AQI, CEA, and LCA into one QCE indicator (model operator); and (8) the creation of a ranking of PVps, which enables the selection of the possibly most efficient (quality), affordable (cost) and environmentally friendly (sustainability) product for manufacturing (model software—resulting data for the manufacturer).
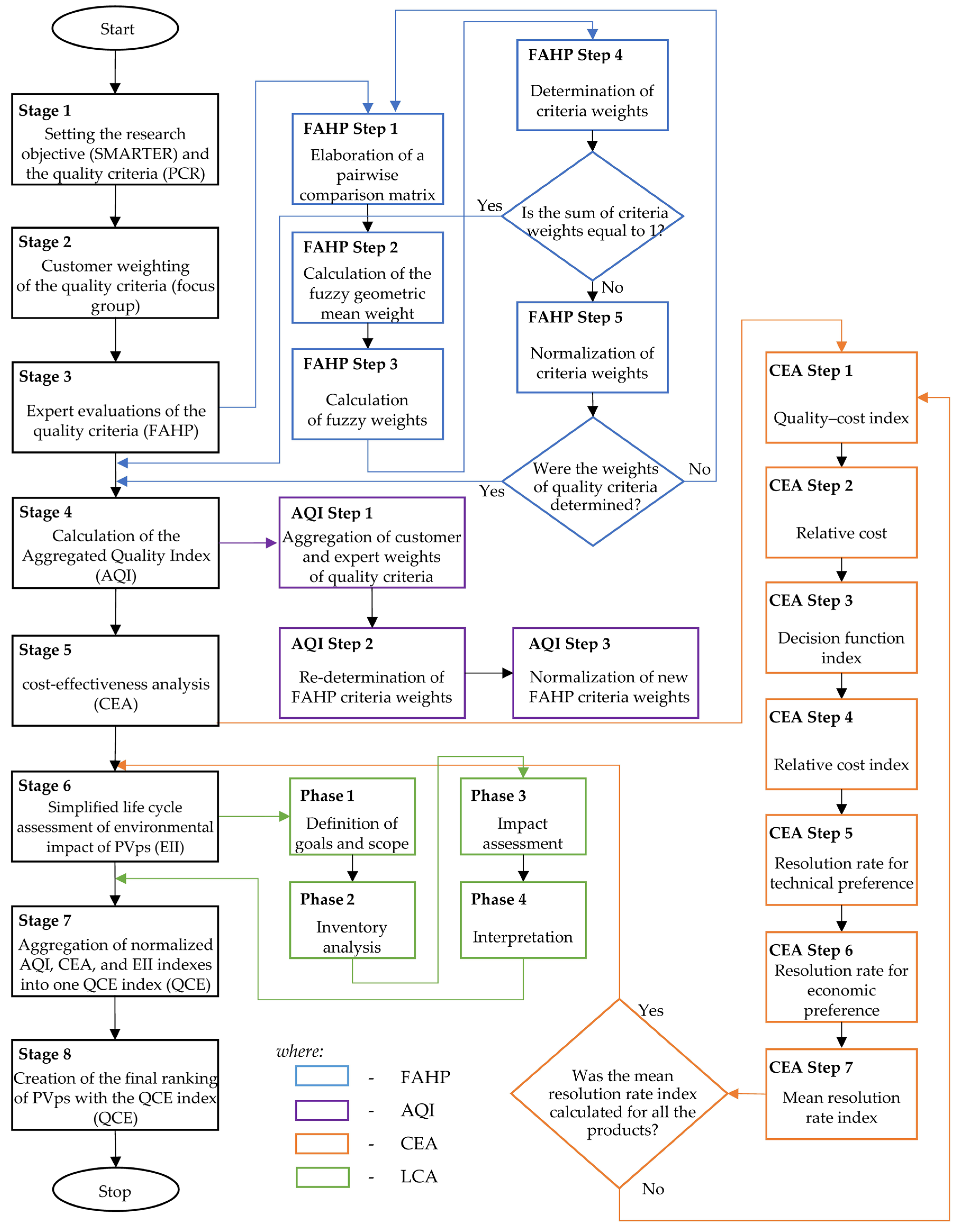
Figure 1 represents the algorithm flowchart of our model, with its consecutive stages described below.
  • Stage 1: Setting the research objective and quality criteria
The aim of this paper is to develop an integrated QCE indicator for selecting PVps considering their (i) quality, (ii) cost-effectiveness, and (iii) environmental impact throughout the life cycle. This involves sequentially estimating three indicators: the product quality level (customer satisfaction with the use of the product), the negative environmental impact in the LCA (environmental impact), and the purchase cost index, which is subsequently integrated as part of a simultaneous Quality–Environment–Cost analysis. This includes determining the product that will have the highest quality index, the lowest negative environmental impact, and the lowest purchase cost. The research objective can be determined using the SMART (specific, measurable, achievable, relevant, time-bound) method [34]. The SMART method can be employed to structure the objectives and aims of the end user of our model by aligning the purpose with the key criteria of the SMART method. This involves ensuring that the purpose is specific, measurable, achievable, relevant, and time-bound. The specificity of the purpose should be based on the requirements of the expert utilizing the model. The producer chooses a maximum of 10 [38] PV panel types for consideration, e.g., as in [39].
The literature review revealed the following PVp characteristics (quality criteria):
  • Nominal power (Wp)—estimated panel performance under standardized test conditions (temperature: 25 °C; solar irradiance: 1000 W/m2);
  • Short-circuit current (A)—current flowing through the panel cell during a short circuit;
  • Maximum current (A)—maximum panel power;
  • Open-circuit voltage (V)—maximum voltage generated by the panel when not connected to a load;
  • Maximum voltage (V)—maximum voltage generated by the panel when connected to a load;
  • Efficiency (%)—the percentage of solar energy converted by a single panel into electrical energy;
  • Warranty period (years)—expected panel efficiency over time;
  • Temperature coefficient of current, voltage, or power (%/˚C)—indicates panel power at a specific temperature;
  • Performance (%)—usability level, determining the energy coefficient produced by the panel under specific sunlight conditions, within a specified time and under certain operating conditions;
  • Number and type of cells;
  • Weight (kg)—weight of the entire photovoltaic panel;
  • Dimensions (cm)—length, width, and thickness of the photovoltaic panel;
  • Mounting type—integrated, non-integrated, or providing independent installation;
  • Visibility—measured through Geographic Information Systems (GIS) or as a percentage of the surface area in relation to the total visible area;
  • Degree of integration—the connection of photovoltaic panels with their environment, whether fully integrated, partially integrated, or non-integrated;
  • Colour of the photovoltaic panel—hue, saturation, and brightness;
  • Light reflection—the reflection of natural or artificial light, which is uncontrolled and may affect customer satisfaction, including visibility reduction and discomfort [30,31,32,40].
The producer draws the final set of quality criteria for their products by limiting the criteria number using the PCR (or other) method [35] and observing the 7 ± 2 principle [38].
  • Stage 2: Customer weighting of the quality criteria
The primary experts will be the manufacturer’s employees. However, this group can potentially be supplemented with individuals from the industry. In practice, this may be challenging, as most producers will be reluctant to reveal the direction of their product development to external parties. Therefore, it is assumed that competent employees of PV-producing companies will serve as experts in the proposed methodology. The customer is defined as the individual or group for whom the analyzed product is intended.
A focus group methodology [41,42] is utilized to elicit the weights of the quality criteria. Customers and experts in their respective focus groups assign weights, which are then normalized according to Formula (4). The values in the numerator could be, for instance, the arithmetic mean of the weights assigned by the experts for the ith criterion, or they could be a jointly agreed-upon value. The criteria should be clearly and precisely explained, and their weights should be assigned using an ordinal scale of preference, preferably represented graphically. The resulting hierarchy of preferences should be quantified, e.g., as in [43], and the sum of all the consumers’ weights should be equal to 1. Otherwise, the data should be normalized, as in Equation (4). As a result, we obtain normalized customer weights of the quality criteria for PVps ( w i c ).
The satisfactory number of customer respondents is denoted in [44]. The resulting weights of customer preferences towards quality will be later used for the calculation of the Aggregated Quality Index (AQI).
  • Stage 3: Expert weighting of the quality criteria and evaluation of their quality level
The product-specific quality criteria can be ranked using the FAHP method, incorporating expert evaluations [36,45,46,47]. The FAHP proves advantageous in addressing inconsistencies and imprecisions in criterion assessments, particularly when the number of experts is limited [6,48,49,50]. The methodology involves assigning quality assessments on a 1–9 fuzzy scale of pairwise comparisons—the Saaty scale [51,52]. The consecutive steps of the FAHP application are as follows:
The FAHP with the geometric mean will be used [36]. Initially, a fuzzy pairwise comparison matrix, A ~ = l , m , u , is developed, which contains triangular expert evaluations, where l, m, and u are defined by Equation (1). The values on the main diagonal of the matrix are always equivalent, i.e., 1 (1,1,1). The inverse of the determined fuzzy number is its reciprocal, i.e., A ~ 1 = 1 u , 1 m , 1 l . Next, the fuzzy geometric mean, r ~ i , is calculated, as shown in Equation (1) [45,46]:
A ~ 1 A ~ 2 = l 1 , m 1 , u 1 l 2 , m 2 , u 2 = l 1 × l 2 , m 1 × m 2 , u 1 × u 2
where l is the leftmost evaluation among the fuzzy triangular numbers; m is the middle evaluation among the fuzzy triangular numbers; u is the rightmost evaluation among the fuzzy triangular numbers; A ~ 1 represents evaluations on a triangular fuzzy scale for the first criterion; and A ~ 2 represents evaluations on a triangular fuzzy scale for the second criterion; hence, 1 and 2 are the evaluations assigned to the first and second criterion, respectively.
Next, the fuzzy weight, w ~ i , is calculated, as shown in Equation (2) [45,47]:
w ~ i = r ~ i r ~ 1 r ~ 2 r ~ n 1
where r ~ i is the fuzzy geometric mean [45,46] of the ith criterion and 1,2, and n are the criteria.
Next, the weights of the criteria can be determined ( W i ) following the Center of Area (COA) principle, as given in Equation (3) [36,45,47]:
W i = l + m + u 3
where l is the leftmost evaluation among the fuzzy triangular numbers; m is the middle evaluation among the fuzzy triangular numbers; u is the rightmost evaluation among the fuzzy triangular numbers; and I is the criterion number.
The sum of all the experts’ weights should be equal to 1. Otherwise, the data should be normalized, as shown in Equation (4) [36,46]:
w i e = w i e o w i e o w i c = w i c o w i c o
where w i e is the experts’ weight of the ith criterion, and w i c is the customers’ weight of the ith criterion.
As a result of calculating the FAHP steps above, we obtain normalized expert weights of the weight criteria of PVps w i e .
Afterwards, the team of experts repeats the FAHP procedure to assess the quality level of the PVps based on their parameters. As a result, a normalized quality level for each criterion ( q i j ) is obtained.
  • Stage 4: Calculation of the Aggregated Quality Index
Based on the quality level of the PV panel criteria ( q i ) and their relevance according to customers ( w i c ) and experts ( w i e ), the Aggregated Quality Index (AQI) for PVps is calculated as follows (5):
A Q I i = w i c + w i e n q i j
where w i c represents the normalized weights of the ith criterion obtained from customers; w i e represents the normalized weights of the ith criterion obtained from experts; n w i q is the normalized quality level of the ith criterion of the jth PV panel; and n is the total number of customers and experts assigning weights to the PV criteria.
The AQI is applied to create a ranking of PVps regarding customer satisfaction with their quality. The top position represents the maximum value and corresponds to the most favorable PV panel for customers in terms of quality while also considering the evaluated relevance of their quality criteria.
  • Stage 5: Cost-Effectiveness Analysis
To bring the purchase cost of PVps into the scope, a cost analysis is conducted [31,53]. This reflects the quality level of the key criteria of PVps that are seen as most significant by the customers and experts. The selection of key criteria follows the Pareto–Lorenz principle (20/80) from all the analyzed criteria, as in [31]. If multiple key criteria exist, their quality levels should be averaged and incorporated with the actual PV panel purchase cost into the cost analysis, as depicted in Equation (6) [31,53]:
{ c k = K Q k = K a K K a K b E = k q d = 0.5 E   f o r   E = 0 ; 1   d = 0.5 + 0.5 1 1 E   f o r   E > 1   c = c p a c p c p a c p b   R t = α q + β d + γ c + δ k α + β + γ + δ   w h e n   α : β : γ : δ = 8 : 4 : 2 : 1   R t = 0.0667 8 q + 4 d + 2 c + k R e = α k + β c + γ d + δ q α + β + γ + δ   w h e n   α : β : γ : δ = 8 : 4 : 2 : 1   R e = 0.0667 8 k + 4 c + 2 d + q   R d = R t + R e 2 = C E A
where ck is the cost–quality index; K is the purchase cost; Q is the quality level of the key criterion (%); q is the quality level of the key criterion; k is the relativized cost; Ka is the highest cost among all those analyzed; Kb is the lowest cost among all those analyzed; d is the decision function indicator; E is the cost–quality proportionality; c is the relativized cost index; cpa is the maximum cost–quality index among all those analyzed; cpb is the minimum cost-quality index among all those analyzed; Rt is the resolution rate for technical preference; Re is the resolution rate for economic preference; and Rd is the averaged decision resolution rate—the CEA index.
With the use of the CEA index, a cost-based ranking of PVps is established. Higher CEA values represent more favorable PVps for customers, considering both the purchase cost and the quality level of the key criterion.
  • Stage 6: Simplified life cycle assessment of environmental impact of PVps
The total electric energy production obtained from a PVp exposed to sunlight can be estimated using Equation (7) [54]:
G = n · P R · S I
where G is the total electric energy production of the PVp; n is the efficiency of the PVp (%); PR is the performance of the PVp (%); and SI is the solar insolation (kWH/m2/year).
Knowing a PVp’s lifespan, it is possible to calculate its environmental impact throughout its entire life cycle with the use of the LCA methodology, i.e., Equation (8) [37,54]:
G T = G · L T
where GT is the total environmental impact of the PVp; G is the total electric energy production of the PVp; and LT is the lifespan of the PVp.
GT represents the total environmental impact of a PVp (in kWh). For the needs of our model, GT values are normalized with the use of Equation (9) to facilitate their integration with AQI and CEA indexes:
E E I i = 1 G T i G T
where EEIi is the Environmental Impact Index (EII) for the ith PVp; G T is the total environmental impact of the PVp; and i is the PVp number.
Normalized EEI values are used to create a ranking of the environmental impact of the analyzed PVp. The first position of the ranking represents the minimum normalized EEI value, indicating the smallest environmental impact of this PVp throughout its entire life cycle. The higher the EEI value, the greater the environmental impact of this PVp.
The methodology we propose is a simplified version of an LCA of PVps and is applicable for a general assessment of their environmental impact. For a more precise estimation of the environmental impact of PVps throughout their entire life cycle, a traditional assessment can be conducted under ISO 14040 guidelines [53]. The assessment process can also be supported by computer programs, e.g., OpenLCA, SimaPro, and Gabi.
  • Stage 7: Aggregation of normalized AQI, CEA, and EEI results into one QCE indicator
This model aims to help customers choose the most favorable PVp by considering quality, purchase cost, and environmental impact. To integrate these factors, an aggregated Quality–Cost–Environment (QCE) indicator has been developed, allowing for a consideration of the relevance of these aspects to overall customer satisfaction—Equation (10):
{ Q C E i = A Q I i + C E A i + E E I i   Q C E i = z A Q I i + x C E A i + y E E I i
where EEIi is the Environmental Impact Index for the ith PVp; AQIi is the Aggregated Quality Index for the ith PVp; CEAi is the cost-effectiveness analysis index for the ith PVp; z, x, and y represent the relevance of the qualitative (z), environmental (x), and cost aspects (y)—all of which are determined according to the preferences of the customer or manufacturer; and I is the PVp number.
QCE values should be arranged in a single ranking. The maximum value indicates that the PVp is possibly most satisfying for customers in terms of quality and purchase cost and has the smallest possible environmental impact throughout its lifecycle. Figure 2 presents a proposal for a scale for QCE interpretation.
The interpretation is based on the proportion values. A value falling within a specific range of the quality–environmental proportion is verbally interpreted according to class discriminants.
  • Stage 8: Creation of the final ranking of PVps with the QCE indicator
The proposed QCE indicator allows for ranking PVps. The top-ranked PVp exhibits the highest possible quality, the lowest purchase price, and minimal environmental impact throughout their lifecycle. This PVp should be proposed to consumers as the one fulfilling their expectations best when assessing all their choice criteria simultaneously.

3. Results

The following presents an illustration of the model’s application procedure (MAP). In Stage 1, the research objective was defined using the SMART criteria, aiming to offer customers the most satisfying photovoltaic panel (PVp) in terms of quality, purchase cost, and environmental impact. PVp types were selected for analysis, and the initial set of quality criteria was identified, with the number limited using the PCR method. As a result, six PVps from key European manufacturers (PVp1–PVp6), including three monocrystalline and three polycrystalline panels, were analyzed. This choice was made by an expert based on his own experience, PVp availability, and customer expectations. However, the number and type of PVps may vary depending on the specific use of the model.
The final set of PVp quality criteria included nominal power, efficiency, weight, dimensions, maximum voltage, degree of integration, and color (Table 1).
In Stage 2, the customers assessed the relevance of the PVp quality criteria ( w i c ) using the focus group methodology [41,42]. The resulting hierarchy of preferences was quantified, as in [43], and the sum of all the consumers’ weights equaled 1, as these weights were normalized using Equation (4). As a result, we obtained normalized customer weights for the quality criteria of PVps ( w i c ). In Stage 3, the experts ranked the same set of quality criteria with the FAHP ( w i c ). The expert and customer weights were then aggregated, leading to the re-prioritization of FAHP criteria and sub-criteria. Finally, a ranking of decision alternatives (PVp types) was obtained (Table 2).
Efficiency emerged as the crucial quality criterion for PVps, with the highest weight attributed by both the customers and experts. Subsequently, the expert team employed the FAHP method to determine the quality level of the PV criteria (Table 3).
The estimation of the aggregated quality level utilized the combined weights of the PVp quality criteria defined by both customers and experts. As a result, the first component indicator of our model was obtained—the AQI (Table 4).
The assessments of quality level proved that the PV panel labeled PVp6 ranked the highest, with AQI = 0.23.
Subsequently, a cost-effectiveness analysis was performed for the pivotal criterion, marked earlier as most important by both customers and experts—here, PVp efficiency. The quality level from Stage 3 was linked with the real PVp purchase cost (in EUR). Equation (6) served to calculate the CEA index (Table 5).
The CEA indicator values show that PVp5 is the most favorable PVp for the customers, securing the top position in the ranking with a maximum CEA value of 0.66. At this stage of the model, considering both the purchase cost and the quality level of the pivotal criterion, PVp5 proves to be the most advantageous. Next, the environmental impact of photovoltaic panels throughout their life cycle was assessed with the use of a simplified LCA.
The literature review revealed input and output data in the production process of the analyzed PVps (Table 6, source: own study based on [54]): (1) the production of metallurgical-grade silicon (MG-Si); (2) the purification of MG-Si; (3) the production of casted silicon (monocasted (MC) and polycasted (PC)); (4) the production of casted silicon wafers; (5) the production of a casted silicon cell; (6) PVp production; and (7) the recycling of the PVp. Depending on the PVp type (mono or polycrystalline), the input and output resource values vary slightly.
Figure 3 illustrates the flow diagram of the input and output data in the production and recycling processes of monocrystalline panels.
A flow diagram of the input and output data in the production and recycling processes of polycrystalline panels is shown on Figure 4.
Under the adopted assumptions and available data, the total electrical energy from the production of monocrystalline and polycrystalline PVps was estimated using Equation (7). Then, assuming a panel lifespan of 25 years [24], the overall environmental impact over the life cycle was assessed according to Equation (8). In our model, EEI values are linked with the quality level of the analyzed PVps. Therefore, G T had to be normalized with Equation (9). The result is presented in Table 7.
It was observed that monocrystalline PVps have a greater environmental impact throughout their life cycle (5363.67 kWh), which is 631.02 kWh more compared to polycrystalline panels.
Subsequently, the integrated Quality–Cost–Environmental (QCE) indicator was calculated using Equation (10), assuming equal importance for all three aspects (Table 8).
The QCE values were organized into a ranking, with the maximum value attributed to PVp6, which achieves an excellent level of Quality–Cost–Environment satisfaction for the consumer. PVp3 and PVp5 offer similar levels of satisfaction.

4. Discussion

PVps are highly popular products utilized in households, business, and public institutions [9,57]. Nevertheless, consumers sometimes question their quality [58,59,60], especially as it may only become apparent over a longer period of use. Increased PVp production generates environmental losses [61].
The aim of this research was to develop an integrated QCE indicator for the selection of photovoltaic panels offered to customers, simultaneously considering their quality (consumer satisfaction), purchase cost, and environmental impact throughout their life cycle. The QCE indicator was developed within an original decision-making model supporting PVp selection. A summary of the results of the model application is shown in Table 9.
The observations revealed that different product rankings were obtained depending on the analyzed aspects (quality, cost, life cycle environmental impact). When comparing the quality level ranking (QCE indicator) with the cost ranking (CEA indicator), it was inferred that cost influences customer satisfaction and product ranking (which did not occur as surprising). The results for the environmental impact indicator (EEI) were remarkably similar, placing products in the first and second positions. We believe this is the outcome of the simplified nature of the employed LCA method.
The model illustration procedure confirmed its applicability. Based on the obtained results, it is possible to create a ranking of PVps, allowing the recommendation of a product to a customer that meets their expectations in terms of both quality and purchase cost while also being environmentally friendly throughout its life cycle.
The results of applying the model demonstrate coherence with the adopted research methodology. The research objective meets the SMART method criteria, as it is specific, achievable, relevant to producers, consumers, and society, and attainable within a relatively short timeframe. The desired level of quality is attained by incorporating customer and expert weightings, derived from focus groups and the FAHP, into the AQI. Economic viability is ensured through the CEA, while environmental concerns are addressed by the EEI. The resulting QCE indicator successfully achieves the primary research goal by providing decision-makers with a ranking of PVps based on their alignment with the model assumptions.
The novelty of our model lies in integrating various supporting analyses, i.e., customer preferences and expert evaluations, into a cohesive framework to estimate product quality, cost-effectiveness, and environmental impact throughout a product’s life cycle. It differs from other industrial decision-making models, which are usually manufacturer-oriented, whereas our proposal also involves consumers in the decision-making process—as early as in the product design phase. The model should be widely deployed in the PV industry because, by guiding decision-making processes towards sustainable choices in the energy sector, it contributes to addressing climate change challenges and promoting environmentally responsible practices in society.
A notable limitation of the model is the exclusion of customer evaluations in Stages 5 (cost) and 6 (environment), as these stages are carried out without their participation. Another limitation is that the environmental analysis is limited to existing LCA databases only.

5. Conclusions

Sustainable product development is a challenging task, particularly as products are primarily tailored to meet customer expectations, with design efforts predominantly centered on price and product quality. The challenge lies in adeptly undertaking actions that ensure both customer satisfaction and mitigate the negative environmental impact of these products throughout their life cycle. Our research addressed this issue by developing a decision-making model supporting the selection of the most advantageous PVp for customers, considering both quality, cost, and environmental impact throughout its entire life cycle, with the use of our QCE indicator.
The model was illustrated with six types of PVps and seven quality criteria: nominal power, efficiency, weight, dimensions, maximum voltage, degree of integration, and color. The model’s application resulted in obtaining values for three sub-indexes, i.e., the AQI, CEA, and EEI. The resulting QCE indicator allowed us to create a ranking of PVps to facilitate a producer offering consumers a PVp with the highest possible quality, the lowest cost, and the lowest degree of environmental impact throughout its entire life cycle. The model can be utilized by any entity (customer, producer, public institution) to enhance and refine PVp selection within any type or model (mono- or polycrystalline).
Future research will focus on expanding customer engagement in other stages of the model. We will also test the model’s applicability for other types of products.
Despite the imperfection of the proposed solution, sustainable energy production from renewable energy sources, when simultaneously considering the determinants of product quality and customer preferences towards its cost and other characteristics, remains an interesting, promising, and, most of all, indispensable field of research in the scientific disciplines of management, economy, mechanical engineering, and public policy.

Author Contributions

Conceptualization, D.S., R.G. and A.P.; methodology, R.G., D.S. and A.P; software, D.S. and R.G.; validation, R.G., D.S. and A.P.; formal analysis, D.S., R.G. and A.P.; investigation, R.G., D.S. and A.P.; resources, A.P. and R.G.; data curation, D.S. and A.P.; writing—original draft preparation, R.G., D.S. and A.P.; writing—review and editing, R.G., D.S. and A.P.; visualization, D.S., R.G. and A.P.; supervision, D.S., R.G. and A.P.; project administration, D.S., A.P. and R.G.; funding acquisition, R.G., D.S. and A.P. All authors have read and agreed to the published version of the manuscript.

Funding

The publication presents the result of the project No. 037/GAZ/2023/POT, co-financed by the subsidy granted to the Krakow University of Economics.

Data Availability Statement

All data are presented in this study or, if any data are required, please contact the corresponding author.

Conflicts of Interest

The authors declare no conflicts of interest.

References

  1. Abad-Segura, E.; de la Fuente, A.B.; González-Zamar, M.-D.; Belmonte-Ureña, L.J. Effects of Circular Economy Policies on the Environment and Sustainable Growth: Worldwide Research. Sustainability 2020, 12, 5792. [Google Scholar] [CrossRef]
  2. Firlej, K.A.; Stanuch, M. Forecasting the development of renewable energy sources in the Visegrad Group countries against the background of the European Union. Int. Entrep. Rev. 2022, 8, 37–52. [Google Scholar] [CrossRef]
  3. Janiszewska, D.; Ossowska, L. Diversification of European Union Member States Due to the Production of Renewable Energy from Agriculture and Forestry. Zesz. Nauk. SGGW W Warszawie 2018, 18, 95–104. [Google Scholar] [CrossRef]
  4. Rafiq, H.; Manandhar, P.; Rodriguez-Ubinas, E.; Barbosa, J.D.; Qureshi, O.A. Analysis of Residential Electricity Consumption Patterns Utilizing Smart-Meter Data: Dubai as a Case Study. Energy Build 2023, 291, 113103. [Google Scholar] [CrossRef]
  5. Nag, U.; Sharma, S.K.; Padhi, S.S. Evaluating Value Requirement for Industrial Product-Service System in Circular Economy for Wind Power-Based Renewable Energy Firms. J. Clean. Prod. 2022, 340, 130689. [Google Scholar] [CrossRef]
  6. Deshmukh, M.; Sameeroddin, M.; Abdul, D.; Sattar, M. Renewable energy in the 21st century: A review. Mater. Today 2023, 80, 1756–1759. [Google Scholar] [CrossRef]
  7. Spillias, S.; Kareiva, P.; Ruckelshaus, M.; McDonald-Madden, E. Renewable energy targets may undermine their sustainability. Nat. Clim. Chang. 2020, 10, 974–976. [Google Scholar] [CrossRef]
  8. Elmorshedy, M.F.; Elkadeem, M.R.; Kotb, K.M.; Taha, I.B.M.; Mazzeo, D. Optimal Design and Energy Management of an Isolated Fully Renewable Energy System Integrating Batteries and Supercapacitors. Energy Convers. Manag. 2021, 245, 114584. [Google Scholar] [CrossRef]
  9. Ofetotse, E.L.; Essah, E.A.; Yao, R. Evaluating the Determinants of Household Electricity Consumption Using Cluster Analysis. J. Build. Eng. 2021, 43, 102487. [Google Scholar] [CrossRef]
  10. Gajdzik, B.; Jaciow, M.; Wolniak, R.; Wolny, R.; Grebski, W.W. Assessment of Energy and Heat Consumption Trends and Forecasting in the Small Consumer Sector in Poland Based on Historical Data. Resources 2023, 12, 111. [Google Scholar] [CrossRef]
  11. McLoughlin, F.; Duffy, A.; Conlon, M. A Clustering Approach to Domestic Electricity Load Profile Characterisation Using Smart Metering Data. Appl. Energy 2015, 141, 190–199. [Google Scholar] [CrossRef]
  12. Wolniak, R.; Skotnicka-Zasadzień, B. Development of Wind Energy in EU Countries as an Alternative Resource to Fossil Fuels in the Years 2016–2022. Resources 2023, 12, 96. [Google Scholar] [CrossRef]
  13. Sovacool, B.K.; Barnacle, M.L.; Smith, A.; Brisbois, M.C. Towards Improved Solar Energy Justice: Exploring the Complex Inequities of Household Adoption of Photovoltaic Panels. Energy Policy 2022, 164, 112868. [Google Scholar] [CrossRef]
  14. Wolniak, R. The Level of Maturity of Quality Management Systems in Poland—Results of Empirical Research. Sustainability 2019, 11, 4239. [Google Scholar] [CrossRef]
  15. Nijsse, F.J.; Mercure, J.F.; Ameli, N.; Larosa, F.; Kothari, S.; Rickman, J.; Vercoulen, P.; Pollitt, H. The momentum of the solar energy transition. Nat. Commun. 2023, 14, 6542. [Google Scholar] [CrossRef]
  16. Rigo, P.D.; Siluk, J.C.M.; Lacerda, D.P.; Spellmeier, J.P. Competitive Business Model of Photovoltaic Solar Energy Installers in Brazil. Renew Energy 2022, 181, 39–50. [Google Scholar] [CrossRef]
  17. Arvidsson, R.; Tillman, A.; Sandén, B.A.; Janssen, M.; Nordelöf, A.; Kushnir, D.; Molander, S. Environmental Assessment of Emerging Technologies: Recommendations for Prospective LCA. J. Ind. Ecol. 2018, 22, 1286–1294. [Google Scholar] [CrossRef]
  18. Turner, C.; Oyekan, J.; Garn, W.; Duggan, C.; Abdou, K. Industry 5.0 and the Circular Economy: Utilizing LCA with Intelligent Products. Sustainability 2022, 14, 14847. [Google Scholar] [CrossRef]
  19. Saadé, M.; Erradhouani, B.; Pawlak, S.; Appendino, F.; Peuportier, B.; Roux, C. Combining Circular and LCA Indicators for the Early Design of Urban Projects. Int. J. Life Cycle Assess. 2022, 27, 1–19. [Google Scholar] [CrossRef]
  20. Proske, M.; Finkbeiner, M. Obsolescence in LCA–Methodological Challenges and Solution Approaches. Int. J. Life Cycle Assess. 2020, 25, 495–507. [Google Scholar] [CrossRef]
  21. Lagerstedt, J.; Luttropp, C.; Lindfors, L.-G. Functional Priorities in LCA and Design for Environment. Int. J. Life Cycle Assess. 2003, 8, 160–166. [Google Scholar] [CrossRef]
  22. Maalouf, a.; Okoroafor, T.; Jehl, Z.; Babu, V.; Resalati, S. A comprehensive review on life cycle assessment of commercial and emerging thin-film solar cell systems. Renew. Sustain. Energy Rev. 2023, 186, 113652. [Google Scholar] [CrossRef]
  23. Ardente, F.; Latunussa, C.E.L.; Blengini, G.A. Resource Efficient Recovery of Critical and Precious Metals from Waste Silicon PV Panel Recycling. Waste Manag. 2019, 91, 156–167. [Google Scholar] [CrossRef] [PubMed]
  24. Bravi, M.; Parisi, M.L.; Tiezzi, E.; Basosi, R. Life Cycle Assessment of a Micromorph Photovoltaic System. Energy 2011, 36, 4297–4306. [Google Scholar] [CrossRef]
  25. Agostini, A.; Colauzzi, M.; Amaducci, S. Innovative Agrivoltaic Systems to Produce Sustainable Energy: An Economic and Environmental Assessment. Appl. Energy 2021, 281, 116102. [Google Scholar] [CrossRef]
  26. Barecka, M.H.; Zbicinski, I.; Heim, D. Environmental, Energy and Economic Aspects in a Zero-Emission Façade System Design. Manag. Environ. Qual. 2016, 27, 708–721. [Google Scholar] [CrossRef]
  27. Sevencan, S.; Çiftçioglu, G.; Kadirgan, N. A Preliminary Environmental Assessment of Power Generation Systems for a Stand-Alone Mobile House with Cradle to Gate Approach. Gazi Univ. J. Sci. 2011, 24, 487–494. [Google Scholar]
  28. Ben Amor, M.; Gaudreault, C.; Pineau, P.-O.; Samson, R. Implications of Integrating Electricity Supply Dynamics into Life Cycle Assessment: A Case Study of Renewable Distributed Generation. Renew Energy 2014, 69, 410–419. [Google Scholar] [CrossRef]
  29. Bhowmik, C.; Bhowmik, S.; Ray, A. Selection of Optimum Green Energy Sources by Considering Environmental Constructs and Their Technical Criteria: A Case Study. Environ. Dev. Sustain. 2021, 23, 13890–13918. [Google Scholar] [CrossRef]
  30. Maka, A.; Alabid, J. Solar energy technology and its roles in sustainable development. Clean Energy 2022, 6, 476–483. [Google Scholar] [CrossRef]
  31. Hoła, A.; Sawicki, M.; Szóstak, M. Methodology of Classifying the Causes of Occupational Accidents Involving Construction Scaffolding Using Pareto-Lorenz Analysis. Appl. Sci. 2018, 8, 48. [Google Scholar] [CrossRef]
  32. Aljaghoub, H.; Abumadi, F.; AlMallahi, M.; Obaideen, K.; Alami, A. Solar PV cleaning techniques contribute to Sustainable Development Goals (SDGs) using Multi-criteria decision-making (MCDM): Assessment and review. Int. J. Thermofluids 2022, 16, 100233. [Google Scholar] [CrossRef]
  33. Gerbinet, S.; Belboom, S.; Leonard, A. Life Cycle Analysis (LCA) of photovoltaic panels: A review. Renew. Sustain. Energy Rev. 2014, 28, 747–753. [Google Scholar] [CrossRef]
  34. Lawor, B.; Hornyak, M. Smart Goals: How the Application of Smart Goals Can Contribute to Achievement of Student Learning Outcomes. Dev. Bus. Simul. Exp. Learn. 2012, 39, 259–267. [Google Scholar]
  35. Gawlik, R. Preliminary Criteria Reduction for the Application of Analytic Hierarchy Process Method. In Evolution and Revolution in the Global Knowledge Economy: Enhancing Innovation and Competitiveness Worldwide; Fuxman, L., Delener, N., Lu, F.V., Rivera-Solis, L.E., Eds.; Global Business and Technology Association: New York, NY, USA, 2008; pp. 366–374. [Google Scholar]
  36. Chang, D.-Y. Applications of the Extent Analysis Method on Fuzzy AHP. Eur. J. Oper. Res. 1996, 95, 649–655. [Google Scholar] [CrossRef]
  37. Hameed, A.Z.; Kandasamy, J.; Aravind Raj, S.; Baghdadi, M.A.; Shahzad, M.A. Sustainable Product Development Using FMEA ECQFD TRIZ and Fuzzy TOPSIS. Sustainability 2022, 14, 14345. [Google Scholar] [CrossRef]
  38. Mu, E.; Pereyra-Rojas, M. Practical Decision Making, 1st ed.; Springer International Publishing: Cham, Switzerland, 2017; Volume 1, ISBN 978-3-319-33860-6. [Google Scholar]
  39. Zalamea León, E.; Cuevas Barraza, C. Adaptability of Photovoltaic Mono-Polycrystalline Solar Panels and Photovoltaic Roof Tiles on Dwelling Roofs of Real Estate Developments. Rev. Construcción 2019, 18, 42–53. [Google Scholar] [CrossRef]
  40. Gajdzik, B.; Wolniak, R. Smart Production Workers in Terms of Creativity and Innovation: The Implication for Open Innovation. J. Open Innov. 2022, 8, 68. [Google Scholar] [CrossRef]
  41. Rieber, L.P. Q methodology in learning, design, and technology: An introduction. Educ. Technol. Res. Dev. 2020, 68, 2529–2549. [Google Scholar] [CrossRef]
  42. Hall, J.; Gaved, M.; Sargent, J. Participatory Research Approaches in Times of COVID-19: A Narrative Literature Review. Int. J. Qual. Methods 2021, 20. [Google Scholar] [CrossRef]
  43. Ahn, B.S.; Choi, S.H. Aggregation of ordinal data using ordered weighted averaging operator weights. Ann. Oper. Res. 2012, 201, 1–16. [Google Scholar] [CrossRef]
  44. Kupraszewski, W.; Zółtkowski, B. The selection of the experts team to diagnose the condition of the machines. Diagnostyka 2002, 26, 94–100. [Google Scholar]
  45. Wang, L.; Chu, J.; Wu, J. Selection of Optimum Maintenance Strategies Based on a Fuzzy Analytic Hierarchy Process. Int. J. Prod. Econ. 2007, 107, 151–163. [Google Scholar] [CrossRef]
  46. Tsai, H.-C.; Lee, A.-S.; Lee, H.-N.; Chen, C.-N.; Liu, Y.-C. An Application of the Fuzzy Delphi Method and Fuzzy AHP on the Discussion of Training Indicators for the Regional Competition, Taiwan National Skills Competition, in the Trade of Joinery. Sustainability 2020, 12, 4290. [Google Scholar] [CrossRef]
  47. Doorn, J.; Verhoef, P.C.; Risselada, H. Sustainability Claims and Perceived Product Quality: The Moderating Role of Brand CSR. Sustainability 2020, 12, 3711. [Google Scholar] [CrossRef]
  48. Liu, Y.; Eckert, C.M.; Earl, C. A Review of Fuzzy AHP Methods for Decision-Making with Subjective Judgements. Expert. Syst. Appl. 2020, 161, 113738. [Google Scholar] [CrossRef]
  49. Chan, F.T.S.; Kumar, N. Global Supplier Development Considering Risk Factors Using Fuzzy Extended AHP-Based Approach. Omega 2007, 35, 417–431. [Google Scholar] [CrossRef]
  50. Senthil Kannan, N.; Parameshwaran, R.; Saravanakumar, P.T.; Kumar, P.M.; Rinawa, M.L. Performance and Quality Improvement in a Foundry Industry Using Fuzzy MCDM and Lean Methods. Arab. J. Sci. Eng. 2022, 47, 15379–15390. [Google Scholar] [CrossRef]
  51. Saaty, T.L.; Tran, L.T. On the Invalidity of Fuzzifying Numerical Judgments in the Analytic Hierarchy Process. Math. Comput. Model 2007, 46, 962–975. [Google Scholar] [CrossRef]
  52. Saaty, T.L. Decision-Making with the AHP: Why Is the Principal Eigenvector Necessary. Eur. J. Oper. Res. 2003, 145, 85–91. [Google Scholar] [CrossRef]
  53. ISO 14040:2009/A1:2021-03; Environmental Management-Life Cycle Assessment-Principles and Structure. PKN: Warsow, Poland, 2014.
  54. Khan, M.S.; Soomro, S.N.; Asif, W.; Mehmood, A.; Mirjat, N.H.; Memon, Z.A.; Ahmed, S. Life Cycle Analysis of Solar PV Panels for their Efiiciency, Cost and Environmental Performance: A Case Study of Hyderabad. IJEEIT Int. J. Electr. Eng. Inf. Technol. 2021, 3, 31–43. [Google Scholar] [CrossRef]
  55. Kolman, R. Quality Engineering; PWE: Warsaw, Poland, 1992. (In Polish) [Google Scholar]
  56. Pacana, A.; Siwiec, D. Universal Model to Support the Quality Improvement of Industrial Products. Materials 2021, 14, 7872. [Google Scholar] [CrossRef]
  57. Shakeel, S.; Yousaf, H.; Ifran, M.; Rajala, A. Solar PV adoption at household level: Insights based on a systematic literature review. Energy Strategy Rev. 2023, 50, 101178. [Google Scholar] [CrossRef]
  58. Pacana, A.; Siwiec, D. Method of Determining Sequence Actions of Products Improvement. Materials 2022, 15, 6321. [Google Scholar] [CrossRef]
  59. Siwiec, D.; Pacana, A. A New Model Supporting Stability Quality of Materials and Industrial Products. Materials 2022, 15, 4440. [Google Scholar] [CrossRef] [PubMed]
  60. Ivanova, A.; Chassin, D.; Aguado, J.; Crawford, C.; Djilali, N. Techno-Economic Feasibility of a Photovoltaic-Equipped Plug-in Electric Vehicle Public Parking Lot with Coordinated Charging. IET Energy Syst. Integr. 2020, 2, 261–272. [Google Scholar] [CrossRef]
  61. Parthiban, R.; Ponnambalam, P. An Enhancement of the Solar Panel Efficiency: A Comprehensive Review. Front. Energy Res. 2022, 10, 937155. [Google Scholar] [CrossRef]
Figure 1. Quality–Cost–Environment model design for PV panel selection—algorithm flowchart.
Figure 1. Quality–Cost–Environment model design for PV panel selection—algorithm flowchart.
Energies 17 01522 g001
Figure 2. Interpretation scale for customer satisfaction with the PVp in terms of quality, cost, and environmental impact with the use of the QCE indicator. Own study based on [55,56].
Figure 2. Interpretation scale for customer satisfaction with the PVp in terms of quality, cost, and environmental impact with the use of the QCE indicator. Own study based on [55,56].
Energies 17 01522 g002
Figure 3. Production and recycling process of monocrystalline PVps. Own study based on [54].
Figure 3. Production and recycling process of monocrystalline PVps. Own study based on [54].
Energies 17 01522 g003
Figure 4. Production and recycling processes of polycrystalline PVps. Own study based on [54].
Figure 4. Production and recycling processes of polycrystalline PVps. Own study based on [54].
Energies 17 01522 g004
Table 1. MAP—characteristics of the final set of PVp criteria.
Table 1. MAP—characteristics of the final set of PVp criteria.
PVp/CriteriaC1C2C3C4C5C6C7
PVp130213.554 × 35 × 319.28not integratedblack
PVp25022356.5 × 45.3 × 318.15partiallyblack
PVp344020.522.51894 × 1096 × 3037.34partiallygraphite
PVp4100206.693 × 67 × 3.518partiallygraphite
PVp5140218.21200 × 670 × 3518.4not integratedblack
PVp650224.868 × 51 × 318Partiallygraphite
where PVp1–PVp6—analyzed PVps; (C1) nominal power (W); (C2) efficiency (%); (C3) weight (kg); (C4) dimensions (cm × cm × cm); (C5) maximum voltage (V); (C6) degree of integration; (C7) color.
Table 2. MAP—customer and expert weights of the quality of PVp criteria.
Table 2. MAP—customer and expert weights of the quality of PVp criteria.
Quality CriteriaCustomer
Weights   ( w i c )
Expert
Weights   ( w i e )
Mean   Weights   of   Quality   Criteria   ( w i c + w i e n )
Nominal power0.110.100.10
Efficiency0.460.510.48
Weight0.040.030.03
Dimensions0.160.150.16
Maximum voltage0.120.110.12
Degree of integration0.070.060.06
Color0.050.040.05
Table 3. MAP—quality level of PVp quality criteria.
Table 3. MAP—quality level of PVp quality criteria.
PVp/CriteriaEfficiencyDimensionsWeightDegree of IntegrationMax. VoltageNominal PowerColor
PVp10.110.080.120.030.220.020.29
PVp20.340.040.350.230.070.040.29
PVp30.040.200.030.230.540.550.04
PVp40.030.110.150.230.030.120.04
PVp50.100.500.120.030.100.220.29
PVp60.380.070.220.230.030.050.04
where PVp1–PVp6—PVp types.
Table 4. MAP—Aggregated Quality Index of PVps (AQI).
Table 4. MAP—Aggregated Quality Index of PVps (AQI).
PVp/CriteriaEfficiencyDimensionsWeightDegree of IntegrationMaximum VoltageNominal PowerColorAQIRank
Weights of criteria0.480.160.030.060.120.100.05
PVp10.050.010.000.000.030.000.010.115
PVp20.160.010.010.010.010.000.010.222
PVp30.020.030.000.010.060.060.000.193
PVp40.020.020.000.010.000.010.000.076
PVp50.050.080.000.000.010.020.010.184
PVp60.180.010.010.010.000.000.000.231
where PVp1–PVp6—PVp types.
Table 5. MAP—cost-effectiveness analysis (CEA index) for the pivotal criterion.
Table 5. MAP—cost-effectiveness analysis (CEA index) for the pivotal criterion.
PVpPVp1PVp2PVp3PVp4PVp5PVp6
q0.110.340.040.030.100.38
Q10.9933.574.063.2410.1138.03
K (EUR)110.00126.0085.00115.0088.00101.00
cp10.013.7520.9135.498.702.66
k0.390.001.000.270.930.61
E3.550.0024.608.289.171.60
d0.860.000.980.940.950.69
c0.780.970.440.000.821.00
Rt0.420.310.410.290.480.56
Re0.540.280.790.270.850.71
Rd (CEA)0.480.290.600.280.660.63
Ranking453612
Table 6. MAP—input and output data for PVp production.
Table 6. MAP—input and output data for PVp production.
ProcessInputQuantityOutputQuantity
Production of MG-SiSilica sand (kg)2.7MG-Si (kg)1
Purification of MG-SiMG-Si (kg)1Solar-grade silicon (kg)1
Production of MC-SiSolar-grade silicon (kg)1.07MC-Si (kg)1
Production of PC-SiSolar-grade silicon (kg)1.14PC-Si (kg)1
Production of MC-Si wafersMC-Si (kg)1.07Wafer (unit)1
Production of PC-Si wafersPC-Si (kg)1.14Wafer (unit)1
Production of MC-Si and PC-Si cellMono- and Polysilicon (m2)1.06PV cell (cells, mm2)48 cells
MC and PC PVp productionPVp cells48PVp (m2)1.09
Recycling of PVpPVp1.09PVp (m2)0.889
Table 7. MAP—Environmental Impact Index (EEI) of a PVp.
Table 7. MAP—Environmental Impact Index (EEI) of a PVp.
DataMonocrystalline PVpPolycrystalline PVp
n [%]1715
PR [%]7878
SI [kWh/m2/year]16181618
LT (life span)2525
G (kWh/year)214.55189.306
GT (kWh)5363.674732.65
E (kWh)0.530.47
Ranking21
where G—total electric energy production of the PVp; n—efficiency of the PVp (%); PR—performance of the PVp (%); SI—solar insolation (kWH/m2/year).
Table 8. QCE ranking of PVps.
Table 8. QCE ranking of PVps.
PVpAQICEAEEIQCESatisfactionRanking
PVp10.110.480.130.72beneficial4
PVp20.220.290.130.64satisfactory4
PVp30.190.600.130.92excellent3
PVp40.070.280.120.47sufficient6
PVp50.180.660.120.96excellent2
PVp60.230.630.120.98excellent1
where: PVp1–PVp6—PVp types; AQI—Aggregated Quality Index; EEI—Environmental Impact Index; CEA—cost-effectiveness analysis index, i—PVp number, QCE—Quality–Cost–Environment index.
Table 9. MAP—PVp ranking with the Quality–Cost–Environment (QCE) index.
Table 9. MAP—PVp ranking with the Quality–Cost–Environment (QCE) index.
PVpAQIRankingCEARankingEEIRankingQCERankingSatisfaction
PVp10.1150.4840.1320.724beneficial
PVp20.2220.2950.1320.644satisfactory
PVp30.1930.630.1320.923excellent
PVp40.0760.2860.1210.475sufficient
PVp50.1840.6610.1210.962excellent
PVp60.2310.6320.1210.981excellent
Disclaimer/Publisher’s Note: The statements, opinions and data contained in all publications are solely those of the individual author(s) and contributor(s) and not of MDPI and/or the editor(s). MDPI and/or the editor(s) disclaim responsibility for any injury to people or property resulting from any ideas, methods, instructions or products referred to in the content.

Share and Cite

MDPI and ACS Style

Gawlik, R.; Siwiec, D.; Pacana, A. Quality–Cost–Environment Assessment of Sustainable Manufacturing of Photovoltaic Panels. Energies 2024, 17, 1522. https://doi.org/10.3390/en17071522

AMA Style

Gawlik R, Siwiec D, Pacana A. Quality–Cost–Environment Assessment of Sustainable Manufacturing of Photovoltaic Panels. Energies. 2024; 17(7):1522. https://doi.org/10.3390/en17071522

Chicago/Turabian Style

Gawlik, Remigiusz, Dominika Siwiec, and Andrzej Pacana. 2024. "Quality–Cost–Environment Assessment of Sustainable Manufacturing of Photovoltaic Panels" Energies 17, no. 7: 1522. https://doi.org/10.3390/en17071522

APA Style

Gawlik, R., Siwiec, D., & Pacana, A. (2024). Quality–Cost–Environment Assessment of Sustainable Manufacturing of Photovoltaic Panels. Energies, 17(7), 1522. https://doi.org/10.3390/en17071522

Note that from the first issue of 2016, this journal uses article numbers instead of page numbers. See further details here.

Article Metrics

Back to TopTop