Dynamic Reactive Power Allocation Method of Power Grid with High-Permeability PV Considering Transient Voltage Stability
Abstract
1. Introduction
2. Transient Analysis of a PV Grid-Connected System and Typical Scene Construction
2.1. PV Grid-Connected System Voltage Requirements
2.2. Generation Mechanism of Transient Overvoltage in PV Grid-Connected System
2.3. Construct Typical Scenario of PV Uncertainty
3. Transient Voltage Stability Index Construction
3.1. Global Transient Voltage Disturbance Index
3.2. Global Transient Voltage Peak Indicator
4. Transient Reactive Power Planning Location Method
4.1. Typical Severe Fault
4.2. Filtering the Candidate Busbar Set to Be Compensated
4.2.1. Static Indicators Based on Complex Network Characteristics
- The betweenness centrality refers to the ratio of the number of shortest paths passing through a node to the sum of all shortest paths in the network. Typically, the weight assigned to each edge in the complex network is based on its corresponding admittance value in actual power lines. A higher admittance value indicates that power flow passes through this particular point more frequently in real networks. Consequently, a larger value for this index suggests that this point has potential to become a system hub. By configuring dynamic reactive power compensation devices at such points, capacitive reactive power can be efficiently distributed throughout the entire power grid and transient voltage fluctuations can be effectively controlled. The betweenness centrality of node i is:where nst(i) is the number of shortest paths passing through node s to node t and through node i at the same time. nst is the number of shortest paths from node s to node t.
- The closeness centrality represents the average shortest path between a given node and other nodes in a complex network. Typically, the impedance value of the actual line is utilized as the weight for the corresponding edge in the complex network. A higher value indicates a greater distance, implying that less power flows through this particular point in the actual network. This index provides an analysis from a positional perspective, allowing for an assessment of distances between nodes within the system and their proximity to central areas of the network. In practical power networks, being closer to these central areas warrants increased attention towards global transient voltage stability. The closeness centrality of node i can be expressed as:where vi is the number of nodes that node i can connect to (excluding i). N indicates the number of nodes in the network. Ci is the sum of the distance weights from node i to all connectable nodes, and the magnitude is the standardized impedance of its corresponding transmission line. If there is no path between node i and a node, c(i) is 0.
- The betweenness centrality and closeness centrality of nodes are normalized separately in order to comprehensively consider them, as demonstrated by Equations (19) and (20).where and are, respectively, the standard values of the betweenness centrality and the closeness centrality normalized for node i. bmin is the minimum value of intermediate centrality. bmax is the maximum value of intermediate centrality. cmin is the minimum value close to centrality. cmax is the maximum value close to centrality.The comprehensive index value ai of node i’s complex network characteristics can be obtained through the weighted summation of and , as demonstrated in Equation (21).where ai represents the comprehensive index value of complex network characteristics of node i. w1 and w2 represent weight coefficients. The sum of w1 and w2 is 1.
4.2.2. Dynamic Characteristic Index Based on Sensitivity Theory
4.2.3. Differential Dynamic Reactive Power Compensation
4.3. Transient Reactive Power Capacity Planning Model
4.3.1. Objective Function
4.3.2. Constraint Condition
- Equality constraintThe equality constraint represents the power flow restriction in the system.where the variables PG.i, QG.i, PL.i, and QL.i represent the injected active power, injected reactive power, active load, and reactive load of generator node i, respectively. Ui, Uj, θi, and θj denote the voltage amplitude of node i, the voltage amplitude of node j, the voltage phase angle of node i and the voltage phase angle of node j, respectively. Gij and Bij correspond to the conductance and susceptance values for line i-j.
- Inequality constraintThe range of state variables and control variables in the inequality constraints:where PPV,q is the active power output of the q PV power station. PPV,q.max, PPV,q.min are the upper and lower limits, respectively. QPV,q is the reactive power output of the q PV power station. QPV,q.max, QPV,q.min are the upper and lower limits, respectively. QSVC,g is the reactive power output of the SVC station g. QSVC, g.max, QSVC, g.min are the upper and lower limits, respectively. QSTATCOM,h is the reactive power output of the h STATCOM. QSTATCOM,h.max, QSTATCOM,h.min are the upper and lower limits, respectively. Pgk is the active power output of the k generator. Pgk,max, Pgk,min are the upper and lower limits, respectively. Qgk is the reactive power output of the k generator. Qgk,max, Qgk,min are the upper and lower limits, respectively. Ui is the voltage amplitude of the i node. Ui,max, Ui,min are the upper and lower limits, respectively. NPV, NSVC, NSTATCOM, NG, and N are, respectively the total number of PV power stations, total number of SVCs, total number of STATCOMs, total number of generators, and total number of nodes in the system.
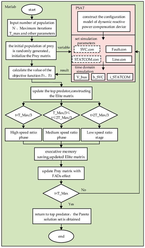
4.4. Model Solving
4.4.1. MOMPA
- Population initialization: MOMPA is a population-based optimization method, which can be randomly generated to initialize the population and obtain the initial elite matrix E and prey matrix P, which represent the global optimal solution and the current optimal solution, respectively. The marine predator algorithm constructs the initial prey matrix P0 according to the population number N and individual dimension d, selects the prey individual with the best fitness as the top predator E, and initializes the marine environment using Formula (26):where Pmax indicates the upper bound; Pmin indicates the lower bound; rand(0, 1) is used as a uniformly distributed random number [0, 1], essentially a uniform random vector in the range of (0, 1).
- Iteration of population optimization: It includes three iteration stages: high-speed ratio stage, equal-velocity ratio stage, and low-velocity ratio stage to update the moving step size and position of the population.Early iteration of population: When the prey are moving faster than the predators, that is, in the high-rate ratio phase. The optimal strategy for predators is not to move, in which case the population action can be expressed as:where v is the number of current iterations; vmax is the maximum number of iterations; i = 1,……, N, N is the population number; si is the moving step vector; RB is a random vector of Brownian motion; ⊗ is the Kronecker product; Ei is the i row vector of elite matrix; Pi is the row i vector of the prey matrix. c1 = 0.5, is a constant term; R is a random number vector between [0, 1].Middle phase of population iteration: When the prey and the predator move at similar speeds, that is, in the phase of equal rate ratio. The population is divided into two parts: detection and exploitation to further find the optimal solution.For the first half of the population i = 1, …, N/2, detected by Levi motion, can be written as:where RL is a random vector of Levi motion.For the latter half of the population i = N/2, …, N, developed by Brownian motion, can be written as:where c2 is an adaptive parameter controlling the predator’s moving step length.End of population iteration: When the predator is moving faster than the prey, that is, it is in the low-rate ratio phase. Predators perform Levi movements to improve local search capabilities, which can be written as:
- Eddy currents and artificial fish aggregating devices (FADs): It is related to environmental topics such as the effects of fish collecting devices or eddy formation. These conditions affect the behavior of marine predators. Therefore, according to the above situation, the following mathematical formula is proposed.where cFAD represents the effect coefficient of eddy current and artificial fish aggregating device, usually cFAD = 0.2; Xmax and Xmin are the upper and lower boundary line vectors of the optimization variables, respectively; U is a randomly generated binary row vector [0, 1]; r is the random number between [0, 1]; r1 and r2 represent the random index of the prey matrix.
- Marine memory Update: This step is related to the ability to remind predators of the best places to forage successfully. This capability saves memory in MOMPA. This is done iteratively to improve the quality of the solution. After the solution is updated, the current solution is compared to the historical solution, and if the historical solution is better than the current solution, the current solution will be replaced by the historical solution.
4.4.2. Software Call Relation
4.4.3. Multi-Criteria Decision Making Method
- Unify the types of indicators, including very small indicators, intermediate indicators, interval indicators and very large indicators. Let there be a total of n schemes with m indicators and let the j index value of the i scheme be xij. First, all indicators are converted into extremely large indicators, and both indicators in this paper are extremely small indicators.
- Form a positive matrix and standardize the matrix to eliminate the influence of different dimensions. Let zij be the j index value of the i scheme normalized by the forward matrix.
- The entropy weight method and the standard deviation method are used to comprehensively assign weights to different indicators. Both the entropy weight method and the standard deviation method belong to the objective weighting method. The principle of the entropy weight method is that the smaller the degree of dispersion of the index data, the less information it reflects, and the lower the corresponding weight value. The standard deviation method assigns weights to each evaluation index according to the variation degree between the current value and the target value. The core is to assign weights by the ratio between the standard deviation value reflecting the dispersion degree of each index and the mean value of each index. The weighting formula is as follows:where Wj is the comprehensive weight of the evaluation index; W1j is the weight of the evaluation index obtained by using entropy weight method; W2j is the weight of the evaluation index obtained using the standard deviation method.
- Calculate the score values for different schemes.where Zj+ and Zj− are, respectively the maximum and minimum values of all schemes under the j index; Di+ and Di− are the distance between the i scheme value and the maximum and minimum values, respectively; Si is the final score of scheme i.
4.4.4. Configuration Procedure of the Dynamic Reactive Power Compensation Device
- Calculate the operational probability and output of the PV unit in scenarios such as the shutdown scenario, underpower scenario, and full power scenario.
- Conduct an N − 1 fault scan for the system to determine the baseline scenario for dynamic reactive power planning and identify typical severe faults.
- Select static indicators of the system network bus based on complex network characteristics, calculate comprehensive indicators for each bus’s complex network characteristics, and sort them to select the top candidate bus set.
- Calculate and select the SI value of each candidate bus to complete final screening and obtain a bus set with optimal compensation effect.
- Prepare for installing the STATCOM on the top bus within the candidate bus set, prepare for installing the SVC on the bottom bus, and construct different configuration schemes with various compensation devices.
- Utilize the MOMPA algorithm along with time domain simulation results from different configuration schemes to solve Pareto solution sets.
- Apply the improved TOPSIS method to evaluate each configuration scheme, calculate the score values for each scheme, and select the scheme with highest score as the optimal configuration scheme.
- The time-domain simulation verification of the shutdown scenario, underpower scenario, and full power scenario is re-executed based on the optimal configuration scheme.
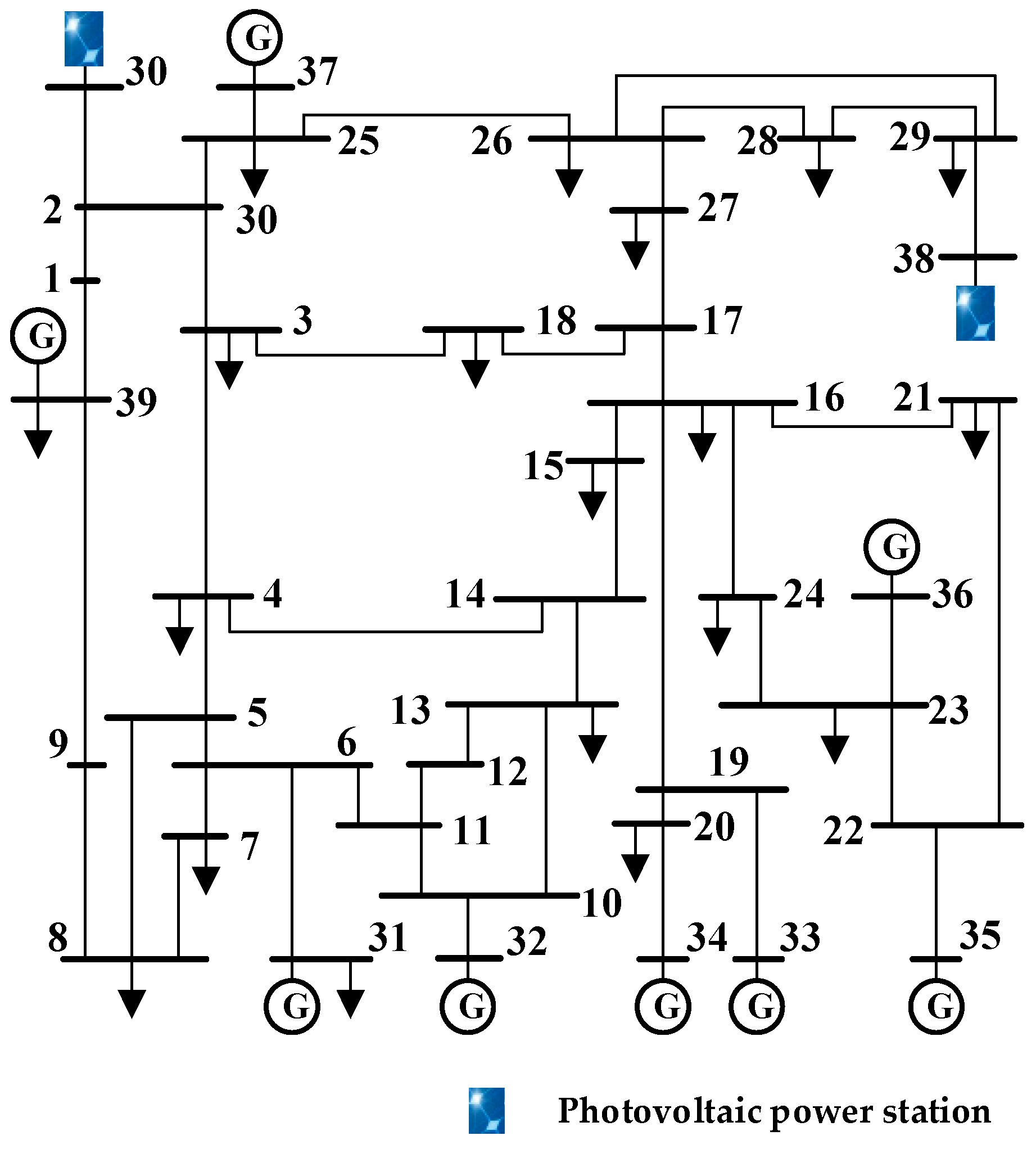
5. Example Analysis
5.1. Example Setting and Solving
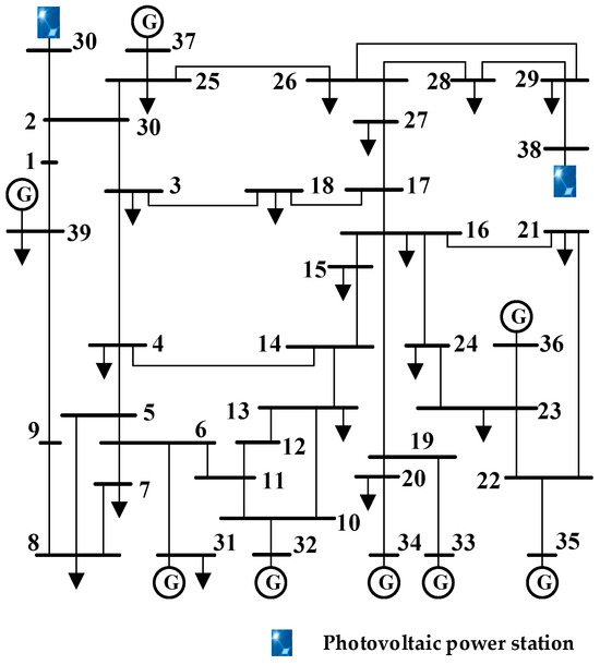
5.1.1. Example Setting
5.1.2. Solving Typical Serious Faults
5.1.3. The Candidate Busbar Set to Be Compensated Is Solved
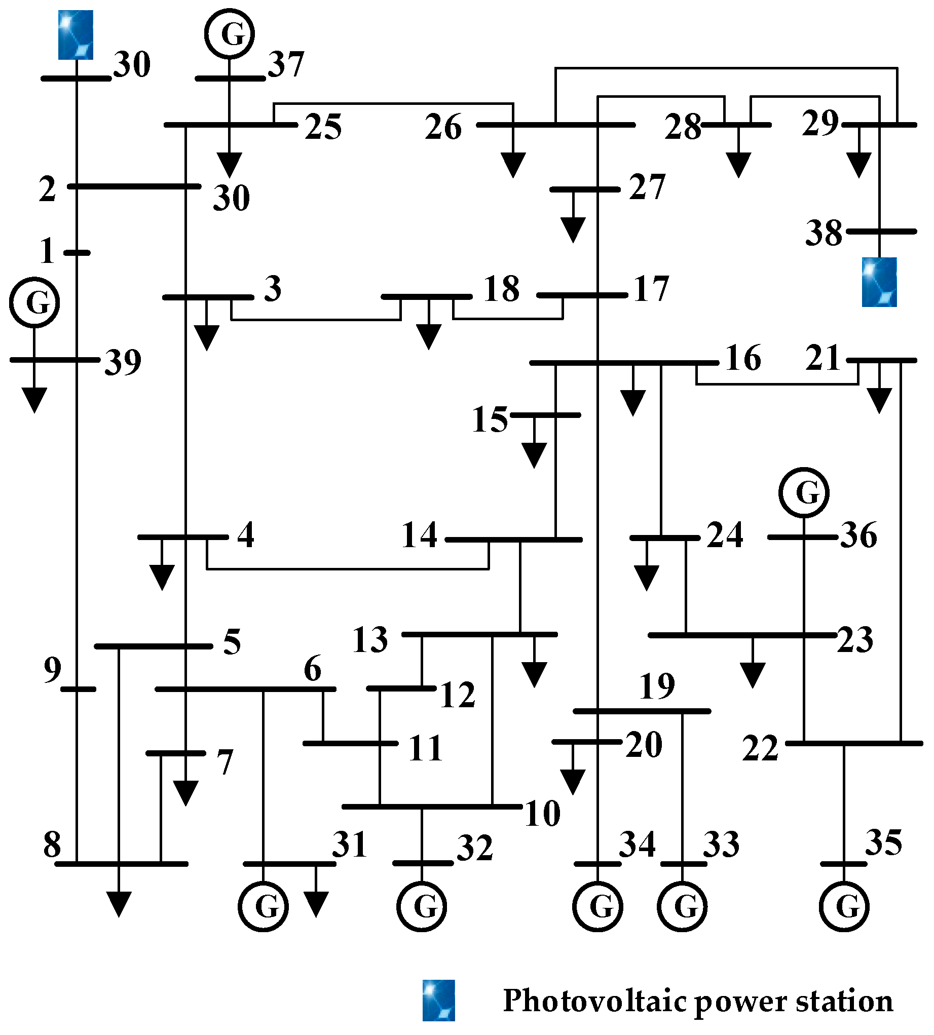
- First, the IEEE39-node system is represented as a complex network diagram wherein each line is depicted by edges and each bus is denoted by nodes. The resulting complex network diagram, illustrated in Figure 7, showcases the composition of 39 nodes and 46 edges.The betweenness centrality and closeness centrality of each node in Figure 7 were computed, as presented in Table 4. To preliminarily identify potential node schemes for PV power stations, both the betweenness centrality and closeness centrality are considered to have equal influence. Therefore, w1 and w2 are assigned values of 0.5 each to calculate the comprehensive index of complex network characteristics for each node, as depicted in Figure 8.The final screening process involves selecting the top 15 points from Figure 8’s comprehensive index of complex network characteristics.
- Generally, the installation of dynamic reactive power compensation devices is not recommended on buses where synchronous generators are located, considering a constant voltage amplitude. Figure 8 illustrates that the bus ranking for these locations is lower. To specifically assess the impact of installing dynamic reactive power compensation devices with identical capacity on TVDIs and TVPIs at different nodes, a 100 Mvar STATCOM is connected to each candidate node mentioned above. The sensitivity index (SI) for each node is then calculated using Equation (22). The calculation results are presented in Figure 9.The installation of STATCOM with the same capacity on different nodes results in varying degrees of reduction in TVDIs and TVPIs, as depicted in Figure 9. Notably, deploying STATCOM on specific nodes yields significant reductions in both TVDIs and TVPIs.Considering the high construction cost associated with having more than six reactive power compensation sites, and the adverse effects of a small compensation location (less than four stations) resulting in increased network loss and worsened transient compensation effect due to excessive reactive power transmission, five optimal reactive power compensation stations are selected: bus 19, 16, 21, 15, and 18. Furthermore, it should be noted that the research method proposed in this paper is applicable to all candidate busbars without repetition.
5.1.4. Differential Compensation
5.1.5. Example Solving
5.2. Analysis and Verification of Simulation Results
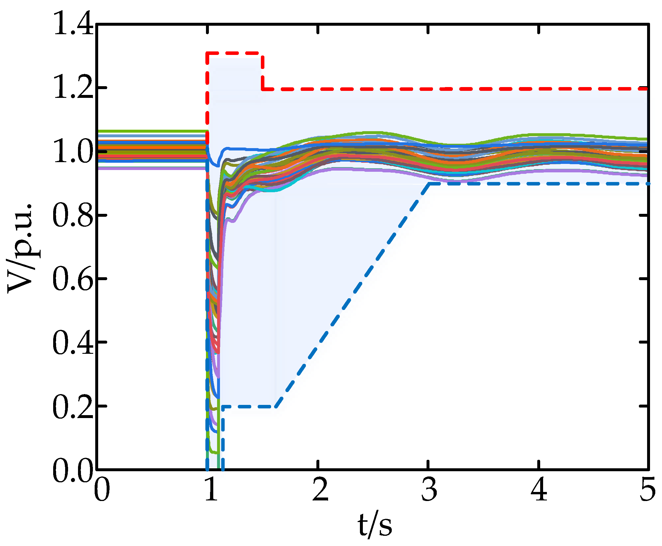
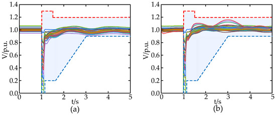
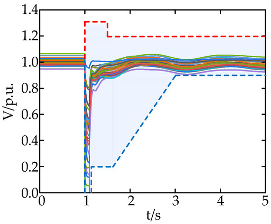
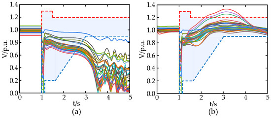
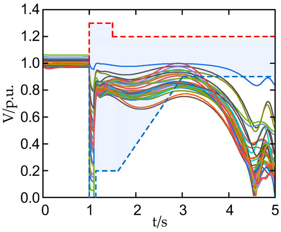
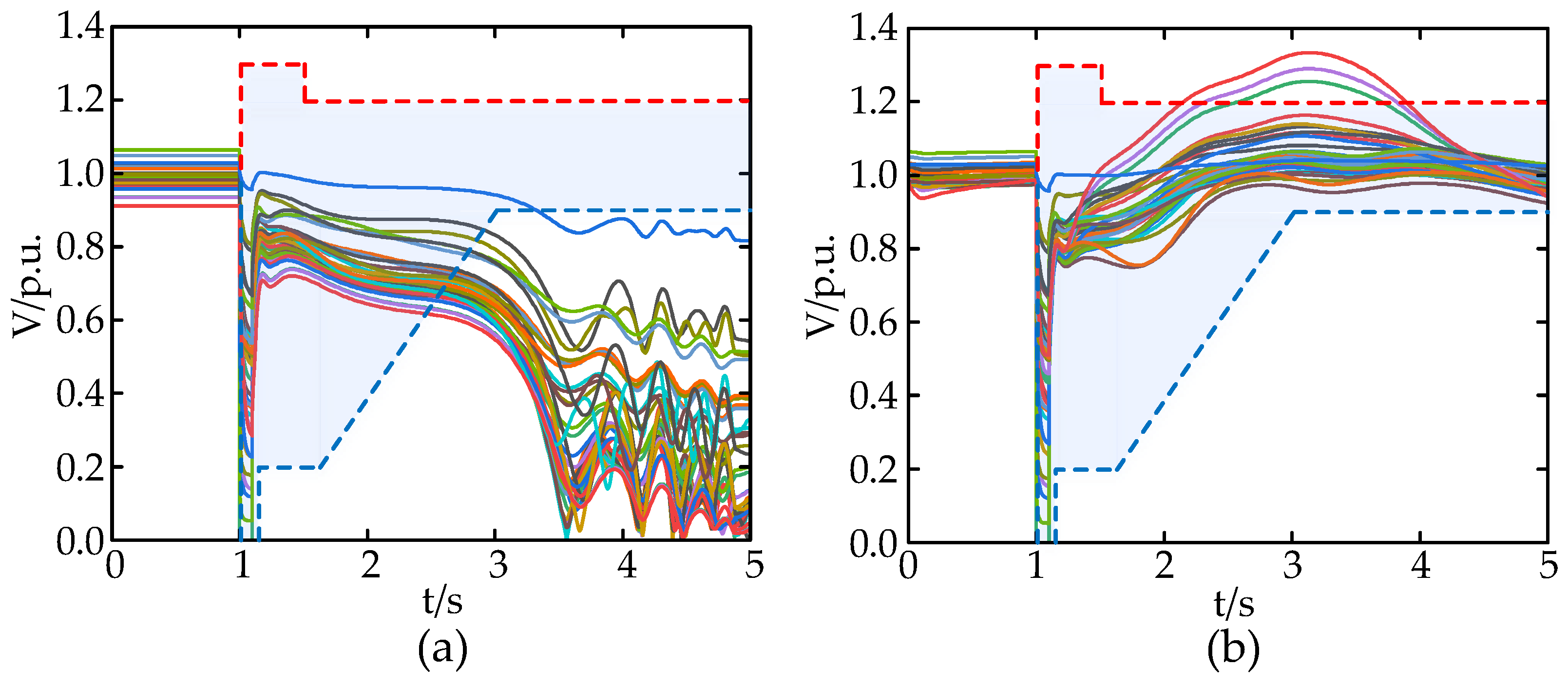
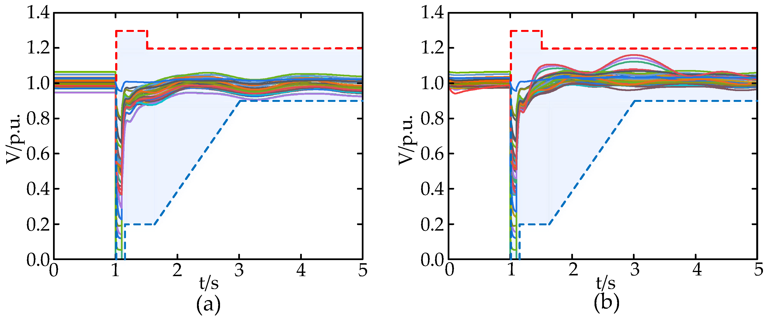
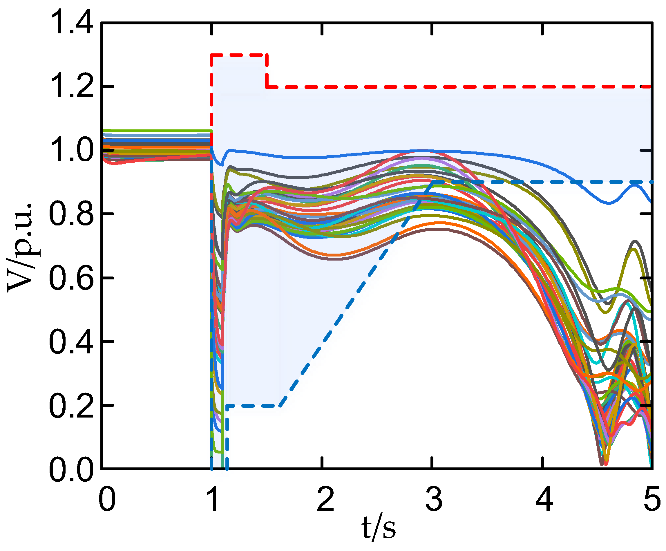
5.2.1. Multi-Scene Simulation and Comparison
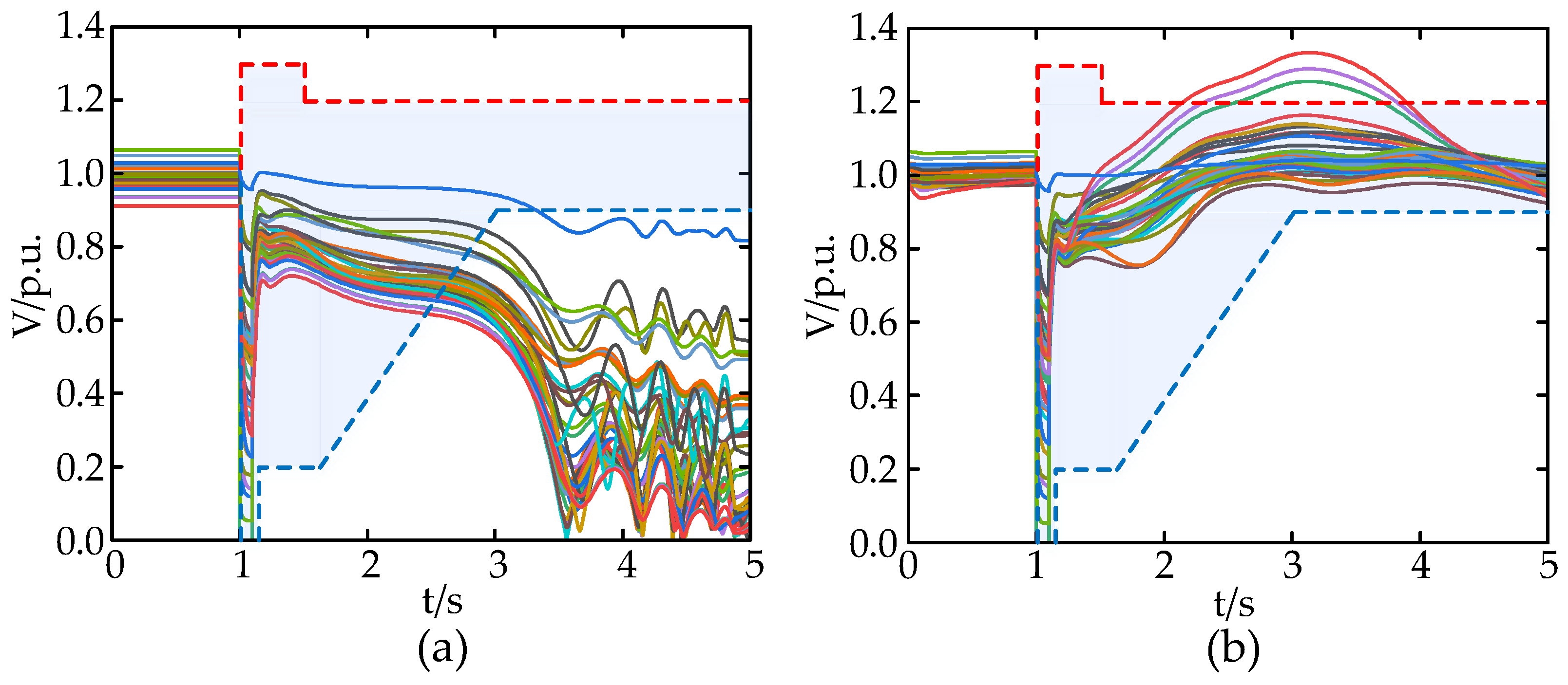
5.2.2. Configuration Scheme Verification
6. Conclusions
Author Contributions
Funding
Data Availability Statement
Conflicts of Interest
References
- Trieu, M.; Maureen, H.M.; Samuel, F.B.; Ryan, H.W.; Greg, L.B.; Paul, D.; Doug, J.A.; Gian, P.; Debra, S.; Donna, J.H.; et al. Renewable Electricity Futures for the United States. IEEE Trans. Sustain. Energy 2014, 5, 372–378. [Google Scholar]
- Guangul, F.M.; Chala, G.T. Solar Energy as Renewable Energy Source: SWOT Analysis. In Proceedings of the 2019 4th MEC International Conference on Big Data and Smart City (ICBDSC), Muscat, Oman, 15–16 January 2019; pp. 1–5. [Google Scholar]
- Mukherjee, A.; Roy, N.; Kumar, A.; Prakash, C.; Sanskriti, S.; Rout, N.K. Maximum Utilisation of Solar Energy for Smart Home Lighting System. In Proceedings of the 2018 International Conference on Recent Innovations in Electrical, Electronics & Communication Engineering (ICRIEECE), Bhubaneswar, India, 27–28 July 2018; pp. 3286–3290. [Google Scholar]
- Rivera, M.; Rojas, D.; Fuentes, R.; Wheeler, P. Development of Solar Energy in Chile and the World. In Proceedings of the 2021 IEEE 48th Photovoltaic Specialists Conference (PVSC), Fort Lauderdale, FL, USA, 20–25 June 2021; pp. 2453–2457. [Google Scholar]
- Kawabe, K.; Tanaka, K. Impact of Dynamic Behavior of Photovoltaic Power Generation Systems on Short-Term Voltage Stability. IEEE Trans. Power Syst. 2015, 30, 3416–3424. [Google Scholar] [CrossRef]
- Yu, J.; He, T.; Wu, J.; Xu, J.; Wang, D.; Yu, Y. Study on Small Disturbance Stability of Photovoltaic Grid-Connected Power Generation System. In Proceedings of the 2023 5th Asia Energy and Electrical Engineering Symposium (AEEES), Chengdu, China, 23–26 March 2023; pp. 1429–1433. [Google Scholar]
- Ni, Q.; Zhu, X.; Hao, W.; Wang, X.; Zhou, Z.; Gan, D. A Voltage Stability Study for Power Systems Integrated with Photovoltaics. In Proceedings of the 2023 9th International Conference on Electrical Engineering, Control and Robotics (EECR), Wuhan, China, 24–26 February 2023; pp. 192–196. [Google Scholar]
- Sarbazi, J.; Najafabadi, A.A.; Hosseinian, S.H.; Gharehpetian, G.B.; Khorsandi, A. Effects of Photovoltaic Power Plants Grid Code Requirements on Transient Stability. In Proceedings of the 2022 12th Smart Grid Conference (SGC), Kerman, Iran, 13–15 December 2022; pp. 1–7. [Google Scholar]
- Montoya, O.D.; Fuentes, J.E.; Moya, F.D.; Barrios, J.Á.; Chamorro, H.R. Reduction of Annual Operational Costs in Power Systems through the Optimal Siting and Sizing of STATCOMs. Appl. Sci. 2021, 11, 4634. [Google Scholar] [CrossRef]
- Sapkota, B.; Vittal, V. Dynamic VAr Planning in a Large Power System Using Trajectory Sensitivities. IEEE Trans. Power Syst. 2010, 25, 461–469. [Google Scholar] [CrossRef]
- Tiwari, A.; Ajjarapu, V. Optimal Allocation of Dynamic VAR Support Using Mixed Integer Dynamic Optimization. IEEE Trans. Power Syst. 2011, 26, 305–314. [Google Scholar] [CrossRef]
- Wildenhues, S.; Rueda, J.L.; Erlich, I. Optimal Allocation and Sizing of Dynamic Var Sources Using Heuristic Optimization. IEEE Trans. Power Syst. 2015, 30, 2538–2546. [Google Scholar] [CrossRef]
- Van Cutsem, T. A method to compute reactive power margins with respect to voltage collapse. IEEE Trans. Power Syst. 1991, 6, 145–156. [Google Scholar] [CrossRef]
- Delfanti, M.; Granelli, G.P.; Marannino, P.; Montagna, M. Optimal capacitor placement using deterministic and genetic algorithms. IEEE Trans. Power Syst. 2000, 15, 1041–1046. [Google Scholar] [CrossRef]
- Lakkaraju, T.; Feliachi, A. Selection of Pilot buses for VAR Support Considering N-1 Contingency Criteria. In Proceedings of the 2006 IEEE PES Power Systems Conference and Exposition, Atlanta, GA, USA, 29 October–1 November 2006; pp. 1513–1517. [Google Scholar]
- Pourbeik, P.; Koessler, R.J.; Quaintance, W.; Wong, W. Performing Comprehensive Voltage Stability Studies for the Determination of Optimal Location, Size and Type of Reactive Compensation. In Proceedings of the 2006 IEEE PES Power Systems Conference and Exposition, Atlanta, GA, USA, 29 October–1 November 2006; p. 118. [Google Scholar]
- Huang, Y.-C.; Yang, H.-T.; Huang, C.-L. Solving the capacitor placement problem in a radial distribution system using Tabu Search approach. IEEE Trans. Power Syst. 1996, 11, 1868–1873. [Google Scholar] [CrossRef]
- Garrido-Arévalo, V.M.; Gil-González, W.; Montoya, O.D.; Chamorro, H.R.; Mírez, J. Efficient Allocation and Sizing the PV-STATCOMs in Electrical Distribution Grids Using Mixed-Integer Convex Approximation. Energies 2023, 16, 7147. [Google Scholar] [CrossRef]
- Nanibabu, S.; Shakila, B.; Prakash, M. Reactive Power Compensation using Shunt Compensation Technique in the Smart Distribution Grid. In Proceedings of the 2021 6th International Conference on Computing, Communication and Security (ICCCS), Las Vegas, NV, USA, 4–6 October 2021; pp. 1–6. [Google Scholar]
- Kumar, P.; Bohre, A.K. Optimal allocation of Hybrid Solar-PV with STATCOM based on Multi-objective Functions using combined OPF-PSO Method. SSRN Electron. J. 2021, 2021, 1–12. [Google Scholar] [CrossRef]
- Montoya, O.D.; Chamorro, H.R.; Alvarado-Barrios, L.; Gil-González, W.; Orozco-Henao, C. Genetic-Convex Model for Dynamic Reactive Power Compensation in Distribution Networks Using D-STATCOMs. Appl. Sci. 2021, 11, 3353. [Google Scholar] [CrossRef]
- Pourdaryaei, A.; Shahriari, A.; Mohammadi, M.; Aghamohammadi, M.R.; Karimi, M.; Kauhaniemi, K. A New Approach for Long-Term Stability Estimation Based on Voltage Profile Assessment for a Power Grid. Energies 2023, 16, 2508. [Google Scholar] [CrossRef]
- Lee, Y.; Song, H. A Reactive Power Compensation Strategy for Voltage Stability Challenges in the Korean Power System with Dynamic Loads. Sustainability 2019, 11, 326. [Google Scholar] [CrossRef]
- Zhu, Y.; Liao, W.; Nie, C.; Xie, W.; Xu, J.; Li, Y. The multi-objective optimal allocation method of static var compensator based on transient voltage security control. J. Phys. Conf. Ser. 2020, 1633, 012136. [Google Scholar] [CrossRef]
- Yang, D.; Cheng, H.; Ma, Z.; Sun, Q.C.; Yao, L.Z.; Zhu, Z.L. Integrated reactive power planning methodology considering static and transient voltage stability for AC-DC hybrid system. Proc. CSEE 2017, 37, 3078–3086+3363. [Google Scholar]
- Li, X.; Xu, M. Assessment of Transient Voltage Stability of Load Bus Considering Mechanical Torque of Dynamic Load. Autom. Electr. Power Syst. 2010, 34, 11–14+19. [Google Scholar]
- Xu, Y.; Dong, Z.Y.; Meng, K.; Yao, W.F.; Zhang, R.; Wong, K.P. Multi-Objective Dynamic VAR Planning Against Short-Term Voltage Instability Using a Decomposition-Based Evolutionary Algorithm. IEEE Trans. Power Syst. 2014, 29, 2813–2822. [Google Scholar] [CrossRef]
- Zhang, Y.; Zhou, Q.; Zhao, L.; Ma, Y.; Lv, Q.; Gao, P. Dynamic Reactive Power Configuration of High Penetration Renewable Energy Grid Based on Transient Stability Probability Assessment. In Proceedings of the 2020 IEEE 4th Conference on Energy Internet and Energy System Integration (EI2), Wuhan, China, 11–13 November 2020; pp. 3801–3805. [Google Scholar]
- Chao, L.; Yongting, C.; Xunjun, Z. Analysis and Solution of Voltage Overvoltage Problem in Grid Connection of Distributed Photovoltaic System. In Proceedings of the 2018 China International Conference on Electricity Distribution (CICED), Tianjin, China, 17–19 September 2018; pp. 1114–1117. [Google Scholar]
- Biswas, P.P.; Suganthan, P.N.; Amaratunga, G.A. Optimal power flow solutions incorporating stochastic wind and solar power. Energy Convers. Manag. 2017, 148, 1194–1207. [Google Scholar] [CrossRef]
- Saleh, M.; Esa, Y.; Onuorah, N.; Mohamed, A.A. Optimal microgrids placement in electric distribution systems using complex network framework. In Proceedings of the 2017 IEEE 6th International Conference on Renewable Energy Research and Applications (ICRERA), San Diego, CA, USA, 5–8 November 2017; pp. 1036–1040. [Google Scholar]
- Dang, J.; Tang, F.; Wang, J.; Yu, X.; Deng, H. A Differentiated Dynamic Reactive Power Compensation Scheme for the Suppression of Transient Voltage Dips in Distribution Systems. Sustainability 2023, 15, 13816. [Google Scholar] [CrossRef]
- Faramarzi, A.; Heidarinejad, M.; Mirjalili, S.; Gandomi, A.H. Marine predators algorithm: A nature-inspired Metaheuristic. Expert Syst. Appl. 2020, 152, 113377. [Google Scholar] [CrossRef]
- Wu, X.; Zhang, C.; Yang, L.J. Evaluation and selection of transportation service provider by TOPSIS method with entropy weight. Therm. Sci. 2021, 25, 1483–1488. [Google Scholar] [CrossRef]
- Tahboub, A.M.; El Moursi, M.S.; Woon, W.L.; Kirtley, J.L. Multiobjective Dynamic VAR Planning Strategy With Different Shunt Compensation Technologies. IEEE Trans. Power Syst. 2018, 33, 2429–2439. [Google Scholar] [CrossRef]















| Main Parameters of PV Cells | Data |
|---|---|
| UN of single PV array/V | 400 |
| Pn of single PV array/MW | 1.05 |
| Gs/W/m2 | 800 |
| Rc/W/m2 | 120 |
| σ | 0.6 |
| µ | 6 |
| Scenario | Probability | Active Capacity /MW |
|---|---|---|
| PV.1 | 0.0616 | 4 |
| PV.2 | 0.8115 | 449.6665 |
| PV.3 | 0.1269 | 1080 |
| Scenario | η |
|---|---|
| PV.1 | 0.1038 |
| PV.2 | 1.1543 |
| PV.3 | 0.1251 |
| Node Number | Betweenness Centrality | Closeness Centrality | Node Number | Betweenness Centrality | Closeness Centrality |
|---|---|---|---|---|---|
| 1 | 12 | 0.016352 | 21 | 134 | 0.025563 |
| 2 | 137 | 0.025538 | 22 | 105 | 0.021718 |
| 3 | 195 | 0.029197 | 23 | 37 | 0.0195 |
| 4 | 171 | 0.027607 | 24 | 0 | 0.027703 |
| 5 | 138 | 0.02534 | 25 | 53 | 0.022913 |
| 6 | 98 | 0.024913 | 26 | 107 | 0.021897 |
| 7 | 0 | 0.022375 | 27 | 112 | 0.024433 |
| 8 | 58 | 0.022186 | 28 | 0 | 0.014145 |
| 9 | 24 | 0.015539 | 29 | 37 | 0.012634 |
| 10 | 103 | 0.025393 | 30 | 0 | 0.020069 |
| 11 | 68 | 0.025125 | 31 | 0 | 0.014364 |
| 12 | 0 | 0.015965 | 32 | 0 | 0.019542 |
| 13 | 140 | 0.026265 | 33 | 0 | 0.01964 |
| 14 | 218 | 0.028246 | 34 | 0 | 0.01643 |
| 15 | 190 | 0.029219 | 35 | 0 | 0.018357 |
| 16 | 356 | 0.030423 | 36 | 0 | 0.014854 |
| 17 | 223 | 0.029865 | 37 | 0 | 0.017444 |
| 18 | 130 | 0.029017 | 38 | 0 | 0.011317 |
| 19 | 107 | 0.02351 | 39 | 1 | 0.013387 |
| 20 | 37 | 0.019904 |
| Device Type | Operating Life/a | Installation Cost/$ | Compensation Unit Price/[$·Mvar−1] |
|---|---|---|---|
| STATCOM | 10 | 1.6 × 107 | 5.5 × 104 |
| SVC | 10 | 1.3 × 107 | 3 × 104 |
| Sort | Scheme | F1 | F2 | Score Value |
|---|---|---|---|---|
| 4 | 1 | 0.210 | 11,845.27 | 0.734 |
| 5 | 2 | 0.242 | 10,933.91 | 0.732 |
| 1 | 3 | 0.203 | 11,598.56 | 0.750 |
| 2 | 4 | 0.208 | 11,556.43 | 0.747 |
| 3 | 5 | 0.219 | 11,383.47 | 0.741 |
| 6 | 6 | 0.243 | 11,335.41 | 0.716 |
| Node | 19 | 16 | 21 | 15 | 18 | |
|---|---|---|---|---|---|---|
| Scheme 1 | type | STATCOM | STATCOM | STATCOM | STATCOM | STATCOM |
| capacity | 308.89 | 122.85 | 101.60 | 83.77 | 82.04 | |
| Scheme 2 | type | STATCOM | STATCOM | STATCOM | STATCOM | SVC |
| capacity | 156.69 | 19.27 | 157.722 | 207.90 | 85.01 | |
| Scheme 3 | type | STATCOM | STATCOM | STATCOM | SVC | SVC |
| capacity | 283.45 | 205.5 | 214.92 | 59.07 | 50.19 | |
| Scheme 4 | type | STATCOM | STATCOM | SVC | SVC | SVC |
| capacity | 384.78 | 216.96 | 135.05 | 202.91 | 44.32 | |
| Scheme 5 | type | STATCOM | SVC | SVC | SVC | SVC |
| capacity | 340.87 | 215.26 | 203.50 | 268.18 | 215.98 | |
| Scheme 6 | type | SVC | SVC | SVC | SVC | SVC |
| capacity | 398.79 | 398.47 | 210.21 | 206.66 | 396.28 |
| Type | STATCOM | STATCOM | STATCOM | SVC | SVC | |
|---|---|---|---|---|---|---|
| Scheme 1 | node | 19 | 16 | 21 | 15 | 18 |
| capacity | 186.60 | 186.60 | 186.60 | 186.60 | 186.60 | |
| Scheme 2 | node | 10 | 6 | 5 | 2 | 17 |
| capacity | 16.52 | 149.18 | 20.97 | 18.16 | 160.12 | |
| Scheme 3 | node | 19 | 16 | 21 | 15 | 18 |
| capacity | 283.45 | 205.50 | 214.92 | 59.07 | 50.19 |
| Scheme | TVPI | TVDI | Transient Stability Index | Allocation Cost/$ |
|---|---|---|---|---|
| Before configuration | 1.0001 | 1.4222 | 1.4224 | — |
| Scheme 1 | 1.0467 | 0.2046 | 0.2142 | 1.159856 × 108 |
| Scheme 2 | 1.0884 | 0.334 | 0.364 | 0.88682 × 108 |
| Scheme 3 | 1.0434 | 0.1945 | 0.203 | 1.159856 × 108 |
| Scenario | Scheme | TVDI | TVPI | Transient Stability Index |
|---|---|---|---|---|
| PV.1 | Before configuration | 2.0478 | 0.8226 | 1.6845 |
| After configuration | 0.1567 | 0.9786 | 0.1533 | |
| PV.3 | Before configuration | 0.7389 | 1.3339 | 0.9857 |
| After configuration | 0.3889 | 1.1606 | 0.4514 |
Disclaimer/Publisher’s Note: The statements, opinions and data contained in all publications are solely those of the individual author(s) and contributor(s) and not of MDPI and/or the editor(s). MDPI and/or the editor(s) disclaim responsibility for any injury to people or property resulting from any ideas, methods, instructions or products referred to in the content. |
© 2024 by the authors. Licensee MDPI, Basel, Switzerland. This article is an open access article distributed under the terms and conditions of the Creative Commons Attribution (CC BY) license (https://creativecommons.org/licenses/by/4.0/).
Share and Cite
Li, Y.; Yang, D.; Liu, C.; Guo, D.; Gu, Y.; Li, J. Dynamic Reactive Power Allocation Method of Power Grid with High-Permeability PV Considering Transient Voltage Stability. Energies 2024, 17, 1190. https://doi.org/10.3390/en17051190
Li Y, Yang D, Liu C, Guo D, Gu Y, Li J. Dynamic Reactive Power Allocation Method of Power Grid with High-Permeability PV Considering Transient Voltage Stability. Energies. 2024; 17(5):1190. https://doi.org/10.3390/en17051190
Chicago/Turabian StyleLi, Yangyang, Dongfeng Yang, Chuang Liu, Dongbo Guo, Yichen Gu, and Jiahe Li. 2024. "Dynamic Reactive Power Allocation Method of Power Grid with High-Permeability PV Considering Transient Voltage Stability" Energies 17, no. 5: 1190. https://doi.org/10.3390/en17051190
APA StyleLi, Y., Yang, D., Liu, C., Guo, D., Gu, Y., & Li, J. (2024). Dynamic Reactive Power Allocation Method of Power Grid with High-Permeability PV Considering Transient Voltage Stability. Energies, 17(5), 1190. https://doi.org/10.3390/en17051190
