Using Time-Series Databases for Energy Data Infrastructures †
Abstract
1. Introduction
2. Energy Data Management
2.1. Challenges of Energy Time-Series Management
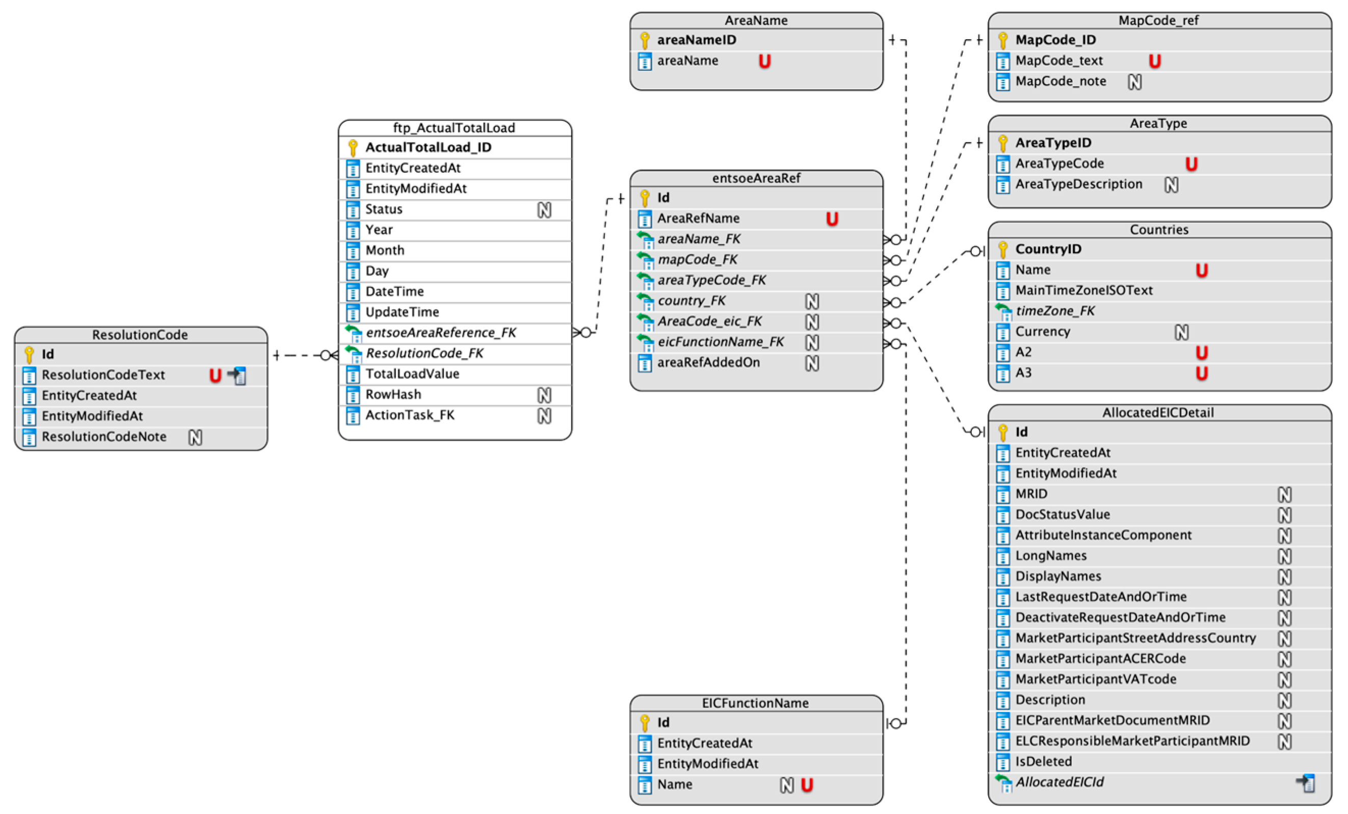
2.2. The Complexity of Time-Series Data Import in RDBMSs
- Init: Establish connections to both Redis (version 7.4) and MySQL (version 8.1) servers.
- Database Integrity Checks: Check that foreign keys in the database are valid before importing data.
- Retrieve mappings of all FKs and corresponding values from the different DBs.
- Utilize a Pandas data frame object to transform raw data into a data structure more suitable for processing.
- Foreign Key Management: Convert foreign key references into the appropriate format for storage in the database, updating missing values as needed.
- Perform hash operations for faster comparison of records existing in the DB and those to be imported.
- Duplicate Detection: Identify and removes duplicate records, resolve conflicts in updated values by keeping only the most recent entry.
- Perform checks for time series integrity.
- Check for new values in other dimensions (country, production type, etc.).
- Add new dimensions if needed.
- Log all above actions for traceability and debugging.
- Transform new data into a csv format required for bulk import.
- Perform bulk delete database operation for the current time window.
- Perform bulk insert database operation using the contents of the csv file created in step 12.
2.3. Why Consider TSDBs
3. Setup, Measurements, and Comparison
3.1. Experiment Planning to Compare RDBMSs and TSDBs
3.2. MySQL Setup and Measurements
3.3. Setup and Measurement Methodology for InfluxDB and Apache Druid
- orchestrator_function: Acted as the orchestrator, iterating over file locations to perform operations such as data ingestion, querying, calculating differences, and updating reference tables.
- ingest_data: Handled data ingestion by reading and cleaning CSV files, establishing a connection with the time-series database, and writing the data. The duration of this operation was measured in milliseconds for performance analysis.
- query_table: Constructed and executed Flux queries in the time-series database, based on specific criteria and aggregations. It returned both the query results and the execution time in milliseconds.
3.4. Performance Measurements: Druid
3.5. Performance Measurements—InfluxDB
3.6. Comparing the Results
4. Architectural Considerations
4.1. Typical Legacy EIS Architecture Based on RDBMS
- Object-Relational Mapping (ORM) Data Access: This component uses an ORM framework to simplify interaction with the database. It converts data between the different types used by relational databases and object-oriented programming languages, making database interactions more efficient.
- RDBMS (MySQL): At the core of the data storage system is the RDBMS, with MySQL as the database. It ensures the secure and efficient storage of structured data.
- APIs Based on SQL Views with Parameters: The APIs are enhanced with parameterized SQL views, allowing for dynamic and flexible data queries. This lets users customize their data requests to suit specific needs and contexts.
- Data Warehouse Updater: A key part of the data warehousing segment is the DW Updater, responsible for processing and cleaning raw, ‘dirty’ data, turning it into a format ready for analysis and storage. Custom SQL scripts are used to periodically update aggregate tables in the data warehouse. These scripts are designed to manage specific intervals and aggregation needs, helping to maintain summary data for quick access.
- Data Warehouse Update Scheduler: The DW Update Scheduler automates data updates, ensuring the data warehouse remains current and accurate without needing manual input.
- Importers Module: This part of the system has been discussed before, and in the above architecture, we can understand how it integrates with the system as a whole.
- Data Downloaders and Download Scheduler: These components handle downloading data from external APIs or services and schedule these tasks to ensure a continuous and up-to-date flow of data into the system.
- Logger: A Logger component is included to record system events and errors, playing a crucial role in monitoring, troubleshooting, and optimizing the system′s operations.
4.2. Intermediate EIS Architecture: TSDBs for Input, RDBMS for the Rest
4.3. A TSDB-Based EIS Architecture
5. Discussion and Next Steps
Author Contributions
Funding
Data Availability Statement
Conflicts of Interest
References
- Dunning, T.; Friedman, E. Time Series Databases New Ways to Store and Access Data; O’Reilly Media Inc.: Sebastopol, CA, USA, 2015. [Google Scholar]
- Andresakis, K.P.; Dimeas, A.; Hatziargyriou, N. Block Order Bids Prediction for Day-Ahead Market. In Proceedings of the 13th Mediterranean Conference on Power Generation, Transmission, Distribution and Energy Conversion (MEDPOWER 2022), Hybrid Conference, Valletta, Malta, 7–9 November 2022; IET: Stevenage, UK, 2022; pp. 104–109. [Google Scholar] [CrossRef]
- Praveen, S.; Chandra, U.; Ali, A. A Literature Review on Evolving Database. Int. J. Comput. Appl. 2017, 162, 35–41. [Google Scholar] [CrossRef]
- Karasavvidis, M.; Stratis, A.; Papadaskalopoulos, D.; Strbac, G. Optimal Offering of Energy Storage in UK Day-Ahead Energy and Frequency Response Markets. J. Mod. Power Syst. Clean Energy 2024, 12, 415–426. [Google Scholar] [CrossRef]
- Qiu, Z.; Zhang, W.; Lu, S.; Li, C.; Wang, J.; Meng, K.; Dong, Z. Charging-rate-based Battery Energy Storage System in Wind Farm and Battery Storage Cooperation Bidding Problem. CSEE J. Power Energy Syst. 2022, 8, 659–668. [Google Scholar] [CrossRef]
- Camal, S.; Michiorri, A.; Kariniotakis, G. Reliable Provision of Ancillary Services from Aggregated Variable Renewable Energy Sources Through Forecasting of Extreme Quantiles. IEEE Trans. Power Syst. 2023, 38, 3070–3084. [Google Scholar] [CrossRef]
- Diochnos, S.A. Software Architectures for Integrating Timeseries Databases in Applications Managing Timeseries Data on Relational Databases. Ph.D. Thesis, School of Electrical and Computer Engineering, Athens, Greece, 2023. Available online: http://artemis.cslab.ece.ntua.gr:8080/jspui/handle/123456789/19064 (accessed on 20 August 2024).
- DIEM Platform, “DIEM”. Available online: https://diem-platform.com/ (accessed on 20 September 2024).
- Avancini, D.B.; Rodrigues, J.J.P.C.; Martins, S.G.B.; Rabêlo, R.A.L.; Al-Muhtadi, J.; Solic, P. Energy meters evolution in smart grids: A review. J. Clean Prod. 2019, 217, 702–715. [Google Scholar] [CrossRef]
- Corrado, V.; Ballarini, I.; Madrazo, L.; Nemirovskij, G. Data structuring for the ontological modelling of urban energy systems: The experience of the SEMANCO project. Sustain. Cities Soc. 2015, 14, 223–235. [Google Scholar] [CrossRef]
- Deb, C.; Zhang, F.; Yang, J.; Lee, S.E.; Shah, K.W. A review on time series forecasting techniques for building energy consumption. Renew. Sustain. Energy Rev. 2017, 74, 902–924. [Google Scholar] [CrossRef]
- Monti, A.; Schmitt, L.; Dognini, A.; Bessa, R.; Boskov-Kovacs, E.; Hartner, G.; Tsitsanis, T.; Diakakis, S.; Gallego, A.; Santiago Damas Silva, C. Energy Data Space Policy Paper—ETIP SNET, European Technology and Innovation Platform Smart Networks for Energy Transition; Publications Office of the European Union: Luxembourg, 2023. [Google Scholar] [CrossRef]
- Azimian, B.; Biswas, R.S.; Moshtagh, S.; Pal, A.; Tong, L.; Dasarathy, G. State and Topology Estimation for Unobservable Distribution Systems Using Deep Neural Networks. IEEE Trans. Instrum. Meas. 2022, 71, 1–14. [Google Scholar] [CrossRef]
- ENTSO-E; CEDEC; GEODE; EURELECTRIC; EDSO. TSO-DSO Data Management Report. July 2016. Available online: https://eepublicdownloads.entsoe.eu/clean-documents/Publications/Position%20papers%20and%20reports/entsoe_TSO-DSO_DMR_web.pdf (accessed on 22 September 2024).
- Andrychowicz, M. RES and ES Integration in Combination with Distribution Grid Development Using MILP. Energies 2021, 14, 383. [Google Scholar] [CrossRef]
- Negnevitsky, M.; Mandal, P.; Srivastava, A.K. Machine Learning Applications for Load, Price and Wind Power Prediction in Power Systems. In Proceedings of the 2009 15th International Conference on Intelligent System Applications to Power Systems, Curitiba, Brazil, 8–12 November 2009; IEEE: Piscataway, NJ, USA, 2009; pp. 1–6. [Google Scholar] [CrossRef]
- Uniejewski, B.; Weron, R. Regularized quantile regression averaging for probabilistic electricity price forecasting. Energy Econ. 2021, 95, 105121. [Google Scholar] [CrossRef]
- Agrawal, R.K.; Muchahary, F.; Tripathi, M.M. Ensemble of relevance vector machines and boosted trees for electricity price forecasting. Appl. Energy 2019, 250, 540–548. [Google Scholar] [CrossRef]
- Liu, B.; Nowotarski, J.; Hong, T.; Weron, R. Probabilistic Load Forecasting via Quantile Regression Averaging on Sister Forecasts. IEEE Trans. Smart Grid 2015, 8, 1. [Google Scholar] [CrossRef]
- Luo, S.; Weng, Y. A two-stage supervised learning approach for electricity price forecasting by leveraging different data sources. Appl. Energy 2019, 242, 1497–1512. [Google Scholar] [CrossRef]
- Zhang, R.; Li, G.; Ma, Z. A Deep Learning Based Hybrid Framework for Day-Ahead Electricity Price Forecasting. IEEE Access 2020, 8, 143423–143436. [Google Scholar] [CrossRef]
- ENTSO-E. ENTSO-E: European Network of Transmission System Operators for Electricity. Available online: https://www.entsoe.eu/ (accessed on 15 September 2024).
- ADMIE—Independent Power Transmission Operator. ADMIE: Independent Power Transmission Operator. Available online: https://www.admie.gr/en (accessed on 22 September 2024).
- EnEx Group. EnEx Group: Hellenic Energy Exchange. Available online: https://www.enexgroup.gr/ (accessed on 23 September 2024).
- Pratama, I.; Permanasari, A.E.; Ardiyanto, I.; Indrayani, R. A Review of Missing Values Handling Methods on Time-Series Data. In Proceedings of the 2016 International Conference on Information Technology Systems and Innovation (ICITSI), Bandung, Indonesia, 24–27 October 2016; IEEE: Piscataway, NJ, USA, 2016. [Google Scholar] [CrossRef]
- Wang, M.C.; Tsai, C.F.; Lin, W.C. Towards missing electric power data imputation for energy management systems. Expert Syst. Appl. 2021, 174, 114743. [Google Scholar] [CrossRef]
- Bokde, N.; Beck, M.W.; Álvarez, F.M.; Kulat, K. A novel imputation methodology for time series based on pattern sequence forecasting. Pattern. Recognit. Lett. 2018, 116, 88–96. [Google Scholar] [CrossRef]
- Weber, M.; Turowski, M.; Cakmak, H.K.; Mikut, R.; Kuhnapfel, U.; Hagenmeyer, V. Data-Driven Copy-Paste Imputation for Energy Time Series. IEEE Trans. Smart Grid 2021, 12, 5409–5419. [Google Scholar] [CrossRef]
- Rudakov, V.; Timur, M.; Yedilkhan, A. Comparison of Time Series Databases. In Proceedings of the 2023 17th International Conference on Electronics Computer and Computation (ICECCO), Kaskelen, Kazakhstan, 1–2 June 2023; IEEE: Piscataway, NJ, USA, 2023; pp. 1–4. [Google Scholar] [CrossRef]
- Verner-Carlsson, T.; Lomanto, V. A Comparative Analysis of Database Management Systems for Time Series Data; KTH, School of Electrical Engineering and Computer Science (EECS): Stockholm, Sweden, 2023. [Google Scholar]
- Eldahshan, K.; Selim, E.; Ebada, A.; Abouhawwash, M.; Nam, Y.; Behery, G. Handling Big Data in Relational Database Management Systems. Comput. Mater. Contin. 2022, 72, 5149–5164. [Google Scholar] [CrossRef]
- Ramzan, S.; Bajwa, I.S.; Kazmi, R. An Intelligent Approach for Handling Complexity by Migrating from Conventional Databases to Big Data. Symmetry 2018, 10, 698. [Google Scholar] [CrossRef]
- Dotis-Georgiou, A. Intro to the InfluxDB 3.0 Storage Engine. May 2023. Available online: https://get.influxdata.com/rs/972-GDU-533/images/InfluxDB_Storage_Engine.pdf (accessed on 8 August 2024).
- TimescaleDB: SQL Made Scalable for Time-Series Data. 2017. Available online: https://api.semanticscholar.org/CorpusID:34446750 (accessed on 5 August 2024).
- Yang, F.; Tschetter, E.; Léauté, X.; Ray, N.; Merlino, G.; Ganguli, D. Druid: A real-time analytical data store. In Proceedings of the ACM SIGMOD International Conference on Management of Data, Snowbird, UT, USA, 22–27 June 2014; Association for Computing Machinery: New York, NY, USA, 2014; pp. 157–168. [Google Scholar] [CrossRef]
- Cai, T.; Liu, P.; Niu, D.; Shi, J.; Li, L. The Embedded IoT Time Series Database for Hybrid Solid-State Storage System. Sci. Program 2021, 2021, 9948533. [Google Scholar] [CrossRef]
- Praschl, C.; Pritz, S.; Krauss, O.; Harrer, M. A Comparison of Relational, NoSQL and NewSQL Database Management Systems for The Persistence of Time Series Data. In Proceedings of the 2022 International Conference on Electrical, Computer, Communications and Mechatronics Engineering (ICECCME), Maldives, Maldives, 16–18 November 2022; IEEE: Piscataway, NJ, USA, 2022; pp. 1–6. [Google Scholar] [CrossRef]
- Zhao, J.; Zhu, P.F.; Yang, L.H. Effective Data Localization Using Consistent Hashing in Cloud Time-Series Databases. Appl. Mech. Mater. 2013, 347, 2246–2251. [Google Scholar] [CrossRef]
- Rasheed, F.; Alshalalfa, M.; Alhajj, R. Efficient Periodicity Mining in Time Series Databases Using Suffix Trees. IEEE Trans. Knowl. Data Eng. 2011, 23, 79–94. [Google Scholar] [CrossRef]
- Tauro, C.J.; Aravindh, S.; Shreeharsha, A.B. Comparative Study of the New Generation, Agile, Scalable, High Performance NOSQL Databases. Int. J. Comput. Appl. 2012, 48, 1–4. [Google Scholar] [CrossRef]
- Hu, S.; Corry, E.; Curry, E.; Turner, W.J.N.; O’Donnell, J. Building Performance Optimisation: A Hybrid Architecture for the Integration of Contextual Information and Time-Series Data. Autom. Constr. 2016, 70, 51–56. [Google Scholar] [CrossRef]
- Jaiswal, G.; Agrawal, A.P. Comparative Analysis of Relational and Graph Databases. IOSR J. Eng. 2013, 3, 25–27. [Google Scholar] [CrossRef]
- Yagoubi, D.-E.; Akbarinia, R.; Masséglia, F.; Palpanas, T. Massively Distributed Time Series Indexing and Querying. IEEE Trans. Knowl. Data Eng. 2020, 32, 108–120. [Google Scholar] [CrossRef]
- Nakhare, D. A Comparative Study of SQL Databases and NoSQL Databases for E-Commerce. Int. J. Res. Appl. Sci. Eng. Technol. 2021, 9, 409–412. [Google Scholar] [CrossRef]
- Jørgensen, B.N.; Kjærgaard, M.B.; Lazarova-Molnar, S.; Shaker, H.R.; Veje, C.T. Challenge: Advancing Energy Informatics to Enable Assessable Improvements of Energy Performance in Buildings. In Proceedings of the e-Energy ’15 Proceedings of the 2015 ACM Sixth International Conference on Future Energy Systems, New York, NY, USA, 14 July 2015; Association for Computing Machinery: New York, NY, USA, 2015; pp. 77–82. [Google Scholar] [CrossRef]
- Vom Brocke, J.; Watson, R.T.; Dwyer, C.; Elliot, S.; Melville, N. Green Information Systems: Directives for the IS Discipline. Commun. Assoc. Inf. Syst. 2013, 33, 30. [Google Scholar] [CrossRef]
- He, D.; Kumar, N.; Lee, J.-H. Privacy-preserving data aggregation scheme against internal attackers in smart grids. Wirel. Netw. 2016, 22, 491–502. [Google Scholar] [CrossRef]

















| Date | Size After Update | Inserts | Edits | Date | Size After Update | Inserts | Edits |
|---|---|---|---|---|---|---|---|
| 25 April 2023 | 28,827 | 28,827 | 0 | 21 May 2023 | 26,788 | 1251 | 703 |
| 26 April 2023 | 34,325 | 5498 | 1279 | 22 May 2023 | 28,086 | 1298 | 282 |
| 27 April 2023 | 35,674 | 1349 | 595 | 23 May 2023 | 30,223 | 2137 | 432 |
| 28 April 2023 | 37,061 | 1387 | 675 | 24 May 2023 | 31,767 | 1544 | 400 |
| 29 April 2023 | 40,983 | 3922 | 460 | 25 May 2023 | 33,221 | 1454 | 424 |
| 30 April 2023 | 42,330 | 1347 | 1070 | 26 May 2023 | 34,695 | 1474 | 1789 |
| 2 May 2023 | 1072 | 1072 | 0 | 27 May 2023 | 36,194 | 1499 | 422 |
| 3 May 2023 | 2775 | 1703 | 236 | 28 May 2023 | 37,669 | 1475 | 915 |
| 4 May 2023 | 4141 | 1366 | 442 | 29 May 2023 | 39,141 | 1472 | 381 |
| 5 May 2023 | 5508 | 1367 | 357 | 30 May 2023 | 40,618 | 1477 | 627 |
| 6 May 2023 | 6877 | 1369 | 331 | 31 May 2023 | 41,685 | 1067 | 655 |
| 7 May 2023 | 8246 | 1369 | 361 | 1 June 2023 | 64 | 64 | 0 |
| 8 May 2023 | 9615 | 1369 | 255 | 2 June 2023 | 1460 | 1396 | 3 |
| 9 May 2023 | 10,982 | 1367 | 471 | 3 June 2023 | 2933 | 1473 | 367 |
| 10 May 2023 | 12,349 | 1367 | 434 | 4 June 2023 | 4290 | 1357 | 295 |
| 11 May 2023 | 13,700 | 1351 | 545 | 5 June 2023 | 5608 | 1318 | 253 |
| 12 May 2023 | 15,079 | 1379 | 452 | 6 June 2023 | 7178 | 1570 | 398 |
| 13 May 2023 | 16,455 | 1376 | 469 | 7 June 2023 | 8593 | 1415 | 368 |
| 14 May 2023 | 17,817 | 1362 | 812 | 8 June 2023 | 10,006 | 1413 | 353 |
| 15 May 2023 | 19,161 | 1344 | 544 | 9 June 2023 | 11,410 | 1404 | 305 |
| 16 May 2023 | 20,490 | 1329 | 600 | 10 June 2023 | 12,837 | 1427 | 380 |
| 17 May 2023 | 21,762 | 1272 | 364 | 11 June 2023 | 12,837 | 1305 | 340 |
| 18 May 2023 | 23,021 | 1259 | 442 | 12 June 2023 | 15,581 | 1439 | 315 |
| 19 May 2023 | 24,290 | 1269 | 373 | 13 June 2023 | 17,084 | 1503 | 494 |
| 20 May 2023 | 25,537 | 1247 | 452 | Total | 968,045 | 101,099 | 22,920 |
| Component | Name | Data Type | Description |
|---|---|---|---|
| Measurement | my_measurement_name | - | Name of the measurement (analogous to table name in relational databases) |
| Tag | AreaName | String | Indexed metadata, used for efficiently querying data |
| Tag | AreaTypeCode | String | Indexed metadata, used for efficiently querying data |
| Field | TotalLoadValue | Numeric | Actual data value, the metric or measurement that changes over time |
| Timestamp | - | DateTime | Automatically managed by InfluxDB; either from the DataFrame or server timestamp at ingestion time |
| Component | Name | Data Type | Description |
|---|---|---|---|
| DataSource | my_measurement_name | - | Equivalent to a table in traditional databases; stores a set of related data points |
| Dimension | AreaName | String | Used for filtering, grouping, and aggregation, as do tags in InfluxDB |
| Dimension | AreaTypeCode | String | Used for filtering, grouping, and aggregation, as do tags in InfluxDB |
| Metric | TotalLoadValue | Float | A quantitative measurement. Druid supports various metric types such as count, sum, min, max, etc. |
| Timestamp | __time | DateTime | A special column in Druid that is used to partition and sort the data |
| MySQL Measurement Indexed Data | MySQL Measurement Non-Indexed Data | Apache Druid | InfluxDB | |
|---|---|---|---|---|
| Average Import Time | 5924.5 | 5041.04 | 4827.46 | 62.84 |
| Legacy File-Based Data Management | RDBMS-Based Data Management | TSDB-Based Data Management | |
|---|---|---|---|
| Complexity | n/a | Complex operations for imports, edits, and fill-ins | Natively supported imports, edits, and fill-ins |
| Performance | Depends on individual resources | Depends on centrally managed resources, declines as the import data and database size increases | Import: up to 100 times faster Querying: 5 to 10 times faster |
| Sharing | Each user maintains their own copy of source and processed data | Yes, all users have access to the same curated data | Yes, all users have access to the same curated data |
| Architecture | File-system-based storage | Typical database app architecture | Can co-exist or replace typical database app architectures |
Disclaimer/Publisher’s Note: The statements, opinions and data contained in all publications are solely those of the individual author(s) and contributor(s) and not of MDPI and/or the editor(s). MDPI and/or the editor(s) disclaim responsibility for any injury to people or property resulting from any ideas, methods, instructions or products referred to in the content. |
© 2024 by the authors. Licensee MDPI, Basel, Switzerland. This article is an open access article distributed under the terms and conditions of the Creative Commons Attribution (CC BY) license (https://creativecommons.org/licenses/by/4.0/).
Share and Cite
Hadjichristofi, C.; Diochnos, S.; Andresakis, K.; Vescoukis, V. Using Time-Series Databases for Energy Data Infrastructures. Energies 2024, 17, 5478. https://doi.org/10.3390/en17215478
Hadjichristofi C, Diochnos S, Andresakis K, Vescoukis V. Using Time-Series Databases for Energy Data Infrastructures. Energies. 2024; 17(21):5478. https://doi.org/10.3390/en17215478
Chicago/Turabian StyleHadjichristofi, Christos, Spyridon Diochnos, Kyriakos Andresakis, and Vassilios Vescoukis. 2024. "Using Time-Series Databases for Energy Data Infrastructures" Energies 17, no. 21: 5478. https://doi.org/10.3390/en17215478
APA StyleHadjichristofi, C., Diochnos, S., Andresakis, K., & Vescoukis, V. (2024). Using Time-Series Databases for Energy Data Infrastructures. Energies, 17(21), 5478. https://doi.org/10.3390/en17215478

