Predicting China’s Energy Consumption and CO2 Emissions by Employing a Novel Grey Model
Abstract
1. Introduction
1.1. Background
1.2. Review of Existing Forecasting Methods and Grey Models
1.3. Contributions and Structure of This Paper
- (1)
- This paper proposes a novel weighted error evaluation criterion, which emphasizes the significance of new data by assigning greater weight to the deviation calculations of such data. This enables a more precise capture and reflection of the changing characteristics of new data, fully embodying the principle of prioritizing new information.
- (2)
- Based on the new error evaluation criterion, optimizations have been made to the development coefficient a, grey action b, and parameter C in the time response formula of the traditional GM(1,1) model. Consequently, a new optimized model, OGMW(1,1), has been proposed, aiming to further enhance prediction accuracy and applicability.
- (3)
- To validate the practical effectiveness of the OGMW(1,1), we select four representative cases for application and testing. The results indicate that, compared with traditional models such as GM, GMO, and ARM, the OGMW(1,1) exhibits superior prediction performance, demonstrating its advantages in handling complex data sequences.
- (4)
- Given the excellent prediction capabilities of the OGMW(1,1), we further applied it to forecast primary energy, oil, and coal consumption and CO2 emissions in China from 2021 to 2027. The objective is to provide scientific bases and forward-looking data support for energy policy formulation and environmental protection strategies.
2. Weighted Error Evaluation Criteria
3. The Optimized GM(1,1) Model with Weighted Error Evaluation Criteria (OGMW(1,1))
3.1. Model Optimization
3.2. Data Example
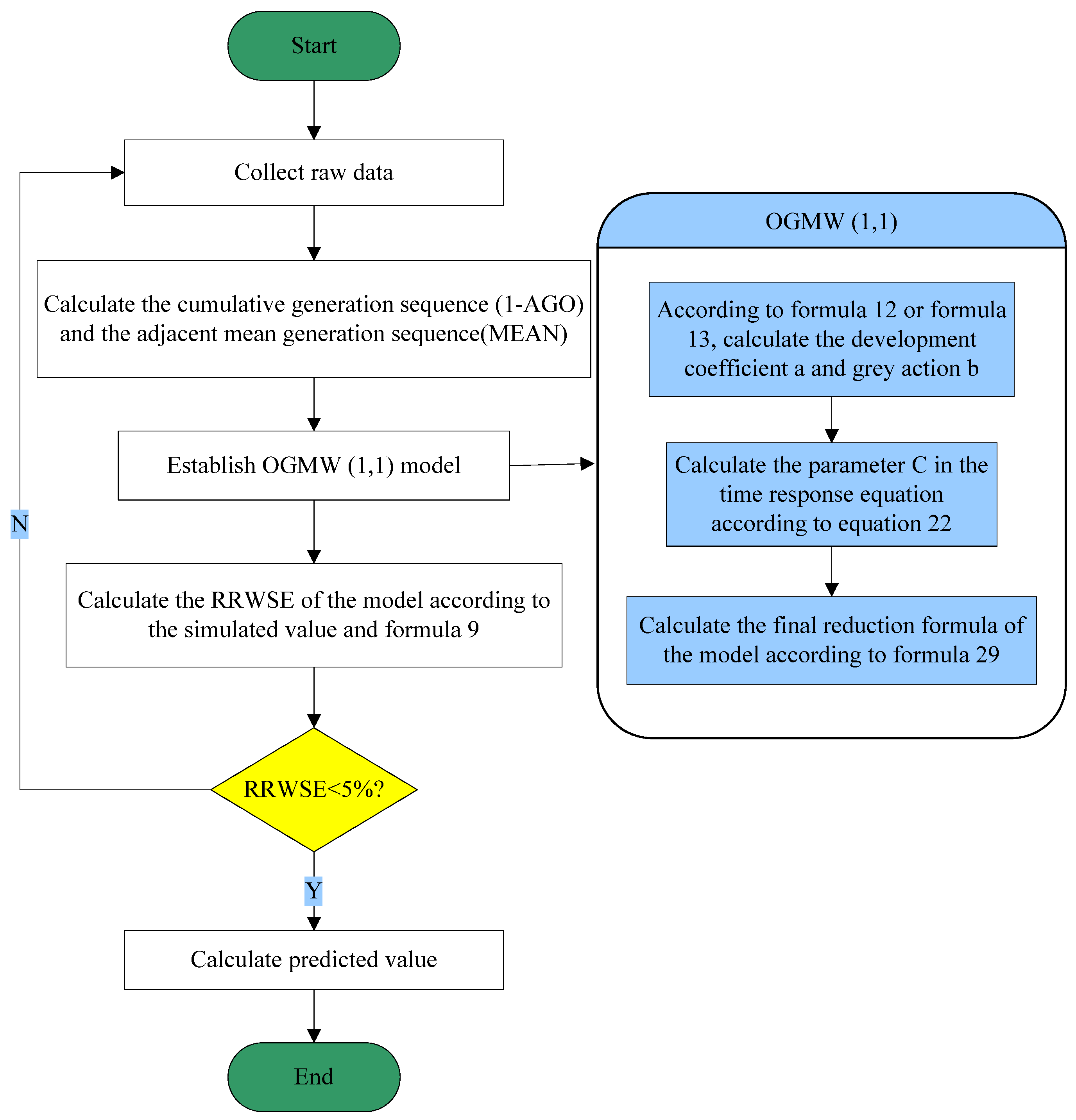
3.3. Modeling Process
4. Validation of the OGMW(1,1) Model
5. Application of the OGMW(1,1)
5.1. Model Comparison
5.2. Forecasting Results for the Next Five Years
6. Conclusions
Funding
Data Availability Statement
Conflicts of Interest
Nomenclature
| 1-AGO | First-order accumulative generation operator |
| GM(1,1) | Grey model |
| NGM(1,1) | Nonhomogeneous grey model |
| GMO(1,1) | Grey model with initial value optimization |
| OGMW(1,1) | Optimized GM(1,1) with weighted error evaluation criteria |
| ARIMA | Autoregressive moving average model |
| SVM | Support vector machine |
| RWAE | Relative weighted absolute error |
| RRWSE | Relative weighted square error |
| MSE | Mean squared error |
| MAPE | Mean absolute percentage error |
| MAE | Mean absolute error |
Appendix A
Appendix B
References
- Wang, M.X.; Wang, H.P. Spatial distribution patterns and influencing factors of PM2.5 pollution in the Yangtze River Delta: Empirical analysis based on a GWR model. Asia-Pac. J. Atmos. Sci. 2021, 57, 63–75. [Google Scholar] [CrossRef]
- Xu, B.; Lin, B. Carbon dioxide emissions reduction in China’s transport sector: A dynamic VAR (vector autoregression) approach. Energy 2015, 83, 486–495. [Google Scholar] [CrossRef]
- Jamil, R. Hydroelectricity consumption forecast for Pakistan using ARIMA modeling and supply-demand analysis for the year 2030. Renew. Energy 2020, 154, 1–10. [Google Scholar] [CrossRef]
- Zou, T.; Guo, P.B.; Li, F.R.; Wu, Q.L. Research topic identification and trend prediction of China’s energy policy: A combined LDA-ARIMA approach. Renew. Energy 2024, 220, 119619. [Google Scholar] [CrossRef]
- Mirza, F.M.; Kanwal, A. Energy consumption, carbon emissions and economic growth in Pakistan, dynamic causality analysis. Renew. Sustain. Energy Rev. 2017, 72, 1233–1240. [Google Scholar] [CrossRef]
- Xu, X.; Xiao, B.; Li, C.Z. Analysis of critical factors and their interactions influencing individual’s energy conservation behavior in the workplace, a case study in China. J. Clean. Prod. 2021, 286, 124955. [Google Scholar] [CrossRef]
- Oliveira, E.M.D.; Oliveira, F.L.C. Forecasting mid-long term electric energy consumption through bagging ARIMA and exponential smoothing methods. Energy 2018, 144, 776–788. [Google Scholar] [CrossRef]
- Mo, S.; Wang, T. Spatial-temporal evolution and peak prediction of embodied carbon emissions in China’s interregional trade. Front. Public Health 2022, 10, 1010521. [Google Scholar] [CrossRef]
- Munkhammar, J.; Meer, D.D.; Widén, J. Very short term load forecasting of residential electricity consumption using the Markov-chain mixture distribution (MCM) model. Appl. Energy 2021, 282, 116180. [Google Scholar] [CrossRef]
- Xu, G.; Schwarz, P.; Yang, H. Determining China’s CO2 emissions peak with a dynamic nonlinear artificial neural network approach and scenario analysis. Energy Policy 2019, 128, 752–762. [Google Scholar] [CrossRef]
- Yan, S.R.; Zhang, Y.X.; Sun, H.D.; Wang, A.P. A real-time operational carbon emission prediction method for the early design stage of residential units based on a convolutional neural network: A case study in Beijing, China. J. Build. Eng. 2023, 75, 106994. [Google Scholar] [CrossRef]
- Zhu, M.; Zheng, S.Y.; Guo, Y.; Song, Y.P. Energy price prediction based on decomposed price dynamics: A parallel neural network approach. Appl. Soft Comput. 2024, 164, 111972. [Google Scholar] [CrossRef]
- Kaytez, F. A hybrid approach based on autoregressive integrated moving average and least-square support vector machine for long-term forecasting of net electricity consumption. Energy 2020, 197, 117200. [Google Scholar] [CrossRef]
- Sun, W.; Zhang, J.J. A novel carbon price prediction model based on optimized least square support vector machine combining characteristic-scale decomposition and phase space reconstruction. Energy 2022, 253, 124167. [Google Scholar] [CrossRef]
- Li, Z.; Qin, Y.; Hou, S.D.; Zhang, R.; Sun, H.X. Renewable energy system based on IFOA-BP neural network load forecast. Energy Rep. 2020, 6, 1585–1590. [Google Scholar] [CrossRef]
- Jin, N.; Yang, F.; Mo, Y.C.; Zeng, Y.K.; Zhou, X.K.; Yan, K.; Ma, X. Highly accurate energy consumption forecasting model based on parallel LSTM neural networks. Adv. Eng. Inform. 2022, 51, 101442. [Google Scholar] [CrossRef]
- Deng, J.L. Control problems of grey systems. Syst. Control Lett. 1982, 5, 288–294. [Google Scholar]
- Wang, H.P.; Zhang, Z. Forecasting per capita energy consumption in China using a spatial discrete grey prediction model. Systems 2023, 11, 285. [Google Scholar] [CrossRef]
- Liu, X.M.; Li, S.H.; Gao, M.N. A discrete time-varying grey Fourier model with fractional order terms for electricity consumption forecast. Energy 2024, 296, 131065. [Google Scholar] [CrossRef]
- Wu, W.Q.; Ma, X.; Zeng, B.; Wang, Y.; Cai, W. Forecasting short-term renewable energy consumption of China using a novel fractional nonlinear grey Bernoulli model. Renew. Energy 2019, 140, 70–87. [Google Scholar] [CrossRef]
- Liu, C.; Wu, W.Z.; Xie, W.L.; Zhang, T.; Zhang, J. Forecasting natural gas consumption of China by using a novel fractional grey model with time power term. Energy Rep. 2021, 7, 788–797. [Google Scholar] [CrossRef]
- Qin, F.L.; Tong, M.Y.; Huang, Y.; Zhang, Y.B. Modeling, prediction and analysis of natural gas consumption in China using a novel dynamic nonlinear multivariable grey delay model. Energy 2024, 305, 132105. [Google Scholar] [CrossRef]
- Liu, L.Y.; Liu, S.F.; Yang, Y.J.; Guo, X.J.; Sun, J.H. A generalized grey model with symbolic regression algorithm and its application in predicting aircraft remaining useful life. Eng. Appl. Artif. Intell. 2024, 136, 108986. [Google Scholar] [CrossRef]
- Liu, J.B.; Yuan, X.Y.; Lee, C.C. Prediction of carbon emissions in China’s construction industry using an improved grey prediction model. Sci. Total Environ. 2024, 938, 173351. [Google Scholar] [CrossRef]
- Gu, H.L.; Wu, L.F. Pulse fractional grey model application in forecasting global carbon emission. Appl. Energy 2024, 358, 122638. [Google Scholar] [CrossRef]
- Xiong, P.P.; Huang, S.; Peng, M.; Wu, X.H. Examination and prediction of fog and haze pollution using a Multi-variable Grey Model based on interval number sequences. Appl. Math. Model. 2020, 77, 1531–1544. [Google Scholar] [CrossRef]
- Xiao, X.P.; Duan, H.M.; Wen, J.H. A novel car-following inertia gray model and its application in forecasting short-term traffic flow. Appl. Math. Model. 2020, 87, 546–570. [Google Scholar] [CrossRef]
- Zheng, H.H.; Li, Q.; Wang, Z.X. Predicting the capital intensity of the new energy industry in China using a new hybrid grey model. Comput. Ind. Eng. 2018, 126, 507–515. [Google Scholar] [CrossRef]
- Ding, S. A novel discrete grey multivariable model and its application in forecasting the output value of China’s high-tech industries. Comput. Ind. Eng. 2019, 127, 749–760. [Google Scholar] [CrossRef]
- Wu, L.Z.; Li, S.H.; Huang, R.Q.; Xu, Q. A new grey prediction model and its application to predicting landslide Displacement. Appl. Soft Comput. 2020, 95, 106543. [Google Scholar] [CrossRef]
- Saxena, A. Grey forecasting models based on internal optimization for Novel Corona virus (COVID-19). Appl. Soft Comput. 2021, 111, 107735. [Google Scholar] [CrossRef]
- Ceylan, Z. Short-term prediction of COVID-19 spread using grey rolling model optimized by particle swarm optimization. Appl. Soft Comput. 2021, 109, 107592. [Google Scholar] [PubMed]
- Li, J.R.; Wang, R.; Wang, J.Z.; Li, Y.F. Analysis and forecasting of the oil consumption in China based on combination models optimized by artificial intelligence algorithms. Energy 2018, 144, 243–264. [Google Scholar] [CrossRef]
- Xiao, X.P.; Yang, J.W.; Mao, S.H.; Wen, J.H. An improved seasonal rolling grey forecasting model using a cycle truncation accumulated generating operation for traffic flow. Appl. Math. Model. 2017, 51, 386–404. [Google Scholar] [CrossRef]
- Cui, L.Z.; Liu, S.F. Grey forecasting model based on data transformation technology. Syst. Eng. 2010, 28, 104–107. [Google Scholar]
- Ye, J.; Dang, Y.G.; Liu, Z. Grey prediction model of interval grey numbers based on cotangent function transformation. Control Decis. 2017, 4, 688–694. [Google Scholar]
- Wang, Y.; Zhang, Y.Y.; Nie, R.; Chi, P.; He, X.B.; Zhang, L. A novel fractional grey forecasting model with variable weighted buffer operator and its application in forecasting China’s crude oil consumption. Petroleum 2022, 8, 139–157. [Google Scholar] [CrossRef]
- Li, Z.K.; Hu, X.; Guo, H.; Xiong, X. A novel weighted average weakening buffer operator based fractional order accumulation seasonal grouping grey model for predicting the hydropower generation. Energy 2023, 277, 127568. [Google Scholar] [CrossRef]
- Wu, L.F.; Liu, S.F.; Yao, L.G.; Yan, S.L.; Liu, D.L. Grey system model with the fractional order accumulation. Commun. Nonlinear Sci. Numer. Simul. 2013, 18, 1775–1785. [Google Scholar] [CrossRef]
- Guo, X.P.; Dang, Y.G.; Ding, S.; Cai, Z.J.; Li, Y. A new information priority grey prediction model for forecasting wind electricity generation with targeted regional hierarchy. Expert Syst. Appl. 2024, 252, 124199. [Google Scholar] [CrossRef]
- Dang, Y.G.; Liu, S.F.; Chen, K.J. The GM models that x(n) be taken as initial value. Kybernetes 2004, 33, 247–254. [Google Scholar]
- Xiong, P.P.; Dang, Y.G.; Yao, T.X.; Wang, Z.X. Optimal modeling and forecasting of the energy consumption and production in China. Energy 2014, 77, 623–634. [Google Scholar] [CrossRef]
- Ding, S.; Dang, Y.G.; Xu, N.; Wei, L. Modeling and optimizing the grey model NGOM(1,1) for the approximation non-homogenous decreasing series. Control Decis. 2017, 32, 1457–1464. [Google Scholar]
- Zeng, B.; Li, C. Improved multi-variable grey forecasting model with a dynamic background-value coefficient and its application. Comput. Ind. Eng. 2018, 118, 278–290. [Google Scholar] [CrossRef]
- Shih, C.S.; Hsu, Y.T.; Yeh, J.; Lee, P.C. Grey number prediction using the grey modification model with progression technique. Appl. Math. Model. 2011, 35, 1314–1321. [Google Scholar] [CrossRef]
- Truong, D.Q.; Ahn, K.K. An accurate signal estimator using a novel smart adaptive grey model SAGM(1,1). Expert Syst. Appl. 2012, 39, 7611–7620. [Google Scholar] [CrossRef]
- Wang, Y.H.; Liu, Q.; Tang, J.R.; Cao, W.B. Optimization approach of background value and initial item for improving prediction precision of GM(1,1) model. J. Syst. Eng. Electron. 2014, 25, 77–82. [Google Scholar] [CrossRef]
- Xu, N.; Dang, Y.G. Characteristic adaptive GM(1,1) model and forecasting of Chinese traffic pollution emission. Syst. Eng. Theory Pract. 2018, 38, 187–196. [Google Scholar]
- Ma, X.; Wu, W.Q.; Zhang, Y. Improved GM(1,1) model based on Simpson formula and its applications. J. Grey Syst. 2019, 31, 33–46. [Google Scholar]
- Wu, W.Q.; Ma, X.; Wang, Y.; Cai, W.; Zeng, B. Predicting China’s energy consumption using a novel grey Riccati model. Appl. Soft Comput. 2020, 95, 106555. [Google Scholar] [CrossRef]
- Wang, H.P.; Wang, Y. Estimating per capita primary energy consumption using a novel fractional gray bernoulli Model. Sustainability 2022, 14, 2431. [Google Scholar] [CrossRef]
- Liu, C.; Lao, T.F.; Wu, W.Z.; Xie, W.L.; Zhu, H.G. An optimized nonlinear grey Bernoulli prediction model and its application in natural gas production. Expert Syst. Appl. 2022, 194, 116448. [Google Scholar]
- Wu, W.Q.; Ma, X.; Zeng, B.; Lv, Y.W.; Wang, Y.; Li, W.P. A novel Grey Bernoulli model for short-term natural gas consumption forecasting. Appl. Math. Model. 2020, 84, 393–404. [Google Scholar] [CrossRef]
- Cui, J.; Liu, S.F.; Zeng, B.; Xie, N.M. A novel grey forecasting model and its optimization. Appl. Math. Model. 2013, 37, 4399–4406. [Google Scholar] [CrossRef]
- Chen, P.Y.; Yu, H.M. Foundation Settlement Prediction Based on a Novel NGM Model. Math. Probl. Eng. 2014, 2014, 242809. [Google Scholar] [CrossRef]
- Luo, D.; Wei, B. Grey forecasting model with polynomial term and its optimization. J. Grey Syst. 2017, 29, 58–69. [Google Scholar]
- Xiong, P.P.; Yan, W.; Wang, G.Z.; Pei, L.L. Grey extended prediction model based on IRLS and its application on smog pollution. Appl. Soft Comput. 2019, 80, 797–809. [Google Scholar] [CrossRef]
- Li, S.J.; Ma, X.P.; Yang, C.Y. A novel structure adaptive intelligent grey forecasting model with full order time power terms and its application. Comput. Ind. Eng. 2018, 120, 53–67. [Google Scholar] [CrossRef]
- Li, S.J.; Miao, Y.Z.; Li, G.Y.; Ikram, M. A novel varistructure grey forecasting model with speed adaptation and its application. Math. Comput. Simul. 2020, 172, 45–70. [Google Scholar] [CrossRef]
- Cui, J.; Ma, H.Y.; Yuan, C.Q.; Liu, S.F. Novel grey verhulst model and its prediction accuracy. J. Grey Syst. 2015, 27, 47–53. [Google Scholar]
- Liu, X.; Xie, N.M. A nonlinear grey forecasting model with double shape parameters and its application. Appl. Math. Comput. 2019, 360, 203–212. [Google Scholar] [CrossRef]
- Sun, W.; Xu, Y.F. Research on China’s energy supply and demand using an improved Grey Markov chain model based on wavelet transform. Energy 2017, 118, 969–984. [Google Scholar]
- Xu, S.; Zou, B.; Shafi, S.; Sternberg, T. A hybrid Grey Markov/LUR model for PM10 concentration prediction under future urban scenarios. Atmos. Environ. 2018, 187, 401–409. [Google Scholar] [CrossRef]
- Yuan, C.Q.; Liu, S.F.; Fang, Z.G. Comparison of China’s primary energy consumption forecasting by using ARIMA (the autoregressive integrated moving average) model and GM(1,1) model. Energy 2016, 100, 384–390. [Google Scholar] [CrossRef]
- Hao, H.; Zhang, Q.; Wang, Z.G.; Zhang, J. Forecasting the number of end-of-life vehicles using a hybrid model based on grey model and artificial neural network. J. Clean. Prod. 2018, 202, 684–696. [Google Scholar] [CrossRef]
- Zhou, Z.P.; Zhou, X.N.; Qi, H.N.; Li, N.; Mi, C.M. Near miss prediction in commercial aviation through a combined model of grey neural network. Expert Syst. Appl. 2024, 255, 124690. [Google Scholar] [CrossRef]
- Zhou, W.H.; Zeng, B.; Wang, J.Z.; Luo, X.S.; Liu, X.Z. Forecasting Chinese carbon emissions using a novel grey rolling prediction model. Chaos Solitons Fractals 2021, 147, 110968. [Google Scholar] [CrossRef]
- Yan, S.L.; Su, Q.; Gong, Z.W.; Zeng, X.Y.; Herrera-Viedma, E. Online public opinion prediction based on rolling fractional grey model with new information priority. Inform. Fusion 2023, 91, 277–298. [Google Scholar] [CrossRef]
- Luo, d.; Li, L.S. Rolling discrete grey periodic power model with interaction effect under dual processing and its application. Expert Syst. Appl. 2024, 254, 124487. [Google Scholar]
- Song, Z.M.; Deng, J.L. The accumulated generating operation in opposite direction and its use in grey model GOM(1, 1). Sys. Eng. 2001, 19, 66–69. [Google Scholar]
- Yan, C.; Wu, L.F.; Liu, L.Y.; Zhang, K. Fractional Hausdorff grey model and its properties. Chaos Soliton Fractals 2020, 138, 109915. [Google Scholar]
- Ma, X.; Mei, X.; Wu, W.Q. A novel fractional time delayed grey model with Grey Wolf Optimizer and its applications in forecasting the natural gas and coal consumption in Chongqing China. Energy 2019, 178, 487–507. [Google Scholar]
- Ma, X.; Wu, W.Q.; Zeng, B.; Wang, Y.; Wu, X.X. The conformable fractional grey system model. ISA Trans. 2020, 96, 255–271. [Google Scholar] [PubMed]
- Xie, W.L.; Wu, W.Z.; Liu, C.; Zhao, J.J. Forecasting annual electricity consumption in China by employing a conformable fractional grey model in opposite direction. Energy 2020, 202, 117682. [Google Scholar] [CrossRef]
- Wang, H.P.; Zhang, Z. A novel grey model with conformable fractional opposite-direction accumulation and its application. Appl. Math. Model. 2022, 108, 585–611. [Google Scholar] [CrossRef]


















| Raw Data | 4 | 2 | 4 | 6 | 8 | 12 | MAPE (%) | RRWSE (%) | RMSE | |
|---|---|---|---|---|---|---|---|---|---|---|
| OGMW(1,1) | Value | 3.9049 | 2.6832 | 3.9011 | 5.6720 | 8.2467 | 11.9902 | 6.5477 | 4.7518 | 0.3302 |
| Error | −0.0951 | 0.6832 | −0.0989 | −0.3280 | 0.2467 | −0.0098 |
| Time Point | Raw Data | OGMW | GMO | GM | ARIMA | ||||
|---|---|---|---|---|---|---|---|---|---|
| Value | Error | Value | Error | Value | Error | Value | Error | ||
| 1 | 1.3499 | 1.4126 | 0.0627 | 1.3965 | 0.0467 | 1.3499 | 0.0000 | 1.3485 | −0.0013 |
| 2 | 1.8221 | 1.8282 | 0.0061 | 1.8226 | 0.0005 | 1.8065 | −0.0157 | 1.3499 | −0.4723 |
| 3 | 2.4596 | 2.4623 | 0.0027 | 2.4548 | −0.0048 | 2.4330 | −0.0266 | 1.8221 | −0.6375 |
| 4 | 3.3201 | 3.3164 | −0.0037 | 3.3063 | −0.0138 | 3.2769 | −0.0432 | 2.4596 | −0.8605 |
| 5 | 4.4817 | 4.4667 | −0.0150 | 4.4531 | −0.0286 | 4.4135 | −0.0681 | 3.3201 | −1.1616 |
| RRWSE (%) | 0.6936 | 0.8097 | 1.7533 | 32.4104 | |||||
| Year | Raw Data (CNY 100 Million) | OGMW | GMO | GM | ARIMA | ||||
|---|---|---|---|---|---|---|---|---|---|
| Value | Error | Value | Error | Value | Error | Value | Error | ||
| 2009 | 42,994 | 42,414.51 | −579.4944 | 43,087.52 | 93.5236 | 42,994.00 | 0.0000 | 42,957.70 | −36.3000 |
| 2010 | 53,442 | 55,433.52 | 1991.5219 | 54,839.38 | 1397.3832 | 54,831.10 | 1389.1031 | 50,940.01 | −2501.9900 |
| 2011 | 60,849 | 60,020.89 | −828.1115 | 59,694.62 | −1154.3770 | 59,685.61 | −1163.3903 | 62,760.28 | 1911.2800 |
| 2012 | 66,524 | 64,987.88 | −1536.1203 | 64,979.72 | −1544.2755 | 64,969.91 | −1554.0868 | 67,219.52 | 695.5200 |
| 2013 | 69,525 | 70,365.91 | 840.9112 | 70,732.75 | 1207.7458 | 70,722.07 | 1197.0659 | 72,392.11 | 2867.1100 |
| RRWSE (%) | 2.1244 | 2.1893 | 2.1893 | 3.5894 | |||||
| 2014 | 76,858 | 76,189.00 | −669.0016 | 76,995.11 | 137.1145 | 76,983.49 | 125.4890 | 73,090.88 | −3767.1200 |
| 2015 | 82,439 | 82,493.97 | 54.9715 | 83,811.93 | 1372.9260 | 83,799.27 | 1360.2713 | 78,075.57 | −4363.4300 |
| MAPE (%) | 0.4686 | 0.9219 | 0.9067 | 5.0972 | |||||
| Year | Raw Data | OGMW | GMO | GM | ARIMA | ||||
|---|---|---|---|---|---|---|---|---|---|
| Value | Error | Value | Error | Value | Error | Value | Error | ||
| 2010 | 4.9292 | 4.9611 | 0.0319 | 4.9362 | 0.0070 | 4.9292 | 0.0000 | 5.2402 | 0.3110 |
| 2011 | 4.9276 | 4.7957 | −0.1319 | 4.8570 | −0.0705 | 4.8566 | −0.0710 | 5.2402 | 0.3127 |
| 2012 | 5.2203 | 5.1175 | −0.1028 | 5.1511 | −0.0691 | 5.1507 | −0.0696 | 5.2402 | 0.0200 |
| 2013 | 5.1517 | 5.4608 | 0.3091 | 5.4630 | 0.3113 | 5.4626 | 0.3108 | 5.2402 | 0.0885 |
| 2014 | 5.9725 | 5.8272 | −0.1453 | 5.7939 | −0.1786 | 5.7934 | −0.1791 | 5.2402 | −0.7322 |
| RRWSE (%) | 3.6712 | 3.7249 | 3.7249 | 8.5421 | |||||
| 2015 | 6.9030 | 6.2181 | −0.6848 | 6.1447 | −0.7583 | 6.1442 | −0.7588 | 5.2402 | −1.6627 |
| 2016 | 7.5216 | 6.6353 | −0.8863 | 6.5168 | −1.0049 | 6.5162 | −1.0054 | 5.2402 | −2.2814 |
| MAPE (%) | 10.8521 | 12.1720 | 12.1796 | 27.2092 | |||||
| Error | OGMW | GMO | GM | ARIMA | |
|---|---|---|---|---|---|
| Primary energy consumption | RRWSE (%) | 0.4311 | 0.4480 | 0.4480 | 2.8277 |
| MAPE (%) | 0.2926 | 0.4831 | 0.4840 | 4.2735 | |
| RMSE | 0.5679 | 0.6316 | 0.6318 | 4.300 | |
| Oil consumption | RRWSE (%) | 0.2699 | 0.2678 | 0.2678 | 4.3610 |
| MAPE (%) | 1.547 | 1.578 | 1.576 | 4.0912 | |
| RMSE | 0.2758 | 0.2801 | 0.2797 | 1.1326 | |
| Coal consumption | RRWSE (%) | 0.3560 | 0.3699 | 0.3699 | 0.7255 |
| MAPE (%) | 1.0210 | 1.2781 | 1.2781 | 1.1716 | |
| RMSE | 0.5238 | 0.6223 | 0.6223 | 0.8431 | |
| CO2 emissions | RRWSE (%) | 0.4631 | 0.4784 | 0.4784 | 1.8047 |
| MAPE (%) | 0.3069 | 0.3539 | 0.3540 | 4.6729 | |
| RMSE | 42.7985 | 44.3452 | 44.3467 | 276.9828 |
| Year | Primary Energy Consumption (Exajoules) | Oil Consumption (Exajoules) | Coal Consumption (Exajoules) | CO2 Emissions (Million Tons) | ||||
|---|---|---|---|---|---|---|---|---|
| Raw Data | Simulation | Raw Data | Simulation | Raw Data | Simulation | Raw Data | Simulation | |
| 2014 | 124.8237 | 124.9184 | 22.3859 | 22.3483 | 82.4928 | 82.5045 | 9293.1859 | 9296.5434 |
| 2015 | 126.5339 | 125.5799 | 24.2375 | 24.4547 | 80.9368 | 80.0759 | 9279.7314 | 9210.9859 |
| 2016 | 128.6315 | 129.3766 | 25.0629 | 25.2472 | 80.2131 | 80.4841 | 9278.9783 | 9348.8428 |
| 2017 | 132.8045 | 133.2881 | 26.2026 | 26.0653 | 80.5876 | 80.8944 | 9466.3604 | 9488.7630 |
| 2018 | 137.5766 | 137.3178 | 27.0643 | 26.9100 | 81.1097 | 81.3067 | 9652.6872 | 9630.7773 |
| 2019 | 142.0287 | 141.4694 | 27.9350 | 27.7820 | 81.7890 | 81.7212 | 9810.4564 | 9774.9170 |
| 2020 | 145.4560 | 145.7465 | 28.4992 | 28.6823 | 82.2705 | 82.1377 | 9899.3347 | 9921.2140 |
| RRWSE (%) | 0.3796 | 0.6385 | 0.3624 | 0.3940 | ||||
| Prediction | ||||||||
| 2021 | 150.1529 | 29.6117 | 82.5564 | 10,069.7006 | ||||
| 2022 | 154.6925 | 30.5713 | 82.9773 | 10,220.4095 | ||||
| 2023 | 159.3694 | 31.5620 | 83.4003 | 10,373.3740 | ||||
| 2024 | 164.1876 | 32.5847 | 83.8254 | 10,528.6279 | ||||
| 2025 | 169.1516 | 33.6407 | 84.2527 | 10,686.2054 | ||||
| 2026 | 173.75855 | 34.6155 | 84.6746 | 10,838.0319 | ||||
| 2027 | 178.5078 | 35.62264 | 85.0987 | 10,992.1547 | ||||
Disclaimer/Publisher’s Note: The statements, opinions and data contained in all publications are solely those of the individual author(s) and contributor(s) and not of MDPI and/or the editor(s). MDPI and/or the editor(s) disclaim responsibility for any injury to people or property resulting from any ideas, methods, instructions or products referred to in the content. |
© 2024 by the author. Licensee MDPI, Basel, Switzerland. This article is an open access article distributed under the terms and conditions of the Creative Commons Attribution (CC BY) license (https://creativecommons.org/licenses/by/4.0/).
Share and Cite
Wang, M. Predicting China’s Energy Consumption and CO2 Emissions by Employing a Novel Grey Model. Energies 2024, 17, 5256. https://doi.org/10.3390/en17215256
Wang M. Predicting China’s Energy Consumption and CO2 Emissions by Employing a Novel Grey Model. Energies. 2024; 17(21):5256. https://doi.org/10.3390/en17215256
Chicago/Turabian StyleWang, Meixia. 2024. "Predicting China’s Energy Consumption and CO2 Emissions by Employing a Novel Grey Model" Energies 17, no. 21: 5256. https://doi.org/10.3390/en17215256
APA StyleWang, M. (2024). Predicting China’s Energy Consumption and CO2 Emissions by Employing a Novel Grey Model. Energies, 17(21), 5256. https://doi.org/10.3390/en17215256
