Decision Support for Defining Adaptive Façade Design Goals in the Early Design Phase
Abstract
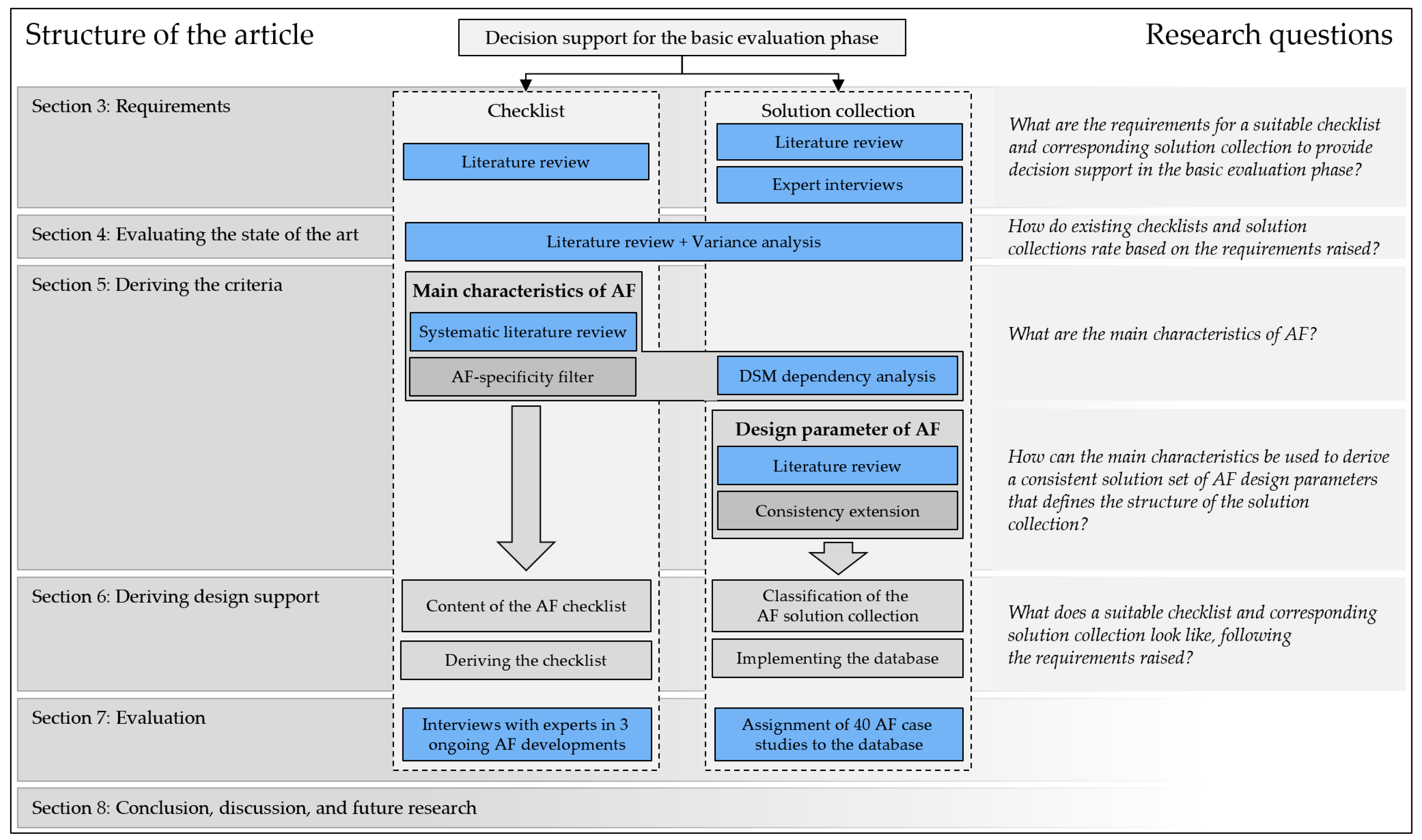
1. Introduction and Research Objective
- 1.
- The definition of (rough) requirements and design goals (as the first step after the commissioning of an architect by the client) performed by the architect in the form of drawings, descriptions, or initial models.
- 3.
- The interdisciplinary re-definition of these design goals with more diverse discipline-specific knowledge of an interdisciplinary team.
- 4.
- The search for adaptive reference façades that might already meet the selected objectives. This step involves deciding whether a new AF has to be developed or whether an existing solution can be used or modified (make-or-buy decision), and accordingly has a very high influence on the subsequent steps of the design process, the design goals, and possible partners/stakeholders.
- Widening the scope, existing classification approaches of AFs [3,19,21,22] that could be used to support the definition of AF design goals are inconsistent and highly variable. This suggests that the understanding of AF systems is currently incomplete, which complicates decision-making in the early design phases.
2. Methodology and Research Questions
- Would you consider the scenario presented here, which describes the search for adaptive reference façades, to be correct?
- What methodical support can you imagine being useful in this scenario?
- Which requirements would you raise for such methodical support?

- Identifying suitable synonyms for the terms “classification”, “adaptive”, and “façade”, in English and German, using wildcards (“*”) wherever useful.
- Performing a literature analysis based on the synonyms in four electronic databases.
- Multistage filtering of the results according to Figure 3.
- Detailed review of the remaining papers.

3. Identifying Requirements for Methodical Decision Support in the Basic Evaluation Phase

3.1. Requirements for the Checklist
3.2. Requirements for the Solution Collection
4. Evaluating the Current State of the Art and Defining Research Gaps
4.1. State of the Art for Checklists in the Early Phase Decision-Making
4.2. Evaluating the Current State of the Art on Solution Collections against the Requirements Raised

5. Deriving a Consistent Set of Main Characteristics and Design Parameters
5.1. Characteristics That Are Used to Describe Adaptive Façades in the State of the Art
5.2. Set of Main Characteristics of Adaptive Façades
5.3. Preparing the Set of Design Parameters Based on the Main Characteristics
5.3.1. Analyzing the Dependencies between the Main Characteristics
5.3.2. Preparing and Unifying the Design Parameters
5.4. Solution Set of Main Characteristics and Design Parameters in Existing Case Studies
| Main Characteristic | Set of Design Parameters | |||||||||||||
|---|---|---|---|---|---|---|---|---|---|---|---|---|---|---|
| Control System | Extrinsic | Intrinsic | ||||||||||||
| Goal of the adaption | Thermal comfort | Indoor air quality | Visual comfort | Acoustic quality | Energy generation | Interaction with humans | Aesthetics | Lightweight design | Protection | |||||
| Adaptive function | Operation | Change | Conduct | Store | Convert | Separate | Connect | |||||||
| Flow | Energy: Heat flux, Sound, Solar radiation/Light, Mechanical loads, Wind, Fire | Material: Water, Air, Occupant/User, Objects | Signal/Information: Occupant/User, Vision, Sound, Color, Texture, Shape | |||||||||||
| Type of adaption | Change in… | |||||||||||||
| Movement* | Color | Texture | Stiffness | Transparency | Permeability | Conductivity | ||||||||
| *Transformation | *Translation | *Rotation | *Scalation | |||||||||||
| Type of actuator | Magnetic | Pneumatic | Hydraulic | Chemical | Electrical | Thermal | Natural/ Biological | |||||||
| Trigger event | Ordinary events | Exceptional events | ||||||||||||
| Temperature Precipitation Humidity Wind speed Mechanical loads | Sound Air quality Objects Occupant/User | Time/Pre-programmed Neighborhood trigger Electricity consumption Grid trigger Light/Solar radiation Glare/Sun location | Hurricane Flood Fire Earthquake Explosion | |||||||||||
| Size of adaptive element | Building material | Façade element | Façade component | Façade system/ Wall | Building envelope/ Whole building | |||||||||
| Adaption time | Seconds | Minutes | Hours | Day-Night | Seasons | Years | Decades | |||||||
| Degree of adaptive reaction | Binary (on/off) | Gradual | ||||||||||||
| User override permission | Yes | No | ||||||||||||
| Visibility of the adaption | Visible | Not visible | ||||||||||||
| Sensor input | None | Light | Temperature | Moisture | Magnetic fields | Electricity | Wind | Air | Sound | Picture/ Camera | Tension | |||
| Integration of adaptive element | Additional | Replacing | ||||||||||||
| Connection to HVAC | None | Air | Fluid | Electricity | ||||||||||
| Position of the adaptive element | External | In between | Internal | |||||||||||
| Parameters that have been added in comparison to the state of the art are highlighted by underlining. | ||||||||||||||
6. Deriving Methodical Decision Support for the Basic Evaluation Phase
6.1. Developing a Checklist for the Early Phase Decision Making
6.2. Implementing a Scientific Database of Adaptive Façades for the Early Phase Decision Making
7. Evaluating the Research
7.1. Evaluating the Checklist and the List of Main Characteristics
- The first case study is an ultralight façade that is located on the ground floor of a building and made from textiles that are manufactured by layering glass and basalt fibers. These fibers are fastened by a matrix material similar to CFK materials. Its adaptability means that one whole side of the façade can move away to two adjoining sides when people interact with it. Therefore, the main functional task of a façade (to separate the inside from the outside) is temporarily dissolved.
- The second case study adapts to the sun, with the position and intensity of the solar radiation acting as triggers for changing the shape of the façade. The façade is therefore built using a large number of solar sails that can reflect the sunlight back to the sky to prevent overheating in cities and regulate the amount of light that comes into the building. Initial investigations and analyses are reported by Jeong et al. [90].
- The third case study deals with cooling the interior space with the help of solar energy. A three-step process and the material zeolite are used for this purpose. The important material property of zeolite is that it releases a large amount of heat when it is combined with water. The three-step process starts with wet zeolite. The material is dried with the help of solar radiation. The evaporating water (closed system) will then be guided to a tank on the north side of the building (cooler surroundings), where it condenses again. When the sun moves and the zeolite cools down again (now dry), the water is guided to another tank inside the building where it can use the heat of the interior (different pressure level) to evaporate again. The steam (with the energy from the interior) will then be guided to the zeolite again, where it binds the water and releases the temperature back to the surroundings. The principle is also published by Schaefer et al. [91].
- The initial completeness (requirement 1) of the criteria set is seen as achieved because only one of the characteristics named by the participants (“surface of the façade”) was not represented in the list of main characteristics. As this characteristic is also valid for façades in general, it is not added to the checklist with only AF-specific characteristics.
- Comprehensibility (requirement 2) can be approved, as this forms the basis for the participants to confirm the relevance of the respective characteristics.
- The consistency/logic (requirement 3) of the criteria is very good in terms of how many of the characteristics were relevant for the AF projects. The results when considering all the criteria are 0.97 (33/34) for the first case study, 1.0 (34/34) for the second case study, and 0.97 (33/34) for the third case study. Considering only the AF-specific characteristics, the values change to 0.93 (14/15) for the first case study, 1.0 (15/15) for the second case study, and 0.93 (14/15) for the third case study.
- Objectivity (requirement 3) of the result was targeted by considering all the literature found to derive the set of main characteristics. Similarly, the evaluation in the context of the three case studies was conducted without communicating the objective of developing a checklist to the participants in advance. However, despite great efforts, it cannot be ruled out that aspects such as the naming of the main characteristics were based on the authors’ perspectives.
- As the checklist only includes AF-specific characteristics, the product (type) specificity (requirement 4) can be approved.
7.2. Evaluating the Set of Design Parameters and the Initial Form of the Database

8. Discussion, Conclusions, and Future Research
Author Contributions
Funding
Data Availability Statement
Conflicts of Interest
References
- Herzog, T.; Krippner, R. Fassaden-Atlas; De Gruyter: Basel, Switzerland, 2004; ISBN 9783764370312. [Google Scholar]
- Eurostat. Energy Consumption in Households 2019. Available online: https://ec.europa.eu/eurostat/statistics-explained/index.php?title=Energy_consumption_in_households (accessed on 9 August 2021).
- Böke, J.; Knaack, U.; Hemmerling, M. Automated adaptive façade functions in practice—Case studies on office buildings. Autom. Constr. 2020, 113, 103113. [Google Scholar] [CrossRef]
- Attia, S.; Bilir, S.; Safy, T.; Struck, C.; Loonen, R.; Goia, F. Current trends and future challenges in the performance assessment of adaptive façade systems. Energy Build. 2018, 179, 165–182. [Google Scholar] [CrossRef]
- Loonen, R.; Hoes, P.-J.; Hensen, J. Performance prediction of buildings with Responsive Building Elements: Challenges and Solutions. In Proceedings of the 2014 Building Simulation and Optimization Conference, Ankara, Turkey, 15–19 June 2014. [Google Scholar]
- Eisenbarth, C.; Haase, W.; Blandini, L.; Sobek, W. Potentials of Hydroactive Lightweight Façades for Urban Climate Resilience. Civil. Eng. Design 2022, 4, 14–24. [Google Scholar] [CrossRef]
- Kheybari, A.G.; Hoffmann, S. Exploring the potential of dynamic façade systems: An exterior shading system versus a switchable window. Bauphysik 2020, 42, 277–288. [Google Scholar] [CrossRef]
- Romano, R.; Aelenei, L.; Aelenei, D.; Mazzucchelli, E.S. What is an adaptive façade? Analysis of Recent Terms and definitions from an international perspective. J. Façade Des. Eng. 2018, 1, 65–76. [Google Scholar] [CrossRef]
- Voigt, M.; Roth, D.; Binz, H. Challenges with Adaptive Façades—A Lifecycle Perspective. In Proceedings of the 16th Advanced Building Skins Conference & Expo. Bern, Switzerland, 21–22 October 2021; pp. 459–468, ISBN 978-3-9524883-6-2. [Google Scholar]
- Loonen, R.; Singaravel, S.; Trčka, M.; Cóstola, D.; Hensen, J. Simulation-based support for product development of innovative building envelope components. Autom. Constr. 2014, 45, 86–95. [Google Scholar] [CrossRef]
- Schade, J.; Olofsson, T.; Schreyer, M. Decision-making in a model-based design process. Constr. Manag. Econ. 2011, 29, 371–382. [Google Scholar] [CrossRef]
- Voigt, M.P.; Chwalek, K.; Roth, D.; Kreimeyer, M.; Blandini, L. The integrated design process of adaptive façades—A comprehensive perspective. J. Build. Eng. 2023, 67, 106043. [Google Scholar] [CrossRef]
- Voigt, M.P.; Idrizi, S.; Roth, D.; Binz, H. Unterstützung bei der interdisziplinären Zusammenarbeit—Personenneutrale Wissenslandkarten. In Stuttgarter Symposium für Produktentwicklung SSP; Binz, H., Bertsche, B., Spath, D., Roth, D., Eds.; Universität Stuttgart: Stuttgart, Germany, 2021; pp. 1–12. [Google Scholar]
- Hensen, J.; Archontiki, M.; Cóstola, D.; Loonen, R. Simulation support for research and development of advanced building skin concepts. In Proceedings of the 9th Energy Forum on Advanced Building Skins, Bressanone, Italy, 28–29 October 2014; pp. 1091–1107. [Google Scholar]
- Attia, S.; Bashandy, H. Evaluation of Adaptive Facades: AGC Building a Case Study of an Automated Glass Facade: Interviews and Process Mapping of the Design Team; Université de Liège: Liège, Belgium, 2015; ISBN 978-2-930909-01-1. [Google Scholar]
- Attia, S.; Bashandy, H. Evaluation of Adaptive Facades: The Case Study of AGC Headquarter in Belgium. In Challenging Glass 5 Conference; Belis, J., Bos, F., Louter, C., Eds.; Ghent University: Ghent, Belgium, 2016; pp. 95–103. ISBN 9789082526806. [Google Scholar]
- Mosa, R. Developing A Strategic Framework for the Design of Adaptive Building Envelopes. Master’s Thesis, Heriot-Watt University, Edinburgh, UK, 2018. [Google Scholar]
- Juaristi, M.; Konstantinou, T.; Gómez-Acebo, T.; Monge-Barrio, A. Development and Validation of a Roadmap to Assist the Performance-Based Early-Stage Design Process of Adaptive Opaque Facades. Sustainability 2020, 12, 10118. [Google Scholar] [CrossRef]
- Soudian, S.; Berardi, U. Development of a performance-based design framework for multifunctional climate-responsive façades. Energy Build. 2021, 231, 110589. [Google Scholar] [CrossRef]
- IEA ECBCS Annex 44 Integrating Environmentally Responsive Elements in Buildings: Expert Guide—Part 1 Responsive Building Concepts; Heiselberg, P., Ed.; Aalborg University: Aalborg, Denmark, 2009; ISBN 1901-726X. [Google Scholar]
- Loonen, R.; Rico-Martinez, J.; Favoino, F.; Brzezicki, M.; Menezo, C.; La Ferla, G.; Aelenei, L. Design for façade adaptability: Towards a unified and systematic characterization. In Proceedings of the 10th Advanced Building Skins Conference, Bern, Switzerland, 28–29 October 2019; pp. 1284–1294. [Google Scholar]
- Tabadkani, A.; Roetzel, A.; Li, H.; Tsangrassoulis, A. Design approaches and typologies of adaptive facades: A review. Autom. Constr. 2021, 121, 103450. [Google Scholar] [CrossRef]
- Voigt, M.P.; Roth, D.; Kreimeyer, M. Main Characteristics of Adaptive Façades. In Proceedings of the Design 2022 International Design Conference, Dubrovnik, Croatia; 2022; pp. 2543–2552. [Google Scholar]
- Voigt, M.P.; Roth, D.; Kreimeyer, M. Systematic classification of adaptive facades—Preparing a database (Accepted). In Proceedings of the International Conference on Engineering Design, Bordeaux, France, 24–28 July 2023. [Google Scholar]
- Blessing, L.T.; Chakrabarti, A. DRM, a Design Research Methodology; Springer: London, UK, 2009; ISBN 9781848825864. [Google Scholar]
- Pahl, G.; Beitz, W.; Feldhusen, J.; Grote, K.-H. Konstruktionslehre: Grundlagen erfolgreicher Produktentwicklung; Methoden und Anwendung, 7; Springer: Berlin, Germany, 2007; ISBN 978-3-540-34061-4. [Google Scholar]
- Ehrlenspiel, K.; Meerkamm, H. Integrierte Produktentwicklung: Denkabläufe, Methodeneinsatz, Zusammenarbeit, 6. In Überarbeitete und Erweiterte Auflage; Hanser: Wien, Austra, 2017; ISBN 978-3-446-44089-0. [Google Scholar]
- Feldhusen, J.; Grote, K.-H. Pahl/Beitz Konstruktionslehre: Methoden und Anwendung erfolgreicher Produktentwicklung. In Vollständig Überarbeitete Auflage; Springer: Berlin/Heidelberg, Germany, 2013; ISBN 978-3-642-29568-3. [Google Scholar]
- Roth, K. Konstruieren mit Konstruktionskatalogen: Kataloge; Springer: Berlin, Germany, 1993; ISBN 3-540-57656-8. [Google Scholar]
- Bender, B.; Gericke, K. Pahl/Beitz Konstruktionslehre: Methoden und Anwendung erfolgreicher Produktentwicklung; Springer: Berlin/Heidelberg, Germany, 2021; ISBN 978-3-662-57302-0. [Google Scholar]
- Keller, A.; Binz, H. Requirements on engineering design methodologies. In Proceedings of the International Conference on Engineering Design: Design Theory and Research Methodology, Palo Alto, CA, USA, 24–27 August 2009; Norell Bergendahl, M., Ed.; Design Society: Glasgow, UK, 2009; pp. 203–214, ISBN 9781904670063. [Google Scholar]
- Kassem, M.; Dawood, N.; Mitchell, D. A decision support system for the selection of curtain wall systems at the design development stage. Constr. Manag. Econ. 2012, 30, 1039–1053. [Google Scholar] [CrossRef]
- VDI. Konstruktionsmethodik; Erstellung und Anwendung von Konstruktionskatalogen; Beuth Verlag GmbH, 1982 (VDI 2222 Blatt 2). Available online: https://www.beuth.de/de/technische-regel/vdi-2222-blatt-2/549878 (accessed on 1 August 2022).
- Baltateanu, A.M. Digitalization. Global challenges and economic prosperity. Example: Romania. In Proceedings of the 8th International Academic Conference on Strategica—Preparing for Tomorrow, Today, Bucharest, Romania, 26–27 October 2023; pp. 520–530. [Google Scholar]
- Schill-Fendl, M. Planungsmethoden in der Architektur: Grundlagen von Planungs- und Entwurfsmethoden für Architekten komplexer Aufgabenstellungen in interdisziplinären Gruppen, dargestellt am Bereich Sozial- und Gesundheitsbauten; Books on Demand: Norderstedt, Germany, 2004; ISBN 383341233X. [Google Scholar]
- Honold, C. Methodische Unterstützung bei der Interdisziplinären Planung Adaptiver Tragwerke in den Frühen Phasen. Ph.D. Thesis, Univeristy of Stuttgart, Stuttgart, Germany, 2019. [Google Scholar]
- Heiselberg, P. ECBCS Annex 44: Integrating Environmentally Responsive Elements in Buildings; Project Summary Report; AECOM Ltd.: Dallas, TX, USA, 2012; ISBN 978-0-0562808-5-5. [Google Scholar]
- Basarir, B.; Altun, C.M. A Redesign Procedure to Manufacture Adaptive Façades with Standard Products. J. Facade Des. Eng. 2018, 1, 77–100. [Google Scholar] [CrossRef]
- Karanouh, A.; Kerber, E. Innovations in dynamic architecture. J. Facade Des. Eng. 2015, 3, 185–221. [Google Scholar] [CrossRef]
- Heusler, W. A typology of adaptive facades. In New MOVE; Schumacher, M., Vogt, M.-M., Cordón Krumme, L.A., Eds.; De Gruyter: Berlin, Germany, 2019; pp. 54–57. ISBN 9783035613629. [Google Scholar]
- Zhang, X.; Shen, J.; Lu, Y.; He, W.; Xu, P.; Zhao, X.; Qiu, Z.; Zhu, Z.; Zhou, J.; Dong, X. Active Solar Thermal Facades (ASTFs): From concept, application to research questions. Renew. Sustain. Energy Rev. 2015, 50, 32–63. [Google Scholar] [CrossRef]
- Yoon, J. Climate-adaptive Facade Design with Smart Materials: Evaluation and Strategies of Thermo-responsive Smart Material Applications for Building Skins in Seoul. In Proceedings of the 34th International Conference on Passive and Low Energy Architecture, Hong Kong, China, 23–26 November 2018; pp. 620–626. [Google Scholar]
- Luna-Navarro, A.; Loonen, R.; Juaristi, M.; Monge-Barrio, A.; Attia, S.; Overend, M. Occupant-Facade interaction: A review and classification scheme. Build. Environ. 2020, 177, 106880. [Google Scholar] [CrossRef]
- Brzezicki, M. A typology of adaptive façades. An empirical study based on the morphology of glazed facades. Cogent Arts Humanit. 2021, 8, 1. [Google Scholar] [CrossRef]
- Loonen, R. Overview of 100 Climate Adaptive Building Shells. Ph.D. Thesis, Technology Eindhoven University of Technology, Eindhoven, The Netherlands, 2010. [Google Scholar]
- Loonen, R.; Trčka, M.; Cóstola, D.; Hensen, J. Climate adaptive building shells: State-of-the-art and future challenges. Renew. Sustain. Energy Rev. 2013, 25, 483–493. [Google Scholar] [CrossRef]
- Al-Obaidi, K.M.; Azzam Ismail, M.; Hussein, H.; Abdul Rahman, A.M. Biomimetic building skins: An adaptive approach. Renew. Sustain. Energy Rev. 2017, 79, 1472–1491. [Google Scholar] [CrossRef]
- Aelenei, L.; Aelenei, D.; Romano, R.; Mazzucchelli, E.S.; Brzezicki, M.; Rico-Martinez, J.M. Case Studies—Adaptive Facade Network; TU Delft Open: Delft, The Netherlands, 2018. [Google Scholar]
- Kuru, A.; Oldfield, P.; Bonser, S.; Fiorito, F. Biomimetic adaptive building skins: Energy and environmental regulation in buildings. Energy Build. 2019, 205, 109544. [Google Scholar] [CrossRef]
- Matin, N.H.; Eydgahi, A. Technologies used in responsive facade systems: A comparative study. Intell. Build. Int. 2019, 14, 54–73. [Google Scholar] [CrossRef]
- Frighi, V. Smart Architecture: A Sustainable Approch for Transparent Building Components Design; Springer: Bern, Switzerland, 2021; ISBN 978-3-030-77606-0. [Google Scholar]
- Hafizi, N.; Vural, S.M. New Taxonomy of Climate Adaptive Building Shell Office Buildings: Focus on User–Façade Interaction Scenarios. Energies 2022, 15, 5268. [Google Scholar] [CrossRef]
- Loonen, R. Climate Adaptive Building Shells—Pinterest. Available online: https://www.pinterest.de/CABSoverview/_saved/ (accessed on 11 November 2022).
- Bedon, C.; Honfi, D.; Machalická, K.; Eliášová, M.; Vokáč, M.; Kozłowski, M.; Wüest, T.; Santos, F.; Portal, N.W. Structural characterisation of adaptive facades in Europe—Part I: Insight on classification rules, performance metrics and design methods. J. Build. Eng. 2019, 25, 100721. [Google Scholar] [CrossRef]
- Addington, D.M.; Schodek, D.L. Smart Materials and Technologies: For the Architecture and Design Professions; Architectual Press: Amsterdam, The Netherlands, 2005; ISBN 0750662255. [Google Scholar]
- Aelenei, D.; Aelenei, L.; Vieira, C.P. Adaptive Façade: Concept, Applications, Research Questions. Energy Procedia 2016, 91, 269–275. [Google Scholar] [CrossRef]
- Al Dakheel, J.; Tabet Aoul, K. Building Applications, Opportunities and Challenges of Active Shading Systems: A State-of-the-Art Review. Energies 2017, 10, 1672. [Google Scholar] [CrossRef]
- Antonucci, D.; Pasut, W.; Babich, F.; Avesani, S.; Roman, G. KPI Database. Available online: http://kpidb.eurac.edu/kpi (accessed on 24 June 2021).
- Basarir, B. A Classification Approach for Adaptive Façades. ICBEST Istanbul: Interdisciplinary Perspectives for Future Building Envelopes. In Proceedings of the ICBEST 2017—International Conference on Building Envelope Systems and Technologies, Istanbul, Turkey, 15–18 May 2017. [Google Scholar]
- Basińska, M. The use of multi-criteria optimization to choose solutions for energy-efficient buildings. Bull. Pol. Acad. Sci. Tech. Sci. 2017, 65, 815–826. [Google Scholar] [CrossRef]
- Battisti, A.; Persiani, S.; Crespi, M. Review and Mapping of Parameters for the Early Stage Design of Adaptive Building Technologies through Life Cycle Assessment Tools. Energies 2019, 12, 1729. [Google Scholar] [CrossRef]
- Bedon, C.; Zhang, X.; Santos, F.; Honfi, D.; Kozłowski, M.; Arrigoni, M.; Figuli, L.; Lange, D. Performance of structural glass facades under extreme loads—Design methods, existing research, current issues and trends. Constr. Build. Mater. 2018, 163, 921–937. [Google Scholar] [CrossRef]
- Böke, J.; Knaack, U.; Hemmerling, M. Superposition matrix for the assessment of performance-relevant adaptive façade functions. J. Facade Des. Eng. 2019, 7, 1–20. [Google Scholar] [CrossRef]
- Fassbender, E.; Hemmerle, C.; Muhr, N. Multi Criteria Design and Decision Support for Solar and Green Envelopes. In Proceedings of the Powerskin Conference, München, Germany, 9 April 2021; pp. 127–140. [Google Scholar]
- Favoino, F. Building Performance Simulation and Characterisation of Adaptive Facades: Adaptive Facade Network; TU Delft Open: Delft, The Netherlands, 2018; ISBN 978-94-6366-111-9. [Google Scholar]
- Fox, M.A.; Yeh, B.P. Intelligent Kinetic Systems in Architecture. In Managing Interactions in Smart Environments; Nixon, P., Ed.; Springer: London, UK, 2000; pp. 91–103. ISBN 978-1-85233-228-0. [Google Scholar]
- Gosztonyi, S. The Role of Geometry for Adaptability: Comparison of Shading Systems and Biological Role Models. J. Facade Des. Eng. 2018, 6, 163–174. [Google Scholar] [CrossRef]
- Heusler, W. Bewegung in der Gebäudehülle? Gegenüberstellung passiver und aktiver Konzepte. Stahlbau 2013, 82, 281–291. [Google Scholar] [CrossRef]
- Heusler, W.; Kadija, K. Fassaden im digitalen Wandel—Vom Entwurf zum Rückbau. Ce Pap. 2019, 3, 258–269. [Google Scholar] [CrossRef]
- Jin, Q.; Overend, M. Sensitivity of façade performance on early-stage design variables. Energy Build. 2014, 77, 457–466. [Google Scholar] [CrossRef]
- Juaristi, M.; Loonen, R.; Isaia, F.; Gómez-Acebo, T.; Monge-Barrio, A. Dynamic Climate Analysis for early design stages: A new methodological approach to detect preferable Adaptive Opaque Façade Responses. Sustain. Cities Soc. 2020, 60, 102232. [Google Scholar] [CrossRef]
- Kassem, M.; Mitchell, D. Bridging the gap between selection decisions of facade systems at the early design phase: Issues, challenges and solutions. J. Facade Des. Eng. 2015, 3, 165–183. [Google Scholar] [CrossRef]
- Kumar, G.; Raheja, G. Design Determinants of Building Envelope for Sustainable Built Environment: A Review. Int. J. Built Environ. Sustain. 2016, 3, 2. [Google Scholar] [CrossRef]
- Lopez, M.; Rubio, R.; Martın, S.; Croxford, B.; Jackson, R.; López, M.; Rubio, R.; Martín, S. Active materials for adaptive architectural envelopes based on plant adaptation principles. J. Façade Des. Eng. 2015, 3, 27–38. [Google Scholar] [CrossRef]
- Mankins, J.C. Technology readiness assessments: A retrospective. Acta Astronaut. 2009, 65, 1216–1223. [Google Scholar] [CrossRef]
- Mols, T.; Blumberga, A.; Karklina, I. Evaluation of climate adaptive building shells: Multi-criteria analysis. Energy Procedia 2017, 128, 292–296. [Google Scholar] [CrossRef]
- Matin, N.H.; Eydgahi, A.; Shyu, S. Comparative Analysis of Technologies Used in Responsive Building Facades. In Proceedings of the ASEE Annual Conference & Exposition, Columbus, OH, USA, 25–28 June 2017. [Google Scholar]
- Ochoa, C.E.; Capeluto, I.G. Advice tool for early design stages of intelligent facades based on energy and visual comfort approach. Energy Build. 2009, 41, 480–488. [Google Scholar] [CrossRef]
- Ramzy, N.; Fayed, H. Kinetic systems in architecture: New approach for environmental control systems and context-sensitive buildings. Sustain. Cities Soc. 2011, 1, 170–177. [Google Scholar] [CrossRef]
- Sobek, W.; Haase, W.; Teuffel, P. Adaptive Systeme. Stahlbau 2000, 69, 544–555. [Google Scholar] [CrossRef]
- Taveres-Cachat, E.; Grynning, S.; Thomsen, J.; Selkowitz, S. Responsive building envelope concepts in zero emission neighborhoods and smart cities—A roadmap to implementation. Build. Environ. 2019, 149, 446–457. [Google Scholar] [CrossRef]
- Velasco, R.; Brakke, A.P.; Chavarro, D. Dynamic Façades and Computation: Towards an Inclusive Categorization of High Performance Kinetic Façade Systems. In Computer-Aided Architectural Design Futures. The Next City—New Technologies and the Future of the Built Environment; Celani, G., Sperling, D.M., Franco, J.M.S., Eds.; Springer: Berlin/Heidelberg, Germany, 2015; pp. 172–191. ISBN 978-3-662-47385-6. [Google Scholar]
- Wang, J.; Beltran, L.; Kim, J. From Static to Kinetic: A Review of Acclimated Kinetic Building Envelopes. In Proceedings of the ASES Annual Conference, Raleigh, NC, USA, 17–20 May 2012; pp. 1–8. [Google Scholar]
- Zavadskas, E.K.; Antucheviciene, J.; Šaparauskas, J.; Turskis, Z. Multi-criteria Assessment of Facades’ Alternatives: Peculiarities of Ranking Methodology. Procedia Eng. 2013, 57, 107–112. [Google Scholar] [CrossRef]
- Juaristi, M.; Gómez-Acebo, T.; Monge-Barrio, A. Qualitative analysis of promising materials and technologies for the design and evaluation of Climate Adaptive Opaque Façades. Build. Environ. 2018, 144, 482–501. [Google Scholar] [CrossRef]
- Pimmler, T.U.; Eppinger, S.D. Integration analysis of product decompositions. In ASME Design Theory and Methodology; ASME: New York, NY, USA, 1994; pp. 343–351. [Google Scholar]
- EN ISO 7730; Ergonomie der Thermischen Umgebung—Analytische Bestimmung und Interpretation der Thermischen Behaglichkeit durch Berechnung des PMV- und des PPD-Indexes und Kriterien der lokalen Thermischen Behaglichkeit. ISO: Geneva, Switzerland, 2005.
- Borschewski, D.; Voigt, M.P.; Albrecht, S.; Roth, D.; Kreimeyer, M.; Leistner, P. Why are adaptive facades not widely used in practice? Identifying ecological and economical benefits with life cycle assessment. Build. Environ. 2023, 2023, 110069. [Google Scholar] [CrossRef]
- Hussien Odeh, A. Analytical and Comparison Study of Main Web Programming Languages—ASP and PHP. TEM J. 2019, 8, 1517–1522. [Google Scholar] [CrossRef]
- Jeong, M.; Matheou, M.; Blandini, L. Optimisation of daylighting conditions through adaptive kinetic envelopes. In Structures and Architecture A Viable Urban Perspective; Cruz, P.J., Hvejsel, M.F., Eds.; CRC Press: London, UK, 2022. [Google Scholar]
- Schaefer, M.; Marmullaku, D.; Boeckmann, O. Facade-integrated adsorption system for solar cooling of lightweight buildings. In Proceedings of the 13th International Conference on Computational Heat Mass and Momentum Transfer, Paris, France, 18–21 May 2021. [Google Scholar]
- Voigt, M.P.; Klaiber, D.; Hommel, P.; Roth, D.; Binz, H.; Vietor, T. Method for Identifying Suitable Components for Functional Integration—Focusing on Geometric Characteristics. Proc. Int. Conf. Eng. Des. 2021, 1, 2047–2056. [Google Scholar] [CrossRef]












| I | Methodical Requirements |
|---|---|
| 1 | The solution collection needs to be expandable to ensure it can be updated over time [21,32,33]. |
| 2 | It should be possible to quickly identify the helpful content/aspects of the gathered data and the rules on which the structure of the method is built [28,33]. |
| II | Content Requirements |
| 1 | The context needs to be company independent [28], although specific examples can refer to their manufacturer or architect [Expert Interview]. |
| 2 | Product-specific (in this case AF) characteristics are to be used as classification criteria [33] that ideally describe the product well. |
| 3 | The classification and the corresponding criteria need to be consistent (free of contradictions) [33]. |
| 4 | Criteria that classify and describe the content need to be independent of each other or the dependency must be described [28]. |
| 5 | The content (A) and the classification approach (B) should be initially completed [28,33]. |
| 6 | In addition to characteristics that describe the adaptive façade system itself, further constraints such as the location of the building are of interest [Expert Interview]. |
| III | Visualization Requirements |
| 1 | Usability—the solution set should be convenient to handle [33]; in case of large datasets, this suggests a digital solution [34], e.g., with search and filter functionalities. |
| 2 | The solution collection should be built specifically for the use of architects and engineers in the basic evaluation phase. Therefore, the solution collection needs to consider aesthetic aspects (e.g., using pictures) as well as technical aspects of the AF systems [32]. |
| 3 | The solution collection should be openly accessible [Expert Interview]. |
| 4 | There should be a function for easily comparing several selected AFs with each other based on their characteristics [Expert Interview]. |
| 5 | It should be considered that some of the stakeholders in the basic evaluation phase lack technical expertise [32]. As AFs are more technical than conventional façades, supporting descriptions explaining the necessary basics should be available [Expert Interview]. |
Disclaimer/Publisher’s Note: The statements, opinions and data contained in all publications are solely those of the individual author(s) and contributor(s) and not of MDPI and/or the editor(s). MDPI and/or the editor(s) disclaim responsibility for any injury to people or property resulting from any ideas, methods, instructions or products referred to in the content. |
© 2023 by the authors. Licensee MDPI, Basel, Switzerland. This article is an open access article distributed under the terms and conditions of the Creative Commons Attribution (CC BY) license (https://creativecommons.org/licenses/by/4.0/).
Share and Cite
Voigt, M.P.; Roth, D.; Kreimeyer, M. Decision Support for Defining Adaptive Façade Design Goals in the Early Design Phase. Energies 2023, 16, 3411. https://doi.org/10.3390/en16083411
Voigt MP, Roth D, Kreimeyer M. Decision Support for Defining Adaptive Façade Design Goals in the Early Design Phase. Energies. 2023; 16(8):3411. https://doi.org/10.3390/en16083411
Chicago/Turabian StyleVoigt, Michael P., Daniel Roth, and Matthias Kreimeyer. 2023. "Decision Support for Defining Adaptive Façade Design Goals in the Early Design Phase" Energies 16, no. 8: 3411. https://doi.org/10.3390/en16083411
APA StyleVoigt, M. P., Roth, D., & Kreimeyer, M. (2023). Decision Support for Defining Adaptive Façade Design Goals in the Early Design Phase. Energies, 16(8), 3411. https://doi.org/10.3390/en16083411

