Efficient Day-Ahead Dispatch of Photovoltaic Sources in Monopolar DC Networks via an Iterative Convex Approximation
Abstract
1. Introduction
- A convex approximation to the problem regarding the efficient dispatch of PV generation units in monopolar DC networks while considering three different objective functions. The convex approximation is reached by linearizing the hyperbolic relationship between voltage and powers in constant power terminals as well as a linear approximation to these relations in the case of renewable generation.
- An iterative solution methodology to reduce/eliminate the error induced in the final objective function value due to the use of linearization methods.
2. General NLP Formulation
2.1. Energy Loss Minimization
2.2. Economic and Environmental Objective Functions
3. Proposed Convexification Method
3.1. Linearization of the Demand Nodes
3.2. Linearization for PV Nodes
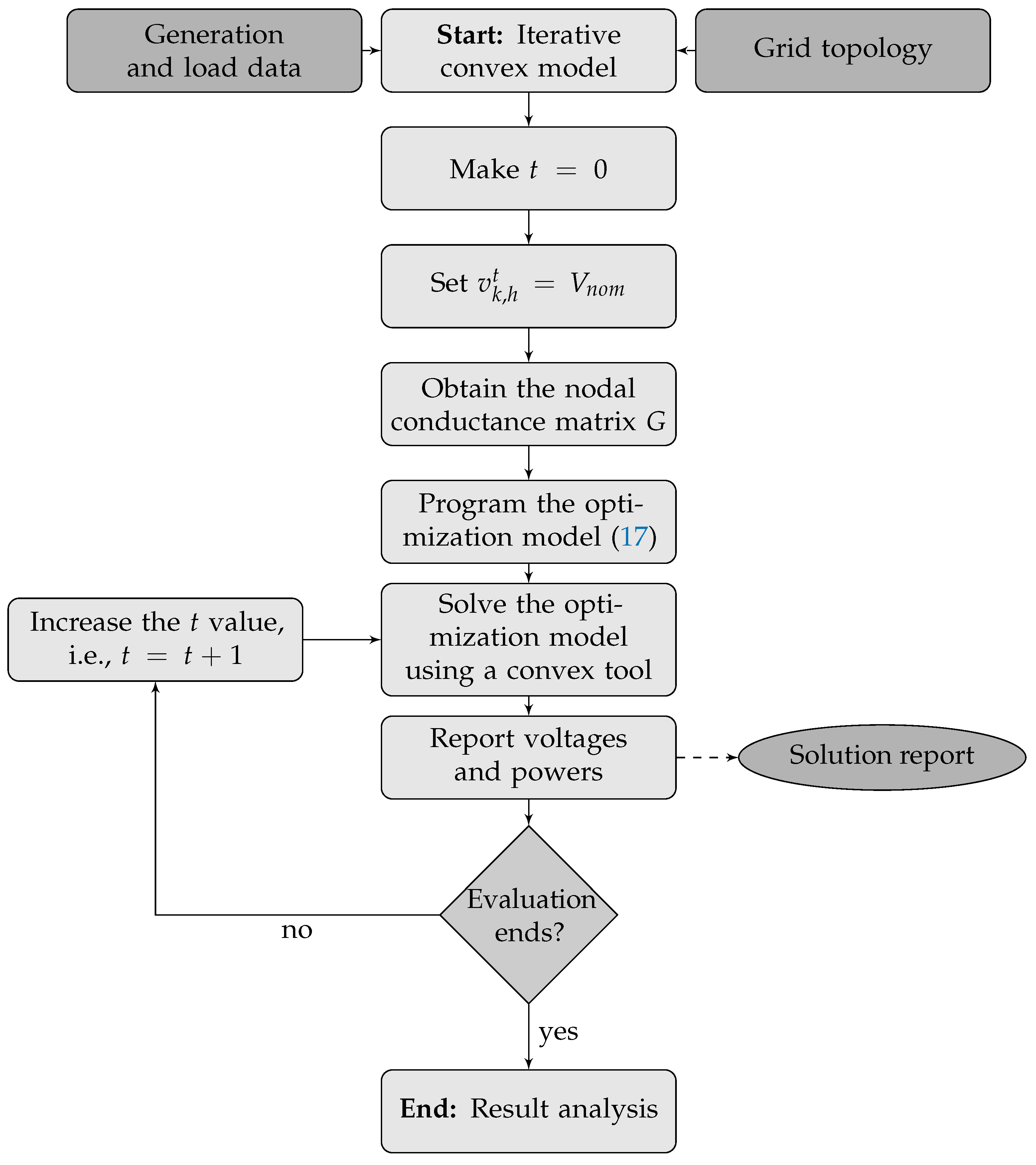
3.3. Recursive Optimization Model
| Algorithm 1: Implementation of the approximated convex model (17) in the CVX environment of MATLAB. |
| Data: Define grid parameters (Demands, PV inputs, and grid topology) |
| 1 Obtain the per-unit representation of the system; |
| 2 Define the upper and lower bounds of the optimization variables; |
| 3 cvx_begin quiet; |
| 4 cvx_solver SDPT3; |
| 5 Define variables Define the objective function; |
| 6 subject to; |
| 7 Write model equalities; |
| 8 Write model inequalities; |
| 9 cvx_end; |
| Result: Report voltage variables |
4. Test Feeder Characteristics
5. Results and Discussion
5.1. Minimization of Daily Energy Losses
- The proposed ICM finds a reduction of about concerning the benchmark case, ( kWh/day), which is the best objective function value obtained for the DC version of the IEEE 33-bus grid, i.e., the optimal solution. This solution is only closely followed by the SSA algorithm, as reported in [14], with a reduction of , i.e., kWh/day. This difference, even though it is small, shows that the proposed convex approximation can find the optimal solution to the studied problem due to the convexification applied to the solution space, which is not possible with random-based optimization algorithms, as is the case of the SSA approach, where statistical analyses must be conducted in order to define its average behavior in terms of solution quality and repeatability.
- The PSO and the CSA algorithms find solutions with expected reductions lower than , demonstrating that both methods are stuck in locally optimal solutions. Note that the solution of the ICM allows for improvements of about and with respect to these methods.
- Regarding processing times, all the optimization methods take between 2 and 37 s. The SSA shows an average time of s, and the proposed ICM reports an average time of about s. Nevertheless, it is important to mention that, in order to find the solution with the SSA approach, 100 consecutive evaluations of the methodology were conducted, which implies that the real processing time was about min, thus demonstrating that the proposed ICM is the most efficient algorithm in this regard as only one evaluation is needed to obtain an optimal solution.
5.2. Minimization of Economic and Environmental Functions
6. Conclusions and Future Works
Author Contributions
Funding
Institutional Review Board Statement
Informed Consent Statement
Data Availability Statement
Conflicts of Interest
References
- Siraj, K.; Khan, H.A. DC distribution for residential power networks—A framework to analyze the impact of voltage levels on energy efficiency. Energy Rep. 2020, 6, 944–951. [Google Scholar] [CrossRef]
- Garcés, A.; Montoya, O.D. A Potential Function for the Power Flow in DC Microgrids: An Analysis of the Uniqueness and Existence of the Solution and Convergence of the Algorithms. J. Control Autom. Electr. Syst. 2019, 30, 794–801. [Google Scholar] [CrossRef]
- Garces, A. Uniqueness of the power flow solutions in low voltage direct current grids. Electr. Power Syst. Res. 2017, 151, 149–153. [Google Scholar] [CrossRef]
- Silani, A.; Cucuzzella, M.; Scherpen, J.M.; Yazdanpanah, M.J. Robust output regulation for voltage control in DC networks with time-varying loads. Automatica 2022, 135, 109997. [Google Scholar] [CrossRef]
- Sadabadi, M.S.; Shafiee, Q.; Karimi, A. Plug-and-Play Robust Voltage Control of DC Microgrids. IEEE Trans. Smart Grid 2018, 9, 6886–6896. [Google Scholar] [CrossRef]
- Mai, T.D.; den Broeck, G.V.; Driesen, J. Transient analysis of low voltage DC grids with high penetration of DERs. In Proceedings of the 2015 IEEE First International Conference on DC Microgrids (ICDCM), Atlanta, GA, USA, 7–10 June 2015. [Google Scholar] [CrossRef]
- Kong, L.; Nian, H. Transient Modeling Method for Faulty DC Microgrid Considering Control Effect of DC/AC and DC/DC Converters. IEEE Access 2020, 8, 150759–150772. [Google Scholar] [CrossRef]
- Jing, G.; Zhang, A.; Zhang, H. Review on DC Distribution Network Protection Technology with Distributed Power Supply. In Proceedings of the 2018 Chinese Automation Congress (CAC), Xi’an, China, 30 November–2 December 2018. [Google Scholar] [CrossRef]
- Kumar, M.; Singh, S.N.; Srivastava, S.C. Design and control of smart DC microgrid for integration of renewable energy sources. In Proceedings of the 2012 IEEE Power and Energy Society General Meeting, San Diego, CA, USA, 22–26 July 2012. [Google Scholar] [CrossRef]
- Shahid, M.U.; Khan, M.M.; Hashmi, K.; Boudina, R.; Khan, A.; Yuning, J.; Tang, H. Renewable energy source (RES) based islanded DC microgrid with enhanced resilient control. Int. J. Electr. Power Energy Syst. 2019, 113, 461–471. [Google Scholar] [CrossRef]
- Mansouri, N.; Lashab, A.; Sera, D.; Guerrero, J.M.; Cherif, A. Large Photovoltaic Power Plants Integration: A Review of Challenges and Solutions. Energies 2019, 12, 3798. [Google Scholar] [CrossRef]
- Gil-González, W.; Montoya, O.D.; Holguín, E.; Garces, A.; Grisales-Noreña, L.F. Economic dispatch of energy storage systems in dc microgrids employing a semidefinite programming model. J. Energy Storage 2019, 21, 1–8. [Google Scholar] [CrossRef]
- Azaioud, H.; Claeys, R.; Knockaert, J.; Vandevelde, L.; Desmet, J. A Low-Voltage DC Backbone with Aggregated RES and BESS: Benefits Compared to a Traditional Low-Voltage AC System. Energies 2021, 14, 1420. [Google Scholar] [CrossRef]
- Grisales-Noreña, L.F.; Ocampo-Toro, J.A.; Rosales-Muñoz, A.A.; Cortes-Caicedo, B.; Montoya, O.D. An Energy Management System for PV Sources in Standalone and Connected DC Networks Considering Economic, Technical, and Environmental Indices. Sustainability 2022, 14, 16429. [Google Scholar] [CrossRef]
- Molina, A.; Montoya, O.D.; Gil-González, W. Exact minimization of the energy losses and the CO2 emissions in isolated DC distribution networks using PV sources. DYNA 2021, 88, 178–184. [Google Scholar] [CrossRef]
- Barrera, N.G.; González, D.P.; Mesa, F.; Aristizábal, A. Procedure for the practical and economic integration of solar PV energy in the city of Bogotá. Energy Rep. 2021, 7, 163–180. [Google Scholar] [CrossRef]
- Simiyu, P.; Xin, A.; Wang, K.; Adwek, G.; Salman, S. Multiterminal Medium Voltage DC Distribution Network Hierarchical Control. Electronics 2020, 9, 506. [Google Scholar] [CrossRef]
- Sawant, P.T.; Bhattar, C. Optimization of PV System Using Particle Swarm Algorithm under Dynamic Weather Conditions. In Proceedings of the 2016 IEEE 6th International Conference on Advanced Computing (IACC), Bhimavaram, India, 27–28 February 2016. [Google Scholar] [CrossRef]
- Kumar, S.; Kaur, T.; Upadhyay, S.; Sharma, V.; Vatsal, D. Optimal Sizing of Stand Alone Hybrid Renewable Energy System with Load Shifting. Energy Sources Part Recover. Util. Environ. Eff. 2020, 1–20. [Google Scholar] [CrossRef]
- Ogunsina, A.A.; Petinrin, M.O.; Petinrin, O.O.; Offornedo, E.N.; Petinrin, J.O.; Asaolu, G.O. Optimal distributed generation location and sizing for loss minimization and voltage profile optimization using ant colony algorithm. SN Appl. Sci. 2021, 3, 248. [Google Scholar] [CrossRef]
- Vatambeti, R.; Dhal, P.K. Congestion Management based Optimal Sizing of PV System using MultiVerse Optimization Algorithm. In Proceedings of the 2019 5th International Conference on Advanced Computing & Communication Systems (ICACCS), Coimbatore, India, 15–16 March 2019. [Google Scholar] [CrossRef]
- Sultana, S.; Roy, P.K. Krill herd algorithm for optimal location of distributed generator in radial distribution system. Appl. Soft Comput. 2016, 40, 391–404. [Google Scholar] [CrossRef]
- Suyarov, A.; Hasanov, M.; Boliev, A.; Nazarov, F. Whale Optimization Algorithm For Intogreting Distributed Generators In Radial Distribution Network. SSRN Electron. J. 2021. [Google Scholar] [CrossRef]
- Bakri, M.F.M.; Othman, Z.; Sulaiman, S.I.; Rahman, N.H.A. Sizing Optimization of Whale Optimization Algorithm for Hybrid Stand-Alone Photovoltaic System. In Proceedings of the 2021 IEEE 17th International Colloquium on Signal Processing & Its Applications (CSPA), Langkawi, Malaysia, 5–6 March 2021. [Google Scholar] [CrossRef]
- Valencia, A.; Hincapie, R.A.; Gallego, R.A. Optimal location, selection, and operation of battery energy storage systems and renewable distributed generation in medium–low voltage distribution networks. J. Energy Storage 2021, 34, 102158. [Google Scholar] [CrossRef]
- Kazem, H.A.; Chaichan, M.T.; Al-Waeli, A.H.A.; Gholami, A. A systematic review of solar photovoltaic energy systems design modelling, algorithms, and software. Energy Sources Part A Recover. Util. Environ. Eff. 2022, 44, 6709–6736. [Google Scholar] [CrossRef]
- Garces, A. On the Convergence of Newton’s Method in Power Flow Studies for DC Microgrids. IEEE Trans. Power Syst. 2018, 33, 5770–5777. [Google Scholar] [CrossRef]
- Li, J.; Liu, F.; Wang, Z.; Low, S.H.; Mei, S. Optimal Power Flow in Stand-Alone DC Microgrids. IEEE Trans. Power Syst. 2018, 33, 5496–5506. [Google Scholar] [CrossRef]
- Montoya, O.D.; Zishan, F.; Giral-Ramírez, D.A. Recursive Convex Model for Optimal Power Flow Solution in Monopolar DC Networks. Mathematics 2022, 10, 3649. [Google Scholar] [CrossRef]
- Grant, M.; Boyd, S. CVX: Matlab Software for Disciplined Convex Programming, Version 2.1. 2014. Available online: http://cvxr.com/cvx (accessed on 9 November 2022).
- Grant, M.; Boyd, S. Graph Implementations for Nonsmooth Convex Programs. In Recent Advances in Learning and Control; Blondel, V., Boyd, S., Kimura, H., Eds.; Lecture Notes in Control and Information Sciences; Springer: London, UK, 2008; pp. 95–110. Available online: http://stanford.edu/~boyd/graph_dcp.html (accessed on 5 December 2022).




| Line l | Node i | Node j | (kW) | (A) | |
|---|---|---|---|---|---|
| 1 | 1 | 2 | 0.0922 | 100 | 320 |
| 2 | 2 | 3 | 0.4930 | 90 | 280 |
| 3 | 3 | 4 | 0.3660 | 120 | 195 |
| 4 | 4 | 5 | 0.3811 | 60 | 195 |
| 5 | 5 | 6 | 0.8190 | 60 | 195 |
| 6 | 6 | 7 | 0.1872 | 200 | 95 |
| 7 | 7 | 8 | 1.7114 | 200 | 85 |
| 8 | 8 | 9 | 1.0300 | 60 | 70 |
| 9 | 9 | 10 | 1.0400 | 60 | 55 |
| 10 | 10 | 11 | 0.1966 | 45 | 55 |
| 11 | 11 | 12 | 0.3744 | 60 | 55 |
| 12 | 12 | 13 | 1.4680 | 60 | 40 |
| 13 | 13 | 14 | 0.5416 | 120 | 40 |
| 14 | 14 | 15 | 0.5910 | 60 | 25 |
| 15 | 15 | 16 | 0.7463 | 60 | 20 |
| 16 | 16 | 17 | 1.2890 | 60 | 20 |
| 17 | 17 | 18 | 0.7320 | 90 | 20 |
| 18 | 2 | 19 | 0.1640 | 90 | 30 |
| 19 | 19 | 20 | 1.5042 | 90 | 25 |
| 20 | 20 | 21 | 0.4095 | 90 | 20 |
| 21 | 21 | 22 | 0.7089 | 90 | 20 |
| 22 | 3 | 23 | 0.4512 | 90 | 85 |
| 23 | 23 | 24 | 0.8980 | 420 | 70 |
| 24 | 24 | 25 | 0.8900 | 420 | 40 |
| 25 | 6 | 26 | 0.2030 | 60 | 85 |
| 26 | 26 | 27 | 0.2842 | 60 | 85 |
| 27 | 27 | 28 | 1.0590 | 60 | 70 |
| 28 | 28 | 29 | 0.8042 | 120 | 70 |
| 29 | 29 | 30 | 0.5075 | 200 | 55 |
| 30 | 30 | 31 | 0.9744 | 150 | 40 |
| 31 | 31 | 32 | 0.3105 | 210 | 25 |
| 32 | 32 | 33 | 0.3410 | 60 | 20 |
| Method | (kWh/day) | Reduction (%) | Avg. Time (s) |
|---|---|---|---|
| Ben. Case | 2186.2799 | — | 10.5630 |
| SSA | 1225.3323 | 43.9536 | 20.8476 |
| MVO | 1231.2531 | 43.6827 | 2.4479 |
| PSO | 1268.5973 | 41.9746 | 5.9597 |
| CSA | 1270.1562 | 41.9033 | 36.3663 |
| ICM | 1224.8548 | 43.9754 | 34.7228 |
| Method | (USD/day) | (kg/day) |
|---|---|---|
| Benc. Case | 9776.3892 | 12,345.1497 |
| CSA | 7407.9046 | 9328.7685 |
| PSO | 7392.0432 | 9282.4081 |
| MVO | 7298.7157 | 9187.9682 |
| SSA | 7297.9712 | 9166.6746 |
| ICM | 7137.1822 | 8965.4072 |
Disclaimer/Publisher’s Note: The statements, opinions and data contained in all publications are solely those of the individual author(s) and contributor(s) and not of MDPI and/or the editor(s). MDPI and/or the editor(s) disclaim responsibility for any injury to people or property resulting from any ideas, methods, instructions or products referred to in the content. |
© 2023 by the authors. Licensee MDPI, Basel, Switzerland. This article is an open access article distributed under the terms and conditions of the Creative Commons Attribution (CC BY) license (https://creativecommons.org/licenses/by/4.0/).
Share and Cite
Montoya, O.D.; Grisales-Noreña, L.F.; Hernández, J.C. Efficient Day-Ahead Dispatch of Photovoltaic Sources in Monopolar DC Networks via an Iterative Convex Approximation. Energies 2023, 16, 1105. https://doi.org/10.3390/en16031105
Montoya OD, Grisales-Noreña LF, Hernández JC. Efficient Day-Ahead Dispatch of Photovoltaic Sources in Monopolar DC Networks via an Iterative Convex Approximation. Energies. 2023; 16(3):1105. https://doi.org/10.3390/en16031105
Chicago/Turabian StyleMontoya, Oscar Danilo, Luis Fernando Grisales-Noreña, and Jesús C. Hernández. 2023. "Efficient Day-Ahead Dispatch of Photovoltaic Sources in Monopolar DC Networks via an Iterative Convex Approximation" Energies 16, no. 3: 1105. https://doi.org/10.3390/en16031105
APA StyleMontoya, O. D., Grisales-Noreña, L. F., & Hernández, J. C. (2023). Efficient Day-Ahead Dispatch of Photovoltaic Sources in Monopolar DC Networks via an Iterative Convex Approximation. Energies, 16(3), 1105. https://doi.org/10.3390/en16031105
