An Optimal Site Selection Framework for Near-Zero Carbon Emission Power Plants Based on Multiple Stakeholders
Abstract
1. Introduction
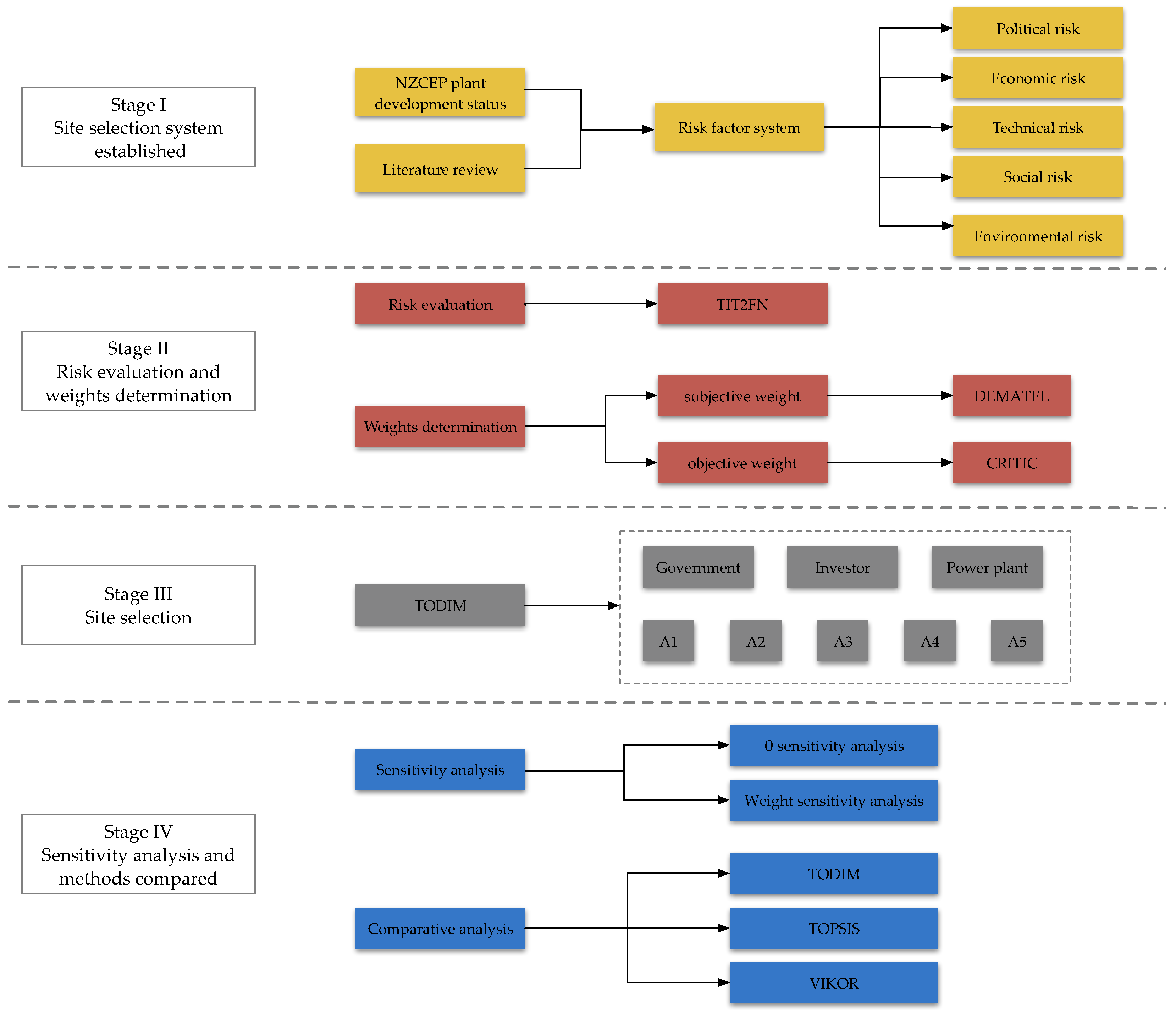
- A site selection framework for NZCEP plant from a stakeholder perspective was constructed. This study establishes a risk factor system for near-zero carbon emission power plants based on the characteristics of these facilities and the findings of the literature review. After expert debate, five dimensions are finally retained, including political, economic, technological, social and environmental. The framework also includes some generic indicators that can be used to NZCEP plant site selection in other regions.
- A comprehensive system of NZCEP plant siting methods is proposed. In order to achieve a balance between risk management and multi-stakeholder interests in the siting of NZCEP plant, this paper combined the trapezoidal interval type-2 fuzzy number, DEMATEL, CRITIC and TODIM methods, with different methods used in each evaluation phase. The combination of these methods ensures that the evaluation results are accurate and that the risk appetite of multiple stakeholders is considered, resulting in a practical evaluation system.
- Bridging the gap in research on NZCEP plants. Previous research focused on verifying the operational economics of NZCEP plants and neglected the siting thereof. Due to the lack of a mature operating model for NZCEP plants, the external environmental requirements are more demanding, and traditional siting methods are no longer applicable. This paper proposed a site selection framework for NZCEP plants, taking into account factors such as the social environment, the natural environment and the risk appetite of decision makers in order to provide a reliable approach for NZCEP plant siting at this stage.
2. Literature Review
2.1. Identification of Risk Factor System
2.2. Project Siting Methods
3. Criteria System of Risk Analysis for NZCEP Plant
3.1. Political Risk (C1)
3.2. Economic Risk (C2)
3.3. Technical Risk (C3)
3.4. Social Risk (C4)
3.5. Evironmental Risk (C5)
4. Methodology
4.1. Risk Evaluation Tools: Interval Type-2 Fuzzy Sets (IT2FSs)
4.2. Weighting Calculation Tools: Fuzzy DEMATEL-CRITIC
4.3. Optimal Selection Tools: TODIM
4.4. Study Framework
5. Case Study
5.1. Identification of Feasible Sites
5.2. Process and Results
5.3. Sensitivity Analysis
5.3.1. Weight Sensitivity Analysis
5.3.2. Sensitivity Analysis of
5.4. Comparative Analysis
- The results of the weighting calculation show that political risk (C1) is the most important among the risk categories. The most critical risk indicator is profit risk (C21), followed by approval risk (C11) and lack of human resources (C41). In terms of the relationship between indicators, inadequate legal and regulatory framework (C13), technology security risk (C31), lack of human resources (C41), wind resource conditions (C51), geological conditions (C52) and ecological damage risk (C53) are cause indicators that influence other risk indicators. Of particular interest is that human resources are both important risk and cause indicators. This suggests that decision makers should pay extra attention to whether the human resources at alternative sites can meet the operational needs of the project in the process of siting NZCEP power plants.
- In most cases, changes in risk appetite (θ value) only have an effect on the value of the calculated results and do not have an effect on the ranking of the alternatives. In addition, we tested the sensitivity of the calculation results to changes in the risk preferences of different stakeholders. The ranking of sensitivity is as follows: government > power plant > investors. This suggests that for integrated energy projects in the early stages of development, the government’s risk appetite will have a greater impact on site selection due to the higher policy dependency of this type of project. This finding coincides with other scholars’ studies [14].
- Changes in the weights do not affect the results of the site selection ranking, but changes in the weights of different risk categories affect the trend of the calculated results, such as Guangdong Province (A4) and Ziyang City, Sichuan Province (A5). When the weight of political risk (C1), economic risk (C2) and technical risk (C3) increases, the score of A4 and A5 tends to decrease and when the weight of social risk (C4) and environmental risk (C5) increases, the score of A4 and A5 tends to increase. This result also shows that compared to other provinces, A4 and A5 are relatively weak in the three risk categories of political, economic and technological factors and have better performances in both social and environmental aspects.
6. Conclusions
- Unlike traditional power plants that focus on locational advantages, human resources are an important factor in the siting of NZCEP plants because of the complexity of managing a NZCEP plant and the need for a multi-disciplinary workforce to maximize both its economic and social benefits.
- Government plays an important role in the development of NZCEP power plants. This is reflected in two main aspects: firstly, the government’s risk appetite has a strong influence on site selection decisions, with site selection results being the most sensitive to changes in the government’s risk appetite; secondly, the policy risk of the project is the most important risk category, with the introduction of incentives and the difficulty of project approval affecting the construction of NZCEP power plants.
- From the site selection results, Zhengzhou in Henan Province is the best choice for a NZCEP plant because it has the best global dominance in most cases and is the least sensitive to stakeholder risk preferences. The second choice is Chaoyang District, Beijing (A3) followed by Ziyang City, Sichuan Province (A5); Huizhou City, Guangdong Province (A4); and Jinjiang, Fujian Province (A1). This reveals the current situation of NZCEP development in China. Compared to the southern provinces, the northern provinces have certain advantages in the construction of NZCEP power plants due to their superior natural environment and the fact that they have the basis for project construction at the same time. For example, the CCUS system, which is an important component of NZCEP power plants, has already been built in many demonstration projects in the north and can provide important support for the construction of NZCEP power plants in the region.
- From the perspective of stakeholders, the indicator system and the fuzzy evaluation method are better suited for the siting of NZCEP plants. On the one hand, the selection of the evaluation index system takes into account the interests of multiple stakeholders and a double sensitivity analysis was carried out, ensuring the evaluation framework’s high degree of reliability and stability. This paper, on the other hand, introduces TIT2FN, improves the DEMATEL and CRITIC methods to reduce the influence of human factors and introduces the TODIM method at the site selection stage, which accounts for the differences in risk preferences of various actors and ensures the scientificity of the site selection results.
Author Contributions
Funding
Data Availability Statement
Conflicts of Interest
Appendix A


References
- Iyer, G.; Ou, Y.; Edmonds, J.; Fawcett, A.A.; Hultman, N.; McFarland, J.; Fuhrman, J.; Waldhoff, S.; McJeon, H. Ratcheting of Climate Pledges Needed to Limit Peak Global Warming. Nat. Clim. Chang. 2022, 12, 1129–1135. [Google Scholar] [CrossRef]
- National Center for Climate Change Strategy and International Cooperation (NCSC) Second Biennial Update on Climate Change in the People’s Republic of China. Available online: http://www.ncsc.org.cn (accessed on 22 November 2022).
- Ren, F.; Wei, Z.; Zhai, X. Multi-Objective Optimization and Evaluation of Hybrid CCHP Systems for Different Building Types. Energy 2021, 215, 119096. [Google Scholar] [CrossRef]
- Wang, Y.; Yang, Y.; Fei, H.; Song, M.; Jia, M. Wasserstein and Multivariate Linear Affine Based Distributionally Robust Optimization for CCHP-P2G Scheduling Considering Multiple Uncertainties. Appl. Energy 2022, 306, 118034. [Google Scholar] [CrossRef]
- Li, Y.; Zhang, F.; Li, Y.; Wang, Y. An Improved Two-Stage Robust Optimization Model for CCHP-P2G Microgrid System Considering Multi-Energy Operation under Wind Power Outputs Uncertainties. Energy 2021, 223, 120048. [Google Scholar] [CrossRef]
- Pyo, M.-J.; Moon, S.-W.; Kim, T.-S. A Comparative Feasibility Study of the Use of Hydrogen Produced from Surplus Wind Power for a Gas Turbine Combined Cycle Power Plant. Energies 2021, 14, 8342. [Google Scholar] [CrossRef]
- Huang, Z.; Li, J.; An, H.; Tong, Y.; Xie, B.; Zhao, Y.; Li, C. Study on the Thermal Energy Integration of Post-Combustion CO2 Capture in Natural Gas Combined Cycle Plant. Zhongguo Dianji Gongcheng Xuebao/Proc. Chin. Soc. Electr. Eng. 2017, 37, 2644–2651. [Google Scholar] [CrossRef]
- Khani, H.; Farag, H.E.Z. Optimal Day-Ahead Scheduling of Power-to-Gas Energy Storage and Gas Load Management in Wholesale Electricity and Gas Markets. IEEE Trans. Sustain. Energy 2018, 9, 940–951. [Google Scholar] [CrossRef]
- Song, X.; Lin, C.; Zhang, R.; Jiang, T.; Chen, H. Two-Stage Stochastic Scheduling of Integrated Electricity and Natural Gas Systems Considering Ramping Costs With Power-to-Gas Storage and Wind Power. Front. Energy Res. 2020, 8, 289. [Google Scholar] [CrossRef]
- Wang, N.; Akimoto, K.; Nemet, G.F. What Went Wrong? Learning from Three Decades of Carbon Capture, Utilization and Sequestration (CCUS) Pilot and Demonstration Projects. Energy Policy 2021, 158, 112546. [Google Scholar] [CrossRef]
- Hitaj, C.; Löschel, A. The Impact of a Feed-in Tariff on Wind Power Development in Germany. Resour. Energy Econ. 2019, 57, 18–35. [Google Scholar] [CrossRef]
- Kang, J.-N.; Wei, Y.-M.; Liu, L.; Yu, B.-Y.; Liao, H. A Social Learning Approach to Carbon Capture and Storage Demonstration Project Management: An Empirical Analysis. Appl. Energy 2021, 299, 117336. [Google Scholar] [CrossRef]
- Yang, B.; Wei, Y.-M.; Hou, Y.; Li, H.; Wang, P. Life Cycle Environmental Impact Assessment of Fuel Mix-Based Biomass Co-Firing Plants with CO2 Capture and Storage. Appl. Energy 2019, 252, 113483. [Google Scholar] [CrossRef]
- Dong, H.; Wu, Y.; Zhou, J.; Chen, W. Optimal Selection for Wind Power Coupled Hydrogen Energy Storage from a Risk Perspective, Considering the Participation of Multi-Stakeholder. J. Clean. Prod. 2022, 356, 131853. [Google Scholar] [CrossRef]
- Wu, Y.; Liao, M.; Hu, M.; Lin, J.; Zhou, J.; Zhang, B.; Xu, C. A Decision Framework of Low-Speed Wind Farm Projects in Hilly Areas Based on DEMATEL-Entropy-TODIM Method from the Sustainability Perspective: A Case in China. Energy 2020, 213, 119014. [Google Scholar] [CrossRef]
- Zhou, J.; Wu, Y.; Wu, C.; He, F.; Zhang, B.; Liu, F. A Geographical Information System Based Multi-Criteria Decision-Making Approach for Location Analysis and Evaluation of Urban Photovoltaic Charging Station: A Case Study in Beijing. Energy Convers. Manag. 2020, 205, 112340. [Google Scholar] [CrossRef]
- Abdel-Basset, M.; Gamal, A.; Chakrabortty, R.K.; Ryan, M. A New Hybrid Multi-Criteria Decision-Making Approach for Location Selection of Sustainable Offshore Wind Energy Stations: A Case Study. J. Clean. Prod. 2021, 280, 124462. [Google Scholar] [CrossRef]
- Rezaei, M.; Alharbi, S.A.; Razmjoo, A.; Mohamed, M.A. Accurate Location Planning for a Wind-Powered Hydrogen Refueling Station: Fuzzy VIKOR Method. Int. J. Hydrog. Energy 2021, 46, 33360–33374. [Google Scholar] [CrossRef]
- Gao, J.; Guo, F.; Ma, Z.; Huang, X.; Li, X. Multi-Criteria Group Decision-Making Framework for Offshore Wind Farm Site Selection Based on the Intuitionistic Linguistic Aggregation Operators. Energy 2020, 204, 117899. [Google Scholar] [CrossRef]
- Ayodele, T.R.; Ogunjuyigbe, A.S.O.; Odigie, O.; Munda, J.L. A Multi-Criteria GIS Based Model for Wind Farm Site Selection Using Interval Type-2 Fuzzy Analytic Hierarchy Process: The Case Study of Nigeria. Appl. Energy 2018, 228, 1853–1869. [Google Scholar] [CrossRef]
- Wu, Y.; Liu, F.; He, J.; Wu, M.; Ke, Y. Obstacle Identification, Analysis and Solutions of Hydrogen Fuel Cell Vehicles for Application in China under the Carbon Neutrality Target. Energy Policy 2021, 159, 112643. [Google Scholar] [CrossRef]
- Tsunemi, K.; Kihara, T.; Kato, E.; Kawamoto, A.; Saburi, T. Quantitative Risk Assessment of the Interior of a Hydrogen Refueling Station Considering Safety Barrier Systems. Int. J. Hydrog. Energy 2019, 44, 23522–23531. [Google Scholar] [CrossRef]
- Vasilev, Y.; Cherepovitsyn, A.; Tsvetkova, A.; Komendantova, N. Promoting Public Awareness of Carbon Capture and Storage Technologies in the Russian Federation: A System of Educational Activities. Energies 2021, 14, 1408. [Google Scholar] [CrossRef]
- Büyüközkan, G.; Güleryüz, S. An Integrated DEMATEL-ANP Approach for Renewable Energy Resources Selection in Turkey. Int. J. Prod. Econ. 2016, 182, 435–448. [Google Scholar] [CrossRef]
- Goel, P.; Sharma, N.; Mathiyazhagan, K.; Vimal, K.E.K. Government Is Trying but Consumers Are Not Buying: A Barrier Analysis for Electric Vehicle Sales in India. Sustain. Prod. Consum. 2021, 28, 71–90. [Google Scholar] [CrossRef]
- Heidary Dahooie, J.; Husseinzadeh Kashan, A.; Shoaei Naeini, Z.; Vanaki, A.S.; Zavadskas, E.K.; Turskis, Z. A Hybrid Multi-Criteria-Decision-Making Aggregation Method and Geographic Information System for Selecting Optimal Solar Power Plants in Iran. Energies 2022, 15, 2801. [Google Scholar] [CrossRef]
- Solangi, Y.A.; Longsheng, C.; Shah, S.A.A. Assessing and Overcoming the Renewable Energy Barriers for Sustainable Development in Pakistan: An Integrated AHP and Fuzzy TOPSIS Approach. Renew. Energy 2021, 173, 209–222. [Google Scholar] [CrossRef]
- Lam, W.S.; Lam, W.H.; Jaaman, S.H.; Liew, K.F. Performance Evaluation of Construction Companies Using Integrated Entropy-Fuzzy VIKOR Model. Entropy 2021, 23, 320. [Google Scholar] [CrossRef]
- Tukimin, R.; Mahmood, W.H.W.; Nordin, M.M.; Muhamad, M.R.B.; Ayuni, N.S. Application of AHP and FAHP Algorithm for Supplier Development Evaluation. Malays. J. Compos. Sci. Manuf. 2021, 5, 21–30. [Google Scholar]
- Karuppiah, K.; Sankaranarayanan, B.; Ali, S.M. A Fuzzy ANP–DEMATEL Model on Faulty Behavior Risks: Implications for Improving Safety in the Workplace. Int. J. Occup. Saf. Ergon. 2020, 28, 923–940. [Google Scholar] [CrossRef] [PubMed]
- Wu, Y.; Liao, Y.; Xu, M.; He, J.; Tao, Y.; Zhou, J.; Chen, W. Barriers Identification, Analysis and Solutions to Rural Clean Energy Infrastructures Development in China: Government Perspective. Sustain. Cities Soc. 2022, 86, 104106. [Google Scholar] [CrossRef]
- Lim, Y.J.; Afifah Basri, N. Sites Selection for a Potential Radioactive Waste Repository in Peninsular Malaysia: GIS-Based Weight Linear Combination and Multi-Criteria Decision-Making Analysis. Prog. Nucl. Energy 2022, 149, 104252. [Google Scholar] [CrossRef]
- Xu, C.; Wu, Y.; Dai, S. What Are the Critical Barriers to the Development of Hydrogen Refueling Stations in China? A Modified Fuzzy DEMATEL Approach. Energy Policy 2020, 142, 111495. [Google Scholar] [CrossRef]
- Wu, Y.; Zhang, T.; Xu, C.; Zhang, X.; Ke, Y.; Chu, H.; Xu, R. Location Selection of Seawater Pumped Hydro Storage Station in China Based on Multi-Attribute Decision Making. Renew. Energy 2019, 139, 410–425. [Google Scholar] [CrossRef]
- Wu, Y.; Zhou, J.; Hu, Y.; Li, L.; Sun, X. A TODIM-Based Investment Decision Framework for Commercial Distributed PV Projects under the Energy Performance Contracting (EPC) Business Model: A Case in East-Central China. Energies 2018, 11, 1210. [Google Scholar] [CrossRef]
- Wu, Y.; Wu, C.; Zhou, J.; Zhang, B.; Xu, C.; Yan, Y.; Liu, F. A DEMATEL-TODIM Based Decision Framework for PV Power Generation Project in Expressway Service Area under an Intuitionistic Fuzzy Environment. J. Clean. Prod. 2020, 247, 119099. [Google Scholar] [CrossRef]
- Zhang, Y.; Wei, G.; Guo, Y.; Wei, C. TODIM Method Based on Cumulative Prospect Theory for Multiple Attribute Group Decision-Making under 2-Tuple Linguistic Pythagorean Fuzzy Environment. Int. J. Intell. Syst. 2021, 36, 2548–2571. [Google Scholar] [CrossRef]
- Li, M.; Li, Y.; Peng, Q.; Wang, J. A Hybrid MCDM Model Combining DANP with TODIM to Evaluate the Information Quality of Community Question Answering in a Two-Dimensional Linguistic Environment. Expert Syst. 2021, 38, e12619. [Google Scholar] [CrossRef]
- Arthur, W.B. Competing Technologies, Increasing Returns, and Lock-In by Historical Events. Econ. J. 1989, 99, 116–131. [Google Scholar] [CrossRef]
- Fan, J.-L.; Xu, M.; Li, F.; Yang, L.; Zhang, X. Carbon Capture and Storage (CCS) Retrofit Potential of Coal-Fired Power Plants in China: The Technology Lock-in and Cost Optimization Perspective. Appl. Energy 2018, 229, 326–334. [Google Scholar] [CrossRef]
- Irfan, M.; Hao, Y.; Panjwani, M.K.; Khan, D.; Chandio, A.A.; Li, H. Competitive Assessment of South Asia’s Wind Power Industry: SWOT Analysis and Value Chain Combined Model. Energy Strategy Rev. 2020, 32, 100540. [Google Scholar] [CrossRef]
- Peri, E.; Tal, A. A Sustainable Way Forward for Wind Power: Assessing Turbines’ Environmental Impacts Using a Holistic GIS Analysis. Appl. Energy 2020, 279, 115829. [Google Scholar] [CrossRef]
- Mendel, J.M.; John, R.I.; Liu, F. Interval Type-2 Fuzzy Logic Systems Made Simple. IEEE Trans. Fuzzy Syst. 2006, 14, 808–821. [Google Scholar] [CrossRef]
- Lee, L.-W.; Chen, S.-M. Fuzzy Multiple Attributes Group Decision-Making Based on the Extension of TOPSIS Method and Interval Type-2 Fuzzy Sets. In Proceedings of the 2008 International Conference on Machine Learning and Cybernetics, Kunming, China, 12–15 July 2008; Volume 6, pp. 3260–3265. [Google Scholar]
- Mendel, J.M. Advances in Type-2 Fuzzy Sets and Systems. Inf. Sci. 2007, 177, 84–110. [Google Scholar] [CrossRef]
- Si, S.-L.; You, X.-Y.; Liu, H.-C.; Zhang, P. DEMATEL Technique: A Systematic Review of the State-of-the-Art Literature on Methodologies and Applications. Math. Probl. Eng. 2018, 2018, 3696457. [Google Scholar] [CrossRef]
- Csiszar, O. Ordered Weighted Averaging Operators: A Short Review. IEEE Syst. Man Cybern. Mag. 2021, 7, 4–12. [Google Scholar] [CrossRef]
- Liu, D.; Luo, Y.; Liu, Z. The Linguistic Picture Fuzzy Set and Its Application in Multi-Criteria Decision-Making: An Illustration to the TOPSIS and TODIM Methods Based on Entropy Weight. Symmetry 2020, 12, 1170. [Google Scholar] [CrossRef]
- Geographic Remote Sensing Ecological Network Platform. Available online: www.gisrs.cn (accessed on 22 December 2022).
- China Geological Survey (CGS) Geocloud. Available online: https://geocloud.cgs.gov.cn/ (accessed on 22 December 2022).
- Akram, M.; Kahraman, C.; Zahid, K. Group Decision-Making Based on Complex Spherical Fuzzy VIKOR Approach. Knowl.-Based Syst. 2021, 216, 106793. [Google Scholar] [CrossRef]









| Linguistic Variable | TIT2FN |
|---|---|
| Extremely low (EL) | ((0, 0.1, 0.1, 0.2; 1, 1), (0.05, 0.1, 0.1, 0.15; 0.9, 0.9)) |
| Very low (VL) | ((0.1, 0.2, 0.2, 0.35; 1, 1), (0.15, 0.2, 0.2, 0.3; 0.9, 0.9)) |
| Low (L) | ((0.2, 0.35, 0.35, 0.5; 1, 1), (0.25, 0.35, 0.35, 0.45; 0.9, 0.9)) |
| Medium (M) | ((0.35, 0.5, 0.5, 0.65; 1, 1), (0.4, 0.5, 0.5, 0.6; 0.9, 0.9)) |
| High (H) | ((0.5, 0.65, 0.65, 0.8; 1, 1), (0.55, 0.65, 0.65, 0.75; 0.9, 0.9)) |
| Very high (VH) | ((0.65, 0.8, 0.8, 0.9; 1, 1), (0.7, 0.8, 0.8, 0.85; 0.9, 0.9)) |
| Extremely high (EH) | ((0.8, 0.9, 0.9, 1; 1, 1), (0.85, 0.9, 0.9, 0.95; 0.9, 0.9)) |
| Research Field | Professional | Experience | |
|---|---|---|---|
| Expert A | Fossil energy clean utilization | Senior engineer | 15 years |
| Expert B | Carbon capture utilization and storage | Senior engineer | 11 years |
| Expert C | Renewable energy systems (thermal and concentrated solar power) | Professor | 8 years |
| Expert D | Innovative and high efficiency fossil fired power generation systems | Professor | 16 years |
| Expert E |
| Professor | 25 years |
| Alternative Sites | A1 | A2 | A3 | A4 | A5 |
|---|---|---|---|---|---|
| Results | 0.000 | 1.000 | 0.781 | 0.683 | 0.695 |
| Ranking | 5 | 1 | 2 | 4 | 3 |
| Stakeholders | Alternative Sites | |||||||
|---|---|---|---|---|---|---|---|---|
| Government | Power Plant | Investor | A1 | A2 | A3 | A4 | A5 | |
| value fluctuations of government | 0.1 | 0.75 | 1.25 | 0.00000 | 1.00000 | 0.78113 | 0.68914 | 0.69583 |
| 0.25 | 0.75 | 1.25 | 0.00000 | 1.00000 | 0.78110 | 0.68812 | 0.69570 | |
| 0.5 | 0.75 | 1.25 | 0.00000 | 1.00000 | 0.78103 | 0.68644 | 0.69550 | |
| 0.75 | 0.75 | 1.25 | 0.00000 | 1.00000 | 0.78100 | 0.68478 | 0.69530 | |
| 1 | 0.75 | 1.25 | 0.00000 | 1.00000 | 0.78097 | 0.68316 | 0.69510 | |
| 1.25 | 0.75 | 1.25 | 0.00000 | 1.00000 | 0.78090 | 0.68159 | 0.69490 | |
| 1.5 | 0.75 | 1.25 | 0.00000 | 1.00000 | 0.78087 | 0.68001 | 0.69470 | |
| 1.75 | 0.75 | 1.25 | 0.00000 | 1.00000 | 0.78083 | 0.67849 | 0.69450 | |
| 2 | 0.75 | 1.25 | 0.00000 | 1.00000 | 0.78080 | 0.67697 | 0.69433 | |
| 2.25 | 0.75 | 1.25 | 0.00000 | 1.00000 | 0.78077 | 0.67547 | 0.69413 | |
| 2.5 | 0.75 | 1.25 | 0.00000 | 1.00000 | 0.78070 | 0.67403 | 0.69396 | |
| value fluctuations of power plant | 0.1 | 0.1 | 1.25 | 0.00000 | 1.00000 | 0.78127 | 0.69352 | 0.69637 |
| 0.1 | 0.25 | 1.25 | 0.00000 | 1.00000 | 0.78123 | 0.69249 | 0.69623 | |
| 0.1 | 0.5 | 1.25 | 0.00000 | 1.00000 | 0.78117 | 0.69080 | 0.69603 | |
| 0.1 | 0.75 | 1.25 | 0.00000 | 1.00000 | 0.78113 | 0.68914 | 0.69583 | |
| 0.1 | 1 | 1.25 | 0.00000 | 1.00000 | 0.78110 | 0.68750 | 0.69563 | |
| 0.1 | 1.25 | 1.25 | 0.00000 | 1.00000 | 0.78103 | 0.68592 | 0.69543 | |
| 0.1 | 1.5 | 1.25 | 0.00000 | 1.00000 | 0.78100 | 0.68433 | 0.69523 | |
| 0.1 | 1.75 | 1.25 | 0.00000 | 1.00000 | 0.78097 | 0.68280 | 0.69503 | |
| 0.1 | 2 | 1.25 | 0.00000 | 1.00000 | 0.78093 | 0.68127 | 0.69486 | |
| 0.1 | 2.25 | 1.25 | 0.00000 | 1.00000 | 0.78090 | 0.67976 | 0.69466 | |
| 0.1 | 2.5 | 1.25 | 0.00000 | 1.00000 | 0.78083 | 0.67832 | 0.69450 | |
| value fluctuations of investor | 0.1 | 0.75 | 0.1 | 0.00000 | 1.00000 | 0.78137 | 0.69677 | 0.69677 |
| 0.1 | 0.75 | 0.25 | 0.00000 | 1.00000 | 0.78133 | 0.69574 | 0.69663 | |
| 0.1 | 0.75 | 0.5 | 0.00000 | 1.00000 | 0.78127 | 0.69405 | 0.69643 | |
| 0.1 | 0.75 | 0.75 | 0.00000 | 1.00000 | 0.78123 | 0.69237 | 0.69623 | |
| 0.1 | 0.75 | 1 | 0.00000 | 1.00000 | 0.78120 | 0.69072 | 0.69603 | |
| 0.1 | 0.75 | 1.25 | 0.00000 | 1.00000 | 0.78113 | 0.68914 | 0.69583 | |
| 0.1 | 0.75 | 1.5 | 0.00000 | 1.00000 | 0.78110 | 0.68754 | 0.69563 | |
| 0.1 | 0.75 | 1.75 | 0.00000 | 1.00000 | 0.78107 | 0.68601 | 0.69543 | |
| 0.1 | 0.75 | 2 | 0.00000 | 1.00000 | 0.78103 | 0.68447 | 0.69526 | |
| 0.1 | 0.75 | 2.25 | 0.00000 | 1.00000 | 0.78100 | 0.68295 | 0.69506 | |
| 0.1 | 0.75 | 2.5 | 0.00000 | 1.00000 | 0.78093 | 0.68150 | 0.69490 | |
| Alternative Sites | TODIM | TOPSIS | VIKOR | |||
|---|---|---|---|---|---|---|
| Results | Ranking | Results | Ranking | Results | Ranking | |
| A1 | 0.000 | 5 | 0.218 | 5 | 0.886 | 5 |
| A2 | 1.000 | 1 | 0.720 | 1 | 0.000 | 1 |
| A3 | 0.781 | 2 | 0.372 | 2 | 0.456 | 2 |
| A4 | 0.683 | 4 | 0.315 | 4 | 0.863 | 4 |
| A5 | 0.695 | 3 | 0.365 | 3 | 0.758 | 3 |
Disclaimer/Publisher’s Note: The statements, opinions and data contained in all publications are solely those of the individual author(s) and contributor(s) and not of MDPI and/or the editor(s). MDPI and/or the editor(s) disclaim responsibility for any injury to people or property resulting from any ideas, methods, instructions or products referred to in the content. |
© 2023 by the authors. Licensee MDPI, Basel, Switzerland. This article is an open access article distributed under the terms and conditions of the Creative Commons Attribution (CC BY) license (https://creativecommons.org/licenses/by/4.0/).
Share and Cite
Li, Y.; Sun, Y.; Kang, Y.; Zhang, F.; Zhang, J. An Optimal Site Selection Framework for Near-Zero Carbon Emission Power Plants Based on Multiple Stakeholders. Energies 2023, 16, 797. https://doi.org/10.3390/en16020797
Li Y, Sun Y, Kang Y, Zhang F, Zhang J. An Optimal Site Selection Framework for Near-Zero Carbon Emission Power Plants Based on Multiple Stakeholders. Energies. 2023; 16(2):797. https://doi.org/10.3390/en16020797
Chicago/Turabian StyleLi, Yanbin, Yanting Sun, Yulin Kang, Feng Zhang, and Junjie Zhang. 2023. "An Optimal Site Selection Framework for Near-Zero Carbon Emission Power Plants Based on Multiple Stakeholders" Energies 16, no. 2: 797. https://doi.org/10.3390/en16020797
APA StyleLi, Y., Sun, Y., Kang, Y., Zhang, F., & Zhang, J. (2023). An Optimal Site Selection Framework for Near-Zero Carbon Emission Power Plants Based on Multiple Stakeholders. Energies, 16(2), 797. https://doi.org/10.3390/en16020797

