ARIMA Models in Solar Radiation Forecasting in Different Geographic Locations
Abstract
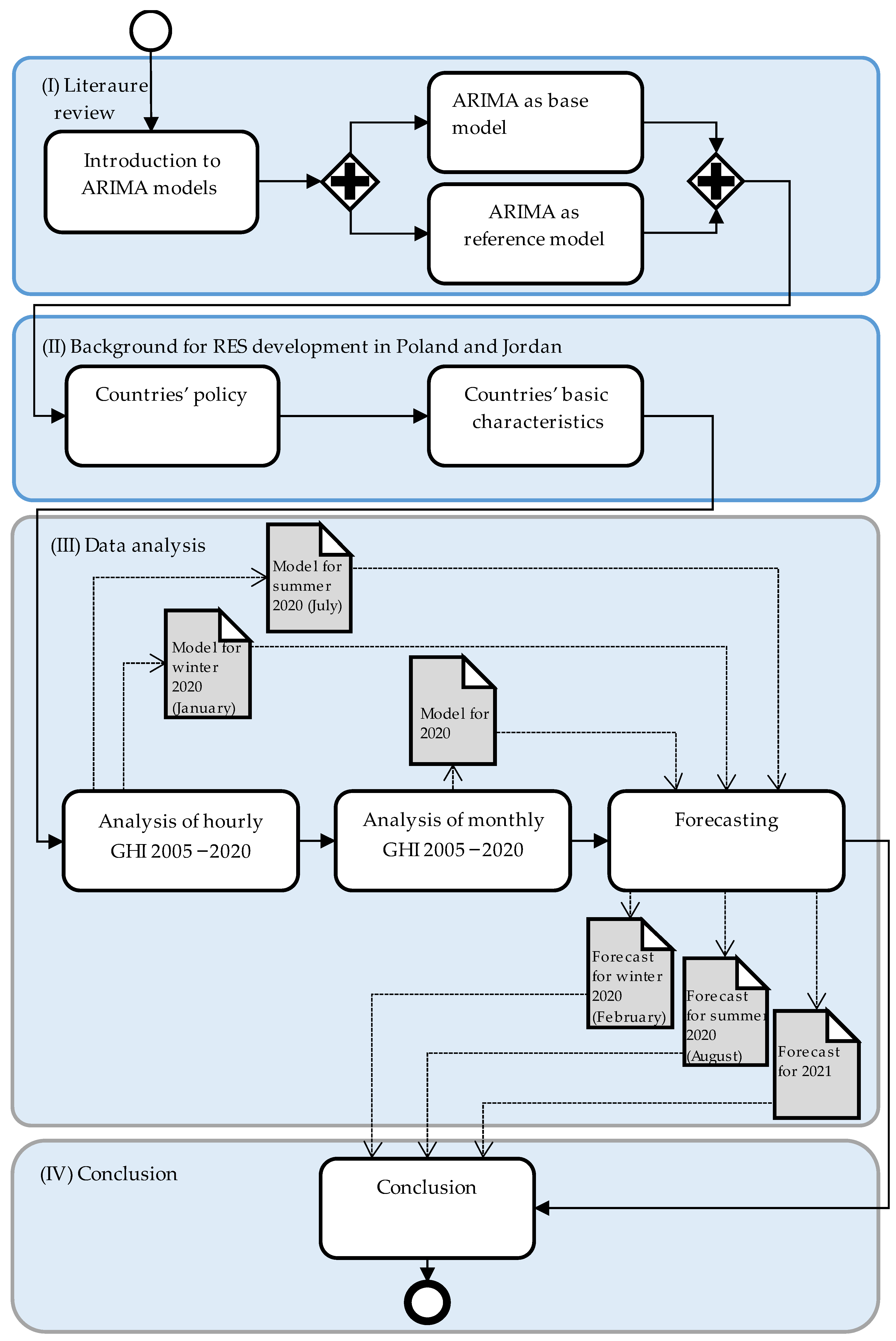
1. Introduction
2. Method
- is the moving average operator, represented as a polynomial in the backshift operator;
- is the autoregressive operator, represented as a polynomial in the backshift operator.
- is the seasonal autoregressive operator;
- is the seasonal moving average operator.
- is a constant;
- is a numerator polynomial of the transfer function for the ith input series;
- is a denominator polynomial of the transfer function for the ith input series;
- is the pure delay for the effect of . at time t.
3. Background Literature
4. Results
4.1. Framework Conditions for the Development of Renewable Energy in Jordan and Poland
- The Renewable Energy Sources Act of 2015;
- The Act on the National Energy and Climate Plan for years 2021–2030.
- Renewable Energy & Energy Efficiency Law: Law No. (13) of 2012;
- The Updates of Renewable Energy & Energy Efficiency Law: Law No. (33) of 2014;
- Jordan General Electricity Law for the Year 2002;
- The Environmental Protection Law of 2017.
4.2. Countries’ Basic Characteristics
4.3. Research Results
5. Discussion and Conclusions
Author Contributions
Funding
Institutional Review Board Statement
Informed Consent Statement
Data Availability Statement
Conflicts of Interest
Appendix A









References
- U.S. Energy Information Administration. Annual Energy Outlook 2022; U.S. Energy Information Administration: Washington, DC, USA, 2022. [Google Scholar]
- European Commission. Communication from the Commission to the European Parliament, the European Council, the Council, the European Economic and Social Committee and the Committee of the Regions the European Green Deal; European Commission: Brussels, Belgium, 2020. [Google Scholar]
- BP. Statistical Review of World Energy; BP: London, UK, 2022. [Google Scholar]
- Ember. Global Electricity Review 2022; Ember: Westlake Village, CA, USA, 2022. [Google Scholar]
- SolarPower Europe. Global Market Outlook for Solar Power 2022–2026; SolarPower Europe: Bruxelles, Belgium, 2022. [Google Scholar]
- Global Change Data Lab. Our World in Data 2022. Available online: https://ourworldindata.org/ (accessed on 1 January 2023).
- Timilsina, G.R.; Kurdgelashvili, L.; Narbel, P.A. A Review of Solar Energy: Markets, Economics and Policies; Policy Research working paper; World Bank: Washington, DC, USA, 2011. [Google Scholar]
- Nitka, W.; Burnecki, K. Impact of Solar Activity on Precipitation in the United States. Phys. Stat. Mech. Its Appl. 2019, 527, 121387. [Google Scholar] [CrossRef]
- Suri, M.; Betak, J.; Rosina, K.; Chrkav, D.; Suriova, N.; Cebecauer, T.; Caltik, M.; Erdelyi, B. Global Photovoltaic Power Potential by Country; Energy Sector Management Assistance Program (ESMAP); World Bank Group: Washington, DC, USA, 2020. [Google Scholar]
- Bálint, R.; Fodor, A.; Szalkai, I.; Szalkai, Z.; Magyar, A. Modeling and Calculation of the Global Solar Irradiance on Slopes. Hung. J. Ind. Chem. 2019, 47, 57–63. [Google Scholar] [CrossRef]
- Ahmed, R.; Sreeram, V.; Mishra, Y.; Arif, M.D. A Review and Evaluation of the State-of-the-Art in PV Solar Power Forecasting: Techniques and Optimization. Renew. Sustain. Energy Rev. 2020, 124, 109792. [Google Scholar] [CrossRef]
- Erdélyi, R.; Wang, Y.; Guo, W.; Hanna, E.; Colantuono, G. Three-Dimensional SOlar RAdiation Model (SORAM) and Its Application to 3-D Urban Planning. Sol. Energy 2014, 101, 63–73. [Google Scholar] [CrossRef]
- Nazarko, J.; Jurczuk, A.; Zalewski, W. ARIMA Models in Load Modelling with Clustering Approach. In Proceedings of the 2005 IEEE Russia Power Tech, St. Petersburg, Russia, 27–30 June 2005; pp. 1–6. [Google Scholar]
- Junhuathon, N.; Chayakulkheeree, K. Comparative Study of Short-Term Photovoltaic Power Generation Forecasting Methods. In Proceedings of the 2021 International Conference on Power, Energy and Innovations (ICPEI), Nakhon Ratchasima, Thailand, 20 October 2021; pp. 159–162. [Google Scholar]
- Jiang, Y.; Zheng, L.; Ding, X. Ultra-Short-Term Prediction of Photovoltaic Output Based on an LSTM-ARMA Combined Model Driven by EEMD. J. Renew. Sustain. Energy 2021, 13, 046103. [Google Scholar] [CrossRef]
- Aghmadi, A.; El Hani, S.; Mediouni, H.; Naseri, N.; El Issaoui, F. Hybrid Solar Forecasting Method Based on Empirical Mode Decomposition and Back Propagation Neural Network. E3S Web Conf. 2021, 231, 02001. [Google Scholar] [CrossRef]
- Mughal, S.N.; Sood, Y.R.; Jarial, R.K. Design and Optimization of Photovoltaic System with a Week Ahead Power Forecast Using Autoregressive Artificial Neural Networks. Mater. Today Proc. 2022, 52, 834–841. [Google Scholar] [CrossRef]
- Rogier, J.K.; Mohamudally, N. Forecasting Photovoltaic Power Generation via an IoT Network Using Nonlinear Autoregressive Neural Network. Procedia Comput. Sci. 2019, 151, 643–650. [Google Scholar] [CrossRef]
- Sultan Mohd, M.R.; Johari, J.; Ruslan, F.A.; Abdul Razak, N.; Ahmad, S.; Mohd Shah, A.S. Analysis on Parameter Effect for Solar Radiation Prediction Modeling Using NNARX. In Proceedings of the 2021 IEEE International Conference on Automatic Control & Intelligent Systems (I2CACIS), Shah Alam, Malaysia, 26 June 2021; pp. 69–74. [Google Scholar]
- Boubaker, S.; Kamel, S.; Kolsi, L.; Kahouli, O. Forecasting of One-Day-Ahead Global Horizontal Irradiation Using Block-Oriented Models Combined with a Swarm Intelligence Approach. Nat. Resour. Res. 2021, 30, 1–26. [Google Scholar] [CrossRef]
- Zou, L.; Munir, M.S.; Kim, K.; Hong, C.S. Day-Ahead Energy Sharing Schedule for the P2P Prosumer Community Using LSTM and Swarm Intelligence. In Proceedings of the 2020 IEEE International Conference on Information Networking (ICOIN), Barcelona, Spain, 7–10 January 2020; pp. 396–401. [Google Scholar]
- Singh, B.; Pozo, D. A Guide to Solar Power Forecasting Using ARMA Models. In Proceedings of the 2019 IEEE PES Innovative Smart Grid Technologies Europe (ISGT-Europe), Bucharest, Romania, 29 September–2 October 2019; pp. 1–4. [Google Scholar]
- Basmadjian, R.; Shaafieyoun, A.; Julka, S. Day-Ahead Forecasting of the Percentage of Renewables Based on Time-Series Statistical Methods. Energies 2021, 14, 7443. [Google Scholar] [CrossRef]
- Natarajan, V.A.; Karatampati, P. Survey on Renewable Energy Forecasting Using Different Techniques. In Proceedings of the 2019 IEEE 2nd International Conference on Power and Embedded Drive Control (ICPEDC), Chennai, India, 21–23 August 2019; pp. 349–354. [Google Scholar]
- Marikkar, U.; Jameel Hassan, A.S.; Maithripala, M.S.; Godaliyadda, R.I.; Ekanayake, P.B.; Ekanayake, J.B. Modified Auto Regressive Technique for Univariate Time Series Prediction of Solar Irradiance. In Proceedings of the 2020 IEEE 15th International Conference on Industrial and Information Systems (ICIIS), Rupnagar, India, 26 November 2020; pp. 22–27. [Google Scholar]
- Aliberti, A.; Fucini, D.; Bottaccioli, L.; Macii, E.; Acquaviva, A.; Patti, E. Comparative Analysis of Neural Networks Techniques to Forecast Global Horizontal Irradiance. IEEE Access 2021, 9, 122829–122846. [Google Scholar] [CrossRef]
- Fara, L.; Diaconu, A.; Craciunescu, D.; Fara, S. Forecasting of Energy Production for Photovoltaic Systems Based on ARIMA and ANN Advanced Models. Int. J. Photoenergy 2021, 2021, 6777488. [Google Scholar] [CrossRef]
- Reikard, G. Predicting Solar Radiation at High Resolutions: A Comparison of Time Series Forecasts. Sol. Energy 2009, 83, 342–349. [Google Scholar] [CrossRef]
- Reikard, G.; Hansen, C. Forecasting Solar Irradiance at Short Horizons: Frequency and Time Domain Models. Renew. Energy 2019, 135, 1270–1290. [Google Scholar] [CrossRef]
- Ghimire, S.; Deo, R.C.; Downs, N.J.; Raj, N. Global Solar Radiation Prediction by ANN Integrated with European Centre for Medium Range Weather Forecast Fields in Solar Rich Cities of Queensland Australia. J. Clean. Prod. 2019, 216, 288–310. [Google Scholar] [CrossRef]
- Marchesoni-Acland, F.; Lauret, P.; Gomez, A.; Alonso-Suarez, R. Analysis of ARMA Solar Forecasting Models Using Ground Measurements and Satellite Images. In Proceedings of the 2019 IEEE 46th Photovoltaic Specialists Conference (PVSC), Chicago, IL, USA, 16–21 June 2019; pp. 2445–2451. [Google Scholar]
- David, M.; Luis, M.A.; Lauret, P. Comparison of Intraday Probabilistic Forecasting of Solar Irradiance Using Only Endogenous Data. Int. J. Forecast. 2018, 34, 529–547. [Google Scholar] [CrossRef]
- IRENA. Renewable Capacity Statistics 2022; The International Renewable Energy Agency: Abu Dhabi, United Arab Emirates, 2022. [Google Scholar]
- Chodakowska, E.; Nazarko, J.; Nazarko, Ł. ARIMA Models in Electrical Load Forecasting and Their Robustness to Noise. Energies 2021, 14, 7952. [Google Scholar] [CrossRef]
- Mellit, A.; Massi Pavan, A.; Ogliari, E.; Leva, S.; Lughi, V. Advanced Methods for Photovoltaic Output Power Forecasting: A Review. Appl. Sci. 2020, 10, 487. [Google Scholar] [CrossRef]
- Başaran, K.; Bozyiğit, F.; Siano, P.; Yıldırım Taşer, P.; Kılınç, D. Systematic Literature Review of Photovoltaic Output Power Forecasting. IET Renew. Power Gener. 2020, 14, 3961–3973. [Google Scholar] [CrossRef]
- Massaoudi, M.; Chihi, I.; Abu-Rub, H.; Refaat, S.S.; Oueslati, F.S. Convergence of Photovoltaic Power Forecasting and Deep Learning: State-of-Art Review. IEEE Access 2021, 9, 136593–136615. [Google Scholar] [CrossRef]
- Thirunavukkarasu, G.S.; Kalair, A.R.; Seyedmahmoudian, M.; Jamei, E.; Horan, B.; Mekhilef, S.; Stojcevski, A. Very Short-Term Solar Irradiance Forecasting Using Multilayered Long-Short Term Memory. In Proceedings of the 2022 7th International Conference on Smart and Sustainable Technologies (SpliTech), Split/Bol, Croatia, 5 July 2022; pp. 1–8. [Google Scholar]
- Mohamed, M.; Mahmood, F.E.; Abd, M.A.; Chandra, A.; Singh, B. Dynamic Forecasting of Solar Energy Microgrid Systems Using Feature Engineering. IEEE Trans. Ind. Appl. 2022, 58, 7857–7869. [Google Scholar] [CrossRef]
- Mishra, M.; Mahajan, P.; Garg, R. Comparison and Analysis of Solar Irradiance Forecasting Techniques. In Proceedings of the 2022 IEEE Delhi Section Conference (DELCON), New Delhi, India, 11 February 2022; pp. 1–5. [Google Scholar]
- Haider, S.A.; Sajid, M.; Sajid, H.; Uddin, E.; Ayaz, Y. Deep Learning and Statistical Methods for Short- and Long-Term Solar Irradiance Forecasting for Islamabad. Renew. Energy 2022, 198, 51–60. [Google Scholar] [CrossRef]
- Bai, M.; Chen, Y.; Zhao, X.; Liu, J.; Yu, D. Deep Attention ConvLSTM-Based Adaptive Fusion of Clear-Sky Physical Prior Knowledge and Multivariable Historical Information for Probabilistic Prediction of Photovoltaic Power. Expert Syst. Appl. 2022, 202, 117335. [Google Scholar] [CrossRef]
- Andreotti, A.; Caiazzo, B.; Di Pasquale, A.; Pagano, M. On Comparing Regressive and Artificial Neural Network Methods for Power System Forecast. In Proceedings of the 2021 AEIT International Annual Conference (AEIT), Milan, Italy, 4 October 2021; pp. 1–6. [Google Scholar]
- Alam, A.M.; Razee, I.A.; Zunaed, M. Solar PV Power Forecasting Using Traditional Methods and Machine Learning Techniques. In Proceedings of the 2021 IEEE Kansas Power and Energy Conference (KPEC), Manhattan, KS, USA, 19 April 2021; pp. 1–5. [Google Scholar]
- Ananthu, D.P.; Kashappa, N. A Study of 100kWp PV Plant Output Power Forecasting: A Case Study. In Proceedings of the 2021 5th International Conference on Computing Methodologies and Communication (ICCMC), Erode, India, 8 April 2021; pp. 723–728. [Google Scholar]
- Ghosh, S.; Gupta, P.K. Forecasting of Solar Power Volatility Using GJR-GARCH Method. In Proceedings of the 2021 IEEE Electrical Power and Energy Conference (EPEC), Toronto, ON, Canada, 22 October 2021; pp. 261–266. [Google Scholar]
- Garg, S.; Agrawal, A.; Goyal, S.; Verma, K. Day Ahead Solar Irradiance Forecasting Using Different Statistical Techniques. In Proceedings of the 2020 IEEE International Conference on Power Electronics, Drives and Energy Systems (PEDES), Jaipur, India, 16 December 2020; pp. 1–4. [Google Scholar]
- Bozorg, M.; Carpita, M.; De Falco, P.; Lauria, D.; Mottola, F.; Proto, D. A Derivative-Persistence Method for Real Time Photovoltaic Power Forecasting. In Proceedings of the 2020 International Conference on Smart Grids and Energy Systems (SGES), Perth, Australia, 23–26 November 2020; pp. 843–847. [Google Scholar]
- Mahmud, K.; Ravishankar, J.; Hossain, M.J.; Dong, Z.Y. The Impact of Prediction Errors in the Domestic Peak Power Demand Management. IEEE Trans. Ind. Inform. 2020, 16, 4567–4579. [Google Scholar] [CrossRef]
- Singh, A.; Singh, N.K.; Singh, P. Daily Electric Forecast for Various Indian Regions Using ANN. In Proceedings of the 2020 International Conference on Electrical and Electronics Engineering (ICE3), Gorakhpur, India, 14–15 February 2020; pp. 95–100. [Google Scholar]
- Atique, S.; Noureen, S.; Roy, V.; Bayne, S.; Macfie, J. Time Series Forecasting of Total Daily Solar Energy Generation: A Comparative Analysis between ARIMA and Machine Learning Techniques. In Proceedings of the 2020 IEEE Green Technologies Conference(GreenTech), Oklahoma City, OK, USA, 1 April 2020; pp. 175–180. [Google Scholar]
- Hai, T.; Sharafati, A.; Mohammed, A.; Salih, S.Q.; Deo, R.C.; Al-Ansari, N.; Yaseen, Z.M. Global Solar Radiation Estimation and Climatic Variability Analysis Using Extreme Learning Machine Based Predictive Model. IEEE Access 2020, 8, 12026–12042. [Google Scholar] [CrossRef]
- Hong, Y.-Y.; Martinez, J.J.F.; Fajardo, A.C. Day-Ahead Solar Irradiation Forecasting Utilizing Gramian Angular Field and Convolutional Long Short-Term Memory. IEEE Access 2020, 8, 18741–18753. [Google Scholar] [CrossRef]
- Paulescu, M.; Paulescu, E. Short-Term Forecasting of Solar Irradiance. Renew. Energy 2019, 143, 985–994. [Google Scholar] [CrossRef]
- Vrettos, E.; Gehbauer, C. A Hybrid Approach for Short-Term PV Power Forecasting in Predictive Control Applications. In Proceedings of the 2019 IEEE Milan PowerTech, Milan, Italy, 23–27 June 2019; pp. 1–6. [Google Scholar]
- Nambiar, M.L.; KS, K.C.; Geethalekshmy, V.; Mohan, A. Forecasting Solar Energy Generation and Load Consumption—A Method to Select the Forecasting Model Based on Data Type. In Proceedings of the 2019 2nd International Conference on Intelligent Computing, Instrumentation and Control Technologies (ICICICT), Kannur, Kerala, India, 5–6 July 2019; pp. 1491–1495. [Google Scholar]
- Oprea, S.-V.; Pîrjan, A.; Lungu, I.; Fodor, A.-G. Forecasting Solutions for Photovoltaic Power Plants in Romania. In Informatics in Economy; Silaghi, G.C., Buchmann, R.A., Boja, C., Eds.; Lecture Notes in Business Information Processing; Springer International Publishing: Cham, Switzerland, 2018; Volume 273, pp. 160–174. ISBN 978-3-319-73458-3. [Google Scholar]
- Sharika, W.; Fernando, L.; Kanagasundaram, A.; Valluvan, R.; Kaneswaran, A. Long-Term Solar Irradiance Forecasting Approaches—A Comparative Study. In Proceedings of the 2018 IEEE International Conference on Information and Automation for Sustainability (ICIAfS), Colombo, Sri Lanka, 21–22 December 2018; pp. 1–6. [Google Scholar]
- Das, S. Short Term Forecasting of Solar Radiation and Power Output of 89.6 kWp Solar PV Power Plant. Mater. Today Proc. 2021, 39, 1959–1969. [Google Scholar] [CrossRef]
- Khalyasmaa, A.; Eroshenko, S.; Tran, D.C.; Denis, S. Photovoltaic Power Plant Production Operational Forecast Based on Its Short-Term Forecasting Model. In Proceedings of the 2020 International Conference on Smart Technologies in Computing, Electrical and Electronics (ICSTCEE), Bengaluru, India, 9 October 2020; pp. 560–563. [Google Scholar]
- Vagropoulos, S.I.; Chouliaras, G.I.; Kardakos, E.G.; Simoglou, C.K.; Bakirtzis, A.G. Comparison of SARIMAX, SARIMA, Modified SARIMA and ANN-Based Models for Short-Term PV Generation Forecasting. In Proceedings of the 2016 IEEE International Energy Conference (ENERGYCON), Leuven, Belgium, 4–8 April 2016; pp. 1–6. [Google Scholar]
- Abubakar, A.; Frederico Meschini Almeida, C. Analysis of Battery Energy Storage System Sizing in Isolated PV Systems Considering a Novel Methodology and Panel Manufacturers Recommended Methodology. In Proceedings of the 2020 IEEE PES Transmission & Distribution Conference and Exhibition—Latin America (T&D LA), Montevideo, Uruguay, 28 September 2020; pp. 1–6. [Google Scholar]
- Belhaj, I.; Fatni, O.E. A Benchmark of Statistical Models for Forecasting Monthly Direct Normal Irradiation (DNI) for the Region of Ouarzazate Morocco. Int. J. Renew. Energy Res. 2019, 9, 108–117. [Google Scholar] [CrossRef]
- Nti, I.K.; Teimeh, M.; Nyarko-Boateng, O.; Adekoya, A.F. Electricity Load Forecasting: A Systematic Review. J. Electr. Syst. Inf. Technol. 2020, 7, 13. [Google Scholar] [CrossRef]
- Golestaneh, F.; Gooi, H.B.; Pinson, P. Generation and Evaluation of Space–Time Trajectories of Photovoltaic Power. Appl. Energy 2016, 176, 80–91. [Google Scholar] [CrossRef]
- Rajabalizadeh, S.; Tafreshi, S.M.M. A Practicable Copula-Based Approach for Power Forecasting of Small-Scale Photovoltaic Systems. IEEE Syst. J. 2020, 14, 4911–4918. [Google Scholar] [CrossRef]
- Azzam, M.; Bouida, Z.; Ibnkahla, M. Irradiance and Temperature Forecasting for Energy Harvesting Units in IoT Sensors Using SARIMA-KF. In Proceedings of the 2022 IEEE Wireless Communications and Networking Conference (WCNC), Austin, TX, USA, 10 April 2022; pp. 1701–1706. [Google Scholar]
- Aziz, S.; Chowdhury, S.A. Early Experience of the Generation Pattern of Grid Connected Solar PV System in Bangladesh: A SARIMA Analysis. In Proceedings of the 2021 6th International Conference on Development in Renewable Energy Technology (ICDRET), Dhaka, Bangladesh, 28 December 2021; pp. 1–4. [Google Scholar]
- Adli, H.K.; Husin, K.A.K.; Hanafiah, N.H.M.; Remli, M.A.; Ernawan, F.; Wirawan, P.W. Forecasting and Analysis of Solar Power Output from Integrated Solar Energy and IoT System. In Proceedings of the 2021 5th International Conference on Informatics and Computational Sciences (ICICoS), Semarang, Indonesia, 24 November 2021; pp. 222–226. [Google Scholar]
- Ismail, M.T.; Shah, N.Z.A.; Karim, S.A.A. Modeling Solar Radiation in Peninsular Malaysia Using ARIMA Model. In Clean Energy Opportunities in Tropical Countries; Sulaiman, S.A., Ed.; Green Energy and Technology; Springer Singapore: Singapore, 2021; pp. 53–71. ISBN 9789811591396. [Google Scholar]
- Shadab, A.; Ahmad, S.; Said, S. Spatial Forecasting of Solar Radiation Using ARIMA Model. Remote Sens. Appl. Soc. Environ. 2020, 20, 100427. [Google Scholar] [CrossRef]
- Belmahdi, B.; Louzazni, M.; Bouardi, A.E. One Month-Ahead Forecasting of Mean Daily Global Solar Radiation Using Time Series Models. Optik 2020, 219, 165207. [Google Scholar] [CrossRef]
- Sansa, I.; Boussaada, Z.; Mazigh, M.; Bellaaj, N.M. Solar Radiation Prediction for a Winter Day Using ARMA Model. In Proceedings of the 2020 6th IEEE International Energy Conference (ENERGYCon), Gammarth, Tunis, Tunisia, 28 September 2020; pp. 326–330. [Google Scholar]
- Idman, E.; Idman, E.; Yildirim, O. Estimating Solar Power Plant Data Using Time Series Analysis Methods. In Proceedings of the 2020 International Congress on Human-Computer Interaction, Optimization and Robotic Applications (HORA), Ankara, Turkey, 26–28 June 2020; pp. 1–6. [Google Scholar]
- Atique, S.; Noureen, S.; Roy, V.; Subburaj, V.; Bayne, S.; Macfie, J. Forecasting of Total Daily Solar Energy Generation Using ARIMA: A Case Study. In Proceedings of the 2019 IEEE 9th Annual Computing and Communication Workshop and Conference (CCWC), Las Vegas, NV, USA, 7–9 January 2019; pp. 0114–0119. [Google Scholar]
- Muneer, T.; Younes, S.; Munawwar, S. Discourses on Solar Radiation Modeling. Renew. Sustain. Energy Rev. 2007, 11, 551–602. [Google Scholar] [CrossRef]
- IRENA. Renewable Readiness Assessment: The Hashemite Kingdom of Jordan; International Renewable Energy Agency: Abu Dhabi, United Arab Emirates, 2021; ISBN 978-92-9260-277-2. [Google Scholar]
- Abu Shaban, N.; Abdelhafez, E.; Hamdan, M.; Saber, M.; Al Aboushi, A. Estimation of Power Produced by PV Generator Using Weather Data. In Proceedings of the 2021 12th IEEE International Renewable Engineering Conference (IREC), Amman, Jordan, 14 April 2021; pp. 1–5. [Google Scholar]
- Popper, R.; Popper, M.; Velasco, G. Towards a More Responsible Sustainable Innovation Assessment and Management Culture in Europe. Eng. Manag. Prod. Serv. 2017, 9, 7–20. [Google Scholar] [CrossRef]
- Monna, S.; Abdallah, R.; Juaidi, A.; Albatayneh, A.; Zapata-Sierra, A.J.; Manzano-Agugliaro, F. Potential Electricity Production by Installing Photovoltaic Systems on the Rooftops of Residential Buildings in Jordan: An Approach to Climate Change Mitigation. Energies 2022, 15, 496. [Google Scholar] [CrossRef]
- Shukhobodskiy, A.A.; Zaitcev, A.; Pogarskaia, T.; Colantuono, G. RED WoLF Hybrid Storage System: Comparison of CO2 and Price Targets. J. Clean. Prod. 2021, 321, 128926. [Google Scholar] [CrossRef]
- Krishnan, N.; Kumar, K.R.; Inda, C.S. How Solar Radiation Forecasting Impacts the Utilization of Solar Energy: A Critical Review. J. Clean. Prod. 2023, 388, 135860. [Google Scholar] [CrossRef]










| Title of the Article | Author (Year) | Focus | Methods |
|---|---|---|---|
| Very Short-Term Solar Irradiance Forecasting using Multilayered Long-Short Term Memory | Thirunavukkarasu et al. (2022) [38] | Solar irradiance at Melbourne airport | Improved multi-layered LSTM LSTM, SVM, ARMA, ARIMA, AR, MA |
| Dynamic Forecasting of Solar Energy Microgrid Systems Using Feature Engineering | Mohamed et al. (2022) [39] | PV farms’ power based on the associated features in NWP | ARIMA MLR, XGBoost, LSTM |
| Comparison and Analysis of Solar Irradiance Forecasting Techniques | Mishra et al. (2022) [40] | National Renewable Energy Laboratory in Golden, Colorado | ARIMA, FL |
| Deep Learning and Statistical Methods for Short- and Long-Term Solar Irradiance Forecasting for Islamabad | Haider et al. (2022) [41] | GHI based on weather data in Islamabad, Pakistan | SARIMAX, Prophet, LSTM, CNN, ANN |
| Deep Attention ConvLSTM-Based Adaptive Fusion of Clear-Sky Physical Prior Knowledge and Multivariable Historical Information for Probabilistic Prediction of Photovoltaic Power | Bai et al. (2022) [42] | Clear-sky global irradiation | ConvLSTM, ARIMAX, CNN, LSTM, MLP, SVR, ELM, CART, GBDT |
| On Comparing Regressive and Artificial Neural Network Methods for Power System Forecast | Andreotti et al. (2021) [43] | Yearly PV power generation in Sicily and data from Gestore Servizi Energetici | AR, ANN |
| Solar PV Power Forecasting Using Traditional Methods and Machine Learning Techniques | Alam (2021) [44] | Power generation by PV modules at the University of Queensland campus in 1-day and 1-week horizons | CNN, multi-headed CNN, CNN LSTM, ARMA, MLR |
| A Study of 100kwp PV Plant Output Power Forecasting: A Case Study | Ananthu and Kashappa (2021) [45] | A day-ahead time forecast of a solar power PV plant at G.N.D.Engg.College, Bidar, India | LSTM, ARIMA, SARIMA, RNN, fbProphet |
| Day-Ahead Forecasting of the Percentage of Renewables Based on Time-Series Statistical Methods | Basmadjian et al. (2021) [23] | The percentage of different types of renewable energy sources in Germany | SARIMAX, SARIMA, ARIMA |
| Forecasting of Solar Power Volatility using GJR-GARCH method | Ghosh and Gupta (2021) [46] | PV power in a one-hour window at the University of Central Florida | AR, MA, ARIMA, GJR-GARCH |
| Day Ahead Solar Irradiance Forecasting Using Different Statistical Techniques | Garg et al. 2020 [47] | Monthly average irradiance of Bhadla, Jodhpur, India | MARKOV model, ARIMA, ANN |
| Day-ahead Energy Sharing Schedule for the P2P Prosumer Community Using LSTM and Swarm Intelligence | Zou et al. (2020) [21] | Day-ahead energy demand prediction and battery charge/discharge | LSTM PSO, ARIMA |
| A Derivative-Persistence Method for Real Time Photovoltaic Power Forecasting | Bozorg et al. (2020) [48] | Very short-term power production of a PV system in Switzerland | Derivative-persistence method, persistence, ARMA |
| The Impact of Prediction Errors in the Domestic Peak Power Demand Management | Mahmud et al. (2020) [49] | The domestic peak power demand system of PV, EV, and BESS | ARMA, ANN |
| Daily Electric Forecast for Various Indian Regions Using ANN | Singh et al. (2020) [50] | The day ahead forecasting of wind and solar generation and peak demand of various Indian regions | ANN, ANN-GA, AR, ARIMA |
| Time Series Forecasting of Total Daily Solar Energy Generation: A Comparative Analysis Between ARIMA and Machine Learning Techniques | Atique et al. (2020) [51] | The daily solar energy generation by panels at the Reese Technology Center of Texas Tech University | SARIMA, SVM, ANN |
| Global Solar Radiation Estimation and Climatic Variability Analysis Using Extreme Learning Machine Based Predictive Model | Hai et al. (2020) [52] | The daily solar radiation in the Cheliff Basin, Algeria | MLR, ARIMA |
| Day-Ahead Solar Irradiation Forecasting Utilizing Gramian Angular Field and Convolutional Long Short-Term Memory | Hong et al. (2020) [53] | A day-ahead forecast of GHI values in Fuhai, Taiwan | LSTM, ARIMA, CNN-LSTM |
| Modified Auto Regressive Technique for Univariate Time Series Prediction of Solar Irradiance | Marikkar et al. (2020) [25] | Solar irradiance from 10 min to 1 h prediction horizons in PV plant at the University of Peradeniya in Sri Lanka | Modified AR, CNN, LSTM |
| Short-term Forecasting of Solar Irradiance | Paulescu and Paulescu (2019) [54] | Nowcasting solar irradiance for evaluation models from perspectives of forecast accuracy, precision, data series granularity, and variability | Random walk with drift, MA, exponential smoothing, ARIMA, the two-state model |
| Global Solar Radiation Prediction by ANN Integrated with European Centre for Medium Range Weather Forecast Fields in Solar Rich Cities of Queensland Australia | Ghimire et al. (2019) [30] | Global incident solar radiation in five metropolitan sites in Australia | ML, ANN, SVR, GPML, GP, ARIMA, TM, TSFS |
| A Hybrid Approach for Short-Term PV Power Forecasting in Predictive Control Applications | Vrettos and Gehbauer (2019) [55] | Short-term forecasts with prediction horizons from 15 min to 1 day | SARIMA, ANN, hybrid SARIMA with ANN |
| Forecasting Solar Energy Generation and Load Consumption—A Method to Select the Forecasting | Nambiar et al. (2019) [56] | Load consumptions and solar energy generation on a university campus | ARIMA, SES, SVR, ANN, LSTM, LR |
| Comparison of Intraday Probabilistic Forecasting of Solar Irradiance Using Only Endogenous Data | David et al. (2018) [32] | GHI data recorded at six different locations around the world | ARMA, CARDS, NN, LMQR, WQR, QRNN, GARCHrls, SB, QRF, GBDT |
| Forecasting Solar Irradiance at Short Horizons: Frequency and Time Domain Models | Reikard and Hansen (2018) [29] | Irradiance and clear sky index data at very short horizons in six sites in the US | ARIMA, frequency domain, LR, persistence |
| Forecasting Solutions for Photovoltaic Power Plants in Romania | Oprea et al. (2018) [57] | Output of two PV plants in Romania | NN, ARIMA, data mining |
| Long-term Solar Irradiance Forecasting Approaches—A Comparative Study | Sharika et al. (2018) [58] | Solar irradiation in 10 min intervals in Sri Lanka | ARIMA, RFR, NN, LR, SVR |
| Short Term Forecasting of Solar Radiation and Power Output of 89.6 kwp Solar PV Power Plant | Das (2018) [59] | Total insolation received on the tilted surface for a short time horizon and PV power output | A model that utilizes anisotropic Klucher’s, model, smart persistence model (SPM), and ARIMA |
| Title | Author (Year) | Focus | Models |
|---|---|---|---|
| Irradiance and Temperature Forecasting for Energy Harvesting Units in IoT Sensors using SARIMA-KF | Azzam et al. (2022) [67] | 48 daily datapoints on irradiance of the sun for Ottawa, Ontario, Canada | ARIMA(0,1,1)(2,1,0)48 |
| Early Experience of the Generation Pattern of Grid Connected Solar PV System in Bangladesh: A SARIMA Analysis | Aziz and Chowdhury (2021) [68] | Electricity generation from a solar plant in Bangladesh | ARIMA(1,1,8)(0,1,0)12 |
| Forecasting and Analysis of Solar Power Output from Integrated Solar Energy and IoT System | Adli et al. (2021) [69] | Solar power output at Kampung Pulau Melaka, Kelantan, Malaysia | ARIMA(11,2,4) |
| Modeling Solar Radiation in Peninsular Malaysia Using ARIMA Model | Ismail et al. (2021) [70] | Daily solar radiation data in Peninsular Malaysia | ARIMA(1,1,2), ARIMA(2,1,1), ARIMA(1,1,3) depending on the state |
| Spatial Forecasting of Solar Radiation Using ARIMA Model | Shadab (2020) [71] | Monthly solar radiation prediction around Delhi in India | ARIMA(1,0,1)(0,1,1)12, ARIMA(3,0,3)(0,1,1)12, ARIMA(2,0,0)(0,1,1)12, ARIMA(2,0,2)(1,1,1)12, and many others, depending on the location |
| One Month-Ahead Forecasting of Mean Daily Global Solar Radiation Using Time Series Models | Belmahdi et al. (2020) [72] | Solar radiation in Tétouan, Morocco | ARMA(2,1) and ARIMA(0,2,1) |
| Solar Radiation Prediction for a Winter Day Using ARMA Model | Sansa et al. (2020) [73] | Solar radiation related to an industrial company in Barcelona | ARMA(3,3) |
| Photovoltaic Power Plant Production Operational Forecast Based on its Short-Term Forecasting Model | Khalyasmaa et al. (2020) [60] | Short-term 1 h forecasts of photovoltaic power plant generation in the south of Russia | AR(1), AR(2), ARMA(1,2) |
| Estimating Solar Power Plant Data Using Time Series Analysis Methods | Idman et al. (2020) [74] | Solar energy panels’ production based on monthly average | AR, ARMA, SARIMA, Holt, Holt–Winters |
| A Guide to Solar Power Forecasting Using ARMA Models | Singh and Pozo (2019) [22] | One hour-ahead predictions of power output from a site in Australia | ARMA(p, q) for each of 14 hours of the day |
| Analysis of ARMA Solar Forecasting Models Using Ground Measurements and Satellite Images | Marchesoni-Acland et al. (2019) [31] | GHI 10 min granularity data recorded in six measuring stations in the Pampa Húmeda region in Uruguay | ARMA and ARMAX RLS, including as cloudiness and short-term local variability index as exogenous variables |
| Forecasting of Total Daily Solar Energy Generation Using ARIMA: A Case Study | Atique et al. (2019) [75] | The daily total solar energy generation of a 10kW solar panel installed in the Reese Research Center in Lubbock, TX | ARIMA(0,1,2)(1,0,1)30 |
| Variable | Jordan | Poland |
|---|---|---|
| Energy generation (GWh) | 21,862 (2021) | 166,557 (2021) |
| Energy generation per capita (MWh | 2.129 (2021) | 4.423 (2021) |
| Energy consumption (GWh) | 19,689 (2021) | 158,194 (2021) |
| Per capita electricity use (kWh) | 1728 (2020) | 4674 (2021) |
| Net electricity imports (imports minus exports) (TWh) | 0.14 (2020) | 1.45 (2021) |
| Electricity production from renewables (TWh) | 3.17 (2020) | 30.27 (2021) |
| Electricity production from fossil fuels (TWh) | 16.41 (2020) | 146.39 (2021) |
| Solar PV cumulative capacity (MW) | 1520.57 (2021) | 6256.75 (2021) |
| Solar PV cumulative capacity per capita (kWh) | 0.1481 (2021) | 0.1662 (2021) |
| Amman | Warsaw | |
|---|---|---|
| January | ||
Std. error = 0.03972 Std. error = 0.02554 | Std. error = 0.02720 Std. error = 0.02299 | |
| Variance = 4568.02 Std. error = 67.58713 AIC = 8171.498 R2 = 86.4% | Variance = 513.0493 Std. error = 22.65059 AIC = 6585.634 R2 = 85.4% | |
| July | ||
Std. error = 0.02488 Std. error = 0.03221 | Std. error = 0.02511 Std. error = 0.02746 | |
| Variance = 448.9619 Std. error = 21.18872 AIC = 6468.135 R2 = 99.7% | Variance = 9299.113 Std. error = 96.43191 AIC =8662.033 R2 = 86.8% |
| Amman | Warsaw | |
|---|---|---|
| model | ||
| parameters | Std. error = 0.07438 | Std. error = 0.06150 |
| fit statistics | Variance = 50.05613 Std. error = 7.075036 AIC = 1234.837 R2 = 98.5% | Variance = 246.9536 Std. error = 15.71476 AIC = 1508.274R2 = 93.0% |
| Amman | Warsaw | |
|---|---|---|
| February | MSE = 2456.48 | MSE = 381.09 |
| RMSE = 49.56 | RMSE = 19.52 | |
| MAPE = 11.51% | MAPE = 16.59% | |
| Std. Error = 51.77 | Std. Error = 20.39 | |
| R2 = 98.3% | R2 = 82.2% | |
| August | MSE = 183.18 | MSE = 2508.97 |
| RMSE = 13.53 | RMSE = 50.09 | |
| MAPE = 2.79% | MAPE = 9.08% | |
| Std. Error = 14.14 | Std. Error = 52.32 | |
| R2 = 99.9% | R2 = 97.9% |
Disclaimer/Publisher’s Note: The statements, opinions and data contained in all publications are solely those of the individual author(s) and contributor(s) and not of MDPI and/or the editor(s). MDPI and/or the editor(s) disclaim responsibility for any injury to people or property resulting from any ideas, methods, instructions or products referred to in the content. |
© 2023 by the authors. Licensee MDPI, Basel, Switzerland. This article is an open access article distributed under the terms and conditions of the Creative Commons Attribution (CC BY) license (https://creativecommons.org/licenses/by/4.0/).
Share and Cite
Chodakowska, E.; Nazarko, J.; Nazarko, Ł.; Rabayah, H.S.; Abendeh, R.M.; Alawneh, R. ARIMA Models in Solar Radiation Forecasting in Different Geographic Locations. Energies 2023, 16, 5029. https://doi.org/10.3390/en16135029
Chodakowska E, Nazarko J, Nazarko Ł, Rabayah HS, Abendeh RM, Alawneh R. ARIMA Models in Solar Radiation Forecasting in Different Geographic Locations. Energies. 2023; 16(13):5029. https://doi.org/10.3390/en16135029
Chicago/Turabian StyleChodakowska, Ewa, Joanicjusz Nazarko, Łukasz Nazarko, Hesham S. Rabayah, Raed M. Abendeh, and Rami Alawneh. 2023. "ARIMA Models in Solar Radiation Forecasting in Different Geographic Locations" Energies 16, no. 13: 5029. https://doi.org/10.3390/en16135029
APA StyleChodakowska, E., Nazarko, J., Nazarko, Ł., Rabayah, H. S., Abendeh, R. M., & Alawneh, R. (2023). ARIMA Models in Solar Radiation Forecasting in Different Geographic Locations. Energies, 16(13), 5029. https://doi.org/10.3390/en16135029

