New Distributed Optimization Method for TSO–DSO Coordinated Grid Operation Preserving Power System Operator Sovereignty
Abstract
1. Introduction
1.1. Distributed Optimization Methods Coordinating Multiple System Operators
1.2. Contribution of the Paper and Structure
2. Grid Operation: Analyzed Constraints, Control Variables and Objectives
3. Previous Methods and Quantification of Methods’ Performances
3.1. Non-Coordinated Operation with Local Control
3.2. DSO–TSO–DSO Chain Method
3.3. Overall Objective Function as a Performance Indicator
4. New Method with Equivalent Functions
4.1. Overall Procedure
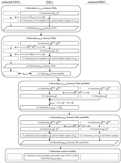
4.2. Multi-Objective Algorithm with Equivalent Functions
- a
- Each SO determines the limits of the boundary variables.
- b
- Each SO determines its optimum.
- c
- Each SO determines optimal objective values for the optimum variable values of its neighbors as well as for further sample values as input data to generate the equivalent functions (Substep d).
- d
- Each SO or a joint IT infrastructure derives one second-degree polynomial equivalent function per SO from the values of Substep c via a regression analysis. Additionally, performing the algorithm with normalized costs and equivalent functions provides the desired multi-objective optimal setpoints.
- e
- If any SO cannot reach the setpoints determined, the SOs agree on the closest reachable set of boundary variables.
4.3. Scalability and Realizability
4.4. Sovereignty and Data Exchange
5. Simulation Results
5.1. Case Study Setup
5.2. Summary of Time Series Results and Overall Objective Explanation
5.3. Time Series Results in Temporal Resolution
5.4. Limits of the Equivalent Function Method
6. Conclusions
Author Contributions
Funding
Conflicts of Interest
Symbols
| Voltage magnitude and angle at bus b in per unit (pu) | |
| Tap ratio magnitude and phase shift angle of branch i | |
| Active and reactive power demand of load i in pu | |
| Active and reactive power injection of generation unit in pu | |
| Active, reactive power flow at bus f into branch i in the direction of bus t in pu | |
| Rated apparent power of branch i in pu | |
| Apparent power flow and current at bus f into branch i in the direction of bus t in pu and normalized by the rated apparent power of the branch | |
| Conductance of branch i in pu (between buses and to ground) | |
| Inductance of branch i in pu (between buses and to ground) | |
| Objective function of system operator (SO) z and overall objective function for multi-objective optimizations, defined in Equation (22) | |
| Minimum and maximum limits of variable x | |
| Optimum of SO k and corresponding value of the objective function of SO l | |
| Boundary variables, which represent voltage magnitudes at boundary buses or reactive power exchanges between SOs , and corresponding setpoints | |
| w | Vector of factors to weight SOs objectives (predefined input as defined in Equation (31)) |
| Normalizing factors for multi-objective optimizations, introduced in Equations (23) and (24) and [26] | |
| Set of buses | |
| Set of generation units and those connected to bus b | |
| Set of loads and those connected to bus b | |
| Set of junctions (lines and transformers), which includes the index and the buses, the junction is connected to | |
| Set of transformers which is a subset of junctions: | |
| Set of system operators and its cardinality | |
| Set (and its cardinality) of combinations between objective values and boundary variable values; includes the optima of the system operators (SOs) and further sample values |
References
- Meinecke, S.; Stock, D.S.; Braun, M. Distributed Optimization of Smart Grid Assets for Grid Operation Preserving Power System Operator Sovereignty. In Proceedings of the 2023 IEEE Belgrade PowerTech, Belgrade, Serbia, 25–29 June 2023. [Google Scholar]
- Nogales, F.J.; Prieto, F.J.; Conejo, A.J. A Decomposition Methodology Applied to the Multi-Area Optimal Power Flow Problem. Ann. Oper. Res. 2003, 120, 99–116. [Google Scholar] [CrossRef]
- Conejo, A.J.; Nogales, F.J.; Prieto, F.J. A decomposition procedure based on approximate Newton directions. Math. Program. 2002, 93, 495–515. [Google Scholar] [CrossRef]
- Conejo, A.J.; Aguado, J.A. Multi-area coordinated decentralized DC optimal power flow. IEEE Trans. Power Syst. 1998, 13, 1272–1278. [Google Scholar] [CrossRef]
- Arnold, M.; Knöpfli, S.; Andersson, G. Improvement of OPF decomposition methods applied to multi-area power systems. In Proceedings of the IEEE Power Tech, Lausanne, Switzerland, 1–5 July 2007; pp. 1308–1313. [Google Scholar]
- Granada, M.; Rider, M.J.; Mantovani, J.R.S.; Shahidehpour, M. A decentralized approach for optimal reactive power dispatch using a Lagrangian decomposition method. Electr. Power Syst. Res. 2012, 89, 148–156. [Google Scholar] [CrossRef]
- Mousavi, O.A. On Voltage and Frequency Control in Multi-Area Power Systems Security. Ph.D. Thesis, École Polytechnique Fédérale de Lausanne, Lausanne, Switzerland, 2014. [Google Scholar]
- Mousavi, O.A.; Cherkaoui, R. Maximum Voltage Stability Margin Problem with Complementarity Constraints for Multi-Area Power Systems. IEEE Trans. Power Syst. 2014, 29, 2993–3002. [Google Scholar] [CrossRef]
- Mousavi, O.A.; Cherkaoui, R. On the inter-area optimal voltage and reactive power control. Int. J. Electr. Power Energy Syst. 2013, 52, 1–13. [Google Scholar] [CrossRef]
- Cohen, G. Optimization by decomposition and coordination: A unified approach. IEEE Trans. Autom. Control 1978, 23, 222–232. [Google Scholar] [CrossRef]
- Kim, B.H.; Baldick, R. A comparison of distributed optimal power flow algorithms. IEEE Trans. Power Syst. 2000, 15, 599–604. [Google Scholar] [CrossRef] [PubMed]
- Boyd, S.; Parikh, N.; Chu, E.; Peleato, B.; Eckstein, J. Distributed optimization and statistical learning via the alternating direction method of multipliers. Found. Trends Mach. Learn. 2011, 3, 1–122. [Google Scholar] [CrossRef]
- Mühlpfordt, T.; Dai, X.; Engelmann, A.; Hagenmeyer, V. Distributed power flow and distributed optimization—Formulation, solution, and open source implementation. Sustain. Energy Grids Netw. 2021, 26, 100471. [Google Scholar] [CrossRef]
- Marten, F.; Löwer, L.; Töbermann, J.C.; Braun, M. Optimizing the reactive power balance between a distribution and transmission grid through iteratively updated grid equivalents. In Proceedings of the Power Systems Computation Conference (PSCC), Wroclaw, Poland, 18–22 August 2014; pp. 1–7. [Google Scholar] [CrossRef]
- Tomašević, F.; Pavić, I. Area voltage and reactive power optimization based on interconnection reactive power flow control. In Proceedings of the 2017 IEEE Manchester PowerTech, Manchester, UK, 18–22 June 2017. [Google Scholar] [CrossRef]
- Zhang, A.; Li, H.; Liu, F.; Yang, H. A coordinated voltage/reactive power control method for multi-TSO power systems. Int. J. Electr. Power Energy Syst. 2012, 43, 20–28. [Google Scholar] [CrossRef]
- Phulpin, Y.D. Coordination of Reactive Power Scheduling in a Multi-Area Power System Operated by Independent Utilities. Ph.D. Thesis, Georgia Institute of Technology, Atlanta, GA, USA, 2009. [Google Scholar]
- Stock, D.; Sala, F.; Berizzi, A.; Hofmann, L. Optimal control of wind farms for coordinated TSO-DSO reactive power management. Energies 2018, 11, 173. [Google Scholar] [CrossRef]
- Chen, G. Proximal and Decomposition Method in Convex Programming. Ph.D. Thesis, University of Maryland, Baltimore, MD, USA, 1993. [Google Scholar]
- Eckstein, J. Parallel alternating direction multiplier decomposition of convex programs. J. Optim. Theory Appl. 1994, 80, 39–62. [Google Scholar] [CrossRef]
- Gabay, D.; Mercier, B. A dual algorithm for the solution of nonlinear variational problems via finite element approximation. Comput. Math. Appl. 1976, 2, 17–40. [Google Scholar] [CrossRef]
- Liu, Z.; Wende-von Berg, S.; Banerjee, G.; Bornhorst, N.; Kerber, T.; Maurus, A.; Braun, M. Adaptives statisches Netzäquivalent mit künstlichen neuronalen Netzen [Adaptive static grid equivalent with artificial neural networks]. In Proceedings of the 16 Symposium Energieinnovation, Graz, Austria, 12–14 February 2020. [Google Scholar]
- Braun, M.; Hofman, L.; Braun, A.; Doboschinski, J. Generation and Load Data Provision Methodology (GLDPM). Technical Report, Fraunhofer-Institut für Energiewirtschaft und Energiesystemtechnik IEE. Available online: https://www.iee.fraunhofer.de/de/geschaeftsfelder/energiemeteorologische-informationssysteme/white-paper-gldpm.html (accessed on 5 June 2023).
- Chowdhury, B.; Rahman, S. A review of recent advances in economic dispatch. IEEE Trans. Power Syst. 1990, 5, 1248–1259. [Google Scholar] [CrossRef]
- Miguelez, E.; Rodriguez, L.; Roman, T.; Cerezo, F.; Fernandez, M.; Lafarga, R.; Camino, G. A practical approach to solve power system constraints with application to the Spanish electricity market. IEEE Trans. Power Syst. 2004, 19, 2029–2037. [Google Scholar] [CrossRef]
- Phulpin, Y.; Begovic, M.; Petit, M.; Ernst, D. A fair method for centralized optimization of multi-TSO power systems. Int. J. Electr. Power Energy Syst. 2009, 31, 482–488. [Google Scholar] [CrossRef]
- Meinecke, S.; Sarajlić, D.; Drauz, S.R.; Klettke, A.; Lauven, L.P.; Rehtanz, C.; Moser, A.; Braun, M. SimBench—A Benchmark Dataset of Electric Power Systems to Compare Innovative Solutions based on Power Flow Analysis. Energies 2020, 13, 3290. [Google Scholar] [CrossRef]
- Meinecke, S.; Thurner, L.; Braun, M. Review and Classification of Published Electric Steady-State Power Distribution System Models. Energies 2020, 13, 4826. [Google Scholar] [CrossRef]
- Thurner, L.; Scheidler, A.; Schäfer, F.; Menke, J.; Dollichon, J.; Meier, F.; Meinecke, S.; Braun, M. pandapower—An Open-Source Python Tool for Convenient Modeling, Analysis, and Optimization of Electric Power Systems. IEEE Trans. Power Syst. 2018, 33, 6510–6521. [Google Scholar] [CrossRef]
- Stock, D.S. Entwicklung Eines Flexiblen Optimierungswerkzeuges zur Nichtlinearen Mathematischen Mehrzieloptimierung in der Netzführung und Netzplanung [Development of a Flexible Optimization Tool for Nonlinear Mathematical Multi-Objective Optimization in Grid Operation and Grid Planning]. Ph.D. Thesis, University Hannover, Hannover, Germany, 2020. [Google Scholar]
- Fourer, R.; Gay, D.M.; Kernighan, B.W. AMPL—A Modeling Language for Mathematical Programming, 2nd ed.; Thomson: Toronto, ON, Canada, 2003. [Google Scholar]









| Step | 1 | 2 | 3 | 4 | 5 | Sum | ||||||||||||||||
|---|---|---|---|---|---|---|---|---|---|---|---|---|---|---|---|---|---|---|---|---|---|---|
| Substep | b | c | d | a | b | c | d | e | a | b’ | d’ | a | b | c | d | |||||||
| OPFs | 1 | 2 | 1 | 2 | 2 | 1 | 1 | 2 | 1 | 4 | 1 | 30 | ||||||||||
| Less complex optimizations | 2 | 2 | 2 | 6 | ||||||||||||||||||
| Combination | Objective | TSO1 | TSO2 | DSO3 | DSO4 |
|---|---|---|---|---|---|
| 1 | ✓ | ✓ | ✓ | ✓ | |
| 2 | |||||
| ✓ | ✓ | ✓ | ✓ | ||
| 3 | ✓ | ✓ | |||
| ✓ | ✓ | ||||
| 4 | ✓ | ✓ | |||
| ✓ | ✓ |
| Step | 1.d | 2.d | 4.d | |||||||
|---|---|---|---|---|---|---|---|---|---|---|
| System Operator | TSO1 | TSO2 | TSO1 | TSO2 | TSO1 | TSO2 | DSO3 | DSO3 | ||
| Objective combination 1 | 0.02 | 0.04 | 1.83 | 0.68 | 1.06 | 0.00 | 1.33 | 0.6 | ||
| Objective combination 3 | 0.11 MW | 0.09 MW | 1.65 MW | 17.45 MW | 0.37 MW | 0.02 MW | 2.98 MW | 0.05 MW | ||
| Objective combination 2 | 0.12 MW | 0.09 MW | 1.65 MW | 17.32 MW | 0.37 MW | 0.02 MW | 6.89 | 0.23 | ||
| Objective combination 4 | 0.34 MW | 0.10 | 1.11 MW | 0.78 | 0.21 MW | 0.00 | 0.15 MW | 0.06 | ||
Disclaimer/Publisher’s Note: The statements, opinions and data contained in all publications are solely those of the individual author(s) and contributor(s) and not of MDPI and/or the editor(s). MDPI and/or the editor(s) disclaim responsibility for any injury to people or property resulting from any ideas, methods, instructions or products referred to in the content. |
© 2023 by the authors. Licensee MDPI, Basel, Switzerland. This article is an open access article distributed under the terms and conditions of the Creative Commons Attribution (CC BY) license (https://creativecommons.org/licenses/by/4.0/).
Share and Cite
Meinecke, S.; Stock, D.S.; Braun, M. New Distributed Optimization Method for TSO–DSO Coordinated Grid Operation Preserving Power System Operator Sovereignty. Energies 2023, 16, 4753. https://doi.org/10.3390/en16124753
Meinecke S, Stock DS, Braun M. New Distributed Optimization Method for TSO–DSO Coordinated Grid Operation Preserving Power System Operator Sovereignty. Energies. 2023; 16(12):4753. https://doi.org/10.3390/en16124753
Chicago/Turabian StyleMeinecke, Steffen, David Sebastian Stock, and Martin Braun. 2023. "New Distributed Optimization Method for TSO–DSO Coordinated Grid Operation Preserving Power System Operator Sovereignty" Energies 16, no. 12: 4753. https://doi.org/10.3390/en16124753
APA StyleMeinecke, S., Stock, D. S., & Braun, M. (2023). New Distributed Optimization Method for TSO–DSO Coordinated Grid Operation Preserving Power System Operator Sovereignty. Energies, 16(12), 4753. https://doi.org/10.3390/en16124753

