Intelligent Control for Voltage Regulation in the Distribution Network Equipped with PV Farm
Abstract
1. Introduction
- Sabha substation of 132/33 kV, 30 MVA and two distribution lines of 35.87 km and 22.47 km.
- Safawi substation of 132/33 kV, 1.96 MVA with one distribution line of 58.57 km.
- Badiah PV Farm of 0.4/33 kV, 13 MW and three distribution lines of 0.83 km, 1.8 km and 1.16 km.
- Sabha load of 13.45 MW and 6.24 MVAR.
- Safawi load of 2.1 MW and 1.6 MVAR.
- Saliheah load of 12.75 MW and 8.1 MVAR.
The Contributions of the Work
- The proposed ANN controller showed its high performance in solving the voltage deviation in the distribution network system equipped by PV Farm, without the need for complex equations.
- The proposed ANN controller has a high dynamic response compared to wind driven optimization (WDO) and the gravitational search algorithm (GSA), due to their search process.
- The AVD after the action of the proposed ANN controller is 1.168%; which is the smallest value compared to other methods.
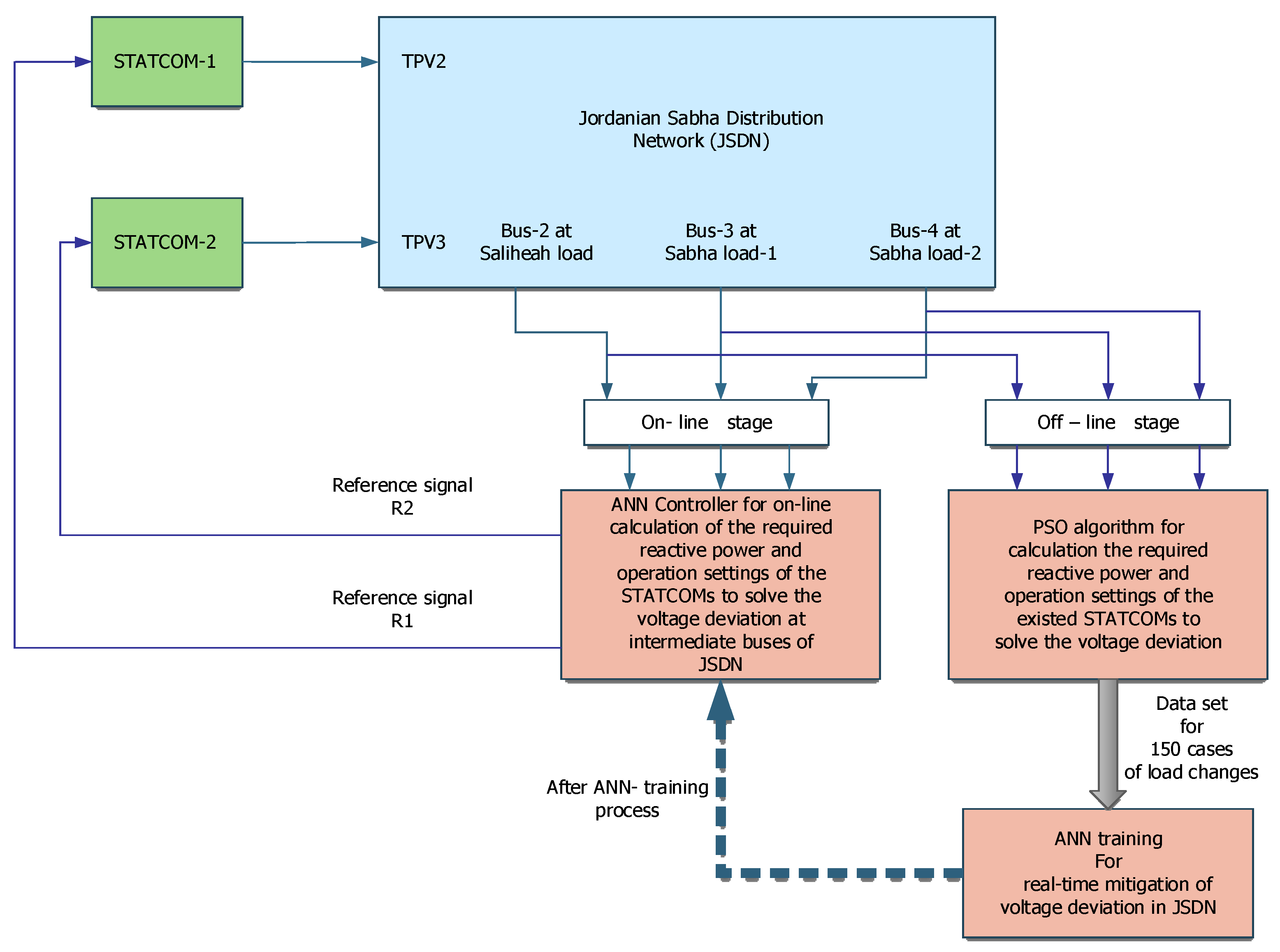
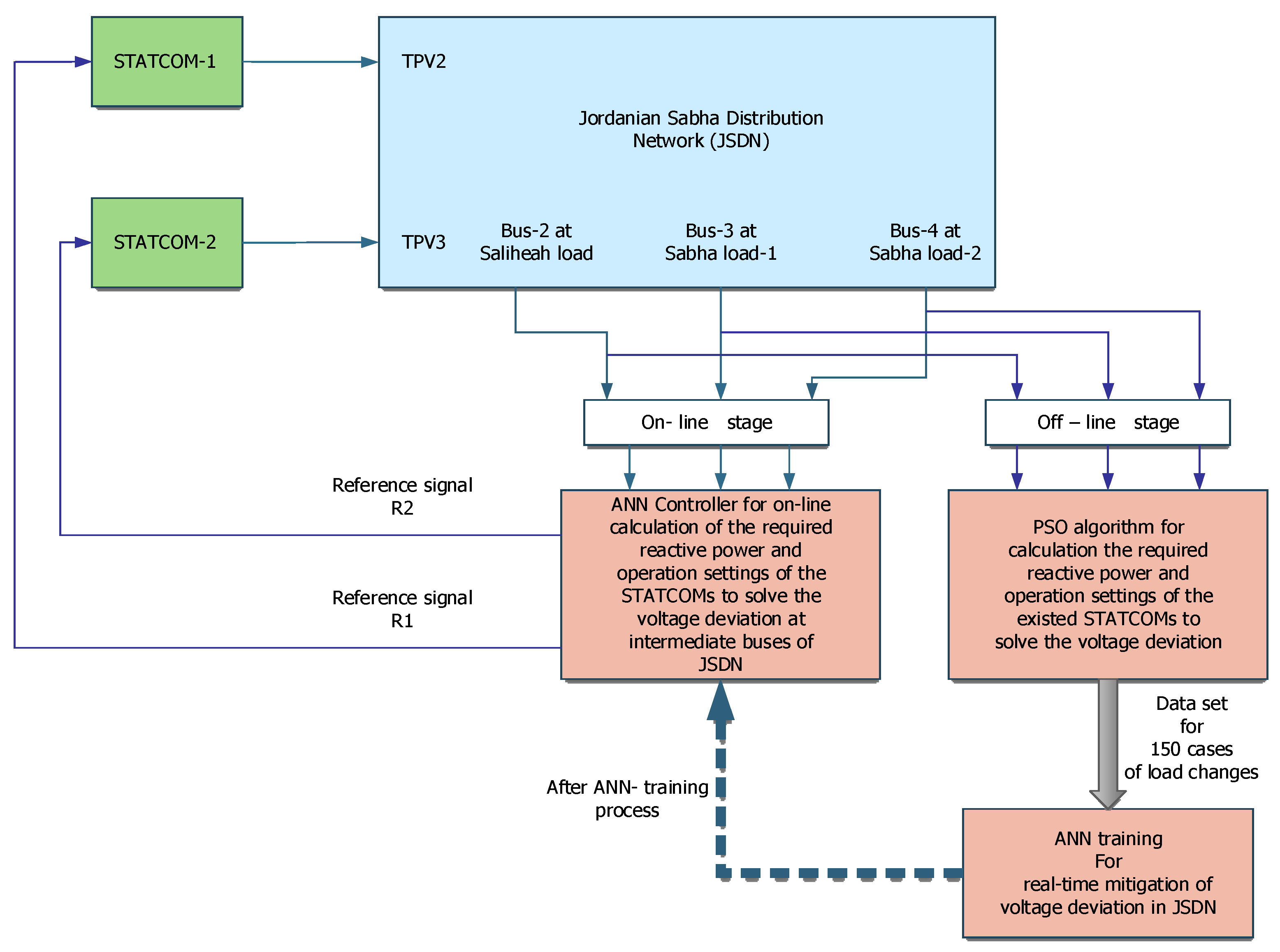
2. Distribution Network
Load Flow and Model of JSDN
- Ii: current at bus-i.
- Pi: active power at bus-i.
- Qi: reactive power at bus-i.
- Vi: voltage at bus-i.
- Vj: voltage at bus-j.
- Yij: admittance between bus-i and bus-j.
- ij: angle of admittance Yij.
- i: angle of ith bus voltage.
- j: angle of jth bus voltage.
- k: iteration number and J: Jacobean matrix.
- θij: angle between bus-i and bus-j.
- δi[k]: angle of ith bus voltage at kth iteration.
- δj[k]: angle of jth bus voltage at kth iteration.
- Vref: is the reference rated voltage and equals 1 p.u.
- Vn: the bus voltage in JSDN.
- Vref: reference voltage.
- Vm: measured bus voltage.
- n: bus number.
3. ANN Training for Real-Time Voltage Regulation
4. Results and Discussions
4.1. PSO Results for Offline-Mode Voltage Regulation
4.2. ANN Results for Online-Mode Voltage Regulation
5. Conclusions
Author Contributions
Funding
Acknowledgments
Conflicts of Interest
References
- Irmak, E.; Ayaz, M.S.; Gok, S.G.; Sahin, A.B. A survey on public awareness towards renewable energy in Turkey. In Proceedings of the 2014 International Conference on Renewable Energy Research and Application, Milwaukee, WI, USA, 19–22 October 2014. [Google Scholar]
- Aziz, T.; Ketjoy, N. PV penetration limits in low voltage networks and voltage variations. IEEE Access 2017, 5, 16784–16792. [Google Scholar] [CrossRef]
- Razavi, S.E.; Rahimi, E.; Javadi, M.S.; Nezhad, A.E.; Lotfi, M.; Shafie-khah, M.; Catalão, J.P. Impact of distributed generation on protection and voltage regulation of distribution systems: A review. Renew. Sustain. Energy Rev. 2019, 105, 157–167. [Google Scholar] [CrossRef]
- Sharma, S.; Velgapudi, N.S.; Pandey, K. Performance analysis of IEEE 9 Bus system using TCSC. Recent Dev. Control Autom. Power Eng. 2017, 251–256. [Google Scholar] [CrossRef]
- Aryanezhad, M. Management and coordination of LTC, SVR, shunt capacitor and energy storage with high PV penetration in power distribution system for voltage regulation and power loss minimization. Int. J. Electr. Power Energy Syst. 2018, 100, 178–192. [Google Scholar] [CrossRef]
- Buch, H.; Trivedi, I.N. On the efficiency of metaheuristics for solving the optimal power flow. Neural Comput. Appl. 2019, 31, 5609–5627. [Google Scholar] [CrossRef]
- Ghaeb, J.A.; Alkayyali, M.; Tutunji, T.A. Wide Range Reactive Power Compensation for Voltage Unbalance Mitigation in Electrical Power Systems. Electr. Power Compon. Syst. Taylor Fr. 2021, 49, 715–728. [Google Scholar] [CrossRef]
- Chaudhary, P.; Rizwan, M. Voltage regulation mitigation techniques in distribution system with high PV penetration: A review. Renew. Sustain. Energy Rev. 2018, 82, 3279–3287. [Google Scholar] [CrossRef]
- Aleem, S.A.; Hussain, S.; Ustun, T.S. A Review of Strategies to Increase PV Penetration Level in Smart Grids. Energies 2020, 13, 636. [Google Scholar] [CrossRef]
- Kim, I.; Harley, R.G. Examination of the effect of the reactive power control of photovoltaic systems on electric power grids and the development of a voltage-regulation method that considers feeder impedance sensitivity. Electr. Power Syst. Res. 2020, 180, 106130. [Google Scholar] [CrossRef]
- Da Costa, A.M.G.; Uturbey, W. Voltage Regulation Strategies for Distributed PV Generation; IEEE Manchester Power Tech: Manchester, UK, 2017. [Google Scholar]
- Salah, S.Z.; Ghaeb, J.A.; Baniyounis, M. A Nonparametric Approach Trained by Metaheuristic Algorithm for Voltage Regulation in the Electrical Distribution Network Equipped by PV Farm. J. Electr. Eng. Technol. 2022, 1–13. [Google Scholar] [CrossRef]
- Kabiri, R.; Holmes, D.G.; McGrath, B.P.; Meegahapola, L.G. LV grid voltage regulation using transformer electronic tap changing, with PV inverter reactive power injection. IEEE J. Emerg. Sel. Top. Power Electron. 2015, 3, 1182–1192. [Google Scholar] [CrossRef]
- Samadi, A.; Eriksson, R.; Söder, L.; Rawn, B.G.; Boemer, J.C. Coordinated active power-dependent voltage regulation in distribution grids with PV systems. IEEE Trans. Power Deliv. 2014, 29, 1454–1464. [Google Scholar] [CrossRef]
- Juamperez, M.; Guangya, Y.; Kjar, S.B. Voltage regulation in LV grids by coordinated volt-var control strategies. J. Mod. Power Syst. Clean Energy 2014, 2, 319–328. [Google Scholar] [CrossRef]
- Titus, M.G.G. Reactive power compensation using STATCOM for single-phase distribution system. In Proceedings of the International Conference on Circuits, Power and Computing Technologies, Nagercoil, India, 19–20 March 2015. [Google Scholar]
- Rana, N.; Aggarwal, S. Reactive Power Compensation using STATCOM. Int. J. Comput. Appl. 2015, 975, 8887. [Google Scholar]
- Shinde, S.U.; Sharmila, M.; Patil, R.S.; Malkhede, D.V. Performance comparison of PI & ANN-based STATCOM for 132 KV transmission line. In Proceedings of the International Conference on Electrical, Electronics, and Optimization Techniques (ICEEOT), Chennai, India, 3–5 March 2016. [Google Scholar]
- Kumar, S.; Chaturvedi, D.K. Optimal power flow solution using fuzzy evolutionary and swarm optimization. Int. J. Electr. Power Energy Syst. 2013, 47, 416–423. [Google Scholar] [CrossRef]
- Su, X.; Masoum, M.A.; Wolfs, P.J. PSO and improved BSFS based sequential comprehensive placement and real-time multi-objective control of delta-connected switched capacitors in unbalanced radial MV distribution networks. IEEE Trans. Power Syst. 2015, 31, 612–622. [Google Scholar] [CrossRef]
- Abo-Hammour, Z.S.; AlSaaideh, M.L.; Alkayyali, M.; Khasawneh, H.J. Optimal Design of Lead Compensator Using Nature-Inspired Algorithms. In Proceedings of the IEEE Jordan International Joint Conference on Electrical Engineering and Information Technology (JEEIT), Amman, Jordan, 9–11 April 2019. [Google Scholar]
- Valle, Y. Particle Swarm Optimization: Basic Concepts, Variants and Applications in Power Systems. IEEE Trans. Evol. Comput. 2008, 12, 171–195. [Google Scholar] [CrossRef]
- Ermis, S.; Yesilbudak, M.; Bayindir, R. Optimal Power Flow Using Artificial Bee Colony, Wind Driven Optimization and Gravitational Search Algorithms. In Proceedings of the 8th International Conference on Renewable Energy Research and Applications (ICRERA), Brasov, Romania, 3–6 November 2019. [Google Scholar]
- Maamri, M.; Bouzeboudja, H.; Tandjaoui, M.N. The use of Grey Wolf Optimizer (GWO) for solving the economic dispatch problems based on renewable energy in algeria a case study of “Naama Site”. Przegląd Elektrotechniczny 2019, 95, 32–39. [Google Scholar] [CrossRef]
- Khaghani, A.; Meshkat, M.; Parhizgar, M. A Novel Grey Wolf Optimizer for Solving Optimization Problems. In Proceedings of the 5th Iranian Conference on Signal Processing and Intelligent Systems (ICSPIS), Shahrood, Iran, 18–19 December 2019. [Google Scholar]
- Khan, I.U.; Javid, N.; Akurugoda Gamage, K.; Taylor, C.J.; Ma, X. Optimal power flow solution with uncertain RES using augmented grey wolf optimization. In Proceedings of the IEEE International Conference on Power System Technology (POWERCON), Bangalore, India, 14–16 September 2020. [Google Scholar]
- Adaryani, M.R.; Karami, A. Artificial bee colony algorithm for solving multi-objective optimal power flow problem. Int. J. Electr. Power Energy Syst. 2013, 53, 219–230. [Google Scholar] [CrossRef]
- Alboaouh, K.; Mohagheghi, S. Voltage, var and watt optimization for a distribution system with high PV penetration: A probabilistic study. Electr. Power Syst. Res. 2020, 180, 106159. [Google Scholar] [CrossRef]
- Naderi, E.; Pourakbari-Kasmaei, M.; Abdi, H. An efficient particle swarm optimization algorithm to solve optimal power flow problem integrated with FACTS devices. Appl. Soft Comput. 2019, 80, 243–262. [Google Scholar] [CrossRef]
- Zhang, Y.; Wang, X.; Wang, J.; Zhang, Y. Deep Reinforcement Learning Based Volt-VAR Optimization in Smart Distribution Systems. arXiv 2020, arXiv:2003.03681. [Google Scholar] [CrossRef]
- Hussein, M.M.; Mahmoud, K.; Abdel-Nasser, M. Optimal voltage control considering PV-inverter and OLTC using grey wolf optimizer. In Proceedings of the International Conference on Innovative Trends in Computer Engineering (ITCE), Aswan, Egypt, 19–21 February 2018. [Google Scholar]
- Ahmadi, B.; Ceylan, O.; Özdemir, A. Grey wolf optimizer for allocation and sizing of distributed renewable generation. In Proceedings of the 54th International Universities Power Engineering Conference (UPEC), Bucharest, Romania, 3–6 September 2019. [Google Scholar]
- Zamzam, A.S.; Sidiropoulos, N.D. Data-Driven Learning-Based Optimization for Distribution System State Estimation. IEEE Trans. Power Syst. 2019, 34, 4796–4805. [Google Scholar] [CrossRef]
- Chen, H.; Miao, F.; Chen, Y.; Xiong, Y.; Chen, T. A hyperspectral image classification method using multifeature vectors and optimized KELM. IEEE J. Sel. Top. Appl. Earth Obs. Remote Sens. 2021, 14, 2781–2795. [Google Scholar] [CrossRef]
- Hassan, A.J.; Marikkar, U.; Prabhath, G.K.; Balachandran, A.; Bandara, W.C.; Ekanayake, P.B.; Ekanayake, J.B. A sensitivity matrix approach using two-stage optimization for voltage regulation of LV networks with high PV penetration. Energies 2021, 14, 6596. [Google Scholar] [CrossRef]
- Grainger, J.J.; Stevenson, W.D. Power System Analysis; Electrical Engineering Series; McGraw-Hill: New York, NY, USA, 1994; Chapter 9. [Google Scholar]
- Verbeke, J.; Cools, R. The Newton-Raphson method. Int. J. Math. Educ. Sci. Technol. 1995, 26, 177–193. [Google Scholar] [CrossRef]
- Martin, T.; Howard, B.; Mark, H.; De Jesús, O. Introduction and Variations on Backpropagation in Neural Network Design, 2nd ed.; Martin Hagan: Oklahoma City, OK, USA, 2014. [Google Scholar]








| Comparison Criterion | Proposed Work | Work in Ref. [23] | Work in Ref. [27] | Work in Ref. [4] | ||
|---|---|---|---|---|---|---|
| Method | ANN | Artificial Bee Colony (ABC) | Wind-Driven Optimization (WDO) | Gravitational Search Algorithm (GSA) | Artificial Bee Colony (ABC) | MiPower Software |
| Power system | 9-bus JSDN | IEEE 9-bus standard | IEEE 9-bus standard | IEEE 9-bus standard | IEEE 9-bus standard | IEEE 9-bus standard |
| Voltage source | Two conventional sources With PV Farm | Conventional sources | Conventional sources | Conventional sources | Conventional sources | Conventional sources |
| The objective function of the technique | 1 | 3 | 3 | 3 | 2 | 2 |
| Load flow method | Newton Raphson | Newton Raphson | Newton Raphson | Newton Raphson | Newton Raphson | Newton Raphson |
| AVD (%) | 1.168% | 4.900% | 4.000% | 5.000% | 4.790% | 6.000% |
| Reactive power device | STATCOM | Network Power Flow | Network Power Flow | Network Power Flow | Network Power Flow | Series Capacitors |
| Substation | Substation Type | Bus Type | Power | Transformer Voltage |
|---|---|---|---|---|
| Sabha | Conventional | Swing | 30 MVA | 132/33 kV |
| Safawi | Conventional | Swing | 1.96 MVA | 132/33 kV |
| Badiah (1) | PV Farm | PV | 1 MW | 0.4/33 kV |
| Badiah (2) | PV Farm | PV | 8 MW | 0.4/33 kV |
| Badiah (3) | PV Farm | PV | 4 MW | 0.4/33 kV |
| Load | Power | Reactive Power | Bus Type |
|---|---|---|---|
| Safawi | 2.1 MW | 1.60 MVAR | PQ (Active–Reactive power) |
| Salehiah | 12.75 MW | 8.10 MVAR | PQ |
| Sabha (1) | 6.725 MW | 3.27 MVAR | PQ |
| Sabha (2) | 6.725 MW | 3.27 MVAR | PQ |
| Line | r (Ω/Km) | l (H/Km) | Length (km) |
|---|---|---|---|
| Sabha distribution line (1) | 0.2823 | 1.3127 × 10−3 | 8.9677 |
| Sabha distribution line (2) | 0.2823 | 1.3127 × 10−3 | 8.9677 |
| Sabha distribution line (3) | 0.2823 | 1.3127 × 10−3 | 17.9346 |
| Saliheah distribution line (1) | 0.2823 | 1.3127 × 10−3 | 11.2332 |
| Saliheah distribution line (2) | 0.2823 | 1.3127 × 10−3 | 11.2332 |
| Safawi distribution line (1) | 0.2823 | 1.3127 × 10−3 | 29.2836 |
| Safawi distribution line (2) | 0.2823 | 1.3127 × 10−3 | 29.2836 |
| Badiah distribution line (1) | 0.1867 | 1.2516 × 10−3 | 0.83 |
| Badiah distribution line (2) | 0.1867 | 1.3127 × 10−3 | 1.80 |
| Badiah distribution line (3) | 0.1867 | 1.3127 × 10−3 | 1.16 |
| Block Type | Bus Type | Bus ID | Vbase (kV) | Vref (pu) | V-Angle (deg) | P (MW) | Q (Mvar) | Qmin (Mvar) | Qmax (Mvar) | V_LF (pu) | V-Angle_LF (deg) | P_LF (MW) | Q_LF (Mvar) |
|---|---|---|---|---|---|---|---|---|---|---|---|---|---|
| Vsrc | PV | b8 | 0.40 | 1 | 0.00 | 8.00 | 0.00 | 0.00 | 0.00 | 0.8245 | −1.34 | 8.00 | 0.00 |
| Bus | - | T1 | 33.00 | 1 | 0.00 | 0.00 | 0.00 | 0.00 | 0.00 | 0.8869 | −5.35 | 0.00 | 0.00 |
| Bus | - | T2 | 33.00 | 1 | 0.00 | 0.00 | 0.00 | 0.00 | 0.00 | 0.8154 | −5.48 | 0.00 | 0.00 |
| Bus | - | TPV1 | 33.00 | 1 | 0.00 | 0.00 | 0.00 | 0.00 | 0.00 | 0.7895 | −4.37 | 0.00 | 0.00 |
| Bus | - | TPV2 | 33.00 | 1 | 0.00 | 0.00 | 0.00 | 0.00 | 0.00 | 0.8246 | −4.03 | 0.00 | 0.00 |
| Bus | - | TPV3 | 33.00 | 1 | 0.00 | 0.00 | 0.00 | 0.00 | 0.00 | 0.8241 | −4.75 | 0.00 | 0.00 |
| Vsrc | PV | b9 | 0.40 | 1 | 0.00 | 4.00 | 0.00 | 0.00 | 0.00 | 0.8241 | −2.06 | 4.00 | 0.00 |
| RLC Load | PQ | b3 | 33.00 | 1 | 0.00 | 6.73 | 3.27 | −Inf | Inf | 0.8384 | −5.54 | 6.73 | 3.27 |
| RLC Load | PQ | b2 | 33.00 | 1 | 0.00 | 12.75 | 8.10 | −Inf | Inf | 0.8107 | −6.39 | 12.75 | 8.10 |
| Vsrc | swing | b5 | 132.00 | 1 | 1.00 | 1.46 | 0.00 | −Inf | Inf | 1 | 1.00 | 1.19 | 2.30 |
| Vsrc | swing | b1 | 132.00 | 1 | 0.00 | 0.01 | 0.00 | −Inf | Inf | 1 | 0.00 | 16.06 | 21.57 |
| Vsrc | PV | b7 | 0.40 | 1 | 0.00 | 1.00 | 0.00 | 0.00 | 0.00 | 0.7894 | −1.43 | 1.00 | 0.00 |
| RLC Load | PQ | b4 | 33.00 | 1 | 0.00 | 6.73 | 3.27 | −Inf | Inf | 0.7496 | −7.31 | 6.73 | 3.27 |
| RLC Load | PQ | b6 | 33.00 | 1 | 0.00 | 2.10 | 1.60 | −Inf | Inf | 0.7806 | −5.46 | 2.10 | 1.60 |
| GF for Badiah PV (%) | LF for Load Buses (%) | Before PSO Action on STATCOMs | After PSO Action on STATCOMs | ||||||
|---|---|---|---|---|---|---|---|---|---|
| Bus Voltages | Reactive Power (Q) Injected by STATCOMs | Bus Voltages | |||||||
| V2 (p.u) | V3 (p.u) | V4 (p.u) | Q1 (Mvar) | Q2 (Mvar) | V2 (p.u) | V3 (p.u) | V4 (p.u) | ||
| 00.00 | 62.50 | 0.8815 | 0.8929 | 0.8315 | 9.5485 | 6.1048 | 0.9996 | 1.0160 | 0.9956 |
| 11.50 | 65.60 | 0.8779 | 0.8910 | 0.8289 | 8.5133 | 6.9070 | 0.9990 | 1.0106 | 0.9862 |
| 69.00 | 88.10 | 0.8376 | 0.8602 | 0.7825 | 11.6263 | 7.5437 | 0.9919 | 1.0188 | 0.9958 |
| 100.0 | 100.0 | 0.8107 | 0.8384 | 0.7496 | 12.5074 | 8.8633 | 0.9920 | 1.0207 | 0.9956 |
| 48.90 | 92.20 | 0.8200 | 0.8417 | 0.7520 | 11.7189 | 9.1284 | 0.9943 | 1.0146 | 0.9846 |
| 00.00 | 84.40 | 0.8224 | 0.8375 | 0.7446 | 11.1960 | 10.1363 | 1.0017 | 1.0113 | 0.9770 |
| 00.00 | 94.30 | 0.7886 | 0.8049 | 0.6931 | 12.8127 | 11.4155 | 1.0009 | 1.0122 | 0.9743 |
| 00.00 | 75.00 | 0.8498 | 0.8633 | 0.7852 | 11.7610 | 8.2713 | 1.0063 | 1.0230 | 0.9992 |
| 00.00 | 68.70 | 0.8663 | 0.8788 | 0.8095 | 10.4623 | 8.4285 | 1.0130 | 1.0242 | 1.0016 |
| 00.00 | 65.00 | 0.8755 | 0.8873 | 0.8228 | 10.1643 | 6.7321 | 1.0036 | 1.0198 | 0.9994 |
| GF for Badiah PV (%) | LF for Load Buses (%) | Before PSO Action on STATCOMs | After PSO Action on STATCOMs | |||||
|---|---|---|---|---|---|---|---|---|
| Bus Voltages | Reactive Power (Q) Injected by STATCOM | Bus Voltages | ||||||
| V2 (p.u) | V3 (p.u) | V4 (p.u) | Mvar | V2 (p.u) | V3 (p.u) | V4 (p.u) | ||
| 00.00 | 62.50 | 0.8815 | 0.8929 | 0.8315 | 13.3455 | 0.9590 | 1.0128 | 1.0046 |
| 11.50 | 65.60 | 0.8779 | 0.8910 | 0.8289 | 14.4346 | 0.9614 | 1.0197 | 1.0145 |
| 69.00 | 88.10 | 0.8376 | 0.8602 | 0.7825 | 15.2543 | 0.9347 | 1.0059 | 0.9942 |
| 100.0 | 100.0 | 0.8107 | 0.8384 | 0.7496 | 16.1889 | 0.9210 | 1.0007 | 0.9868 |
| 48.90 | 92.20 | 0.8200 | 0.8417 | 0.7520 | 18.2280 | 0.9362 | 1.0148 | 1.0055 |
| 00.00 | 84.40 | 0.8224 | 0.8375 | 0.7446 | 17.3667 | 0.9336 | 1.0043 | 0.9896 |
| 00.00 | 94.30 | 0.7886 | 0.8049 | 0.6931 | 21.2012 | 0.9301 | 1.0132 | 1.0019 |
| 00.00 | 75.00 | 0.8498 | 0.8633 | 0.7852 | 14.9858 | 0.9420 | 1.0037 | 0.9897 |
| 00.00 | 68.70 | 0.8663 | 0.8788 | 0.8095 | 13.7970 | 0.9490 | 1.0057 | 0.9935 |
| 00.00 | 65.00 | 0.8755 | 0.8873 | 0.8228 | 13.8287 | 0.9565 | 1.0123 | 1.0034 |
| GF for Badiah PV (%) | LF for Load Buses (%) | Before PSO Action on STATCOMs | After PSO Action on STATCOMs | |||||
|---|---|---|---|---|---|---|---|---|
| Bus Voltages | Reactive Power (Q) Injected by STATCOM | Bus Voltages | ||||||
| V2 (p.u) | V3 (p.u) | V4 (p.u) | Mvar | V2 (p.u) | V3 (p.u) | V4 (p.u) | ||
| 00.00 | 62.50 | 0.8815 | 0.8929 | 0.8315 | 23.0131 | 1.0797 | 1.0093 | 0.9559 |
| 11.50 | 65.60 | 0.8779 | 0.8910 | 0.8289 | 23.0491 | 1.0776 | 1.0082 | 0.9543 |
| 69.00 | 88.10 | 0.8376 | 0.8602 | 0.7825 | 25.6161 | 1.0689 | 0.9980 | 0.9335 |
| 100.0 | 100.0 | 0.8107 | 0.8384 | 0.7496 | 26.6781 | 1.0609 | 0.9896 | 0.9185 |
| 48.90 | 92.20 | 0.8200 | 0.8417 | 0.7520 | 27.8566 | 1.0715 | 0.9933 | 0.9207 |
| 00.00 | 84.40 | 0.8224 | 0.8375 | 0.7446 | 29.7715 | 1.0839 | 0.9964 | 0.9216 |
| 00.00 | 94.30 | 0.7886 | 0.8049 | 0.6931 | 35.9139 | 1.1018 | 0.9996 | 0.9154 |
| 00.00 | 75.00 | 0.8498 | 0.8633 | 0.7852 | 25.9790 | 1.0772 | 0.9992 | 0.9337 |
| 00.00 | 68.70 | 0.8663 | 0.8788 | 0.8095 | 21.4764 | 1.0587 | 0.9926 | 0.9324 |
| 00.00 | 65.00 | 0.8755 | 0.8873 | 0.8228 | 21.3333 | 1.0642 | 0.9984 | 0.9421 |
| GF for Badiah PV (%) | LF for Load Buses (%) | AVD% before PSO Action | AVD% after PSO Action | ||
|---|---|---|---|---|---|
| Two STATCOMs at TPV2 & TPV3 | One STATCOM at TPV2 | One STATCOM at TPV3 | |||
| 00.00 | 62.50 | 13.1376 | 0.6923 | 1.9458 | 4.4354 |
| 11.50 | 65.60 | 13.4067 | 0.8470 | 2.4270 | 4.3836 |
| 69.00 | 88.10 | 17.3211 | 1.0351 | 2.5643 | 4.5793 |
| 100.0 | 100.0 | 20.0420 | 1.1033 | 3.0946 | 5.0944 |
| 48.90 | 92.20 | 19.5440 | 1.1911 | 2.8016 | 5.2504 |
| 00.00 | 84.40 | 19.8506 | 1.2014 | 2.7010 | 5.5336 |
| 00.00 | 94.30 | 23.7782 | 1.2928 | 2.8327 | 6.2254 |
| 00.00 | 75.00 | 16.7223 | 1.0028 | 2.4008 | 4.8123 |
| 00.00 | 68.70 | 14.8481 | 1.2933 | 2.1087 | 4.4565 |
| 00.00 | 65.00 | 13.8129 | 0.8015 | 1.9726 | 4.1239 |
| Average value of AVD | 17.246 | 1.046 | 2.485 | 4.889 | |
| GF for Badiah PV (%) | LF for Load Buses (%) | AVD% before ANN Action | AVD% after ANN Action |
|---|---|---|---|
| 0 | 62.5 | 13.1376 | 1.0268 |
| 11.5 | 65.6 | 13.4067 | 0.9617 |
| 69 | 88.1 | 17.3211 | 0.8741 |
| 100 | 100 | 20.042 | 0.961 |
| 48.9 | 92.2 | 19.544 | 1.0045 |
| 0 | 84.4 | 19.8506 | 1.043 |
| 0 | 94.3 | 23.7782 | 2.1585 |
| 0 | 75 | 16.7223 | 1.7006 |
| 0 | 68.7 | 14.8481 | 1.0187 |
| 0 | 65 | 13.8129 | 0.9345 |
| The average value of AVD | 17.246% | 1.168% | |
Disclaimer/Publisher’s Note: The statements, opinions and data contained in all publications are solely those of the individual author(s) and contributor(s) and not of MDPI and/or the editor(s). MDPI and/or the editor(s) disclaim responsibility for any injury to people or property resulting from any ideas, methods, instructions or products referred to in the content. |
© 2022 by the authors. Licensee MDPI, Basel, Switzerland. This article is an open access article distributed under the terms and conditions of the Creative Commons Attribution (CC BY) license (https://creativecommons.org/licenses/by/4.0/).
Share and Cite
Ghaeb, J.; Salah, S.; Obeidat, F. Intelligent Control for Voltage Regulation in the Distribution Network Equipped with PV Farm. Energies 2023, 16, 360. https://doi.org/10.3390/en16010360
Ghaeb J, Salah S, Obeidat F. Intelligent Control for Voltage Regulation in the Distribution Network Equipped with PV Farm. Energies. 2023; 16(1):360. https://doi.org/10.3390/en16010360
Chicago/Turabian StyleGhaeb, Jasim, Samer Salah, and Firas Obeidat. 2023. "Intelligent Control for Voltage Regulation in the Distribution Network Equipped with PV Farm" Energies 16, no. 1: 360. https://doi.org/10.3390/en16010360
APA StyleGhaeb, J., Salah, S., & Obeidat, F. (2023). Intelligent Control for Voltage Regulation in the Distribution Network Equipped with PV Farm. Energies, 16(1), 360. https://doi.org/10.3390/en16010360

