Using Simulation Modelling for Designing Optimal Strategies of Fuel Mix to Comply for SOx and NOx Emission Standards in Industrial Boilers
Abstract
1. Introduction
2. Methodology
2.1. Model Conceptualisation
2.2. Model Construction
- Primary Module: Figure 5 depicts the stock-and-flow diagram of the proposed model, in which the input parameters from the plant are utilised along with the fuel mix to calculate the quantity of the fuels required as well as the relevant expenditure depending on the local market prices. The quantity of the fuel utilised along with other input plant parameters are then utilised in dedicated modules for carbon capture, FGD, and SNCR, which compute the amount of CO2, SOx, and NOx emissions respectively. The variables and the formulas used in the stock-and-flow diagram of the primary model are depicted in Table A1.
 - Flue Gas Desulphurisation (FGD) Module: The stock-and-flow diagram for the FGD module is depicted in Figure A1, in which the sulphur content of the fuel used is provided as an input value, as it changes depending on the source from which the fuel is procured. From the primary module, the quantity of fuel combusted is taken to calculate the amount of flue gas generated for determining the SOx emissions in terms of weight per volume of flue gas. Based on the amount of SOx emissions that are to be reduced, the raw material needed in the FGD process, i.e., limestone, is calculated with the expenditure associated with it. Depending on the weight of SOx emissions reduced, the quantity of the by-product produced, i.e., Gypsum, is calculated. The cost recovered through either the sale of Gypsum in the local market or by reusing it within the plant is then calculated on the basis of prevailing market conditions at the location of the plant, which is taken as an input parameter. The variables used in this module are described in Table A2 along with the equations utilised.
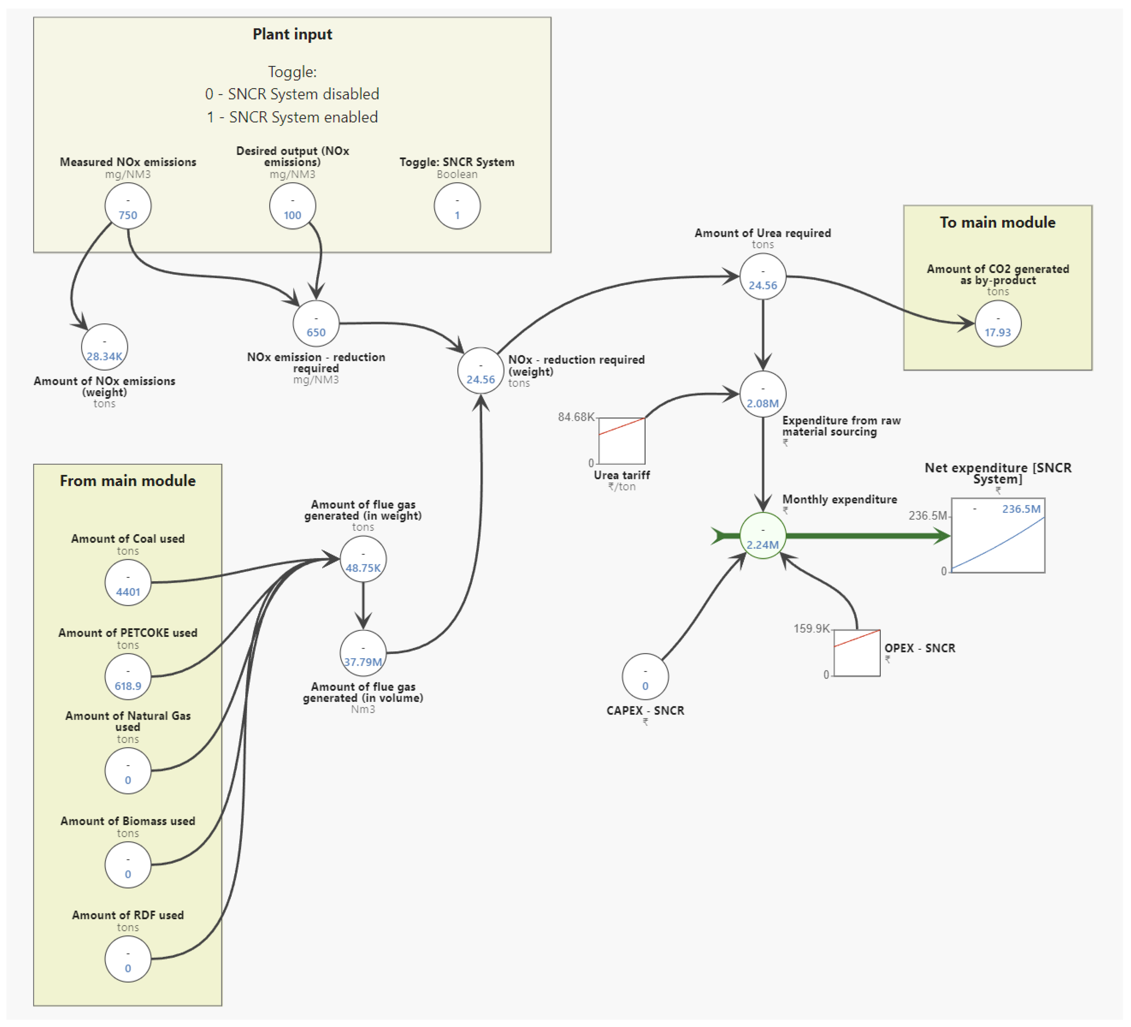
 - Selective Non-Catalytic Reduction (SNCR) Module: The stock-an-flow diagram of the SNCR system is depicted in Figure A2, in which the measured NOx emissions from the existing plant are taken as input as the NOx emissions cannot be calculated based on fuel alone. Depending on the amount of NOx emissions to be reduced, the quantity of Urea is calculated along with the expenditure incurred for procuring the raw material from the local market. This method releases CO2 as a by-product which is calculated on the basis of the amount of Urea utilised and appended to the primary module. The variables utilised in this module are then described in Table A3.
 - Carbon Capture Module: The stock-and-flow diagram of the carbon capture system is depicted in Figure A3 in which the amount of CO2 emissions is calculated on the basis of quantity of fuels combusted and their associated carbon intensity. The module allows for 2 different methodology for carbon capture, (i) indirect carbonation method, in which the quantity of raw material needed, i.e., either Sodium Hydroxide or Barium Hydroxide, is calculated based on the amount of CO2 emissions generated through the fuel-burner system. The by-products of the chemical reaction, Sodium Carbonate or Barium Carbonate is also calculated along with additional income obtained through sale in the local market. The variables used in this module are described in Table A4 along with all the equations used.
 
2.3. Model Validation
2.3.1. Boundary Adequacy
2.3.2. Sensitivity Analysis
- Base case, in which the fuel tariff remains constant throughout the simulation period.
 - Moderate increment case, in which the fuel tariff linearly increases by 10% by the end of the simulation run.
 - High increment case, in which the fuel tariff linearly increases by 100% by the end of the simulation run.
 
2.4. Scenarios Considered
- 100% coal
- With SNCR and FGD systems
 - Without SNCR and FGD systems
 
 - 70% coal and 30% PETCOKE
- With SNCR and FGD systems
 - Without SNCR and FGD systems
 
 - 70% coal and 30% Biomass (cotton stalk)
- With SNCR and FGD systems
 - Without SNCR and FGD systems
 
 - 70% coal and 30% RDF
- With SNCR and FGD systems
 - Without SNCR and FGD systems
 
 - 50% coal, 40% PETCOKE, and 10% Biomass (cotton stalk)
- With SNCR and FGD systems
 - Without SNCR and FGD systems
 
 
- Business as usual (BAU), in which current prevailing conditions in India for non-compliance penalties for SOx and NOx emissions are considered. Currently, there are no penalties for excess SOx and NOx emissions for plants in India, as the deadlines for compliance had been already extended three times in the last five years [15]. As such, this scenario attempts to deduce the benefits of alternative fuel-mix configurations and implementation of pollution control systems, if any, if the current circumstances (as of October 2022) are prevalent throughout the duration of the simulation period.
 - Low Mitigation Effort (LME) scenario, in which a base penalty of INR 8000 per ton of excess NOx and SOx emissions over permissible limits is considered. The monthly adjustment factor is then considered for calculating the penalty during the duration of the simulation period, which factors in the changes in the consumer price index as well as an annual increment multiplier of 5%. Additionally, the tariffs on fossil fuels (Coal, Natural Gas, and PETCOKE) are considered to increase by an additional 10% each year when compared to BAU, in order to reflect the local governmental bodies’ efforts in encouraging renewable alternatives. The penalty at each time step is then calculated as depicted in Equations 6 and 7. This scenario attempts to deduce the benefits of using alternative fuel-mix configurations and implementing pollution control systems under market conditions in which the governmental bodies are taking a conservative approach to enforcing emission compliances through penalties and taxes.
 
- c.
 - High Mitigation Effort (HME) scenario, in which a base penalty of INR 25,000 per ton of excess NOx and SOx emissions over permissible limits is considered with an annual increment of 15%. Additionally, the tariffs on fossil fuels (Coal, Natural Gas, and PETCOKE) are considered to increase by an additional 35% each year when compared to BAU, in order to reflect the local governmental bodies’ efforts in encouraging renewable alternatives. The penalty at each time step is then calculated as depicted in Equations (8) and (9). This scenario attempts to deduce the benefits of using alternative fuel-mix configurations and implementing pollution control systems under market conditions in which the governmental bodies are prioritising the adaptation of pollution control measures in industries, by imposing significant penalties and taxes for non-compliance.
 
2.5. Dataset Preparation
3. Results
4. Discussion
4.1. Limitations
4.2. Considerations for Future Work
5. Conclusions
Supplementary Materials
Author Contributions
Funding
Data Availability Statement
Conflicts of Interest
Appendix A
| Nomenclature | Description | Equation | Units/Timestep | 
|---|---|---|---|
| Input parameters and exogenous variables | |||
| Steam enthalpy | It is a measure of the total energy in form of heat in the steam at a reference temperature and pressure | Input parameter | Kcal/kg | 
| Efficiency | Boiler efficiency is the ratio of heat input through combustion of fuels to heat output to steam | Input parameter | % | 
| Boiler capacity | Refers to the amount of steam (in weight) which is outputted by the boiler | Input parameter | Tons/hr | 
| Feedwater enthalpy | It is a measure of the total energy in form of heat in feedwater at a reference temperature and pressure | Input parameter | Kcal/kg | 
| Toggle: PETCOKE | For setting the amount of heat energy that is to be supplied through PETCOKE | Input parameter | % | 
| Toggle: Coal | For setting the amount of heat energy that is to be supplied through coal | Input parameter | % | 
| Toggle: Natural Gas | For setting the amount of heat energy that is to be supplied through natural gas | Input parameter | % | 
| Toggle: Biomass | For setting the amount of heat energy that is to be supplied through biomass | Input parameter | % | 
| Toggle: RDF | For setting the amount of heat energy that is to be supplied through RDF | Input parameter | % | 
| Coal tariffs | Cost of procuring 1 ton of coal | Input dataset | INR | 
| PETCOKE tariffs | Cost of procuring 1 ton of PETCOKE | Input dataset | INR | 
| Natural Gas tariffs | Cost of procuring 1 ton of natural gas | Input dataset | INR | 
| Biomass tariffs | Cost of procuring 1 ton of biomass | Input dataset | INR | 
| RDF tariffs | Cost of procuring 1 ton of RDF | Input dataset | INR | 
| Coal GCV | The quantity of heat liberated by the combustion of 1 unit of Coal | Input parameter | Kcal/kg | 
| PETCOKE GCV | The quantity of heat liberated by the combustion of 1 unit of PETCOKE | Input parameter | Kcal/kg | 
| Natural Gas GCV | The quantity of heat liberated by the combustion of 1 unit of natural gas | Input parameter | Kcal/kg | 
| Biomass GCV | The quantity of heat liberated by the combustion of 1 unit of biomass | Input parameter | Kcal/kg | 
| RDF GCV | The quantity of heat liberated by the combustion of 1 unit of RDF | Input parameter | Kcal/kg | 
| Carbon tax | The amount of tax levied per ton of CO2 emitted from plant processes | Input dataset | INR/tCO2 | 
| Emission penalty–SOx | The amount of penalty levied per ton SOx emissions above permissible levels | Input dataset | INR/ton | 
| Emission penalty–NOx | The amount of penalty levied per ton NOx emissions above permissible levels | Input dataset | INR/ton | 
| Carbon intensity–Coal | Amount of CO2 emissions released through combustion of 1 unit of coal | Input parameter | tCO2/ton | 
| Carbon intensity–PETCOKE | Amount of CO2 emissions released through combustion of 1 unit of PETCOKE | Input parameter | tCO2/ton | 
| Carbon intensity–NG | Amount of CO2 emissions released through combustion of 1 unit of natural gas | Input parameter | tCO2/ton | 
| Carbon intensity–Biomass | Amount of CO2 emissions released through combustion of 1 unit of biomass | Input parameter | tCO2/ton | 
| Carbon intensity–RDF | Amount of CO2 emissions released through combustion of 1 unit of RDF | Input parameter | tCO2/ton | 
| Toggle: Multifuel combustion system | For enabling multi-fuel combustion system for utilising a combination of fuels in the boiler | Input parameter | - | 
| Discount rate | It is the interest rate used to determine the present value of future cash flows | Input parameter | % | 
| Dynamic variables | |||
| Energy requirement for steam generation | The amount of energy required by the boiler for generating steam | “Boiler capacity”*1000*(“Steam enthalapy”-”Feedwater enthalapy”) | Kcal/hr | 
| Thermal energy requirement | The amount of energy required per month for steam generation | (“Energy requirement for steam generation”/(“Efficiency”/100))*24*30 | Kcal | 
| CAPEX: Multifuel combustion system | The capital expenditure required for setting up the multifuel combustion system including burners and respective fuel handling systems for additional fuels | if “time” = 0 and “Toggle: Multifuel combustion system” = 1 then select case “Boiler capacity” ≤ 10: 7,000,000 case “Boiler capacity”>10 and “Boiler capacity” ≤ 30: 8,000,000 case “Boiler capacity”>30 and “Boiler capacity” ≤ 50: 10,000,000 case “Boiler capacity”>50 and “Boiler capacity” ≤ 70: 15,000,000 case “Boiler capacity”>70 and “Boiler capacity” ≤ 100: 20,000,000 default: 0 else 0  | INR | 
| Amount of Coal required | For calculating the amount of coal required for supplying the required energy to the boiler, based on the input parameters | (((“Toggle: Coal”/100)*”Thermal energy requirement”)/”Coal GCV”(“time”))/1000 | Tons | 
| Amount of PETCOKE required | For calculating the amount of PETCOKE required for supplying the required energy to the boiler, based on the input parameters | (((“Toggle: PETCOKE”/100)*”Thermal energy requirement”)/”PETCOKE GCV”(“time”))/1000 | Tons | 
| Amount of Natural Gas required | For calculating the amount of natural gas required for supplying the required energy to the boiler, based on the input parameters | (((“Toggle: Natural Gas”/100)* ”Thermal energy requirement”)/”Natural Gas GCV”(“time”))/1000 | Tons | 
| Amount of Biomass required | For calculating the amount of biomass required for supplying the required energy to the boiler, based on the input parameters | (((“Toggle: Biomass”/100)*”Thermal energy requirement”)/”Biomass GCV”(“time”))/1000 | Tons | 
| Amount of RDF required | For calculating the amount of RDF required for supplying the required energy to the boiler, based on the input parameters | (((“Toggle: RDF”/100)*”Thermal energy requirement”)/”RDF GCV”(“time”))/1000 | Tons | 
| Cost from coal use | Amount of cost incurred through use of coal for generating thermal energy required in the boiler | “Amount of Coal required”*”Coal tariffs”(“time”) | INR | 
| Cost from PETCOKE use | Amount of cost incurred through use of PETCOKE for generating thermal energy required in the boiler | “Amount of PETCOKE required”*”PETCOKE tariffs”(“time”) | INR | 
| Cost from Biomass use | Amount of cost incurred through use of biomass for generating thermal energy required in the boiler | “Amount of Biomass required”*”Biomass tariffs”(“time”) | INR | 
| Cost from RDF use | Amount of cost incurred through use of RDF for generating thermal energy required in the boiler | “Amount of RDF required”*”RDF tariffs”(“time”) | INR | 
| Cost from Natural gas use | Amount of cost incurred through use of natural gas for generating thermal energy required in the boiler | “Amount of Natural Gas required”*”Natural Gas tariffs”(“time”) | INR | 
| List of stocks | |||
| Net Expenditure | Holds the total expenditure of the system including cost of procurement of raw materials, CAPEX, OPEX, emission penalties, emission abatement systems, at the end of the simulation run. Initialised to 0. | INR | |
| CO2 emissions | Holds the total amount of CO2 emissions released through plant operations. Initialised to 0. | Tons | |
| CO2 emissions reduced | Holds the total amount of CO2 emissions captured. Initialised to 0. | Tons | |
| SOx emissions | Holds the total amount of SOx emissions released through combustion of fuel. Initialised to 0. | Tons | |
| SOx emissions reduced | Holds the total amount of SOx emissions reduced through FGD system. Initialised to 0. | Tons | |
| NOx emissions | Holds the total amount of NOx emissions released through combustion of fuels. Initialised to 0. | Tons | |
| NOx emissions reduced | Holds the total amount of NOx emissions reduced through SNCR system. Initialised to 0. | Tons | |
| Net Present Value | The value of all future cash flows over a specific duration, discounted to the present value. Initialised to 0. | INR | |
| List of flows | |||
| Monthly expenditure | Calculated monthly expenditure of the proposed system | “Cost from RDF use” + ”Cost from PETCOKE use” + ”Cost from Natural gas use” + ”Cost from coal use” + ”Cost from biomass use” + ”CAPEX: Multifuel combustion system” + ”[Shadow variable] Monthly expenditure” + “Carbon capture system”->“Monthly expenditure” + “Flue gas desulphurisation (FGD) system”->“Monthly expenditure” + “Selective non-catalytic reduction (SNCR) System”->“Monthly expenditure”  | INR | 
| Monthly CO2 emissions | Calculated monthly CO2 emissions of the proposed system | “Amount of Coal required”*”Carbon intensity-Coal” + “Amount of Biomass required”*”Carbon intensity-Biomass” + “Amount of Natural Gas required”*”Carbon intensity-NG” + “Amount of PETCOKE required”*”Carbon intensity-PETCOKE” + “Amount of RDF required”*”Carbon intensity-RDF” + “Carbon capture system”->“Emissions from electricity consumption”  | Tons | 
| Monthly CO2 emissions captured | Calculated monthly CO2 emissions captured in the proposed system | “Carbon capture system”->“Monthly emissions reduction” | Tons | 
| Monthly SOx emissions | Calculated monthly SOx emissions in the proposed system | “Flue gas desulphurisation (FGD) system”->“Amount of SO2 (in weight)” | Tons | 
| Monthly SOx emissions reduced | Calculated monthly SOx emissions reduced in the proposed system | “Flue gas desulphurisation (FGD) system”->“SO2-reduction required (weight)” | Tons | 
| Monthly NOx emissions | Calculated monthly NOx emissions in the proposed system | “Selective non-catalytic reduction (SNCR) System”->“Amount of NOx emissions (weight)” | Tons | 
| Monthly NOx emissions reduced | Calculated monthly NOx emissions reduced in the proposed system | “Selective non-catalytic reduction (SNCR) System”->“NOx-reduction required (weight)” | Tons | 
| Discounted Cash Flow | Current value of the monthly expenditure in future | if “time” = 0 then “Monthly expenditure” else “Monthly expenditure” * ((1 + ((“Discount rate”/100)/12))^(12*1))  | INR | 

| Nomenclature | Description | Equation | Units/Timestep | 
|---|---|---|---|
| Input parameters and exogenous variables | |||
| Sulphur % (Wt.) in Coal | For setting the % of sulphur content in Coal utilised in the burner system | Input parameter | % | 
| Sulphur % (Wt.) in PETCOKE | For setting the % of sulphur content in PETCOKE utilised in the burner system | Input parameter | % | 
| Sulphur % (Wt.) in NG | For setting the % of sulphur content in Natural gas utilised in the burner system | Input parameter | % | 
| Sulphur % (Wt.) in Biomass | For setting the % of sulphur content in biomass utilised in the burner system | Input parameter | % | 
| Sulphur % (Wt.) in RDF | For setting the % of sulphur content in RDF utilised in the burner system | Input parameter | % | 
| Limestone tariff | Cost of procuring 1 ton of limestone from the local market, for use in the FGD system | Input dataset | INR/ton | 
| Gypsum tariff | Cost of 1 ton of Gypsum in the local market | Input dataset | INR/ton | 
| OPEX-FGD | Operational expenditure of the FGD system | Input parameter | INR | 
| Desired Output (SOx emissions) | For setting the desired output of SOx emissions for the FGD system | Input parameter | mg/NM3 | 
| Toggle: FGD System | For enabling and disabling the FGD system | Input parameter | - | 
| Dynamic variables | |||
| Amount of flue gas generated (in weight) | Weight of the flue gas generated through combustion of fuels | (“Amount of Coal used”*9.25) + (“Amount of Natural Gas used”*11) + (“Amount of PETCOKE used”*13) + (“Amount of RDF used”*7.5) + (“Amount of Biomass used”*7.5) | Tons | 
| Amount of flue gas generated (in volume) | Volume of the flue gas generated through combustion of fuels at 0 °C | (“Amount of flue gas generated (in weight)”*1000)/1.29 | NM3 | 
| Amount of SO2 (in weight) | Weight of SOx generated through combustion of fuels | ((“Amount of Coal used”*”Sulphur % (Wt.) in Coal”/100) + (“Amount of Biomass used”*”Sulphur % (Wt.) in Biomass”/100) + (“Amount of PETCOKE used”*”Sulphur % (Wt.) in PETCOKE”/100) + (“Amount of RDF used”*”Sulphur % (Wt.) in RDF”/100) + (“Amount of Natural Gas used”*”Sulphur % (Wt.) in NG”/100))*2  | Tons | 
| Amount of SO2 emission | SOx emissions generated through combustion of fuels at 0 °C | (“Amount of SO2 (in weight)”*1,000,000,000)/”Amount of flue gas generated (in volume)” | mg/NM3 | 
| SO2 emission–reduction required | Amount of SOx emissions that are to be reduced to obtain the desired output at 0 °C | (“Amount of SO2 emission”-” Desired output (SO2 emissions)”)* ”Toggle: FGD System” | mg/NM3 | 
| SO2–reduction required (weight) | Amount of SOx emissions in weight that are to be reduced to obtain the desired emission output | “SO2 emission-reduction required” ”Amount of flue gas generated (in volume)”/1,000,000,000 | Tons | 
| Amount of Gypsum produced | Amount of Gypsum produced, which is the by-product of the FGD system | if “SO2-reduction required (weight)” > 0 then “SO2-reduction required (weight)” * 1.16 else 0  | Tons | 
| Amount of limestone required | Amount of limestone required, which is the raw material used in the FGD process | if “SO2-reduction required (weight)” > 0 then “SO2-reduction required (weight)”*1.817 else 0  | Tons | 
| CAPEX–FGD | Capital expenditure required for setting up the FGD system for reducing SOx emissions | if “time” = 0 and “Toggle: FGD System” = 1 then select case “Multi-fuel burners”->“Boiler capacity” ≤ 10: 14,000,000 case “Multi-fuel burners”->“Boiler capacity” > 10 and “Multi-fuel burners”->“Boiler capacity” ≤ 30: 16,000,000 case “Multi-fuel burners”->“Boiler capacity” > 30 and “Multi-fuel burners”->“Boiler capacity” ≤ 50: 18,000,000 case “Multi-fuel burners”->“Boiler capacity” > 50 and “Multi-fuel burners”->“Boiler capacity” ≤ 70: 20,000,000 case “Multi-fuel burners”->“Boiler capacity” > 70 and “Multi-fuel burners”->“Boiler capacity” ≤ 100: 25,000,000 default: 0 else 0  | INR | 
| Income through the sale of by-products | Income generated through sale of by-products generated during the FGD process | “Amount of Gypsum produced”*”Gypsum tariff”(“time”) | INR | 
| Expenditure from raw material sourcing | Expenditure incurred through procurement of raw materials required during the FGD process | “Amount of limestone required”*”Limestone tariff”(“time”) | INR | 
| List of stocks | |||
| Net expenditure [FGD System] | Holds the total expenditure of the FGD system. Initialised to 0. | INR | |
| List of flows | |||
| Monthly expenditure | Calculated monthly expenditure of the FGD system | “Expenditure from raw material sourcing”-”Income through sale of by-products” + ”OPEX-FGD”(“time”) + ”CAPEX-FGD” | INR | 

| Nomenclature | Description | Equation | Units/Timestep | 
|---|---|---|---|
| Input parameters and exogenous variables | |||
| Measured NOx emissions | For inputting the amount of NOx emissions generated during combustion of fuels in the burner system | Input parameter | mg/NM3 | 
| Desired output (NOx emissions) | For inputting the desired output of NOx emissions generated during combustion of fuels in the burner system | Input parameter | mg/NM3 | 
| Toggle: SNCR System | For enabling or disabling the SNCR system | Input parameter | - | 
| OPEX–SNCR | Operational expenditure of the SNCR system | Input parameter | INR | 
| Urea tariff | Cost of procuring 1 ton of Urea from the local markets for use in the SNCR system | Input dataset | INR/ton | 
| Dynamic variables | |||
| Amount of NOx emissions (weight) | Amount of NOx emissions in weight, generated through combustion of fuels in the burner system | (“Measured NOx emissions”* ”Multi-fuel burners”->“Flue gas desulphurisation (FGD) system”->“Amount of flue gas generated (in volume)”)/1,000,000 | Tons | 
| NOx emission–reduction required | Amount of reduction required in NOx emissions | “Measured NOx emissions”-” Desired output (NOx emissions)” | mg/NM3 | 
| NOx–reduction required (weight) | Amount of reduction required in NOx emissions, in weight | “NOx emission-reduction required”*” Amount of flue gas generated (in volume)”/1,000,000,000 | Tons | 
| Amount of flue gas generated (in weight) | Amount of flue gas generated through combustion of fuels in the burner system, in weight | (“Amount of Coal used”*9.25) + (“Amount of Natural Gas used”*11) + (“Amount of PETCOKE used”*13) + (“Amount of RDF used”*7.5) + (“Amount of Biomass used”*7.5) | Tons | 
| Amount of flue gas generated (in volume) | Amount of flue gas generated through combustion of fuels in the burner system, in volume | (“Amount of flue gas generated (in weight)”*1000)/1.29 | NM3 | 
| Amount of Urea required | Amount of Urea required, which is the raw material used in the SNCR process | “NOx-reduction required (weight)”*1 | Tons | 
| CAPEX–SNCR | Capital expenditure required for setting up the SNCR system for reducing NOx emissions | if “time” = 0 and “Toggle: SNCR System” = 1 then select case “Multi-fuel burners”->“Boiler capacity” ≤ 10: 13,000,000 case “Multi-fuel burners”->“Boiler capacity” > 10 and “Multi-fuel burners”->“Boiler capacity” ≤ 30: 15,000,000 case “Multi-fuel burners”->“Boiler capacity” > 30 and “Multi-fuel burners”->“Boiler capacity” ≤ 50: 17,000,000 case “Multi-fuel burners”->“Boiler capacity” > 50 and “Multi-fuel burners”->“Boiler capacity” ≤ 70: 20,000,000 case “Multi-fuel burners”->“Boiler capacity” > 70 and “Multi-fuel burners”->“Boiler capacity” ≤ 100: 25,000,000 default: 0 else 0  | INR | 
| Expenditure from raw material sourcing | Cost incurred for procurement of raw materials required in the SNCR process | “Amount of Urea required”*”Urea tariff”(“time”) | INR | 
| Amount of CO2 generated as by-product | Amount of CO2 emissions released as a by-product of SNCR process | “Amount of Urea required”*0.73 | Tons | 
| List of stocks | |||
| Net expenditure [SNCR system] | Holds the total expenditure of the SNCR system. Initialised to 0. | INR | |
| List of flows | |||
| Monthly expenditure | Calculated monthly expenditure of the SNCR system. | “Expenditure from raw material sourcing” + ”OPEX-SNCR”(“time”) + ”CAPEX-SNCR” | INR | 

| Nomenclature | Description | Equation | Units/Timestep | 
|---|---|---|---|
| Input parameters and exogenous variables | |||
| Toggle: Operation Mode | Toggle for setting the mode of operation of this module:  0—None 1—Sodium Carbonate 2—Barium Carbonate 3—CO2 compression and storage  | Input parameter | - | 
| Raw material tariff: Sodium Hydroxide | Cost of procuring 1 ton of Sodium Hydroxide from the local market, for use in the indirect carbonation process | Input dataset | INR/ton | 
| Raw material tariff: Barium Hydroxide | Cost of procuring 1 ton of Barium Hydroxide from the local market, for use in the indirect carbonation process | Input dataset | INR/ton | 
| OPEX: Sodium Hydroxide | Cost of operating the equipment necessary for indirect carbonation per ton of Sodium Hydroxide | Input dataset | INR/ton | 
| OPEX: Barium Hydroxide | Cost of operating the equipment necessary for indirect carbonation per ton of Barium Hydroxide | Input dataset | INR/ton | 
| CAPEX | Total capital investment required for setting up the necessary equipment to facilitate indirect carbonation in the cement plant | Input parameter | INR | 
| By-product tariff: sodium carbonate | Income through the sale of 1 ton of sodium carbonate, which is a by-product of the indirect carbonation process | Input dataset | INR/ton | 
| By-product tariff: Price of Barium carbonate | Income through the sale of 1 ton of Barium Carbonate, which is a by-product of the indirect carbonation process | Input dataset | INR/ton | 
| Electricity requirement for compression | Amount of electrical energy required for compressing 1 ton of flue gas | Input parameter | kWh/ton | 
| Electricity requirement for capture | Amount of electrical energy required for capturing 1 ton of flue gas | Input parameter | kWh/ton | 
| Capture and storage: OPEX | Cost of operating the equipment necessary for facilitating capture and compression of 1 ton of flue gas | Input dataset | INR/ton | 
| Monthly CO2 emissions from plant processes | Total amount of CO2 emissions generated through combustion of fuels in the burner system | Input from primary module | Tons | 
| Grid Emission Factor | Average amount of CO2 generated per unit of electricity generated in the local grid | Input dataset | kgCO2/kWh | 
| Electricity tariff | Cost per unit of electricity purchased from the local grid | Input dataset | INR/kWh | 
| Dynamic variables | |||
| CO2 emissions mitigated | Total amount of emissions mitigated through various CO2 capture techniques employed in this module | (“CO2 emissions from fuel combustion”*(“Capture efficiency”/100)) | Tons | 
| Capture efficiency | Efficiency of the CO2 capture techniques employed in this module, i.e., efficiency of x% indicates that only x% of the CO2 emissions will be captured. | select case “Toggle: Operation Mode” = 1: 98 case “Toggle: Operation Mode” = 2: 65 case “Toggle: Operation Mode” = 3: 90 default: 0  | % | 
| Raw material requirement: Sodium Hydroxide | Calculates the amount of Sodium Hydroxide required by the process to generate the required amount of Sodium carbonate | “Amount of Sodium Carbonate generated”*1.325 | Tons | 
| Amount of Sodium Carbonate generated | Calculates the amount of Sodium Carbonate generated during the process of indirect carbonation depending on the capture efficiency. | if “Toggle: Operation Mode” = 1 then ((“Monthly CO2 emissions from plant processes”*(“Capture efficiency”/100))*1.37) else 0  | Tons | 
| Sodium Hydroxide: Cost of procurement | Calculates the total cost of procurement of Sodium Hydroxide required by the indirect carbonation process | “Raw material requirement: Sodium Hydroxide”*”Raw material tariff: Sodium Hydroxide”(“time”) | INR | 
| Barium Hydroxide: Cost of procurement | Calculates the total cost of procurement of Barium Hydroxide required by the indirect carbonation process | “Raw material requirement: Barium Hydroxide”*”Raw material tariff: Barium Hydroxide”(“time”) | INR | 
| Raw material requirement: Barium Hydroxide | Calculates the amount of Barium Hydroxide required by the process to generate the required amount of Barium carbonate | “Amount of Barium Carbonate generated”*1.1517 | Tons | 
| Amount of Barium Carbonate generated | Calculates the amount of Barium Carbonate generated during the process of indirect carbonation depending on the capture efficiency. | if “Toggle: Operation Mode” = 2 then ((“Monthly CO2 emissions from plant processes”*(“Conversion efficiency”/100))*4.467) else 0  | Tons | 
| Sodium Carbonate: Revenue from sales | Calculates the total revenue generated from the sale of the by-product, Sodium Carbonate | “Amount of Sodium Carbonate generated”*”By-product tariff: sodium carbonate”(“time”) | INR | 
| Carbonation methods: Operational expenditure | Calculates the total operational expenditure of the indirect carbonation method per timestep | select case “Toggle: Operation Mode” = 1: “OPEX: Sodium Hydroxide”(“time”) case “Toggle: Operation Mode” = 2: “OPEX: Barium Hydroxide”(“time”) default: 0  | INR | 
| Green subsidy | Calculates the applicable green subsidy for capture of CO2 emissions in this module | “CO2 emissions mitigated”*”Subsidy rate for carbon capture”(“time”) | INR | 
| Barium Carbonate: Revenue from sales | Calculates the total revenue generated from the sale of the by-product, Barium Carbonate | “Amount of Barium Carbonate generated”*”By-product tariff: Price of Barium carbonate”(“time”) | INR | 
| CO2 captured and concentrated for storage | Calculates the total amount of CO2 captured and concentrated for storage | “Monthly CO2 emissions from plant processes”*(“Conversion efficiency”/100) | Tons | 
| CO2 capture and storage: Expenditure | Calculates the total cost for capture and concentration of CO2 in the flue gases | “Capture and storage: OPEX”*” CO2 captured and concentrated for storage” | INR | 
| Emissions from electricity consumption | Calculates the total amount of CO2 emissions generated as result of electricity consumption in carbon capture system | ((“Electricity requirement for capture” + ”Electricity requirement for compression”)*” CO2 captured and concentrated for storage”)*”Grid Emission Factor”(“time”) | tCO2 | 
| Cost from electricity consumption | Calculates the total amount of cost incurred from purchase of electricity from local grid for use in carbon capture system | (“Electricity requirement for capture” + ”Electricity requirement for compression”)*” CO2 captured and concentrated for storage”*”Electricity tariff”(“time”) | INR | 
| List of stocks | |||
| Net expenditure [Carbon capture module] | Holds the total expenditure of the carbon capture system. Initialised to 0. | INR | |
| Net emission reduction | Holds the total amount of CO2 emissions reduced in the carbon capture system. Initialised to 0. | tCO2 | |
| List of flows | |||
| Monthly emissions reduction | Calculated monthly emissions reduced in the carbon capture system | “CO2 emissions mitigated” | tCO2 | 
| Monthly expenditure | Calculated monthly expenditure of the carbon capture system | “Barium Hydroxide: Cost of procurement” +”Sodium Hydroxide: Cost of procurement” +” CO2 capture and storage: Expenditure” +”Carbonation methods: Operational expenditure” +”CAPEX” -”Barium Carbonate: Revenue from sales” -”Sodium Carbonate: Revenue from sales” -”Green subsidy” +”Cost from electricity consumption”  | INR | 
Appendix B
References
- China: New Emission Standards for Power Plants. Air Pollution & Climate Secretariat. October 2012. Available online: https://www.airclim.org/acidnews/china-new-emission-standards-power-plants (accessed on 27 November 2022).
 - A Review Report on New SO2 Norms. Union Ministry of Environment, Forest and Climate Change. August 2021. Available online: https://cea.nic.in/wp-content/uploads/tprm/2021/08/A_review_report_on_new_SO2_norms.pdf (accessed on 27 November 2022).
 - Milićević, A.; Belošević, S.; Crnomarković, N.; Tomanović, I.; Stojanović, A.; Tucaković, D.; Deng, L.; Che, D. Numerical study of co-firing lignite and agricultural biomass in utility boiler under variable operation conditions. Int. J. Heat Mass Transf. 2021, 181, 121728. [Google Scholar] [CrossRef]
 - Wils, A.; Calmano, W.; Dettmann, P.; Kaltschmitt, M.; Ecke, H. Reduction of fuel side costs due to biomass co-combustion. J. Hazard. Mater. 2012, 207–208, 147–151. [Google Scholar] [CrossRef] [PubMed]
 - McIlveen-Wright, D.; Huang, Y.; Rezvani, S.; Mondol, J.; Redpath, D.; Anderson, M.; Hewitt, N.; Williams, B. A Techno-economic assessment of the reduction of carbon dioxide emissions through the use of biomass co-combustion. Fuel 2011, 90, 11–18. [Google Scholar] [CrossRef]
 - Lintunen, J.; Kangas, H.-L. The case of co-firing: The market level effects of subsidizing biomass co-combustion. Energy Econ. 2010, 32, 694–701. [Google Scholar] [CrossRef]
 - Kunche, A.; Mielczarek, B. Application of System Dynamic Modelling for Evaluation of CO2 Emissions and Expenditure for Captive Power Generation Scenarios in the Cement Industry. Energies 2021, 14, 3115. [Google Scholar] [CrossRef]
 - Mwanza, M.; Ulgen, K. Sustainable electricity generation fuel mix analysis using an integration of multicriteria decision-making and system dynamic approach. Int. J. Energy Res. 2020, 44, 9560–9585. [Google Scholar] [CrossRef]
 - Romagnoli, F.; Barisa, A.; Dzene, I.; Blumberga, A.; Blumberga, D. Implementation of different policy strategies promoting the use of wood fuel in the Latvian district heating system: Impact evaluation through a system dynamic model. Energy 2014, 76, 210–222. [Google Scholar] [CrossRef]
 - Pamık, M.; Nuran, M.; Cerit, A. Emission reduction technologies for marine diesel engines: A system dynamics approach. Dokuz Eylül Üniversitesi Denizcilik Fakültesi Derg. 2015, 7, 55–74. [Google Scholar] [CrossRef][Green Version]
 - New norms for thermal plants may dent India’s emission targets: Experts. Hindustan Times. 12 April 2021. Available online: https://www.hindustantimes.com/india-news/paying-emission-fines-cheaper-for-thermal-plants-than-following-norms-101618167373910.html (accessed on 28 November 2022).
 - Complainville, C.; Martins, J.O. NOx/SOx Emissions and Carbon Abatement; OECD: Paris, France, 1994. [Google Scholar] [CrossRef]
 - Proaño, L.; Sarmiento, A.T.; Figueredo, M.; Cobo, M. Techno-economic evaluation of indirect carbonation for CO2 emissions capture in cement industry: A system dynamics approach. J. Clean. Prod. 2020, 263, 121457. [Google Scholar] [CrossRef]
 - The Core Simulation Elements of Silico Simulation Models. Available online: https://www.silicoai.com//blog-post/the-core-simulation-elements-of-silico-simulation-models (accessed on 1 December 2022).
 - Press Trust of India. Govt gives two-year extension to thermal power plants on SO2 norms. Business Standard. 6 September 2022. Available online: https://www.business-standard.com/article/current-affairs/govt-gives-two-year-extension-to-thermal-power-plants-on-so2-norms-122090601180_1.html (accessed on 2 December 2022).
 - National Coal Index|Ministry of Coal, GOI. Available online: https://coal.nic.in/nominated-authority/national-coal-index (accessed on 3 December 2022).
 - International Monetary Fund. Global price of Natural gas, EU. FRED, Federal Reserve Bank of St. Louis. 1 January 1985. Available online: https://fred.stlouisfed.org/series/PNGASEUUSDM (accessed on 3 December 2022).
 - Consumer Price Index | Ministry of Labour & Employment. Available online: https://labour.gov.in/consumer-price-index (accessed on 3 December 2022).
 - IndiaMART—Indian Manufacturers Suppliers Exporters Directory, India Exporter Manufacturer. IndiaMART. Available online: https://www.indiamart.com (accessed on 3 December 2022).
 - Financial Studies & Assistance Division. Central Electricity Authority. Available online: https://cea.nic.in/financial-studies-assistance-division/?lang=en (accessed on 3 December 2022).
 - CDM—CO2 Baseline Database. Central Electricity Authority. Available online: https://cea.nic.in/cdm-co2-baseline-database/?lang=en (accessed on 3 December 2022).
 - SULFUR OXIDES (SOX) EMISSIONS FROM COAL. National Energy Technology Laboratory, US Department of Energy. Available online: https://netl.doe.gov/research/coal/energy-systems/gasification/gasifipedia/sox-emissions#:~:text=Typically%20coal%20contains%20anywhere%20from,percent%20sulfur%20by%20dry%20weight (accessed on 27 November 2022).
 - Petroleum Processing: Natural Gas Composition and Specifications. College of Earth and Mineral Sciences, PennState. Available online: https://www.e-education.psu.edu/fsc432/content/natural-gas-composition-and-specifications (accessed on 27 November 2022).
 - Tripathi, N.; Singh, R.S.; Hills, C.D. Microbial removal of sulphur from petroleum coke (petcoke). Fuel 2018, 235, 1501–1505. [Google Scholar] [CrossRef]
 - Ganesh, T.; Vignesh, P.; Kumar, G.A. Refuse Derived Fuel to Electricity. IJERT 2013, 2. Available online: https://www.researchgate.net/publication/265725907_Refused_Derived_Fuel (accessed on 27 November 2022).
 - Raju, N.P.; Raju, D.M. Experimental Study of Cotton Stalk Pellet Renewable Energy Potential from Agricultural Residue Woody Biomass as an Alternate Fuel for fossil fuels to Internal Combustion Engines. Int. J. Eng. Res. Technol. 2019, 8. [Google Scholar] [CrossRef]
 












| Scenario | Fossil Fuel Tariffs | Penalties | 
|---|---|---|
| Business As Usual (BAU) | Existing trends will continue | No penalties imposed for non-compliance of emission norms. No carbon tax is levied upon CO2 emissions. | 
| Low Mitigation Effort (LME) | Additional 10% increase annually when compared to BAU | INR 5000 per ton (USD 61) penalty imposed on NOx and SOx emissions above permissible limits, which is then set to increment at each time step. A carbon tax, starting at INR 1500 per ton (USD 18.42) is levied for CO2 emissions at each time step. | 
| High Mitigation Effort (HME) | Additional 35% increase annually when compared to BAU | INR 25,000 per ton (USD 307) penalty imposed on NOx and SOx emissions above permissible limits, which is then set to increment at each time step. A carbon tax, starting at INR 10,000 per ton (USD 123) is levied for CO2 emissions at each time step. | 
| Data | Description | 
|---|---|
| Coal tariffs | The coal index is calculated based on linear extrapolation of historic data sourced from Ministry of Coal, Government of India [16]. | 
| Natural Gas tariffs | The NG price index is determined based on extrapolation of historic price data from Federal Reserve Economic Data [17]. | 
| Consumer Price Index (India) | The Consumer Price Index is calculated based on linear extrapolation of historic data sourced from Ministry of Labour and Employment, Government of India [18]. | 
| PETCOKE tariffs | The price tariffs of various raw materials and by-products relevant to the model is calculated based on the current spot prices accessible on IndiaMart and calculating the future values on the basis of consumer price index forecast [19]. | 
| Refuse Derived Fuels tariffs | |
| Cotton Stalk (Biomass) tariffs | |
| Limestone tariffs | |
| Gypsum tariffs | |
| Urea tariffs | |
| Barium Hydroxide tariffs | |
| Sodium Hydroxide tariffs | |
| Sodium Carbonate tariffs | |
| Barium Carbonate tariffs | |
| Electricity tariffs | The electricity tariffs are calculated based on extrapolation of historic price tariffs sourced from Central Electricity Authority, Government of India, and consumer price index forecast [20]. | 
| Grid Emission Factor | The grid emission factor is calculated based on the extrapolation of historic trends sourced from Central Electricity Authority, Government of India [21]. | 
| Scenario | Summary | 
|---|---|
| BAU | This scenario offers no incentive or reason for industries to adopt pollution control measures for reducing SOx, NOx, and CO2 emissions as there are no penalties for non-compliance, and adopting these measures only leads to an increase in expenditure for the plant. | 
| LME | The parameters chosen in this scenario for penalties for non-compliance are insufficient as there is minimal incentive for industries to adopt pollution control measures as the difference in expenditure at the end of simulation run is minimal. | 
| HME | While more effective than LME, the parameters chosen in this scenario could be further improved to widen the gap in cumulative expenditure and incentivise the adoption of pollution control measures. | 
Disclaimer/Publisher’s Note: The statements, opinions and data contained in all publications are solely those of the individual author(s) and contributor(s) and not of MDPI and/or the editor(s). MDPI and/or the editor(s) disclaim responsibility for any injury to people or property resulting from any ideas, methods, instructions or products referred to in the content.  | 
© 2022 by the authors. Licensee MDPI, Basel, Switzerland. This article is an open access article distributed under the terms and conditions of the Creative Commons Attribution (CC BY) license (https://creativecommons.org/licenses/by/4.0/).
Share and Cite
Kunche, A.; Mielczarek, B. Using Simulation Modelling for Designing Optimal Strategies of Fuel Mix to Comply for SOx and NOx Emission Standards in Industrial Boilers. Energies 2023, 16, 149. https://doi.org/10.3390/en16010149
Kunche A, Mielczarek B. Using Simulation Modelling for Designing Optimal Strategies of Fuel Mix to Comply for SOx and NOx Emission Standards in Industrial Boilers. Energies. 2023; 16(1):149. https://doi.org/10.3390/en16010149
Chicago/Turabian StyleKunche, Akhil, and Bozena Mielczarek. 2023. "Using Simulation Modelling for Designing Optimal Strategies of Fuel Mix to Comply for SOx and NOx Emission Standards in Industrial Boilers" Energies 16, no. 1: 149. https://doi.org/10.3390/en16010149
APA StyleKunche, A., & Mielczarek, B. (2023). Using Simulation Modelling for Designing Optimal Strategies of Fuel Mix to Comply for SOx and NOx Emission Standards in Industrial Boilers. Energies, 16(1), 149. https://doi.org/10.3390/en16010149
        
