Short-Term Load Forecasting Model of Electric Vehicle Charging Load Based on MCCNN-TCN
Abstract
1. Introduction
- (1)
- The MIC was applied to eliminate input data redundancy and reduce the complexity of the model. The MIC was used to choose meteorological variables that have a substantial link with EV charging load. The selected meteorological variables were utilized as an input to both the prediction and comparable day selection models;
- (2)
- A similar day selection model based on weighted grey relational analysis was proposed. The Spearman rank correlation coefficient of the week average daily load was used to calculate week type similarity. Then, by selecting meteorological variables obtained by MIC and week type similarity as the input, a similar day selection model based on weighted gray correlation analysis was used to choose a similar day load used as the forecasting model’s input;
- (3)
- An MCCNN-TCN model framework was built. Combining the multi-channel 1DCNN model with the TCN model can establish global temporal dependencies between time series features at multiple time scales, which effectively improves the prediction performance.
2. Materials and Methods
2.1. Selecting Similar Days
2.1.1. Screening of Meteorological Features Based on Maximum Information Coefficient
2.1.2. Quantifying Week Type Similarity Based on Spearman Correlation Analysis
2.1.3. Similar Days Selection Model Based on Weighted Grey Correlation Analysis
2.2. Multi-Channel Convolutional Neural Network and Temporal Convolutional Network Model
2.2.1. Multi-Channel 1D Convolutional Network Model
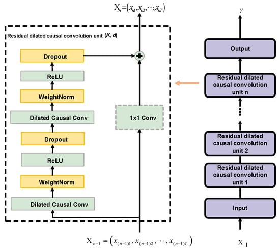
2.2.2. Temporal Convolutional Network Model
3. Results
3.1. Input Variables Selection and Processing
3.2. Performance Evaluation
3.3. Similar Daily Load Selection Based on Weighted Grey Correlation Analysis
3.4. Validating the Multi-Channel Convolutional Neural Network and Temporal Convolution Network Model
3.4.1. Hyperparameters of the Multi-Channel Convolutional Neural Network and Temporal Convolution Network Model
3.4.2. Comparative Analysis of Single-Channel and Multi-Channel Convolutional Neural Network and Temporal Convolution Network Model
3.4.3. Comparative Analysis of Different Forecasting Models
4. Discussion
5. Conclusions
Author Contributions
Funding
Institutional Review Board Statement
Informed Consent Statement
Data Availability Statement
Acknowledgments
Conflicts of Interest
Appendix A



Appendix B




References
- Tribioli, L. Energy-Based Design of Powertrain for a Re-Engineered Post-Transmission Hybrid Electric Vehicle. Energies 2017, 10, 918. [Google Scholar] [CrossRef]
- Habib, S.; Khan, M.M.; Abbas, F.; Sang, L.; Shahid, M.U.; Tang, H. A Comprehensive Study of Implemented International Standards, Technical Challenges, Impacts and Prospects for Electric Vehicles. IEEE Access 2018, 6, 13866–13890. [Google Scholar] [CrossRef]
- Crozier, C.; Morstyn, T.; McCulloch, M. The opportunity for smart charging to mitigate the impact of electric vehicles on transmission and distribution systems. Appl. Energy 2020, 268, 114973. [Google Scholar] [CrossRef]
- Lyu, L.; Yang, X.; Xiang, Y.; Liu, J.; Jawad, S.; Deng, R. Exploring high-penetration electric vehicles impact on urban power grid based on voltage stability analysis. Energy 2020, 198, 117301. [Google Scholar] [CrossRef]
- Wang, H.; Yang, J.; Chen, Z.; Li, G.; Liang, J.; Ma, Y.; Dong, H.; Ji, H.; Feng, J. Optimal dispatch based on prediction of distributed electric heating storages in combined electricity and heat networks. Appl. Energy 2020, 267, 114879. [Google Scholar] [CrossRef]
- Jiang, Y.; Yin, S. Recursive Total Principle Component Regression Based Fault Detection and Its Application to Vehicular Cyber-Physical Systems. IEEE Trans. Ind. Inform. 2018, 14, 1415–1423. [Google Scholar] [CrossRef]
- Salah, F.; Ilg, J.P.; Flath, C.M.; Basse, H.; Dinther, C.V. Impact of electric vehicles on distribution substations: A Swiss case study. Appl. Energy 2015, 137, 88–96. [Google Scholar] [CrossRef]
- Arias, M.B.; Bae, S. Electric vehicle charging demand forecasting model based on big data technologies. Appl. Energy 2016, 183, 327–339. [Google Scholar] [CrossRef]
- Taylor, J.; Maitra, A.; Alexander, M.; Brooks, D.; Duvall, M. Evaluation of the impact of plug-in electric vehicle loading on distribution system operations. In Proceedings of the 2009 IEEE Power & Energy Society General Meeting, Calgary, AB, Canada, 26–30 July 2009. [Google Scholar]
- Bae, S.; Kwasinski, A. Spatial and Temporal Model of Electric Vehicle Charging Demand. IEEE Trans. Smart Grid. 2012, 3, 394–403. [Google Scholar] [CrossRef]
- Shun, T.; Kunyu, L.; Xiangning, X.; Jianfeng, W.; Yang, Y.; Jian, Z. Charging demand for electric vehicle based on stochastic analysis of trip chain. IET Gener. Transm. Distrib. 2016, 10, 2689–2698. [Google Scholar] [CrossRef]
- Chen, T.; Zhang, B.; Pourbabak, H.; Kavousi-Fard, A.; Su, W. Optimal Routing and Charging of an Electric Vehicle Fleet for High-Efficiency Dynamic Transit Systems. IEEE Trans. Smart Grid 2018, 9, 3563–3572. [Google Scholar] [CrossRef]
- Xing, Q.; Chen, Z.; Zhang, Z.; Huang, X.; Leng, Z.; Sun, K.; Chen, Y.; Wang, H. Charging Demand Forecasting Model for Electric Vehicles Based on Online Ride-Hailing Trip Data. IEEE Access 2019, 7, 137390–137409. [Google Scholar] [CrossRef]
- Taylor, J.W. Short-Term Load Forecasting with Exponentially Weighted Methods. IEEE Trans. Power Syst. 2012, 27, 458–464. [Google Scholar] [CrossRef]
- Hong, T.; Wilson, J.; Xie, J. Long Term Probabilistic Load Forecasting and Normalization with Hourly Information. IEEE Trans. Smart Grid. 2014, 5, 456–462. [Google Scholar] [CrossRef]
- Zhang, J.; Wei, Y.; Li, D.; Tan, Z.; Zhou, J. Short term electricity load forecasting using a hybrid model. Energy 2018, 158, 774–781. [Google Scholar] [CrossRef]
- Khodayar, M.; Liu, G.; Wang, J.; Mohammad, E.K. Deep learning in power systems research: A review. CSEE J. Power Energy Syst. 2021, 7, 209–220. [Google Scholar]
- Xu, X.; Liu, W.; Xi, Z.; Zhao, T. Short-term load forecasting for the electric bus station based on GRA-DE-SVR. In Proceedings of the 2014 IEEE Innovative Smart Grid Technologies—Asia, Kuala Lumpur, Malaysia, 20–23 May 2014. [Google Scholar]
- Yi, Z.; Liu, X.C.; Wei, R.; Chen, X.; Dai, J. Electric vehicle charging demand forecasting using deep learning model. J. Intell. Transp. Syst. 2021, 1–14. [Google Scholar] [CrossRef]
- Zhu, J.; Yang, Z.; Chang, Y.; Guo, Y.; Zhu, K.; Zhang, J. A novel LSTM based deep learning approach for multi-time scale electric vehicles charging load prediction. In Proceedings of the 2019 IEEE Innovative Smart Grid Technologies, Chengdu, China, 21–24 May 2019. [Google Scholar]
- Zhu, J.; Yang, Z.; Guo, Y.; Zhang, J.; Yang, H. Short-Term Load Forecasting for Electric Vehicle Charging Stations Based on Deep Learning Approaches. Appl. Sci. 2019, 9, 1723. [Google Scholar] [CrossRef]
- Feng, J.; Yang, J.; Li, Y.; Wang, H.; Ji, H.; Yang, W.; Wang, K. Load forecasting of electric vehicle charging station based on grey theory and neural network. Energy Rep. 2021, 7, 487–492. [Google Scholar] [CrossRef]
- Dabbaghjamanesh, M.; Moeini, A.; Kavousi-Fard, A. Reinforcement Learning-Based Load Forecasting of Electric Vehicle Charging Station Using Q-Learning Technique. IEEE Trans. Ind. Inform. 2021, 17, 4229–4237. [Google Scholar] [CrossRef]
- Krizhevsky, A.; Sutskever, I.; Hinton, G.E. ImageNet classification with deep convolutional neural networks. Commun. ACM 2017, 60, 84–90. [Google Scholar] [CrossRef]
- Li, Y.; Huang, Y.; Zhang, M. Short-Term Load Forecasting for Electric Vehicle Charging Station Based on Niche Immunity Lion Algorithm and Convolutional Neural Network. Energies 2018, 11, 1253. [Google Scholar] [CrossRef]
- Ozcanli, A.K.; Yaprakdal, F.; Baysal, M. Deep learning methods and applications for electrical power systems: A comprehensive review. Int. J. Energy Res. 2020, 44, 7136–7157. [Google Scholar] [CrossRef]
- Shang, C.; Gao, J.; Liu, H.; Liu, F. Short-Term Load Forecasting Based on PSO-KFCM Daily Load Curve Clustering and CNN-LSTM Model. IEEE Access 2021, 9, 50344–50357. [Google Scholar] [CrossRef]
- Yan, K.; Wang, X.; Du, Y.; Jin, N.; Huang, H.; Zhou, H. Multi-Step Short-Term Power Consumption Forecasting with a Hybrid Deep Learning Strategy. Energies 2018, 11, 3089. [Google Scholar] [CrossRef]
- Wei, L. A Hybrid Model Based on ANFIS and Empirical Mode Decomposition for Stock Forecasting. J. Econ. Bus. Manag. 2015, 3, 356–359. [Google Scholar] [CrossRef][Green Version]
- Zheng, H.; Yuan, J.; Chen, L. Short-Term Load Forecasting Using EMD-LSTM Neural Networks with a Xgboost Algorithm for Feature Importance Evaluation. Energies 2017, 10, 1168. [Google Scholar] [CrossRef]
- Wang, Y.; Gu, Y.; Ding, Z.; Li, S.; Wan, Y.; Hu, X. Charging Demand Forecasting of Electric Vehicle Based on Empirical Mode Decomposition-Fuzzy Entropy and Ensemble Learning. Autom. Electr. Power Syst. 2020, 44, 114–121. [Google Scholar]
- Wang, X.; Mao, D.; Li, X. Bearing fault diagnosis based on vibro-acoustic data fusion and 1D-CNN network. Measurement 2021, 173, 108518. [Google Scholar] [CrossRef]
- Heo, S.; Nam, K.; Loy-Benitez, J.; Yoo, C. Data-Driven Hybrid Model for Forecasting Wastewater Influent Loads Based on Multimodal and Ensemble Deep Learning. IEEE Trans. Ind. Inform. 2021, 17, 6925–6934. [Google Scholar] [CrossRef]
- Wang, Y.; Chen, J.; Chen, X.; Zeng, X.; Kong, Y.; Sun, S.; Guo, Y.; Liu, Y. Short-Term Load Forecasting for Industrial Customers Based on TCN-LightGBM. IEEE Trans. Power Syst. 2021, 36, 1984–1997. [Google Scholar] [CrossRef]
- Yin, L.; Xie, J. Multi-feature-scale fusion temporal convolution networks for metal temperature forecasting of ultra-supercritical coal-fired power plant reheater tubes. Energy 2022, 238, 121657. [Google Scholar] [CrossRef]
- Tang, X.; Chen, H.; Xiang, W.; Yang, J.; Zou, M. Short-Term Load Forecasting Using Channel and Temporal Attention Based Temporal Convolutional Network. Electr. Power Syst. Res. 2022, 205, 107761. [Google Scholar] [CrossRef]
- Mishra, M.; Nayak, J.; Naik, B.; Abraham, A. Deep learning in electrical utility industry: A comprehensive review of a decade of research. Eng. Appl. Artif. Intell. 2020, 96, 104000. [Google Scholar] [CrossRef]
- Korolko, N.; Sahinoglu, Z.; Nikovski, D. Modeling and Forecasting Self-Similar Power Load Due to EV Fast Chargers. IEEE Trans. Smart Grid 2015, 7, 1620–1629. [Google Scholar] [CrossRef]
- Zhang, J.; Liu, D.; Li, Z.; Han, X.; Liu, H.; Dong, C.; Wang, J.; Liu, C.; Xia, Y. Power prediction of a wind farm cluster based on spatiotemporal correlations. Appl. Energy 2021, 302, 117568. [Google Scholar] [CrossRef]
- Ge, L.; Xian, Y.; Wang, Z.; Gao, B.; Chi, F.; Sun, K. Short-term Load Forecasting of Regional Distribution Network Based on Generalized Regression Neural Network Optimized by Grey Wolf Optimization Algorithm. CSEE J. Power Energy Syst. 2020, 7, 1093–1101. [Google Scholar]
- Reshef, D.N.; Reshef, Y.A.; Finucane, H.K.; Grossman, S.R.; McVean, G.; Turnbaugh, P.J.; Lander, E.S.; Mitzenmacher, M.; Sabeti, P.C. Detecting Novel Associations in Large Data Sets. Science 2011, 334, 1518–1524. [Google Scholar] [CrossRef]
- Nascimento, J.; Pinto, T.; Vale, Z. Day-ahead electricity market price forecasting using artificial neural network with spearman data correlation. In Proceedings of the 2019 IEEE Milan PowerTech, Milan, Italy, 23–27 June 2019. [Google Scholar]
- Han, M.; Zhang, R.; Qiu, T.; Xu, M.; Ren, W. Multivariate Chaotic Time Series Prediction Based on Improved Grey Relational Analysis. IEEE Trans. Syst. Man Cybern. Syst. 2019, 49, 2144–2154. [Google Scholar] [CrossRef]
- An, L.; Teng, Y.; Li, C.; Dan, Q. Combined Grey Model Based on Entropy Weight Method for Long-term Load Forecasting. In Proceedings of the 2020 5th Asia Conference on Power and Electrical Engineering, Chengdu, China, 4–7 June 2020. [Google Scholar]
- Song, J.; He, C.; Li, X.; Liu, Z.; Tang, J.; Zhong, W. Daily load curve clustering method based on feature index dimension reduction and entropy weight method. Autom. Electr. Power Syst. 2019, 43, 65–76. [Google Scholar]
- Abdel-Hamid, O.; Mohamed, A.; Jiang, H.; Deng, L.; Penn, G.; Yu, D. Convolutional Neural Networks for Speech Recognition. IEEE ACM Trans. Audio Speech Lang. Process. 2014, 22, 1533–1545. [Google Scholar] [CrossRef]
- Zhang, W.; Peng, G.; Li, C.; Chen, Y.; Zhang, Z. A New Deep Learning Model for Fault Diagnosis with Good Anti-Noise and Domain Adaptation Ability on Raw Vibration Signals. Sensors 2017, 17, 425. [Google Scholar] [CrossRef] [PubMed]
- He, K.; Zhang, X.; Ren, S.; Sun, J. Deep residual learning for image recognition. In Proceedings of the 2016 IEEE Conference on Computer Vision and Pattern Recognition, Las Vegas, NV, USA, 27–30 June 2016. [Google Scholar]
- Bai, S.; Kolter, J.Z.; Koltun, V. An empirical evaluation of generic convolutional and recurrent networks for sequence modeling. In Proceedings of the AAAI Conference on Artificial Intelligence, New Orleans, LA, USA, 2–7 February 2018. [Google Scholar]
- Lore, K.G.; Stoecklein, D.; Davies, M.; Ganapathysubramanian, B.; Sarkar, S. A deep learning framework for causal shape transformation. Neural Netw. 2018, 98, 305–317. [Google Scholar] [CrossRef] [PubMed]
- Xu, B.; Ye, H.; Zheng, Y.; Wang, H.; Luwang, T.; Jiang, Y.G. Dense Dilated Network for Video Action Recognition. IEEE Trans. Image Process. 2019, 28, 4941–4953. [Google Scholar] [CrossRef] [PubMed]
- Farha, Y.A.; Gall, J. MS-TCN: Multi-stage temporal convolutional network for action segmentation. In Proceedings of the 2019 IEEE/CVF Conference on Computer Vision and Pattern Recognition, Long Beach, CA, USA, 15–20 June 2019. [Google Scholar]
- Li, Y.; Huang, J.B.; Ahuja, N.; Yang, M.H. Joint imagefdiltering with deep convolu-tional networks. IEEE Trans. Pattern Anal. Mach. Intell. 2019, 41, 1909–1923. [Google Scholar] [CrossRef] [PubMed]









| Temperature | Humidity | Precipitation | Visibility | Wind Speed | |
|---|---|---|---|---|---|
| MIC | 0.778 | 0.788 | 0.461 | 0.033 | 0.343 |
| PCC | 0.865 | −0.881 | −0.459 | 0.042 | 0.767 |
| Date Feature | Detailed Description |
|---|---|
| Season | 1~4 represent spring, summer, fall, and winter |
| Month | 1~12 represent January to December |
| Day | 1~31 represents No. 1 to No. 31 |
| Week | 1~7 represents Monday to Sunday |
| Workday | 0 represents a workday, 1 represents a weekend |
| Holiday | 0 represents a non-holiday, 1 represents a holiday |
| Forecasting Day | Week Type | Weather Condition | Maximum Temperature/°C | Minimum Temperature/°C | Mean Temperature/°C | Relative Humidity/% | Mean Rainfall/mm |
|---|---|---|---|---|---|---|---|
| 15 December 2019 | Sun | cloudy | 0.1 | −4.5 | −2.4 | 51 | 0 |
| Mon | Tues | Wed | Thurs | Fri | Sat | Sun | |
|---|---|---|---|---|---|---|---|
| Mon | 1 | ||||||
| Tues | 0.8271 | 1 | |||||
| Wed | 0.8758 | 0.9082 | 1 | ||||
| Thurs | 0.7951 | 0.9044 | 0.9008 | 1 | |||
| Fri | 0.8270 | 0.8485 | 0.7898 | 0.8670 | 1 | ||
| Sat | 0.7800 | 0.8193 | 0.8665 | 0.7986 | 0.7299 | 1 | |
| Sun | 0.9113 | 0.8573 | 0.8897 | 0.7934 | 0.7698 | 0.7512 | 1 |
| Date | 3 December 2019 | 6 December 2019 | 10 December 2019 | 14 December 2019 |
|---|---|---|---|---|
| similarity | 0.7219 | 0.7773 | 0.8122 | 0.6711 |
| Channel No. | Layer | Input | Output | Kernel | Kernel Number | Padding | Stride | Activation Function |
|---|---|---|---|---|---|---|---|---|
| C1 | Input | - | - | - | - | |||
| Residual Layer | - | - | - | - | - | |||
| 1D Conv1 | 1 | 1 | Tanh | |||||
| 1D Conv2 | 1 | 1 | Tanh | |||||
| 1D Conv3 | 1 | 1 | Tanh | |||||
| Adding Layer | - | - | - | - | Tanh | |||
| C2 | Input | - | - | - | - | |||
| Residual Layer | - | - | - | - | - | |||
| 1D Conv1 | 2 | 1 | Tanh | |||||
| 1D Conv2 | 1 | 1 | Tanh | |||||
| 1D Conv3 | 1 | 1 | Tanh | |||||
| Adding Layer | - | - | - | - | Tanh | |||
| C3 | Input | - | - | - | - | |||
| Residual Layer | - | - | - | - | - | |||
| 1D Conv1 | 4 | 1 | Tanh | |||||
| 1D Conv2 | 1 | 1 | Tanh | |||||
| 1D Conv3 | 1 | 1 | Tanh | |||||
| Adding Layer | - | - | - | - | Tanh | |||
| C4 | Input | - | - | - | - | |||
| Residual Layer | - | - | - | - | - | |||
| 1D Conv1 | 8 | 1 | Tanh | |||||
| 1D Conv2 | 1 | 1 | Tanh | |||||
| 1D Conv3 | 1 | 1 | Tanh | |||||
| Adding Layer | - | - | - | - | Tanh |
| Layer | Input | Output | Kernel | Dilation | Dropout |
|---|---|---|---|---|---|
| Residual blocks 1 | 1 | 0.1 | |||
| Residual blocks 2 | 2 | 0.1 | |||
| Residual blocks 3 | 4 | 0.1 |
| Layer | Input | Output | Activation Function |
|---|---|---|---|
| BP | Sigmoid | ||
| Output layer | - |
| Type of Feature | Variables x | Detailed Description |
|---|---|---|
| Load features | x1~x384 | Historical load values on the 4 historical similar days |
| Meteorological features | x385~x388 | Temperature, humidity, precipitation at the forecast time t and weather condition on the forecasting day |
| Date features | x389~x394 | Season, month, day, week, workday, holiday on the forecast day |
| Layer | RMSE/kW | MAE/kW | MAPE/% |
|---|---|---|---|
| C1-TCN | 8.39 | 6.52 | 13.42 |
| C2-TCN | 9.26 | 7.32 | 15.57 |
| C3-TCN | 9.68 | 7.40 | 15.73 |
| C4-TCN | 9.75 | 7.49 | 15.88 |
| MCCNN-TCN | 7.62 | 5.79 | 11.50 |
| Type of Feature | Variable x | Detailed Description |
|---|---|---|
| Electrical features | x1~x64 | Historical load values from time t to t + 16 on historical similar days |
| x65~x80 | Historical load values at the time t − 16 to t − 1 on the forecasting day | |
| Meteorological features | x81~x84 | Temperature, humidity, precipitation at the forecast time t and weather conditions on the forecasting day |
| Date features | x85~x90 | Season, month, day, week, workday, holiday on the forecast day |
| Layer | RMSE/kW | MAE/kW | MAPE/% |
|---|---|---|---|
| ANN | 9.85 | 7.43 | 27.43 |
| LSTM | 12.16 | 9.59 | 38.47 |
| CNN-LSTM | 13.21 | 10.19 | 40.66 |
| TCN | 6.02 | 4.59 | 17.82 |
| MCCNN-TCN | 4.92 | 3.49 | 13.34 |
| Spring | Summer | Fall | Winter | |||||||||
|---|---|---|---|---|---|---|---|---|---|---|---|---|
| RMSE/kW | MAE/kW | MAPE/% | RMSE/kW | MAE/kW | MAPE/% | RMSE/kW | MAE/kW | MAPE/% | RMSE/kW | MAE/kW | MAPE/% | |
| ANN | 14.67 | 10.93 | 36.86 | 18.04 | 13.22 | 24.44 | 17.74 | 13.51 | 20.27 | 11.50 | 8.68 | 31.52 |
| LSTM | 13.09 | 9.88 | 32.22 | 20.41 | 14.73 | 28.04 | 18.34 | 14.10 | 24.80 | 11.95 | 9.41 | 35.17 |
| CNN-LSTM | 13.24 | 9.84 | 29.97 | 20.37 | 15.13 | 26.45 | 19.17 | 14.29 | 21.81 | 12.30 | 9.28 | 33.29 |
| TCN | 8.03 | 6.12 | 20.90 | 9.97 | 7.34 | 13.55 | 8.66 | 6.42 | 10.05 | 5.75 | 4.22 | 16.01 |
| MCCNN-TCN | 6.36 | 4.45 | 14.24 | 8.96 | 6.25 | 10.80 | 7.49 | 5.32 | 7.53 | 5.29 | 3.78 | 13.65 |
Publisher’s Note: MDPI stays neutral with regard to jurisdictional claims in published maps and institutional affiliations. |
© 2022 by the authors. Licensee MDPI, Basel, Switzerland. This article is an open access article distributed under the terms and conditions of the Creative Commons Attribution (CC BY) license (https://creativecommons.org/licenses/by/4.0/).
Share and Cite
Zhang, J.; Liu, C.; Ge, L. Short-Term Load Forecasting Model of Electric Vehicle Charging Load Based on MCCNN-TCN. Energies 2022, 15, 2633. https://doi.org/10.3390/en15072633
Zhang J, Liu C, Ge L. Short-Term Load Forecasting Model of Electric Vehicle Charging Load Based on MCCNN-TCN. Energies. 2022; 15(7):2633. https://doi.org/10.3390/en15072633
Chicago/Turabian StyleZhang, Jiaan, Chenyu Liu, and Leijiao Ge. 2022. "Short-Term Load Forecasting Model of Electric Vehicle Charging Load Based on MCCNN-TCN" Energies 15, no. 7: 2633. https://doi.org/10.3390/en15072633
APA StyleZhang, J., Liu, C., & Ge, L. (2022). Short-Term Load Forecasting Model of Electric Vehicle Charging Load Based on MCCNN-TCN. Energies, 15(7), 2633. https://doi.org/10.3390/en15072633

