Multi-Agent-Based Coordinated Control of ABS and AFS for Distributed Drive Electric Vehicles
Abstract
:1. Introduction
2. Establishment of the Vehicle Dynamics Model
2.1. Seven DOF Vehicle Dynamics Model
2.2. Slip Differential Equation for a Single Wheel
2.3. Vehicle Centroid Model
2.3.1. Ideal 2 DOF Vehicle Model
2.3.2. Vehicle Active Front Wheel Steering Model
2.4. Wheel Tire Model
3. Vehicle Model Based on Graph Theory
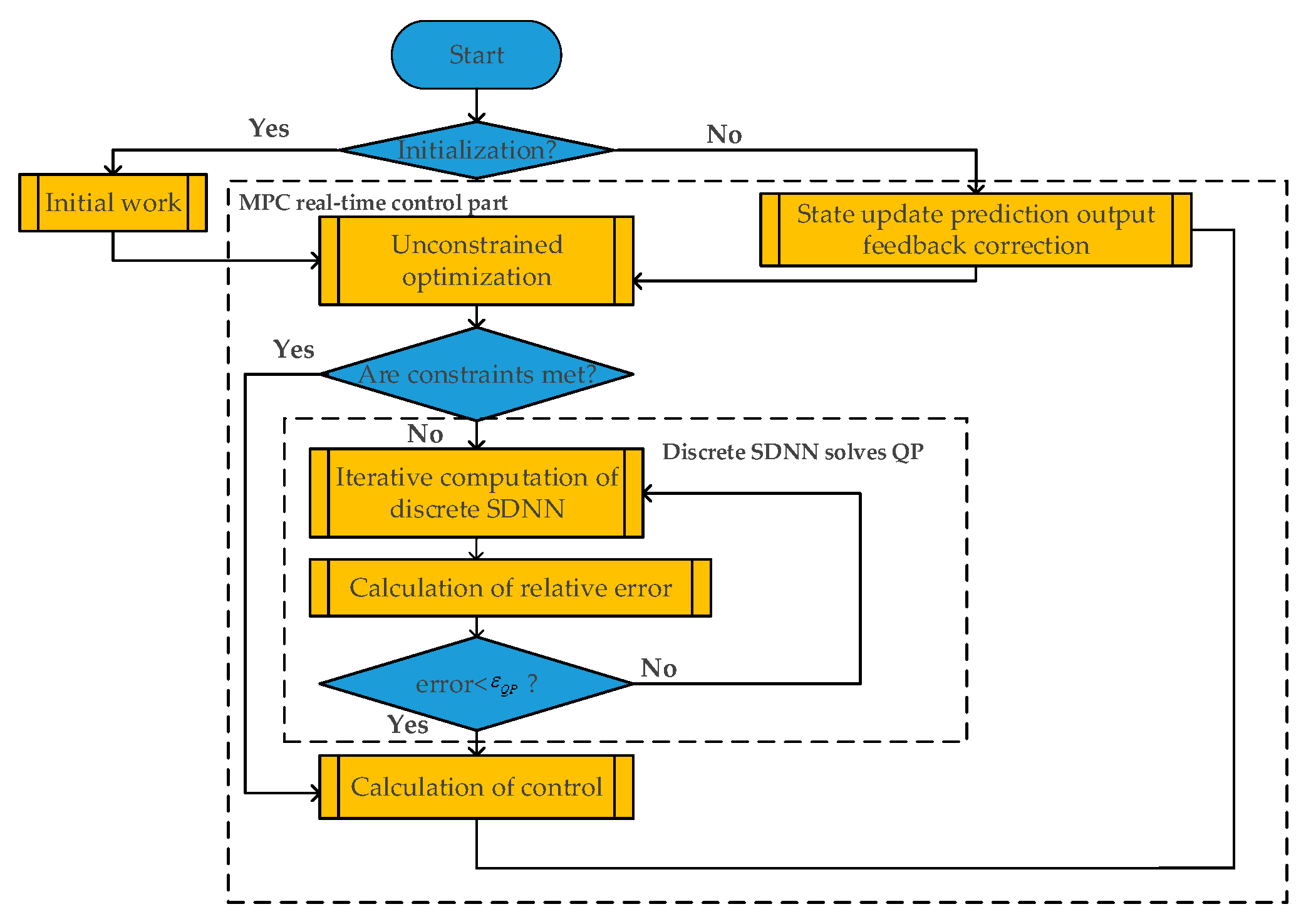
4. Distributed Model Predictive Control of ABS and AFS Based on Heterogeneous Multi-Agents
4.1. Prediction Model
4.2. Rolling Optimization
4.3. Feedback Mechanism
5. Control Strategy Simulation Verification
5.1. Simulation Experiment of Braking Turn under Ice–Snow Conditions
5.2. Braking Steering Simulation Experiment under off-Road Condition
6. Conclusions
- a.
- In this paper, the integrated control structure is adopted to realize the dimension reduction of the model by constructing the mathematical model of the distributed drive electric vehicle based on the graph theory of AFS and ABS coordinated control. The parallel coordinated control method of AFS and ABS is adopted to improve efficiency and is suitable for engineering applications.
- b.
- In this paper, the distributed model predictive control method coordinated using multi-objective optimization AFS and ABS is used to improve the stability of the vehicle under the premise of ensuring the braking performance of the vehicle.
- c.
- The prediction solution method of SDNN is adopted to solve the problems of large amounts of resources, low real-time performance, and complex implementation in the optimization solution of DMPC, so as to avoid the inversion of a large matrix and improve the computational efficiency and the system’s dynamic performance.
Author Contributions
Funding
Institutional Review Board Statement
Informed Consent Statement
Conflicts of Interest
References
- Yu, F.; Li, D. Overview of integrated control for vehicle dynamics. J. Agric. Mach. 2008, 39, 1–7. [Google Scholar]
- Chen, Z. Present Situation and Development Trend of Automotive Chassis Control Technology. Automot. Eng. 2006, 28, 105–113. [Google Scholar]
- Yin, G.; Jin, X.; Zhang, Y. Review on Dynamic Control of Distributive Drive Electric Vehicle Chassis. J. Chongqing Univ. Technol. (Nat. Sci.) 2016, 30, 13–19+26. [Google Scholar]
- Song, Y.; Shu, H.; Chen, X. Chassis integrated control for 4WIS distributed drive EVs with model predictive control based on the UKF observer. Sci. China Technol. Sci. 2020, 63, 397–409. [Google Scholar] [CrossRef]
- Cheng, S.; Li, L.; Liu, C.-Z.; Wu, X.; Fang, S.-N.; Yong, J.-W. Robust LMI-Based H-Infinite Controller Integrating AFS and DYC of Autonomous Vehicles with Parametric Uncertainties. IEEE Trans. Syst. Man Cybern. Syst. 2020, 51, 6901–6910. [Google Scholar] [CrossRef]
- Wang, Z.; Zhu, J.; Zhang, L.; Wang, Y. Automotive ABS/DYC coordinated control under complex driving conditions. IEEE Access 2018, 6, 32769–32779. [Google Scholar] [CrossRef]
- Feng, C.; Ding, N.; He, Y.; Chen, W. Integrated control of automobile ABS/DYC/AFS for improving braking performance and stability. Int. J. Veh. Des. 2015, 67, 259. [Google Scholar] [CrossRef]
- Wang, G.; Liu, Y.; Li, S.; Tian, Y.; Cui, G. New integrated vehicle stability control of active front steering and electronic stability control considering tire force reserve capability. IEEE Trans. Veh. Technol. 2021, 70, 2181–2195. [Google Scholar] [CrossRef]
- Pugi, L.; Grasso, F.; Pratesi, M.; Cipriani, M.; Bartolomei, A. Design and preliminary performance evaluation of a four wheeled vehicle with degraded adhesion conditions. Int. J. Electr. Hybrid Veh. 2017, 9, 1–32. [Google Scholar] [CrossRef]
- Jin, X.; Yu, Z.; Yin, G.; Wang, J. Improving Vehicle Handling Stability Based on Combined AFS and DYC System via Robust Takagi-Sugeno Fuzzy Control. IEEE Trans. Intell. Transp. Syst. 2018, 19, 2696–2707. [Google Scholar] [CrossRef]
- Tian, Y.; Yao, Q.; Hang, P.; Wang, S. Adaptive Coordinated Path Tracking Control Strategy for Autonomous Vehicles with Direct Yaw Moment Control. Chin. J. Mech. Eng. 2022, 35, 1. [Google Scholar] [CrossRef]
- Zheng, Y.; Li, S.E.; Li, K.; Borrelli, F.; Hedrick, J.K. Distributed Model Predictive Control for Heterogeneous Vehicle Platoons Under Unidirectional Topologies. IEEE Trans. Control. Syst. Technol. 2016, 25, 899–910. [Google Scholar] [CrossRef] [Green Version]
- Li, K.; Bian, Y.; Li, S.E.; Xu, B.; Wang, J. Distributed model predictive control of multi-vehicle systems with switching communication topologies. Transp. Res. Part C Emerg. Technol. 2020, 118, 102717. [Google Scholar] [CrossRef]
- Liu, P.; Kurt, A.; Ozguner, U. Distributed Model Predictive Control for Cooperative and Flexible Vehicle Platooning. IEEE Trans. Control Syst. Technol. 2019, 27, 1115–1128. [Google Scholar] [CrossRef]
- Liang, J.; Lu, Y.; Yin, G.; Fang, Z.; Zhuang, W.; Ren, Y.; Xu, L.; Li, Y. A Distributed Integrated Control Architecture of AFS and DYC based on MAS for Distributed Drive Electric Vehicles. IEEE Trans. Veh. Technol. 2021, 70, 5565–5577. [Google Scholar] [CrossRef]
- Guo, N.; Zhang, X.; Zou, Y.; Lenzo, B.; Zhang, T.; Göhlich, D. A fast model predictive control allocation of distrib-uted drive electric vehicles for tire slip energy saving with stability constraints. Control Eng. Pract. 2020, 102, 104554. [Google Scholar] [CrossRef]
- Tavernini, D.; Metzler, M.; Gruber, P.; Sorniotti, A. Explicit Nonlinear Model Predictive Control for Electric Vehicle Traction Control. IEEE Trans. Control Syst. Technol. 2019, 27, 1438–1451. [Google Scholar] [CrossRef]
- Zeilinger, M.N.; Jones, C.; Morari, M. Real-Time Suboptimal Model Predictive Control Using a Combination of Explicit MPC and Online Optimization. IEEE Trans. Autom. Control 2011, 56, 1524–1534. [Google Scholar] [CrossRef]
- Liu, S.; Wang, J. A simplified dual neural network for quadratic programming with its KWTA application. IEEE Trans. Neural Netw. 2006, 17, 1500–1510. [Google Scholar] [PubMed]
- Cseko, L.H.; Kvasnica, M.; Lantos, B. Explicit MPC-Based RBF Neural Network Controller Design with Discrete-Time Actual Kalman Filter for Semiactive Suspension. IEEE Trans. Control Syst. Technol. 2015, 23, 1736–1753. [Google Scholar] [CrossRef]
- Yin, G.; Zhu, T.; Ren, Z.; Li, G.; Jin, X. Framework of Intelligent Control System for Electric Vehicle Chassis Based on Multi-Agent. China Mech. Eng. 2018, 29, 7. [Google Scholar]
- Chen, T.; Khajepour, A. Wheel Modules with Distributed Controllers: A Multi-Agent Approach to Vehicular Control. IEEE Trans. Veh. Technol. 2020, 69, 10879–10888. [Google Scholar]
- Sharma, A.; Srinivasan, D.; Trivedi, A. A Decentralized Multi-Agent Approach for Service Restoration in Uncertain Environment. IEEE Trans. Smart Grid 2018, 9, 3394–3405. [Google Scholar] [CrossRef]
- Zhang, C.; Wu, H.; He, J.; Xu, C. Consensus tracking for multi-motor system via observer based variable structure approach. J. Frankl. Inst. 2015, 352, 3366–3377. [Google Scholar] [CrossRef]
- Liang, J.; Lu, Y.; Pi, D.; Yin, G.; Zhuang, W.; Wang, F.; Feng, J.; Zhou, C. A Decentralized Cooperative Control Framework for Active Steering and Active Suspension: Multi-agent Approach. IEEE Trans. Transp. Electrif. 2021, 1. [Google Scholar] [CrossRef]
- Tang, Y.; Xing, X.; Karimi, H.R.; Kocarev, L.; Kurths, J. Tracking Control of Networked Multi-Agent Systems Under New Characterizations of Impulses and Its Applications in Robotic Systems. IEEE Trans. Ind. Electron. 2016, 63, 1299–1307. [Google Scholar] [CrossRef]
- Leng, B.; Jin, D.; Xiong, L.; Yang, X.; Yu, Z. Estimation of tire-road peak adhesion coefficient for intelligent electric vehicles based on cam-era and tire dynamics information fusion. Mech. Syst. Signal Processing 2021, 150, 107275. [Google Scholar] [CrossRef]
- Gong, J.W.; Jiang, Y.; Xu, W. Model Predictive Control of Unmanned Ground Vehicle; Beijing Institute of Technology Press: Beijing, China, 2014. [Google Scholar]
- Kuhne, F.; Lages, W.F.; da Silva, J.G., Jr. Model Predictive Control of a Mobile Robot Using Linearization. In Proceedings of the Mechatronics and Robototics, Aachen, Germany, 13–15 September 2004; Volume 4, pp. 525–530. [Google Scholar]
- Zhao, L.; Tang, L. A Simple Method of ABS Optimal Slip Ratio Identification. Adv. Mater. Res. 2011, 383–390, 2453–2457. [Google Scholar] [CrossRef]
- Aly, A.A. Intelligent fuzzy control for antilock brake system with road-surfaces identifier. In Proceedings of the 2010 IEEE International Conference on Mechatronics and Automation, Xi’an, China, 4–7 August 2010; pp. 699–705. [Google Scholar] [CrossRef]










| Road | Dry Cement | Dry Bitumen | Wet Asphalt | Snow | Ice | Wet Pebbles |
|---|---|---|---|---|---|---|
| 1.1973 | 1.280 | 0.857 | 0.1946 | 0.0005 | 0.4004 | |
| 25.168 | 23.99 | 33.82 | 94.129 | 306.39 | 33.708 | |
| 0.5373 | 0.52 | 0.347 | 0.0646 | 0.001 | 0.1204 | |
| 0.16 | 0.17 | 0.13 | 0.06 | 0.03 | 0.14 | |
| 1.09 | 1.17 | 0.8013 | 0.1907 | 0.05 | 0.34 |
| Parameter | Unit | Value | Parameter | Unit | Value |
|---|---|---|---|---|---|
| m | 1.2 | Iz | 2700 | kg∙m2 | |
| m | 1.4 | M | kg | 2500 | |
| Cαr | N/rad | −51,000 | m | kg | 290 |
| Cαf | N/rad | −40,000 | J | kg∙s2 | 0.8 |
| R | m | 0.3 | g | 9.8 |
Publisher’s Note: MDPI stays neutral with regard to jurisdictional claims in published maps and institutional affiliations. |
© 2022 by the authors. Licensee MDPI, Basel, Switzerland. This article is an open access article distributed under the terms and conditions of the Creative Commons Attribution (CC BY) license (https://creativecommons.org/licenses/by/4.0/).
Share and Cite
Zhang, N.; Wang, J.; Li, Z.; Li, S.; Ding, H. Multi-Agent-Based Coordinated Control of ABS and AFS for Distributed Drive Electric Vehicles. Energies 2022, 15, 1919. https://doi.org/10.3390/en15051919
Zhang N, Wang J, Li Z, Li S, Ding H. Multi-Agent-Based Coordinated Control of ABS and AFS for Distributed Drive Electric Vehicles. Energies. 2022; 15(5):1919. https://doi.org/10.3390/en15051919
Chicago/Turabian StyleZhang, Niaona, Jieshu Wang, Zonghao Li, Shaosong Li, and Haitao Ding. 2022. "Multi-Agent-Based Coordinated Control of ABS and AFS for Distributed Drive Electric Vehicles" Energies 15, no. 5: 1919. https://doi.org/10.3390/en15051919
APA StyleZhang, N., Wang, J., Li, Z., Li, S., & Ding, H. (2022). Multi-Agent-Based Coordinated Control of ABS and AFS for Distributed Drive Electric Vehicles. Energies, 15(5), 1919. https://doi.org/10.3390/en15051919
