Optimal Power Flow with Stochastic Solar Power Using Clustering-Based Multi-Objective Differential Evolution
Abstract
1. Introduction
2. Mathematical Model of the Studied MOOPF
2.1. Inequality and Equality Limits
- (1)
- Generator limits
- (2)
- Transformer limits
- (3)
- Operation limits
- (4)
- Power balance limits
2.2. Operating Cost of Stochastic PV Power
2.2.1. Power Model of PV Power Plants
2.2.2. Total Operating Cost of PV Power Plants
2.3. Total Operating Cost of Thermal Generators
2.4. Total Emission of Thermal Generators
2.5. Optimization Objectives of the Studied MOOPF
2.6. Operation Indicators
3. Differential Evolution and Merged Hierarchical Clustering
3.1. Differential Evolution
3.2. Merged Hierarchical Clustering
4. Clustering-Based Multi-Objective Differential Evolution
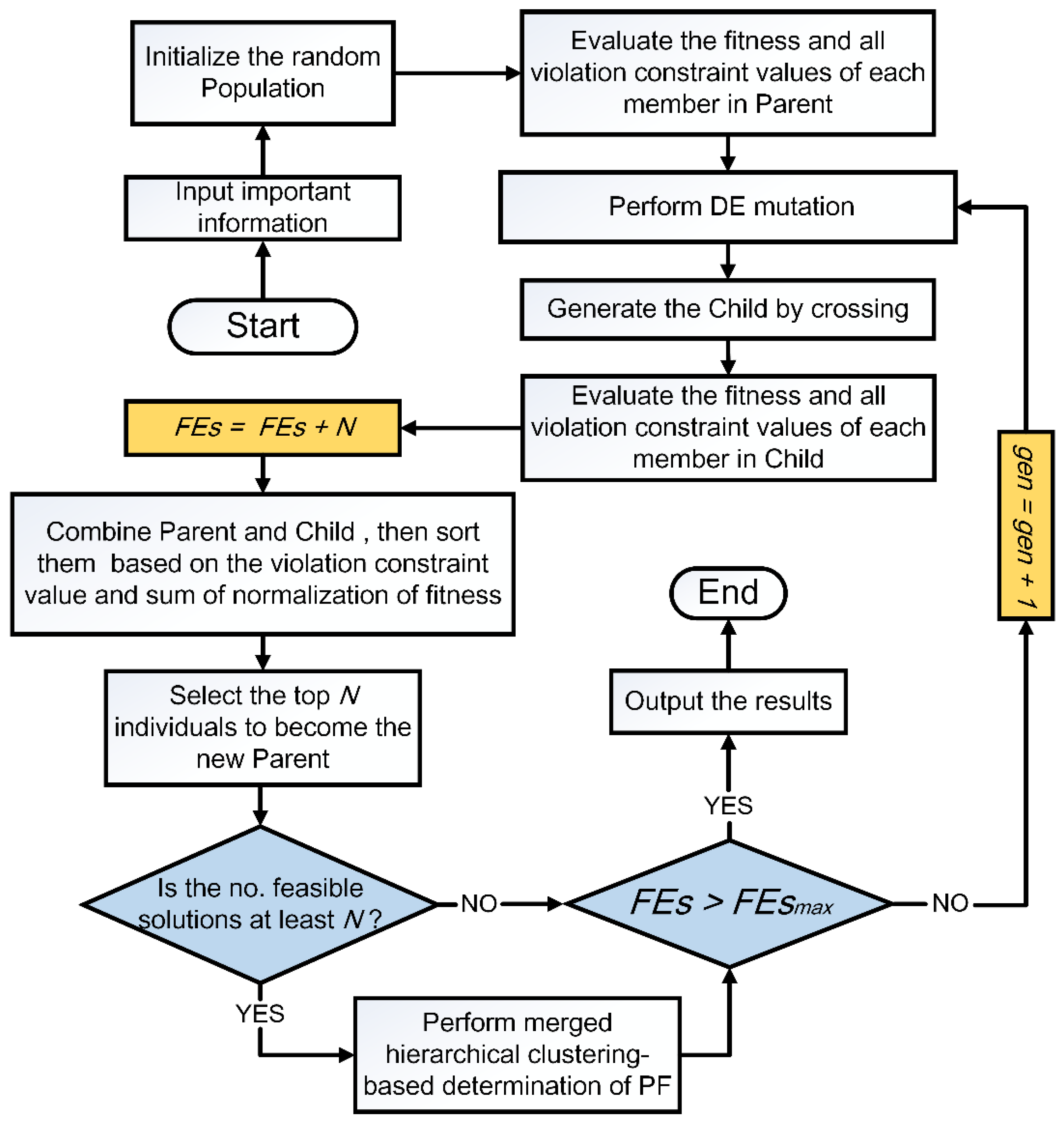
4.1. Framework of CMODE
4.2. Feasible Solution Priority Technique
4.3. Merged Hierarchical Clustering-Based Determination of PF
Algorithm 1: Merged hierarchical clustering-based determination of PF |
Input: (gen − 1)th Parent and genth Parent |
Output: PF |
1: Combine the (gen − 1)th Parent and the genth Parent to for a set U. |
2: Rank the solutions in U by executing the fast non-dominated sort |
% PFK means the solutions in the first K fronts of U |
% |PFK| means the capacity of PFK |
3: if |PFK| = N then |
4: PF = U, break |
5: else |
6: Select the rest R (|R| = (N − |PFK|)) solutions from the (K + 1) front of U with the merged hierarchical clustering |
7: PF = PFK ∪ R |
8: end if |
4.4. The Determination of the Best Compromise Solution
5. Simulation Results
5.1. Study Cases
5.2. Simulation Settings
5.3. Comparison of HV Results and Statistical Analysis
5.4. Comparison of PF
5.5. Comparison of Solutions
6. Conclusions and Future Work
Author Contributions
Funding
Data Availability Statement
Conflicts of Interest
Nomenclature
OPF | Optimal power flow |
MOOPF | Multi-objective OPF |
PF | Pareto frontier |
PV | Photovoltaic |
HV | Hypervolume |
, | Control/state variables |
, | Inequality/equality constraints |
, , | Reactive power/active power/voltage of generator bus |
Tap setting of the th transformer | |
, | Voltage/voltage angle of bus |
, | Upper/lower active power limit of the th generator |
, | Upper/lower reactive power limit of the th generator |
, | Upper/lower voltage limit of the th generator bus |
, | Upper/lower voltage limit of the th load bus |
Active power of the th branch | |
, | Upper/lower tap limit of the th transformer |
Upper limit of the capacity of the th branch | |
, | Susceptance/conductance between buses and |
, | Active/reactive load demand on the th bus |
Output power of the th generator | |
, | Estimated/rated power of the th PV power plant |
Solar irradiance under the normal condition | |
, | Mean/standard deviation of Lognormal probability density function |
, , | Direct/reserve/penalty cost factor |
, | Active power lower/higher than |
, | Relative frequency of / |
, | The number of discrete pillars in / |
, , , , , | The number of PV plants/thermal generators/load buses/buses/branches/tap-regulated transformers |
, | Valve-point effect factors of the th thermal generator |
, , | Operating cost factors of the th thermal generator |
, , , , | Emission factors of the th thermal generator |
, | Total line power losses/voltage deviations |
Appendix A
Case 1 | Min | Max | Best Comp | Best Cost | Best Emission | |
---|---|---|---|---|---|---|
Variable | PTG1 (MW) | 0 | 575.88 | 186.3772 | 148.6171 | 223.4129 |
PTG2 (MW) | 30 | 100 | 100.0000 | 93.6162 | 100.0000 | |
PTG3 (MW) | 42 | 140 | 70.8060 | 43.9203 | 140.0000 | |
PTG4 (MW) | 30 | 100 | 99.8049 | 99.8664 | 100.0000 | |
PTG5 (MW) | 165 | 550 | 364.2674 | 425.0176 | 287.8140 | |
PTG6 (MW) | 30 | 100 | 100.0000 | 96.7985 | 99.9572 | |
PTG7 (MW) | 123 | 410 | 343.9435 | 358.4092 | 316.1286 | |
V1 (p.u.) | 0.95 | 1.1 | 1.0493 | 1.0533 | 1.0470 | |
V2 (p.u.) | 0.95 | 1.1 | 1.0443 | 1.0456 | 1.0449 | |
V3 (p.u.) | 0.95 | 1.1 | 1.0441 | 1.0453 | 1.0457 | |
V6 (p.u.) | 0.95 | 1.1 | 1.0563 | 1.0462 | 1.0429 | |
V8 (p.u.) | 0.95 | 1.1 | 1.0575 | 1.0424 | 1.0480 | |
V9 (p.u.) | 0.95 | 1.1 | 1.0323 | 1.0277 | 1.0295 | |
V12 (p.u.) | 0.95 | 1.1 | 1.0306 | 1.0437 | 1.0400 | |
T19 (p.u.) | 0.90 | 1.10 | 0.9759 | 0.9864 | 1.0058 | |
T20 (p.u.) | 0.90 | 1.10 | 1.1000 | 1.0354 | 1.0652 | |
T31 (p.u.) | 0.90 | 1.10 | 0.9580 | 0.9952 | 1.0279 | |
T35 (p.u.) | 0.90 | 1.10 | 1.0059 | 1.0155 | 0.9929 | |
T36 (p.u.) | 0.90 | 1.10 | 0.9655 | 0.9359 | 0.9724 | |
T37 (p.u.) | 0.90 | 1.10 | 1.0472 | 1.0311 | 0.9682 | |
T41 (p.u.) | 0.90 | 1.10 | 0.9860 | 0.9923 | 0.9732 | |
T46 (p.u.) | 0.90 | 1.10 | 0.9485 | 0.9738 | 0.9507 | |
T54 (p.u.) | 0.90 | 1.10 | 0.9260 | 0.9170 | 0.9249 | |
T58 (p.u.) | 0.90 | 1.10 | 0.9922 | 0.9830 | 1.0198 | |
T59 (p.u.) | 0.90 | 1.10 | 0.9731 | 0.9567 | 0.9621 | |
T65 (p.u.) | 0.90 | 1.10 | 0.9746 | 0.9616 | 1.0190 | |
T66 (p.u.) | 0.90 | 1.10 | 0.9430 | 0.9636 | 0.9000 | |
T71 (p.u.) | 0.90 | 1.10 | 1.0269 | 0.9983 | 1.0310 | |
T73 (p.u.) | 0.90 | 1.10 | 1.0412 | 1.0067 | 0.9675 | |
T76 (p.u.) | 0.90 | 1.10 | 0.9000 | 1.0132 | 1.0535 | |
T80 (p.u.) | 0.90 | 1.10 | 1.0484 | 1.0409 | 1.0417 | |
QTG1 (MVAr) | −140 | 200 | 52.1131 | 61.7561 | 27.0031 | |
QTG2 (MVAr) | −17 | 50 | 28.0585 | 20.3215 | 37.9586 | |
QTG3 (MVAr) | −10 | 60 | 26.9675 | 41.2500 | 24.8212 | |
QTG4 (MVAr) | −8 | 25 | 12.7597 | 4.6859 | −2.4807 | |
QTG5 (MVAr) | −140 | 200 | 52.3377 | 12.5234 | 50.0058 | |
QTG6 (MVAr) | −3 | 9 | 5.2316 | 8.1439 | 6.4411 | |
QTG7 (MVAr) | −150 | 155 | 54.2682 | 83.7349 | 97.1273 | |
Objective | Emission (t/h) | 1.2998 | 1.6073 | 1.0859 | ||
Cost ($/h) | 42,378.2574 | 41,829.5401 | 45,553.6603 | |||
Operation indicator | (p.u.) | 1.0859 | 1.1717 | 1.1377 | ||
(MW) | 14.3990 | 15.4453 | 16.5127 |
Case 2 | Min | Max | Best Comp | Best Cost | Best Emission | |
---|---|---|---|---|---|---|
Variable | PTG1 (MW) | 0 | 575.88 | 185.1707 | 132.3190 | 235.7068 |
PPV1 (MW) | 0 | 100 | 100.0000 | 100.0000 | 99.7895 | |
PTG2 (MW) | 42 | 140 | 80.9551 | 51.1500 | 140.0000 | |
PPV2 (MW) | 0 | 100 | 100.0000 | 100.0000 | 100.0000 | |
PTG3 (MW) | 165 | 550 | 360.4079 | 433.4232 | 289.8099 | |
PPV3 (MW) | 0 | 100 | 100.0000 | 100.0000 | 100.0000 | |
PTG4 (MW) | 123 | 410 | 339.1958 | 349.9696 | 304.2488 | |
V1 (p.u.) | 0.95 | 1.1 | 1.0166 | 1.0226 | 1.0109 | |
V2 (p.u.) | 0.95 | 1.1 | 1.0128 | 1.0190 | 1.0081 | |
V3 (p.u.) | 0.95 | 1.1 | 1.0240 | 1.0155 | 1.0214 | |
V6 (p.u.) | 0.95 | 1.1 | 1.0390 | 1.0365 | 1.0374 | |
V8 (p.u.) | 0.95 | 1.1 | 1.0472 | 1.0507 | 1.0555 | |
V9 (p.u.) | 0.95 | 1.1 | 1.0195 | 1.0220 | 1.0278 | |
V12 (p.u.) | 0.95 | 1.1 | 1.0236 | 1.0277 | 1.0406 | |
T19 (p.u.) | 0.90 | 1.1 | 1.0382 | 1.0077 | 0.9963 | |
T20 (p.u.) | 0.90 | 1.1 | 0.9816 | 0.9998 | 1.0451 | |
T31 (p.u.) | 0.90 | 1.1 | 1.0515 | 1.0510 | 0.9962 | |
T35 (p.u.) | 0.90 | 1.1 | 1.0412 | 0.9847 | 1.0599 | |
T36 (p.u.) | 0.90 | 1.1 | 0.9137 | 0.9595 | 0.9000 | |
T37 (p.u.) | 0.90 | 1.1 | 0.9975 | 0.9760 | 0.9929 | |
T41 (p.u.) | 0.90 | 1.1 | 0.9784 | 0.9857 | 1.0127 | |
T46 (p.u.) | 0.90 | 1.1 | 0.9733 | 0.9496 | 0.9693 | |
T54 (p.u.) | 0.90 | 1.1 | 0.9114 | 0.9109 | 0.9005 | |
T58 (p.u.) | 0.90 | 1.1 | 0.9608 | 0.9420 | 0.9773 | |
T59 (p.u.) | 0.90 | 1.1 | 0.9623 | 0.9402 | 0.9293 | |
T65 (p.u.) | 0.90 | 1.1 | 0.9550 | 0.9766 | 0.9586 | |
T66 (p.u.) | 0.90 | 1.1 | 0.9648 | 0.9585 | 0.9395 | |
T71 (p.u.) | 0.90 | 1.1 | 0.9644 | 0.9970 | 0.9782 | |
T73 (p.u.) | 0.90 | 1.1 | 1.0470 | 0.9901 | 1.0281 | |
T76 (p.u.) | 0.90 | 1.1 | 0.9827 | 0.9926 | 0.9920 | |
T80 (p.u.) | 0.90 | 1.1 | 0.9893 | 0.9876 | 0.9844 | |
QTG1 (MVAr) | −140 | 200 | 16.9478 | 36.1716 | −12.7746 | |
QPV1 (MVAr) | −17 | 50 | 20.7363 | 38.8423 | 22.0496 | |
QTG2 (MVAr) | −10 | 60 | 38.8840 | 15.6417 | 16.3274 | |
QPV2 (MVAr) | −8 | 25 | 3.9737 | −3.1597 | −6.3003 | |
QTG3 (MVAr) | −140 | 200 | 60.3842 | 56.9724 | 79.0276 | |
QPV3 (MVAr) | −3 | 9 | 4.0140 | 3.5384 | 5.4230 | |
QTG4 (MVAr) | −150 | 155 | 90.3729 | 91.3263 | 147.6832 | |
Objective | Emission(t/h) | 1.1546 | 1.5145 | 0.9719 | ||
Cost ($/h) | 31,510.9641 | 30,778.9688 | 34,763.0205 | |||
($/h) | 30,251.7905 | 29,519.7952 | 33,504.8575 | |||
($/h) | 1259.1736 | 1259.1736 | 1258.1630 | |||
Operation indicator | (p.u.) | 0.9721 | 0.9982 | 0.9315 | ||
(MW) | 14.9295 | 16.0618 | 18.7548 |
References
- Nanda, J.; Hari, L. Economic emission load dispatch with line flow constraints using a classical technique. IEEE Proc.-Gener. Transm. Distrib. 1994, 141, 1–10. [Google Scholar] [CrossRef]
- Hargreaves, J.J.; Hobbs, B.F. Commitment and dispatch with uncertain wind generation by dynamic programming. IEEE Trans. Sustain. Energy 2012, 3, 724–734. [Google Scholar] [CrossRef]
- Xiong, G.; Yuan, X.; Mohamed, A.; Chen, J.; Zhang, J. Improved binary gaining–sharing knowledge-based algorithm with mutation for fault section location in distribution networks. J. Comput. Des. Eng. 2022, 9, 393–405. [Google Scholar] [CrossRef]
- Pulluri, H.; Naresh, R.; Sharma, V. An enhanced self-adaptive differential evolution based solution methodology for multiobjective optimal power flow. Appl. Soft Comput. 2017, 54, 229–245. [Google Scholar] [CrossRef]
- El-Sattar, S.A.; Kamel, S.; Sehiemy, R.; Jurado, F.; Yu, J. Single- and multi-objective optimal power flow frameworks using Jaya optimization technique. Neural Comput. Appl. 2019, 31, 8787–8806. [Google Scholar] [CrossRef]
- Chen, G.A.; Qian, J.; Zhang, Z.; Li, S. Application of modified pigeon-inspired optimization algorithm and constraint-objective sorting rule on multi-objective optimal power flow problem. Appl. Soft Comput. J. 2020, 92, 106321. [Google Scholar] [CrossRef]
- Naderi, E.A.; Pourakbari-Kasmaei, M.; Cerna, F.; Lehtonen, M. A novel hybrid self-adaptive heuristic algorithm to handle single- and multiobjective optimal power flow problems. Electr. Power Energy Syst. 2021, 125, 106492. [Google Scholar] [CrossRef]
- Reddy, S.S. Solution of multi-objective optimal power flow using efficient meta-heuristic algorithm. Electr. Eng. 2017, 100, 401–413. [Google Scholar] [CrossRef]
- Abbasi, M.; Abbasi, E.; Mohammadi-Ivatloo, B. Single and multi-objective optimal power flow using a new differential-based harmony search algorithm. J. Ambient. Intell. Humaniz. Comput. 2020, 12, 851–871. [Google Scholar] [CrossRef]
- Biswas, P.; Suganthan, P.N.; Mallipeddi, R.; Amaratunga, G. Multi-objective optimal power flow solutions using a constraint handling technique of evolutionary algorithms. Soft Comput. 2020, 24, 2999–3023. [Google Scholar] [CrossRef]
- Xiong, G.; Shuai, M.; Hu, X. Combined heat and power economic emission dispatch using improved bare-bone multi-objective particle swarm optimization. Energy 2022, 244, 123108. [Google Scholar] [CrossRef]
- Warid, W.; Hizam, H.; Mariun, N.; Wahab, N. A novel quasi-oppositional modified Jaya algorithm for multi-objective optimal power flow solution. Appl. Soft Comput. 2018, 65, 360–373. [Google Scholar] [CrossRef]
- Shi, B.; Yan, L.; Wu, W. Multi-objective optimization for combined heat and power economic dispatch with power transmission loss and emission. Energy 2013, 56, 135–143. [Google Scholar] [CrossRef]
- Hua, Y.; Jin, Y.; Hao, K. A clustering-based adaptive evolutionary algorithm for multiobjective optimization with irregular Pareto fronts. IEEE Trans. Cybern. 2019, 7, 2758–2770. [Google Scholar] [CrossRef]
- Li, R.; Gong, W.; Lu, C. A reinforcement learning based RMOEA/D for bi-objective fuzzy flexible job shop scheduling. Expert Syst. Appl. 2022, 203, 117380. [Google Scholar] [CrossRef]
- Zhang, J.; Xiong, G.; Zou, X.; Yuan, X. Multi-objective economic-environmental dispatch considering wind power and small runoff hydropower. Autom. Electr. Power Syst. 2021, 45, 1–8. [Google Scholar]
- Theocharides, S.; Theristis, M.; Makrides, G.; Kynigos, M.; Spanias, C.; Georghiou, G.E. Comparative Analysis of Machine Learning Models for Day-Ahead Photovoltaic Power Production Forecasting. Energies 2021, 14, 1081. [Google Scholar] [CrossRef]
- Theocharides, S.; Makrides, G.; Livera, A.; Theristis, M.; Kaimakis, P.; Georghiou, G.E. Day-ahead photovoltaic power production forecasting methodology based on machine learning and statistical post-processing. Appl. Energy 2020, 268, 115023. [Google Scholar] [CrossRef]
- Xiong, G.; Li, L.; Mohamed, A.W.; Yuan, X.; Zhang, J. A new method for parameter extraction of solar photovoltaic models using gaining–sharing knowledge based algorithm. Energy Rep. 2021, 7, 3286–3301. [Google Scholar] [CrossRef]
- Talavera, D.L.; Muñoz-Cerón, E.; de la Casa, J.; Lozano-Arjona, D.; Theristis, M.; Pérez-Higueras, P.J. Complete Procedure for the Economic, Financial and Cost-Competitiveness of Photovoltaic Systems with Self-Consumption. Energies 2019, 12, 345. [Google Scholar] [CrossRef]
- Jones, C.B.; Theristis, M.; Darbali-Zamora, R.; Ropp, M.E.; Reno, M.J.; Lave, M.S. Switch Location Identification for Integrating a Distant Photovoltaic Array Into a Microgrid. IEEE Access 2022, 10, 57902–57913. [Google Scholar] [CrossRef]
- Shi, J.; Zhu, Q.; Li, J. A novel hierarchical clustering algorithm with merging strategy based on shared subordinates. Appl. Intell. Int. J. Artif. Intell. Neural Netw. Complex Probl. Solving Technol. 2022, 52, 8635–8650. [Google Scholar] [CrossRef]
- Biswas, P.; Suganthan, P.N.; Mallipeddi, R.; Amaratunga, G. Optimal power flow solutions using differential evolution algorithm integrated with effective constraint handling techniques. Eng. Appl. Artif. Intell. 2018, 68, 81–100. [Google Scholar] [CrossRef]
- Biswas, P.P.; Suganthan, P.N.; Qu, B.; Amaratunga, G.A. Multi-objective economic-environmental power dispatch with stochastic wind-solar-small hydro power. Energy 2018, 150, 1039–1057. [Google Scholar] [CrossRef]
- Qu, B.; Liang, J.; Zhu, Y.; Suganthan, P.N. Solving dynamic economic emission dispatch problem considering wind power by multi-objective differential evolution with ensemble of selection method. Nat. Comput. 2017, 18, 695–703. [Google Scholar] [CrossRef]
- Yu, X.; Yu, X.; Lu, Y.; Sheng, J. Economic and emission dispatch using ensemble multi-objective differential evolution algorithm. Sustainability 2018, 10, 418. [Google Scholar] [CrossRef]
- Qiao, B.; Liu, J.; Hao, X. A multi-objective differential evolution algorithm and a constraint handling mechanism based on variables proportion for dynamic economic emission dispatch problems. Appl. Soft Comput. 2021, 108, 107419. [Google Scholar] [CrossRef]
- Xiong, G.; Zhang, J.; Shi, D.; Zhu, L.; Yuan, X. Parameter extraction of solar photovoltaic models via quadratic interpolation learning differential evolution. Sustain. Energy Fuels 2020, 4, 5595–5608. [Google Scholar] [CrossRef]
- Xu, R.; Wunsch, I. Survey of clustering algorithms. IEEE Trans. Neural Netw. 2005, 16, 645–678. [Google Scholar] [CrossRef]
- Biswas, P.; Mallipeddi, R.; Arora, P.; Suganthan, P.N. Optimal placement and sizing of FACTS devices for optimal power flow in a wind power integrated electrical network. Neural Comput. Appl. 2021, 33, 6753–6774. [Google Scholar] [CrossRef]
- Deb, K.; Agarwal, R.B. An evolutionary many-objective optimization algorithm using reference-point-based nondominated sorting approach, part I: Solving problems with box constraints. IEEE Trans. Evol. Comput. 2014, 18, 577–601. [Google Scholar] [CrossRef]
- Edib, S.N.; Lin, Y.; Vokkarane, V.; Qiu, F.; Yao, R.; Zhao, D. Optimal PMU Restoration for Power System Observability Recovery after Massive Attacks. IEEE Trans. Smart Grid 2021, 12, 1565–1576. [Google Scholar] [CrossRef]
- Coronel, E.; Baran, B.; Gardel, P. Optimal placement of remote controlled switches in electric power distribution systems with a Meta-heuristic Approach. Lat. Am. Trans. 2022, 45, 590–598. [Google Scholar] [CrossRef]
- Deb, K.; Pratap, A.; Agarwal, S.; Meyarivan, T. A fast and elitist multi-objective genetic algorithm: NSGA-II. IEEE Trans. Evol. Comput. 2010, 6, 182–197. [Google Scholar] [CrossRef]
- Yang, S.; Li, M.; Liu, X.; Zheng, J. A grid-based evolutionary algorithm for many-objective optimization. IEEE Trans. Evol. Comput. 2013, 17, 721–736. [Google Scholar] [CrossRef]
Items | Case1 IEEE 57-Bus System | Case2 Modified IEEE 57-Bus System | ||
---|---|---|---|---|
Quantity | Details | Quantity | Details | |
Buses | 57 | - | 57 | - |
Branches | 80 | - | 80 | - |
Thermal generators | 7 | Buses: 1 (Balancing Node), 2, 3, 6, 8, 9 and 12 | 4 | Buses: 1 (Balancing Node), 3, 8 and 12 |
PV power plant | 0 | - | 3 | Buses: 2, 6 and 9 |
Transformer | 17 | Branches: 19, 20, 31, 35, 36, 37, 41, 46, 54, 58, 59, 65, 66, 71, 73, 76, 80 | 17 | Branches: 19, 20, 31, 35, 36, 37, 41, 46, 54, 58, 59, 65, 66, 71, 73, 76, 80 |
System load | - | 1250.8 MW, 336.4 MVAr | - | 1250.8 MW, 336.4 MVAr |
Load bus | 50 | Allowable voltage range: [0.94–1.06] | 50 | Allowable voltage range: [0.94–1.06] |
Plant | (W/m2) | Rated Power (MW) | The Parameters in Probability Density Function | Cost Factors ($/MW) |
---|---|---|---|---|
PV1 | 1000 | 100 | ||
PV2 | ||||
PV3 |
Method | Parameter Settings |
---|---|
CMODE | |
NSGA-II | mutation factor crossover factor crossover parameters |
CA-MOEA | |
GrEA | the number of divisions in each objective |
Algorithm | Case 1 | Case 2 | ||
---|---|---|---|---|
Mean | Std. | Mean | Std. | |
CMODE | 0.07347 | 8.53 × 10−3 | 0.08413 | 7.67 × 10−3 |
NSGA-II | 0.07241 | 5.99 × 10−3 | 0.07176 | 5.34 × 10−3 |
CA-MOEA | 0.06316 | 6.03 × 10−3 | 0.07912 | 5.00 × 10−3 |
GrEA | 0.07288 | 5.09 × 10−3 | 0.07719 | 9.45 × 10−3 |
CMODE vs. | Case | R+ | R− | p-Value | Sign |
---|---|---|---|---|---|
NSGA-II | Case 1 | 248 | 217 | 7.50 × 10−1 | ≈ |
Case 2 | 450 | 15 | 0.80 × 10−5 | + | |
CA-MOEA | Case 1 | 432 | 33 | 4.10 × 10−5 | + |
Case 2 | 373 | 92 | 3.85 × 10−3 | + | |
GrEA | Case 1 | 241 | 224 | 8.61 × 10−1 | ≈ |
Case 2 | 361 | 104 | 8.20 × 10−3 | + |
Method | Situation | Cost ($/h) | Emission (t/h) | (MW) | (p.u.) |
---|---|---|---|---|---|
CMODE | Best Comp | 42,378.25740 | 1.29978 | 14.39902 | 1.08593 |
Best Cost | 41,829.54006 | 1.60733 | 15.44529 | 1.17172 | |
Best Emission | 45,553.66027 | 1.08585 | 16.51269 | 1.13773 | |
NSGA-II | Best Comp | 42,514.14538 | 1.28064 | 14.29878 | 1.06271 |
Best Cost | 41,835.31986 | 1.70183 | 16.62134 | 1.05436 | |
Best Emission | 45,562.55097 | 1.08711 | 17.78190 | 1.05475 | |
CA-MOEA | Best Comp | 42,300.31554 | 1.49821 | 14.64055 | 1.12854 |
Best Cost | 41,829.85245 | 1.73326 | 16.56421 | 1.15373 | |
Best Emission | 46,741.88170 | 1.18792 | 19.42758 | 1.10973 | |
GrEA | Best Comp | 42,095.55055 | 1.39710 | 15.70217 | 1.19019 |
Best Cost | 41,810.32857 | 1.74843 | 16.72726 | 0.93812 | |
Best Emission | 46,334.09802 | 1.09455 | 18.51497 | 0.92364 |
Method | Situation | Cost ($/h) | Emission (t/h) | (MW) | (p.u.) |
---|---|---|---|---|---|
CMODE | Best Comp | 31,510.96410 | 1.15458 | 14.92952 | 0.97206 |
Best Cost | 30,778.96877 | 1.51445 | 16.06183 | 0.99820 | |
Best Emission | 34,763.02046 | 0.97188 | 18.75483 | 0.93152 | |
NSGA-II | Best Comp | 31,878.11249 | 1.10791 | 14.73706 | 1.20800 |
Best Cost | 30,960.60974 | 1.32659 | 16.33062 | 1.28074 | |
Best Emission | 34,584.57320 | 0.97317 | 17.36800 | 1.23202 | |
CA-MOEA | Best Comp | 31,363.89771 | 1.18054 | 14.38301 | 1.17212 |
Best Cost | 30,860.00681 | 1.43874 | 16.46837 | 1.11257 | |
Best Emission | 34,804.96768 | 0.97553 | 17.17602 | 1.18253 | |
GrEA | Best Comp | 31,528.49233 | 1.16682 | 16.37542 | 1.15121 |
Best Cost | 30,858.11783 | 1.58188 | 19.11846 | 1.10638 | |
Best Emission | 34,888.15443 | 0.97865 | 17.70621 | 1.02394 |
Publisher’s Note: MDPI stays neutral with regard to jurisdictional claims in published maps and institutional affiliations. |
© 2022 by the authors. Licensee MDPI, Basel, Switzerland. This article is an open access article distributed under the terms and conditions of the Creative Commons Attribution (CC BY) license (https://creativecommons.org/licenses/by/4.0/).
Share and Cite
Lv, D.; Xiong, G.; Fu, X.; Wu, Y.; Xu, S.; Chen, H. Optimal Power Flow with Stochastic Solar Power Using Clustering-Based Multi-Objective Differential Evolution. Energies 2022, 15, 9489. https://doi.org/10.3390/en15249489
Lv D, Xiong G, Fu X, Wu Y, Xu S, Chen H. Optimal Power Flow with Stochastic Solar Power Using Clustering-Based Multi-Objective Differential Evolution. Energies. 2022; 15(24):9489. https://doi.org/10.3390/en15249489
Chicago/Turabian StyleLv, Derong, Guojiang Xiong, Xiaofan Fu, Yang Wu, Sheng Xu, and Hao Chen. 2022. "Optimal Power Flow with Stochastic Solar Power Using Clustering-Based Multi-Objective Differential Evolution" Energies 15, no. 24: 9489. https://doi.org/10.3390/en15249489
APA StyleLv, D., Xiong, G., Fu, X., Wu, Y., Xu, S., & Chen, H. (2022). Optimal Power Flow with Stochastic Solar Power Using Clustering-Based Multi-Objective Differential Evolution. Energies, 15(24), 9489. https://doi.org/10.3390/en15249489