Hybrid DC–AC Microgrid Energy Management System Using an Artificial Gorilla Troops Optimizer Optimized Neural Network
Abstract
1. Introduction
- In microgrids with frequent fluctuations in power supply and demand, our artificial gorilla troops optimizer optimized artificial neural network based energy-management-system algorithm achieves excellent results.
- By factoring in the energy storage system’s current charge status in addition to the collected AC grid power, our distribution network maximizes power efficiency.
- The energy storage system’s output power requirement was lowered for practicality’s sake as a consequence of the artificial-gorilla-troop-optimizer-optimized artificial neural network being trained using distinct sets of input data for each operational mode.
2. Hybrid DC–AC Microgrids Energy Management System with Neural Network
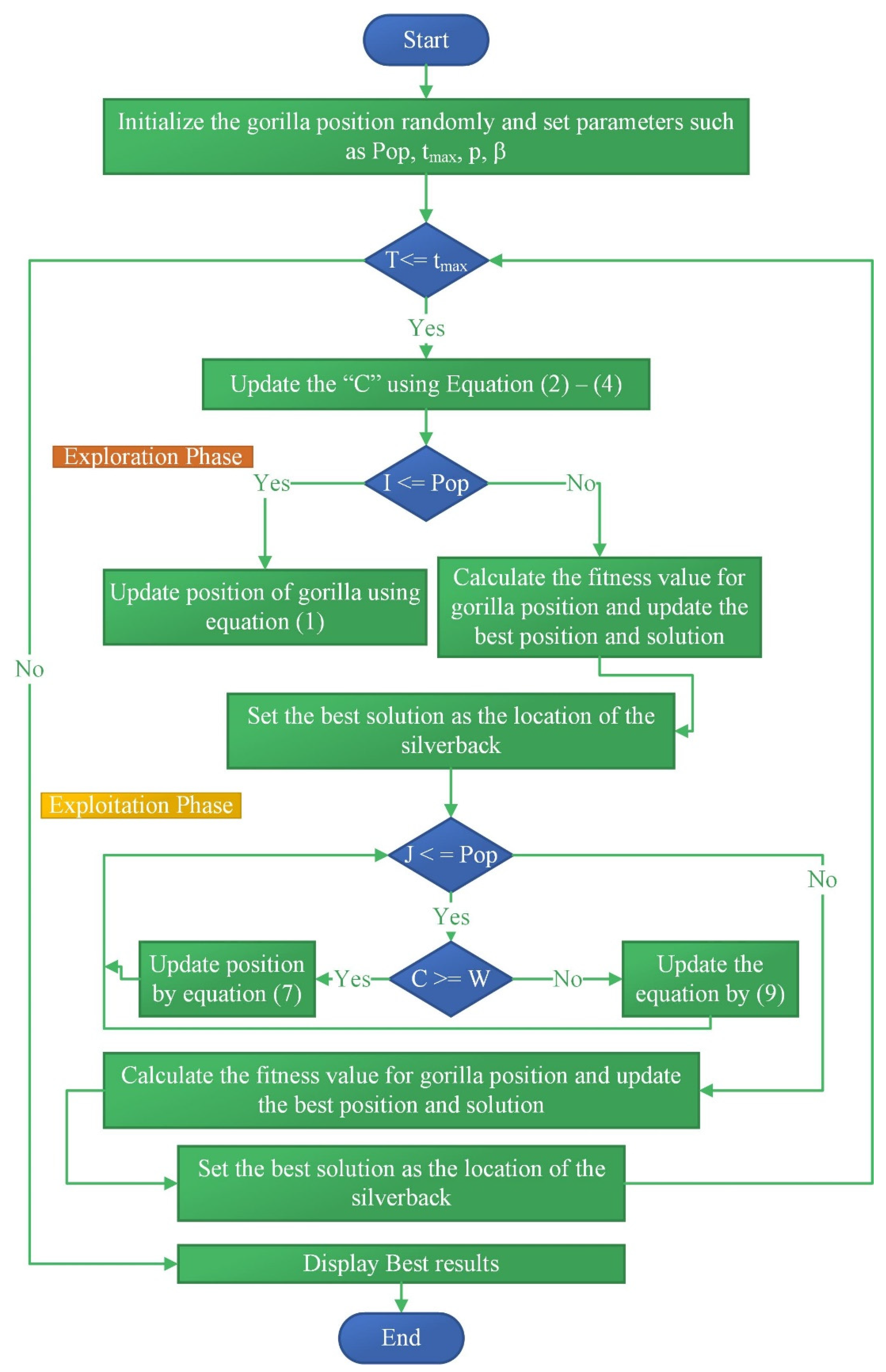
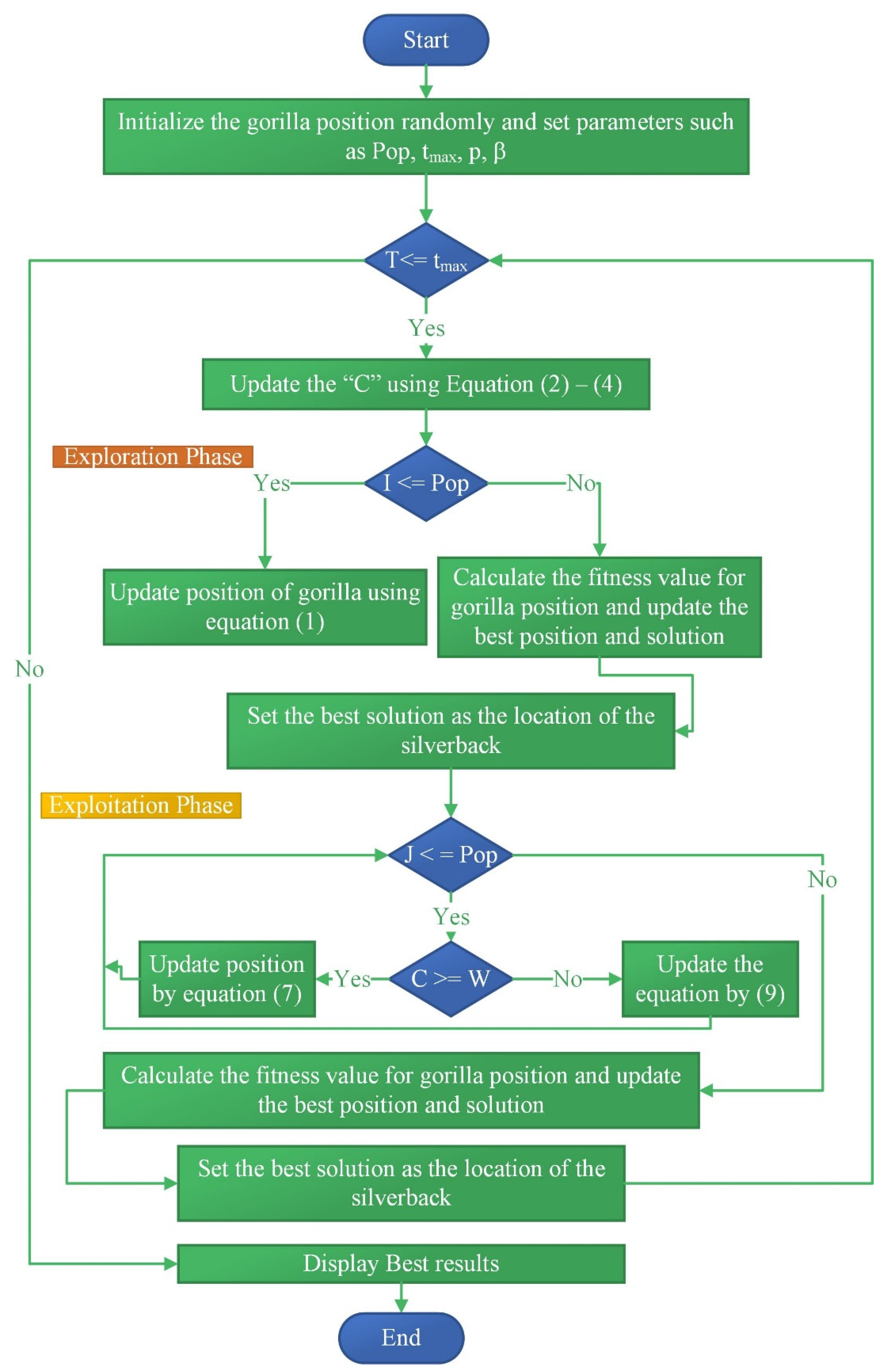
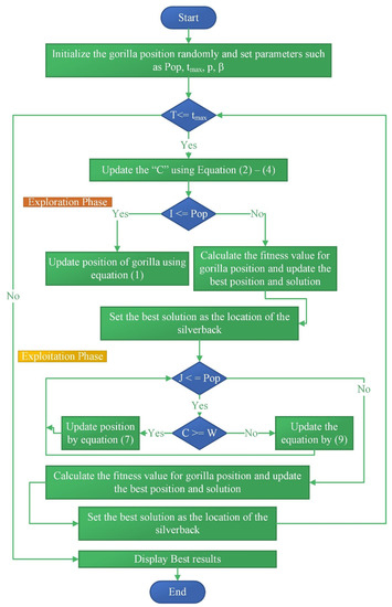
3. Training of an Artificial Neural Network Using Artificial Gorilla Troops Optimizer
- In the GTO method, there are three possible solutions to an optimization problem, denoted as X (the gorillas’ position vector), GX (the gorilla candidates’ position vectors generated at each iteration and used if they outperform the present solution), and Z (other possible solutions). Each iteration converges on the silverback as the optimal answer.
- When it comes to the number of search agents used for optimization purposes, there is only one silverback in the whole population.
- The social lives of wild gorillas may be properly modeled using three different solution types: X, GX, and silverback.
- Gorillas may strengthen themselves by increasing their muscle mass or by securing a prominent place in a balanced and powerful group. Each GX iteration in the GTO algorithm produces a new set of solutions. If the new solution (GX) turns out to be better, the old one will be abandoned (X). Aside from that, it will always be remembered (GX).
- As a species, gorillas are not able to lead solitary lives due to their strong propensity for group living. Therefore, they continue to forage for food as a social group and to be led by a silverback who makes all of the important choices. Assuming that the weakest member of the gorilla group represents the poorest solution in the population, the gorillas spend the formulation phase moving away from the worst solution and toward the best solution (silverback), with the goal of collectively becoming better.
3.1. Exploration Phase
3.2. Exploitation Phases
4. Simulation and Result Discussion on Hybrid AC/DC Microgrid Energy Management Systems
5. Conclusions
Author Contributions
Funding
Data Availability Statement
Conflicts of Interest
References
- Ahmad, S.; Ahmad, A.; Naeem, M.; Ejaz, W.; Kim, H. A Compendium of Performance Metrics, Pricing Schemes, Optimization Objectives, and Solution Methodologies of Demand Side Management for the Smart Grid. Energies 2018, 11, 2801. [Google Scholar] [CrossRef]
- Yaqub, R.; Ahmad, S.; Ahmad, A.; Amin, M. Smart energy-consumption management system considering consumers’ spending goals (SEMS-CCSG). Int. Trans. Electr. Energy Syst. 2016, 26, 1570–1584. [Google Scholar] [CrossRef]
- Ahmad, S.; Naeem, M.; Ahmad, A. Unified Optimization Model for Energy Management in Sustainable Smart Power Systems. Int. Trans. Electr. Energy Syst. 2020, 30, e12144. [Google Scholar] [CrossRef]
- Ahmad, S.; Alhaisoni, M.M.; Naeem, M.; Ahmad, A.; Altaf, M. Joint Energy Management and Energy Trading in Residential Microgrid System. IEEE Access 2020, 8, 123334–1233346. [Google Scholar] [CrossRef]
- Atika, Q.; Fayaz, H.; Nasrudin, A.R.; Glenn, H.; Daniyal, A.; Khaled, S.; Khalid, H. Towards Sustainable Energy: A Systematic Review of Renewable Energy Sources, Technologies, and Public Opinions. IEEE Access 2019, 7, 63837–63851. [Google Scholar]
- Rajvikram, M.E.; Shafiullah, G.M.; Sanjeevikumar, P.; Nallapaneni, M.K.; Annapurna, A.; Ajayragavan, M.V.; Lucian, M.-P.; Jens, B.H.-N. A Comprehensive Review on Renewable Energy Development, Challenges, and Policies of Leading Indian States with an International Perspective. IEEE Access 2020, 8, 74432–74457. [Google Scholar]
- Ali, S.; Zheng, Z.; Aillerie, M.; Sawicki, J.-P.; Péra, M.-C.; Hissel, D. A Review of DC Microgrid Energy Management Systems Dedicated to Residential Applications. Energies 2021, 14, 4308. [Google Scholar] [CrossRef]
- European Commission. 2030 Climate & Energy Framework. Available online: https://Ec.Europa.Eu/Clima/Policies/Strategies/2030_en (accessed on 30 September 2020).
- REN21. Renewables 2021 Global Status Report; REN21 Secretariat: Paris, France, 2021; ISBN 978-3-948393-03-8. [Google Scholar]
- Ramon, Z.; Anurag, K.S. Controls for microgrids with storage: Review, challenges, and research needs. Renew. Sustain. Energy Rev. 2010, 14, 2009–2018. [Google Scholar]
- Asano, H.; Hatziargyriou, N.; Iravani, R.; Marnay, C. Microgrids: An overview of ongoing research, development, and demonstration projects. IEEE Power Energy Mag. 2007, 5, 78–94. [Google Scholar]
- Daniel, E.O.; Ali, M.-S.; Amir, H.E.; Claudio, A.C.; Reza, I.; Mehrdad, Z.; Amir, H.H.; Oriol, G.-B.; Maryam, S.; Rodrigo, P.B.; et al. Trends in Microgrid Control. IEEE Trans. Smart Grid 2014, 5, 1905–1919. [Google Scholar]
- Farzam, N.; Yun, W.L. Overview of Power Management Strategies of Hybrid AC/DC Microgird. IEEE Trans. Power Electron. 2015, 30, 7072–7089. [Google Scholar]
- Planas, E.; Andreu, J.; Gárate, J.I.; Martínez de Alegría, I.; Ibarra, E. AC and DC Technology in Microgrids: A Review. Renew. Sustain. Energy Rev. 2015, 43, 726–749. [Google Scholar] [CrossRef]
- Lie, X.; Dong, C. Control and Operation of a DC Microgrid with Variable Generation and Energy Storage. IEEE Trans. Power Deliv. 2011, 26, 2513–2522. [Google Scholar]
- Rajesh, K.S.; Dash, S.S.; Ragam, R.; Sridhar, R. A review on control of ac microgrid. Renew. Sustain. Energy Rev. 2017, 71, 814–819. [Google Scholar] [CrossRef]
- Poh, C.L.; Ding, L.; Yi, K.C.; Frede, B. Autonomous Operation of Hybrid Microgrid with AC and DC Subgrids. IEEE Trans. Power Electron. 2013, 28, 2214–2223. [Google Scholar]
- Liang, C.; Mohammad, S.; Ahmed, A.; Yusuf, A.-T. Hierarchical Coordination of a Community Microgrid with AC and DC Microgrids. IEEE Trans. Smart Grid 2015, 6, 3042–3051. [Google Scholar]
- Leonori, S.; Paschero, M.; Mascioli, F.M.F.; Rizzi, A. Optimization strategies for Microgrid energy management systems by Genetic Algorithms. Appl. Soft Comput. 2020, 86, 105903. [Google Scholar] [CrossRef]
- Cheng, Y.-S.; Liu, Y.-H.; Wang, S.-C.; Peng, B.-R. A Particle Swarm Optimization Based Energy Management Strategy for Hybrid Generation System. In Proceedings of the 2017 5th International Conference on Applied Computing and Information Technology/4th International Conference on Computational Science/Intelligence and Applied Informatics/2nd International Conference on Big Data, Cloud Computing, Data Science (ACIT-CSII-BCD), Hamamatsu, Japan, 9–13 July 2017; pp. 104–108. [Google Scholar] [CrossRef]
- Khalid, A.; Zafar, A.; Abid, S.; Khalid, R.; Ali Khan, Z.; Qasim, U.; Javaid, N. Cuckoo Search Optimization Technique for Multi-objective Home Energy Management. In Innovative Mobile and Internet Services in Ubiquitous Computing, Proceedings of the 11th International Conference on Innovative Mobile and Internet Services in Ubiquitous Computing (IMIS-2017), Torino, Italy, 28–30 June 2017; Barolli, L., Enokido, T., Eds.; Advances in Intelligent Systems and Computing; Springer: Cham, Switzerland, 2018; Volume 612. [Google Scholar] [CrossRef]
- Ajay, G.; Suryanarayana, D.; Kishore, C. Hybrid AC-DC Microgrid: Systematic Evaluation of Control Strategies. IEEE Trans. Smart Grid 2018, 9, 3830–3843. [Google Scholar]
- Javad, K.; Gerry, M. Simplified Hybrid AC-DC Microgrid with a Novel Interlinking Converter. IEEE Trans. Ind. Appl. 2020, 56, 5023–5034. [Google Scholar]
- Igualada, L.; Corchero, C.; Cruz-Zambrano, M.; Heredia, F. Optimal Energy Management for a Residential Microgrid Including a Vehicle-to-Grid System. IEEE Trans. Smart Grid 2014, 5, 2163–2172. [Google Scholar] [CrossRef]
- Radhakrishnan, P.; Ramaiyan, K.; Vinayagam, A.; Veerasamy, V. A stacking ensemble classification model for detection and classification of power quality disturbances in PV integrated power network. Measurement 2021, 175, 109025. [Google Scholar] [CrossRef]
- Veerasamy, V.; Wahab, N.I.A.; Ramachandran, R.; Othman, M.L.; Hizam, H.; Kumar, J.S.; Irudayaraj, A.X.R. Design of single- and multi-loop self-adaptive PID controller using heuristic based recurrent neural network for ALFC of hybrid power system. Expert Syst. Appl. 2022, 192, 116402. [Google Scholar] [CrossRef]
- Veerasamy, V.; Wahab, N.I.A.; Othman, M.L.; Padmanaban, S.; Sekar, K.; Ramachandran, R.; Hizam, H.; Vinayagam, A.; Islam, M.Z. LSTM Recurrent Neural Network Classifier for High Impedance Fault Detection in Solar PV Integrated Power System. IEEE Access 2021, 9, 32672–32687. [Google Scholar] [CrossRef]
- Veerasamy, V.; Wahab, N.I.A.; Ramachandran, R.; Madasamy, B.; Mansoor, M.; Othman, M.L.; Hizam, H. A novel RK4-Hopfield Neural Network for Power Flow Analysis of power system. Appl. Soft Comput. 2020, 93, 106346. [Google Scholar] [CrossRef]
- Abdollahzadeh, B.; Soleimanian Gharehchopogh, F.; Mirjalili, S. Artificial gorilla troops optimizer: A new nature-inspired metaheuristic algorithm for global optimization problems. Int. J. Intell. Syst. 2021, 36, 5887–5958. [Google Scholar] [CrossRef]

















| SOC (%) | Pdg | Pgrid | Idref |
|---|---|---|---|
| 0.1 | −0.49 | 0.29 | −1.49 |
| 0.1 | −0.49 | 0.49 | −1.39 |
| 0.1 | −0.49 | 0.69 | −1.29 |
| 0.1 | 0 | 0.29 | −1.19 |
| 0.1 | 0 | 0.49 | −1.09 |
| 0.1 | 0 | 0.69 | −0.99 |
| 0.1 | 0.49 | 0.29 | −0.89 |
| 0.1 | 0.49 | 0.49 | −0.79 |
| 0.1 | 0.49 | 0.69 | −0.69 |
| 0.3 | −0.49 | 0.29 | −1.39 |
| 0.3 | −0.49 | 0.49 | −1.29 |
| 0.3 | −0.49 | 0.69 | −1.19 |
| 0.3 | 0 | 0.29 | −1.09 |
| 0.3 | 0 | 0.49 | −0.99 |
| 0.3 | 0 | 0.69 | −0.89 |
| 0.3 | 0.49 | 0.29 | −0.79 |
| 0.3 | 0.49 | 0.49 | −0.69 |
| 0.3 | 0.49 | 0.69 | −0.59 |
| SOC (%) | Pdg | Pgrid | Idref |
|---|---|---|---|
| 0.49 | 0.29 | 0.29 | 0.09 |
| 0.49 | 0.29 | 0.49 | 0.19 |
| 0.49 | 0.29 | 0.69 | 0.39 |
| 0.49 | 0.69 | 0.29 | 0.1 |
| 0.49 | 0.69 | 0.49 | 0.09 |
| 0.49 | 0.69 | 0.69 | 0.19 |
| 0.69 | 0.29 | 0.29 | 0.19 |
| 0.69 | 0.29 | 0.49 | 0.29 |
| 0.69 | 0.29 | 0.69 | 0.49 |
| 0.69 | 0.69 | 0.29 | 0.19 |
| 0.69 | 0.69 | 0.49 | 0.29 |
| 0.69 | 0.69 | 0.69 | 0.49 |
| 0.89 | 0.29 | 0.29 | 0.29 |
| 0.89 | 0.29 | 0.49 | 0.39 |
| 0.89 | 0.29 | 0.69 | 0.59 |
| 0.89 | 0.69 | 0.29 | 0.29 |
| 0.89 | 0.69 | 0.49 | 0.39 |
| 0.89 | 0.69 | 0.69 | 0.59 |
| SOC (%) | Pdg | Pgrid | Idref |
|---|---|---|---|
| 0.49 | −0.29 | 0.29 | 0.4 |
| 0.49 | −0.29 | 0.49 | 0.5 |
| 0.49 | −0.29 | 0.69 | 0.6 |
| 0.49 | −0.69 | 0.29 | 0.7 |
| 0.49 | −0.69 | 0.49 | 0.8 |
| 0.49 | −0.69 | 0.69 | 0.9 |
| 0.69 | −0.29 | 0.29 | 1 |
| 0.69 | −0.29 | 0.49 | 0.7 |
| 0.69 | −0.29 | 0.69 | 0.8 |
| 0.69 | −0.69 | 0.29 | 0.9 |
| 0.69 | −0.69 | 0.49 | 1 |
| 0.69 | −0.69 | 0.69 | 1.1 |
| 0.89 | −0.29 | 0.29 | 1.2 |
| 0.89 | −0.29 | 0.49 | 1 |
| 0.89 | −0.29 | 0.69 | 1.2 |
| 0.89 | −0.69 | 0.29 | 1.3 |
| 0.89 | −0.69 | 0.49 | 1.4 |
| 0.89 | −0.69 | 0.69 | 1.5 |
| Algorithm | Root Mean Square Error | Global Point Epochs | Hidden Neuron | Regression Value | Computation Time (s) |
|---|---|---|---|---|---|
| Levenberg–Marquardt | 0.0383 | 13 | 15 | 0.87–0.99 | 10 |
| GA | 0.0264 | 20 | 10 | 0.90–0.99 | 10 |
| PSO | 0.02455 | 15 | 10 | 0.93–0.99 | 6 |
| Cuckoo search | 0.02356 | 17 | 10 | 0.93–0.99 | 7 |
| Artificial gorilla troops optimizer | 0.011788 | 10 | 10 | 0.98–0.99 | 5 |
| Algorithm | Battery Power (kW) | PV Power (kW) | Wind Power (kW) | Grid Power (kW) | Total Source Power (kW) | Total Load (kW) | Efficiency (%) |
|---|---|---|---|---|---|---|---|
| LMNN | 17.31 | 27.4 | 38.14 | 18.31 | 101.16 | 100 | 98.85 |
| GANN | 17.59 | 27.5 | 37.45 | 18.56 | 101.10 | 100 | 98.91 |
| PSONN | 17.35 | 27.2 | 37.89 | 18.31 | 100.75 | 100 | 99.29 |
| Cuckoo-NN | 17.18 | 27.1 | 38.11 | 18.3 | 100.69 | 100 | 99.31 |
| GTONN | 16.86 | 26.96 | 38.26 | 18.4 | 100.48 | 100 | 99.55 |
Publisher’s Note: MDPI stays neutral with regard to jurisdictional claims in published maps and institutional affiliations. |
© 2022 by the authors. Licensee MDPI, Basel, Switzerland. This article is an open access article distributed under the terms and conditions of the Creative Commons Attribution (CC BY) license (https://creativecommons.org/licenses/by/4.0/).
Share and Cite
Murugan, S.; Jaishankar, M.; Premkumar, K. Hybrid DC–AC Microgrid Energy Management System Using an Artificial Gorilla Troops Optimizer Optimized Neural Network. Energies 2022, 15, 8187. https://doi.org/10.3390/en15218187
Murugan S, Jaishankar M, Premkumar K. Hybrid DC–AC Microgrid Energy Management System Using an Artificial Gorilla Troops Optimizer Optimized Neural Network. Energies. 2022; 15(21):8187. https://doi.org/10.3390/en15218187
Chicago/Turabian StyleMurugan, Sathesh, Mohana Jaishankar, and Kamaraj Premkumar. 2022. "Hybrid DC–AC Microgrid Energy Management System Using an Artificial Gorilla Troops Optimizer Optimized Neural Network" Energies 15, no. 21: 8187. https://doi.org/10.3390/en15218187
APA StyleMurugan, S., Jaishankar, M., & Premkumar, K. (2022). Hybrid DC–AC Microgrid Energy Management System Using an Artificial Gorilla Troops Optimizer Optimized Neural Network. Energies, 15(21), 8187. https://doi.org/10.3390/en15218187
