Abstract
This paper proposes a smart system for managing the operations of grid-connected charging stations for electric vehicles (EV) that use photovoltaic (PV) sources. This system consists of a mobile application for EV drivers to make charging reservations, an algorithm to optimize the charging schedule, and a remote execution module of charging operations based on the open charge point protocol (OCPP). The optimal charging schedule was obtained by solving a binary integer programming problem. The merits of our solution are illustrated by simulating different charging demand scenarios.
1. Introduction
The electric vehicle (EV) has become a widely accepted form of green technology that reduces carbon dioxide emissions and fossil fuel dependence. However, the deployment of such a technology on a large scale is hampered by a variety of obstacles, such as the lack of sufficient (or adequate) charging infrastructure. Moreover, a high charging demand would place an additional strain on the electric grid. In order to mitigate this problem, efforts need to be made to upgrade the electric grid, integrate renewable energy sources, and develop smart software solutions for energy management.
The transition to electric mobility has been revolutionized by applications and software solutions. Simulators have been used to evaluate the average waiting times while mathematical models have been used to schedule charging based on simulation experiments. Charging station management software (CSMS) often uses the open charge point protocol (OCPP) to control the charging process remotely. Through the OCPP protocol, the charging stations can communicate with the CSMS system via web sockets. The OCPP protocol facilitates the management of charging points as well as the reservation or cancellation of charging slots by taking into account EV drivers’ preferences. However, standardization is still an issue. For instance, the different versions of OCPP (1.5, 1.6, or 2.0) only allow reservations at the time of booking using the “ReserveNow” operation [1].
The use of mobile applications as interfaces between the EV drivers and the CSMS system enables real-time monitoring of availability and real-time reservation of charging slots. For example, various android applications provide the customer with complete control of the reservation and payment process in different phases, such as the authentication and choice of the charging parameters [2]. In addition to offering EV drivers comprehensive assistance through battery monitoring and the dynamic prediction of autonomy [3], these applications also provide information about charging power and price, based on a vehicle’s rating, and real-time data on the availability of charging stations [4].
In this paper, we address the issue of optimizing charging schedules at a grid-tied charging station, which is connected to a solar PV system. In the proposed framework, EV drivers can make reservations via a mobile application by specifying parameters, such as the starting time, the duration, the desired charging power, and the type of electrical current they require (AC or DC). After running an optimization algorithm, charging solutions are obtained by taking into account user preferences, system constraints, solar photovoltaïc (PV) energy availability, and grid electricity costs. Following this, the EV driver confirms or cancels the reservation. Our CSMS solution is based on the OCPP protocol to manage the charging station according to the confirmed schedules. As part of the system, charging operations can be scheduled in accordance with the photovoltaic energy production in terms of time slots. In this regard, we propose to improve the predefined reservation function of the OCPP protocol. The aim is to enable EV drivers to reserve a charging outlet in advance according to their preferences. Another feature of the system is to use the OCPP protocol to control the stations remotely; that is, to start and stop charging automatically without human intervention. In this case, the OCPP protocol will operate automatically based on the scheduling results. As described in the paper, these results are obtained by applying an optimization method to minimize the total charging station cost.
As the objective of this study is to minimize the cost of the charging station by increasing the use of solar energy resources, the performance of our system is evaluated solely based on this metric. Nevertheless, the proposed system is based on a reservation mechanism and could also improve performance factors related to congestion at charging stations. In fact, according to [5,6], the use of an online reservation system can significantly reduce long wait times, thereby preventing congestion and improving customer satisfaction. Furthermore, the use of software systems with an OCPP protocol is considered a suitable solution for large-scale infrastructures that can enhance real-time performance requirements [7].
Compared with [8,9], which present an advanced reservation system for charging stations, the proposed approach considers a remote smart charging method to fully automate the charging station management. The use of this kind of system can improve the economic performance of the charging station and reduce the waiting time, which can increase its efficiency. To the best of our knowledge, this paper is the first to propose fully automatic management of charging stations, based on EV reservation data and scheduling results, to minimize charging station costs.
The remainder of this paper is organized as follows. Section 2 discusses recent related work. The contributions of this work are summarized in Section 3. Brief descriptions of binary integer programming and OCPP are presented in Section 4. The design and implementation of the proposed EV Charging management system are described in Section 5 and Section 6, respectively. Simulation results are presented in Section 7 and the conclusions are drawn in Section 8.
2. Related Works
Many research studies have recently examined different approaches to the smart management of EV charging stations, suggesting ways to minimize their overall operational costs. In this context, the authors in [10] presented an approach that aims to maximize the benefits of a PV source by identifying the requirements and feasibility conditions for PV-powered EV charging stations. The authors demonstrated that longer parking time with slower charging could significantly enhance the benefits of PV and reduce charging costs when the charging station has stationary storage and a public grid connection. In [11], the authors aimed to minimize the charging costs paid by the EV driver based on the prediction of PV generation. They proposed a method to optimally schedule the charging process using two approaches: the first is a centralized approach using integer linear programming and the second is a decentralized approach using game theory. The authors in [12] proposed classifying EVs based on the charging behaviors of EV drivers. Then, they introduced a novel optimization approach to minimize the costs of PV-equipped charging stations; they suggested a scheduling model based on mixed-integer programming adapted to the classification outcome.
The authors of [13] proposed a four-stage intelligent algorithm that includes potential uncertainties (e.g., arrival and departure times of EVs, amount of consumed energy) and customer satisfaction index. The aim was to optimize the total operational cost of a bidirectional EV charging station integrated with a PV system, fixed battery storage, and a commercial building. The authors in [14] proposed a dynamic scheduling approach that took into consideration both controlled and uncontrolled EV charging to reduce the charging costs by using two optimization algorithms: particle swarm optimization and shuffled frog leap algorithm. In [15], the authors presented an intelligent multi-charging system to provide and manage the charging process and an efficient scheduling algorithm for maximizing total utility for the charging operator and customer satisfaction. The authors in [16] proposed a decentralized control approach for smart EV charging based on a blockchain platform. The proposed approach aims to ensure flexibility in charging EVs when the number of charging requests increases, thus reducing congestion and achieving a stable grid. In [17], the authors proposed an approach based on the Voronoi diagram and improved particle swarm optimization (IPSO) to solve an optimal electric vehicle charging station location model. This model aims to minimize the overall costs of the charging station by considering the location and capacity of the station as well as the mutual benefit of users and the power grid. The authors of [18] presented a hybrid particle swarm optimization (HPSO)-based approach to tackle the electric vehicle (EV) charging station planning problem. This approach considers the dynamic charging behaviors of EV drivers and the charging station layout; it proposes a multi-objective optimization method that aims to minimize the overall electricity cost of the charging station.
In order to remotely monitor the charging stations, the authors of [19] introduced a novel monitoring approach for EV charging stations in smart parking lots based on the development of two communication networks: parking area network (PAN) and campus area network (CAN). The authors of [20] proposed a real-time-based system to manage charging stations. The system uses an optimization method to minimize the total electricity costs for charging stations based on interactions between EV drivers and a human–machine interface. Furthermore, the authors of [21,22] proposed an extension of the OCPP standard where users negotiate a charging reservation by indicating their preferences and flexibility. The charging station management system provides different solutions based on the user’s flexibility and takes into account the user’s requests and constraints. The authors of [23] studied how standard OCPP could leverage existing standardization efforts in order to overcome existing shortcomings. In [24], the authors discussed communication standards for EVs that are still in a state of relative immaturity and present a communication network system for EV charging stations using IEEE 802.15.4 and the OCPP protocol over SOAP/TCP technology.
According to the literature review, remote control methods for EV smart charging are not sufficiently discussed. Despite the extensive use of optimization approaches to reduce charging station costs, to the best of our knowledge, their integration with remote management systems has not been investigated before.
In this paper, we propose an OCPP-based charging station management system to remotely and automatically control charging operations. The proposed system operates in accordance with the optimal scheduling results in order to minimize the overall costs of the charging stations.
3. Contributions
Today, deploying renewable sources in EV charging stations is becoming increasingly important to reduce CO2 emissions and protect the environment. However, the use of this kind of energy source is challenging because of the intermittence of the power supply due to changes in the weather conditions. In this context, it is indispensable to consider two energy sources in EV charging stations (grid and renewable energy) to fulfill EV drivers’ demands.
The main objective of this work is to involve EV drivers in the charging management process to increase the use of renewable energy and, thus, minimize the overall costs of the charging station. In this context, a prediction method is used to estimate the amount of energy that the renewable energy source will generate in order to improve the overall performance efficiency. Moreover, EV drivers can, by using a mobile application, customize their reservations by choosing their charging preferences, such as departure time and arrival time, desired charging power, requested energy, and type of charging unit (AC/DC). Finally, a binary integer programming (BIP) using the reservation and the prediction result as inputs is solved to schedule EV charging and minimize the overall charging costs.
Furthermore, as the different versions of OCPP (1.5, 1.6, or 2.0) do not allow for advanced reservations and only consider the reservations for immediate charging using the “Reserve-Now” operation, we propose a platform based on the OCPP protocol to manage the charging stations according to the predefined and optimized charging schedule. The designed system can remotely manage reservations as well as start and stop charging using smart charging operations.
The main contributions of this work are thus: (1) a method to optimize the charging schedule that minimizes the total operational costs of grid-connected and PV-equipped charging stations using EV drivers’ preferences, and (2) an automatic CSMS system that can manage reservations using smart charging operations remotely.
4. Preliminaries
4.1. Integer Programming
An integer programming problem is a mathematical optimization in which some or all of the decision variables are restricted to be integers. When these integers are restricted to be either 0 or 1, the problem is said to be binary integer programming. Integer and mixed-integer programming have been widely used in smart grids to design energy management programs (e.g., [25]).
4.2. OCPP
OCPP is an open standard protocol used to establish communication between the charging point and a central system using two different options—SOAP/XML and JSON over WebSocket [12]. The aim is to provide a mechanism to control the charging process remotely using several functions, such as:
- Management of user access to the charging point using authorized ID tags;
- Remote control of the charging process and identification of the recharge status;
- Payment processing;
- Charge point reservation or cancellation using authorized ID tags;
- Availability verification and unlocking of a specific charging point connector.
The latest version of OCPP (v. 2.0) is endowed with significant improvements, including pricing management, enhanced monitoring and control, as well as security features, such as secure firmware updates, security logging, event notification, security profiles for authentication, and secure communication (TLS).
5. Design of the Proposed EV Charging Management System
In this section, we provide a complete description of the proposed EV charging management system, including its architecture, the workflow between its components, the prediction of the solar PV energy, as well as the charging scheduling process.
5.1. Architecture
The design of the CSMS comprises mainly EVs, a charging station, a photovoltaic system, and a NoSQL database to log data. The NoSQL database used here was MongoDB, which facilitates the storage of large amounts of data under different structures. The EV driver interacts with the system through a mobile application as detailed in Figure 1.
Figure 1.
EV Charging Management System Prototype.
The main operation at the server and client sides are described next.
- Server side. The server uses the OCPP protocol to ensure the following functionalities:
- −
- Optimize the overall operational cost of the charging station and suggest a charging schedule that maximizes the consumption of the energy produced by the PV system and minimizes the energy taken from the electric grid.
- −
- Remotely manage the charging station using the OCPP protocol according to the suggested charging schedule.
- Client side. The EV performs the following operations:
- −
- Online reservation of the available charging unit using a mobile application.
- −
- A physical connection between the EV and the reserved charging unit using an AC/DC cable.
5.2. Workflow
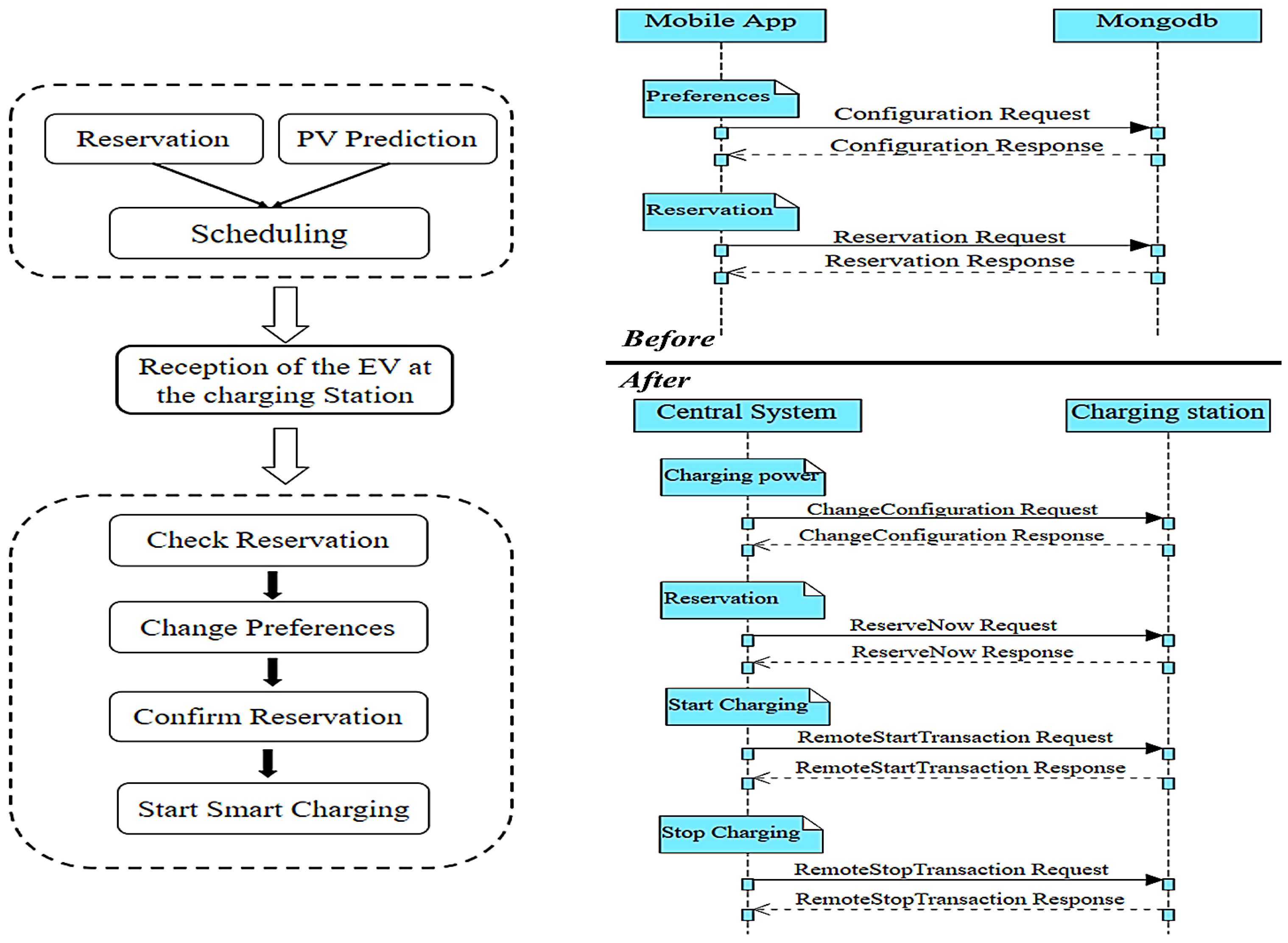
The system aims to suggest possible solutions to users according to their specific choices. Thus, the EV drivers can make various operations in advance to schedule their charging reservations in the system. The workflow described below comprises steps before and after the EV arrival at the charging station (Figure 2).
Figure 2.
EV charging management system prototype.
- Before the EV arrives at the electric charging station:
- The server predicts the energy produced by the PV system on a daily basis using a solar radiation acquisition system.
- The customer (EV driver) configures initial preferences (charging power, arrival time, departure time, etc.), then performs a reservation using the mobile application.
- The server analyzes the data and then generates a smart scheduling solution using a price-based optimization method.
- After the arrival at the electric charging station:
- The server checks if the reservation is already made.
- The server manages the charging by performing the following OCPP operations:
- −
- ChangeConfiguration (optional) is used to change the initial configuration at the charging station (particularly the charging power).
- −
- ReserveNow is used by the central system to reserve a charging point for a specific client. In our context, the function is used to validate a reservation request already performed by the mobile app.
- −
- RemoteStartTransaction is used by the central system to remotely start a charging transaction by sending a transaction request to the charge point.
- −
- RemoteStopTransaction is used to remotely stop a current transaction.
In what follows, we present our formal methods to generate an optimized scheduling for the EV charging station.
5.3. Solar PV Generation Prediction
As mentioned above, the aim is to maximize the use of renewable energy available at the charging stations. The prediction of the amount of energy generated by the PV system is a critical step to achieving this goal.
Toward this objective, we use the following mathematical model [19]:
where
- : the predicted PV energy generated during the time slot t; the duration of each time slot is denoted by . The latter is set to = 15 min in our experiments.
- : the total solar radiation predicted during the time slot t. The prediction is obtained by the weather forecast,
- A: the area of each solar panel.
- k: the efficiency of the PV solar panel.
- K: the number of solar panels.
5.4. Scheduling Process
To maximize the utilization of the energy generated by the PV panels and thereby minimize the electricity bill, we model the scheduling as a binary integer programming (BIP) problem. We assume that J charging power values are available at the charging station; these are denoted by . Moreover, the proposed model allows considering two categories of EVs:
- Premium vehicles: The owners of these EVs can choose the desired power () with which to charge their vehicles. In this case, the supplied energy, , for the vehicle i after the charging process (say after T time slots) can be expressed as follows:
- Standard vehicles: For these vehicles, different charging powers may be used for different time slots. Hence, the energy supplied, say , to the standard vehicle , after the charging process, can be expressed as:where
Thus, the objective function is defined as:
where refers to the price of energy e when taken from the electric grid and consumed at time slot t, and and are the sets of premium and standard EVs, respectively. This objective function has to be minimized subject to the following constraints:
- At every time slot, the total power used to charge all vehicles at the charging station should not exceed the maximum available power , i.e.,:
- Each EV should receive the desired energy (denoted by ) within the time interval of presence, i.e., the time between the arrival time slot and the departure time slot , i.e.,:
The feasibility of the solution is checked by the optimization algorithm before confirming each reservation. Further, after a user enters the desired energy, the optimization algorithm suggests a feasible energy value that may slightly differ from the desired one since the left-hand side terms of the above two equations are discrete.
6. Implementation of the Proposed EV Charging Management System
To assess the efficiency of our proposal to manage the charging station remotely, we considered a charging station (see Figure 3) located at the campus of the International University of Rabat (UIR) in Morocco. This charging station is equipped with a 24 kwp photovoltaic system and five charging points: four AC with several power values possible (7, 11, 22 kw) and one DC (30 kw). We designed and implemented this charging station to promote electromobility on the UIR campus and to undertake experiments for research activities.
Figure 3.
Green charging station on the campus of the International University of Rabat.
6.1. Data Storage
A NoSQL database was used to efficiently manage the data and the charging station. The structure of our database is shown in Figure 4. This choice is also explained by the high flexibility and extensibility of such a solution and its compatibility with the majority of frameworks used to implement the different components of our system [26]. Moreover, we plan to extend the proposed approach to a network of charging stations to offer the users the possibility to reserve, according to their convenience, a charging station available on the whole network. This will require a NoSQL cloud solution, such as the MongoDB Atlas cloud database.
Figure 4.
An overview of our database structure.
6.2. Mobile App for Charging Reservation
In order for EV drivers to make a charging reservation, a mobile application was designed and implemented using the IONIC framework [27] (see Figure 5). This framework allows for creating hybrid mobile applications (i.e., deployed in Android, IOS, or Windows operating systems).
Figure 5.
Client-side applications: charging reservation/dashboard.
The mobile application allows EV drivers to make a reservation by entering information and specifying preferences, such as:
- Arrival and departure times.
- Desired amount of energy.
- Battery capacity
- Initial state of charge (optional).
- Desired charging power (optional).
All reservation data are then stored in the MongoDB database so that the server can run optimization procedures to suggest a charging schedule for EV drivers.
6.3. Web Application for EV Charging Monitoring
On the server side, we implemented a web application to monitor and manage the charging station remotely. The platform was built using the Laravel framework [28] for Web functionalities and “aiohttpp” [29] to implement the OCPP operations. Therefore, the main roles ensured by the system are to:
In order to ensure efficient monitoring of the charging station, the web application (i.e., dashboard) presented here (see Figure 6) will provide managers with information such as:
- Predictions of the energy generated by the PV panels.
- Number of reservations.
- Status of the charging units.
- Current transactions.
- Charging schedule of the current reservations.
Furthermore, we suggest two managing methods for smart control during the EV charging process. The first method is executed at the backend and allows to automatically run different OCPP operations initiated by the server according to the established charging schedule. The second one is to run the OCPP operations initiated by the server manually through a web form by specifying the operation parameters. In this case, we obtained information about the charging points (e.g., status, current transactions) using some OCPP operations, such as the Heartbeat operation used by the charging unit to inform the central system about the connection status. The “StartTransaction” and “StopTransaction” operations were also used to inform the central system that the charging transaction has started or stopped, respectively.
7. Simulation Results
In order to assess our system, we consider the following simulation settings:
- Chargers: four AC chargers with three possible power values (7, 11, 22 Kw), and one DC charger with one possible power value of 30 Kw.
- Overall available power: the maximum power allocated to all charging units is 100 Kw.
- EVs: five EVs to be charged in the morning and five others in the afternoon; four out five require AC charging and one requires DC charging.
- Requested energy: this is assumed to be the same for all EVs and is equal to 15 kWh (the EV battery’s capacity is 22 kWh).
- Time of simulation: the time horizon of the simulation is one day from 8 a.m. to 6 p.m., corresponding to 40 time slots (slot = 15 min).
- Time of reservation: considering students and university staff’s arrival and departure times, we opt for two reservation times: 8 a.m. to 1 p.m. and 1 p.m. to 6 p.m.
- Allowed reservations: the number of reservations cannot exceed the number of charging units.
- Grid electricity cost: the cost of a 1 KWh is assumed to be the same for all time slots.
- The total PV energy generated from 8 a.m. to 6 p.m. is 160 kWh.
- As the study was conducted in Morocco, we considered the time-of-use (TOU) electricity rate that the Moroccan government uses to sell electricity to consumers. The TOU is a form of electricity billing arrangement where the price of electricity varies according to the time of day.
The charging station at the university’s campus is equipped with a rooftop photovoltaic system with panels. Each panel has an area of and an efficiency around . The PV energy prediction is based on the daily forecast of solar irradiance (see Figure 7).
Figure 7.
PV energy generation based on the daily forecast of solar irradiance.
The main objective is to allow each vehicle to achieve a full state of charge before leaving the charging station while minimizing the use of the grid energy. After the collection of data by the mobile application and the PV energy generation prediction, the server runs the optimization algorithm to suggest charging schedules.
Firstly, we consider the case where all EVs are standard vehicles. In this case, EVs may have different charging power values at each time slot, as shown in Figure 8.
Figure 8.
Illustration of a charging schedule when all EVs are standard vehicles.
Next, we consider the scenario where five out of the ten EVs are premium vehicles. Figure 9 illustrates two scheduling results for the premium and standard vehicles.
Figure 9.
Illustration of a charging schedule when some of the EVs are premium vehicles.
As the number of time slots used to achieve the desired state of charge depends on the charging power, one can notice that the number of active time slots by standard vehicles is higher than that of premium EVs, as expected.
Furthermore, the charging process is more active when the PV energy production is high, as expected. The simulation is performed on a summer day with a high PV power generation. Hence, as seen in Figure 10, for our setting, the charging station’s energy consumption is lower than the PV energy generation at each time slot. This illustrates the fact that our system’s scheduling results could significantly minimize the grid energy usage during the charging process.
Figure 10.
Energy consumption vs. energy production during EV charging.
Based on the repeated tests we have conducted to date, we can confirm the effectiveness of our approach under different environmental conditions. In particular, for non-ideal operating conditions, such as cloudy weather, we were able to schedule charging operations even in periods with low solar energy production, which reduces considerably the overall cost of the station.
8. Conclusions
This paper presented a method to devise optimal charging scheduling for a PV-aided charging station using a binary integer programming approach. The optimization aims to minimize the grid energy usage and takes into consideration PV energy predictions, users’ charging preferences, and system constraints. Data are collected via a mobile application and the management of the charging station is performed remotely using the OCPP protocol. The proposed method was illustrated using different simulation settings. The results demonstrate the relevance of driver involvement in managing the EV charging process and the effectiveness of using PV panels in reducing the operational costs of charging stations.
In future work, we intend to test our approach in a more general context where multiple charging stations are jointly optimized to serve a large number of EVs in an urban setting. It would also be interesting to investigate how the arrival and departure times can affect the operational costs of the charging station. In this context, an interesting direction would be to introduce penalties for EVs that stay at the charging station after the expected departure time.
Author Contributions
Conceptualization, S.H., M.G., and M.E.H.C.; methodology, S.H., M.G., and M.E.H.C.; software, S.H.; validation, M.G. and M.E.H.C.; formal analysis, S.H., M.G., M.E.H.C.; investigation, S.H.; resources, M.G.; data curation, S.H., M.G.; writing—original draft preparation, S.H.; writing—review and editing, M.E.H.C., M.G.; supervision, M.G.; project administration, M.G.; funding acquisition, M.G. All authors have read and agreed to the published version of the manuscript.
Funding
This work was carried out as part of the RSK e-mobility project, which is funded by the Rabat-Sale-Kenitra region.
Institutional Review Board Statement
Not applicable.
Informed Consent Statement
Not applicable.
Data Availability Statement
Not applicable.
Conflicts of Interest
The authors declare no conflict of interest.
References
- Clemente, M.; Fanti, M.P.; Ukovich, W. Smart management of electric vehicles charging operations: The vehicle-to-charging station assignment problem. In Proceedings of the IFAC, Cape Town, South Africa, 24–29 August 2014; Volume 19. [Google Scholar] [CrossRef]
- Bohn, T.; Cortes, C.; Glenn, H. Local automatic load control for electric vehicle smart charging systems extensible via OCPP using compact submeters. In Proceedings of the 2017 IEEE Transportation Electrification Conference and Expo (ITEC), Chicago, IL, USA, 22–24 June 2017; Institute of Electrical and Electronics Engineers Inc.: Piscataway, NJ, USA, 2017; pp. 724–731. [Google Scholar] [CrossRef]
- Bedogni, L.; Bononi, L.; D’Elia, A.; Di Felice, M.; Rondelli, S.; Cinotti, T.S. A mobile application to assist electric vehicles’ drivers with charging services. In Proceedings of the 2014 8th International Conference on Next Generation Mobile Applications, Services and Technologies, NGMAST 2014, Washington, DC, USA, 10–12 September 2014; Institute of Electrical and Electronics Engineers Inc.: Piscataway, NJ, USA, 2014; pp. 78–83. [Google Scholar] [CrossRef]
- Jeevitha, A.; Vasudeva Banninthaya, K.; Srikanth, G.S. Design and Implementation of Smart Charging for LMV. Smart Innov. In Intelligent Manufacturing and Energy Sustainability; Springer Science and Business Media Deutschland GmbH: Berlin/Heidelberg, Germany, 2021; Volume 213, pp. 591–600. [Google Scholar]
- Flocea, R.; Hîncu, A.; Robu, A.; Senocico, S.; Traciu, A.; Remus, B.M.; Răboacă, M.S.; Filote, C. Electric Vehicle Smart Charging Reservation Algorithm. Sensors 2022, 22, 2834. [Google Scholar] [CrossRef]
- Cao, Y.; Liu, S.; He, Z.; Dai, X.; Xie, X.; Wang, R.; Yu, S. Electric Vehicle Charging Reservation Under Preemptive Service. In Proceedings of the IAI 2019, 1st International Conference on Industrial Artificial Intelligence, Shenyang, China, 22–26 July 2019. [Google Scholar]
- Bernal, R.; Olivares, D.; Negrete-Pincetic, M.; Lorca, Á. Management of EV charging stations under advance reservations schemes in electricity markets. Sustain. Energy Grids Netw. 2020, 24, 100388. [Google Scholar] [CrossRef]
- Hou, L.; Wang, C.; Yan, J. Bidding for Preferred Timing: An Auction Design for Electric Vehicle Charging Station Scheduling. IEEE Trans. Intell. Transp. Syst. 2020, 21, 3332–3343. [Google Scholar] [CrossRef]
- Ravindran, S.; Amal, S.; Bhavya, Y.V.; Chandrasekar, V. OCPP based Electric Vehicle Supply Equipment and its user interface for AC charging in Indian scenario. In Proceedings of the 2020 IEEE 17th India Council International Conference (INDICON), New Delhi, India, 10–13 December 2020; pp. 1–6. [Google Scholar] [CrossRef]
- OCA. Standarization of OCPP at OASIS and IEC. Open Charg Alliance n.d. Available online: https://www.openchargealliance.org/ (accessed on 15 June 2022).
- Cheikh-Mohamad, S.; Sechilariu, M.; Locment, F.; Krim, Y. Pv-powered electric vehicle charging stations: Preliminary requirements and feasibility conditions. Appl. Sci. 2021, 11, 1770. [Google Scholar] [CrossRef]
- Kabir, M.E.; Assi, C.; Tushar, M.H.K.; Yan, J. Optimal Scheduling of EV Charging at a Solar Power-Based Charging Station. IEEE Syst. J. 2020, 14, 4221–4231. [Google Scholar] [CrossRef]
- Tushar, W.; Yuen, C.; Huang, S.; Smith, D.B.; Poor, H.V. Cost minimization of charging stations with photovoltaics: An approach with EV classification. IEEE Trans. Intell. Transp. Syst. 2016, 17, 156–169. [Google Scholar] [CrossRef] [Green Version]
- Fernandez, G.S.; Krishnasamy, V.; Kuppusamy, S.; Ali, J.S.; Ali, Z.M.; El-Shahat, A.; Abdel Aleem, S.H.E. Optimal dynamic scheduling of electric vehicles in a parking lot using particle swarm optimization and shuffled frog leaping algorithm. Energies 2020, 13, 6384. [Google Scholar] [CrossRef]
- Wei, Z.; Li, Y.; Zhang, Y.; Cai, L. Intelligent parking garage EV charging scheduling considering battery charging characteristic. IEEE Trans. Ind. Electron. 2018, 65, 2806–2816. [Google Scholar] [CrossRef]
- Yan, Q.; Zhang, B.; Kezunovic, M. Optimized operational cost reduction for an EV charging station integrated with battery energy storage and PV generation. IEEE Trans. Smart Grid 2019, 10, 2096–2106. [Google Scholar] [CrossRef]
- Hou, H.; Tang, J.; Zhao, B.; Zhang, L.; Wang, Y.; Xie, C. Optimal Planning of Electric Vehicle Charging Station Considering Mutual Benefit of Users and Power Grid. World Electr. Veh. J. 2021, 12, 244. [Google Scholar] [CrossRef]
- Bai, X.; Wang, Z.; Zou, L.; Liu, H. Electric vehicle charging station planning with dynamic prediction of elastic charging demand: A hybrid particle swarm optimization algorithm. Complex Intell. Syst. 2022, 8, 1035–1046. [Google Scholar] [CrossRef]
- Okwuibe, G.C.; Li, Z.; Brenner, T.; Langniss, O. A blockchain based electric vehicle smart charging system with flexibility. IFAC-PapersOnLine 2020, 53, 13557–13561. [Google Scholar] [CrossRef]
- Cheikh-Mohamad, S.; Sechilariu, M.; Locment, F. Real-Time Power Management Including an Optimization Problem for PV-Powered Electric Vehicle Charging Stations. Appl. Sci. 2022, 12, 4323. [Google Scholar] [CrossRef]
- Ahmed, M.A.; El-Sharkawy, M.R.; Kim, Y.C. Remote monitoring of electric vehicle charging stations in smart campus parking Lot. J. Mod. Power Syst. Clean. Energy 2020, 8, 124–132. [Google Scholar] [CrossRef]
- Orcioni, S.; Conti, M. EV smart charging with advance reservation extension to the OCPP standard. Energies 2020, 13, 3263. [Google Scholar] [CrossRef]
- Schmutzler, J.; Andersen, C.A.; Wietfeld, C. Evaluation of OCPP and IEC 61850 for smart charging electric vehicles. In Proceedings of the 2013 World Electric Vehicle Symposium and Exhibition, EVS27, Barcelona, Spain, 17–20 November 2013. [Google Scholar] [CrossRef] [Green Version]
- Rodriguez-Serrano, A.; Torralba, A.; Rodriguez-Valencia, E.; Tarifa-Galisteo, J. A communication system from EV to EV Service Provider based on OCPP over a wireless network. In Proceedings of the IECON (Industrial Electronics Conference), Vienna, Austria, 10–14 November 2013; pp. 5434–5438. [Google Scholar] [CrossRef]
- Chai, B.; Costa, A.; Ahipasaoglu, S.D.; Huang, S.; Yuen, C.; Yang, Z. Minimizing commercial building cost in Smart Grid: An optimal meeting scheduling approach. In Proceedings of the 2014 IEEE International Conference on Smart Grid Communications (SmartGridComm), Venice, Italy, 3–6 November 2014; pp. 764–769. [Google Scholar] [CrossRef]
- Lourenço, J.R.; Abramova, V.; Vieira, M.; Cabral, B.; Bernardino, J. NoSQL Databases: A Software Engineering Perspective. In New Contributions in Information Systems and Technologies. Advances in Intelligent Systems and Computing; Rocha, A., Correia, A., Costanzo, S., Reis, L., Eds.; Springer: Cham, Switzerland, 2015; Volume 353. [Google Scholar] [CrossRef]
- Ionic Framework: Cross-Platform Mobile App Development. Available online: https://ionicframework.com/ (accessed on 4 August 2021).
- Laravel—The PHP Framework For Web Artisans. Available online: https://laravel.com/ (accessed on 4 August 2021).
- Aiohttp. Async HTTP Client/Server for Asyncio and Python. Available online: https://docs.aiohttp.org/en/stable/ (accessed on 4 August 2021).
Publisher’s Note: MDPI stays neutral with regard to jurisdictional claims in published maps and institutional affiliations. |
© 2022 by the authors. Licensee MDPI, Basel, Switzerland. This article is an open access article distributed under the terms and conditions of the Creative Commons Attribution (CC BY) license (https://creativecommons.org/licenses/by/4.0/).









