Next Article in Journal
Development of a DC Microgrid with Decentralized Production and Storage: From the Lab to Field Deployment in Rural Africa
Next Article in Special Issue
Indoor Air CO2 Sensors and Possible Uncertainties of Measurements: A Review and an Example of Practical Measurements
Previous Article in Journal
City-Level E-Bike Sharing System Impact on Final Energy Consumption and GHG Emissions
 
 
Font Type:
Arial Georgia Verdana
Font Size:
Aa Aa Aa
Line Spacing:
Column Width:
Background:
Review

HVAC System Control Solutions Based on Modern IT Technologies: A Review Article

by
Anatolijs Borodinecs
*,
Jurgis Zemitis
and
Arturs Palcikovskis
Department of Heat Engineering and Technology, Riga Technical University, Kipsalas Street 6 A, LV-1048 Riga, Latvia
*
Author to whom correspondence should be addressed.
Energies 2022, 15(18), 6726; https://doi.org/10.3390/en15186726
Submission received: 28 August 2022 / Revised: 10 September 2022 / Accepted: 13 September 2022 / Published: 14 September 2022

Abstract

As energy consumption for building engineering systems is a major part of the total energy spent, it is necessary to reduce it. This leads to the need for the development of new solutions for the control of heating, ventilation, and conditioning (HVAC) systems that are responsive to humans and their demands. In this review article, the existing research and technology advancements of the modern technologies of computer vision and neural networks for application in HVAC control systems are studied. Objectives such as human detection and location, human activity monitoring, skin temperature detection, and clothing level detection systems are important for the operation of precise, high-tech HVAC systems. This article tries to compile the latest achievements and principal solutions on how this information is acquired. Moreover, it how parameters such as indoor air quality (IAQ), variable air volume ventilation, computer vision, metabolic rate, and human clothing isolation can affect final energy consumption is studied. The research studies discussed in this review article have been tested in real application scenarios and prove the benefits of using a particular technology in ventilation systems. As a result, the modernized control systems have shown advantages over the currently applied typical non-automated systems by providing higher IAQ and reducing unnecessary energy consumption.

1. Introduction

Based on the statistics, occupants spend an average of 60–90% or approximately 15.7 h of their daytime indoors [1]. Therefore, indoor air quality has a huge impact on occupants’ health, comfort, and well-being. High-quality indoor air must have the following parameters: low CO2 and volatile organic compound (VOCs) levels, and comfortable air temperature and humidity. Deviation from these air parameters can cause Sick Building Syndrome (SBS) [2]—a situation where a relationship between the time spent in the specific building and a negative impact on health can be observed. However, this is a difficult process due to the high number of variables and therefore requires a detailed analysis based on a high number of persons.
To achieve an excellent quality of indoor air, building ventilation is required, which dilutes and displaces polluted indoor air with fresh outdoor air or cleans and reuses polluted indoor air. Practically, all new office buildings and most new apartment buildings are generally provided with mechanical ventilation. Natural ventilation is rarely used in new buildings because of additional specific building requirements, for example, specific window positions [3,4]. However, natural ventilation can be found in old buildings, and it can remain after building reconstruction due to the inability to install mechanical ventilation.
HVAC systems, which use traditional control strategies with fixed ventilation rates or with ventilation rate schedules, cannot adjust to the required IAQ and thermal comfort. As a result, building spaces are being over- or under-ventilated. Nonetheless, this type of control is actively used in a variety of buildings—public, private, and commercial. Using natural ventilation, the ventilation rate is controlled by opening and closing windows by a person or a servo motor. This type of ventilation compared to mechanical ventilation is considered ineffective as it is difficult to achieve satisfactory IAQ in the whole room and can reliably ensure good air quality only locally, near the window [5]. There is no way to prepare outdoor air to reach the necessary indoor air parameters, and the usage of natural ventilation will increase heating systems’ energy consumption [6].
The main method of influencing IAQ using mechanical ventilation with traditional control strategies is increasing or decreasing the ventilation rate. On the one hand, increasing the ventilation rate contributes to the IAQ improvement, while on the other hand, this increases energy consumption. The European Commission set the goal to reduce greenhouse gas emissions by 55% by 2030 from the 1990 level [7]. Considering that the HVAC system’s energy consumption is approximately 40% of total building energy consumption [8,9], efficient energy usage is an essential parameter for modern buildings. However, just using modern HVAC equipment may not be enough to reach the high requirements of energy efficiency. As an option, HVAC systems’ energy consumption can be reduced by adjusting the operation of the system to better respond to the behaviour of residents or by introducing natural ventilation as an energy-saving ventilation variant if the outdoor parameters allow it. Recent research [10] provides a predictive control (MPC)-based optimizer model for supervisory setpoint control, which is integrated with a digital parameter-adaptive controller for use in a demand response/demand management environment. Through such a system it is possible to shift the heating load to off-peak periods by minimizing a trade-off between thermal comfort and electricity costs, and it was found that significant energy saving and cost reduction could be achieved in comparison to a traditional on/off or variable HVAC control system with a fixed setpoint temperature.
Nowadays, mechanical ventilation-based demand-controlled ventilation (DCV) systems are being integrated into intelligent buildings and their building management systems (BMS) [11,12]. These systems increase the ventilation rate according to carbon dioxide (CO2), temperature and humidity sensors, the occupant quantity and schedule, as well as other parameters [13]. Using these approaches positively affects the indoor environment quality and HVAC systems’ energy consumption decreases. In some cases, these are also used for fault detection [14]. However, this requires the use of the newest advanced technologies. A lot of research is being conducted on technology development and new methods of control to be used in modern DCV systems. Moreover, for cooling [15,16] and heating [17,18] systems, new ways to reduce energy consumption and introduce renewable sources or even bioclimatic strategies [19] are constantly being searched for.
This review aims to provide insights into modern technologies that can be used or are already used in HVAC systems with a focus on DCV systems. Special attention is given to systems using computer vision and neural networks. The paper is structured as follows. Section 2 provides the fundamental background of a demand-controlled ventilation system and the types of modern technologies that can be applied to it according to revised studies. Section 3 describes the human detection systems, their types, working principles, and distinctive features. Section 4 considers human activity recognition technology usage in DCV systems and such systems’ effectiveness. Additionally, fundamental knowledge about the metabolic rate and its impact on human comfort is described. Section 5 oversees the influence of clothing on an occupant’s sense of comfort temperature and human clothing level detection systems. After that, in Section 6, HVAC control systems, which apply the above-described technologies, are described. In Section 7, there is a discussion about the usage of new technologies in modern DVC systems, their possible combinations, and research opportunities. Finally, conclusions are given in Section 8.

2. Demand Control Ventilation

As previously stated, demand control ventilation is a ventilation solution that manually or automatically adjusts airflow rate to the needs at any exact time moment. If one room is empty, the air supply is minimized or turned off. If another room is fully occupied, the DCV system will increase the airflow rate to make the indoor environment more comfortable and healthier for occupants. The advantages of demand control ventilation systems show in buildings with a pronounced trend of occupancy and activity. The use of such a system is usually driven by a desire to reduce energy consumption and CO2 emissions.
For achieving all goals assigned to the system, a sensor for indoor air parameter monitoring and a controller for the system must be added to the constant air volume ventilation. With the use of more modern technologies in DCV systems, the system acquires more and more sensors and equipment. Although the system will be complicated, as a result, the system becomes more occupant-orientated and can be considered a part of a smart building.
Today, research and development are being carried out in the use of various occupant sensing methods in HVAC systems. Some of the most promising are human detection, human activity monitoring, and human clothing level detection systems.

3. Human Detection System

In early DVC systems, the control is based on an estimate of the number of occupants in a room, and especially in a commercial building, the ventilation rate is based on the theoretical amount of occupants and their working schedule. It means that air change in the room is calculated for the maximum number of humans in the room and ventilation with maximal volume occurs only during working hours. This reduces the HVAC system’s total energy consumption by 10–15%; however, the decrease is still not enough [20]. In addition to the low efficiency and reducing energy consumption, the system is unable to consider the real number of occupants and their location in a room.
For DVC system control, human detection systems can be used. These systems allow controlling ventilation in an area based on the number of occupants in the specific location. Knowing the exact number of occupants in the area, the required amount of air or ventilation rate can be calculated. The system reduces the total energy consumption of the HVAC system by not allowing it to ventilate an empty area.
According to research [21], to decrease the DVC system’s energy consumption, the following methods can be implemented with the knowledge of occupancy:
  • Maintaining higher temperatures in unoccupied areas. In research [22], an unoccupied room’s conditioning system maintained a higher temperature than is recommended. The author suggested that a decrease of 15% of the HVAC system’s energy consumption was possible.
  • Maintaining lower ventilation rates in unoccupied areas. In research [23], in unoccupied rooms, the ventilation rate was minimized. After simulation, the author suggested that a 20% decrease in the HVAC system’s energy consumption was possible.
  • Supplying airflow based on occupancy. In research [24], knowing the exact amount of occupants according to CO2 means the minimum airflow rate can be used. This is suggested to decrease energy consumption by 15% in an office building and 56% [25] on one of the floors of a multi-story building.
  • Responding to dynamic heat loads. A timely response to occupant heat loads allows for an optimized ventilation system before thermostat actuation. In research [26], the author classified the airflow rate into three levels for different occupancy levels. A 50% decrease in energy consumption was confirmed during simulations.
  • Learning energy consumption patterns. The trend of occupancy can be used in HVAC systems to control for an energy consumption decrease. In research [27], it was suggested to not use conditioning in rooms that are unoccupied or occupied for less than 10 min. The simulation result showed 20% of energy saving.

3.1. Human Detection System Using IT Equipment

There are many systems for detecting occupants in the area. Some of them are based on existing IT equipment, some require the installation of additional sensors, and some even the use of wearable sensors. As a human detection system in the DVC system, existing IT equipment [28] can be used. In particular, this is useful in commercial or public buildings where occupants mostly work on computers or other IT equipment. The number of humans in a building/zone/room can be estimated using the amount of MAC and IP addresses in Wi-Fi routers and “wire” routers, and then correlating these addresses to the occupancy. Additionally, mouse and keyboard activity traction can be used with the help of built-in Windows API features. However, the results showed that such a system attained only 40% accuracy in determining the number of occupants on one floor in different zones and 80% accuracy in determining this on different floors. The main advantage of such a system is its cheapness due to the use of existing equipment. The disadvantages of the system are the impossibility to identify people who are not working on the computer or working on many devices at the same time.
The power consumption of existing IT equipment can also be used to detect occupants but mostly in commercial or public buildings [29]. The method is based on equipment switch-off rates through which it is possible to determine occupants’ locations in the building. To estimate energy consumption, an energy submitter can be used. It determines the energy consumption at different building levels. As an alternative, PC case low-cost temperature logging devices to detect IT equipment activity and, accordingly, occupants’ locations in the building can be used [30]. The accuracy of received data is 97.1%. Using low-cost logging devices allows the system to be made cheaper, but the system still cannot identify people who are not working on the computer or are working on many devices at the same time.

3.2. Human Detection System Using Passive Infrared (PIR) Sensors

A passive infrared sensor is a type of infrared sensor that is commonly used in security alarms and automatic lighting systems. The sensor measures infrared light radiation from different objects in its field of view. All objects emit heat energy as electromagnetic radiation in infrared wavelengths, which the PIR sensor can detect. PIR sensors have a low cost and power consumption, a quick response, and good accuracy [31]. PIR sensors are unable to detect static objects. It means that the sensor detects object movements and cannot give information about object location and type [32]. This fact does not allow this sensor to be used in human detection systems because of the high risk of false “zero occupancies” signals.
However, as research shows [33], advanced PIR sensors can be used in a human detection system. The detection system should consist of three sensor modules, each of which is equipped with four multidirectional PIR sensors with a special lens. Sensor modules can respond to the direction, distance, and speed of walking persons. The output signal of the PIR sensor depending on the direction, distance, and speed is shown in Figure 1. As shown in Figure 2, modules must be located on opposite walls and the ceiling. Using data analysis machine learning software Weka, it allows the system to determine the object’s moving direction, distance, and speed with an accuracy of 94% and to identify objects with more than a 92% recognition accuracy. Nonetheless, modules are affected by obstacles in the monitored field. An alternative human tracking system [34] based on the PIR sensor grid on the ceiling can be created. By installing four PIR sensors on the ceiling with intersecting action fields, a high accuracy in tracking a moving object can be achieved and the scheme can be used in a large-scale indoor environment.

3.3. Human Detection System Using Wearable Sensors or Tags

As a sensor for human detection, wearable sensors can also be used. For the detection of occupants in a certain area, radio-frequency identification (RFID) can be applied. RFID is a technology that uses an electromagnetic field to identify and track tags, which are attached to occupants. In research [21], measuring and monitoring occupancy systems for demand-driven HVAC operations were developed. Tests were carried out at a floor of an educational building at the University of Southern California where there are several shared and individual spaces. Using signal strength from the occupants’ tags to the reader and the signal strength from the reference tag, the Euclidean distance can be calculated and, accordingly, the precise location of an occupant in a room. The system is based on RFID equipment that runs at a frequency of 915 MHz and with a working range up to 100 m. The system was tested during the experiment in the office building, which was divided into 13 thermal zones. During the experiment, occupants walked in and out of the zones, stayed in zones, and performed various activities. The experimental area is shown in Figure 3. The field tests showed a detection accuracy of 88% for stationary occupants and 62% for mobile occupants. As another study shows, the detection accuracy using RFID technology can achieve 93% [35].

3.4. Human Detection System Using Vision Sensors

A vision sensor is a vision camera that can be applied as an occupant detection sensor. This system can use existing equipment such as closed-circuit television (CCTV) cameras or any other available low-cost RGB cameras [36]. The heart of the human detection system is the computer, where the main calculations take place. Technology that helps computers gain understanding from digital images is called computer vision and the main task of computer vision is the identification of objects. The computer vision’s object recognition task occurs in many steps as shown in Figure 4.
First, the computer tries simultaneously to predict an object’s class on an image (image classification) and find and indicate objects of the same class using a bounding box (objects localizations). Using the acquired knowledge, the computer combines it together. After that, each object in the class is separated from all the others and is indicated by highlighting object pixels creating an object mask (object segmentation).
Computer vision can be divided into two approaches: using object detection and object classification methods, and using neural networks.

3.4.1. Object Detection Methods

Data received from the camera are just a large number of frames. To detect a person in the frame, the person’s movements must be detected. There are three methods of detecting an object: background subtraction, optical flow, and spatio-temporal filtering.
Background subtraction is a method for object detection that is based on detecting moving objects from the difference between the current frame and a background frame. A background frame is defined as a frame without an object, which must be detected. The comparison of two frames occurs pixel-by-pixel or block-by-block. For this method, a system must have a background frame, which is adaptive to the changes in dynamic scenes, for example, adaptive to changing weather and lighting. For fixed cameras, the problem is to automatically recover and update the background frame. To solve this problem, automatic background frame updating [37] or a method without updating [38] can be used. The background subtraction method has three available approaches: a mixture of the Gaussian (MoG) model, a non-parametric background model, and temporal differencing:
  • A mixture of the Gaussian model approach is based on an adaptive Gaussian mixture model where values of each pixel are modelled as a mixture of Gaussians. The approach is very sensitive to background changes. To improve the impact of background changes in MoG, various corrections may be used, such as the Kalman filter application [39].
  • The non-parametric background model is based on the foreground’s separation from the background [40]. It is difficult for the system to process a dynamic background, so the computational requirement is very high for this method. The usage of a fuzzy colour histogram is considered a good solution for this problem [41].
  • Temporal differencing consists of three main modules: a block alarm module, a background modelling module, and an object extraction module [42]. The block alarm module is responsible for recognizing whether an object is moving using frame comparison. The background modelling module generates another background model, which is of high quality. For reaching the result, a method that identifies the illumination’s change is used. The object extraction module finally creates a mask with the detected object.
Optical flow is a vector-based method of object detection, which detects motion in a video by matching points on objects over an image frame and describes point motion between frames [43,44]. The main advantage of this method is that it can be used in situations where there is a large crowd of people or when the camera is not static. Moreover, the method allows the processing of images using multiple cameras. The disadvantages of the method are its vulnerability to illumination changes and noises, and a necessity for large computing power and specific hardware.
The spatio-temporal filter is an object motion recognition method that considers object movement as 3D spatio-temporal data volume using an image sequence [45]. To obtain high responses, spatial Gaussian and a derivative of Gaussian on the temporal axis can be used [46]. The method is useful for videos of far-field and medium-field zones and low-resolution videos. Sensitivity to noises and variations in the timings of movements can be considered cons.

3.4.2. Object Classification Methods

After detecting an object in the video, it is necessary to classify an object. HVAC systems are oriented to create comfortable conditions for people indoors. Accordingly, it is necessary to recognize that occupants are in the room and adjust the system for them. There are three classification approaches: a shape-based method, a motion-based method, and a texture-based method.
Shape-based approaches first consider moving object shape information as points, boxes, silhouettes, and blobs. Using the received information, standard pattern recognition methods [47] can be used. However, in real life, there are a lot of appearances of the body because of cameras’ viewpoints and different human body types. It makes it difficult to use a shape-based approach to distinguish humans’ and other objects’ movements. However, there are solutions for object classification after full or partial occlusion [48]. Using shape, colour, and texture, an object can be identified even if one of the parameters is the same for other objects.
The motion-based method is based on the uniqueness of the movement of each object. The movements are so unique, that they can be used for object classification [49]. Motion-based methods are most often used for human classification in an environment with many moving objects. In research [50], a human movement recognition approach was developed. The approach is based on constructing a vector image template with a motion-energy image and motion-history image. Another approach [51] for human detection is based on periodic human motion detection and analysis. Unfortunately, the approach is developed for periodic motion and in real life can rarely be used.
A texture-based method is based on an intensity pattern in a nearby area from a pixel [52]. In research [53] it is proposed to use a histogram of an orientated gradient with a Gabor filter for the improvement in counting persons and their identification.
The previous approaches are used for moving objects and their classification. They allow us to better identify humans from different objects due to humans’ unique motions. However, there is a problem with non-moving human detection. A frame with a static human can be considered as an image. The detection of humans and a crowd of humans can be based on a new method, which models humans as a set of body parts by using silhouette-oriented edge let features [54]. The method is quite effective and bypasses other methods in its efficiency.

3.4.3. Human Detection Using Neural Network Systems

As an alternative to all of the previously described methods, a modern method of human detection using machine learning technologies and computer vision can be used. It is a new technology that helps computers to obtain digit images and videos and recognize objects. The system is still using visual sensors (cameras), but the algorithm of human detection is different.
One of the most popular techniques for quite accurate human detection is using image classification based on convolutional neural networks (CNN). Instead of processing an image or frame as an array of numbers, the image or frame divides into small parts. Then, systems try to predict what each part is, and, based on prediction, try to predict what is happening in the whole frame. This allows all calculations to be performed in parallel and to detect all objects in the frame or image no matter where they are.
The human detection system used in the research [55] is based on the YOLO (You Only Look Once) image classifier. The heart of the image classifier is a CNN. First, the YOLO detection system breaks the input frame into many parts as shown in Figure 5. Then, each part of the frame runs through the pre-trained convolutional neural network, which defines multiple bounding boxes and class probabilities for those boxes. As a result, the system detects an object and its class. YOLO reframes object detection as a single regression problem. It takes an image as an input and passes it through single pipeline layers of the CNN and outputs a vector containing bounding boxes and class predictions for each of these bounding boxes. The YOLO system is extremely fast and is good for real-time detection with 45–90 frames per second (FPS). Furthermore, YOLO achieves more than twice the mean average precision compared with other real-time systems [56]. The third version of YOLO achieves better accuracy in object detection and is faster than the previous version of YOLO. However, although the study does not indicate the accuracy of the object detection system, the accuracy of whole human motion detection is 76%.
In object detection, other methods that are not based on traditional CNN can be used. One of them is the region-based convolutional network (R-CNN). The system based on this network has great object detection accuracy using ConvNet for object class prediction. However, as a result, the systems’ training occurs in many stages, and for training, a lot of computer power is used and object detection is slow [57]. To fix R-CNN drawbacks, a fast R-CNN was created. Fast R-CNN uses SoftMax for object classification instead of a support vector machine. This allows the training system to be set up in one step. To speed up training and for better accuracy in the fast R-CNN, a bounding box regressor is used. In research [58], a real-time human detection system based on the ResNet-50 neural network was described. ResNet was trained using the CHOKEPOINT dataset, which consists of 62,204 images of humans. Of these, 70% of images are positive (images with humans) and 30% are spurious. For network acceleration and optimization, the Adam optimization algorithm [59] was applied. The system was tested using a real-time dataset (150 min of video, 6 FPS). As a result, the average system accuracy was 82%.
For object detection, another R-CNN method called Mask R-CNN can be used. It is a new algorithm, which extends the fast R-CNN branch to use the existing detection to predict the object mask in parallel. The main difference between fast R-CNN and Mask R-CNN is image segmentation—the process of image separation into segments. Mask R-CNN uses two types of image segmentation: semantic and instance. Semantic segmentation identifies all one class objects as one object, for example, all occupants as “persons”. After that, instance segmentation separates objects into different objects with different signs (person 1, person 2 …). The result is that Mask R-CNN is simple to train, effective, and allows for the addition of additional tasks [60]. Human detection based on an improved Mask R-CNN was considered in research [61]. In a system for human detection, ResNet as a neural network and the Feature Pyramid Network (FPN) for different scale object detection improvements were used. For the network’s training in human detection, the Penn-Fudan dataset of 170 images with 345-labeled human bodies was used. As a result, the system was more effective in human detection compared to the simple Mask R-CNN. The average accuracy of human detection at the 0.50:0.95 threshold using Mask R-CNN was 78.4% and using the improved Mask R-CNN it was 80.9%.
Another promising method for object detection in images using a neural network is Single-Shot Detector (SSD), which is also based on CNN. The SSD object detection system, described in the research [62], expands the CNN using multi-scale feature maps and convolutional predictors for object detection. An experiment was conducted using VGG16—very deep convolutional networks for large-scale image recognition [63]. The network was trained using the LSVRC CLS-LOC dataset [64]. Two SSD frameworks were created: SSD300 and SSD512 for 300 × 300 px videos and 512 × 512 px images, respectively. Then two frameworks were trained with the COCO trainval35k dataset [65]. Finally, frameworks were tested using the COCO and Pascal VOC2007 test. As a result, the SSD512 model was more powerful and 3× faster than the faster R-CNN network. SSD300, which can handle 59 FPS videos, was faster than the YOLO system. The mean average precision for SSD300 was 74.3% and for SSD512 it was 76.9%.
As vision sensors, different kinds of thermal sensors can also be used. One of these is a thermal camera. Compared with RGB cameras, thermal array sensors can detect occupants in dark areas and humans in stationary conditions. Thermal sensors form an image of the environment based on recorded thermal energy emissions. On the one hand, sensors are more resistant to lightning and weather changes [66]. On the other hand, thermal sensors are sensitive to the surrounding temperature change and provide less information because of the impossibility of capturing colours (visible spectrum). Due to this, the image becomes difficult to interpret.
However, neural networks, especially CNN, are not created for RGB image use only. The main task is to teach a neural network to recognize an object in an image or frame using datasets. In research [67] the author describes the human detection system using a FLIR ThermaCAM P10 thermal camera. It is a long-wave infrared (LWIR) uncooled thermal camera, which works in a spectral range between 7.5 m and 13 m. For human detection, a YOLO image classifier pre-trained by different datasets was used. The first classifier was trained using the COCO dataset [68] of RGB images for class “Person” and the second classifier was trained using a special dataset created by them. Similar to other studies [69], the dataset for CNN training based on thermal images was created. The study compares two image classifiers in human detection and real life. The experiment took place outside in winter, in different weather conditions, and with a range from 30 m to 215 m. As a result, the system, trained to detect humans using visible spectrum images (RGB), had an average accuracy of only 7%. In turn, YOLO, which is trained using thermal images, had an average accuracy of 30%. The experiment shows that the accuracy of the human detection system using thermal sensors can be improved using training on a thermal dataset. For better results, the dataset should consist of object images in different time conditions and distances. In another research [70], also using a YOLO image classifier, which was trained using a custom dataset of 1500 thermal images, human detection accuracy was able to achieve 41.62%.

4. Human Motion Analysis (HMA) Systems

Comfort temperature is a subjective temperature at which a person is satisfied. Comfort temperature for each person is unique and depends on the indoor temperature and humidity, indoor airflow speed, individual human body features, clothing insulation, and occupancy. HVAC systems can regulate air parameters such as temperature, humidity, and flow speed, while other parameters can be influenced by a person.
The occupancy of a person is an important parameter for comfort temperature detection. Any work performed by a person can be measured as a metabolic rate (MR)—the amount of energy necessary to complete a task. MR is measured in Met unit, which is a ratio of working MR relative to resting MR. MR during sleep is 0.7 Met and during quiet seating is 1 Met. However, in offices and public buildings, employees work all the time. A seated employee’s MR is 1.1 Met, while during lifting/packing the MR is 2.1 Met [71]. Accordingly, the comfortable temperature for employees who are typing will be different than that for lifting employees. Under a greater load, the human body needs a lower temperature for cooling. Physical activity detection can be applied in HVAC systems, especially in multi-purpose buildings where occupation can change during the day. One of these buildings could be a kindergarten, where, in the classrooms, physical activities such as exercises can take place, while quiet lessons or midday naps can also occur. Using human activity monitoring in HVAC systems will allow for the creation of human satisfaction-based ventilation and cooling systems.
One of the easiest methods to monitor occupants’ physical activities was by using wireless wearable sensors [72]. A sensor is a device that is attached to the person. Wearable sensors may be a part of smart clothes or built in jewellery, for example, in rings, and wristwatches, or they may be a separately wearable device. The device must be equipped with a heart rate sensor and accelerometer for human activity detection and monitoring [73]. Research [74] described a human activity detection system based on using a wearable sensor. The sensor was a wireless wristband for receiving occupants’ physiological (skin temperature and heart rate) and acceleration data. Using acceleration data, the system detected typical office activities: sitting, walking, or even 50 kg load handling. During the experiment (5 sessions, 10 min for each occupant activity), acceleration data about each activity were received. For activity detection, a 1D CNN-based neural network was created. It was trained using the received acceleration data dataset. As a result, activity classification accuracy was above 85%. However, this activity monitoring method is not applicable in real-life methods because its success depends on the occupants’ willingness to wear sensing devices.
For human activity monitoring in indoor places, vision sensors (cameras) can be used. They can also be used as an occupant detection system. Such a system was implemented in the article [55]. As with the motion-based object classification method, the system analyses frames, finds movements in them, and saves frames in motion history (Figure 6). After that, the system marks and cuts the object moving region from motion history and this stack of frames is processed by a deep neural network, which is trained to recognize activities by analysing frame changes. As a deep neural network, the long short-term memory (LSTM) recurrent neural network, which is naturally suited to processing time-series data, was used. To train a deep neural network to distinguish five activities (running, jogging, walking, handwaving, clapping), the action recognition dataset NADA was used. The result of the research was the achievement of 83% accuracy in activity recognition.
In another research [75] for HVAC systems, it was suggested to use a detection and prediction occupancy heat emissions system, which is the result of human activity. In the project MATLAB, specialized toolboxes were used for work with neural networks. A convolutional neural network was applied, which was trained using an image datastore to detect activities such as standing, sitting, walking, and napping. For each occupant activity, heat emission rates, which correspond to an average adult performing, were selected. The average detection accuracy was 80.62%; however, the system detected a lack of activities better than standard office activities. Based on the test results using the HMA system, a heat gains profile for four occupants, where the typical office occupancy heat gain is 115 W for static activities (sitting) and 145 W for walking for one person, was constructed.
The YOLO image classifier can also be used for real-time human action detection. In research [76] it is suggested to use it to recognize human–human, human–human–object, and human–object interaction in 30 FPS videos. For interaction recognition, the training LIRIS dataset [77], which contains 167 videos with 367 daily-life actions, was used. A total of 109 videos were used for neural network testing and 58 for system testing. As result, the achieved system accuracy was 88%.

5. Human Clothing Level Detection Systems

One of the promising systems, which can be used in the HVAC system to ensure comfortable conditions for occupants, is clothing level detection technologies. Clothing level is measured in Clo units. Clo is a value that describes the level of human body isolation provided by one piece of clothing. Each piece of clothing has its own Clo value, which is defined in various guidelines and standards, for example, ASHRAE [78], and the general clothing level is the sum of the Clo values of the clothes worn. Clothing has a great influence on an occupant’s comfort temperature. With a lack of clothing, the occupant feels cold, while with an excess they feel hot. Indoors a person can change the level of clothing by himself based on temperature sensation or change the indoor air temperature to be comfortable for themself. However, there are situations, such as business meetings or working in a dangerous environment, where protective clothing must be worn. In these situations, occupants cannot change their clothing level [79]. Moreover, the average occupants’ clothing level changes throughout the year [80]. It follows from this that the indoor air temperature needs to be tuned regularly to the clothing level of each person. Furthermore, occupants usually make mistakes in temperature adjustments [81] that cause high energy consumption. The use of the clothing level detection systems in HVAC systems allows the indoor environment to be adjusted automatically for occupants and it reduces the risk of human error.
In research [82] it is proposed to use a clothing level detection system, which is based on vision sensors, in the HVAC system. The system is based on a pre-trained convolutional neural network adopted on MobileNetV2 architecture. During model training using TensorFlow, there were 300 images prepared of each closing level with an increase of 0.1 Clo from 0.3 Clo to 0.8 Clo. The system required 4.3 s to classify clothing levels and its accuracy was 86%. A correlation between comfortable air temperature and clothing level was found. The system achieved a −0.58 predicted mean vote (PMV) for the six clothing levels. Using the clothing level detection system together with the facial skin temperature detection system, 90.9% of the occupants felt comfortable using the modernized HVAC system.
In other research [83], a clothing level detection system was created that was also based on computer vision using CNN. This developed the CloNet system, which is trained with 1000 images: 200 for each clothing level from 0.2 Clo to 0.8 Clo as shown in Figure 7. For air parameter control, the system was connected to an indoor air conditioner and it changed the temperature in response to changes in the occupants’ clothing. As result, the clothing level detection accuracy was 86% in real conditions, the percentage of occupants with “no change” feelings improved by 38%, and the percentage of “cooler” feelings decreased by 81%. These results confirm that the evaluation of clothing level can be used for building HVAC control and is effective for improving occupants’ comfort.

6. HVAC Control Strategies and Systems

There are many control strategies for demand control ventilation systems. This chapter will review the research on the control of HVAC systems control, where the demand–control principle has been applied. All of them describe particular technology in the usage of DCV systems. Described systems are based on the usage of computer vision and neural networks; however, there are also systems using RFID technologies. Some of them were created for energy consumption decreases, but several for comfortable environment creation.
An approach to ventilation control is described in research [74]. The proposed system controls the indoor temperature and optimizes the thermal comfort and energy consumption. The human activity detection system is described in Section 4. The system’s configuration and working principle are shown in Figure 8. An experiment was prepared where an occupant was alone in the room and performing various actions. During the experiment, the occupant assessed the indoor temperature on a 13-point thermal sensation scale [84] and regulated comfort temperature. To determine the optimal temperature, according to the physiological response and physical activity, the reinforcement learning (RL) model, using experiment data, was developed. The use of the RL model and human activity monitoring together allowed thermal discomfort to be reduced by 50.3% compared to using only the RL model. As a result, the developed system reduced thermal discomfort by 10.9%. The usage of a developed system can also decrease the energy usage of the HVAC system.
On-demand CO2 HVAC system control based on CO2 prediction and the occupants’ activities is described in research [55]. The scheme for the control of a HVAC system is shown in Figure 9. The core of the approach has two components first a module detects the number of human occupants in the living space, and then a module recognizes the occupants’ activities. CO2 is a human activity waste product. Human physical activity is the main factor in the amount of CO2 emitted. Researchers have suggested tracking occupants’ activities using a vision sensor and neural network and then predicting the CO2 concentration in a room using the CO2 generation rate equation from the ASHRAE Fundamentals Handbook. There are critical studies that overstate the ASHRAE CO2 generation rates [85]; however, studies suggest that the equation should include a correction coefficient for low-activity people. For CO2 generation rate calculation, A. Persily’s approach [86] has also been applied, which is not based on body surface area and the level of physical activity but on the basal metabolic rate and physical activity. As a result, the presented ventilation control system can predict, in a timely manner, the required ventilation amount of air and allow the avoidance of HVAC system inertia (system reaction time to air parameter changes).
A novel method of controlling the HVAC system was developed relying on clothing level and facial skin temperature [82]. The system adjusts the thermostat setpoint according to the occupants’ clothing level and the mean facial skin temperature. The control algorithm is shown in Figure 10. Two data collection experiments were carried out. In one of them, when the temperature was adjusted for clothing, dependencies between the thermal sensation vote (TSV), clothing level, and indoor temperature were found. In another one, when the temperature was adjusted for face skin temperature, the dependence between the TSV, skin temperature, and indoor temperature was found. The HVAC control strategy, using facial skin temperature, was to raise or decrease the indoor temperature by 1 K if the facial skin temperature was not in a comfortable range. For facial skin temperature detection, an LWIR camera was used. Face recognition was implemented using the Haar cascade model [87] based on the OpenCV library. A clothing level detection system was created using an RGB camera and MobileNetV2 convolutional neural network architecture with TensorFlow for machine learning. The clothing level detection accuracy was 86%; however, this system was not used for HVAC control. As result, an HVAC control system based on facial skin temperature was created and tested. In total, 90.9% of the occupants felt comfortable in the room where the proposed control system was used. In another research [88], an HVAC system controlling concept based on skin temperature was also provided. The main idea of the system was to only use skin temperature as input data. The control algorithm is shown in Figure 11. For the HVAC system’s response, a support vector machine (SVM) classifier for the prediction of the thermal demand of occupants’ was used. An SVM classifier with linear and Gaussian kernels during the data collection test learned to predict the thermal demand of occupants based on skin temperature and the occupants’ manual HVAC system regulation. As a result, the system worked with an accuracy of 90% in thermal demand prediction, but the accuracy decreased if the occupants’ thermal states were maintained by regulating clothing levels. The most effective parts of the human body for temperature measuring, according to researchers, are the shin and upper arm, but for three input measurements, skin temperature at the chest can be added. More measurement locations are not necessary and may increase the error.
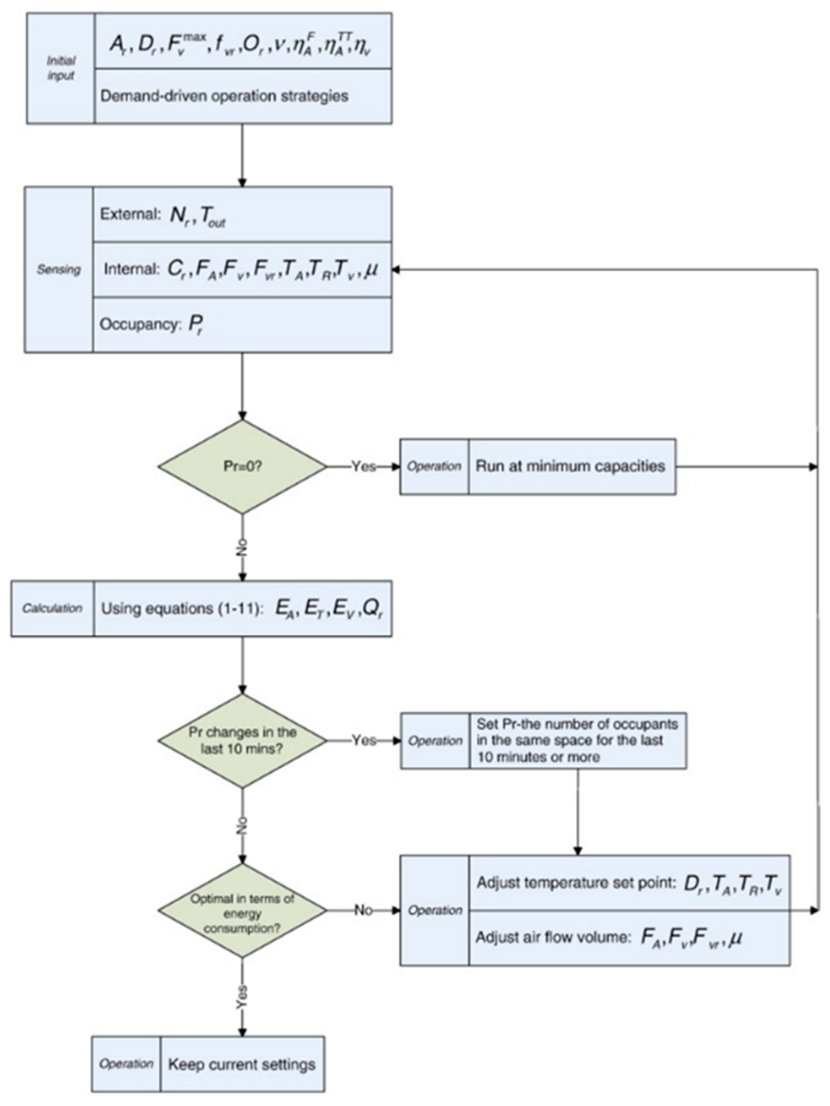
Building energy conservation can potentially be achieved using modern technologies in the HVAC system. In research [21], occupancy monitoring systems for demand-driven HVAC operations were developed (detailed description in Section 3.4). HVAC system control based on occupancy was able to adjust the temperature of the air supplied, the air volume provided to each occupied zone, and the air volume provided to each room. To exclude false entries of occupants in the zone, the system only adjusts ventilation after 10 min. The HVAC system’s control strategy is shown in Figure 12. Potential downsides of this HVAC control method could be unsatisfactory ventilation, a high CO2 concentration in the air, and the limited flow of conditioned air.
In research [75] the HVAC system was controlled based on occupants’ heat emissions (see Section 4). The system’s working scheme is shown in Figure 13. This method has the potential for energy saving and can influence a building’s heat gains and indoor air quality. The rate of heat emission is based on the CIBSE guide [89] and varies from 105 W to 145 W for napping and walking, respectively. During the experiment in an office space, an activity schedule for a deep learning influenced profile (DLIP) was created. The DLIP was used for building an energy simulation for energy consumption analysis. As a result, using the developed system allowed the building’s heat loads to be reduced, taking into account the fact that multiple occupants were emitting a non-stop fixed amount of heat. In addition, the system is useful for HVAC system operation leading to a better indoor environmental quality. A similar control system, based on CO2 level prediction, was created in the research [90]. The research aimed to develop an occupancy detection approach for a DCV system, which would provide comfortable thermal conditions, good air quality, and a decrease in a building’s energy consumption. The work strategy of the HVAC control system is shown in Figure 14. For human detection, a system based on a vision sensor (RGB camera) was created and it used a fast region-based convolutional neural network (RCNN) for frame analysis and human detection. The work used an RCNN system installed on a COCO-trained model with Inception V2. The network was trained for human and activity detection using images from Google, which were labelled using LabelImg. The experimental test was conducted in a 36.62 m2 classroom, which could accommodate 11 occupants. The accuracy of human detection was 84.5% and of activity detection was 92.7%. During the experiment, an activity schedule for DLIP was created. During the next experiment phase, within 4 weeks, 4 ventilation scenarios were tested: A—without natural and mechanical ventilation, B—only natural ventilation, C and D—mechanical ventilation with demand control. For scenarios C and D, according to CIBSE Guide A [89], the ventilation rate for one person was 10 l/s. Scenario C suggested a maximum constant air flow, but in scenario D, a DCV system was used for which adjustments were based on the actual occupancy. As result, during the experiment, the highest concentration of CO2 in the room was in scenario A and the minimum concentration was in scenario B. Scenarios C and D provided a low CO2 concentration; however, scenario D provided a dynamic airflow rate and decreased the energy consumption by up to 54.56% (compared to scenario C).

7. Discussion

In the study, research on various HVAC control systems are reviewed. Each studied article has its distinctive features, used set of sensors, computer programs, and calculation methods. Attention is also paid to experiments, system tests, and achieved accuracy.
Technologies have been developed and engaged in newer and newer areas and the construction industry is no exception. Research has explored the fields of application of new technologies in HVAC systems to create a more efficient and occupant-orientated system with high air quality and with low energy losses.
Traditional DCV systems commonly use CO2 sensors for human presence detection and the calculation of the required amount of ventilation air. However, this method has a significant drawback—after occupants leave the area, the CO2 level does not change for some time. Moreover, the DCV system based on CO2 sensors cannot be used in ventilation control scenarios when the CO2 level decreases by itself because of the scheduled use of the area. For example, a conference room might not be ventilated after a meeting if the room is used for some time. During this time the CO2 level will decrease due to the air circulation in the building. This ventilation control scenario allows the HVAC system’s energy consumption to be decreased just through the correct setup of the system’s schedule. Based on the analysed literature, it can be concluded that the use of computer vision and neural networks in the HVAC control system will solve these problems. Research has shown that the technologies that have been described, have a favourable effect on indoor air quality and system energy consumption. In the future, the DCV systems could be equipped with cameras for a more accurate analysis of the room and occupancy. Additionally, the systems must take into account occupant behaviour, the activity, and other information, which can be used for the improvement in the indoor environment quality.
For room analysis, a camera must be installed in each room. Such a camera can be used not only for HVAC control but also as a CCTV camera and in other smart building systems, such as smart lighting systems. As research has shown, the best location for the camera is in the corner of the room on the ceiling, where the video camera will have a complete overview of the room. If it is not possible to provide a camera with a full view of the room, more cameras need to be added to the system.
To analyse what is happening in a room using video flow as input data, it is necessary to use computer vision. There are two computer vision approaches—neural networks and approaches based on mathematical image analysis. Easier to implement in the HVAC systems is a neural network. If the system is trained, it can accurately perform the tasks. For systems using video flow as the input, the convolution neural network (CNN) must be used.
There are many neural networks based on CNN. The Single-Shot Detector (SSD) network is faster in object detection, and it can also be applied to all systems. However, in research, the You Only Look Once (YOLO) network is the most commonly used. This is because YOLO systems are easier to learn and easy to use. The “from the factory” YOLO neural network comes with a pre-trained neural network. In the scope of the research, the network was trained using the COCO train 2017 dataset with 80 object classes including the class “person”, which is needed for the implementation of such HVAC control systems. Using the ready network allows systems to be created much easier and faster without wasting time preparing the dataset and training the network. However, a pre-trained network has disadvantages such as a relatively low accuracy and the fact that they can recognize a crowd of people as one person. Increasing the performance of the YOLO network requires network learning with more people in the detection-orientated dataset or pre-trained network retraining for specific usage. If the task is to train the neural network from scratch using a custom dataset, it makes sense to train a Single-Shot Detector (SSD) network because of its object detection speed and high accuracy using a live stream. Nevertheless, the accuracy and speed of the SSD network need further study.
A camera in conjunction with a neural network can be used in an HVAC system first of all as an occupancy detection system. This will allow the DVC system to be adjusted, especially the ventilation rate, based on the number of people in the room. Since the neural network is multifunctional and can make different calculations at the same time, the DVC control system can also analyse occupants and their behaviour/habits. Using a human activity monitoring system will allow human heat emissions or the predictions of CO2 concentration in the air to be accurately determined. This will allow, in advance, the system to be adjusted for the needs of the occupants. This behaviour of the HVAC control system is impossible to create using current sensors and control models. In creating an occupant-orientated system, a human clothing level detection system can be used. This will relieve residents of the need to regulate their level of clothing due to changes in the indoor temperature or for the adjustment of the manual HVAC system, which, as research shows, is almost always wrong.
Promising directions in the development of the control system is the use of thermal cameras for human skin temperature measurement. This method ensures a comfortable air temperature in the room thanks to the human body’s response to the ambient air temperature. Human body processes beyond a person’s control are considered the best indicators of environmental satisfaction. However, this method makes the control system more expensive due to the price of thermal cameras compared to RGB cameras.
Using the system based on vision sensors, the privacy and data security aspect must also be addressed. Unauthorized access to this information may result in serious consequences. Moreover, the legislation of each country for the use of vision tracking equipment for the control of HVAC systems needs to be studied. The use of neural networks leads to a large computing power consumption. Such a system requires the use of a powerful and expensive graphics processing unit (GPU); therefore, such an HVAC control system may become inaccessible for small private buildings.

8. Conclusions

The present study introduces a review of various articles about the control of modern HVAC systems. The focus of the study is on using a new method in the DCV system. Special attention is given to systems using computer vision and neural networks. Each article takes into account their own distinctive features, and the set of sensors, computer programs, and calculation methods used. Moreover, attention is paid to experiments and system tests.
The fundamental background of a demand-controlled ventilation system and the types of modern technologies that it can be applied to, according to revised studies, are provided. Then, the principles of computer vision and their features are described. Afterward, human detection systems, their types, working principles, and distinctive features are considered. Much attention is paid to the system based on computer vision and neural networks. In addition, the usage of human activity recognition technologies in DCV systems and their effectiveness during research is considered. Fundamental knowledge about the metabolic rate and its impact on human comfort is described. After that, the influence of clothing on an occupant’s sense of comfort temperature is studied. Moreover, human clothing level detection systems are studied and described. After all of the above, HVAC control strategies with the usage of new technologies are studied and described.
Finally, a discussion about the usage of new technologies in modern DVC systems, their possible combinations, and research opportunities is given. In addition, some disadvantages of the application of new technologies are pointed out.
The described technologies and control methods will allow for the creation of HVAC control systems with the usage of computer vision in the future. During the study, it was concluded that it is necessary to use a convolutional neural network (CNN) as a base for computer vision because its aim is to effectively recognise patterns. It has applications in image and video recognition and can be used in live streams for human detection. As was found out, two of the most popular and relevant of these are the YOLO (You Only Look Once) and SSD (Single-Shot Detector) neural networks based on CNN. YOLO is an easy-to-use network, but SSD is much faster than YOLO. In future studies, it is necessary to study CNN-based networks. These systems can be used for occupants’ detection in areas and also for the detection of human activity and other human attributes. All of these facts highlight the importance of the application of new technologies as the next evolution stage of HVAC systems.

Author Contributions

Conceptualization, J.Z. and A.B.; methodology, J.Z.; formal analysis, A.B.; investigation, A.P.; resources, A.P.; writing—original draft preparation, A.P.; writing—review and editing, A.B.; supervision, J.Z.; project administration, J.Z. All authors have read and agreed to the published version of the manuscript.

Funding

The study was supported by the European Regional Development Fund project “Optimal Control of Indoor Air Quality and Thermal Comfort Based on Room Real-time 3D Motion Scanning Data”, Grant Agreement No 1.1.1.1/21/A/010.

Conflicts of Interest

The authors declare no conflict of interest. The funders had no role in the design of the study; in the collection, analyses, or interpretation of data; in the writing of the manuscript; or in the decision to publish the results.

Abbreviations

The following abbreviations were used in this paper:
IAQIndoor air quality
HVACHeating, Ventilation and Air-Conditioning
DCVDemand-controlled ventilation
BMSBuilding management system
PIRPassive infrared sensors
RFIDRadio-frequency identification
CCTVClosed-circuit television
MoGMixture of Gaussian
HMAHuman Motion Analysis
MRMetabolic rate
LSTMLong short-term memory
PMVPredicted mean vote
FPSFrame Per Second
R-CNNRegion-based convolutional network
FPNFeature Pyramid Network
SSDSingle-Shot Detector
RLReinforcement learning
TSVThermal sensation vote
DLIPDeep learning influenced profile
SVMSupport vector machine

References

  1. Brasche, S.; Bischof, W. Daily time spent indoors in German homes—Baseline data for the assessment of indoor exposure of German occupants. Int. J. Hyg. Environ. Health 2005, 208, 247–253. [Google Scholar] [CrossRef] [PubMed]
  2. Jones, A.P. Indoor air quality and health. Atmos. Environ. 1999, 33, 4535–4564. [Google Scholar] [CrossRef]
  3. Kyritsi, E.; Michael, A. An assessment of the impact of natural ventilation strategies and window opening patterns in office buildings in the mediterranean basin. Build. Environ. 2019, 175, 106384. [Google Scholar] [CrossRef]
  4. Fernández-Zayas, J.L.; Villa-Medina, J.F.; Valle, N.C.-D.; Porta-Gándara, M. Experimental analysis of natural ventilation of an office building in Mexico city. Case Stud. Therm. Eng. 2021, 28, 101661. [Google Scholar] [CrossRef]
  5. Frontczak, M.J.; Schiavon, S.; Goins, J.; Arens, E.; Zhang, H.; Wargocki, P. Quantitative relationships between occupant satisfaction and satisfaction aspects of indoor environmental quality and building design. Indoor Air 2011, 22, 119–131. [Google Scholar] [CrossRef]
  6. Tihana, J.; Zajacs, A.; Ivancovs, D.; Gaujena, B. Influence of Ventilation Operating Modes on Energy Efficiency. Buildings 2022, 12, 668. [Google Scholar] [CrossRef]
  7. Erickson, L.E.; Brase, G. Paris Agreement on Climate Change. In Reducing Greenhouse Gas Emissions and Improving Air Quality; CRC Press: Boca Raton, FL, USA, 2019; pp. 11–22. [Google Scholar] [CrossRef]
  8. Department of Environment and Energy. HVAC Energy Breakdown, Fact Sheet; Department of Environment and Energy: Canberra, ACT, Australia, 2013.
  9. Talib, R.; Nassif, N. “Demand Control” an Innovative Way of Reducing the HVAC System’s Energy Consumption. Buildings 2021, 11, 488. [Google Scholar] [CrossRef]
  10. Adegbenro, A.; Short, M.; Angione, C. An Integrated Approach to Adaptive Control and Supervisory Optimisation of HVAC Control Systems for Demand Response Applications. Energies 2021, 14, 2078. [Google Scholar] [CrossRef]
  11. Derek, T.; Clements-Croome, D. What do we mean by intelligent buildings? Autom. Constr. 1997, 6, 395–400. [Google Scholar] [CrossRef]
  12. Kim, S.-K.; Hong, W.-H.; Hwang, J.-H.; Jung, M.-S.; Park, Y.-S. Optimal Control Method for HVAC Systems in Offices with a Control Algorithm Based on Thermal Environment. Buildings 2020, 10, 95. [Google Scholar] [CrossRef]
  13. Ng, M.O.; Qu, M.; Zheng, P.; Li, Z.; Hang, Y. CO2-based demand controlled ventilation under new ASHRAE Standard 62.1-2010: A case study for a gymnasium of an elementary school at West Lafayette, Indiana. Energy Build. 2011, 43, 3216–3225. [Google Scholar] [CrossRef]
  14. Zhu, H.; Yang, W.; Li, S.; Pang, A. An Effective Fault Detection Method for HVAC Systems Using the LSTM-SVDD Algorithm. Buildings 2022, 12, 246. [Google Scholar] [CrossRef]
  15. Millers, R.; Korjakins, A.; Lešinskis, A.; Borodinecs, A. Cooling Panel with Integrated PCM Layer: A Verified Simulation Study. Energies 2020, 13, 5715. [Google Scholar] [CrossRef]
  16. Borodinecs, A.; Lebedeva, K.; Prozuments, A.; Brahmanis, A.; Grekis, A.; Zajecs, D.; Zekunde, A.; Vatin, N. Feasibility of Reducing Electricity Consumption of Air Conditioning Equipment by Condenser Direct Evaporative Cooling Technology. Example of Case Study in Dubai. Atmosphere 2021, 12, 1205. [Google Scholar] [CrossRef]
  17. Valančius, R.; Jurelionis, A.; Jonynas, R.; Borodinecs, A.; Kalamees, T.; Fokaides, P. Growth rate of solar thermal systems in Baltic States: Slow but steady wins the race? Energy Sources Part B Econ. Plan. Policy 2020, 15, 423–435. [Google Scholar] [CrossRef]
  18. Zajacs, A.; Borodiņecs, A.; Neviero, I. Optimal use of solar collectors in small-scale districts. IOP Conf. Ser. Mater. Sci. Eng. 2020, 869, 042039. [Google Scholar] [CrossRef]
  19. Bugenings, L.A.; Kamari, A. Bioclimatic Architecture Strategies in Denmark: A Review of Current and Future Directions. Buildings 2022, 12, 224. [Google Scholar] [CrossRef]
  20. Brandemuehl, M.J.; Braun, J.E. The Impact of Demand-Controlled and Economizer Ventilation Strategies on Energy Use in Buildings. In Proceedings of the ASHRAE Annual Meeting, Seattle, WA, USA, 18–23 June 1999; Volume 105. [Google Scholar]
  21. Li, N.; Calis, G.; Becerik-Gerber, B. Measuring and monitoring occupancy with an RFID based system for demand-driven HVAC operations. Autom. Constr. 2012, 24, 89–99. [Google Scholar] [CrossRef]
  22. Agarwal, Y.; Balaji, B.; Gupta, R.; Lyles, J.; Wei, M.; Weng, T. Occupancy-driven energy management for smart building automation. In Proceedings of the 2nd ACM Workshop on Embedded Sensing Systems for Energy-Efficiency in Building, Zurich, Switzerland, 2 November 2010. [Google Scholar] [CrossRef]
  23. Pavlovas, V. Demand controlled ventilation. Energy Build. 2004, 36, 1029–1034. [Google Scholar] [CrossRef]
  24. Yang, X.-B.; Jin, X.-Q.; Du, Z.-M.; Fan, B.; Chai, X.-F. Evaluation of four control strategies for building VAV air-conditioning systems. Energy Build. 2011, 43, 414–422. [Google Scholar] [CrossRef]
  25. Sun, Z.; Wang, S.; Ma, Z. In-situ implementation and validation of a CO2-based adaptive demand-controlled ventilation strategy in a multi-zone office building. Build. Environ. 2011, 46, 124–133. [Google Scholar] [CrossRef]
  26. Klein, L.; Kwak, J.-Y.; Kavulya, G.; Jazizadeh, F.; Becerik-Gerber, B.; Varakantham, P.; Tambe, M. Coordinating occupant behavior for building energy and comfort management using multi-agent systems. Autom. Constr. 2012, 22, 525–536. [Google Scholar] [CrossRef]
  27. Erickson, V.L.; Cerpa, A.E. Occupancy based demand response HVAC control strategy. In Proceedings of the 2nd ACM Workshop on Embedded Sensing Systems for Energy-Efficiency in Building, Zurich, Switzerland, 2 November 2010; pp. 7–12. [Google Scholar] [CrossRef]
  28. Melfi, R.; Rosenblum, B.; Nordman, B.; Christensen, K. Measuring building occupancy using existing network infrastructure. In Proceedings of the 2011 International Green Computing Conference and Workshops, Orlando, FL, USA, 25–28 July 2011; pp. 1–8. [Google Scholar] [CrossRef]
  29. Brown, N.; Bull, R.; Faruk, F.; Ekwevugbe, T. Novel instrumentation for monitoring after-hours electricity consumption of electrical equipment, and some potential savings from a switch-off campaign. Energy Build. 2012, 47, 74–83. [Google Scholar] [CrossRef]
  30. Brown, N.; Wright, A. Non-Invasive and Cost Effective Monitoring of Energy Consumption Patterns for Electrical Equipment. In Proceedings of the 5th International Conference Improving Energy Efficiency in Commercial Buildings (IEECB), Frankfurt, Germany, 10–11 April 2008; pp. 431–438. [Google Scholar]
  31. Verma, M.; Kaler, R.; Singh, M. Sensitivity enhancement of Passive Infrared (PIR) sensor for motion detection. Optik 2021, 244, 167503. [Google Scholar] [CrossRef]
  32. Lovett, T.; Lee, J.; Gabe-Thomas, E.; Natarajan, S.; Brown, M.; Padget, J.; Coley, D. Designing sensor sets for capturing energy events in buildings. Build. Environ. 2016, 110, 11–22. [Google Scholar] [CrossRef]
  33. Yun, J.; Lee, S.-S. Human Movement Detection and Identification Using Pyroelectric Infrared Sensors. Sensors 2014, 14, 8057–8081. [Google Scholar] [CrossRef]
  34. Luo, X.; Shen, B.; Guo, X.; Luo, G.; Wang, G. Human tracking using ceiling pyroelectric infrared sensors. In Proceedings of the 2009 IEEE International Conference on Control and Automation, Christchurch, New Zealand, 9–11 December 2009; pp. 1716–1721. [Google Scholar] [CrossRef]
  35. Zhen, Z.-N.; Jia, Q.-S.; Song, C.; Guan, X. An Indoor Localization Algorithm for Lighting Control using RFID. In Proceedings of the 2008 IEEE Energy 2030 Conference, Atlanda, GA, USA, 17–18 November 2008; pp. 1–6. [Google Scholar] [CrossRef]
  36. Ivanovs, A.; Nikitenko, A.; Di Castro, M.; Torims, T.; Masi, A.; Ferre, M. Multisensor Low-Cost System for Real Time Human Detection and Remote Respiration Monitoring. In Proceedings of the 2019 Third IEEE International Conference on Robotic Computing (IRC), Naples, Italy, 25–27 February 2019; pp. 254–257. [Google Scholar] [CrossRef]
  37. Lin, H.-H.; Liu, T.-L.; Chuang, J.-H. Learning a Scene Background Model via Classification. IEEE Trans. Signal Process. 2009, 57, 1641–1654. [Google Scholar] [CrossRef]
  38. Tsai, D.-M.; Lai, S.-C. Independent Component Analysis-Based Background Subtraction for Indoor Surveillance. IEEE Trans. Image Process. 2008, 18, 158–167. [Google Scholar] [CrossRef]
  39. Ridder, C.; Munkelt, O.; Kirchner, H. Adaptive Background Estimation and Foreground Detection Using Kalman Filtering. In Proceedings of the International Conference on Recent Advances in Mechatronics (ICRAM) 1995, Istanbul, Turkey, 14–16 August 1995; pp. 193–199. [Google Scholar]
  40. Elgammal, A.; Harwood, D.; Davis, L. Non-parametric Model for Background Subtraction. In Proceedings of the 6th European Conference on Computer Vision, Dublin, Ireland, 26 June–1 July 2000; pp. 751–767. [Google Scholar] [CrossRef]
  41. Kim, W.; Kim, C. Background Subtraction for Dynamic Texture Scenes Using Fuzzy Color Histograms. IEEE Signal Process. Lett. 2012, 19, 127–130. [Google Scholar] [CrossRef]
  42. Cheng, F.-C.; Huang, S.-C.; Ruan, S.-J. Scene Analysis for Object Detection in Advanced Surveillance Systems Using Laplacian Distribution Model. IEEE Trans. Syst. Man Cybern. Part C Appl. Rev. 2010, 41, 589–598. [Google Scholar] [CrossRef]
  43. Ji, X.; Liu, H. Advances in View-Invariant Human Motion Analysis: A Review. IEEE Trans. Syst. Man Cybern. Part C Appl. Rev. 2009, 40, 13–24. [Google Scholar] [CrossRef]
  44. Candamo, J.; Shreve, M.; Goldgof, D.B.; Sapper, D.B.; Kasturi, R. Understanding Transit Scenes: A Survey on Human Behavior-Recognition Algorithms. IEEE Trans. Intell. Transp. Syst. 2009, 11, 206–224. [Google Scholar] [CrossRef]
  45. Piroddi, R.; Vlachos, T. A simple framework for spatio-temporal video segmentation and delayering using dense motion fields. IEEE Signal Process. Lett. 2006, 13, 421–424. [Google Scholar] [CrossRef]
  46. Zhong, H.; Shi, J.; Visontai, M. Detecting unusual activity in video. In Proceedings of the 2004 IEEE Computer Society Conference on Computer Vision and Pattern Recognition, Washington, DC, USA, 27 June–2 July 2004. [Google Scholar] [CrossRef]
  47. Hu, W.; Tan, T.; Wang, L.; Maybank, S. A Survey on Visual Surveillance of Object Motion and Behaviors. IEEE Trans. Syst. Man Cybern. Part C Appl. Rev. 2004, 34, 334–352. [Google Scholar] [CrossRef]
  48. Eishita, F.Z.; Rahman, A.; Azad, S.A.; Rahman, A. Occlusion Handling in Object Detection. In Multidisciplinary Computational Intelligence Techniques: Applications in Business, Engineering, and Medicine; IGI Global: Hershey, PA, USA, 2012; pp. 61–74. [Google Scholar] [CrossRef][Green Version]
  49. Cédras, C.; Shah, M. Motion-based recognition a survey. Image Vis. Comput. 1995, 13, 129–155. [Google Scholar] [CrossRef]
  50. Bobick, A.; Davis, J. The recognition of human movement using temporal templates. IEEE Trans. Pattern Anal. Mach. Intell. 2001, 23, 257–267. [Google Scholar] [CrossRef]
  51. Cutler, R.; Davis, L. Robust real-time periodic motion detection, analysis, and applications. IEEE Trans. Pattern Anal. Mach. Intell. 2000, 22, 781–796. [Google Scholar] [CrossRef]
  52. Ojala, T.; Pietikainen, M.; Maenpaa, T. Multiresolution gray-scale and rotation invariant texture classification with local binary patterns. IEEE Trans. Pattern Anal. Mach. Intell. 2002, 24, 971–987. [Google Scholar] [CrossRef]
  53. Moctezuma, D.; Conde, C.; de Diego, I.M.; Cabello, E. Person detection in surveillance environment with HoGG: Gabor filters and Histogram of Oriented Gradient. In Proceedings of the 2011 IEEE International Conference on Computer Vision Workshops (ICCV Workshops), Barcelona, Spain, 6–13 November 2011; pp. 1793–1800. [Google Scholar] [CrossRef]
  54. Wu, B.; Nevatia, R. Detection of multiple, partially occluded humans in a single image by Bayesian combination of edgelet part detectors. In Proceedings of the Tenth IEEE International Conference on Computer Vision (ICCV’05), Beijing, China, 17–21 October 2005; Volume 1, pp. 90–97. [Google Scholar] [CrossRef]
  55. Mutis, I.; Ambekar, A.; Joshi, V. Real-time space occupancy sensing and human motion analysis using deep learning for indoor air quality control. Autom. Constr. 2020, 116, 103237. [Google Scholar] [CrossRef]
  56. Redmon, J.; Divvala, S.; Girshick, R.; Farhadi, A. You Only Look Once: Unified, Real-Time Object Detection. In Proceedings of the 2016 IEEE Conference on Computer Vision and Pattern Recognition (CVPR), Las Vegas, NV, USA, 27–30 June 2016; pp. 779–788. [Google Scholar] [CrossRef]
  57. Girshick, R. Fast R-CNN. In Proceedings of the IEEE International Conference on Computer Vision 2015, Washington, DC, USA, 7–13 December 2015. [Google Scholar]
  58. Ushasukhanya, S.; Karthikeyan, M. Automatic Human Detection Using Reinforced Faster-RCNN for Electricity Conservation System. Intell. Autom. Soft Comput. 2022, 32, 1261–1275. [Google Scholar] [CrossRef]
  59. Jais, I.K.M.; Ismail, A.R.; Nisa, S.Q. Adam Optimization Algorithm for Wide and Deep Neural Network. Knowl. Eng. Data Sci. 2019, 2, 41–46. [Google Scholar] [CrossRef]
  60. He, K.; Gkioxari, G.; Dollar, P.; Girschick, R. Mask R-CNN. IEEE Trans. Pattern Anal. Mach. Intell. 2020, 42, 386–397. [Google Scholar] [CrossRef]
  61. Wang, Y.; Wu, J.; Li, H. Human Detection Based on Improved Mask R-CNN. J. Physics Conf. Ser. 2020, 1575, 012067. [Google Scholar] [CrossRef]
  62. Liu, W.; Anguelov, D.; Erhan, D.; Szegedy, C.; Reed, S.; Fu, C.Y.; Berg, A.C. SSD: Single shot multibox detector. In Proceedings of the European Conference on Computer Vision, Amsterdam, The Netherlands, 11–14 October 2016; Volume 9905, pp. 21–37. [Google Scholar] [CrossRef]
  63. Simonyan, K.; Zisserman, A. Very Deep Convolutional Networks for Large-Scale Image Recognition. In Proceedings of the 3rd International Conference on Learning Representations (ICLR2015), San Diego, CA, USA, 7–9 May 2015. [Google Scholar]
  64. Russakovsky, O.; Deng, J.; Su, H.; Krause, J.; Satheesh, S.; Ma, S.; Huang, Z.; Karpathy, A.; Khosla, A.; Bernstein, M.; et al. ImageNet Large Scale Visual Recognition Challenge. Int. J. Comput. Vis. 2015, 115, 211–252. [Google Scholar] [CrossRef]
  65. Bell, S.; Lawrence Zitnick, C.; Bala, K.; Girshick, R. Inside-outside net: Detecting objects in context with skip pooling and recurrent neural networks. In Proceedings of the IEEE Conference on Computer Vision and Pattern Recognition, Las Vegas, NV, USA, 27–30 June 2016; pp. 2874–2883. [Google Scholar]
  66. Wu, Z.; Fuller, N.; Theriault, D.; Betke, M. A Thermal Infrared Video Benchmark for Visual Analysis. In Proceedings of the 2014 IEEE Conference on Computer Vision and Pattern Recognition Workshops, Columbus, OH, USA, 23–28 June 2014; pp. 201–208. [Google Scholar]
  67. Ivašić-Kos, M.; Krišto, M.; Pobar, M. Human Detection in Thermal Imaging Using YOLO. In Proceedings of the 2019 5th International Conference on Computer and Technology Applications, Istanbul, Turkey, 16–17 April 2019; pp. 20–24. [Google Scholar] [CrossRef]
  68. Lin, T.Y.; Maire, M.; Belongie, S.; Bourdev, L.; Girshick, R.; Hays, J.; Perona, P.; Zitnick, C.L.; Dollár, P. Microsoft COCO: Common Objects in Context. In Proceedings of the 13th Computer Vision—ECCV 2014 European Conference, Zurich, Switzerland, 6–12 September 2014. [Google Scholar]
  69. Kristo, M.; Ivasic-Kos, M. Thermal Imaging Dataset for Person Detection. In Proceedings of the 2019 42nd International Convention on Information and Communication Technology, Electronics and Microelectronics (MIPRO), Opatija, Croatia, 20–24 May 2019. [Google Scholar] [CrossRef]
  70. Talluri, P.; Dua, M. Low-resolution Human Identification in thermal imagery. In Proceedings of the 2020 5th International Conference on Communication and Electronics Systems (ICCES), Coimbatore, India, 10–12 June 2020; pp. 1283–1287. [Google Scholar] [CrossRef]
  71. Timplalexis, C.; Dimara, A.; Krinidis, S.; Tzovaras, D. Thermal Comfort Metabolic Rate and Clothing Inference. In Proceedings of the 12th International Conference, ICVS 2019, Thessaloniki, Greece, 23–25 September 2019; pp. 690–699. [Google Scholar] [CrossRef]
  72. Korhonen, I.; Parkka, J.; Van Gils, M. Health monitoring in the home of the future. IEEE Comput. Graph. Appl. 2003, 22, 66–73. [Google Scholar] [CrossRef]
  73. Mukhopadhyay, S.C. Wearable Sensors for Human Activity Monitoring: A Review. IEEE Sensors J. 2014, 15, 1321–1330. [Google Scholar] [CrossRef]
  74. Jung, S.; Jeoung, J.; Hong, T. Occupant-centered real-time control of indoor temperature using deep learning algorithms. Build. Environ. 2021, 208, 108633. [Google Scholar] [CrossRef]
  75. Tien, P.W.; Wei, S.; Calautit, J.K.; Darkwa, J.; Wood, C. A vision-based deep learning approach for the detection and prediction of occupancy heat emissions for demand-driven control solutions. Energy Build. 2020, 226, 110386. [Google Scholar] [CrossRef]
  76. Shinde, S.; Kothari, A.; Gupta, V. YOLO based Human Action Recognition and Localization. Procedia Comput. Sci. 2018, 133, 831–838. [Google Scholar] [CrossRef]
  77. Wolf, C.; Lombardi, E.; Mille, J.; Celiktutan, O.; Jiu, M.; Dogan, E.; Eren, G.; Baccouche, M.; Dellandréa, E.; Bichot, C.-E.; et al. Evaluation of video activity localizations integrating quality and quantity measurements. Comput. Vis. Image Underst. 2014, 127, 14–30. [Google Scholar] [CrossRef]
  78. ASHRAE. Thermal Environmental Conditions for Human Occupancy; ANSI/ASHRAE Standard 55-2017; ASHRAE: Peachtree Corners, GA, USA, 2017. [Google Scholar]
  79. Prozuments, A.; Borodinecs, A.; Zemitis, J. Survey Based Evaluation of Indoor Environment in an Administrative Military Facility. J. Sustain. Arch. Civ. Eng. 2020, 27, 96–107. [Google Scholar] [CrossRef]
  80. Nicol, J.F.; Humphreys, M.A. Adaptive thermal comfort and sustainable thermal standards for buildings. Energy Build. 2002, 34, 563–572. [Google Scholar] [CrossRef]
  81. Peffer, T.; Pritoni, M.; Meier, A.; Aragon, C.; Perry, D. How people use thermostats in homes: A review. Build. Environ. 2011, 46, 2529–2541. [Google Scholar] [CrossRef]
  82. Li, X.; Chen, Q. Development of a novel method to detect clothing level and facial skin temperature for controlling HVAC systems. Energy Build. 2021, 239, 110859. [Google Scholar] [CrossRef]
  83. Choi, H.; Na, H.; Kim, T.; Kim, T. Vision-based estimation of clothing insulation for building control: A case study of residential buildings. Build. Environ. 2021, 202, 108036. [Google Scholar] [CrossRef]
  84. Buratti, C.; Palladino, D.; Ricciardi, P. Application of a new 13-value thermal comfort scale to moderate environments. Appl. Energy 2016, 180, 859–866. [Google Scholar] [CrossRef]
  85. Qi, M.W.; Li, X.F.; Weschler, L.B.; Sundell, J. CO2 generation rate in Chinese people. Indoor Air 2014, 24, 559–566. [Google Scholar] [CrossRef]
  86. Persily, A.; de Jonge, L. Carbon dioxide generation rates for building occupants. Indoor Air 2017, 27, 868–879. [Google Scholar] [CrossRef]
  87. Viola, P.; Jones, M. Rapid object detection using a boosted cascade of simple features. In Proceedings of the 2001 IEEE Computer Society Conference on Computer Vision and Pattern Recognition, CVPR 2001, Kauai, HI, USA, 8–14 December 2001. [Google Scholar] [CrossRef]
  88. Dai, C.; Zhang, H.; Arens, E.; Lian, Z. Machine learning approaches to predict thermal demands using skin temperatures: Steady-state conditions. Build. Environ. 2017, 114, 1–10. [Google Scholar] [CrossRef]
  89. CIBSE. Environmental Design—CIBSE Guide A, 8th ed.; Chartered Institution of Building Services Engineers: London, UK, 2015. [Google Scholar]
  90. Wei, S.; Tien, P.W.; Chow, T.W.; Wu, Y.; Calautit, J.K. Deep learning and computer vision based occupancy CO2 level prediction for demand-controlled ventilation (DCV). J. Build. Eng. 2022, 56, 104715. [Google Scholar] [CrossRef]
Figure 1. A schematic presentation of the PIR sensor and its output signal: (a) in the case of walking in different directions; (b) in the case of walking at different distances; (c) in the case of walking at different speeds [33].
Figure 1. A schematic presentation of the PIR sensor and its output signal: (a) in the case of walking in different directions; (b) in the case of walking at different distances; (c) in the case of walking at different speeds [33].
Energies 15 06726 g001
Figure 2. Experimental setup for data collection, (a) a front view; (b) a top view [34].
Figure 2. Experimental setup for data collection, (a) a front view; (b) a top view [34].
Energies 15 06726 g002
Figure 3. Experimental area’s layout with thermal zones [21].
Figure 3. Experimental area’s layout with thermal zones [21].
Energies 15 06726 g003
Figure 4. Object recognition computer vision tasks.
Figure 4. Object recognition computer vision tasks.
Energies 15 06726 g004
Figure 5. Division of the input frame into grid cells for each cell’s objects’ class predictions. The predictions with high probability are kept [55].
Figure 5. Division of the input frame into grid cells for each cell’s objects’ class predictions. The predictions with high probability are kept [55].
Energies 15 06726 g005
Figure 6. Motion history of occupant’s waving hand [55].
Figure 6. Motion history of occupant’s waving hand [55].
Energies 15 06726 g006
Figure 7. The framework of vision-based clothing insulation estimation [83].
Figure 7. The framework of vision-based clothing insulation estimation [83].
Energies 15 06726 g007
Figure 8. Configuration of the HVAC control system [74].
Figure 8. Configuration of the HVAC control system [74].
Energies 15 06726 g008
Figure 9. Simplified working scheme of the HVAC control system [55].
Figure 9. Simplified working scheme of the HVAC control system [55].
Energies 15 06726 g009
Figure 10. Control algorithm for HVAC system using mean facial skin temperature [82].
Figure 10. Control algorithm for HVAC system using mean facial skin temperature [82].
Energies 15 06726 g010
Figure 11. Control algorithm for HVAC system using mean facial skin temperature [88].
Figure 11. Control algorithm for HVAC system using mean facial skin temperature [88].
Energies 15 06726 g011
Figure 12. HVAC system’s control strategy is based on human location [21].
Figure 12. HVAC system’s control strategy is based on human location [21].
Energies 15 06726 g012
Figure 13. The workflow of the HVAC control system [75].
Figure 13. The workflow of the HVAC control system [75].
Energies 15 06726 g013
Figure 14. The work strategy of the HVAC control system [90].
Figure 14. The work strategy of the HVAC control system [90].
Energies 15 06726 g014
Publisher’s Note: MDPI stays neutral with regard to jurisdictional claims in published maps and institutional affiliations.

Share and Cite

MDPI and ACS Style

Borodinecs, A.; Zemitis, J.; Palcikovskis, A. HVAC System Control Solutions Based on Modern IT Technologies: A Review Article. Energies 2022, 15, 6726. https://doi.org/10.3390/en15186726

AMA Style

Borodinecs A, Zemitis J, Palcikovskis A. HVAC System Control Solutions Based on Modern IT Technologies: A Review Article. Energies. 2022; 15(18):6726. https://doi.org/10.3390/en15186726

Chicago/Turabian Style

Borodinecs, Anatolijs, Jurgis Zemitis, and Arturs Palcikovskis. 2022. "HVAC System Control Solutions Based on Modern IT Technologies: A Review Article" Energies 15, no. 18: 6726. https://doi.org/10.3390/en15186726

APA Style

Borodinecs, A., Zemitis, J., & Palcikovskis, A. (2022). HVAC System Control Solutions Based on Modern IT Technologies: A Review Article. Energies, 15(18), 6726. https://doi.org/10.3390/en15186726

Note that from the first issue of 2016, this journal uses article numbers instead of page numbers. See further details here.

Article Metrics

Back to TopTop