Towards Blockchain-Based Energy Trading: A Smart Contract Implementation of Energy Double Auction and Spinning Reserve Trading
Abstract
:1. Introduction
2. Overview of Blockchain and Smart Contracts
3. Smart Contract-Based Peer-to-Peer Energy Trading Framework
4. Proposed Smart Contract-Based Energy and Reserve Trading Mechanism
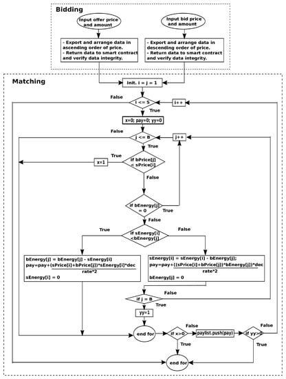
| Algorithm 1 Smart contract-based energy double auction mechanism. |
| F1: Constructor //Executed at contract deployment //Assigns the address of the contract deployer to a variable “owner” F2: setRate input: Ether price in $ require: function caller = owner rate = Ether price F3: CheckEtherEquiv input: Energy price in $/MWh output: Energy price * 10^18/rate F4: offers input: Seller’s energy offer (SEO) in MWh; Seller’s offer price (SOP) in $ store in ‘sellers’ mapping F5: verifiedOffers input: account address of offeror; (SEO); (SOP) require: SEO & SOP in ‘sellers’ match, for all account addresses. populate a new mapping ‘vSellers’ with the newly ordered account addresses, SEOs & SOPs create an array each for account addresses, SEOs & SOPs remove data from ‘sellers’ mapping F6: bids require: bid price is equal to the amount of ether sent multiplied by rate input: buyer’s energy bid (BEB) in MWh; buyer’s bid price (BBP) in $ store in ‘buyers’ mapping //The ‘buyers’ mapping is sent out for re-ordering in descending order of BBPs then the new list is sent back to the smart contract for verification. Re-ordering within the smart contract is expensive. F7: verifiedBids input: account address of bidder; BEB and BBP require: BEB and BBP in ‘buyers’ match, for all account addresses. populate a new mapping with the newly ordered account addresses, BEBs and BBPs create an array each for account addresses, BEB and BBP remove data from ‘buyers’ mapping F8: matching require: function caller = owner for each seller x = 0; yy = 0; pay = 0; for each buyer if BBP < SOP, x = 1; break out of loop; if BEB = 0, continue to next buyer if SEO < BEB BEB = BEB − SEO pay = pay + (BBP + SOP) * SEO * 10^18/(2*rate) SEO = 0; break out of loop; else SEO = SEO − BEB pay = pay + (BBP + SOP) * BEB * 10^18/(2*rate) BEB = 0 if last buyer, yy = 1; break out of loop; end for if x > 0, break out of loop; paylist.push(pay) if yy > 0, break out of loop; end for F9: paySellers require: function caller = owner for each element in array pay corresponding seller end for F10: refundBuyers require: function caller = owner for each bidder, if unsuccessful refund committed funds end for |
| Algorithm 2 Smart contract-based reserve trading mechanism. |
| F1: Constructor //Executed at contract deployment //Assigns the address of the contract deployer to a variable “owner” F2: setRate input: Ether price in $ require: function caller = owner rate = Ether price F3: SRoffers input: Spinning reserve offers (SRO) in MWh; Spinning reserve price (SRP) in $ store in ‘sRsellers’ mapping F4: verSROffers input: account address of spinning reserve seller; (SRO); (SRP) require: SRO & SRP in ‘sRsellers’ match, for all account addresses. populate a new mapping ‘sRvSellers’ with the newly ordered account addresses, SROs & SRPs create an array each for account addresses, SROs & SRPs remove data from ‘sRsellers’ mapping F5: vSReserve sum1 = 0; for each SRO if SRO = 0, continue to next if SRO < reserve demand (RD) RD = RD − SRO store SRO address and revenue sum1 = sum1 + revenue SRO = 0 else SRO = SRO − RD store SRO address and revenue sum1 = sum1 + revenue RD = 0 store buyer’s address along with sum1 in “sRbuyers store sum1 in a public variable end for F6: pay4SR Reserve buyers pay for the reserve amount requested F7: settleSR require: function caller = owner pay all succesful reserve sellers |
4.1. Smart Contract A
4.2. Smart Contract B
5. Simulation Setup and Case Study
6. Results and Discussion
7. Conclusions
Author Contributions
Funding
Institutional Review Board Statement
Informed Consent Statement
Data Availability Statement
Conflicts of Interest
References
- Rahimi, F.; Ipakchi, A.; Fletcher, F. The changing electrical landscape: End-to-end power system operation under the transactive energy paradigm. IEEE Power Energy Mag. 2016, 14, 52–62. [Google Scholar] [CrossRef]
- Han, D.; Zhang, C.; Ping, J.; Yan, Z. Smart contract architecture for decentralized energy trading and management based on blockchains. Energy 2020, 199, 117417. [Google Scholar] [CrossRef]
- Li, J.; Ye, Y.; Strbac, G. Stabilizing peer-to-peer energy trading in prosumer coalition through computational efficient pricing. Electr. Power Syst. Res. 2020, 189, 106764. [Google Scholar] [CrossRef]
- Siano, P.; de Marco, G.; Rolan, A.; Loia, V. A survey and evaluation of the potentials of distributed ledger technology for peer-to-peer transactive energy exchanges in local energy markets. IEEE Syst. J. 2019, 13, 3454–3466. [Google Scholar] [CrossRef]
- Wang, N.; Zhou, X.; Lu, X.; Guan, Z.; Wu, L.; Du, X.; Guizani, M. When energy trading meets blockchain in electrical power system: The state of the art. Appl. Sci. 2019, 9, 1561. [Google Scholar] [CrossRef]
- Monroe, J.G.; Hansen, P.; Sorell, M.; Berglund, E.Z. Agent-Based Model of a Blockchain Enabled Peer-to-Peer Energy Market: Application for a Neighborhood Trial in Perth, Australia. Smart Cities 2020, 3, 1072–1099. [Google Scholar] [CrossRef]
- Guan, Z.; Lu, X.; Wang, N.; Wu, J.; Du, X.; Guizani, M. Towards secure and efficient energy trading in IIoT-enabled energy internet: A blockchain approach. Future Gener. Comput. Syst. 2020, 110, 686–695. [Google Scholar] [CrossRef]
- Hu, W.; Li, H. A blockchain-based secure transaction model for distributed energy in Industrial Internet of Things. Alex. Eng. J. 2021, 60, 491–500. [Google Scholar] [CrossRef]
- Abdella, J.; Shuaib, K. Peer to peer distributed energy trading in smart grids: A survey. Energies 2018, 11, 1560. [Google Scholar] [CrossRef] [Green Version]
- Khorasany, M.; Dorri, A.; Razzaghi, R.; Jurdak, R. Lightweight blockchain framework for location-aware peer-to-peer energy trading. Int. J. Electr. Power Energy Syst. 2020, 127, 106610. [Google Scholar] [CrossRef]
- Esmat, A.; de Vos, M.; Ghiassi-Farrokhfal, Y.; Palensky, P.; Epema, D. A novel decentralized platform for peer-to-peer energy trading market with blockchain technology. Appl. Energy 2021, 282, 116123. [Google Scholar] [CrossRef]
- Hua, W.; Jiang, J.; Sun, H.; Wu, J. A blockchain based peer-to-peer trading framework integrating energy and carbon markets. Appl. Energy 2020, 279, 115539. [Google Scholar] [CrossRef]
- van Leeuwen, G.; AlSkaif, T.; Gibescu, M.; van Sark, W. An integrated blockchain-based energy management platform with bilateral trading for microgrid communities. Appl. Energy 2020, 263, 114613. [Google Scholar] [CrossRef]
- Li, Y.; Yang, W.; He, P.; Chen, C.; Wang, X. Design and management of a distributed hybrid energy system through smart contract and blockchain. Appl. Energy 2019, 248, 390–405. [Google Scholar] [CrossRef]
- Foti, M.; Mavromatis, C.; Vavalis, M. Decentralized blockchain-based consensus for Optimal Power Flow solutions. Appl. Energy 2021, 283, 116100. [Google Scholar] [CrossRef]
- Khattak, H.A.; Tehreem, K.; Almogren, A.; Ameer, Z.; Din, I.U.; Adnan, M. Dynamic pricing in industrial internet of things: Blockchain application for energy management in smart cities. J. Inf. Secur. Appl. 2020, 55, 102615. [Google Scholar] [CrossRef]
- Sabounchi, M.; Wei, J. A decentralized P2P electricity market model for microgrids. In Proceedings of the 2018 IEEE Power & Energy Society General Meeting (PESGM), Portland, OR, USA, 5–10 August 2018. [Google Scholar] [CrossRef]
- Sajana, P.; Sindhu, M.; Sethumadhavan, M. On blockchain applications: Hyperledger fabric and Ethereum. Int. J. Pure Appl. Math. 2018, 118, 2965–2970. [Google Scholar]
- Di Silvestre, M.L.; Gallo, P.; Ippolito, M.G.; Sanseverino, E.R.; Zizzo, G. A technical approach to the energy blockchain in microgrids. IEEE Trans. Industr. Inform. 2018, 14, 4792–4803. [Google Scholar] [CrossRef] [Green Version]
- Lin, J. Analysis of Blockchain-Based Smart Contracts for Peer-to-Peer Solar Electricity Transactive Markets. Master’s Dissertation, Virginia Polytechnic Institute and State University, Arlington, VA, USA, 11 December 2018. [Google Scholar]
- AlSkaif, T.; Crespo-Vazquez, J.L.; Sekuloski, M.; van Leeuwen, G.; Catalao, J.P.S. Blockchain-based fully peer-to-peer energy trading strategies for residential energy systems. IEEE Trans. Industr. Inform. 2022, 18, 231–241. [Google Scholar] [CrossRef]
- Kwak, S.; Lee, J. Implementation of blockchain based P2P energy trading platform. In Proceedings of the 2021 International Conference on Information Networking (ICOIN), Jeju Island, Korea, 13–16 January 2021. [Google Scholar] [CrossRef]
- Khalid, R.; Javaid, N.; Almogren, A.; Javed, M.U.; Javaid, S.; Zuair, M. A blockchain-based load balancing in decentralized hybrid P2P energy trading market in smart grid. IEEE Access 2020, 8, 47047–47062. [Google Scholar] [CrossRef]
- Buterin, V. A Next-Generation Smart Contract and Decentralized Application Platform, White Paper. 2014. Available online: https://nft2x.com/wp-content/uploads/2021/03/EthereumWP.pdf (accessed on 16 May 2022).
- Readthedocs.io. Welcome to Remix’s Documentation! Remix—Ethereum IDE 1 Documentation. Available online: https://remix-ide.readthedocs.io/en/latest/ (accessed on 29 November 2021).
- Nicolaisen, J.; Petrov, V.; Tesfatsion, L. Market power and efficiency in a computational electricity market with discriminatory double-auction pricing. IEEE Trans. Evol. Comput. 2001, 5, 504–523. [Google Scholar] [CrossRef] [Green Version]
- Fang, D.; Wu, J.; Tang, D. A double auction model for competitive generators and large consumers considering power transmission cost. Int. J. Electr. Power Energy Syst. 2012, 43, 880–888. [Google Scholar] [CrossRef]
- Kirli, D.; Couraud, B.; Robu, V.; Salgado-Bravo, M.; Norbu, S.; Andoni, M.; Antonopoulos, I.; Negrete-Pincetic, M.; Flynn, D.; Kiprakis, A. Smart contracts in energy systems: A systematic review of fundamental approaches and implementations. Renew. Sustain. Energy Rev. 2022, 158, 112013. [Google Scholar] [CrossRef]
- Bokkisam, H.R.; Singh, S.; Acharya, R.M.; Selvan, M.P. Blockchain-based peer-to-peer transactive energy system for community microgrid with demand response management. CSEE J. Power Energy Syst. 2021, 8, 198–211. [Google Scholar]
- Deshpande, V.; George, L.; Badis, H.; Desta, A.A. Blockchain based decentralized framework for energy demand response marketplace. In Proceedings of the NOMS 2020–2020 IEEE/IFIP Network Operations and Management Symposium, Budapest, Hungary, 20–24 April 2020; pp. 1–9. [Google Scholar]
- Blockchain Council. Public vs. Private Blockchain: A Comprehensive Comparison. 2022. Available online: https://www.blockchain-council.org/blockchain/public-vs-private-blockchain-a-comprehensive-comparison/ (accessed on 5 May 2022).








| Ref. | Objective | Blockchain Platform | Findings |
|---|---|---|---|
| [2] | To present a general blockchain-based framework that facilitates P2P trading in retail electricity markets | Ethereum private chain | The platform was observed to be capable of achieving efficient and effective transactions among multiple players |
| [12] | To propose a blockchain-based P2P framework that facilitates the trading of energy and carbon allowance | Ethereum | The proposed scheme is seen to outperform both centralised or aggregator-based trading, in terms of energy management and carbon emissions |
| [20] | To present an hour ahead blockchain-based trading network and a comparison of auction mechanisms | Hyperledger Fabric | Regardless of auction mechanisms, the price-only game-theoretical bidding strategy results in near-ideal economic efficiency |
| [21] | To propose new approaches to determining the bilateral trading preferences of residences in a local P2P energy market | Hyperledger Fabric | For both of the strategies proposed, compared to a baseline case, the cost of procuring energy and grid interaction of all P2P trading peers is reduced |
| [22] | To design a platform for P2P energy trading based on blockchain | Ethereum | Using the proposed platform, distant users are able to perform reliable P2P transactions without centralized authority intervention |
| [23] | To implement a hybrid P2P energy trading market employing blockchain | Ethereum | Customers’ electricity cost reduction was achieved |
| [Present paper] | To develop a smart contract-based P2P scheme for double energy auction and reserve trading | Remix IDE (Ethereum) | Smart contracts are effective in performing energy and reserve trading, as well as making payments |
| Seller | Offer ($/MWh) | Quantity (MWh) | Buyer | Bid ($/MWh) | Quantity (MWh) |
|---|---|---|---|---|---|
| A | 65 | 2000 | a | 64 | 3000 |
| B | 64 | 3000 | b | 64 | 3000 |
| C | 62 | 5000 | c | 65 | 2000 |
| D | 66 | 1000 | d | 63 | 4100 |
| E | 65 | 2000 | e | 62 | 5000 |
| F | 63 | 4000 | f | 65 | 2000 |
| G | 62 | 5000 | g | 66 | 1000 |
| Seller | Offer ($/MWh) | Quantity (MWh) | Buyer | Quantity (MWh) |
|---|---|---|---|---|
| A | 78 | 1600 | C | 1500 |
| B | 77 | 2400 | F | 500 |
| D | 79 | 800 | G | 1000 |
| E | 78 | 1600 |
Publisher’s Note: MDPI stays neutral with regard to jurisdictional claims in published maps and institutional affiliations. |
© 2022 by the authors. Licensee MDPI, Basel, Switzerland. This article is an open access article distributed under the terms and conditions of the Creative Commons Attribution (CC BY) license (https://creativecommons.org/licenses/by/4.0/).
Share and Cite
Damisa, U.; Nwulu, N.I.; Siano, P. Towards Blockchain-Based Energy Trading: A Smart Contract Implementation of Energy Double Auction and Spinning Reserve Trading. Energies 2022, 15, 4084. https://doi.org/10.3390/en15114084
Damisa U, Nwulu NI, Siano P. Towards Blockchain-Based Energy Trading: A Smart Contract Implementation of Energy Double Auction and Spinning Reserve Trading. Energies. 2022; 15(11):4084. https://doi.org/10.3390/en15114084
Chicago/Turabian StyleDamisa, Uyikumhe, Nnamdi I. Nwulu, and Pierluigi Siano. 2022. "Towards Blockchain-Based Energy Trading: A Smart Contract Implementation of Energy Double Auction and Spinning Reserve Trading" Energies 15, no. 11: 4084. https://doi.org/10.3390/en15114084
APA StyleDamisa, U., Nwulu, N. I., & Siano, P. (2022). Towards Blockchain-Based Energy Trading: A Smart Contract Implementation of Energy Double Auction and Spinning Reserve Trading. Energies, 15(11), 4084. https://doi.org/10.3390/en15114084

