Disruption Potential Assessment of the Power-to-Methane Technology
Abstract
1. Introduction
2. Materials and Methods
2.1. Research Framework
2.2. Research Methodology
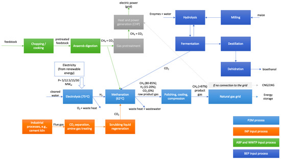
2.3. Focal Solution and Its Main Characteristics
- ▪
- Electrolysis: 4H2O→4H2+2O2+Heat;
- ▪
- Methanation: CO2+4H2→CH4+2H2O.
2.4. Data Collection and Analysis
- -
- sites that may have proper infrastructural, input, and output conditions for a biological methanation plant with a world-leading size (over 1 MWel)
- -
- aspects of consumer evaluation about P2M and competing solutions, if there are any
- -
- site-specific factors that would enable the increase of the plant size or the feasibility of a large P2M plant.
- -
- agricultural biogas plants (ABPs)
- -
- wastewater treatment plants with biogas plants (WWTPs)
- -
- bioethanol plants (BEPs)
- -
- industrial plants (INPs) with CO2 emission (e.g., power generation, petrochemicals, cement plant).
3. Results
3.1. Mainstream Needs and Emerged Alternative Solutions at Different Sites
- (1)
- In case of biogas plants both in an agricultural environment and at WWTPs, BGU can be considered as a competing technology to produce renewable gas (biomethane). As there were more than 400 facilities with BGU to produce biomethane in 2015 worldwide [68], and even in Hungary there are two [69], one could argue that BGU is a more mature technology than P2M. This higher technology readiness level (TRL) that is associated with lower risks seemed to be an important factor for decision-makers, as prudent risk management appeared as a strategic task, for example in the case of WWTPs [13]. Regarding the other elements of the attribute package, focal P2M technology with a separate reactor and the patented archaea could have a higher decarbonization effect, as some BGU technologies do not involve CO2 conversion (only separation) and even if H2 is injected to be reacted with endogenous CO2 to produce CH4 during in situ biological upgrading, the average CO2 removal rate is varying between 43–100%, depending on reactor type and substrate [68]. Furthermore, a clean archaea culture could provide more flexibility for utilizing H2 from renewable sources than in situ biological BGU based on the rapid shifts between operation modes of the focal solution based on prototype data of Power-to-Gas Hungary Kft. [13].
- (2)
- In case of industrial companies emitting CO2 that could be used with P2M to produce renewable or low-carbon gas depending on the source of input factors [70], power-to-liquid technology (P2L) emerged as an alternative technology. P2L has also a high potential in the future energy sector [71], especially for transportation, but the plan for the first commercial-scale P2L plant is only recently published [72].
- (3)
- The first phase of renewable methane production, power-to-hydrogen (P2H) can be a standalone solution as well. As presented before, the fast warm start of PEMEL or AEL can be useful for providing grid-balancing services for network operators [50,51]. Even though it means that producing renewable energy (gas) and grid-balancing can be achieved with decreased CAPEX, adding the methanation step with a biocatalyst could also provide flexibility, not only in terms of methane production (avoiding the need for the challenging high volume hydrogen storage [73]), but also by assuring market-flexibility. Market-flexibility means here the opportunity to switch between end-products (hydrogen and methane) according to their market demand. From an operational point of view, adding the methanation step and assuring this market flexibility would lead not only to higher CAPEX, but lower energy efficiency for the whole process as well. The reason for that is the additional conversion step (and the energy demand which might be required for CO2 capture). Consequently, the value of this market flexibility is highly dependent on the operational context. For example, if (1) hydrogen injection to the natural gas grid remains still strongly limited and/or its local demand is low, but (2) high feed-in-tariffs incite green methane production and/or high carbon taxes incite avoiding carbon emissions, this market-flexibility could add significant value.
- (4)
- Based on the empirical data, if the sites would plan to deploy a large solar park for renewable electricity production, battery energy storage systems (BESS) emerged as a viable option. (In this research, mostly INPs, ABPs, and BEPs have mentioned this option, while some WWTPs stated that they did not have enough free territory to deploy a large solar park.) The main advantages of BESS related to on-site energy storage are the fast response, geographical independence, other energy management functions [74], and also the grid-balancing services [75]. While BESS efficiency for the short-term can be higher than the focal solution’s (55–60%) [13], P2M could provide sector coupling and seasonal energy storage which could be valued or supported by state administration as it appeared as an important goal in the Hungarian National Energy Strategy 2030 [18].
- (5)
- Finally, regarding direct decarbonization, Carbon Capture technologies can be relevant. For example, post-combustion capture using wet scrubbing with aqueous amine solutions is commercially advanced [76], but pre-combustion, oxy-fuel combustion and chemical looping combustion are also promising to capture CO2 from flue gas [77] that a P2M solution is not capable solely (in contrast to biogas which also contains CO2 and can be injected to the P2M bioreactor). P2M, however, could utilize CO2 for renewable energy production.
- There is no other technology that has the same attribute package as P2M (producing renewable energy, providing grid-balancing services, energy storage, and decarbonization).
- The most unique attribute in the P2M package is the capability for long-term energy storage with CO2 reuse. Renewable gas production is possible with BGU, as well, or P2L is suitable for sector coupling (renewable energy production with transportation), it also assures market flexibility (hydrogen or hydrocarbon fuel production) and direct decarbonization effect, but not with long-term (seasonal) energy storage. In contrast of BGU and P2L, the maturity of P2M is also favorable: the technology is newer than BGU, and it has been implemented in grid-scale, unlike P2L.
- The least unique attribute of P2M is providing grid-balancing services because P2H and battery energy storage systems are also similarly capable to provide this short-term flexibility.
- The listed alternative technologies may compete with P2M in one dimension of the value creation, but they can be complementary solutions not only at national energy system-level but also in a given case of a potential technology adopter. For example, battery energy storage and P2M can be combined for short-term and long-term energy storage. Carbon Capture could also provide the main input (CO2) for methanation. Similarly, P2H is inevitable for P2M if seasonal energy storage is considered (because electrolysis is the first step to absorb surplus renewable electricity), even though they may compete in renewable gas production or grid-balancing.
3.2. Potential Sites for Large-Scale P2M Deployment
- First, some seasonality could be seen on yearly data of CO2 production. At certain sites, CO2 input can be 30–50% lower in certain months than the maximum monthly average. For example, in case of some WWTPs and ABPs, the beginning and the end of the year has lower volumes of biogas production; consequently, there is less CO2 available to be converted into methane. This phenomenon may lead to a need for balancing renewable energy gas production (and seasonal energy storage) and decarbonization: while from the decarbonization aspect, it would be important to convert as much CO2 to methane as possible, seasonality in CO2 emissions limits the financial attractiveness of scaling the plant size up to the maximum emission level.
- Second, in case of ABPs, BEPs, and WWTPs, CO2 is available for efficient use within the P2M plant, but in case of INPs (where the largest P2M plants could be deployed), there is need for carbon capture (CC) technologies as well, in order to separate CO2 from the flue gas. CC would increase technical complexity, capital, and operational expenditures as well.
3.3. Performance Potential of Large-Scale P2M Plants at Different Sites
- CAPEX of the P2M plant is based on a recent study by Böhm et al. [40], which focuses on future large-scale P2G technology implementations and takes into account the scaling effects as well. Accordingly, cost reductions due to scaling up differ by site types. Current calculations are predictions for 2025 based on the data of 2020 and estimations for 2030 of Böhm et al. Appendix A presents the basis of CAPEX calculations.
- In case of INP, CC technologies would mean additional costs. It was predicted at ca. 40 EUR/tCO2 (49 USD/tCO2) for 2025 by Fan et al. [79].
- CO2 conversion and CH4 production has been determined based on the prototype data of the Power-to-Gas Hungary Kft with the focal technology. In line with a former study [13], the 1 MWel base case would mean the conversion of 848 tCO2 and 4.363 MWh CH4 yearly.
- The ratio of CAPEX and the converted CO2 and the produced CH4 is calculated for 20 year-long operations of the plant, with 8000 h operations per year. Detailed data can be seen in Appendix B.
3.4. Scenarios for 2025 and 2030 Regarding Carbon Capture Cost Reduction
- following Fan et al. [79] for the 2025 and 2030 values (S1, ca. 40 EUR/tCO2 in 2025, indicated as 100%; ca. 32 EUR/tCO2 in 2030);
- following Wilberforce et al. [80] showing that CC costs can be around 25 USD/tCO2 mainly at integrated gasification combined cycle (IGCC) and pulverized coal (PC) plants, but also at natural gas combined cycle (NGCC) plants. This is a more optimistic scenario with its 50% reduction (S2), meaning 20 EUR/tCO2 in 2025 and 16 EUR/tCO2 in 2030;
- generating an own scenario to identify the CC cost level which could trigger decision-makers to choose industrial sites with the necessity of CC to deploy a large-scale P2M plant there (S3). For this, another 50% cost reduction is determined.
4. Discussion
- RQ1: What are the key attributes of P2M for potential technology adopters and how can they be evaluated compared to other (maybe sustaining) technologies? The key attributes of P2M are (1) producing renewable gas or another energy carrier different from electricity, (2) providing grid balancing services, (3) short-term and long-term energy storage, and (4) direct decarbonization. This attribute package is unique with a parallel function for decarbonization and energy storage.
- RQ2: What is the largest P2M plant size possible at different types of sites and what sites are preferred for large-scale P2M deployments as possible low-end and high-end segments? Based on the empirical data collection and analysis, the largest possible P2M plant size was identified at an INP (30 MWel), which would need CC solutions as well. Because of the larger P2M potential, INPs are the high-end segments for P2M; ABPs, BEPs, and WWTPs are the low-end segments (with lower P2M potential, but without CC).
- RQ2: Which environmental factors and technological advancements could lead to superior performance compared to other (maybe sustaining) technologies and accelerate the process of P2M implementation? A significant decrease of CC costs could enable the disruption potential of the P2M technology in the future, along with further growth of renewable energy production, decarbonization incentives, and significant support of the regulatory environment (e.g., on the regulatory side, the volume of carbon taxes which can be as much important as CC costs).
5. Conclusions
Author Contributions
Funding
Acknowledgments
Conflicts of Interest
Appendix A
| kWel | 5000 | 12,500 | 15,000 | 30,000 | Source |
| 2025 | |||||
| Electrolyzer system (PEMEC) (thEUR/kWel) | 0,90 | 0.85 | 0.80 | 0.75 | [40] |
| Methanation system (biological) (thEUR/kWel) | 0.35 | 0.30 | 0.25 | 0.2 | [40] |
| Infrastructure, installation, storage for gas puffer (H2, CO2), injection (thEUR/kWel) | 0.45 | 0.40 | 0.35 | 0.30 | ca. 20% of CAPEX ([55], p. 34) |
| Project development, planning, expert services, quality management (+ %) | 28% | 28% | 28% | 28% | ([55], p. 34) |
| 2030 | |||||
| Electrolyzer system (PEMEC) (thEUR/kWel) | 0.90 | 0.85 | 0.80 | 0.75 | [40] |
| Methanation system (biological) (thEUR/kWel) | 0.35 | 0.30 | 0.25 | 0.2 | [40] |
| Infrastructure, installation, storage for gas puffer (H2, CO2), injection (thEUR/kWel) | 0.45 | 0.40 | 0.35 | 0.30 | ca. 20% of CAPEX ([55], p. 34] |
| Project development, planning, expert services, quality management (+ %) | 28% | 28% | 28% | 28% | ([55], p. 34) |
Appendix B
| WWTP | ABP | BEP | INP | |
| Size (MWel) | 5 | 12.5 | 15 | 30 |
| Converted CO2/year (tons) | 4240 | 10,600 | 12,720 | 25,440 |
| Produced CH4/year (MWh) | 21,815 | 54,538 | 65,445 | 130,890 |
| Converted CO2/ 20 years (tons) | 84,800 | 212,000 | 254,400 | 508,800 |
| Produced CH4/ 20 years (MWh) | 436,300 | 1,090,750 | 1,308,900 | 2,617,800 |
| P2M CAPEX (EUR, prediction for 2025) | 10,880,000 | 24,800 000 | 26,880,000 | 48,000,000 |
| Cost of carbon capture (20 years) (EUR) | - | - | - | 20,352,000 |
| Unit cost of decarbonization (20 years) (EUR/t) | 128 | 117 | 106 | 134 |
| Unit cost of renewable gas production (20 years) (EUR/MWh) | 25 | 23 | 21 | 26 |
Abbreviations
| ABP | Agricultural biogas plant |
| AEL | Alkaline electrolysis |
| BEP | Bioethanol plant |
| BESS | Battery energy storage systems |
| BGU | Biogas upgrading |
| CAPEX | Capital expenditures |
| CC | Carbon capture |
| CHP | Combined heat and power (unit) |
| CNG | Compressed natural gas |
| EMG-BES | Bioelectrochemical system for electromethanogenesis |
| IGCC | Integrated gasification combined cycle |
| INP | Industrial plant |
| LIB | Lithium-ion battery |
| LNG | Liquified natural gas |
| NGCC | Natural gas combined cycle |
| P2G | Power-to-Gas |
| P2H | Power-to-Hydrogen |
| P2L | Power-to-Liquid |
| P2M | Power-to-Methane |
| PC | Pulverized coal |
| PEMEL | Polymer electrolyte membrane electrolysis |
| SOEL | Solid-oxide electrolysis |
| TRL | Technological readiness level |
| WWTP | Wastewater treatment plant |
References
- Lund, H.; Østergaard, P.A.; Connolly, D.; Ridjan, I.; Mathiesen, B.V.; Hvelplund, F.; Thellufsen, J.Z.; Sorknæs, P. Energy Storage and Smart Energy Systems. Int. J. Sustain. Energy Plan. Manag. 2016, 11, 3–14. [Google Scholar] [CrossRef]
- Ergüden, E.; Çatlioglu, E. Sustainability Reporting Practiceses In Energy Companies With Topsis Method. J. Account. Financ. 2016, 71, 201–221. [Google Scholar]
- Bollino, C.A.; Madlener, R. Foreword to the Special Issue on High Shares of Renewable Energy Sources and Electricity Market Reform. Energy J. 2016, 37, 1–4. [Google Scholar] [CrossRef]
- Adil, A.M.; Ko, Y. Socio-technical evolution of Decentralized Energy Systems: A critical review and implications for urban planning and policy. Renew. Sustain. Energy Rev. 2016, 57, 1025–1037. [Google Scholar] [CrossRef]
- Alagoz, B.B.; Kaygusuz, A. Dynamic energy pricing by closed-loop fractional-order PI control system and energy balancing in smart grid energy markets. Trans. Inst. Meas. Control 2016, 38, 565–578. [Google Scholar] [CrossRef]
- Costa-Campi, M.; Duch-Brown, N.; García-Quevedo, J. R & D drivers and obstacles to innovation in the energy industry. Energy Econ. 2014, 46, 20–30. [Google Scholar] [CrossRef]
- European Commission. Report From The Commission To The European Parliament, The Council, The European Economic And Social Committee And The Committee Of The Regions. Renewable Energy Progress Report; European Commission: Brussels, Belgium, 2020. [Google Scholar]
- European Commission. European Climate Pact—Communication From The Commission To The European Parliament, The Council, The European Economic And Social Committee And The Committee Of The Regions; European Commission: Brussels, Belgium, 2020. [Google Scholar]
- Pintér, G. The Potential Role of Power-to-Gas Technology Connected to Photovoltaic Power Plants in the Visegrad Countries—A Case Study. Energies 2020, 13, 6408. [Google Scholar] [CrossRef]
- Götz, M.; Lefebvre, J.; Mörs, F.; Koch, A.M.; Graf, F.; Bajohr, S.; Reimert, R.; Kolb, T. Renewable Power-to-Gas: A technological and economic review. Renew. Energy 2016, 85, 1371–1390. [Google Scholar] [CrossRef]
- STORE&GO. The STORE&GO Demonstration Sites. Available online: https://www.storeandgo.info/demonstration-sites (accessed on 11 February 2021).
- Bailera, M.; Lisbona, P.; Romeo, L.M.; Espatolero, S. Power to Gas projects review: Lab, pilot and demo plants for storing renewable energy and CO2. Renew. Sustain. Energy Rev. 2017, 69, 292–312. [Google Scholar] [CrossRef]
- Guilera, J.; Morante, J.R.; Andreu, T. Economic viability of SNG production from power and CO2. Energy Convers. Manag. 2018, 162, 218–224. [Google Scholar] [CrossRef]
- Peters, R.; Baltruweit, M.; Grube, T.; Samsun, R.C.; Stolten, D. A techno economic analysis of the power to gas route. J. CO2 Util. 2019, 34, 616–634. [Google Scholar] [CrossRef]
- European Commission. Study on Energy Storage—Contribution to the Security of the Electricity Supply in Europe; European Commission: Brussels, Belgium, 2020. [Google Scholar]
- Csedő, Z.; Zavarkó, M. The role of inter-organizational innovation networks as change drivers in commercialization of disruptive technologies: The case of power-to-gas. Int. J. Sustain. Energy Plan. Manag. 2020, 28, 53–70. [Google Scholar] [CrossRef]
- Csedő, Z.; Sinóros-Szabó, B.; Zavarkó, M. Seasonal Energy Storage Potential Assessment of WWTPs with Power-to-Methane Technology. Energies 2020, 13, 4973. [Google Scholar] [CrossRef]
- Cantwell, J. Innovation and competitiveness. In The Oxford Handbook of Innovation; Fagerber, J., Mowery, D.C., Nelson, R.R., Eds.; Oxford University Press: New York, NY, USA, 2005; pp. 543–567. [Google Scholar]
- Feurer, R.; Chaharbaghi, K. Defining Competitiveness: A Holistic Approach. Manag. Decis. 1994, 32, 49–58. [Google Scholar] [CrossRef]
- Schwab, K. The Global Competitiveness Report 2019; World Economic Forum: Geneva, Switzerland, 2019. [Google Scholar]
- Almutairi, J.; Aldossary, M. Modeling and Analyzing Offloading Strategies of IoT Applications over Edge Computing; Joint Clouds. Symmetry 2021, 13, 402. [Google Scholar] [CrossRef]
- Diener, F.; Špaček, M. Digital Transformation in Banking: A Managerial Perspective on Barriers to Change. Sustainability 2021, 13, 2032. [Google Scholar] [CrossRef]
- Lekan, A.; Clinton, A.; Owolabi, J. The Disruptive Adaptations of Construction 4.0 and Industry 4.0 as a Pathway to a Sustainable Innovation and Inclusive Industrial Technological Development. Buildings 2021, 11, 79. [Google Scholar] [CrossRef]
- Servi, M.; Zulli, A.; Volpe, Y.; Furferi, R.; Puggelli, L.; Messineo, A.; Ghionzoli, M.; Facchini, F. Handheld Optical System for Pectus Excavatum Assessment. Appl. Sci. 2021, 11, 1726. [Google Scholar] [CrossRef]
- Ullah, N.; Al-Rahmi, W.; Alzahrani, A.; Alfarraj, O.; Alblehai, F. Blockchain Technology Adoption in Smart Learning Environments. Sustainability 2021, 13, 1801. [Google Scholar] [CrossRef]
- Santamaria, B.M.; Gonzalo, F.A.; Aguirregabiria, B.; Ramos, J.H. Evaluation of Thermal Comfort and Energy Consumption of Water Flow Glazing as a Radiant Heating and Cooling System: A Case Study of an Office Space. Sustainability 2020, 12, 7596. [Google Scholar] [CrossRef]
- Radu, L.-D. Disruptive Technologies in Smart Cities: A Survey on Current Trends and Challenges. Smart Cities 2020, 3, 51. [Google Scholar] [CrossRef]
- Yigitcanlar, T.; DeSouza, K.C.; Butler, L.; Roozkhosh, F. Contributions and Risks of Artificial Intelligence (AI) in Building Smarter Cities: Insights from a Systematic Review of the Literature. Energies 2020, 13, 1473. [Google Scholar] [CrossRef]
- Enescu, F.M.; Bizon, N.; Onu, A.; Răboacă, M.S.; Thounthong, P.; Mazare, A.G.; Șerban, G. Implementing Blockchain Technology in Irrigation Systems That Integrate Photovoltaic Energy Generation Systems. Sustainability 2020, 12, 1540. [Google Scholar] [CrossRef]
- Ullah, N.; Alnumay, W.S.; Al-Rahmi, W.M.; Alzahrani, A.I.; Al-Samarraie, H. Modeling Cost Saving and Innovativeness for Blockchain Technology Adoption by Energy Management. Energies 2020, 13, 4783. [Google Scholar] [CrossRef]
- Zeng, Y.; Dong, P.; Shi, Y.; Li, Y. On the Disruptive Innovation Strategy of Renewable Energy Technology Diffusion: An Agent-Based Model. Energies 2018, 11, 3217. [Google Scholar] [CrossRef]
- Müller, J.M.; Kunderer, R. Ex-Ante Prediction of Disruptive Innovation: The Case of Battery Technologies. Sustainability 2019, 11, 5229. [Google Scholar] [CrossRef]
- Schiebahn, S.; Grube, T.; Robinius, M.; Tietze, V.; Kumar, B.; Stolten, D. Power to gas: Technological overview, systems analysis and economic assessment for a case study in Germany. Int. J. Hydrog. Energy 2015, 40, 4285–4294. [Google Scholar] [CrossRef]
- Schäfer, M.; Gretzschel, O.; Steinmetz, H. The Possible Roles of Wastewater Treatment Plants in Sector Coupling. Energies 2020, 13, 2088. [Google Scholar] [CrossRef]
- Breyer, C.; Tsupari, E.; Tikka, V.; Vainikka, P. Power-to-Gas as an Emerging Profitable Business Through Creating an Integrated Value Chain. Energy Procedia 2015, 73, 182–189. [Google Scholar] [CrossRef]
- Bower, J.L.; Christensen, C.M. Disruptive technologies: Catching the wave. Harvard Business Review, 19 February 1995; 43–53. [Google Scholar]
- Christensen, C.M.; Raynor, M.E.; McDonald, R. What is disruptive innovation? Harvard Business Review, 20 December 2015; 44–53. [Google Scholar]
- Govindarajan, V.; Kopalle, P.K. Disruptiveness of innovations: Measurement and an assessment of reliability and validity. Strateg. Manag. J. 2006, 27, 189–199. [Google Scholar] [CrossRef]
- Böhm, H.; Zauner, A.; Rosenfeld, D.C.; Tichler, R. Projecting cost development for future large-scale power-to-gas implementations by scaling effects. Appl. Energy 2020, 264, 114780. [Google Scholar] [CrossRef]
- Ministry of Innovation and Technology of Hungary. National Energy Strategy 2030; Ministry of Innovation and Technology of Hungary: Budapest, Hungary, 2020. [Google Scholar]
- Pintér, G.; Zsiborács, H.; Baranyai, N.H.; Vincze, A.; Birkner, Z. The Economic and Geographical Aspects of the Status of Small-Scale Photovoltaic Systems in Hungary—A Case Study. Energies 2020, 13, 3489. [Google Scholar] [CrossRef]
- Lewin, K. Action research and minority problems. J. Soc. Issues 1946, 2, 34–46. [Google Scholar] [CrossRef]
- Reason, P. Handbook of Action Research: Participative Inquiry and Practice; SAGE: London, UK, 2001. [Google Scholar]
- McNiff, J. Action Research—Principles and Practice; Routledge: London, UK, 2013. [Google Scholar]
- Mets, L. Methanobacter Thermoautotrophicus Strain and Variants. Thereof. Patent EP2661511B1, 5 January 2012. [Google Scholar]
- Lee, D.-Y.; Mehran, M.T.; Kim, J.; Kim, S.; Lee, S.-B.; Song, R.-H.; Ko, E.-Y.; Hong, J.-E.; Huh, J.-Y.; Lim, T.-H. Scaling up syngas production with controllable H2/CO ratio in a highly efficient, compact, and durable solid oxide coelectrolysis cell unit-bundle. Appl. Energy 2020, 257, 114036. [Google Scholar] [CrossRef]
- Wang, L.; Pérez-Fortes, M.; Madi, H.; Diethelm, S.; Van Herle, J.; Maréchal, F. Optimal design of solidoxide electrolyzer based power-to-methane systems: A comprehensive comparison between steam electrolysis and co-electrolysis. Appl. Energy 2018, 211, 1060–1079. [Google Scholar] [CrossRef]
- Schmidt, P.; Weindorf, W. Power-to-Liquids—Potentials and Perspectives for the Future Supply of Renewable Aviation Fuel; German Environment Agency: Munich, Germany, 2016. [Google Scholar]
- Lochbrunner, A. PtG Demonstration Plant Solothurn Commissioned—Innovative Large-Scale Energy Storage Technologies and Power-to-Gas Concepts After Optimisation; STORE&GO Project: Karlsruhe, Germany, 2018. [Google Scholar]
- IRENA. Hydrogen From Renewable Power: Technology Outlook for the Energy Transition; IRENA: Abu Dhabi, UAE, 2018. [Google Scholar]
- Buttler, A.; Spliethoff, H. Current status of water electrolysis for energy storage, grid balancing and sector coupling via power-to-gas and power-to-liquids: A review. Renew. Sustain. Energy Rev. 2018, 82, 440–2454. [Google Scholar] [CrossRef]
- Abu Bakar, W.; Ali, R.; Toemen, S. Catalytic methanation reaction over supported nickel-ruthenium oxide base for purification of simulated natural gas. Sci. Iran. 2012, 19, 525–534. [Google Scholar] [CrossRef]
- Jaffar, M.M.; Nahil, M.A.; Williams, P.T. Parametric Study of CO2 Methanation for Synthetic Natural Gas Production. Energy Technol. 2019, 7, 1900795. [Google Scholar] [CrossRef]
- Frontera, P.; Macario, A.; Ferraro, M.; Antonucci, P. Supported Catalysts for CO2 Methanation: A Review. Catalysts 2017, 7, 59. [Google Scholar] [CrossRef]
- Leeuwen, C.; Zauner, A. Report on the Costs Involved with P2G Technologies and Their Potentials Across the EU; STORE&GO Project: Karlsruhe, Germany, 2018. [Google Scholar]
- Electrochaea GmbH. How the Technology Works. 2019. Available online: http://www.electrochaea.com/technology (accessed on 18 March 2019).
- Sinóros-Szabó, B.; Zavarkó, M.; Popp, F.; Grima, P.; Csedő, Z. Biomethane production monitoring and data analysis based on the practical operation experiences of an innovative power-to-gas benchscale prototype. Acta Agrar. Debr. 2018, 150, 399–410. [Google Scholar] [CrossRef]
- Györke, G.; Groniewsky, A.; Imre, A.R. A Simple Method of Finding New Dry and Isentropic Working Fluids for Organic Rankine Cycle. Energies 2019, 12, 480. [Google Scholar] [CrossRef]
- Ceballos-Escalera, A.; Molognoni, D.; Bosch-Jimenez, P.; Shahparasti, M.; Bouchakour, S.; Luna, A.; Guisasola, A.; Borràs, E.; Della Pirriera, M. Bioelectrochemical systems for energy storage: A scaled-up power-to-gas approach. Appl. Energy 2020, 260, 114138. [Google Scholar] [CrossRef]
- Ács, N.; Szuhaj, M.; Wirth, R.; Bagi, Z.; Maróti, G.; Rákhely, G.; Kovács, K.L. Microbial Community Rearrangements in Power-to-Biomethane Reactors Employing Mesophilic Biogas Digestate. Front. Energy Res. 2019, 7, 1–15. [Google Scholar] [CrossRef]
- Laude, A.; Ricci, O.; Bureau, G.; Royer-Adnot, J.; Fabbri, A. CO2 capture and storage from a bioethanol plant: Carbon and energy footprint and economic assessment. Int. J. Greenh. Gas Control 2011, 5, 1220–1231. [Google Scholar] [CrossRef]
- Chauvy, R.; Dubois, L.; Lybaert, P.; Thomas, D.; De Weireld, G. Production of synthetic natural gas from industrial carbon dioxide. Appl. Energy 2020, 260, 114249. [Google Scholar] [CrossRef]
- Sinóros-Szabó, B. Evaluation of Biogenic Carbon Dioxide Market and Synergy Potential for Commercial-Scale Power-to-Gas Facilities in Hungary. In Proceedings of Innovációs Kihívások a XXI. Században, Innovation Challenges in the XXI. Century, LXI. Georgikon Days Conference, Keszthely, Hungary, 3–4 October 2019; Pintér, G., Csányi, S., Zsiborács, H., Eds.; Georgikon Faculty—University of Pannonia: Keszthely, Hungary, 2019; pp. 371–380, ISBN 9789633961308. [Google Scholar]
- Strauss, A.L.; Corbin, J. Basics of Qualitative Research: Techniques and Procedures for Developing Grounded Theory; Sage Publications: Thousand Oaks, CA, USA, 1998. [Google Scholar]
- Danneels, E. Trying to become a different type of company: Dynamic capability at Smith Corona. Strateg. Manag. J. 2010, 32, 1–31. [Google Scholar] [CrossRef]
- Bingham, C.B.; Heimeriks, K.H.; Schijven, M.; Gates, S. Concurrent learning: How firms develop multiple dynamic capabilities in parallel. Strateg. Manag. J. 2015, 36, 1802–1825. [Google Scholar] [CrossRef]
- Tripsas, M.; Gavetti, G. Capabilities, cognition, and inertia: Evidence from digital imaging. Strateg. Manag. J. 2000, 21, 1147–1161. [Google Scholar] [CrossRef]
- Angelidaki, I.; Treu, L.; Tsapekos, P.; Luo, G.; Campanaro, S.; Wenzel, H.; Kougias, P.G. Biogas upgrading and utilization: Current status and perspectives. Biotechnol. Adv. 2018, 36, 452–466. [Google Scholar] [CrossRef] [PubMed]
- Gabnai, Z. Energy alternatives in large-scale wastewater treatment. Appl. Stud. Agribus. Commer. 2017, 11, 141–146. [Google Scholar] [CrossRef]
- van Melle, T.; Peters, D.; Cherkasky, J.; Wessels, R.; Mir, G.U.R.; Hofsteenge, W. Gas for Climate—How Gas Can Help to Achieve the Paris Agreement Target in an Affordable Way; Ecofys: Utrecht, The Netherlands, 2018. [Google Scholar]
- Varone, A.; Ferrari, M. Power to liquid and power to gas: An option for the German Energiewende. Renew. Sustain. Energy Rev. 2015, 45, 207–2018. [Google Scholar] [CrossRef]
- Sunfire. Norsk E-Fuel Is Planning Europe’s First Commercial Plant For Hydrogen-Based Renewable Aviation Fuel In Norway. 2020. Available online: https://www.sunfire.de/en/news/detail/norsk-e-fuel-is-planning-europes-first-commercial-plant-for-hydrogen-based-renewable-aviation-fuel-in-norway (accessed on 12 February 2021).
- Yong, P. Theoretical discovery of high capacity hydrogen storage metal tetrahydrides. Int. J. Hydrog. Energy 2019, 44, 8153–18158. [Google Scholar] [CrossRef]
- Yang, Y.; Bremner, S.; Menictas, C.; Kay, M. Battery energy storage system size determination in renewable energy systems: A review. Renew. Sustain. Energy Rev. 2018, 91, 109–125. [Google Scholar] [CrossRef]
- Faessler, B.; Schuler, M.; Preißinger, M.; Kepplinger, P. Battery Storage Systems as Grid-Balancing Measure in Low-Voltage Distribution Grids with Distributed Generation. Energies 2017, 10, 2161. [Google Scholar] [CrossRef]
- Gibbins, J.; Chalmers, H. Carbon capture and storage. Energy Policy 2008, 36, 4317–4322. [Google Scholar] [CrossRef]
- Leung, D.Y.C.; Caramanna, G.; Maroto-Valer, M.M. An overview of current status of carbon dioxide capture and storage technologies. Renew. Sustain. Energy Rev. 2014, 39, 426–443. [Google Scholar] [CrossRef]
- Zhang, X.; Bauer, C.; Mutel, C.L.; Volkart, K. Life Cycle Assessment of Power-to-Gas: Approaches, system variations and their environmental implications. Appl. Energy 2017, 190, 326–338. [Google Scholar] [CrossRef]
- Fan, J.-L.; Xu, M.; Li, F.; Yang, L.; Zhang, X. Carbon capture and storage (CCS) retrofit potential of coal-fired power plants in China: The technology lock-in and cost optimization perspective. Appl. Energy 2018, 229, 326–334. [Google Scholar] [CrossRef]
- Wilberforce, T.; Olabi, A.; Sayed, E.T.; Elsaid, K.; Abdelkareem, M.A. Progress in carbon capture technologies. Sci. Total Environ. 2021, 761, 143203. [Google Scholar] [CrossRef] [PubMed]
- Wenge, C.; Pietracho, R.; Balischewski, S.; Arendarski, B.; Lombardi, P.; Komarnicki, P.; Kasprzyk, L. Multi Usage Applications of Li-Ion Battery Storage in a Large Photovoltaic Plant: A Practical Experience. Energies 2020, 13, 4590. [Google Scholar] [CrossRef]
- Sitompul, S.; Hanawa, Y.; Bupphaves, V.; Fujita, G. State of Charge Control Integrated with Load Frequency Control for BESS in Islanded Microgrid. Energies 2020, 13, 4657. [Google Scholar] [CrossRef]
- Bienert, K.; Schumacher, B.; Arboleda, M.R.; Billig, E.; Shakya, S.; Rogstrand, G.; Zieliński, M.; Dębowski, M. Multi-Indicator Assessment of Innovative Small-Scale Biomethane Technologies in Europe. Energies 2019, 12, 1321. [Google Scholar] [CrossRef]
- Nguyen, T.P.; Kim, I.T. Ag Nanoparticle-Decorated MoS2 Nanosheets for Enhancing Electrochemical Performance in Lithium Storage. Nanomaterials 2021, 11, 626. [Google Scholar] [CrossRef]
- Drünert, S.; Neuling, U.; Zitscher, T.; Kaltschmitt, M. Power-to-Liquid fuels for aviation—Processes, resources and supply potential under German conditions. Appl. Energy 2020, 277, 115578. [Google Scholar] [CrossRef]
- Hu, G.; Chen, C.; Lu, H.T.; Wu, Y.; Liu, C.; Tao, L.; Men, Y.; He, G.; Li, K.G. A Review of Technical Advances, Barriers, and Solutions in the Power to Hydrogen (P2H) Roadmap. Engineering 2020, 6, 1364–1380. [Google Scholar] [CrossRef]
- Kapetaki, Z.; Miranda Barbosa, E. Carbon Capture Utilisation and Storage Technology Development Report 2018; European Commission: Luxembourg, 2019; ISBN 978-92-76-12440-5. [Google Scholar] [CrossRef]
- Bauen, A.; Bitossi, N.; German, L.; Harris, A.; Leow, K. Sustainable Aviation Fuels: Status, challenges and prospects of drop-in liquid fuels, hydrogen and electrification in aviation. Johns. Matthey Technol. Rev. 2020, 64, 263–278. [Google Scholar] [CrossRef]
- Khan, I.U.; Othman, M.H.D.; Hashim, H.; Matsuura, T.; Ismail, A.; Rezaei-DashtArzhandi, M.; Azelee, I.W. Biogas as a renewable energy fuel—A review of biogas upgrading, utilisation and storage. Energy Convers. Manag. 2017, 150, 277–294. [Google Scholar] [CrossRef]
- Kucevic, D.; Tepe, B.; Englberger, S.; Parlikar, A.; Mühlbauer, M.; Bohlen, O.; Jossen, A.; Hesse, H. Standard battery energy storage system profiles: Analysis of various applications for stationary energy storage systems using a holistic simulation framework. J. Energy Storage 2020, 28, 101077. [Google Scholar] [CrossRef]
- European Environmental Agency. Sectoral Greenhouse Gas Emissions by IPCC Sector. 2016. Available online: https://www.eea.europa.eu/data-and-maps/daviz/change-of-co2-eq-emissions-2#tab-dashboard-01 (accessed on 3 March 2021).
- Kim, W.C.; Mauborgne, R. The Strategic logic of high growth. Harvard Business Review 103, 19 February 1997; 112. [Google Scholar]
- Castellani, B.; Gambelli, A.M.; Morini, E.; Nastasi, B.; Presciutti, A.; Filipponi, M.; Nicolini, A.; Rossi, F. Experimental Investigation on CO2 Methanation Process for Solar Energy Storage Compared to CO2-Based Methanol Synthesis. Energies 2017, 10, 855. [Google Scholar] [CrossRef]
- Wu, F.; Argyle, M.D.; Dellenback, P.A.; Fan, M. Progress in O2 separation for oxy-fuel combustion—A promising way for cost-effective CO2 capture: A review. Prog. Energy Combust. Sci. 2018, 67, 188–205. [Google Scholar] [CrossRef]
- Imre, A.R.; Kustán, R.; Groniewsky, A. Thermodynamic Selection of the Optimal Working Fluid for Organic Rankine Cycles. Energies 2019, 12, 2028. [Google Scholar] [CrossRef]






| Performance Aspect | Base Data, Description in Case of a 1 MWel Biomethanation Plant |
|---|---|
| CO2 input | Ca. 53 CO2 Nm3/h. |
| CH4 production | Ca. 52 Nm3/h (ca. 97–98% of the CO2 input) |
| Energy storage | No limit, if a connection to the natural gas grid is available |
| H2 output (P2H) and input (P2M) | Ca. 212 Nm3/h (with regard to the ca. 4:1 or 4.1:1 ratio of H2 and CO2) |
| Electricity consumption | Ca. 4,7 kWh / Nm3 H2 |
| Data Collection and Analyses | First Round | Second Round |
|---|---|---|
| Dominant Methodology | Qualitative | Quantitative |
| Data source(s) |
|
|
| Data collection |
|
|
| Data analysis |
|
|
| Improving validity | Conducting two-year-long research to explore the research area deeply, reaching theoretical saturation with 44 interviews (first and second round together), similarly to high-quality studies with similar topics and methods (see, e.g., [65]: 17, [66]: 31, [67]: 20 interviews) | Assessing outputs based on technical parameters, but also cost–benefit ratio based on CAPEX |
| Improving reliability | Always more than one interviewer, involving author as a researcher from outside the power-to-gas area. The second round reinforced and fine-tuned the results of the first round. | Building on calculations of previously published studies and empirical data of the prototype of Power-to-Gas Hungary Kft. including more than 30,000 measurements since 2018 (e.g., CO2 conversion, the composition of the product gas, the volume of the product gas). |
| Improving generalizability | Iteration between empirical data and the theory of disruptive technologies | Assessing more types of potential sites, and at least two from each type |
| P2M Attribute Package | Competing Technologies | Relevant Sites Based on Empirical Data | Main Advantage of P2M | Main Advantage of Competing Technology |
|---|---|---|---|---|
| Producing renewable gas or another energy carrier different from electricity | BGU, CO2 removal or conversion by mixed culture with hydrogenotrophic methanogens | ABPs | Higher CO2 conversion and technical flexibility | Higher TRL |
| WWTPs | ||||
| Power-to-Liquid (P2L) | INPs | Higher TRL | Applicability for another sector (transportation) | |
| Solely power-to-hydrogen (P2H) | INPs | Market-flexibility | Smaller CAPEX for producing renewable energy and providing flexibility | |
| Providing grid balancing services | ||||
| Battery energy storage systems (BESS) | INPs | Applicability for sector coupling and long-term energy storage | Higher efficiency for short-term energy storage | |
| ABPs | ||||
| BEPs | ||||
| Short-term and long-term energy storage | ||||
| Direct decarbonization | Carbon Capture (CC) technologies | INPs | CO2 reuse | Serving decarbonization efforts in case of flue gas, as well |
| Max. Monthly Average CO2 Input (ca. Nm3/h) | Max. Plant Size (ca. MWel) | |
|---|---|---|
| ABP | 700 | 12.5 |
| BEP | 850 | 15 |
| WWTP | 300 | 5 |
| INP | 1650 | 30 |
| CC Cost | Cost Reductions by Scenario | 2025 | 2030 | Source |
|---|---|---|---|---|
| Scenario 1 (S1) | - | 40 EUR/tCO2 | 32 EUR/tCO2 | based on Fan et al. [79] |
| Scenario 2 (S2) | −50% | 20 EUR/tCO2 | 16 EUR/tCO2 | based on Wilberforce et al. [80] |
| Scenario 3 (S3) | −50% | 10 EUR/tCO2 | 8 EUR/tCO2 | Own estimation |
Publisher’s Note: MDPI stays neutral with regard to jurisdictional claims in published maps and institutional affiliations. |
© 2021 by the authors. Licensee MDPI, Basel, Switzerland. This article is an open access article distributed under the terms and conditions of the Creative Commons Attribution (CC BY) license (https://creativecommons.org/licenses/by/4.0/).
Share and Cite
Pörzse, G.; Csedő, Z.; Zavarkó, M. Disruption Potential Assessment of the Power-to-Methane Technology. Energies 2021, 14, 2297. https://doi.org/10.3390/en14082297
Pörzse G, Csedő Z, Zavarkó M. Disruption Potential Assessment of the Power-to-Methane Technology. Energies. 2021; 14(8):2297. https://doi.org/10.3390/en14082297
Chicago/Turabian StylePörzse, Gábor, Zoltán Csedő, and Máté Zavarkó. 2021. "Disruption Potential Assessment of the Power-to-Methane Technology" Energies 14, no. 8: 2297. https://doi.org/10.3390/en14082297
APA StylePörzse, G., Csedő, Z., & Zavarkó, M. (2021). Disruption Potential Assessment of the Power-to-Methane Technology. Energies, 14(8), 2297. https://doi.org/10.3390/en14082297

