Optimizing TEG Dehydration Process under Metamodel Uncertainty
Abstract
:1. Introduction
2. Materials and Methods
2.1. Problem Description
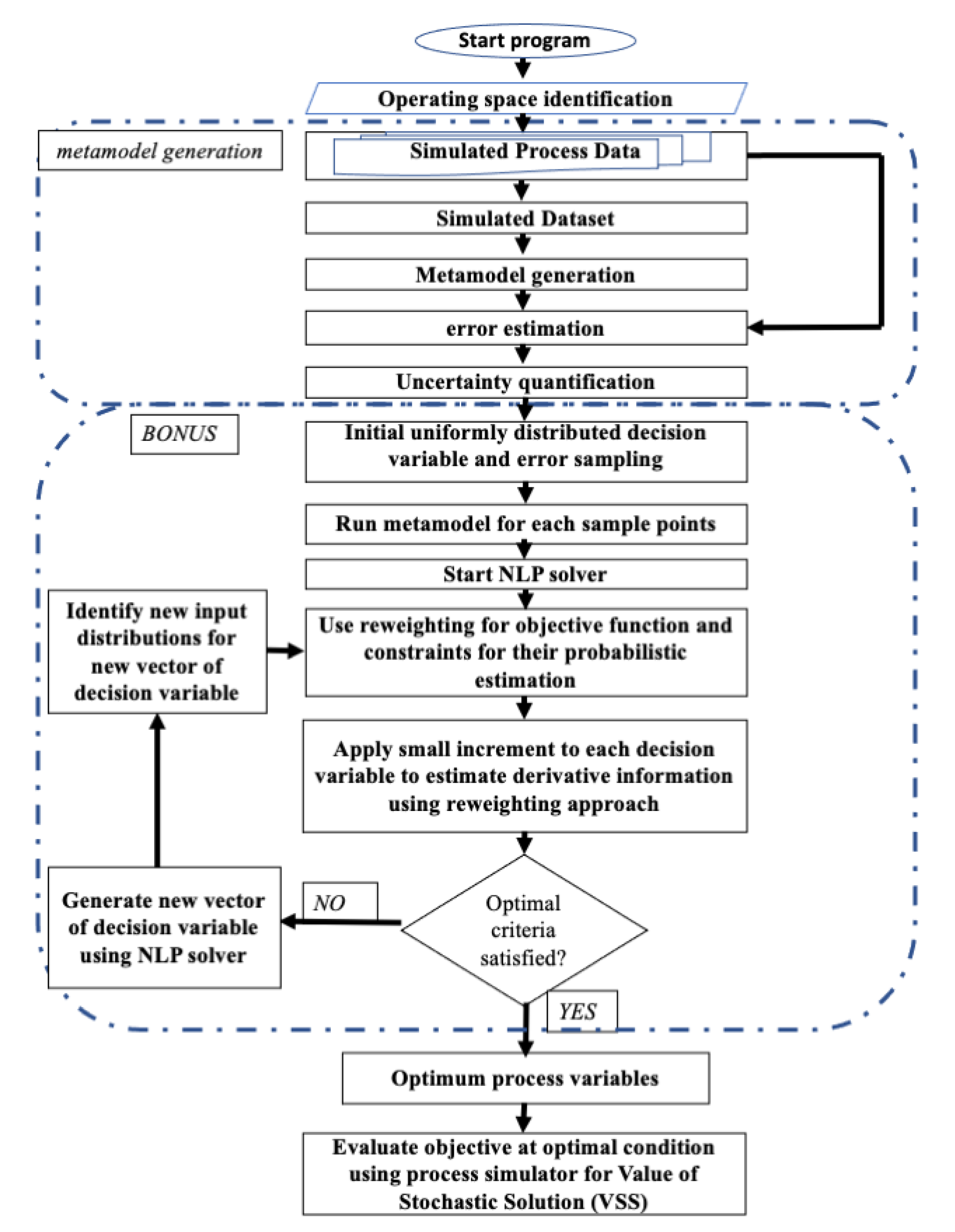
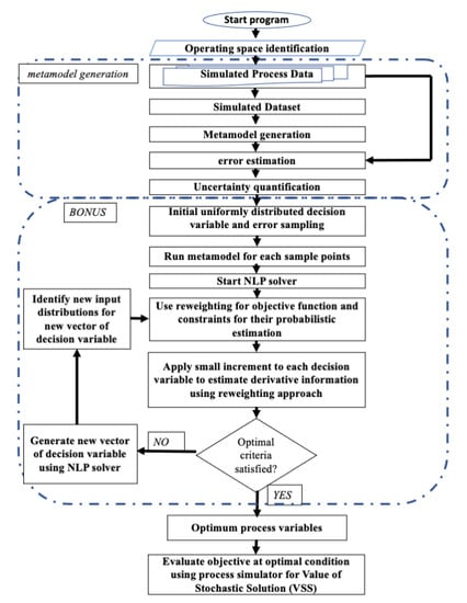
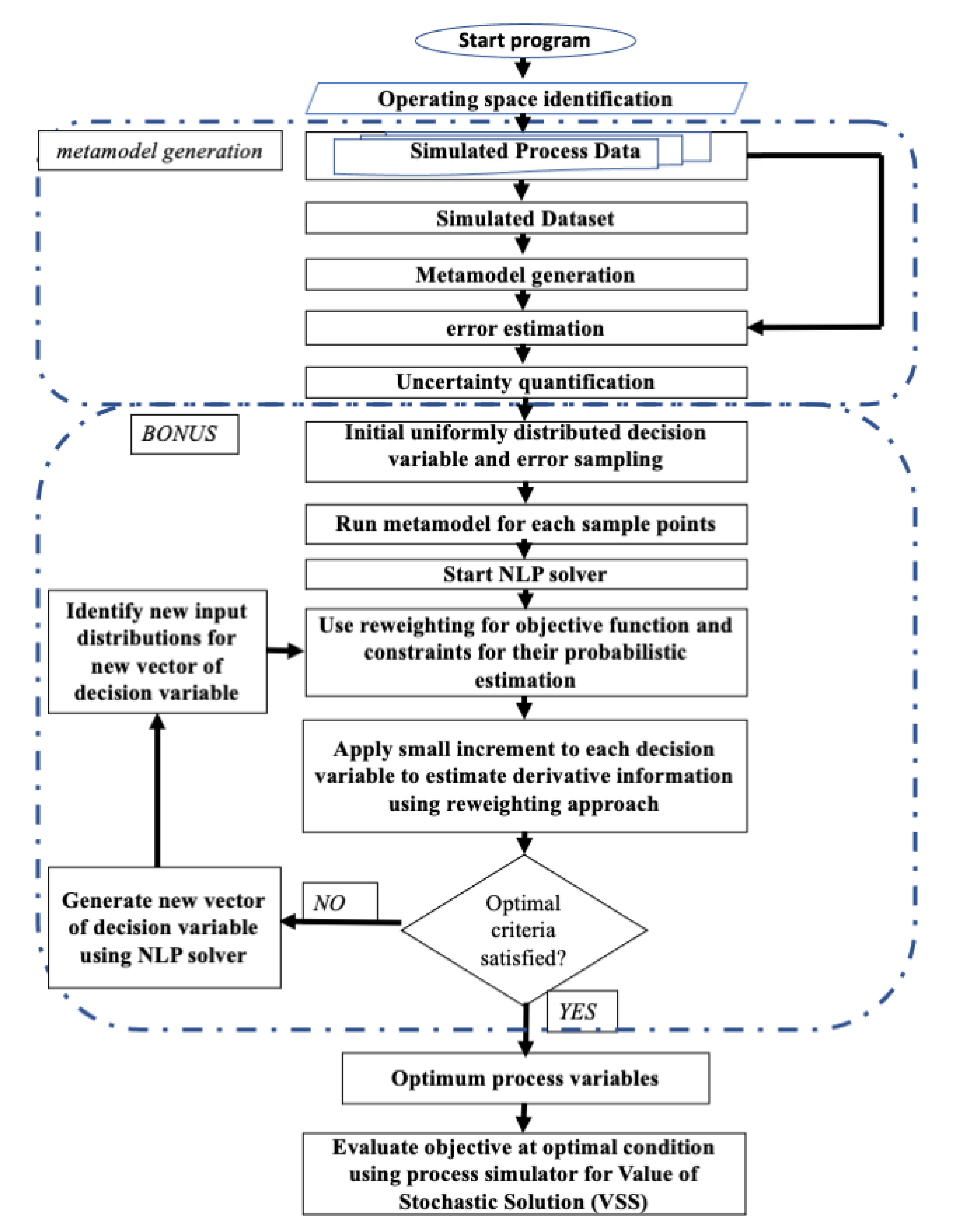
2.2. Solution Methodology
- Identification of the decision variables of the natural gas (NG) processing system and defining them (with their range).
- Input sample space generation using the Halton sequence in MATLAB®.
- NG process response generation using the ProMax® model.
- SVR-based metamodel generation for the objective and constraints using MATLAB®.
- Error estimation and uncertainty quantification using kernel density estimator (KDE) in MATLAB®.
- Predictor and error space sampling and error propagation through the metamodels in MATLAB®.
- Stochastic multi-objective optimization under specified constraints and bounds for the Pareto optimal solution using a FORTRAN inhouse module.
2.2.1. Acid Gas Removal Unit Process Simulation
2.2.2. Data Generation and Process Optimization
2.2.3. Metamodel Generation with Support Vector Regression (SVR)
2.2.4. Uncertainty Quantification
2.2.5. Stochastic Optimization Using BONUS
- 1.
- Off-line Computations (generating base distributions and objective function data from metamodel): Obtain independently distributed samples , Nsamp for metamodel uncertainty (where represents for BTEX emission or for dry gas water content) and decision variables x with uniform distribution between upper and lower bounds. These samples are used to generate the design prior density function using kernel density estimation (KDE). Calculate the objective function (and the probabilistic constraint) for each sample. For example, the sampled error is used to generate objective function for estimated BTEX emission as:Similar estimation is also undertaken for dry gas water content .
- 2.
- On-line Computations (using BONUS reweighting scheme to solve the BTEX minimization problem):
- a.
- At each iteration k, the decision variables (in the first iteration, the initial value of decision variables is given), define a narrow normal distribution around this point (see Figure 6) and draw samples of from it. Use samples to generate the design distribution using KDE. Estimate the objective functions and constraint (expected value E) using the following reweighting formula:whereand sastisfy
- b.
- Perturb the decision variable and use the reweighting scheme to estimate . Find the gradient and KKT conditions. If KKT conditions are satisfied, terminate, go to step 2.c.
- c.
- SQP computation: Use the gradient to compute the Hessian approximation using the BFGS formula and compute step for decision variables by solving the quadratic program (QP):Cut the step if necessary to obtain a new iterate with
- d.
- Go to step 2.a.
3. Results
3.1. Pareto Front Generation
3.2. Value of Stochastic Solution (VSS)
4. Discussion
5. Conclusions
Supplementary Materials
Author Contributions
Funding
Institutional Review Board Statement
Informed Consent Statement
Data Availability Statement
Acknowledgments
Conflicts of Interest
References
- Mukherjee, R.; Diwekar, U.M. Multi-objective optimization of the TEG dehydration process for BTEX emission mitigation using machine-learning and metaheuristic algorithms. ACS Sustain. Chem. Eng. 2021, 9, 1213–1228. [Google Scholar] [CrossRef]
- Mukherjee, R.; El-Halwagi, M.M. Reliability of CHO symbiosis networks under source streams uncertainty. Smart Sustain. Manuf. Syst. 2018, 2, 132–153. [Google Scholar] [CrossRef]
- Sahin, K.H.; Diwekar, U.M. Better Optimization of Nonlinear Uncertain Systems (BONUS): A new algorithm for stochastic pro- gramming using reweighting through Kernel density estimation. Ann. Oper Res. 2004, 132, 47–68. [Google Scholar] [CrossRef]
- Diwekar, U.; David, A. BONUS Algorithm for Large Scale Stochastic Nonlinear Programming Problems; Springer: Berlin/Heidelberg, Germany, 2015. [Google Scholar]
- Wilbur, S.; Bosch, S. Interaction Profile for: Benzene, Toluene, Ethylbenzene, and Xylenes (BTEX); Agency for Toxic Substances & Disease Registry (ATSDR): 2004. Available online: https://www.atsdr.cdc.gov/interactionprofiles/ip05.html (accessed on 26 September 2021).
- Waxman, H.A. An Overview of the Clean Air Act Amendments of 1990. Envtl. L. 1991, 21, 1721. [Google Scholar]
- Rueter, C.O.; Reif, D.L.; Menzies, W.R.; Evans, J.M. Measurement and enhanced monitoring of BTEX and VOC emissions from glycol dehydrators. SPE Adv. Technol. Ser. 1996, 4, 13–22. [Google Scholar] [CrossRef]
- Gupta, A.; Ansari, N.A.K.R.; Rai, R.; Sah, A.K. Reduction Of Glycol Loss From Gas Dehydration Unit At Offshore Platform in Bombay Offshore-A Case Study. In Proceedings of the Abu Dhabi International Petroleum Exhibition and Conference, Society of Petroleum Engineers, Abu Dhabi, United Arab Emirates, 13 October 1996. [Google Scholar] [CrossRef]
- Gandhidasan, P. Parametric analysis of natural gas dehydration by a triethylene glycol solution. Energy Sources 2003, 25, 189–201. [Google Scholar] [CrossRef]
- Rahimpour, M.R.; Saidi, M.; Seifi, M. Improvement of natural gas dehydration performance by optimization of operating conditions: A case study in Sarkhun gas processing plant. J. Nat. Gas Sci. Eng. 2013, 15, 118–126. [Google Scholar] [CrossRef]
- Jacob, N.C.G. Optimization of Triethylene Glycol (Teg) Dehydration in a natural gas processing plant. Int. J. Res. Eng. Res. Eng. Technol. 2014, 3, 346–350. [Google Scholar] [CrossRef]
- Ranjbar, H.; Ahmadi, H.; Sheshdeh, R.K.; Ranjbar, H. Application of relative sensitivity function in parametric optimization of a tri-ethylene glycol dehydration plant. J. Nat. Gas Sci. Eng. 2015, 25, 39–45. [Google Scholar] [CrossRef]
- Kamin, Z.; Bono, A.; Leong, L.Y. Simulation and optimization of the utilization of triethylene glycol in a natural gas dehydration process. Chem. Prod. Process. Modeling 2017, 12. [Google Scholar] [CrossRef]
- Neagu, M.; Corsaro, D.L. Technical and economic evaluations of the triethylene glycol regeneration processes in natural gas dehydration plants. J. Nat. Gas Sci. Eng. 2017, 37, 327–340. [Google Scholar] [CrossRef]
- Chebbi, R.; Qasim, M.; Jabbar, N.A. Optimization of triethylene glycol dehydration of natural gas. Energy Rep. 2019, 5, 723–732. [Google Scholar] [CrossRef]
- Mukherjee, R.; Sengupta, D.; Sikdar, S.K. Sustainability in the Context of Process Engineering, Clean Technol. Environ. Policy 2015, 17, 833–840. [Google Scholar] [CrossRef]
- Sikdar, S.K.; Sengupta, D.; Mukherjee, R. Measuring Progress Towards Sustainability; Springer International Publishing: Cham, Switzerland, 2017. [Google Scholar] [CrossRef]
- Mukherjee, R.; Reddy Asani, R.; Bopanna, N.; El-Halwagi, M.M. Optimal Design of Shale Gas Processing and NGL Recovery Plant under Uncertainty of the Feed Composition. J. Nat. Gas Sci. Eng. 2020, 83, 103517. [Google Scholar] [CrossRef]
- Asani, R.R.; Mukherjee, R.; El-Halwagi, M.M. Optimal Selection of Shale Gas Processing and NGL Recovery Plant from Multiperiod Simulation. Process. Integr. Optim. Sustain. 2021, 5, 123–138. [Google Scholar] [CrossRef]
- Li, W.; Gao, L.; Garg, A.; Xiao, M. Multidisciplinary robust design optimization considering parameter and metamodeling uncertainties. Eng. Comput. 2020, 1–18. [Google Scholar] [CrossRef]
- Mukherjee, R.; Sengupta, D.; Sikdar, S.K. Parsimonious Use of Indicators for Evaluating Sustainability Systems with Multivariate Statistical Analysis. Clean Technol. Environ. Policy 2013, 15, 699–706. [Google Scholar] [CrossRef]
- Mukherjee, R. Selection of Sustainable Process and Essential Indicators for Decision Making using Machine Learning Algorithms, Process. Integr. Optim. Sustain. 2017, 1, 153–163. [Google Scholar] [CrossRef]
- Li, R.; Henson, M.A.; Kurtz, M.J. Selection of model parameters for off-line parameter estimation. IEEE Trans. Control Syst. Technol. 2004, 12, 402–412. [Google Scholar] [CrossRef] [Green Version]
- Mukherjee, R.; Diwekar, U.M.; Vaseashta, A. Optimal sensor placement with mitigation strategy for water network systems under uncertainty. Comput. Chem. Eng. 2017, 103, 91–102. [Google Scholar] [CrossRef]
- Diwekar, U.; Mukherjee, R. Optimizing spatiotemporal sensors placement for nutrient monitoring: A stochastic optimization framework. Clean Technol. Environ. Policy 2017, 19, 2305–2316. [Google Scholar] [CrossRef]
- Mukherjee, R.; Diwekar, U.M.; Kumar, N. Real-time optimal spatiotemporal sensor placement for monitoring air pollutants. Clean Technol. Environ. Policy 2020, 22, 2091–2105. [Google Scholar] [CrossRef]
- Break, A.M.; Almehaideb, R.A.; Darwish, N.; Hughes, R. Optimization of process parameters for glycol unit to mitigate the emission of BTEX/VOCs. Process. Saf. Environ. Prot. 2001, 79, 218–232. [Google Scholar] [CrossRef]
- Mukherjee, R.; Diwekar, U.M. Comparison of Monte Carlo and quasi-Monte Carlo technique in Structure and Relaxing Dynamics of Polymer in Dilute Solution. Comput. Chem. Eng. 2016, 84, 28–35. [Google Scholar] [CrossRef]
- Wang, X.; Hickernell, F.J. Randomized Halton sequences. Math. Comput. Model. 2000, 32, 887–899. [Google Scholar] [CrossRef]
- Ibrahim, M.; Al-Sobhi, S.A.; Mukherjee, R.; AlNouss, A. Influence of Sampling Technique on the Performance of Surrogate Model using ANN: A Case Study of Natural Gas Stabilization Unit. Energies 2019, 12, 1906. [Google Scholar] [CrossRef] [Green Version]
- Mokhatab, S.; Poe, W.A.; Mak, J.Y. Chapter 7—Natural Gas Dehydration in Handbook of Natural Gas Transmission and Processing: Principles and Practices, 3rd ed.; Gulf Professional Publishing: Oxford, UK, 2015. [Google Scholar]
- ProMax Foundations; Bryan Research & Engineering, Inc., 2015; Available online: http://www.bre.com/PDF/Foundations-Manual-En.pdf. (accessed on 26 September 2021).
- Diwekar, U. Introduction to Applied Optimization; Springer Science & Business Media: Berlin/Heidelberg, Germany, 2008; Volume 22. [Google Scholar] [CrossRef]
- Nandi, S.; Badhe, Y.; Lonari, J.; Sridevi, U.; Rao, B.S.; Tambe, S.S.; Kulkarni, B.D. Hybrid process modeling and optimization strategies integrating neural networks/support vector regression and genetic algorithms: Study of benzene isopropylation on Hbeta catalyst. Chem. Eng. J. 2004, 97, 115–129. [Google Scholar] [CrossRef]
- Vapnik, V. The Nature of Statistical Learning Theory, 2nd ed.; Springer: New York, NY, USA, 1999. [Google Scholar] [CrossRef]
- Vapnik, V.; Golowich, S.; Smola, A. Support vector method for function approximation, regression estimation and signal processing. Adv. Neural Inform. Process. Syst. 1996, 9, 281–287. [Google Scholar]
- Phymetrix. Available online: http://www.phymetrix.com/industries-applications/natural-gas/ (accessed on 9 September 2021).











| No. | Glycol Circ. Rate (sgpm) | Absorber Pressure (psig) | Inlet Glycol Temp. (Fahrenheit) | Flash Gas Pressure (psig) | Reboiler Temp. (Fahrenheit) | Stripping Gas Rate (MSCFD) | BTEX Emission (ton/yr) | Dry Gas Water (LBM/MMscf) |
|---|---|---|---|---|---|---|---|---|
| 1. | 1.01 | 563.80 | 124.69 | 51.93 | 389.11 | 5.96 | 65.58 | 13.89 |
| 2. | 9.91 | 501.97 | 110.66 | 71.74 | 375.27 | 88.91 | 1238.21 | 2.41 |
| Variable Name | Variable Type | Distribution Type | Distribution Characteristics |
|---|---|---|---|
| TEG Circulation Rate (GPM) | Decision variable | Uniform | ‘lower’, 1, ’upper’, 10 |
| Absorber Pressure (psig) | Decision variable | Uniform | ‘lower’, 500, ’upper’, 600 |
| Reboiler Temp. (Fahrenheit) | Decision variable | Uniform | ‘lower’, 360, ’upper’, 400 |
| Stripping Gas flow rate (Mscfd) | Decision variable | Uniform | ‘lower’, 0.0, ’upper’, 100 |
| (%) | Uncertain variable | Normal | Mean, 0 Standard deviation, 13.33 |
| (%) | Uncertain variable | Uniform | ‘lower’, −10, ’upper’, 10 |
| Pareto Points | Process Variables | Results from ProMax® Process Simulation | ||||
|---|---|---|---|---|---|---|
| Glycol Circ. Rate | Absorber Pressure | Reboiler Temp. | Stripping Gas Rate | BTEX Emission | Dry Gas Water | |
| sgpm | psig | Fahrenheit | MSCFD | ton/yr | lbm/MMscf | |
| A | 9.90 | 490.00 | 390.00 | 99.90 | 1323.29 | 0.81 |
| B | 9.90 | 501.15 | 389.51 | 94.96 | 1295.49 | 0.83 |
| C | 9.66 | 497.25 | 389.63 | 97.32 | 1281.33 | 0.85 |
| D | 8.57 | 508.35 | 390.00 | 95.33 | 1142.04 | 1.04 |
| E | 8.05 | 498.25 | 390.00 | 99.90 | 1108.06 | 1.12 |
| F | 7.54 | 538.95 | 388.69 | 99.90 | 965.61 | 1.32 |
| G | 5.55 | 546.25 | 357.41 | 13.52 | 670.15 | 3.42 |
| H | 4.55 | 590.00 | 390.00 | 99.90 | 536.38 | 2.96 |
| I | 3.84 | 511.88 | 373.70 | 9.68 | 486.35 | 4.34 |
| J | 3.63 | 514.80 | 376.40 | 94.14 | 496.59 | 3.52 |
| K | 3.55 | 584.47 | 390.00 | 82.64 | 411.16 | 4.06 |
| L | 3.49 | 574.38 | 360.38 | 82.65 | 412.41 | 4.15 |
| M | 2.98 | 586.50 | 369.32 | 57.66 | 327.27 | 5.13 |
| N | 2.97 | 583.00 | 382.71 | 76.38 | 336.41 | 5.02 |
| O | 2.96 | 599.94 | 399.94 | 100.00 | 333.05 | 5.14 |
| P | 2.88 | 526.46 | 362.73 | 81.72 | 367.53 | 4.81 |
| Q | 2.52 | 524.47 | 381.06 | 60.71 | 307.26 | 5.55 |
| R | 2.32 | 532.91 | 390.00 | 99.78 | 290.02 | 6.05 |
| S | 2.21 | 515.33 | 372.52 | 28.71 | 251.86 | 6.53 |
| T | 2.14 | 499.53 | 390.00 | 99.79 | 281.15 | 6.28 |
| U | 2.03 | 599.69 | 376.68 | 42.04 | 195.22 | 7.83 |
| V | 2.00 | 551.36 | 376.65 | 81.87 | 228.04 | 7.26 |
| W | 2.00 | 587.63 | 383.45 | 83.62 | 214.04 | 7.66 |
| X | 2.00 | 570.06 | 359.51 | 99.41 | 227.40 | 7.47 |
| Y | 2.00 | 582.63 | 389.99 | 95.70 | 221.00 | 7.59 |
| Z | 2.00 | 580.67 | 390.00 | 99.27 | 223.24 | 7.57 |
| AA | 2.00 | 556.57 | 375.30 | 62.37 | 217.58 | 7.36 |
| AB | 2.00 | 544.40 | 354.41 | 14.54 | 199.01 | 7.96 |
| AC | 2.00 | 590.00 | 375.41 | 46.71 | 197.37 | 7.80 |
| AD | 1.79 | 600.00 | 376.34 | 37.69 | 164.76 | 8.82 |
| AE | 1.72 | 594.24 | 374.39 | 31.88 | 155.32 | 9.13 |
| AF | 1.31 | 545.47 | 394.27 | 80.35 | 139.12 | 10.46 |
Publisher’s Note: MDPI stays neutral with regard to jurisdictional claims in published maps and institutional affiliations. |
© 2021 by the authors. Licensee MDPI, Basel, Switzerland. This article is an open access article distributed under the terms and conditions of the Creative Commons Attribution (CC BY) license (https://creativecommons.org/licenses/by/4.0/).
Share and Cite
Mukherjee, R.; Diwekar, U.M. Optimizing TEG Dehydration Process under Metamodel Uncertainty. Energies 2021, 14, 6177. https://doi.org/10.3390/en14196177
Mukherjee R, Diwekar UM. Optimizing TEG Dehydration Process under Metamodel Uncertainty. Energies. 2021; 14(19):6177. https://doi.org/10.3390/en14196177
Chicago/Turabian StyleMukherjee, Rajib, and Urmila M. Diwekar. 2021. "Optimizing TEG Dehydration Process under Metamodel Uncertainty" Energies 14, no. 19: 6177. https://doi.org/10.3390/en14196177
APA StyleMukherjee, R., & Diwekar, U. M. (2021). Optimizing TEG Dehydration Process under Metamodel Uncertainty. Energies, 14(19), 6177. https://doi.org/10.3390/en14196177

