A Study of the Business Model Development of Human Centric Lighting: Based on Eco-Science Methodology
Abstract
1. Introduction
2. Theoretical Background
2.1. Human Centric Lighting
2.2. Eco-Science Methodology
3. Developing an HCL Business Model
3.1. Phase 1: What Is the Right Service for the HCL Industry?
3.2. Phase 2: How Will the Future Ecosystem of the HCL Industry Be Structured?
3.3. Phase 3: What Is the Business Model Strategy for the HCL Industry?
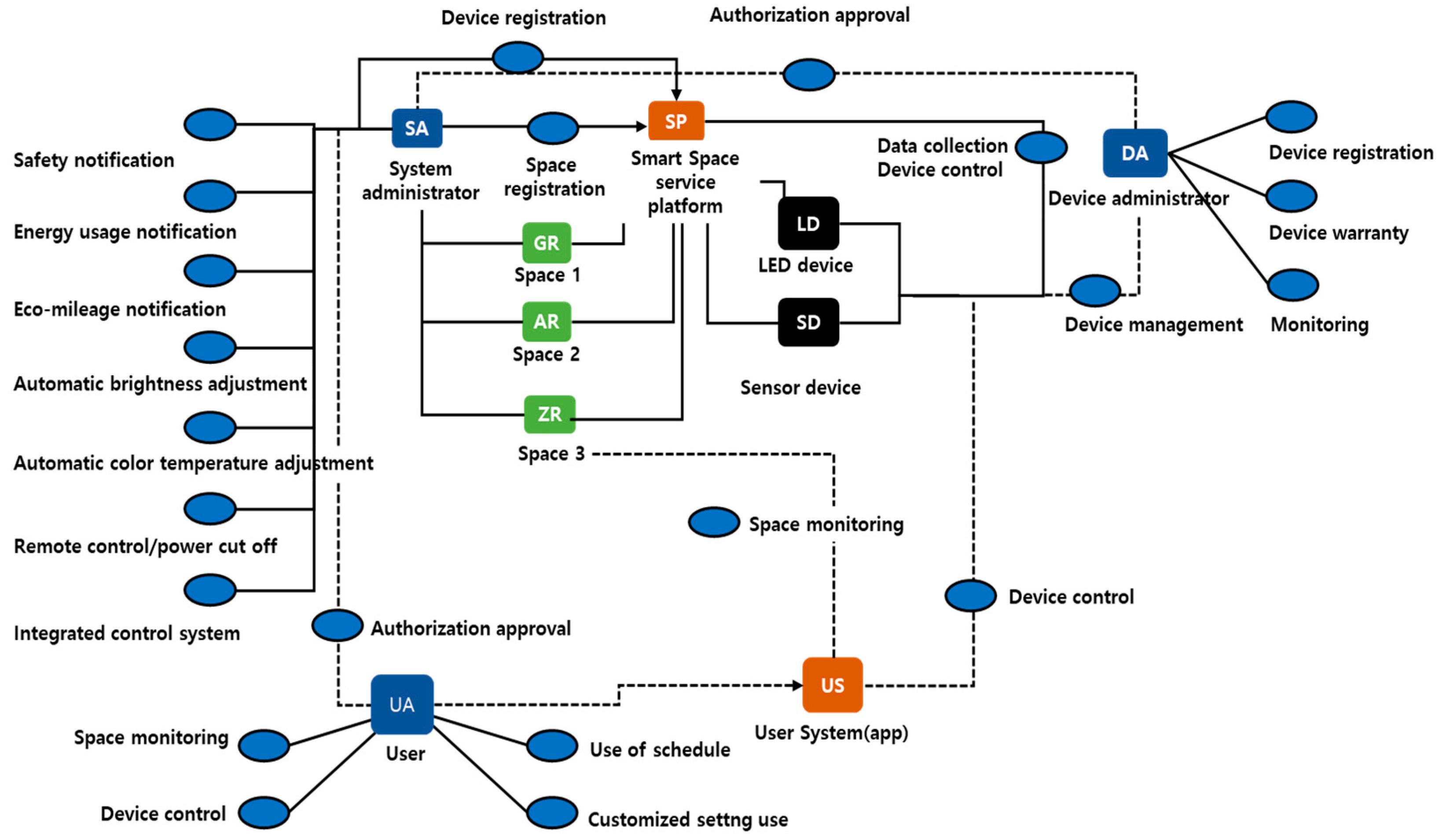
3.4. Phase 4: How Is a Platform for the HCL Business Model Built?
3.5. Phase 5: What Is the Industrial Impact of the HCL Business Model?
4. Conclusions
Author Contributions
Funding
Institutional Review Board Statement
Informed Consent Statement
Data Availability Statement
Acknowledgments
Conflicts of Interest
References
- Gartner, W.C. Market Guide for Smart Lighting; Gartner: Stamford, CT, USA, 2016. [Google Scholar]
- Paucek, I.; Appolloni, E.; Pennisi, G.; Quaini, S.; Gianquinto, G.; Orsini, F. LED Lighting Systems for Horticulture: Business Growth and Global Distribution. Sustainability 2020, 12, 7516. [Google Scholar] [CrossRef]
- Lusch, R.F.; Nambisan, S. University of Wisconsin–Milwaukee Service Innovation: A Service-Dominant Logic Perspective. MIS Q. 2015, 39, 155–175. [Google Scholar] [CrossRef]
- Reim, W.; Parida, V.; Sjödin, D.R. Risk management for product-service system operation. Int. J. Oper. Prod. Manag. 2016, 36, 665–686. [Google Scholar] [CrossRef]
- Gartner, W.C. Top 10 Strategic Technology Trends for 2016; Gartner Inc.: Stamford, CT, USA, 2016. [Google Scholar]
- Kearney, A.T. 2013 Human Centric Lighting: Going Beyond Energy Efficiency. Available online: https://www.zvei.org/fileadmin/user_upload/Presse_und_Medien/Publikationen/2013/Oktober/Market_Study__Human_Centric_Lighting/ZVEI-FV-Licht-Human-Centric-Lighting-Ueberblick.pdf (accessed on 10 September 2020).
- Houser, K.W.; Esposito, T. Human-Centric Lighting: Foundational Considerations and a Five-Step Design Process. Front. Neurol. 2021, 12, 630553. [Google Scholar] [CrossRef]
- Figueiro, M.G.; Leggett, S. Intermittent Light Exposures in Humans: A Case for Dual Entrainment in the Treatment of Alzheimer’s Disease. Front. Neurol. 2021, 12, 625698. [Google Scholar] [CrossRef] [PubMed]
- Global Lighting Association. Strategic Road Map of the Global Lighting Industry. 2017. Available online: https://www.globallightingassociation.org/images/files/GLA_Roadmap_usl_web.pdf (accessed on 25 September 2020).
- Cupkova, D.; Kajati, E.; Mocnej, J.; Papcun, P.; Koziorek, J.; Zolotova, I. Intelligent human-centric lighting for mental wellbeing improvement. Int. J. Distrib. Sens. Netw. 2019, 15, 15. [Google Scholar] [CrossRef]
- Figueiro, M.G.; Page, E.; Rea, M.S. Measuring Dose in a Tailored Lighting Intervention to Improve Sleep and Mood in Alz-heimer’s Disease Patients: Psychosocial Factors and Environmental Design: Technology and Interventions. Alzheimers Dem. 2020, 16, e037168. [Google Scholar]
- Cho, Y.; Seo, J.; Lee, H.; Choi, S.; Choi, A.; Sung, M.; Hur, Y. Platform design for lifelog-based smart lighting control. Build. Environ. 2020, 185, 107267. [Google Scholar] [CrossRef]
- Vetter, C.; Pattison, P.M.; Houser, K.; Herf, M.; Phillips, A.J.K.; Wright, K.P.; Skene, D.J.; Brainard, G.C.; Boivin, D.B.; Glickman, G. A Review of Human Physiological Responses to Light: Implications for the Development of Integrative Lighting Solutions. LEUKOS 2021, 1–28. [Google Scholar] [CrossRef]
- Choi, K.A. Human Centric Lighting in the Smart Era Lighting. Electr. Equip. 2018, 32, 25–30. [Google Scholar]
- Park, H.S. Human Centric Lighting’s Possibilities and Challenges Lighting. Electr. Equip. 2019, 33, 13–16. [Google Scholar]
- Kwon, H.I. Ecoscience: Survival Strategy for a New Paradigm; Han-kyung-sa: Seoul, Korea, 2015. [Google Scholar]
- Bodrogi, P.; Vinh, Q.T.; Khanh, T.Q. Opinion: The usefulness of light sources in human centric lighting. Light. Res. Technol. 2017, 49, 292. [Google Scholar] [CrossRef][Green Version]
- Figueiro, M.G. An Overview of the Effects of Light on Human Circadian Rhythms: Implications for New Light Sources and Lighting Systems Design. J. Light Vis. Environ. 2013, 37, 51–61. [Google Scholar] [CrossRef]
- Deli, A.; Di Nicolantonio, M.; Rossi, E. Design for seniors: A case study based on human centric lighting. In Human Systems Engineering and Design. IHSED 2018; Ahram, T., Karwowski, W., Taiar, R., Eds.; Springer: Cham, Switzerland, 2018; Volume 876, pp. 534–539. [Google Scholar]
- Di Nicolantonio, M.; Rossi, E.; Deli, A.; Marano, A. The Human Centric Lighting Approach for the Design of Age-Friendly Products. Theor. Issues Ergon. Sci. 2020, 21, 753–772. [Google Scholar] [CrossRef]
- Sklyar, A.; Kowalkowski, C.; Tronvoll, B.; Sörhammar, D. Organizing for Digital Servitization: A Service Ecosystem Perspective. J. Bus. Res. 2019, 104, 450–460. [Google Scholar] [CrossRef]
- Vargo, S.L.; Lusch, R.F. Evolving to a New Dominant Logic for Marketing. J. Mark. 2004, 68, 1–17. [Google Scholar] [CrossRef]
- Vargo, S.L.; Lusch, R.F. Service-dominant logic: Continuing the evolution. J. Acad. Mark. Sci. 2008, 36, 1–10. [Google Scholar] [CrossRef]
- Patricio, L.; Fisk, R.P.; Cunha, J.F.; Constantine, L.L. Multilevel Service Design: From Customer Value Constellation to Service Experience Blueprinting. J. Serv. Res. 2011, 14, 180–200. [Google Scholar] [CrossRef]
- Sjödin, D.; Parida, V.; Kohtamäki, M.; Wincent, J. An Agile Co-Creation Process for Digital Servitization: A Micro-Service Innovation Approach. J. Bus. Res. 2020, 112, 478–491. [Google Scholar] [CrossRef]
- Kwon, H.-I.; Baek, B.-H.; Jeon, Y.-S.; Kim, Y.-L.; Jung, H.-B. Key factors of service design methodology for manufacturing servitization. Cogent Bus. Manag. 2021, 8, 1883220. [Google Scholar] [CrossRef]
- Kwon, H.-I.; Kim, J.-H.; Hong, M.-G.; Park, E.-J. Upcoming Services Innovation for the Home Energy Management System in Korea. Sustainability 2020, 12, 7261. [Google Scholar] [CrossRef]
- Cho, M.R.; Kim, I.T.; Kim, Y.S.; Baek, B.H.; Kim, J.H.; Kwon, H.I. A Study on Business Model Development for Renewable Energy Sharing Community: Based on Eco-Science Method; Korean Institute of Architectural Eco-Facilities: Seoul, Korea, 2021; pp. 40–51. [Google Scholar] [CrossRef]
- Kwon, H.I.; Kim, S.H.; Park, J.S.; Hong, M.G. A Study on Business Ecosystem of 3D Printing Contents Distribution Platform: Using Service Value Network Analysis. Int. J. Appl. Eng. Res. 2017, 12, 15580–15591. [Google Scholar]
- Chang, C.-C. Improving employment services management using IPA technique. Expert Syst. Appl. 2013, 40, 6948–6954. [Google Scholar] [CrossRef]
- Beyer, K.M.M.; Szabo, A.; Hoormann, K.; Stolley, M. Time spent outdoors, activity levels, and chronic disease among American adults. J. Behav. Med. 2018, 41, 494–503. [Google Scholar] [CrossRef] [PubMed]
- Poter, M.E. Competitive Advantage-Creating and Sustaining Superior Performance; Free Press: New York, NY, USA, 1985. [Google Scholar]
- Basole, R.C.; Rouse, W.B. Complexity of service value networks: Conceptualization and empirical investigation. IBM Syst. J. 2008, 47, 53–70. [Google Scholar] [CrossRef]
- Osterwalder, A.; Pigneur, Y. Business Model Generation: A Handbook for Visionaries, Game Changers, and Challengers; John Wiley and Sons: Amsterdam, The Netherlands, 2010. [Google Scholar]
- Oliveira, M.A.Y.; Ferreira, J.J.P. Business Model Generation: A Handbook for Visionaries, Game Changers and Challengers. Afr. J. Bus. Manag. 2011, 5, 22–30. [Google Scholar]
- Baghbadorani, M.F.; Harandi, A. A Conceptual Model for Business Ecosystem and Implications for Future Research. Int. Proc. Econ. Dev. Res. 2012, 52, 82–86. [Google Scholar]
- Jin, H.J.; Kwon, H.I.; Chae, Y.R. The Effect of the Technological Development of the Domestic Optical Industry on the Import and Export of Related Industries. Trade Res. 2021, 17, 389–405. [Google Scholar]
- Kim, Y.-M.; Jung, D.; Chang, Y.; Choi, D.-H. Intelligent micro energy grid in 5G era: Platforms, business cases, testbeds, and next generation applications. Electronics 2019, 8, 468. [Google Scholar] [CrossRef]
- Richter, A.; Sadek, T.; Steven, M. Flexibility in industrial product-service systems and use-oriented business models. CIRP J. Manuf. Sci. Technol. 2010, 3, 128–134. [Google Scholar] [CrossRef]
- Wallin, J.; Parida, V.; Isaksson, O. Understanding product-service system innovation capabilities development for manufacturing companies. J. Manuf. Technol. Manag. 2015, 26, 763–787. [Google Scholar] [CrossRef]
- Ulaga, W.; Reinartz, W.J. Hybrid Offerings: How Manufacturing Firms Combine Goods and Services Successfully. J. Mark. 2011, 75, 5–23. [Google Scholar] [CrossRef]
- Ng, I.C.; Ding, D.X.; Yip, N. Outcome-based contracts as new business model: The role of partnership and value-driven relational assets. Ind. Mark. Manag. 2013, 42, 730–743. [Google Scholar] [CrossRef]
- Sakao, T.; Rönnbäck, A.Ö.; Sandström, G.Ö. Uncovering benefits and risks of integrated product service offerings—Using a case of technology encapsulation. J. Syst. Sci. Syst. Eng. 2013, 22, 421–439. [Google Scholar] [CrossRef]









| Service Flow | Main Service | Detailed Activity |
|---|---|---|
| STEP 1 | Lighting design | User-customized design, cost-benefit analysis |
| Space design | Product selection, interior design, and installation visualization | |
| Construction and supervision | Field construction, supervision | |
| STEP 2 | Energy management | Remote control, time scheduling, and power cut off |
| Biorhythm management | Brightness control, color temperature control | |
| Data report | Energy usage notification, eco-mileage, and safety notification | |
| STEP 3 | Inspection | Remote inspection, visit inspection |
| Category | Role | AS-IS | TO-BE |
|---|---|---|---|
| Tier 2 | Providing original parts and services to Tier 1 | Lighting manufacturer | Lighting manufacturer Sensor manufacturer * |
| Tier 1 | Providing products and services to service providers | Lighting parts company Lighting designer | Lighting parts company Lighting designer |
| Service Provider | Produce services through interaction with supporters and provide products and services through direct contact with consumers | Lighting distributor Installation/contractor | Lighting Solution Platform * Interior design companies * Lighting distributor Installation/contractor |
| Consumer | Consume products and services produced by service providers and help to improve the quality of products and services through feedback | Individual (small) Industrial (large scale) | Space 1 consumer * Space 2 consumers * Space 3 consumers * |
| Auxiliary | An institution that is not limited to a specific industry but is the foundation of society | Government agency | Government agency |
| TO-BE Direction of development | (In terms of convenience) Lighting purchase and installation/construction are not individually performed, but integrated services are provided through a lighting solution platform. (In terms of data) Smart space service is provided based on data on consumers and space by using integrated sensors. (In terms of design) Interior services tailored to the concept of smart space by space type. | ||
| Measurement Question | Points | A | B | C | D | E | F | G | H | I | J | |
|---|---|---|---|---|---|---|---|---|---|---|---|---|
| [Step 1] Attractiveness | Market size | 10 | 6 | 5 | 7 | 6 | 4 | 6 | 6 | 8 | 5 | 5 |
| Growth | 10 | 9 | 8 | 7 | 8 | 9 | 9 | 7 | 8 | 9 | 7 | |
| Competitiveness | 10 | 8 | 6 | 6 | 7 | 7 | 9 | 6 | 9 | 9 | 8 | |
| Risk diversification | 10 | 7 | 8 | 9 | 7 | 7 | 9 | 7 | 8 | 8 | 6 | |
| Industry rebuilding | 10 | 9 | 8 | 9 | 9 | 6 | 7 | 7 | 7 | 7 | 5 | |
| Social advantage | 10 | 9 | 8 | 9 | 7 | 9 | 7 | 7 | 8 | 7 | 4 | |
| Sub-total (A) | 60 | 48 | 43 | 47 | 44 | 42 | 47 | 40 | 48 | 45 | 35 | |
| [Step 2] Compatibility | Financial power | 10 | 6 | 5 | 5 | 3 | 4 | 5 | 6 | 5 | 6 | 6 |
| Marketing power | 10 | 9 | 9 | 7 | 6 | 9 | 7 | 9 | 7 | 6 | 5 | |
| Manufacturing power | 10 | 9 | 9 | 8 | 9 | 8 | 8 | 9 | 9 | 9 | 9 | |
| Technology power | 10 | 9 | 9 | 9 | 9 | 8 | 7 | 8 | 7 | 8 | 9 | |
| Raw material procurement power | 10 | 9 | 8 | 8 | 9 | 8 | 8 | 8 | 8 | 7 | 7 | |
| Management ability | 10 | 9 | 7 | 5 | 7 | 8 | 5 | 9 | 7 | 5 | 4 | |
| Sub-total (B) | 60 | 51 | 47 | 42 | 43 | 45 | 40 | 49 | 43 | 41 | 40 | |
| Individual total (C = A + B) | 120 | 99 | 90 | 89 | 87 | 87 | 87 | 89 | 91 | 86 | 75 | |
| Total (D = C/10) | 88 | |||||||||||
| Item | Scenario 1 | Scenario 2 |
|---|---|---|
| Sales increase assumption (Increase in sales assumed in the actual model) | 5% (1.23%) | 10% (2.46%) |
| National welfare (million dollars KRW) | 4213 | 8426 |
| GDP (%) | 0.29 | 0.57 |
| Terms of trade (%) | 0.06 | 0.13 |
| Change in total exports (%) | 0.24 | 0.49 |
| Change in total imports (%) | 0.87 | 1.74 |
| Price index (%) | 0.5 | 1.0 |
Publisher’s Note: MDPI stays neutral with regard to jurisdictional claims in published maps and institutional affiliations. |
© 2021 by the authors. Licensee MDPI, Basel, Switzerland. This article is an open access article distributed under the terms and conditions of the Creative Commons Attribution (CC BY) license (https://creativecommons.org/licenses/by/4.0/).
Share and Cite
Kwon, H.-I.; Baek, B.-H.; Jeon, Y.-S. A Study of the Business Model Development of Human Centric Lighting: Based on Eco-Science Methodology. Energies 2021, 14, 4868. https://doi.org/10.3390/en14164868
Kwon H-I, Baek B-H, Jeon Y-S. A Study of the Business Model Development of Human Centric Lighting: Based on Eco-Science Methodology. Energies. 2021; 14(16):4868. https://doi.org/10.3390/en14164868
Chicago/Turabian StyleKwon, Hyeog-In, Bo-Hyun Baek, and Yong-Su Jeon. 2021. "A Study of the Business Model Development of Human Centric Lighting: Based on Eco-Science Methodology" Energies 14, no. 16: 4868. https://doi.org/10.3390/en14164868
APA StyleKwon, H.-I., Baek, B.-H., & Jeon, Y.-S. (2021). A Study of the Business Model Development of Human Centric Lighting: Based on Eco-Science Methodology. Energies, 14(16), 4868. https://doi.org/10.3390/en14164868

