Optimal Design on Fossil-to-Renewable Energy Transition of Regional Integrated Energy Systems under CO2 Emission Abatement Control: A Case Study in Dalian, China
Abstract
1. Introduction
2. System Description
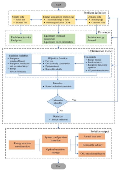
3. Optimization Model
3.1. Objective Function
3.1.1. Fuel Cost
3.1.2. Electricity Purchase Cost
3.1.3. Equipment Cost
3.1.4. Renewable Energy Subsidy
3.2. Constraint Function
3.2.1. Equipment Operation Constraints
3.2.2. Energy Balance Constraints
3.2.3. Local Biomass Constraints
3.2.4. CO2 Emission Reduction Constraints
3.3. Optimization Method
4. Case Study
4.1. Input Data
4.1.1. Supply Side Data
4.1.2. Energy Conversion Technology Data
Equipment Technical Parameters
Equipment Cost Parameters
Technical CO2 Emission Parameters
4.1.3. Energy Demand Side Data
4.2. Results and Discussion
4.2.1. Basic Scenario
Regional Energy Supply Cost Comparison
System Configuration Transformation
Optimal Equipment Operation Strategy
Energy Consumption Structure Adjustment
4.2.2. CO2 Emission Reduction Scenario
5. Conclusions
Author Contributions
Funding
Institutional Review Board Statement
Acknowledgments
Conflicts of Interest
References
- Mandal, S.; Das, B.K.; Hoque, N. Optimum sizing of a stand-alone hybrid energy system for rural electrification in Bangladesh. J. Clean. Prod. 2018, 200, 12–27. [Google Scholar] [CrossRef]
- Adelaja, A.O. Barriers to national renewable energy policy adoption: Insights from a case study of Nigeria. Energy Strategy Rev. 2020, 30, 100519. [Google Scholar] [CrossRef]
- Luo, X.; Liu, J.; Liu, Y.; Liu, X. Bi-level optimization of design, operation, and subsidies for standalone solar/diesel multi-generation energy systems. Sustain. Cities Soc. 2019, 48, 101592. [Google Scholar] [CrossRef]
- IRN21. Renewables 2019 global status report. In Renewable Energy Policy Network; IRN21: Paris, France, 2019. [Google Scholar]
- Robertson Munro, F.; Cairney, P. A systematic review of energy systems: The role of policymaking in sustainable transitions. Renew. Sustain. Energy Rev. 2020, 119, 109598. [Google Scholar] [CrossRef]
- Oshiro, K.; Fujimori, S.; Ochi, Y.; Ehara, T. Enabling energy system transition toward decarbonization in Japan through energy service demand reduction. Energy 2021, 227, 120464. [Google Scholar] [CrossRef]
- Fragkos, P.; Laura van Soest, H.; Schaeffer, R.; Reedman, L.; Köberle, A.C.; Macaluso, N.; Evangelopoulou, S.; De Vita, A.; Sha, F.; Qimin, C.; et al. Energy system transitions and low-carbon pathways in Australia, Brazil, Canada, China, EU-28, India, Indonesia, Japan, Republic of Korea, Russia and the United States. Energy 2021, 216, 119385. [Google Scholar] [CrossRef]
- Xiao, M.; Simon, S.; Pregger, T. Scenario analysis of energy system transition—A case study of two coastal metropolitan regions, eastern China. Energy Strategy Rev. 2019, 26, 100423. [Google Scholar] [CrossRef]
- Li, T.; Liu, P.; Li, Z. Quantitative relationship between low-carbon pathways and system transition costs based on a multi-period and multi-regional energy infrastructure planning approach: A case study of China. Renew. Sustain. Energy Rev. 2020, 134, 110159. [Google Scholar] [CrossRef]
- Lei, Y.; Hou, K.; Wang, Y.; Jia, H.; Zhang, P.; Mu, Y.; Jin, X.; Sui, B. A new reliability assessment approach for integrated energy systems: Using hierarchical decoupling optimization framework and impact-increment based state enumeration method. Appl. Energy 2018, 210, 1237–1250. [Google Scholar] [CrossRef]
- Wang, C.; Lv, C.; Li, P.; Song, G.; Li, S.; Xu, X.; Wu, J. Modeling and optimal operation of community integrated energy systems: A case study from China. Appl. Energy 2018, 230, 1242–1254. [Google Scholar] [CrossRef]
- Dong, R.; Yu, Y.; Zhang, Z. Simultaneous optimization of integrated heat, mass and pressure exchange network using exergoeconomic method. Appl. Energy 2014, 136, 1098–1109. [Google Scholar] [CrossRef]
- Das, B.K.; Hassan, R.; Tushar, M.S.H.K.; Zaman, F.; Hasan, M.; Das, P. Techno-economic and environmental assessment of a hybrid renewable energy system using multi-objective genetic algorithm: A case study for remote Island in Bangladesh. Energy Convers. Manag. 2021, 230, 113823. [Google Scholar] [CrossRef]
- Moslehi, S.; Reddy, T.A. An LCA methodology to assess location-specific environmental externalities of integrated energy systems. Sustain. Cities Soc. 2019, 46, 101425. [Google Scholar] [CrossRef]
- Vaccari, M.; Mancuso, G.M.; Riccardi, J.; Cantù, M.; Pannocchia, G. A Sequential Linear Programming algorithm for economic optimization of Hybrid Renewable Energy Systems. J. Process Control 2019, 74, 189–201. [Google Scholar] [CrossRef]
- Dixit, S. Solar technologies and their implementations: A review. Mater. Today Proc. 2020, 28, 2137–2148. [Google Scholar] [CrossRef]
- Behar, O.; Sbarbaro, D.; Moran, L. Which is the most competitive solar power technology for integration into the existing copper mining plants: Photovoltaic (PV), Concentrating Solar Power (CSP), or hybrid PV-CSP? J. Clean. Prod. 2021, 287, 125455. [Google Scholar] [CrossRef]
- Elkinton, M.R.; McGowan, J.G.; Manwell, J.F. Wind power systems for zero net energy housing in the United States. Renew. Energy 2009, 34, 1270–1278. [Google Scholar] [CrossRef]
- Manwell, J.F.; McGowan, J.G.; Breger, D. A design and analysis tool for utility scale power systems incorporating large scale wind, solar photovoltaics and energy storage. J. Energy Storage 2018, 19, 103–112. [Google Scholar] [CrossRef]
- Zeyringer, M.; Fais, B.; Keppo, I.; Price, J. The potential of marine energy technologies in the UK—Evaluation from a systems perspective. Renew. Energy 2018, 115, 1281–1293. [Google Scholar] [CrossRef]
- Soudan, B. Community-scale baseload generation from marine energy. Energy 2019, 189, 116134. [Google Scholar] [CrossRef]
- Saber, H.; Mazaheri, H.; Ranjbar, H.; Moeini-Aghtaie, M.; Lehtonen, M. Utilization of in-pipe hydropower renewable energy technology and energy storage systems in mountainous distribution networks. Renew. Energy 2021, 172, 789–801. [Google Scholar] [CrossRef]
- Creţan, R.; Vesalon, L. The Political Economy of Hydropower in the Communist Space: Iron Gates Revisited. Tijdschr. Econ. Soc. Geogr. 2017, 108, 688–701. [Google Scholar] [CrossRef]
- Vãran, C.; Creţan, R. Place and the spatial politics of intergenerational remembrance of the Iron Gates displacements in Romania, 1966–1972. Area 2018, 50, 509–519. [Google Scholar] [CrossRef]
- Emenike, O.; Michailos, S.; Finney, K.N.; Hughes, K.J.; Ingham, D.; Pourkashanian, M. Initial techno-economic screening of BECCS technologies in power generation for a range of biomass feedstock. Sustain. Energy Technol. Assess. 2020, 40, 100743. [Google Scholar]
- Stolarski, M.J.; Warmiński, K.; Krzyżaniak, M.; Olba–Zięty, E.; Akincza, M. Bioenergy technologies and biomass potential vary in Northern European countries. Renew. Sustain. Energy Rev. 2020, 133, 110238. [Google Scholar] [CrossRef]
- Awasthi, M.K.; Sarsaiya, S.; Patel, A.; Juneja, A.; Singh, R.P.; Yan, B.; Awasthi, S.K.; Jain, A.; Liu, T.; Duan, Y.; et al. Refining biomass residues for sustainable energy and bio-products: An assessment of technology, its importance, and strategic applications in circular bio-economy. Renew. Sustain. Energy Rev. 2020, 127, 109876. [Google Scholar] [CrossRef]
- Shahbaz, M.; Al-Ansari, T.; Aslam, M.; Khan, Z.; Inayat, A.; Athar, M.; Naqvi, S.R.; Ahmed, M.A.; McKay, G. A state of the art review on biomass processing and conversion technologies to produce hydrogen and its recovery via membrane separation. Int. J. Hydrogen Energy 2020, 45, 15166–15195. [Google Scholar] [CrossRef]
- Sadi, M.; Chakravarty, K.H.; Behzadi, A.; Arabkoohsar, A. Techno-economic-environmental investigation of various biomass types and innovative biomass-firing technologies for cost-effective cooling in India. Energy 2021, 219, 119561. [Google Scholar] [CrossRef]
- Ellabban, O.; Abu-Rub, H.; Blaabjerg, F. Renewable energy resources: Current status, future prospects and their enabling technology. Renew. Sustain. Energy Rev. 2014, 39, 748–764. [Google Scholar] [CrossRef]
- Wu, N.; Zhan, X.; Zhu, X.; Zhang, Z.; Lin, J.; Xie, S.; Meng, C.; Cao, L.; Wang, X.; Shah, N.; et al. Analysis of biomass polygeneration integrated energy system based on a mixed-integer nonlinear programming optimization method. J. Clean. Prod. 2020, 271, 122761. [Google Scholar] [CrossRef]
- Maneerung, T.; Li, X.; Li, C.; Dai, Y.; Wang, C.-H. Integrated downdraft gasification with power generation system and gasification bottom ash reutilization for clean waste-to-energy and resource recovery system. J. Clean. Prod. 2018, 188, 69–79. [Google Scholar] [CrossRef]
- Ahrenfeldt, J.; Thomsen, T.P.; Henriksen, U.; Clausen, L.R. Biomass gasification cogeneration—A review of state of the art technology and near future perspectives. Appl. Therm. Eng. 2013, 50, 1407–1417. [Google Scholar] [CrossRef]
- Murugan, S.; Horák, B. Tri and polygeneration systems—A review. Renew. Sustain. Energy Rev. 2016, 60, 1032–1051. [Google Scholar] [CrossRef]
- Wegener, M.; Malmquist, A.; Isalgué, A.; Martin, A. Biomass-fired combined cooling, heating and power for small scale applications—A review. Renew. Sustain. Energy Rev. 2018, 96, 392–410. [Google Scholar] [CrossRef]
- Ren, H.; Zhou, W.; Nakagami, K.I.; Gao, W. Integrated design and evaluation of biomass energy system taking into consideration demand side characteristics. Energy 2010, 35, 2210–2222. [Google Scholar] [CrossRef]
- Bet Sarkis, R.; Zare, V. Proposal and analysis of two novel integrated configurations for hybrid solar-biomass power generation systems: Thermodynamic and economic evaluation. Energy Convers. Manag. 2018, 160, 411–425. [Google Scholar] [CrossRef]
- Zhong, L. The Status Quo and Countermeasures of Comprehensive Utilization of Biomass Stalks. China Resour. Compr. Util. 2017, 35, 72–74. (In Chinese) [Google Scholar]
- Mu, X.; Yu, S.; Xu, P. Review on utilizing rural biomass as energy. Mod. Chem. Ind. 2018, 38, 9–13,15. (In Chinese) [Google Scholar]
- Chen, Y. A Study on the Construction of New Rural Community in Dalian City. Master’s Thesis, Bohai University, Jinzhou, China, 2016. [Google Scholar]
- Zhang, W.; Wang, C.; Zhang, L.; Xu, Y.; Cui, Y.; Lu, Z.; Streets, D.G. Evaluation of the performance of distributed and centralized biomass technologies in rural China. Renew. Energy 2018, 125, 445–455. [Google Scholar] [CrossRef]
- Molavi, A.; Lim, G.J.; Shi, J. Stimulating sustainable energy at maritime ports by hybrid economic incentives: A bilevel optimization approach. Appl. Energy 2020, 272, 115188. [Google Scholar] [CrossRef]
- Tang, M.; Li, X.; Zhang, Y.; Wu, Y.; Wu, B. From command-and-control to market-based environmental policies: Optimal transition timing and China’s heterogeneous environmental effectiveness. Econ. Model. 2020, 90, 1–10. [Google Scholar] [CrossRef]
- Shen, N.; Deng, R.; Liao, H.; Shevchuk, O. Mapping renewable energy subsidy policy research published from 1997 to 2018: A scientometric review. Utilities Policy 2020, 64, 101055. [Google Scholar] [CrossRef]
- Wang, Q.; Li, S.; Pisarenko, Z. Heterogeneous effects of energy efficiency, oil price, environmental pressure, R&D investment, and policy on renewable energy—Evidence from the G20 countries. Energy 2020, 209, 118322. [Google Scholar]
- Wang, J.-J.; Xu, Z.-L.; Jin, H.-G.; Shi, G.-h.; Fu, C.; Yang, K. Design optimization and analysis of a biomass gasification based BCHP system: A case study in Harbin, China. Renew. Energy 2014, 71, 572–583. [Google Scholar] [CrossRef]
- Jensen, I.G.; Münster, M.; Pisinger, D. Optimizing the supply chain of biomass and biogas for a single plant considering mass and energy losses. Eur. J. Oper. Res. 2017, 262, 744–758. [Google Scholar] [CrossRef]
- Li, L.; Mu, H.; Li, N.; Li, M. Economic and environmental optimization for distributed energy resource systems coupled with district energy networks. Energy 2016, 109, 947–960. [Google Scholar] [CrossRef]
- Wang, H.; Yan, J.; Dong, L. Simulation and economic evaluation of biomass gasification with sets for heating, cooling and power production. Renew. Energy 2016, 99, 360–368. [Google Scholar] [CrossRef]
- Li, M.; Mu, H.; Li, N.; Ma, B. Optimal design and operation strategy for integrated evaluation of CCHP (combined cooling heating and power) system. Energy 2016, 99, 202–220. [Google Scholar] [CrossRef]
- Li, L. Benefits Evaluation of Building-Scale and District-Scale Cooling Heating and Power System. Ph.D. Thesis, Dalian University of Technology, Dalian, China, 2017. [Google Scholar]
- Jon Lee, S.L. Mixed Integer Nonlinear Programming; The IMA Volumes in Mathematics and Its Applications; Springer: New York, NY, USA, 2012. [Google Scholar]
- Urbanucci, L. Limits and potentials of Mixed Integer Linear Programming methods for optimization of polygeneration energy systems. Energy Procedia 2018, 148, 1199–1205. [Google Scholar] [CrossRef]
- Zhang, Z.; Jing, R.; Lin, J.; Wang, X.; van Dam, K.H.; Wang, M.; Meng, C.; Xie, S.; Zhao, Y. Combining agent-based residential demand modeling with design optimization for integrated energy systems planning and operation. Appl. Energy 2020, 263, 114623. [Google Scholar] [CrossRef]
- Rentizelas, A.A.; Tatsiopoulos, I.P.; Tolis, A. An optimization model for multi-biomass tri-generation energy supply. Biomass Bioenergy 2009, 33, 223–233. [Google Scholar] [CrossRef]
- Yang, Y.; Zhang, S.; Xiao, Y. Optimal design of distributed energy resource systems coupled with energy distribution networks. Energy 2015, 85, 433–448. [Google Scholar] [CrossRef]
- Optimization, G. Gurobi Optimizer Reference Manual [EB/OL]. Available online: http://www.gurobi.com (accessed on 7 December 2018).
- Xiannan, H.; Gang, L. Research on coal price index—A review. China Price 2018, 12, 73–75. (In Chinese) [Google Scholar]
- Tianjin Port Trading Market Network Bohai-Rim Steam-Coal Price Index [EB/OL]. Available online: http://www.exbulk.com/show-89-129028-1.html (accessed on 3 April 2019).
- Dalian Development and Reform Commission Residential Electricity Price List [EB/OL]. Available online: http://www.pc.dl.gov.cn/html/Zhu/0e44568928f84eaba2eb3706496900d8.html (accessed on 1 March 2019).
- Sun, L.; Zhang, X. Principle and Technology of Biomass Pyrolysis Gasification; Chemical Industry Press: Beijing, China, 2013. (In Chinese) [Google Scholar]
- Haiqi New Energy Group Biomass Gasifier [EB/OL]. Available online: http://www.haiqienergy.com/chanpinzhongxin/qihualu-.html (accessed on 12 January 2019).
- Shandong Lvhuan Power Equipment Co., Ltd. Biomass Gas Generator Set [EB/OL]. Available online: http://www.lvhuandongli.com/products/lm5/ (accessed on 15 January 2019).
- Shanghai Industrial Boiler Research Institute. Parameters for Hot Water Boilers; China National Standardization Administration: Beijing, China, 2004. [Google Scholar]
- Shandong Honglai Energy Saving and Environmental Protection Technology Co., Ltd. Hot Water Type Lithium Bromide Absorption Chiller. Available online: http://www.hongyilai.com (accessed on 15 January 2019).
- Wensehng, Z.; Shulin, Z.; Jianqiong, M.; Shien, H. The estimate calculation to thermal efficiency of medium and mini-type gas fired boiler. Ind. Boil. 2005, 1, 20–22. (In Chinese) [Google Scholar]
- Jin, Z.; Xiafu, L.; Weidi, H.; Liwei, T.; Lan, W. Comparative analysis of comprehensive cost of gas-fired and coal-fired boilers. Shandong Chem. Ind. 2016, 45, 199–200, 202. (In Chinese) [Google Scholar]
- Li, L.; Mu, H.; Li, N.; Li, M. Analysis of the integrated performance and redundant energy of CCHP systems under different operation strategies. Energy Build. 2015, 99, 231–242. [Google Scholar] [CrossRef]
- Liu, J. Influence of boiler load change on operating efficiency and control. Sci. Technol. Innov. 2008, 32, 34. (In Chinese) [Google Scholar]
- Li, L.; Mu, H.; Gao, W.; Li, M. Optimization and analysis of CCHP system based on energy loads coupling of residential and office buildings. Appl. Energy 2014, 136, 206–216. [Google Scholar] [CrossRef]
- Tianming, G.; Fengying, Z.; Qiang, Y.; Yan, Z. Comparison of main air pollutant emission in different ways of coal utilization. China Min. Mag. 2017, 26, 74–80, 95. (In Chinese) [Google Scholar]
- Xiaoming, M.; Shen, C.; Jiekang, W.; Zhuangzhi, G. Optimal dispatching of microgrid containing battery under time-of-use price mechanism. Power Syst. Technol. 2015, 39, 1192–1197. [Google Scholar]
- Xiaoliang, Z.; Ruhong, W.; Da, Y. Residential building environment simulation software DeST-h. In Proceedings of the National HVAC Refrigeration Academic Conference, Lanzhou, China, 11–14 August 2004. [Google Scholar]
- Ministry of Housing and Urban-Rural Development of the People’s Republic of China. Code for Design of City Gas Engineering; China Architecture & Building Press: Beijing, China, 2006.











| Item | Component | Symbol | Value | Source |
|---|---|---|---|---|
| 1.Fuel characteristics | ||||
| Coal | Low heating value | LHVCoal | 5000 cal/kg | [59] |
| Biomass | Low heating value (dry and ash-free basis) | LHVBiomass | 18.4 MJ/kg | [61] |
| High heating value (dry and ash-free basis) | HHVBiomass | 19.7 MJ/kg | [61] | |
| Moisture content | 15~20% | [61] | ||
| Syngas | Low heating value (Air gasification) | LHVSyngas | 5 MJ/m3 | [61] |
| 2.Fuel price | ||||
| Coal | Bohai-Rim steam coal price | PCoal | 560 RMB/t | [59] |
| Biomass | Purchase price | PBiomass | 110 RMB/t | / |
| Collecting price | PCollection | 24 RMB/t | ||
| Transportation price | PTransport | 2.7 RMB/t·km | ||
| Pretreatment price | PPretreat | 165 RMB/t | ||
| Storage price | PStorage | 0.25 RMB/m3·d | ||
| 3.Electricity tariff | Annual electricity consumption per household (0~2640 kWh) | GT | 0.5 RMB/kWh | [60] |
| Annual electricity consumption per household (2640~3720 kWh) | 0.55 RMB/kWh | |||
| Annual electricity consumption per household (>3720 kWh) | 0.8 RMB/kWh | |||
| Item | Rice | Corn | Millet | Sorghum | Legume | Peanut |
|---|---|---|---|---|---|---|
| Crop planting proportion (%) | 8.17% | 74.80% | 0.68% | 0.30% | 13.51% | 2.52% |
| Crop acreage (km2) | 1.03 | 9.39 | 0.09 | 0.04 | 1.70 | 0.32 |
| Unit area yields (t/km2) | 527.40 | 353.05 | 184.44 | 653.01 | 176.77 | 213.13 |
| Crop yields (t) | 541.39 | 3316.24 | 15.81 | 24.65 | 299.99 | 67.52 |
| Crop residue and crop yield ratio (%) | 0.90 | 1.43 | 1.60 | 1.60 | 1.60 | 0.80 |
| Acquirement coefficient (%) | 0.83 | 0.95 | 0.85 | 0.90 | 0.56 | 0.70 |
| Available resources (t) | 404.42 | 4505.11 | 21.50 | 35.49 | 268.79 | 37.81 |
| Available period | August–September | September–October | August–September | August–September | July–August | August–September |
| Item | Alternative Capacity Range | Efficiency/COP | Load Range | Source |
|---|---|---|---|---|
| GS | 600–5000 Nm3/h | 70% | - | [62] |
| ICE | 50–5030 kW | 0.0175ln(CapICE) + 0.215 | 0.25–1 | [46,51,63] |
| HRS | - | 80.0% | - | [68] |
| GB | 350–174,000 kW | 0.0125ln(CapGB) + 0.781 | 0.48–1 | [64,66] |
| CB | 350–174,000 kW | 0.020ln(CapCB) + 0.596 | 0.6–1 | [64,69] |
| AC | 350–6980 kW | 1.42 | 0.05–1.15 | [50,56,65] |
| EC | - | 4.73 | - | [50] |
| HE | - | 80% | - | [70] |
| Item | Unit Capital Cost (RMB/kW) | Unit O&M Cost (RMB/kWh) | Source |
|---|---|---|---|
| GS | 2500 | 0.0322 | [46] |
| ICE | −500.70ln(CapICE) + 8562.68 | 0.0558 | [50] |
| HRS | 806 | 0.01674 | [50] |
| GB | 620 | 0.01674 | [50] |
| CB | 868 | 0.03013 | [67] |
| AC | 1066.4 | 0.0062 | [50] |
| EC | 632.4 | 0.0093 | [50] |
| HE | 200 | 0.01674 | [50] |
| Energy Sources | Techniques | CO2 Emission Factor | Source |
|---|---|---|---|
| Coal | Boiler | 1878.61 g/kg | [71] |
| Coal dominated | Grid | 889 g/kWh | [72] |
| Biomass | BDES | 39.6 g/kg | [46] |
| Installation Capacity | GS | ICE | HRS | GB | CB | HE | AC | CC |
|---|---|---|---|---|---|---|---|---|
| (Nm3) | (kW) | (kW) | (kW) | (kW) | (kW) | (kW) | (kW) | |
| TES | 600 | / | / | / | 2900 | 2281 | / | 2906 |
| (1×600) | (1×350, 3×500, 1×1050) | |||||||
| BDES | 3000 | 280 | 413 | 2450 | / | 2281 | 2320 | 238 |
| (1×600, 2×1200) | (1×280) | (1×350, 1×700, 1×1400) | (1×580, 1×1740) | |||||
| RIESmin | 600 | 100 | 149 | 350 | 2400 | 2281 | 2440 | 100 |
| (1×600) | (1×100) | (1×350) | (1×350, 2×500, 1×1050) | (2×350, 1×1740) |
| Case | Annual Total Cost without Subsidy | Annual Total Cost with Subsidy | Unit Straw Consumption Subsidy |
|---|---|---|---|
| (10 Thousand RMB) | (10 Thousand RMB) | (RMB/t) | |
| TES | 208.38 | 208.38 | 0.00 |
| CIESmin | 190.65 | 190.65 | 0.00 |
| CIES1 | 193.57 | 193.57 | 0.00 |
| CIES2 | 198.71 | 198.71 | 0.00 |
| CIES3 | 220.18 | 208.38 | 53.83 |
| CIES4 | 242.71 | 208.38 | 131.08 |
| BDESG | 263.79 | 208.38 | 201.39 |
| BDES | 284.64 | 208.38 | 261.26 |
| Installation Capacity | GS | Grid | ICE | HRS | GB | CB | HE | AC | EC |
|---|---|---|---|---|---|---|---|---|---|
| (Nm3) | (kW) | (kW) | (kW) | (kW) | (kW) | (kW) | (kW) | (kW) | |
| TES | 600 | 842 | / | / | / | 2900 | 2281 | / | 2906 |
| RIESmin | 600 | 264 | 100 | 149 | 350 | 2400 | 2281 | 2440 | 100 |
| RIES1 | 600 | 145 | 150 | 223 | 350 | 2400 | 2281 | 2440 | 143 |
| RIES2 | 600 | 206 | 150 | 223 | 350 | 2400 | 2281 | 2150 | 433 |
| RIES3 | 1200 | 138 | 150 | 223 | 1050 | 1700 | 2281 | 2440 | 112 |
| RIES4 | 1800 | 191 | 150 | 223 | 1750 | 1050 | 2281 | 2210 | 364 |
| BDESG | 2400 | 268 | 150 | 223 | 3300 | / | 2281 | 2380 | 169 |
| BDES | 3000 | / | 280 | 413 | 2450 | / | 2281 | 2320 | 238 |
Publisher’s Note: MDPI stays neutral with regard to jurisdictional claims in published maps and institutional affiliations. |
© 2021 by the authors. Licensee MDPI, Basel, Switzerland. This article is an open access article distributed under the terms and conditions of the Creative Commons Attribution (CC BY) license (https://creativecommons.org/licenses/by/4.0/).
Share and Cite
Liu, X.; Li, N.; Liu, F.; Mu, H.; Li, L.; Liu, X. Optimal Design on Fossil-to-Renewable Energy Transition of Regional Integrated Energy Systems under CO2 Emission Abatement Control: A Case Study in Dalian, China. Energies 2021, 14, 2879. https://doi.org/10.3390/en14102879
Liu X, Li N, Liu F, Mu H, Li L, Liu X. Optimal Design on Fossil-to-Renewable Energy Transition of Regional Integrated Energy Systems under CO2 Emission Abatement Control: A Case Study in Dalian, China. Energies. 2021; 14(10):2879. https://doi.org/10.3390/en14102879
Chicago/Turabian StyleLiu, Xinxin, Nan Li, Feng Liu, Hailin Mu, Longxi Li, and Xiaoyu Liu. 2021. "Optimal Design on Fossil-to-Renewable Energy Transition of Regional Integrated Energy Systems under CO2 Emission Abatement Control: A Case Study in Dalian, China" Energies 14, no. 10: 2879. https://doi.org/10.3390/en14102879
APA StyleLiu, X., Li, N., Liu, F., Mu, H., Li, L., & Liu, X. (2021). Optimal Design on Fossil-to-Renewable Energy Transition of Regional Integrated Energy Systems under CO2 Emission Abatement Control: A Case Study in Dalian, China. Energies, 14(10), 2879. https://doi.org/10.3390/en14102879
