Frequency Stability and Economic Operation of Transactive Multi-Microgrid Systems with Variable Interconnection Configurations
Abstract
1. Introduction
- Development of a multi-MG simulation framework with the capability of optimizing MG controller parameters for frequency stability. Implemented in MATLAB/SIMULINK, the controller parameter selection is much more important and consequential in the case of islanded MGs. For interconnected MGs, it is found that joint optimization of the parameters of the controllers of all MGs can help reduce system frequency deviation.
- Investigation of three different power trading mechanisms between MGs, namely, natural, conservative, and active trading mechanisms. For each mechanism, we tested the frequency deviations under disturbances and demonstrate their respective advantages. The results regarding frequency stability with these mechanisms are novel and of relevance and may serve as “limiting cases” for other more advanced trading mechanisms.
- Comparison of MG operation costs under different interconnection configurations and trading mechanisms. On the one hand, it is suggested that given the UG price signal and the multi-MG system operational characteristics, cost performance can be improved when switching to other interconnection configurations. On the other hand, it is also shown that at least in some cases there is a trade-off between cost reduction and frequency stability.
2. Methodology
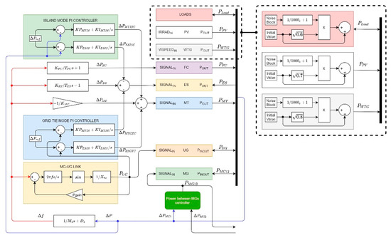
2.1. Model Formulation
2.2. Model Parameters
2.3. Mechanisms of Energy Trading
2.3.1. Natural Power Trading
2.3.2. Conservative Power Trading
2.3.3. Active Power Trading
3. Results
3.1. Robustness of Individual Microgrids
3.2. Robustness of the Inter-Connected Two-Microgrid System
3.3. Effects of Energy Transactions on Operational Costs
3.4. Optimal Interconnection Strategies for System Operation
4. Conclusions
Author Contributions
Funding
Conflicts of Interest
References
- Lainfiesta-Herrera, M.; Zhang, X.; Wu, J.; Song, H. Developing a Decision Support System for the Optimal Operating Strategies of a Polygeneration Facility. In Proceedings of the 2019 IEEE Innovative Smart Grid Technologies-Asia (ISGT Asia), Chengdu, China, 21–24 May 2019; pp. 1199–1204. [Google Scholar]
- Kaur, A.; Kaushal, J.; Basak, P. A review on microgrid central controller. Renew. Sustain. Energy Rev. 2016, 55, 338–345. [Google Scholar] [CrossRef]
- Li, X.; Song, Y.-J.; Han, S.-B. Frequency control in micro-grid power system combined with electrolyzer system and fuzzy PI controller. J. Power Sources 2008, 180, 468–475. [Google Scholar] [CrossRef]
- Bevrani, H.; Francois, B.; Ise, T. Microgrid Dynamics and Control; John Wiley & Sons: Hoboken, NJ, USA, 2017; ISBN 978-1-119-26370-8. [Google Scholar]
- Vachirasricirikul, S.; Ngamroo, I.; Kaitwanidvilai, S. Application of electrolyzer system to enhance frequency stabilization effect of microturbine in a microgrid system. Int. J. Hydrog. Energy 2009, 34, 7131–7142. [Google Scholar] [CrossRef]
- Lopes, J.A.P.; Moreira, C.; Madureira, A.G. Defining Control Strategies for MicroGrids Islanded Operation. IEEE Trans. Power Syst. 2006, 21, 916–924. [Google Scholar] [CrossRef]
- Elrayyah, A.; Cingoz, F.; Sozer, Y.; Anwar, S. Construction of Nonlinear Droop Relations to Optimize Islanded Microgrid Operations. IEEE Trans. Ind. Appl. 2015, 51, 1. [Google Scholar] [CrossRef]
- Hua, H.; Hao, C.; Qin, Y.; Cao, J. A Class of Control Strategies for Energy Internet Considering System Robustness and Operation Cost Optimization. Energies 2018, 11, 1593. [Google Scholar] [CrossRef]
- Hao, C.; Hua, H.; Qin, Y.; Cao, J. A Class of Optimal and Robust Controller Design for Energy Routers in Energy Internet. In Proceedings of the 2018 IEEE International Conference on Smart Energy Grid Engineering (SEGE), Oshawa, ON, Canada, 12–15 August 2018; pp. 14–19. [Google Scholar]
- Jadhav, A.M.; Patne, N.R.; Guerrero, J.M. A Novel Approach to Neighborhood Fair Energy Trading in a Distribution Network of Multiple Microgrid Clusters. IEEE Trans. Ind. Electron. 2018, 66, 1520–1531. [Google Scholar] [CrossRef]
- Lainfiesta-Herrera, M.; Subramanyam, S.A.; Zhang, X. Robust Control and Optimal Operation of Multiple Microgrids with Configurable Interconnections. In Proceedings of the 2019 IEEE Green Technologies Conference (GreenTech), Lafayette, LA, USA, 3–6 April 2019; pp. 1–4. [Google Scholar]
- Hussain, A.; Kim, H.-M.; Kim, H.-M. A Resilient and Privacy-Preserving Energy Management Strategy for Networked Microgrids. IEEE Trans. Smart Grid 2016, 9, 2127–2139. [Google Scholar] [CrossRef]
- Park, S.; Lee, J.; Bae, S.; Hwang, G.; Choi, J.K. Contribution-Based Energy-Trading Mechanism in Microgrids for Future Smart Grid: A Game Theoretic Approach. IEEE Trans. Ind. Electron. 2016, 63, 4255–4265. [Google Scholar] [CrossRef]
- Wang, Z.; Chen, B.; Wang, J.; Begović, M.; Chen, C. Coordinated energy management of networked Microgrids in distribution systems. IEEE Trans. Smart Grid 2015, 6, 45–53. [Google Scholar] [CrossRef]
- Wu, J.; Guan, X. Coordinated Multi-Microgrids Optimal Control Algorithm for Smart Distribution Management System. IEEE Trans. Smart Grid 2013, 4, 2174–2181. [Google Scholar] [CrossRef]
- Kou, P.; Liang, D.; Gao, L. Distributed EMPC of multiple microgrids for coordinated stochastic energy management. Appl. Energy 2017, 185, 939–952. [Google Scholar] [CrossRef]
- Gregoratti, D.; Matamoros, J. Distributed Energy Trading: The Multiple-Microgrid Case. IEEE Trans. Ind. Electron. 2014, 62, 2551–2559. [Google Scholar] [CrossRef]
- Zhao, B.; Wang, X.; Lin, D.; Calvin, M.M.; Morgan, J.C.; Qin, R.; Wang, C. Energy Management of Multiple Microgrids Based on a System of Systems Architecture. IEEE Trans. Power Syst. 2018, 33, 6410–6421. [Google Scholar] [CrossRef]
- Wang, H.; Huang, J. Incentivizing Energy Trading for Interconnected Microgrids. IEEE Trans. Smart Grid 2016, 9, 2647–2657. [Google Scholar] [CrossRef]
- Bullich-Massagué, E.; Diaz-Gonzalez, F.; Aragues-Penalba, M.; Girbau-Llistuella, F.; Olivella-Rosell, P.; Sumper, A. Microgrid clustering architectures. Appl. Energy 2018, 212, 340–361. [Google Scholar] [CrossRef]
- Gazijahani, F.S.; Ravadanegh, S.N.; Salehi, J. Stochastic multi-objective model for optimal energy exchange optimization of networked microgrids with presence of renewable generation under risk-based strategies. ISA Trans. 2018, 73, 100–111. [Google Scholar] [CrossRef] [PubMed]
- Arefifar, S.A.; Ordonez, M.; Mohamed, Y. Energy management in multi-microgrid systems—Development and assessment. In Proceedings of the 2017 IEEE Power Energy Society General Meeting, Chicago, IL, USA, 16–20 July 2017; pp. 1–5. [Google Scholar]



















| Device | Param. | MG1 | MG2 | Device | Param. | MG1 | MG2 |
|---|---|---|---|---|---|---|---|
| ES | 0 kW | 0 kW | FC | 0 kW | 0 kW | ||
| 40 kW | 35 kW | 5 kW | 5 kW | ||||
| 75 kW | 65 kW | 5 kW | 5 kW | ||||
| 100 | 100 | - | - | ||||
| 60 | 60 | - | - | ||||
| MT | 0 kW | 0 kW | WTGs | 0 kW | 0 kW | ||
| 50 kW | 40 kW | 15 kW | 10 kW | ||||
| 100 kW | 80 kW | 50 kW | 40 kW | ||||
| 0.04 | 0.04 | PV | 0 kW | 0 kW | |||
| Load | 40 kW | 30 kW | 10 kW | 10 kW | |||
| UG | 0.015 | 0.015 | 30 kW | 20 kW | |||
| 0.002 | 0.002 | Other | 60 | 60 | |||
| 60 Hz | 60 Hz | 0 | 0 |
| Equip. | Param. | P | I | Equip. | Param. | P | I |
|---|---|---|---|---|---|---|---|
| MG1 ES | 0.15 | 0.3999 | MG1 MT | 0.1493 | 0.3994 | ||
| 0.4397 | 0.8951 | 0.43 | 0.6607 | ||||
| MG2 ES | 0.15 | 0.3999 | MG2 MT | 0.1493 | 0.3994 | ||
| 0.4397 | 0.8951 | 0.43 | 0.6607 |
| MG1 | MG2 | |||||||||||||||
|---|---|---|---|---|---|---|---|---|---|---|---|---|---|---|---|---|
| ES Grid-Tie | ES Island | MT Grid-Tie | MT Island | ES Grid-Tie | ES Island | MT Grid-Tie | MT Island | |||||||||
| k(P) | k(I) | k(P) | k(I) | k(P) | k(I) | k(P) | k(I) | k(P) | k(I) | k(P) | k(I) | k(P) | k(I) | k(P) | k(I) | |
| Case 1 | 0.59562 | 0.97881 | 0 | 0 | 0.99015 | 0.98238 | 0 | 0 | 0.99152 | 0.0029569 | 0 | 0 | 0.96244 | 0.026118 | 0 | 0 |
| Case 2 | 0.99517 | 0.022563 | 0 | 0 | 0.9953 | 0.024871 | 0 | 0 | 0.98351 | 0.026813 | 0 | 0 | 0.98251 | 0.97198 | 0 | 0 |
| Case 3 | 0.68667 | 0.9055 | 0 | 0 | 1 | 0.95854 | 0 | 0 | 0.99838 | 0.93687 | 0 | 0 | 0.95695 | 0.98212 | 0 | 0 |
| Case 4 | 0.87898 | 0.99969 | 0 | 0 | 0.99852 | 0.9121 | 0 | 0 | 0.84224 | 0.64388 | 0 | 0 | 0.54567 | 0.844 | 0 | 0 |
| Case 5 | 0 | 0 | 0.98004 | 0.99811 | 0 | 0 | 0.97477 | 0.97074 | 0 | 0 | 0.91177 | 0.99921 | 0 | 0 | 0.91598 | 0.23992 |
| Case 6 | 0 | 0 | 1 | 0.8857 | 0 | 0 | 0.98966 | 0.92973 | 0 | 0 | 0.86797 | 0.99818 | 0 | 0 | 0.96125 | 0.99339 |
| Case 7 | 0 | 0 | 0.91154 | 0.93559 | 0 | 0 | 0.82791 | 0.99698 | 0 | 0 | 0.40551 | 0.98842 | 0 | 0 | 0.99842 | 0.98973 |
| Case 8 | 0 | 0 | 0.84005 | 0.88353 | 0 | 0 | 0.68883 | 0.99454 | 0 | 0 | 0.40551 | 0.98842 | 0 | 0 | 0.99842 | 0.98973 |
| Case 9 | 0 | 0 | 0.91777 | 0.94013 | 0 | 0 | 0.84004 | 0.99719 | 0 | 0 | 0.91777 | 0.94013 | 0 | 0 | 0.84004 | 0.99719 |
| Case 10 | 0 | 0 | 0.84005 | 0.88353 | 0 | 0 | 0.68883 | 0.99454 | 0 | 0 | 0.84005 | 0.88353 | 0 | 0 | 0.68883 | 0.99454 |
| Case 11 | 0 | 0 | 0.84005 | 0.88353 | 0 | 0 | 0.68883 | 0.99454 | 0 | 0 | 0.40551 | 0.98842 | 0 | 0 | 0.99842 | 0.98973 |
| Case 12 | 0 | 0 | 0.84005 | 0.88353 | 0 | 0 | 0.68883 | 0.99454 | 0 | 0 | 0.40551 | 0.98842 | 0 | 0 | 0.99842 | 0.98973 |
| Case 13 | 0 | 0 | 0.86782 | 0.068536 | 0 | 0 | 0.21692 | 0.15206 | 0 | 0 | 0.99493 | 0.78334 | 0 | 0 | 0.87985 | 0.90279 |
© 2020 by the authors. Licensee MDPI, Basel, Switzerland. This article is an open access article distributed under the terms and conditions of the Creative Commons Attribution (CC BY) license (http://creativecommons.org/licenses/by/4.0/).
Share and Cite
Lainfiesta, M.; Zhang, X. Frequency Stability and Economic Operation of Transactive Multi-Microgrid Systems with Variable Interconnection Configurations. Energies 2020, 13, 2485. https://doi.org/10.3390/en13102485
Lainfiesta M, Zhang X. Frequency Stability and Economic Operation of Transactive Multi-Microgrid Systems with Variable Interconnection Configurations. Energies. 2020; 13(10):2485. https://doi.org/10.3390/en13102485
Chicago/Turabian StyleLainfiesta, Maximiliano, and Xuewei Zhang. 2020. "Frequency Stability and Economic Operation of Transactive Multi-Microgrid Systems with Variable Interconnection Configurations" Energies 13, no. 10: 2485. https://doi.org/10.3390/en13102485
APA StyleLainfiesta, M., & Zhang, X. (2020). Frequency Stability and Economic Operation of Transactive Multi-Microgrid Systems with Variable Interconnection Configurations. Energies, 13(10), 2485. https://doi.org/10.3390/en13102485

