Next Article in Journal
Unequal Grounds and Unstable Markets: Income Inequality and Stock Price Crash Risk
Previous Article in Journal
An Empirical Framework for Evaluating and Selecting Cryptocurrency Funds Using DEMATEL-ANP-VIKOR
 
 
Font Type:
Arial Georgia Verdana
Font Size:
Aa Aa Aa
Line Spacing:
Column Width:
Background:
Article

Lexicometric and Sentiment-Based Insights into Risk Allocation: A Qualitative Study of Moroccan Public–Private–Partnership Projects

by
Mohammed Amine Benarbi
1,* and
Issam Benhayoun
2
1
The National School of Business and Management (ENCG Fez), Sidi Mohamed Ben Abdellah University, Fez 30000, Morocco
2
The National School of Business and Management (ENCG Meknes), Moulay Ismail University Meknes, Meknes 50050, Morocco
*
Author to whom correspondence should be addressed.
J. Risk Financial Manag. 2026, 19(1), 30; https://doi.org/10.3390/jrfm19010030
Submission received: 17 November 2025 / Revised: 26 December 2025 / Accepted: 27 December 2025 / Published: 2 January 2026
(This article belongs to the Section Risk)

Abstract

This research addresses a critical gap in the Public–Private Partnership (PPP) research field by analysing risk allocation in an emergent African context: Morocco. Based on semi-structured interviews with six selected practitioners, along with lexicometric and sentiment analysis, this study identifies the major risks and the determinants influencing their allocation. Findings show a risk profile dominated by commercial, political, and industrial uncertainties. In addition, the research uncovers that risk allocation is not simply a technical task, but a multidimensional negotiation influenced by project characteristics, partner capabilities, macro-environmental imperatives, and transaction dynamics. Moreover, sentiment analysis reveals a vocabulary mainly reflecting the emotions of fear, anticipation, and trust, which points to the affective side of the contract. This study provides a qualitative framework that is sensitive to the context and that challenges standard economic models; it gives clear directions to policymakers handling complicated PPP arrangements in emerging markets.

1. Introduction

Public–Private Partnerships (PPPs) are a strategic mechanism for delivering public infrastructure and essential public services across the world (Almarri & Boussabaine, 2025). They provide governments with an alternative to traditional procurement by enabling the mobilisation of private-sector expertise, efficiency, and financial capacity while reallocating selected risks to actors better positioned to manage them. A robust body of research consistently demonstrates that the success of PPP arrangements depends heavily on the equitable and well-structured allocation of risks between public and private partners (Almarri & Boussabaine, 2025; Al-Saadi & Abdou, 2016; Chou et al., 2012). When risk-sharing is poorly conceived or misaligned with partner capabilities, PPP outcomes are likely to deteriorate, generating inefficiencies that undermine project performance.
In Morocco, the adoption of Law 86-12 in 2015 formalised the governance of PPPs by establishing a comprehensive regulatory and procedural framework that guides the structuring, evaluation, and contractualization of PPP projects, including the management and allocation of risks (Benarbi & Tamnine, 2019). However, despite nearly a decade of implementation, empirical evidence on how risk allocation is approached, negotiated, and operationalised in Moroccan PPP projects remains limited.
Morocco could be considered a critical case for studying PPPs in emerging economies, particularly in North Africa and the Middle East and North Africa (MENA) region, for multiple reasons. Based on its stable economy and diversified infrastructure portfolio (Solar Plan, Ports), its experience under Law 86-12 offers important lessons for neighbouring countries with similar institutional legacies and development ambitions (Benhayoun & Zejjari, 2025). Moreover, the necessity to provide speedy infrastructure for the 2030 FIFA World Cup is a clear example of Global South development that often comes with extreme time limitations and money problems. This mega-event is mainly dependent on the effectiveness of PPPs in quickly installing stadiums and transit networks.
Risk allocation is one of the most consequential phases of PPP contract design. Inadequate or imbalanced allocation can lead to cost overruns, delays, contract renegotiations, disputes, or suboptimal outcomes for both public and private actors (Chou & Pramudawardhani, 2015; X.-H. Jin & Doloi, 2008). The commonly accepted principle of optimal risk allocation asserts that each risk should be assigned to the party most capable of managing, controlling, or bearing it (Muhammad & Johar, 2019). Yet, in practice, allocation decisions are rarely neutral or purely technical (Zejjari & Benhayoun, 2025). They are shaped by contextual conditions, stakeholder negotiation power, administrative routines, political incentives, the maturity of institutions, and cultural norms surrounding responsibility and accountability. These influences are particularly pronounced in emerging economies, where institutional reforms, capacity constraints, and governance traditions intersect with rapidly evolving project demands.
Therefore, understanding the determinants of risk allocation in Moroccan PPP projects is limited. While the international literature has presented advanced models, no research identifies the most significant risks in this environment or how local limitations, political situations, and negotiation realities affect risk allocation decisions. This study fills the gap by examining the following research questions:
  • RQ1: What are the most salient risks perceived by practitioners in Moroccan PPP projects?
  • RQ2: What are the main determinants that influence the allocation of these risks to the public and the private partners?
  • RQ3: Which of the affective dimensions (sentiments and emotions) characterise the discussion of PPP risk allocation?
This study responds to these questions by drawing on semi-structured interviews with Moroccan PPP experts, enriched by lexicometric and sentiment analysis. This qualitative, multi-method research goes beyond the scope of formal guidelines to explore the tacit knowledge and decision-making logic of the practitioners. The study offers a contribution by providing a context-sensitive, empirically grounded understanding of risk allocation in an understudied region, thereby questioning the existence of purely technical models and offering practical insights for policymakers navigating the complex PPP arrangements.
This document is organised as follows. After this introduction, a section on the definition of concepts clarifies the principal terminology and theoretical foundations relevant to risk allocation in PPPs. The subsequent literature review offers a critical synthesis of existing research on PPP risk management and allocation. The methodology section then outlines the qualitative research design, detailing the interview-based data collection process and the analytical techniques employed. The results section presents the empirical findings from expert insights, highlighting the most significant risks and the determinants that guide their allocation in Moroccan PPP projects. Finally, the discussion section interprets these findings in light of the broader literature, and the paper concludes with key implications, limitations, and suggestions for future research.

2. Conceptual Framework

The concept of risk lacks a universally accepted definition, and its measurement remains subject to methodological and philosophical debate. In everyday usage, the term “risk” carries multiple meanings, often associated with exposure to harm or the possibility of an undesirable outcome. As reflected in the Oxford Dictionary, risk denotes “chance or the possibility of danger, loss, injury, etc.” This broad interpretation underscores the inherent uncertainty that accompanies any activity involving potential deviation from expectations.
Within the context of Public–Private Partnership (PPP) projects, definitions of risk tend to converge around notions of probability, uncertainty, and the potential for variation between expected and actual outcomes. Many scholars emphasise the probabilistic nature of risk, highlighting that the occurrence of a risk event is not guaranteed but contingent upon conditions that may or may not materialise. The Organisation for Economic Cooperation and Development (OECD), for example, defines risk as “the likelihood that the actual outcome (e.g., sales, costs, and profits) will deviate from the expected outcome.” This definition captures both the uncertainty surrounding project performance and the potential magnitude of deviation from projections, which can have significant contractual and financial implications in PPP settings.
A more comprehensive interpretation is provided by the United Kingdom’s Orange Book, which conceptualises risk as “the uncertainty of the outcome, whether it is a positive opportunity or a negative threat, actions and events.” This formulation is particularly relevant for PPP contracts, where risk may generate not only adverse effects but also opportunities for operational improvement, cost optimisation, or innovation. The Orange Book further specifies that risk assessment should account for both the likelihood of an event occurring and the impact it would produce if it materialised. This dual emphasis on probability and consequence provides a structured basis for evaluating and allocating risks in complex, long-term contractual arrangements such as PPPs.
The OECD defines PPPs as “long-term contractual arrangements between the public and private sector in which the private party bears significant risk and management responsibility, and remuneration is linked to performance.” The underlying rationale is that PPPs can deliver improved public services and enhanced value for money by transferring appropriate risks to private partners, promoting innovation, encouraging greater asset utilisation, and integrating whole-of-life asset management under private financing arrangements (Benarbi et al., 2025; National PPP Policy Framework, 2015). This logic positions risk allocation not merely as a contractual necessity but as a strategic tool to optimise project outcomes.
Morocco’s Law 86-12 offers a detailed legal definition tailored to the national context. It characterises PPPs as a “form of cooperation by which the State, the Public Establishments of the State and the Public Enterprises referred to as ‘Public Persons’ entrust to partners under private law known as ‘Private Partner’, through a fixed-term contract called ‘Public–Private Partnership Contract’, the responsibility of carrying out a global design mission, financing of all or part of the construction or rehabilitation, maintenance or operation of a work or infrastructure or the provision of services necessary for the provision of a public service.” This definition emphasises the comprehensive and integrated nature of PPP responsibilities, spanning design, financing, construction, operation, and maintenance. It also reflects the contractual shift in significant responsibilities—and therefore, risks—from the public to the private sector.
PPPs can take various contractual forms, each associated with distinct patterns of risk transfer, operational responsibilities, and ownership arrangements. Among the most common models is the Design–Build–Finance–Operate–Maintain (DBFOM) structure, in which the private partner assumes responsibility for all project phases, thereby bearing a greater proportion of performance, operational, maintenance, and financial risks. Another widely used model is the Build–Operate–Transfer (BOT) contract, which emphasises temporary private ownership or control of assets before their transfer back to the public authority at the end of the concession period. Each contractual form implies a different distribution of risk across the project lifecycle, affecting both the nature and extent of risk borne by each partner.
The choice of the PPP model fundamentally shapes risk allocation decisions. For instance, in DBFOM arrangements, operational, maintenance, and lifecycle risks tend to be transferred extensively to the private sector, whereas simpler PPP structures may require the public sector to retain a larger share of technical or demand-related risks. Recent research indicates that PPP forms can foster innovation in pre-contract stages but may constrain risk-taking and flexibility once the contract is signed, thereby influencing the long-term capacity for innovation and adaptation (Cao et al., 2023). Contemporary studies further show that the selection of contractual form affects the distribution of risk exposure, mechanisms of risk transfer, and strategies for risk retention between the parties (Mazher, 2025). As such, choosing an appropriate PPP structure represents a critical determinant of effective and sustainable risk allocation.
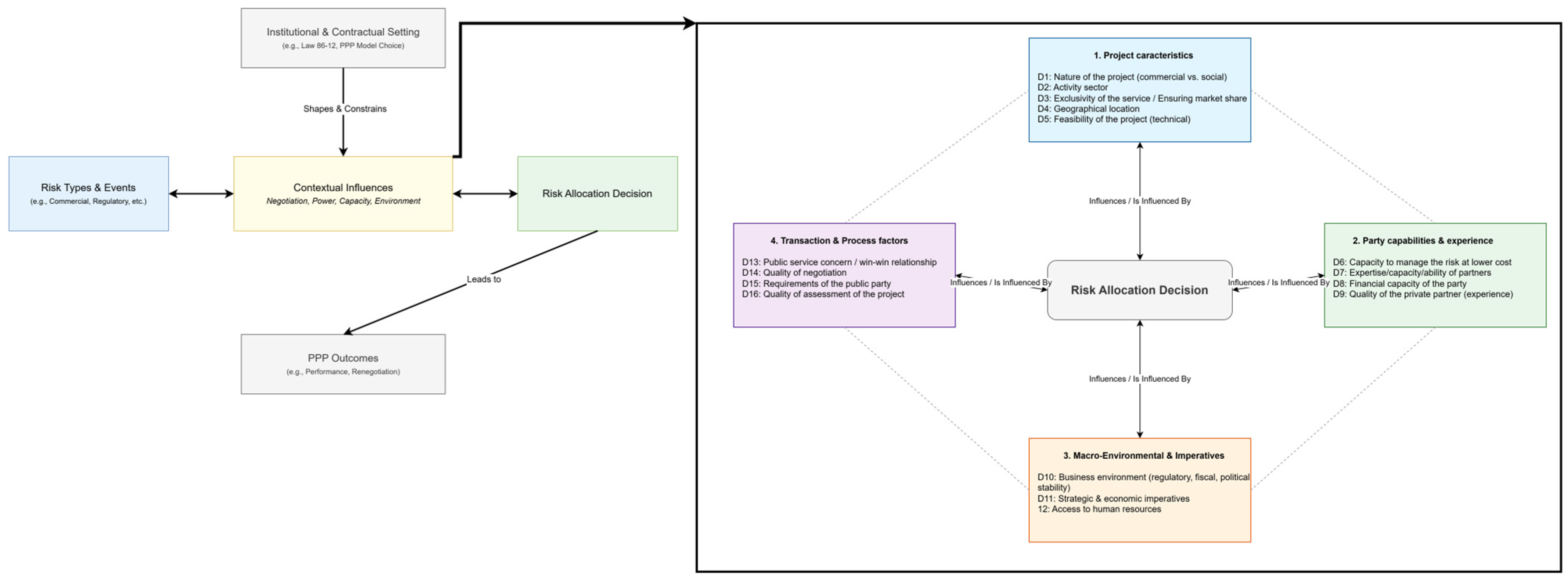
By combining these ideas, the present research is based on a conceptual framework (Figure 1) that identifies risk allocation as a crucial moment of the PPP lifecycle.
This conceptual framework recognises the standard idea of the best risk transfer; however, it considers that the actual allocation decision is influenced by a complex set of contextual factors. These factors create a difference between the theoretical framework and the practical application.
The main empirical goal of this research is to identify and classify the characteristics of these contextual factors that influence the determinants of risk allocation in the local Moroccan environment, which has been highly overlooked, and thus to help answer RQ2.

3. Literature Review

The academic exploration of risk allocation in Public–Private Partnership (PPP) projects has intensified in recent years, driven by the rapid global expansion of PPP models and the increased complexity of the risks embedded in large-scale infrastructure initiatives. As governments across the world rely more heavily on PPPs to deliver transport systems, renewable energy facilities, social services, and digital infrastructure, the importance of designing risk-sharing arrangements that are economically rational, contractually robust, and contextually grounded has become apparent. Contemporary scholarship recognises that risk allocation is not a purely technical matter but is shaped by political incentives, institutional capacities, behavioural dynamics, sectoral characteristics, and long-term governance constraints. This makes risk allocation one of the most interdisciplinary and contested components of PPP research.
To capture the most recent scholarly developments and emergent trends in exploring this field of research, a targeted literature review was conducted using the Web of Science (WoS) database. WoS was selected for its selective indexing criteria, its focus on high-impact journals, and its ability to retrieve research that meets stringent academic standards. The search strategy relied on the keywords “risk allocation” and “PPP” within the abstract field, and the timeframe was limited to studies published between 1 January 2024, and the date of the search, 21 August 2025, ensuring that the review captured State-of-the-Art contributions. The final sample comprised fifteen articles, each offering insights into evolving theoretical orientations, methodological innovations, sectoral emphases, and regional patterns in the study of PPP risk allocation.
A thematic analysis of these studies revealed several major trajectories: the dominance of economic and decision-theoretic frameworks; the growing sophistication of mathematical modelling; the continued underrepresentation of certain sectors and regions; and the emergence of new research agendas centred on behavioural, institutional, and sustainability considerations. The following sections synthesise these insights while critically interrogating the assumptions, limitations, and contributions of the existing literature.

3.1. Dominant Theoretical Approaches

The literature demonstrates a clear clustering of theoretical orientations. The most influential set of studies deploy game theory and bargaining models (S. Guo et al., 2025; Y. Guo et al., 2024a; Huo et al., 2024; H. Jin et al., 2025). These works conceptualise risk allocation as an outcome of strategic interaction, where each party seeks to maximise utility within a framework of incomplete information, asymmetrical power, or shifting negotiation leverage. Game-theoretic models provide strong explanatory power by simulating negotiation outcomes or predicting preferred allocation strategies under different behavioural assumptions. However, these models often presuppose rational behaviour and stable preferences, thereby underestimating the role of political constraints, bounded rationality, and institutional inefficiencies that are common in PPP environments, especially in emerging economies (Benhayoun, 2024).
A second group of studies relies on multi-criteria decision-making (MCDM) frameworks and factor analysis (Huo et al., 2024; Pourafshar et al., 2025; Rasheed et al., 2024), methods that allow researchers to capture heterogeneous evaluation criteria spanning technical, financial, operational, and stakeholder-based dimensions. These models are valuable for structuring complex decisions and incorporating subjective judgments from experts, but they often lack generalisability across contexts, as their outputs are sensitive to the weighting structures and expert panels selected.
A third body of research draws on contract theory and governance frameworks (Garcia & Casady, 2024; Gui et al., 2025; Y. Guo et al., 2024b; Z. Liu et al., 2025). These works emphasise information asymmetry, moral hazard, incentive alignment, and monitoring systems. They foreground the centrality of contract design and institutional mechanisms in shaping risk-sharing outcomes. Their key contribution lies in shifting risk allocation discussions from “who should bear what” toward “how contracts, institutions, and governance processes shape the feasibility of risk transfer.” Yet, a critical gap remains that many of these studies abstract away from on-the-ground negotiation dynamics and ignore how administrative capacity, political cycles, and corruption risks affect contractual performance over time.
A smaller but increasingly important strand uses institutional theory and political economy perspectives (Solak, 2025; Yang et al., 2024). These works illuminate how formal and informal institutions—regulatory quality, bureaucratic culture, political incentives, and historical legacies—shape both the process and outcomes of risk allocation. This theoretical orientation is particularly useful for contexts characterised by institutional volatility or evolving governance systems. Nevertheless, its adoption remains limited, and few studies systematically integrate institutional explanations with economic models, leaving room for more multi-theoretical synthesis.

3.2. Methodological Trends

Methodologically, the field remains heavily dominated by positivist, quantitative approaches, with 12 of the 15 reviewed studies relying primarily on mathematical or computational tools. These designs include optimisation models, principal component-based risk scoring, probabilistic simulations, and game-theoretic equilibrium modelling. Such techniques signal the field’s maturation and its increasing effort to move beyond descriptive risk lists toward predictive modelling and decision optimisation.
However, this methodological evolution also reveals limitations. The scarcity of qualitative and mixed-method studies—and the near absence of ethnographic or process-tracing approaches—suggests an underappreciation of the socio-political dimensions of risk allocation. Since PPP decision-making often unfolds through negotiation, informal bargaining, and political trade-offs, the limited presence of qualitative inquiry represents a substantive gap in current scholarship.
The review also identifies a strong geographical imbalance. Six studies focus on China, highlighting its position as one of the world’s most active PPP markets. These studies enrich the understanding of risk allocation under conditions of rapid infrastructure expansion, strong central coordination, and large-scale state involvement. Yet, this regional dominance risks skewing theoretical generalisations, as the institutional, political, and governance structures of China differ markedly from those of other emerging or developed economies. Other contributions come from emerging economies such as Saudi Arabia, Turkey, Croatia, Iran, and Peru, but representation from Europe, North America, and Africa remains limited.
An encouraging methodological trend is the rise of advanced modelling approaches (S. Guo et al., 2025; H. Jin et al., 2025). These techniques incorporate uncertainty, dynamic adjustment, and multi-actor optimisation into risk-sharing analyses. They contribute to greater analytical precision, though they often suffer from limited real-world validation and struggle to incorporate non-quantifiable risks such as political instability, community resistance, or institutional fragmentation.

3.3. Sector Coverage

Sectoral analysis reveals that transportation infrastructure remains the most extensively studied domain, with research focusing on freeway PPPs (Pourafshar et al., 2025), highway projects (Garcia & Casady, 2024), and road infrastructure (Solak, 2025). This emphasis is unsurprising, given the historical centrality of transport PPPs and their large financial and operational risk exposure. However, it also highlights a potential sectoral bias: transportation projects may not be representative of other PPP sectors where risk profiles differ considerably.
Contract design, performance measurement, and national PPP policy frameworks (Draganic et al., 2025; Guerrero et al., 2024; Gui et al., 2025; Y. Guo et al., 2024a; Y. Guo et al., 2024b; Z. Liu et al., 2025; Rasheed et al., 2024; Yang et al., 2024). These studies have strong theoretical value but often lack sector-specific nuance.
A noteworthy trend is the emergence of research in non-traditional PPP sectors, such as electric vehicle charging networks (S. Guo et al., 2025), urban regeneration (Huo et al., 2024), and sustainable infrastructure (H. Jin et al., 2025). These areas reflect broader global priorities, including decarbonisation, smart urbanisation, and digital transition. They also illustrate the growing complexity of PPP risk allocation as infrastructure systems become more technologically integrated and environmentally constrained.
At the same time, social infrastructure sectors, including healthcare, education, and social housing, remain substantially underexplored, despite their unique risk characteristics, high public visibility, and sensitivity to political cycles. This neglect represents a significant blind spot in the existing literature.

3.4. Critical Research Gaps Identified

The review identifies several recurring research gaps that constrain the advancement of PPP risk allocation scholarship. First, there is a marked absence of theoretical integration. Existing studies tend to privilege narrowly defined economic, institutional, or behavioural explanations, even though the evidence clearly shows that risk allocation is a multidimensional process shaped simultaneously by incentives, organisational routines, political pressures, and negotiation dynamics. Future research would benefit from integrative frameworks capable of capturing power asymmetries, negotiation psychology, institutional path dependencies, and the informal practices that often drive real-world allocation decisions.
Second, the empirical base remains highly fragmented and context bound. The predominance of single-country case studies means that insights are often tailored to specific regulatory or political environments, limiting their applicability elsewhere. This overreliance on context-specific analyses restricts theoretical generalisation and inhibits the development of comparative or globally transferable models of risk allocation.
Third, the literature is overwhelmingly cross-sectional, with minimal attention given to how risk allocation evolves over the lifespan of a PPP project. Given that PPPs routinely extend across decades, the absence of longitudinal analysis represents a major blind spot. Few studies examine how risks shift during construction, transition into operation, or undergo renegotiation in response to political, financial, or technological shocks.
Fourth, there is limited inquiry into the performance consequences of risk allocation decisions. While the study titled “PPP project price mode typologies” (Y. Guo et al., 2024b) offers a valuable comparative assessment of risk-transfer configurations, such evaluative research remains rare. More empirical work is needed to systematically link allocation choices to measurable indicators such as cost overruns, service quality, delay frequency, and contract renegotiation intensity.
Fifth, the literature exhibits a pronounced geographical imbalance, with African contexts—in particular North Africa and Sub-Saharan Africa—not receiving scholarly attention. This is a critical omission, as PPP adoption is accelerating across the continent under governance conditions that differ significantly from those in Asia, Europe, or Latin America. Understanding risk allocation in these settings is essential for building contextually credible and policy-relevant insights.
Finally, the literature pays insufficient attention to the digitalisation of risk allocation processes. Emerging technologies—such as AI-supported decision tools, smart monitoring systems, blockchain-enabled transparency mechanisms, and digital contract-governance platforms—have the potential to transform how risks are identified, assessed, allocated, and adjusted over time. The limited engagement with these technological developments stands in stark contrast to their rapidly growing relevance for PPP governance, signalling a critical, increasingly urgent research gap.
The review of sector coverage and methodological trends highlights two aspects directly relevant to our study: the lack of representation of Africa in terms of location and the insufficient number of qualitative, process-oriented studies focused on risk allocation. With an in-depth qualitative study in Morocco, a country with a well-established PPP legal framework but facing typical challenges of an emerging market, this study directly addresses these gaps. It aims to provide the context and story that quantitative models lack, offering additional insights and connecting the theoretical discussion with practitioners’ experience.

3.5. Emerging Trend

Recent scholarship reveals a shifting landscape in the study of risk allocation within PPPs, driven by evolving global priorities and the increasing complexity of infrastructure systems. Sustainability and climate resilience have moved to the forefront, prompting researchers to reconsider how environmental uncertainty and long-term ecological impacts should be embedded within risk-sharing frameworks. Alongside this shift, there is growing recognition that institutional quality and governance capacity fundamentally shape the feasibility and credibility of risk transfer. Rather than treating risk allocation as a neutral, technical decision, emerging studies emphasise its inherently political nature, influenced by regulatory stability, public-sector competence, and the broader legitimacy of governance systems.
At the same time, significant methodological and conceptual developments are reshaping academic inquiry. The emergence of adaptive, renegotiation-friendly contractual structures reflects the need for flexibility in long-term PPP arrangements, particularly in contexts marked by economic volatility or technological disruption. Computational modelling and mathematically sophisticated optimisation tools have also become more prominent, offering precision in designing and evaluating allocation scenarios. Finally, there is increasing attention to behavioural factors—such as perceptions of fairness, reciprocity, and trust—that affect negotiation dynamics and contractual compliance. Together, these trends signal a more nuanced, interdisciplinary, and context-attentive evolution in PPP risk allocation research.

4. Methodology

This section outlines the methodological approach adopted to investigate risk allocation practices within the Moroccan PPP context. Given the exploratory nature of the research, the study employs a qualitative design aimed at uncovering the determinants that influence how risks are distributed between contracting parties in PPP projects. This approach is particularly suited to contexts where empirical evidence is limited and where practitioner insights are essential for understanding real-world decision-making dynamics.

4.1. Interviews

4.1.1. Interview Guide

Qualitative inquiry frequently relies on interview guides to balance structure with flexibility, enabling researchers to generate rich, comparable, and contextually grounded insights. Interviews may be designed as open, structured, or semi-structured interactions, depending on the level of control and depth sought by the researcher. Given the exploratory nature of this study and the need to capture the nuanced reasoning underpinning risk allocation decisions in Moroccan PPP projects, a semi-structured format was selected. This approach provided a coherent framework for discussion while allowing respondents to reflect freely on their professional experiences, negotiation practices, and sector-specific realities.
The interview guide was constructed directly from the central research questions, ensuring that the data collected aligned closely with the study’s analytical objectives. It was organised around two principal thematic domains. The first theme focused on identifying and characterising the key risks inherent in PPP projects within the Moroccan context, including technical, financial, operational, legal, and political dimensions. This theme aimed not only to document practitioners’ perceptions of risk but also to explore how these risks manifest during the preparation and implementation phases of PPP contracts. The question related to this theme is “What are the most important risks in Moroccan PPP projects?
The second theme examined the determinants that influence how these risks are ultimately allocated between public and private partners, with particular attention to institutional constraints, negotiation dynamics, regulatory requirements, and organisational capabilities. By structuring the guide around these two themes, the interviews facilitated a holistic understanding of both the nature of PPP risks and the practical logic guiding their distribution. For this theme, the question is: “In your opinion, what generally determines whether the public party or the private company should manage a specific risk?”
The semi-structured guide thus served as a critical instrument for generating systematic, comparable, and analytically meaningful data, while preserving the depth and reflexivity characteristic of qualitative research. This design ensured that each interview remained focused on the study’s core questions while allowing respondents to articulate insights grounded in their own expertise and professional judgement (Benarbi et al., 2024).

4.1.2. Interviewees

The identification of interviewees followed a deliberate and systematic process designed to capture insights from individuals directly engaged in PPP project appraisal, risk assessment, and contractual negotiation. To ensure relevance and depth, we first mapped the ecosystem of actors typically involved in the preparation phase of PPP projects—consultants, project managers, technical advisors, and senior decision-makers—situated across both public and private organisations. These professionals were selected because they play a pivotal role in diagnosing project risks, negotiating their allocation, and translating policy frameworks into operational contracting practices. Their proximity to day-to-day decision-making made them uniquely positioned to provide contextually grounded perspectives essential for this study.
A total of six high-quality semi-structured interviews were ultimately retained and constitute the core empirical material of this research (see Table 1). Five interviews were conducted by telephone, and one was conducted through Google Meet to allow for audiovisual interaction. Two additional face-to-face interviews were excluded following assessment of their analytical value: the first respondent had experience confined to general public procurement rather than PPPs, resulting in superficial and non-specific answers; the second had participated in a wastewater PPP but provided incomplete and evasive responses. Their exclusion safeguarded the methodological integrity of the dataset and ensured that all analysed material met the required depth and relevance criteria.
In addition, twelve other PPP practitioners were approached but not interviewed—four declined participation after initial contact, and eight did not respond despite multiple follow-ups. While the final sample size may appear modest, the expert profiles, depth of engagement, and quality of insights elicited from the six selected interviewees provided rich and credible data fully aligned with the exploratory objectives of qualitative research. Their contributions offered substantive interpretative leverage for understanding risk allocation practices in the Moroccan PPP context. These participants are essentially top-tier, highly knowledgeable “elite informants” who offer profound, strategic insights; thus, a smaller sample size is considered adequate.
The duration of the interviews was between 26 and 142 min. They were held in French, and for the purpose of analysis, the interviews were professionally transcribed and then translated into English.

4.2. Content Analysis

To analyse the interview material in a systematic and rigorous manner, we adopted a computer-assisted qualitative analysis approach. Among the various software tools available for processing textual data, we selected IRaMuTeQ (R Interface for Multidimensional Text and Questionnaire Analysis) as the central analytical instrument for this study. This choice was motivated not only by the software’s technical capabilities but also by its methodological coherence with the exploratory aims of the research. IRaMuTeQ is widely recognised for its ability to manage large qualitative corpora while producing structured, reproducible classifications that enrich interpretative depth.
One of the major advantages of IRaMuTeQ lies in its open-source nature. Distributed under the GNU GPL (v2) licence, the software’s underlying code is freely accessible, modifiable, and shareable, ensuring full transparency and adaptability for research purposes (Baugnies & Plateau, 2018). IRaMuTeQ architecture is built in Python, itself an open-access programming language supported by a large global community.
In this study, IRaMuTeQ was employed to generate a Descending Hierarchical Classification (DHC), a procedure that partitions the corpus into statistically meaningful classes representing distinct thematic domains (Mazieri et al., 2022). These classes enabled us to identify the major categories of risks associated with Moroccan PPP projects and to uncover the determinants that shape risk allocation decisions. Through this analytical process, IRaMuTeQ provided both the structure and depth required to interpret the interview data with clarity and precision.

4.3. Sentiment Analysis

To capture how practitioners emotionally frame their understanding of PPP risk allocation—a dimension shown to influence negotiation behaviour and decision-making under uncertainty (Kahneman & Tversky, 1979; B. Liu, 2020)—a sentiment-analysis procedure was introduced to our design. Because PPP discourse blends technical reasoning with implicit evaluative judgments, sentiment analysis enables the identification of affective cues that may shape negotiation dynamics and risk perceptions. The corpus was first segmented into individual sentences to enhance granularity, after which each sentence was analysed using Valence Aware Dictionary and sEntiment Reasoner (VADER) (Hutto & Gilbert, 2014), which provides polarity and compound scores calibrated for social-science text. This was complemented by TextBlob’s polarity and subjectivity metrics (Loria, 2025), offering a second lexicon-based perspective and reinforcing internal validity through triangulation. To incorporate supervised semantic learning, a transformer-based classifier fine-tuned on the Stanford Sentiment Treebank (SST-2) (Devlin et al., 2019) was deployed, adding contextual sensitivity and allowing more nuanced sentiment patterns to be detected.
In parallel, emotional valence was assessed using the NRC Emotion Lexicon (Mohammad & Turney, 2013), capturing discrete affective categories including trust, anticipation, fear, sadness, anger, and others. These categories are analytically relevant because emotions such as fear, anticipation, and trust are closely linked to perceptions of contractual fairness, collaboration, and risk tolerance in PPP settings. The results were aggregated at the sentence and document level, enabling the identification of overall sentiment tendencies as well as localised affective intensities within the text. A rolling-average trend was also computed to track sentiment progression across the corpus.
To link sentiment patterns with thematic content, TF-IDF vectors were constructed and clustered using k-means. This allowed the grouping of semantically similar sentences and the examination of sentiment distributions across emergent thematic clusters. Integrating sentiment indicators with lexical clustering enhanced interpretive coherence by situating affective variation within identifiable thematic contexts. Moreover, combining content analysis with sentiment analysis offered an additional epistemic advantage: it enabled the study to examine not only what practitioners emphasise when discussing PPP risks, but also how they position themselves effectively with respect to these risks. This dual lens is particularly valuable in PPP governance, where discursive emphasis and emotional orientation jointly shape bargaining stances, risk-sharing preferences, and perceptions of contractual legitimacy. The final output included an integrated dashboard, a multipage PDF containing static figures, and sentence-level CSV files to support transparency and replicability.
This multi-method approach provided a comprehensive portrait of emotional and evaluative content in the corpus, offering both aggregate-level insights and fine-grained diagnostic information suitable for qualitative interpretation.
This analysis directly addresses RQ3 and thus enables us to go beyond the thematic content of the discourse to examine its affective tone, thereby uncovering emotional currents beneath the surface, e.g., trust or apprehension, which may affect negotiation stances.

4.4. Qualitative Salience Analysis

This is a specific analysis related to the preliminary risk identification. To rank the risks identified in this study and the determinants influencing the risk allocation decision, a qualitative salience analysis has been conducted. The two researchers independently went through the transcripts to evaluate each risk per interview on a three-point scale: (1) Mentioned, (2) Discussed with detail/examples, (3) Emphasised as a critical/central concern. Any disagreements were settled by consensus. The last rank in the Table reflects the combined salience score, which provides a more detailed account of the perceived significance of a risk beyond the number of times it was cited.
By considering all these different analyses together, we could see that this formed a powerful three-pronged framework for the investigation. The mix of these techniques enables us not only to map the overall thematic terrain of the PPP discourse but also to perform a detailed analysis of its specific features.
The following chapter presents the findings of the empirical research conducted with this combined approach, structured to provide answers to our three research questions in sequence.

5. Results

The analysis of the corpus of interviews in the IRaMuTeQ software (version 0.8a7) permitted us to answer our research questions. We first begin by analysing the Descending Hierarchical Classification (DHC) of the corpus to know the classes generated. Second, we identified the most significant risks in PPP projects in the Moroccan context. Third, we identify the determinants of risk allocation between the two parties of the project. Fourth, we analysed the corpus through sentiment analysis to know how participants frame their understanding of PPP risk allocation.

5.1. Analysing DHC of Corpus

By using the IRaMuTeQ Software, many analyses are conducted. The first one is the DHC or Descending Hierarchical Classification, which is a method used in qualitative and lexicometric research to identify thematic clusters within a corpus of textual data (e.g., interview transcripts, open-ended survey responses).
In our case, four clusters have been generated by IRaMuTeQ. For each of the classes, the forms that appear most significantly in the class are ranked in descending order.
The dendrogram (see Appendix A, Figure A1) clusters form into four distinct classes, each representing a thematic focus in the context of Public–Private Partnerships (PPPs). Below is a breakdown of their content, size, and relative weight.
The Descending Hierarchical Classification (DHC) of the interview corpus reveals the essential thematic framework that organises the discourse of Moroccan PPP practitioners concerning risk. The identification of four separate, but at the same time linked, lexical clusters (see Appendix A.1, Figure A1 and Table 2) signifies the mental and conceptual map of the participants involved. The key linkages and their strength (measured by shared forms or thematic proximity) are presented in Table A1 in Appendix A.1.
The structure of the dendrogram reflects its highly informative nature. Class 2 (Contractual/Legal), which is the largest cluster and contains 30% of the text segments, is the main control of the speech. Its key forms—allocation, risk, contract, legal, regulatory—show that specialists, as a matter of instinct, bring the whole discussion of risk back into the field of law and essential agreement. Hence, this is not simply a technical perspective; it unveils a normative and protective way of thinking, where the focus is on lessening uncertainty by, first of all, establishing rules and obligations.
The close lexical connection between Class 2 and Class 3 (Economic/Management), as revealed by the shared pivotal forms such as risk and PPP (see Appendix A, Table A1), is the most important point of the DHC. This link indicates that the two sides, contractual and economic, cannot be separated in reality. The discourse does not treat “the law” and “the money” as two separate issues; on the contrary, it is heard that legal clauses serve as tools to control costs, profitability, and financial viability. Resp_4 put it this way, “ I think that, in broad terms, we can say that technological risks, construction risks, … all this usually stays with the Private_Party. Regulatory, legal, … all this stays with the Public_Party. But there is always this commercial risk, which is the sinews of war, which depends on the conditions of implementation of the PPP.” Such a merger implies that for Moroccan practitioners, risk allocation is essentially the act of financial exposure conversion into legal responsibility.
The subsequent analysis of the profiles (classes) of each branch will make it possible to give more meaning to this ranking.
It is interesting to observe the placements of these forms and their classes on a factor axis, as well as the position of the variables used.
The position of these classes on the factor map (see Appendix A, Figure A2) is a visual attempt to express their fundamental duality. Classes 2 and 3 are visually related by the horizontal axis (Factor 1) of the map and, by extension, by a discursive dimension that they most probably embody—the formal, transactional core of PPPs—the world of contracts, money, and managed projects. On the other hand, Class 1 (Operational/Logistical) and Class 4 (Public/Sectoral) are located on opposite sides of this axis; thus, they form a counterpoint. Class 1, with pay, maintenance, user, and problem as typical examples, is the embodied, practical, on-the-ground challenges of delivery and payment. Class 4, where public, operator, investment, service, being the most typical words, is the societal and institutional purpose of the project—the “why” behind the transaction.
The spatial opposition (see Appendix A, Figure A2) is essential for understanding the latent tension in the discourse between the transactional/contractual core (Classes 2 and 3) and the delivery/purpose periphery (Classes 1 and 4) that is illustrated by it. Theoretically, the lexical gap between Class 1 (Operational) and Class 4 (Public) (see Appendix A.1, Table A1) also reflects the idea that practitioners’ narratives are oriented towards disconnected discussions of daily operations and broader public service goals. The operational issues are not always presented as public value, and public goals are not always turned into operational terms. This possible discourse gap may reflect a practical challenge of PPP governance.
The distribution of the thematic variables (see Appendix A.3, Figure A3) is another layer of confirmation. The closeness of the respondent variables to the centre shows a common professional language and a certain level of uniformity from the point of view. Still, the unique locations of Respondent 2 (Programme Director) and Respondent 6 (Head of PPP Department) at opposite ends of the graph suggest that job-related experiences influence the nature of the discussion. The PPP department head’s talk, being different in the other direction, is probably more influenced by the formal regulatory perspective than by the project-oriented views of the rest.
Figure A4 (see Appendix A.4) gives us a more focused view of the distribution of forms of the four clusters identified in Figure A1. There are some forms merging between Classes 2 and 3 (forms in blue and green). This means that the speech of participants about risks and the determinants of risk allocation in PPP projects could not be dissociated.
The dissociation between Class 1 and Class 4 in discourses of Moroccan PPPs highlights the divergence of the two sides of the argument. On the first hand, Class 1 is based on real, local, case-specific issues—most notably, Responsible 6’s detailed emphasis on port-specific risks—thereby mirroring a micro-level, contract-management mentality which revolves around the resolution of transactional problems such as payment. On the other hand, Class 4 expresses the public service, investment, and social capacity rationale at the macro level. The fact that Responsible 2 (Programme Director) is distinctly positioned on the discursive fringe thereby dramatises the isolation of strategic oversight from operational narratives due to role-specific perspectives. The very few words shared between these fields imply that the issues of delivery on the ground and public value for the long term are, from a conceptual point of view, separate, which in turn reveals the existence of a systemic blind spot that is likely to give rise to misaligned incentives and fragmented accountability throughout the project lifecycle.
After analysing the classification of the corpus of interviews, we will now identify the most significant risks in PPP projects, followed by the determinants of the risk allocation decision between the public and private parties.

5.2. Significant Risks in PPP Projects

After analysing the DHC of the corpus, we have performed an analysis of the active forms only related to the form ‘risk’ (in Class 3). We have selected the variable of analysis, Responsible, named (*Resp). The result is the graph below, which highlights the significant risks associated with PPP projects. Risks were ranked by the frequency with which interviewees explicitly identified and elaborated on them as a primary concern.
In Figure A5 (Appendix B.1), six risks were identified. Commercial, industrial, legal, technological, regulatory, and financial. By manually reading the corpus and codifying the script. We have identified three more risks: cost overrun risk, delay overrun risk, and political risk.
A salience-based ranking uncovers the risk of a top-down nature (see Table 3). “Commercial risk” (7), being the major one for most of the time, reveals the uncertainty of the source of income as the most significant financial worry. The “Political risk” (5) comes in second place, reflecting a deep concern about the instability of the policy as one of the main reasons for stopping the partnership. The presence of “Industrial”, “Regulatory”, and “Financial” risks (each scoring 4) as a “cluster” indicates that these concerns differ in terms of roles and sectors and are not recognised by everyone as top priorities. Importantly, traditional project risks such as Cost/Delay Overruns are ranked lower, indicating they are regarded as manageable symptoms rather than core strategic threats. Therefore, the ranking uncovers a practitioner mindset which first and foremost sees the need to mitigate the ever-changing ecosystem (market, politics, regulation) risks rather than executional ones—a distinct move away from theoretical models towards context-driven, strategic anxiety.
Table A2 (see Appendix B.1) gives us an overview of how the interviewees cited these risks in their speeches.
After identifying the most important risks in Moroccan PPP projects, according to our interviewers, the next step will be exploring the determinants impacting the decision of risk allocation in Moroccan PPPs.

5.3. Determinants of Risk Allocation in PPP Projects

The second question of this research was about exploring the determinants impacting the decision of risk allocation between the two parties of the project. One important rule in the risk allocation decision is that there is not a specific party (public or private) that must take a specific risk in all types of PPP projects. Risk allocation is a decision the two parties take during the negotiation process. It depends on multiple variables that we call “determinants” in our study.
The basic determinant of risk allocation in PPP projects, as noted in multiple references, including the Moroccan law on PPP projects and the APMG Public–Private Partnership (PPP) Certification Guide (ADB et al., 2016), is the capacity to manage risk at the lowest price. What are the other determinants in the Moroccan context?
Using IRaMuTeQ and the qualitative salience analysis of the corpus, we have identified 16 determinants, which we list in Table A3 (Appendix B.4). These determinants were categorised into four principal categories.
The first concordance in all segments of the corpus related to the form “allocation,” in Class 3, reveals several determinants (see Appendix B.2, Figure A6). The analysis shows that risk allocation in PPPs is a complex decision that depends both on the inherent attributes of the project and the external factors of the environment. Main factors influencing the decision are “the nature of the project (commercial vs. social)”, which determines the financial risk that can be taken; “the activity sector”, which establishes the sector-specific risk standards; and “the stability of the business environment”, which impacts the investor’s confidence. In addition, factors related to the process, such as “negotiation quality” and “project assessment rigour”, have a significant influence on the final risk assignments. Finally, the main idea still revolves around assigning the risk to the “party best able to manage it at the lowest cost”, considering each party’s “expertise and capacity”.
Further analysis of determinants leading to changes in the form “determinant”, in Class 2, indicates that there are more contextual and party-specific factors (see Appendix B.3, Figure A7). Sometimes, “Strategic and economic imperatives” significantly overshadow the consideration of pure profitability, in particular, in projects that are socially indispensable. The “technical feasibility” of the project and the “geographical location” of the project are two aspects that physically limit the possibility of risk-sharing. Private investors are attracted, and commercial risks are mitigated through contractual guarantees like “exclusivity and guaranteed market share”. In the end, the “private partner’s experience” and “local access to human resources” are the most essential enabling factors that eventually lead to the capacity for bearing risk and achieving operational success.
Identifying these determinants now allows us to rank them through qualitative salience analysis. Table A3 (Appendix B.4) exposes and groups the identified determinants into four principal groups.
The qualitative salience analysis shows quite a visible hierarchical order of the determinants that influence the decision. The elements that were directly related to the core PPP principles (for instance, D1, D2, D6, D7, D10, D11, D13) were almost always pointed out as major concerns. On the other hand, there were some more contextual or operational determinants (for instance, D5, D12) which were regarded as secondary or situational ones. This ranking unveils the most significant layer beneath the surface to the practitioners and decision-makers: although all the determinants have their roles, “project nature”, “sectoral context”, “partner capability”, “environmental stability”, and “strategic imperatives” are the ones to be prioritised in risk allocation design.
By organising the determinants around four main categories (Figure 2)—“Project Characteristics”, “Party Capabilities and Experience”, “Macro-Environment and Imperatives”, and “Transaction and Process Factors”—the study of the data points to a layered decision-making structure that goes beyond the logic of contracts alone.
1. 
Project Characteristics
The first of these categories contains features inherent in the PPP itself. “The nature of the project (D1)” as well as “the activity sector (D2)” were identified as very significant (Level 3) factors and were, thus, very often referred to by the interviewees as the main determinants of risk allocation. For example, social projects (e.g., hospitals) require public risk to be absorbed more, while commercial projects (e.g., toll roads) are more suitable for private risk-taking. Factors like “exclusivity/market share (D3)”, “geographical location (D4)”, and “technical feasibility (D5)” help determine risk even further, at a more local level, although they were talked about to different extents (Salience 1–2). All of these elements speak to the fact that one cannot just assign risk equally to different projects; it has to be tailored to the specific project.
2. 
Party Capabilities and Experience
This classification features the ability and knowledge of the contractual parties. The main ideas, such as “the capacity to manage risk at lower cost (D6)” and “the expertise/ability of partners (D7),” were high (Level 3) and frequently referred to by respondents as the basis on which the whole PPP system is built. “The financial capacity of the party (D8)” and “the quality/experience of the private partner (D9)” also influence the risk-taking attitude and the ability to assume it, but only to a certain extent, as they were mentioned with moderate salience (Level 2). These elements present the logical side of PPPs: the risks need to be with the party that has the most ability to control them.
3. 
Macro-Environment and Imperatives
For the most part, these are forces outside the scope and context of the PPP, which have a great influence over how risks are shared. “The business environment (D10)”—covering the regulative, fiscal, and political stability aspects—was marked as the most important determinant (Level 3) that affects private sector investment, not only in making it possible but also in keeping it going. Similarly, “strategic and economic imperatives (D11)”—for instance, national energy security or social service provision—are mostly the reasons that can push public parties to take risks fully beyond commercial limits. The phrase “Access to human resources (D12)” was mentioned and recognised (Level 1) but seemed to be a minor logistical point. The latter family of factors highlights that risk-sharing is not an isolated event but a consequence of the different socio-economic and political scenarios in which it is embedded.
4. 
Transaction and Process Factors
The last set of features describes the procedural and relational aspects of PPP contracting. “The public service concern/win–win relationship (D13)” was considered one of the main ideas (Level 3) that led the way, emphasising that risk-sharing should not only maintain a balance between public and private interests but also create value for both sides. The quality of negotiation, the requirements of the public party, and the quality of project assessment were discussed to a moderate extent (Level 2), and these factors reflected their role in the practical implementation of theoretical allocation through contract-making. These factors demonstrate that the performance of tasks that involve risk assignment not only requires technical skills but also involves negotiation and is an ongoing process.

5.4. Sentiment and Emotion Patterns in PPP Discourse

The sentiment analysis provides an additional interpretative layer to the qualitative material by revealing how interviewees construct and emotionally frame their understanding of public–private partnership (PPP) arrangements. Across the dataset of 215 sentences, the results indicate a predominantly neutral affective tone, with VADER scores—which produce compound scores ranging from −1 for most negative to +1 for most positive—showing very high neutrality (87 per cent) and only a slight negative inclination in the average compound value (–0.0488) (see Appendix C.1, Figure A8). This broadly neutral tone reflects the technical, procedural, and descriptive nature of PPP discourse, in which practitioners tend to articulate risks, contractual arrangements, and regulatory obligations in measured terms rather than through explicit emotional expression. TextBlob polarity values (0.0595) suggest marginal positivity, although its low subjectivity score (0.26) confirms that respondents’ statements are largely factual rather than evaluative (see Appendix C.2, Figure A9). The transformer-based classifier further reinforces this picture: only around one quarter of the sentences (26.5 per cent) are labelled as positive, albeit with strong internal confidence, indicating that explicit positive sentiment appears selectively rather than systematically across the interviews.
Emotion analysis using the NRC lexicon (see Appendix C.3, Figure A10) provides a richer depiction of the emotional undercurrents embedded within technical language. Although positive (185) and negative (177) markers appear in almost equal proportions, the most prominent discrete emotions are fear (154), anticipation (137), and trust (131). This combination is theoretically coherent within a PPP context. High levels of fear are associated with respondents’ repeated references to technological uncertainty, regulatory ambiguity, commercial exposure, and long-term contractual commitment domains in which risk is structurally embedded. Conversely, the substantial presence of anticipation and trust suggests that practitioners also recognise the opportunities associated with institutional reforms, improved regulatory clarity, and the long-term strategic value of PPP arrangements. The relatively low occurrences of joy and anger further confirm that the interviews rarely involve emotional extremes; rather, they are characterised by professional moderation and pragmatic reflection.
Sentence-level polarity patterns provide additional nuance. The most positive sentences revolve around institutional incentives, collaborative public–private dynamics, and the value of optimal risk allocation, all of which frame PPPs as workable and strategically advantageous arrangements under the right conditions. In contrast, the most negative sentences are closely tied to discussions of commercial risk, technological complexity, and the difficulty of anticipating unforeseen contingencies—issues that are inherently destabilising for practitioners. Cluster-level sentiment reinforces these distinctions, revealing one distinctly negative thematic cluster focused on risk and uncertainty, alongside more neutral or mildly positive clusters centred on governance, regulation, and inter-organisational cooperation. Collectively, the sentiment analysis demonstrates that PPP practitioners operate within a cognitive landscape that is both risk-aware and cautiously optimistic, balancing apprehension regarding uncertainties with confidence in institutional mechanisms and collaborative processes.

6. Discussion

The findings of this study provide a grounded perspective on risk allocation dynamics within Moroccan PPP projects and illuminate how practitioners interpret, negotiate, and operationalise risk-sharing arrangements. When read alongside the recent literature, several important points of convergence and divergence emerge, offering theoretical, empirical, and contextual contributions to PPP scholarship.

6.1. The Centrality of Contract and Context: Interpreting the Discourse and Risk

The Descending Hierarchical Classification (DHC) demonstrates that contractual and economic considerations form the core of Moroccan PPP discourse, as evidenced by the centrality of Classes 2 and 3. This mirrors the dominant theoretical perspectives identified in the literature, particularly contract theory, game-theoretic analyses, and economically driven optimisation models. Practitioners in Morocco similarly frame risk allocation through the lenses of legal clarity, contract structure, profitability, financial logic, and the strategic alignment of incentives. However, unlike the mathematically oriented studies found in the recent literature, Moroccan discourse remains primarily experiential and negotiation-driven, reflecting the realities of a system where institutional routines, administrative culture, and political signals strongly influence contractual decisions. This aligns closely with the institutional theory insights highlighted in the review, particularly the notion that risk allocation is embedded within governance structures rather than treated as a purely technical exercise.
The separation of operational/logistical (Class 1) from public/sectoral (Class 4) reflects a discursive and, consequently, possible practical separation as well. The narration of delivery and maintenance as daily challenges differs from that of public value as strategic goals, thus indicating a systemic blind spot in which operational performance is checked for compliance rather than gauged for its contribution to long-term societal outcomes.
Salience-based ranking that weighs more on the intensity of the discussion shows a hierarchy that is not dominated by traditional project management concerns but by strategic, ecosystem-level anxieties. At the top of the risk pyramid is the commercial one, which clearly signifies that unstable revenue and market demand are considered the main sources of risk for the viability of a project. What is especially telling about the significant jump of political risk to the second position is that it is not regarded as a background condition but a strong and direct leading agent, which can override contractual and commercial logic. On the other hand, cost and delay overruns are placed lower on the list, being referred to as consequences of the situation rather than the root causes. Such a hierarchy reflects a group of practitioners who primarily concentrate on efforts to achieve the external validity of the project and the financial model secured in a volatile setting, and therefore, put first the mitigation of existential threats instead of the optimisation of executional efficiency.

6.2. Beyond the Optimal Principle: A Determinant-Based Framework for Risk Allocation

The core theoretical contribution of this research is the theoretical framework resulting from the identification of sixteen specific determinants and the synthesis of those into four dimensions (Project-Specific Factors, Partner Capabilities, Macro-Environmental Imperatives, and Transaction Process Dynamics). The framework offers a way of understanding the often cited but rarely clarified “context” in the literature on PPP risk. Figure 3 depicts this shift, showing how our empirical model opens the “contextual influences” box of the initial conceptual framework (Figure 1).
This determinant-based model sheds light on the continual discrepancy between the normative principle of optimal risk allocation and the actual practice on the ground. The principle assumes that the assessment would be neutral and capability based. According to our framework, allocation is a multidimensional negotiation taking place at the intersection of these four groups. To illustrate, the technically most capable party to take on a risk (a Partner Capability) may be overridden by a Macro-Environmental Imperative that is very urgent, e.g., a political deadline for a project. A public-sector negotiator shared his insight in this regard, “When the Minister has announced the opening date, the ‘best’ partner is the one who can guarantee it, not necessarily the one who can manage the risk at the lowest long-term cost”.
In the same way, weak Transaction Process Dynamics, such as poor negotiation skills in the public sector, can result in agreeing to unbalanced terms even when Project Characteristics point to a different allocation. This framework shifts the analytical spotlight away from the question of who should bear the risk and under what contingent conditions the risk is assigned. Thus, it is a strong instrument for diagnosing allocation outcomes in complex real-world settings.

6.3. The Human Dimension: Sentiment as the Affective Substrate of Contracting

The sentiment and emotion analysis offers an interpretative dimension rarely explored in PPP research; thus, it offers the answer to the questions of how and why of negotiation behaviour.
The dominance of fear, especially when it occurs together with regulatory and political risk discussions, is not only an emotional artefact; it is also a strategic variable. The fear of ambiguous regulation or sudden policy changes justifies a call for more constraining contractual clauses, higher risk premiums, and defensive positions, which in turn can slow down the partnership’s innovation and flexibility. On the other hand, the very significant presence of anticipation and trust points out the supportive factors for the cooperation. The expectation of mutual long-term benefit makes the partners willing to share the risk, whereas trust in institutional stability and counterpart integrity constitutes the non-contractual basis, without which any formal allocation remains fragile.

6.4. Synthesis, Implications, and the Test of Mega-Events

By combining the different elements, our study reveals risk allocation in Moroccan PPPs as a socio-political process deeply rooted in the context rather than a matter of technical optimisation. It is a legal-financial-framed process where discourse sets the field, a multidimensional determinant force field shapes the negotiation, and the emotions underneath influence the behaviour of the actors involved.
This comprehensive perspective makes two key contributions. Firstly, it delivers a context-aware qualitative framework that challenges the universalist assumptions of game-theoretic and MCDM models, which are predominant in the literature. Therefore, it is a direct response to the geographical and methodological gaps identified in our review. Secondly, it offers a theoretical account of the role of affect in PPP governance, suggesting that sentiment serves as a quantifiable mediator between institutional context and contractual outcome.
Such revelations have significant practical consequences right away. One of these consequences is the difficulty in providing the necessary infrastructure for the mega-events, such as the FIFA 2030 World Cup, that Morocco will co-host.
Our determinant-based framework is an instrument for envisioning governance pathologies specific to a high-pressure scenario. For example, an overpowering Macro-Environmental imperative of a single, non-negotiable deadline (associated with determinant D12, “the must to complete the project”) that will limit Transaction Process Dynamics in a drastic way. Under this pressure condition, the capacity of public-sector negotiations may be weakened, due diligence may be hurried without proper attention, and assessment of Partner Capability may be overridden, resulting in a recast where, at most, speed is prioritised over long-term value and risk management. Therefore, this situation seeds significant opportunities for the previously highlighted risks to become real, most notably cost overruns and political risk.
As a result, the challenge for policymakers is not only to implement optimal risk principles but also to be very active in restructuring the institutional and procedural dimensions. Our framework identifies capacity, transparency, and long-term value assessment as the factors most important for resilient risk-sharing, especially under pressure.
It is for future research to use this determinant-based framework in a longitudinal study and compare it across different contexts of emerging economies to further confirm its explanatory power.

7. Conclusions

This research aimed to offer a grounded, qualitative understanding of how risks are allocated in Moroccan Public–Private Partnerships (PPPs), which has not been a focus of much global academic research. By combining expert interviews with lexicometric and sentiment analysis, the study did not merely prescribe models; it revealed the factors and emotional aspects that influence the actual practice of risk allocation.
The principal result is that risk allocation is not just a simple case of following the “optimal risk-bearer” principle but rather a complex negotiation with multiple facets. The authors of the paper found that this procedure is always guided by four groups of determinants: project characteristics, partners’ capabilities, the macro-environment, and transaction process factors. In addition, the predominance of commercial and political risks, together with a legal-financial framing discourse and the underlying emotions of fear and trust, indicates a practitioner’s mindset that is very much oriented toward handling strategic and institutional uncertainties.
The time span of the study’s contribution is twofold. On the one hand, it offers a context-aware conceptual framework for the study of risk allocation in underdeveloped areas, and it questions the assumptions of decontextualised economic models. On the other hand, it serves as an example of how to combine qualitative, lexicometric, and sentiment techniques to unveil the intricacy of PPP governance.
Such knowledge is limited by the boundaries that come with an exploratory design. The data comes from a purposive sample of six elite practitioners, and the cross-sectional interview approach cannot depict how allocations change throughout the project’s lifespan. Additionally, the study’s insights are more indicative of the large-scale infrastructure sectors than the social infrastructure PPPs.
Subsequent research must confront these issues head-on. An in-depth study following a single Moroccan PPP throughout its lifecycle to track the risk allocation dynamics would be of utmost depth and value. Qualitative comparative studies with other GCC/MENA or African countries would help determine the applicability of our determinant framework. Lastly, probing into how digital tools and AI could help ease the negotiation capacity and information asymmetry problems highlighted in this research would not only be crucial but also a timely research direction.
In the end, the way to more resilient PPPs for policymakers in Morocco and similar environments is not by perfecting abstract models but by fortifying the institutional capacities and transparent mechanisms that our framework recognises as the real foundation of sustainable risk-sharing.

Author Contributions

Conceptualisation, M.A.B. and I.B.; methodology, M.A.B. and I.B.; software, M.A.B. and I.B.; validation, M.A.B. and I.B.; formal analysis, M.A.B. and I.B.; investigation, M.A.B. All authors have read and agreed to the published version of the manuscript.

Funding

This research received no external funding.

Institutional Review Board Statement

An Institutional Review Board statement was not required because the study involved human participants who voluntarily participated in our study. Ethical clearance was not required as the research posed no risk to participants, did not collect any personal or sensitive data, and fully complied with institutional and professional ethical standards for non-invasive social science research.

Informed Consent Statement

Informed consent was obtained from all participants involved in the study.

Data Availability Statement

Data will be available upon reasonable request.

Acknowledgments

The authors would like to thank all participants for their time and the richness of their contributions. We also extend our gratitude to the four reviewers for their thoughtful feedback and constructive suggestions, and to the editor for their guidance throughout the review process. Their collective efforts significantly enhanced the quality of this work.

Conflicts of Interest

The authors declare no conflicts of interest.

Appendix A

Appendix A.1

Figure A1. Descending Hierarchical Classification of the corpus. Source: IRAMUTEQ.
Figure A1. Descending Hierarchical Classification of the corpus. Source: IRAMUTEQ.
Jrfm 19 00030 g0a1
Table A1. The interconnection between themes of the DHC.
Table A1. The interconnection between themes of the DHC.
ConnectionShared Forms/ThemesStrength% Overlap
Class 1 ↔ Class 2Problem (Class1) ↔ contract (Class 2); user ↔ projectModerate~10%
Class 2 ↔ Class 3Risk, PPP, and production appear in both contractual forms and drive economic decisions.Strong~20%
Class 3 ↔ Class 4Profitability (Class 3) ↔ investment (Class 4); capacity shared.Moderate~15%
Class 1 ↔ Class 4user (Class 1) ↔ service (Class 4); operational delivery for public benefit.Weak~5%

Appendix A.2

Figure A2. Position of the four classes on the factor map. Source: IRAMUTEQ.
Figure A2. Position of the four classes on the factor map. Source: IRAMUTEQ.
Jrfm 19 00030 g0a2

Appendix A.3

Figure A3. Position of illustrative and thematic variables on the factor map. Source: IRAMUTEQ. The asterisk (*) means a specific variable. Red colour is related to variables from Class 1; Green related to Class 2; Blue related to Class 3; and the purple related to Class 4.
Figure A3. Position of illustrative and thematic variables on the factor map. Source: IRAMUTEQ. The asterisk (*) means a specific variable. Red colour is related to variables from Class 1; Green related to Class 2; Blue related to Class 3; and the purple related to Class 4.
Jrfm 19 00030 g0a3

Appendix A.4

Figure A4. The most frequent forms on the factorial map. Source: IRAMUTEQ. Red colour is related to variables from Class 1; Green related to Class 2; Blue related to Class 3; and the purple related to Class 4.
Figure A4. The most frequent forms on the factorial map. Source: IRAMUTEQ. Red colour is related to variables from Class 1; Green related to Class 2; Blue related to Class 3; and the purple related to Class 4.
Jrfm 19 00030 g0a4

Appendix B

Appendix B.1

Figure A5. Significant risks in PPP projects in the Moroccan context. Source: IRAMUTEQ. The forms highlighted are the six risks identified, the others are not types of risks.
Figure A5. Significant risks in PPP projects in the Moroccan context. Source: IRAMUTEQ. The forms highlighted are the six risks identified, the others are not types of risks.
Jrfm 19 00030 g0a5
Table A2. Quotes of participants citing the identified risks.
Table A2. Quotes of participants citing the identified risks.
RiskQuotes of Interviewees
CommercialResp_3: “But we can define risks in a general way, the common risks in all PPP contracts, whatever their nature, there are commercial risks, there are regulatory risks, there is industrial risk, there is political risk too.”
Resp_4: “In the case of the motorway, for example, there would have to be enough traffic on the motorway so that the Private_Party could take the commercial risk. Otherwise, the Private_Party can require the Public_Party to guarantee a certain minimum level of traffic, so if there is not enough traffic, the Public_Party must take on this risk and will pay, let’s say annual, or semi-annual or monthly payments Private_Party not on the basis of traffic, but on the basis of the amount taken at maturity, that is the commercial risk.” and “But there is always this commercial risk, which is the sinews of war, which depends on the conditions of implementation of the PPP.”
PoliticalResp_3: “As for the political risk, it is when there is a change of government, a change in a region or a municipality, that there are new elections and new presidents who may be against the PPP and that will complicate the PPP and that will have an impact on the contract” and “So first of all, political stability, in addition to the regulatory framework, …”
Resp_4: “The last global risk is political risk, because PPP contracts are often long-term contracts, over this period, anything can happen, for example, change of government, change of policy, expropriation, taxes, etc.”
IndustrialResp 5: “Industrial risk and commercial risk are the most important risks in PPPs” and “So, Casablanca can afford to finance the commercial risk, to make the Private_Party bear the industrial risk, so that the service is good. Other communities do not have the means, only in Casablanca, so they prefer to allocate the risks entirely to the Private_Party, i.e., commercial and industrial.”
RegulatoryResp 4: “So, there is the legal and regulatory risk that usually falls to the Public_Party.”
FinancialResp_6 “So basically, the major risks that exist in the case of PPP projects in the port sector are the financial risk … For example, in the case of a social project, you will tell the investor not to exceed this rate, for example, in water and electricity, because people cannot afford this price. In this case, it is the Public_Party that takes financial risks.”
LegalResp_4 “So, there is the legal and regulatory risk that usually falls to the Public_Party. Often, in each sector, based on the regulations, the Public_Party plays a certain number of roles, for example, in terms of road safety, everything related to speed cameras, etc.”
TechnologicalResp_3: “… Because there are activities with high technological risk and the notion of risks is very difficult to determine because technology is changing rapidly, and you cannot clearly determine the levels of responsibility and the corresponding share of risks.”
Resp_4: “We can say that technological risks, construction risks, … all this usually stays with the Private_Party.”
Cost overrunResp_1 “So, the main risks we are talking about are construction cost overruns and delay overruns”.
Delay overrunResp_6 “…the risk of delay in the completion of the project.”
Source: corpus of interviews.

Appendix B.2

Figure A6. Concordance of all corpus segments related to the form “allocation”. Hilighted words are the determinants identified from the concordance of all corpus segments related to the form “allocation”; Red words are the form “allocation“ serached in all segments of the corpus; and blue numbers (like 5* 131, 2* 58, 0* 16, etc.) represent positional or location identifiers for each text segment within the corpus or interview.
Figure A6. Concordance of all corpus segments related to the form “allocation”. Hilighted words are the determinants identified from the concordance of all corpus segments related to the form “allocation”; Red words are the form “allocation“ serached in all segments of the corpus; and blue numbers (like 5* 131, 2* 58, 0* 16, etc.) represent positional or location identifiers for each text segment within the corpus or interview.
Jrfm 19 00030 g0a6

Appendix B.3

Figure A7. Concordance of all corpus segments related to the form “determinant”. Hilighted words are the determinants identified from the concordance of all corpus segments related to the form “allocation”; Red words are the form “determinant“ serached in all segments of the corpus; and blue numbers (like 4* 98, 3* 77, 0* 18, etc.) represent positional or location identifiers for each text segment within the corpus or interview.
Figure A7. Concordance of all corpus segments related to the form “determinant”. Hilighted words are the determinants identified from the concordance of all corpus segments related to the form “allocation”; Red words are the form “determinant“ serached in all segments of the corpus; and blue numbers (like 4* 98, 3* 77, 0* 18, etc.) represent positional or location identifiers for each text segment within the corpus or interview.
Jrfm 19 00030 g0a7

Appendix B.4

Table A3. Qualitative Salience Ranking of Determinants of Risk Allocation.
Table A3. Qualitative Salience Ranking of Determinants of Risk Allocation.
GroupDeterminantRespondent(s) Who Mentioned ItSalience LevelJustification
1. Project characteristicsD1: Nature of the project (commercial vs. social)Resp_2, Resp_4, Resp_5, Resp_63Repeatedly emphasised as central to risk allocation decisions. Resp_5 explicitly contrasts social vs. commercial projects.
D2: Activity sectorResp_1, Resp_2, Resp_43Highlighted across energy, water, transport, and ports, with each sector carrying unique risks.
D3: Exclusivity of the service/Ensuring market shareResp_32Discussed with example (Alsa transport) and linked to exclusivity and commercial viability.
D4: Geographical locationResp_2, Resp_32Affects costs, access, and specific risks (e.g., desert vs. city).
D5: Feasibility of the project (technical)Resp_61Mentioned but not deeply elaborated.
2. Party Capabilities and ExperienceD6: Capacity to manage the risk at a lower costResp_1, Resp_2, Resp_63Cited in law (Art. 16) and described as a foundational PPP principle.
D7: Expertise/capacity/ability of partnersResp_2, Resp_63Repeatedly tied to “who can best manage the risk.”
D8: Financial capacity of the partyResp_52Explicitly linked to the ability to bear commercial risk.
D9: Quality of the private partner (experience)Resp_5, Resp_62Mentioned as affecting risk appetite and capability.
3. Macro-Environment and ImperativesD10: Business environment (regulatory, fiscal, political stability)Resp_3, Resp_43Resp_3 emphasises this as a critical factor for foreign investment and contract stability.
D11: Strategic and economic imperativesResp_4, Resp_5, Resp_63Resp_4 emphasises this as a main determinant, linked to national priorities.
12: Access to human resourcesResp_31Mentioned as a contextual factor.
4. Transaction and Process factors13: Public service concern/win-win relationshipResp_63Framed as a guiding principle for risk allocation.
D14: Quality of negotiationResp_1, Resp_62Discussed as part of risk matrix development and contractual clarity.
D15: Requirements of the public partyResp_2, Resp_62Mentioned in terms of contract specifications and non-negotiable terms.
D16: Quality of assessment of the projectResp_2, Resp_4, Resp_62Discussed via feasibility studies and risk matrices.
Source: authors.

Appendix C

Appendix C.1

Figure A8. VADER compound trend per sentence.
Figure A8. VADER compound trend per sentence.
Jrfm 19 00030 g0a8

Appendix C.2

Figure A9. Polarity vs. Subjectivity analyses.
Figure A9. Polarity vs. Subjectivity analyses.
Jrfm 19 00030 g0a9

Appendix C.3

Figure A10. Emotion counts based on NRC.
Figure A10. Emotion counts based on NRC.
Jrfm 19 00030 g0a10

References

  1. ADB, EBRD, IDB, IsDB & WBG. (2016). Chapter-1-ppp-introduction-and-overview. Available online: https://ppp-certification.com/sites/www.ppp-certification.com/files/documents/chapter-1-ppp-introduction-and-overview.pdf (accessed on 23 October 2021).
  2. Almarri, K., & Boussabaine, H. (2025). Critical success factors for public–private partnerships in smart city infrastructure projects. Construction Innovation, 25(2), 224–247. [Google Scholar] [CrossRef]
  3. Al-Saadi, R., & Abdou, A. (2016). Factors critical for the success of public-private partnerships in UAE infrastructure projects: Experts’ perception. International Journal of Construction Management, 16(3), 234–248. [Google Scholar] [CrossRef]
  4. Baugnies, M., & Plateau, J.-F. (2018). Enquête qualitative: Méthodologie d’analyse d’un corpus avec IRaMuTeQ dans L. Chalmel (dir.), Evaluation de la politique régionale plurilingue. Faculté des Sciences de L’éducation. [Google Scholar]
  5. Benarbi, M. A., Rhouiri, M., & Meyabe, M. H. (2024). Crafting a persuasive qualitative research proposal in management science: Practical insights from literature. In B. Bentalha, & L. Alla (Eds.), Advances in library and information science (pp. 22–52). IGI Global. [Google Scholar] [CrossRef]
  6. Benarbi, M. A., Rhouiri, M., Meyabe, M. H., & Tamnine, L. (2025). SMART cities and public-private partnership projects: A structured literature review. In Utilizing technology to manage territories (pp. 371–416). IGI Global Scientific Publishing. [Google Scholar] [CrossRef]
  7. Benarbi, M. A., & Tamnine, L. (2019). Analyse d’impact des articles sur la gestion des risques liés aux Partenariats Public-Privé (PPP). Revue Internationale des Sciences de Gestion, 4, 577–599. [Google Scholar]
  8. Benhayoun, I. (2024). International financial reporting standards in the MENA region: Adaptation and application in Morocco. Routledge. [Google Scholar] [CrossRef]
  9. Benhayoun, I., & Zejjari, I. (2025). Investigating micro-level determinants of IFRS for SMEs prospective adoption in emerging economies—Evidence from Morocco. Journal of Accounting in Emerging Economies. in press. [Google Scholar] [CrossRef]
  10. Cao, Y., Zhang, C., Li, H., Su, L., & Kuinkel, M. S. (2023). Research status and trend of PPP in the US and China: Visual knowledge mapping analysis. Journal of Asian Architecture and Building Engineering, 22(6), 3598–3611. [Google Scholar] [CrossRef]
  11. Chou, J.-S., & Pramudawardhani, D. (2015). Cross-country comparisons of key drivers, critical success factors and risk allocation for public-private partnership projects. International Journal of Project Management, 33(5), 1136–1150. [Google Scholar] [CrossRef]
  12. Chou, J.-S., Tserng, H. P., Lin, C., & Yeh, C.-P. (2012). Critical factors and risk allocation for PPP policy: Comparison between HSR and general infrastructure projects. Transport Policy, 22, 36–48. [Google Scholar] [CrossRef]
  13. Devlin, J., Chang, M.-W., Lee, K., & Toutanova, K. (2019). BERT: Pre-training of deep bidirectional transformers for language understanding. In J. Burstein, C. Doran, & T. Solorio (Eds.), Proceedings of the 2019 conference of the North American chapter of the association for computational linguistics: Human language technologies, volume 1 (long and short papers) (pp. 4171–4186). Association for Computational Linguistics. [Google Scholar] [CrossRef]
  14. Draganic, L., Masovic, J., & Bubas, Z. (2025). Public-private partnerships for sustainability in Croatia: A comparative analysis of models and lessons for the future. In T. Gelo, & G. Druzic (Eds.), Conference proceedings of the 6th international conference on the economics of the decoupling, ICED, Zagreb, Croatia, 1–2 December (pp. 57–79). Univ Zagreb, FAC Economics & Business. [Google Scholar]
  15. Garcia, L. A. C., & Casady, C. B. (2024). Reviewing the efficacy of flexible contracts: A reassessment of the least present value of revenue model for public-private partnerships. Journal of Management in Engineering, 40(1), 05023010. [Google Scholar] [CrossRef]
  16. Guerrero, A., Lara-Galera, A., de Albornoz, V. A. C., & Sarrate, C. A. (2024). Determinant features to reduce the infrastructure gap in Saudi Arabia under a public-private partnership scheme. Buildings, 14(3), 699. [Google Scholar] [CrossRef]
  17. Gui, J., Song, J., & Xia, W. (2025). The impact of contractual governance on project performance in urban sewage treatment public-private partnership projects: The moderating role of administrative efficiency. Buildings, 15(11), 1858. [Google Scholar] [CrossRef]
  18. Guo, S., Liu, Y., Chen, Y., & Wang, X. (2025). Achieving optimal risk allocation for electric vehicle charging infrastructure PPP projects: A bargaining game model with consideration of bilateral reciprocal preferences. Journal of Management in Engineering, 41(5), 04025034. [Google Scholar] [CrossRef]
  19. Guo, Y., Chen, C., Luo, X., & Martek, I. (2024a). Determining concessionary items for “availability payment only” PPP projects: A holistic framework integrating value-for-money and social values. Journal of Civil Engineering and Management, 30(2), 149–167. [Google Scholar] [CrossRef]
  20. Guo, Y., Liu, J., Chen, C., Luo, X., & Martek, I. (2024b). PPP project price mode typologies: A China-based comparative case study. Engineering Construction and Architectural Management, 31(5), 2034–2052. [Google Scholar] [CrossRef]
  21. Huo, X., Xue, H., Xu, X., Hao, T., & Jiao, L. (2024). A risk sharing model for old community renewal project based on bargaining game model. Scientific Reports, 14(1), 24316. [Google Scholar] [CrossRef]
  22. Hutto, C., & Gilbert, E. (2014, June 1–4). Vader: A parsimonious rule-based model for sentiment analysis of social media text. International AAAI Conference on Web and Social Media (Vol. 8, pp. 216–225), Ann Arbor, MI, USA. [Google Scholar] [CrossRef]
  23. Jin, H., Chan, M., & Bai, Y. (2025). Joint optimization of critical concession parameters for sustainable PPP Contracts. Journal of Construction Engineering and Management, 151(6), 04025051. [Google Scholar] [CrossRef]
  24. Jin, X.-H., & Doloi, H. (2008). A theoretical framework for optimizing risk allocation and management in public-private partnership projects (Y. M. Xie, & I. Patnaikuni, Eds.). University of Melbourne Researchers. [Google Scholar]
  25. Kahneman, D., & Tversky, A. (1979). Prospect theory: An analysis of decision under risk. Econometrica, 47(2), 263–292. [Google Scholar] [CrossRef]
  26. Liu, B. (2020). Sentiment analysis: Mining opinions, sentiments, and emotions (2nd ed.). Cambridge University Press. [Google Scholar]
  27. Liu, Z., Wang, N., & Du, Q. (2025). The governance of PPP project resilience: A hybrid DMATEL-ISM approach. Systems, 13(4), 277. [Google Scholar] [CrossRef]
  28. Loria, S. (2025). TextBlob: Simplified text processing—TextBlob 0.19.0 documentation. Available online: https://textblob.readthedocs.io/en/dev/ (accessed on 15 November 2025).
  29. Mazher, K. M. (2025). Review of studies on risk allocation and sharing in public-private partnership projects for infrastructure delivery. Frontiers in Built Environment, 11, 1505891. [Google Scholar] [CrossRef]
  30. Mazieri, M. R., Quoniam, L. M., Reymond, D., & Cunha, K. C. T. (2022). Uso do iramuteq para análise de conteúdo baseada em classificação hierarquica descendente e análise fatorial de correspondência. ReMark—Revista Brasileira de Marketing, 21(5), 1978–2048. [Google Scholar] [CrossRef]
  31. Mohammad, S. M., & Turney, P. D. (2013). Crowdsourcing a word–emotion association lexicon. Computational Intelligence, 29(3), 436–465. [Google Scholar] [CrossRef]
  32. Muhammad, Z., & Johar, F. (2019). Critical success factors of public–private partnership projects: A comparative analysis of the housing sector between Malaysia and Nigeria. International Journal of Construction Management, 19(3), 257–269. [Google Scholar] [CrossRef]
  33. National PPP Policy Framework. (2015). Available online: https://www.infrastructure.gov.au/sites/default/files/migrated/infrastructure/ngpd/files/National-PPP-Policy-Framework-Oct-2015.pdf (accessed on 17 September 2024).
  34. Pourafshar, O., Barmayehvar, B., Esmaeilabadi, R., & Asnaashari, E. (2025). An integrated FAHP-SD model to assess and allocate of critical risks for public-private partnership transportation projects. International Journal of Construction Management, 25(6), 605–623. [Google Scholar] [CrossRef]
  35. Rasheed, N., Shahzad, W. M., & Rotimi, J. O. B. (2024). Factor analysis of Risk Allocation Criteria (RAC) in public-private partnership (PPP) projects: A case of New Zealand. Construction Economics and Building, 24(4–5), 142–159. [Google Scholar] [CrossRef]
  36. Solak, A. O. (2025). Rent-seeking in megaprojects: The case of Turkey’s public-private partnerships for roads. Utilities Policy, 96, 101984. [Google Scholar] [CrossRef]
  37. Yang, L., Hu, L., & Li, Y. (2024). Institutional environment, institutional arrangements, and risk identification and allocation in public-private partnerships: A multilevel model analysis based on data from 31 provinces in China. Sustainability, 16(15), 6674. [Google Scholar] [CrossRef]
  38. Zejjari, I., & Benhayoun, I. (2025). Predicting the determinants of consumer’s intention to boycott surrogate Israeli products—Evidence on nonlinear relationships from Morocco. Journal of Islamic Marketing, 16(10), 2806–2836. [Google Scholar] [CrossRef]
Figure 1. Conceptual framework for PPPs risk allocation. Source: authors, by draw.io.
Figure 1. Conceptual framework for PPPs risk allocation. Source: authors, by draw.io.
Jrfm 19 00030 g001
Figure 2. Conceptual model of determinants impacting the risk allocation decision. Source: authors, by draw.io.
Figure 2. Conceptual model of determinants impacting the risk allocation decision. Source: authors, by draw.io.
Jrfm 19 00030 g002
Figure 3. Integration of the A Priori Conceptual Framework and the Emergent Empirical Model.
Figure 3. Integration of the A Priori Conceptual Framework and the Emergent Empirical Model.
Jrfm 19 00030 g003
Table 1. The interviewees’ details.
Table 1. The interviewees’ details.
IntervieweeOrganisationPostTimePartyExperience
in PPPs
Resp_1Department of Public Enterprises and Privatisation (Department of Public Enterprises and Privatisation)|Ministry of Economy and Finance (MEF)Head of Studies and Evaluations40 minAdvisor in the public part11 years old
Resp_2MASENSenior Manager—Development, Structuring and Financing26 minDirector in the public part15 years old
Resp_3MEDIANE ETUDE (MEDIANE STUDY) Expert in territorial governance35 minPrivate advisor20 years old
Resp_4Global Infrastructure Facility|an initiative of the World Bank groupInfrastructure Financing Consultant52 minPrivate advisor6 years old
Rep_5AUDITAS|Audit FirmConsultant and Manager30 minPrivate advisor14 years old
Resp_6Agence Nationale des Ports (National Ports Agency)Head of the PPP and Concession Assembly Department2 h 22 minHead of Department in the Public Part7 years old
Table 2. Themes of the Descending Hierarchical Classification.
Table 2. Themes of the Descending Hierarchical Classification.
ClassKey FormsTheme%
Class 1pay, private_party, problem, payment, crane, maintenance, userOperational/Logistical~20%
Class 2allocation, risk, contract, legal, regulatory, project, defineContractual/Legal~30%
Class 3cost, economic, PPP, manage, profitability, energy, productionEconomic/Management~25%
Class 4port, public, operator, investment, service, social, capacityPublic/Sectoral~25%
Table 3. Ranking of significant risk in Moroccan PPP projects.
Table 3. Ranking of significant risk in Moroccan PPP projects.
RisksR_1R_2R_3R_4R_5R_6Rank
Commercial00133071
Political00320052
Industrial00103043
Regulatory00130044
Financial01000345
Legal01020036
Technological00210037
Cost overrun10000238
Delay overrun10000129
R_ for Responsible. Source: authors.
Disclaimer/Publisher’s Note: The statements, opinions and data contained in all publications are solely those of the individual author(s) and contributor(s) and not of MDPI and/or the editor(s). MDPI and/or the editor(s) disclaim responsibility for any injury to people or property resulting from any ideas, methods, instructions or products referred to in the content.

Share and Cite

MDPI and ACS Style

Benarbi, M.A.; Benhayoun, I. Lexicometric and Sentiment-Based Insights into Risk Allocation: A Qualitative Study of Moroccan Public–Private–Partnership Projects. J. Risk Financial Manag. 2026, 19, 30. https://doi.org/10.3390/jrfm19010030

AMA Style

Benarbi MA, Benhayoun I. Lexicometric and Sentiment-Based Insights into Risk Allocation: A Qualitative Study of Moroccan Public–Private–Partnership Projects. Journal of Risk and Financial Management. 2026; 19(1):30. https://doi.org/10.3390/jrfm19010030

Chicago/Turabian Style

Benarbi, Mohammed Amine, and Issam Benhayoun. 2026. "Lexicometric and Sentiment-Based Insights into Risk Allocation: A Qualitative Study of Moroccan Public–Private–Partnership Projects" Journal of Risk and Financial Management 19, no. 1: 30. https://doi.org/10.3390/jrfm19010030

APA Style

Benarbi, M. A., & Benhayoun, I. (2026). Lexicometric and Sentiment-Based Insights into Risk Allocation: A Qualitative Study of Moroccan Public–Private–Partnership Projects. Journal of Risk and Financial Management, 19(1), 30. https://doi.org/10.3390/jrfm19010030

Article Metrics

Back to TopTop